complexType tcip:CptFilesToUnload
diagram
namespace http://www.TCIP-Adopted-03-00-01
children vehicle componentID stoppoint field-address field-port available-files
used by
element tcip:cptFilesToUnload
source <xs:complexType name="CptFilesToUnload">
 
<xs:sequence>
   
<xs:element name="vehicle" type="CPTVehicleIden" minOccurs="0"/>
   
<xs:element name="componentID" type="OB-MID" minOccurs="0"/>
   
<xs:element name="stoppoint" type="CPTStoppointIden" minOccurs="0"/>
   
<xs:element name="field-address" type="CPT-IP-Address" minOccurs="0"/>
   
<xs:element name="field-port" type="CPT-UDP-TCP-PortNumber" minOccurs="0"/>
   
<xs:element name="available-files">
     
<xs:complexType>
       
<xs:sequence maxOccurs="100">
         
<xs:element name="available-file" type="CPTUnloadFileHeader"/>
       
</xs:sequence>
     
</xs:complexType>
   
</xs:element>
 
</xs:sequence>
</xs:complexType>

element tcip:CptFilesToUnload/vehicle
diagram
type tcip:CPTVehicleIden
properties
isRef 0
minOcc 0
maxOcc 1
content complex
children vehicle-id agency-id vin
source <xs:element name="vehicle" type="CPTVehicleIden" minOccurs="0"/>

element tcip:CptFilesToUnload/componentID
diagram
type tcip:OB-MID
properties
isRef 0
minOcc 0
maxOcc 1
content simple
source <xs:element name="componentID" type="OB-MID" minOccurs="0"/>

element tcip:CptFilesToUnload/stoppoint
diagram
type tcip:CPTStoppointIden
properties
isRef 0
minOcc 0
maxOcc 1
content complex
children stoppoint-id agency-id name
source <xs:element name="stoppoint" type="CPTStoppointIden" minOccurs="0"/>

element tcip:CptFilesToUnload/field-address
diagram
type tcip:CPT-IP-Address
properties
isRef 0
minOcc 0
maxOcc 1
content simple
source <xs:element name="field-address" type="CPT-IP-Address" minOccurs="0"/>

element tcip:CptFilesToUnload/field-port
diagram
type tcip:CPT-UDP-TCP-PortNumber
properties
isRef 0
minOcc 0
maxOcc 1
content simple
source <xs:element name="field-port" type="CPT-UDP-TCP-PortNumber" minOccurs="0"/>

element tcip:CptFilesToUnload/available-files
diagram
properties
isRef 0
content complex
children available-file
source <xs:element name="available-files">
 
<xs:complexType>
   
<xs:sequence maxOccurs="100">
     
<xs:element name="available-file" type="CPTUnloadFileHeader"/>
   
</xs:sequence>
 
</xs:complexType>
</xs:element>

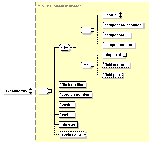
element tcip:CptFilesToUnload/available-files/available-file
diagram
type tcip:CPTUnloadFileHeader
properties
isRef 0
content complex
children vehicle component-identifier component-IP component-Port stoppoint field-address field-port file-identifier version-number begin end file-size applicability
source <xs:element name="available-file" type="CPTUnloadFileHeader"/>


XML Schema documentation generated by
XMLSpy Schema Editor http://www.altova.com/xmlspy