complexType tcip:CptLoadControl
diagram
namespace http://www.TCIP-Adopted-03-00-01
children files-on-Hand most-Recent-Load-Time most-Recent-Load-File most-Recent-Load-Success stop-Load load-Stop-Reason next-file-requested next-file-update-since
used by
element tcip:cptLoadControl
source <xs:complexType name="CptLoadControl">
 
<xs:sequence>
   
<xs:element name="files-on-Hand">
     
<xs:complexType>
       
<xs:sequence maxOccurs="100">
         
<xs:element name="files-on-Hand-item" type="CPTLoadFileHeader"/>
       
</xs:sequence>
     
</xs:complexType>
   
</xs:element>
   
<xs:element name="most-Recent-Load-Time" type="CPT-DateTime"/>
   
<xs:element name="most-Recent-Load-File" type="CPTLoadFileHeader"/>
   
<xs:element name="most-Recent-Load-Success" type="CPT-Boolean"/>
   
<xs:element name="stop-Load" type="CPT-Boolean"/>
   
<!-- set to False if load is to continue, -->
   
<xs:element name="load-Stop-Reason" type="CPT-LoadStopReason" minOccurs="0"/>
   
<xs:element name="next-file-requested" type="CPTLoadFileHeader" minOccurs="0"/>
   
<xs:element name="next-file-update-since" type="CPT-DateTime" minOccurs="0"/>
   
<!-- presence of next-file-update-since indicates the next file should be updates since the indicated date/time only,  not a complete file load -->
 
</xs:sequence>
</xs:complexType>

element tcip:CptLoadControl/files-on-Hand
diagram
properties
isRef 0
content complex
children files-on-Hand-item
source <xs:element name="files-on-Hand">
 
<xs:complexType>
   
<xs:sequence maxOccurs="100">
     
<xs:element name="files-on-Hand-item" type="CPTLoadFileHeader"/>
   
</xs:sequence>
 
</xs:complexType>
</xs:element>

element tcip:CptLoadControl/files-on-Hand/files-on-Hand-item
diagram
type tcip:CPTLoadFileHeader
properties
isRef 0
content complex
children vehicle component-identifier component-IP component-port stoppoint field-address field-port file-identifier version-number sched-version effective-datetime updates-since updated-datetime file-size applicability
source <xs:element name="files-on-Hand-item" type="CPTLoadFileHeader"/>

element tcip:CptLoadControl/most-Recent-Load-Time
diagram
type tcip:CPT-DateTime
properties
isRef 0
content simple
source <xs:element name="most-Recent-Load-Time" type="CPT-DateTime"/>

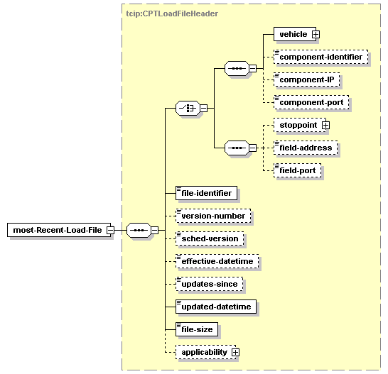
element tcip:CptLoadControl/most-Recent-Load-File
diagram
type tcip:CPTLoadFileHeader
properties
isRef 0
content complex
children vehicle component-identifier component-IP component-port stoppoint field-address field-port file-identifier version-number sched-version effective-datetime updates-since updated-datetime file-size applicability
source <xs:element name="most-Recent-Load-File" type="CPTLoadFileHeader"/>

element tcip:CptLoadControl/most-Recent-Load-Success
diagram
type tcip:CPT-Boolean
properties
isRef 0
content simple
source <xs:element name="most-Recent-Load-Success" type="CPT-Boolean"/>

element tcip:CptLoadControl/stop-Load
diagram
type tcip:CPT-Boolean
properties
isRef 0
content simple
source <xs:element name="stop-Load" type="CPT-Boolean"/>

element tcip:CptLoadControl/load-Stop-Reason
diagram
type tcip:CPT-LoadStopReason
properties
isRef 0
minOcc 0
maxOcc 1
content simple
source <xs:element name="load-Stop-Reason" type="CPT-LoadStopReason" minOccurs="0"/>

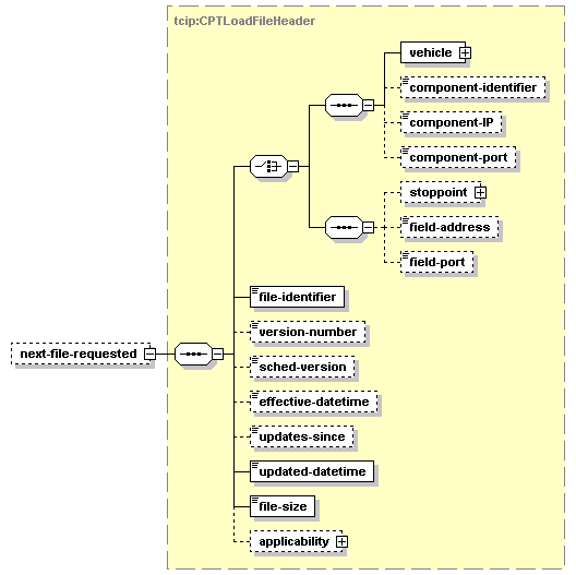
element tcip:CptLoadControl/next-file-requested
diagram
type tcip:CPTLoadFileHeader
properties
isRef 0
minOcc 0
maxOcc 1
content complex
children vehicle component-identifier component-IP component-port stoppoint field-address field-port file-identifier version-number sched-version effective-datetime updates-since updated-datetime file-size applicability
source <xs:element name="next-file-requested" type="CPTLoadFileHeader" minOccurs="0"/>

element tcip:CptLoadControl/next-file-update-since
diagram
type tcip:CPT-DateTime
properties
isRef 0
minOcc 0
maxOcc 1
content simple
source <xs:element name="next-file-update-since" type="CPT-DateTime" minOccurs="0"/>


XML Schema documentation generated by
XMLSpy Schema Editor http://www.altova.com/xmlspy