complexType tcip:CptUnloadControl
diagram
namespace http://www.TCIP-Adopted-03-00-01
children vehicle componentID stoppoint field-address field-port files-to-delete file-to-unload
used by
element tcip:cptUnloadControl
source <xs:complexType name="CptUnloadControl">
 
<xs:sequence>
   
<xs:element name="vehicle" type="CPTVehicleIden" minOccurs="0"/>
   
<xs:element name="componentID" type="OB-MID" minOccurs="0"/>
   
<xs:element name="stoppoint" type="CPTStoppointIden" minOccurs="0"/>
   
<xs:element name="field-address" type="CPT-IP-Address" minOccurs="0"/>
   
<xs:element name="field-port" type="CPT-UDP-TCP-PortNumber" minOccurs="0"/>
   
<xs:element name="files-to-delete" minOccurs="0">
     
<xs:complexType>
       
<xs:sequence maxOccurs="100">
         
<xs:element name="files-to-delete-item" type="CPTUnloadFileHeader"/>
       
</xs:sequence>
     
</xs:complexType>
   
</xs:element>
   
<xs:element name="file-to-unload" type="CPTUnloadFileHeader" minOccurs="0"/>
 
</xs:sequence>
</xs:complexType>

element tcip:CptUnloadControl/vehicle
diagram
type tcip:CPTVehicleIden
properties
isRef 0
minOcc 0
maxOcc 1
content complex
children vehicle-id agency-id vin
source <xs:element name="vehicle" type="CPTVehicleIden" minOccurs="0"/>

element tcip:CptUnloadControl/componentID
diagram
type tcip:OB-MID
properties
isRef 0
minOcc 0
maxOcc 1
content simple
source <xs:element name="componentID" type="OB-MID" minOccurs="0"/>

element tcip:CptUnloadControl/stoppoint
diagram
type tcip:CPTStoppointIden
properties
isRef 0
minOcc 0
maxOcc 1
content complex
children stoppoint-id agency-id name
source <xs:element name="stoppoint" type="CPTStoppointIden" minOccurs="0"/>

element tcip:CptUnloadControl/field-address
diagram
type tcip:CPT-IP-Address
properties
isRef 0
minOcc 0
maxOcc 1
content simple
source <xs:element name="field-address" type="CPT-IP-Address" minOccurs="0"/>

element tcip:CptUnloadControl/field-port
diagram
type tcip:CPT-UDP-TCP-PortNumber
properties
isRef 0
minOcc 0
maxOcc 1
content simple
source <xs:element name="field-port" type="CPT-UDP-TCP-PortNumber" minOccurs="0"/>

element tcip:CptUnloadControl/files-to-delete
diagram
properties
isRef 0
minOcc 0
maxOcc 1
content complex
children files-to-delete-item
source <xs:element name="files-to-delete" minOccurs="0">
 
<xs:complexType>
   
<xs:sequence maxOccurs="100">
     
<xs:element name="files-to-delete-item" type="CPTUnloadFileHeader"/>
   
</xs:sequence>
 
</xs:complexType>
</xs:element>

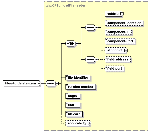
element tcip:CptUnloadControl/files-to-delete/files-to-delete-item
diagram
type tcip:CPTUnloadFileHeader
properties
isRef 0
content complex
children vehicle component-identifier component-IP component-Port stoppoint field-address field-port file-identifier version-number begin end file-size applicability
source <xs:element name="files-to-delete-item" type="CPTUnloadFileHeader"/>

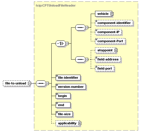
element tcip:CptUnloadControl/file-to-unload
diagram
type tcip:CPTUnloadFileHeader
properties
isRef 0
minOcc 0
maxOcc 1
content complex
children vehicle component-identifier component-IP component-Port stoppoint field-address field-port file-identifier version-number begin end file-size applicability
source <xs:element name="file-to-unload" type="CPTUnloadFileHeader" minOccurs="0"/>


XML Schema documentation generated by
XMLSpy Schema Editor http://www.altova.com/xmlspy