complexType PhysicalAssetStatus
diagram
namespace http://www.IM-Draft-03-00-44a
children distribute header assetCount assetChoices miscText managementConditions localPhysicalAssetStatus
used by
elements physicalAssetStatus IMWrapper/physicalAssetStatus
source <xs:complexType name="PhysicalAssetStatus">
 
<xs:sequence>
   
<xs:element name="distribute" type="Distribution" minOccurs="0"/>
   
<xs:element name="header" type="Header"/>
   
<!-- if an inner element is not present then
         the header content of the message which
         carries this DF shall be applied to the
         context of this message. The header has the
         data creator,  time stamps,  location,
         and what to do when the message becomes
         old  (how to get a fresh one)  and the
         reference ID of this message or submessage --
>
   
<xs:element name="assetCount">
     
<xs:simpleType>
       
<xs:restriction base="xs:unsignedByte"/>
     
</xs:simpleType>
   
</xs:element>
   
<!-- number of assets in reply -->
   
<xs:element name="assetChoices">
     
<xs:complexType>
       
<xs:sequence>
         
<xs:element name="parkingLot" type="atis:ParkingLotInformation" minOccurs="0"/>
         
<!-- returned if the requested data was about a lot -->
         
<xs:element name="lotInfo" type="atis:LotInformation" minOccurs="0"/>
         
<!-- returned if the requested data was about a lot -->
         
<xs:element name="instructions" type="atis:ParkingInstructions" minOccurs="0"/>
         
<!-- directons on how to use the lot,  when needed -->
         
<xs:element name="theAsset" type="ResourceAssignment" minOccurs="0"/>
         
<!-- the complete summary of the asset
                  need to rework the below to avoid dupes --
>
         
<xs:element name="inUse" minOccurs="0">
           
<xs:simpleType>
             
<xs:restriction base="xs:boolean"/>
           
</xs:simpleType>
         
</xs:element>
         
<!-- true if asset is currently assigned to an event or
                  otherwise out of service  (on break,  being restored,  etc.)
                  the asset in question may have been assigned elsewhere
                  since its original report of being available --
>
         
<xs:element name="assetHandle" minOccurs="0">
           
<xs:simpleType>
             
<xs:restriction base="xs:string">
               
<xs:minLength value="1"/>
               
<xs:maxLength value="32"/>
             
</xs:restriction>
           
</xs:simpleType>
         
</xs:element>
         
<!-- a human usable string for refering to the asset
                  which may not be unique in the system  (a slang name) --
>
         
<xs:element name="assetDescription" type="AssetDescription" minOccurs="0"/>
         
<!-- a complex structure describing the asset -->
         
<xs:element name="assetNum" type="CenterAssetPermRef" minOccurs="0"/>
         
<!-- specific references to this asset
                  note that some center may not wish to share this value --
>
         
<xs:element name="assetStatus" type="itis:AssetStatus" minOccurs="0"/>
         
<!-- the most current known status of the asset -->
         
<xs:element name="assetEvent" type="ReferenceID" minOccurs="0"/>
         
<!-- specific references the event assign to  (when assigned)
                  this can prove useful is the requesting center wants to
                  &quot;wait its turn&quot; to again ask for the asset when free --
>
         
<xs:element name="timeFrameEnd" type="atis:DateTimePair" minOccurs="0"/>
         
<!-- limits of time which it could be used -->
         
<xs:element name="currentLocation" type="lrms:LocationReference" minOccurs="0"/>
         
<!-- data regarding its current location -->
         
<xs:element name="etaToReady" type="atis:DateTimePair" minOccurs="0"/>
         
<!-- time required to prepare asset for use
                  make date all zeros if only a time offset is needed --
>
         
<xs:element name="managementAllowed" minOccurs="0">
           
<xs:simpleType>
             
<xs:restriction base="xs:boolean"/>
           
</xs:simpleType>
         
</xs:element>
         
<!-- true if the owner would allow management transfer -->
         
<xs:element name="furtherComments" type="FreeText" minOccurs="0"/>
         
<!-- any further comments on this asset -->
       
</xs:sequence>
     
</xs:complexType>
   
</xs:element>
   
<xs:element name="miscText" type="FreeText" minOccurs="0"/>
   
<!-- any other logistical information in free text which the
         requester needs to send as well. --
>
   
<xs:element name="managementConditions" type="FreeText" minOccurs="0"/>
   
<!-- any free text requirements demanded by issuer
         to manage asset --
>
   
<xs:element name="localPhysicalAssetStatus" type="local:PhysicalAssetStatus" minOccurs="0"/>
 
</xs:sequence>
</xs:complexType>

element PhysicalAssetStatus/distribute
diagram
type Distribution
properties
isRef 0
minOcc 0
maxOcc 1
content complex
children from to reference localDistribution
source <xs:element name="distribute" type="Distribution" minOccurs="0"/>

element PhysicalAssetStatus/header
diagram
type Header
properties
isRef 0
content complex
children senderIncidentID inReplyTo pedigreeSequence sender basics issueTime updateTime expiryTime onExpiry urgency testMessage localHeader
source <xs:element name="header" type="Header"/>

element PhysicalAssetStatus/assetCount
diagram
type restriction of xs:unsignedByte
properties
isRef 0
content simple
source <xs:element name="assetCount">
 
<xs:simpleType>
   
<xs:restriction base="xs:unsignedByte"/>
 
</xs:simpleType>
</xs:element>

element PhysicalAssetStatus/assetChoices
diagram
properties
isRef 0
content complex
children parkingLot lotInfo instructions theAsset inUse assetHandle assetDescription assetNum assetStatus assetEvent timeFrameEnd currentLocation etaToReady managementAllowed furtherComments
source <xs:element name="assetChoices">
 
<xs:complexType>
   
<xs:sequence>
     
<xs:element name="parkingLot" type="atis:ParkingLotInformation" minOccurs="0"/>
     
<!-- returned if the requested data was about a lot -->
     
<xs:element name="lotInfo" type="atis:LotInformation" minOccurs="0"/>
     
<!-- returned if the requested data was about a lot -->
     
<xs:element name="instructions" type="atis:ParkingInstructions" minOccurs="0"/>
     
<!-- directons on how to use the lot,  when needed -->
     
<xs:element name="theAsset" type="ResourceAssignment" minOccurs="0"/>
     
<!-- the complete summary of the asset
                  need to rework the below to avoid dupes --
>
     
<xs:element name="inUse" minOccurs="0">
       
<xs:simpleType>
         
<xs:restriction base="xs:boolean"/>
       
</xs:simpleType>
     
</xs:element>
     
<!-- true if asset is currently assigned to an event or
                  otherwise out of service  (on break,  being restored,  etc.)
                  the asset in question may have been assigned elsewhere
                  since its original report of being available --
>
     
<xs:element name="assetHandle" minOccurs="0">
       
<xs:simpleType>
         
<xs:restriction base="xs:string">
           
<xs:minLength value="1"/>
           
<xs:maxLength value="32"/>
         
</xs:restriction>
       
</xs:simpleType>
     
</xs:element>
     
<!-- a human usable string for refering to the asset
                  which may not be unique in the system  (a slang name) --
>
     
<xs:element name="assetDescription" type="AssetDescription" minOccurs="0"/>
     
<!-- a complex structure describing the asset -->
     
<xs:element name="assetNum" type="CenterAssetPermRef" minOccurs="0"/>
     
<!-- specific references to this asset
                  note that some center may not wish to share this value --
>
     
<xs:element name="assetStatus" type="itis:AssetStatus" minOccurs="0"/>
     
<!-- the most current known status of the asset -->
     
<xs:element name="assetEvent" type="ReferenceID" minOccurs="0"/>
     
<!-- specific references the event assign to  (when assigned)
                  this can prove useful is the requesting center wants to
                  &quot;wait its turn&quot; to again ask for the asset when free --
>
     
<xs:element name="timeFrameEnd" type="atis:DateTimePair" minOccurs="0"/>
     
<!-- limits of time which it could be used -->
     
<xs:element name="currentLocation" type="lrms:LocationReference" minOccurs="0"/>
     
<!-- data regarding its current location -->
     
<xs:element name="etaToReady" type="atis:DateTimePair" minOccurs="0"/>
     
<!-- time required to prepare asset for use
                  make date all zeros if only a time offset is needed --
>
     
<xs:element name="managementAllowed" minOccurs="0">
       
<xs:simpleType>
         
<xs:restriction base="xs:boolean"/>
       
</xs:simpleType>
     
</xs:element>
     
<!-- true if the owner would allow management transfer -->
     
<xs:element name="furtherComments" type="FreeText" minOccurs="0"/>
     
<!-- any further comments on this asset -->
   
</xs:sequence>
 
</xs:complexType>
</xs:element>

element PhysicalAssetStatus/assetChoices/parkingLot
diagram
type atis:ParkingLotInformation
properties
isRef 0
minOcc 0
maxOcc 1
content complex
children messageHeader head location isForecast coverageTime forecastExpires lot-ident owningAgency parkingFacID parkingType percentFull lotDetail prices generalStatus furtherData tail localParkingLotInformation
source <xs:element name="parkingLot" type="atis:ParkingLotInformation" minOccurs="0"/>

element PhysicalAssetStatus/assetChoices/lotInfo
diagram
type atis:LotInformation
properties
isRef 0
minOcc 0
maxOcc 1
content complex
children spacesTotal availability spaces lot-Name hoursofOperation rates parkingFillTime
source <xs:element name="lotInfo" type="atis:LotInformation" minOccurs="0"/>

element PhysicalAssetStatus/assetChoices/instructions
diagram
type atis:ParkingInstructions
properties
isRef 0
minOcc 0
maxOcc 1
content complex
children location lotName owningAgency parkingFacID lotCost pricing furtherData tail localParkingInstructions
source <xs:element name="instructions" type="atis:ParkingInstructions" minOccurs="0"/>

element PhysicalAssetStatus/assetChoices/theAsset
diagram
type ResourceAssignment
properties
isRef 0
minOcc 0
maxOcc 1
content complex
children header resources localResourceAssignment
source <xs:element name="theAsset" type="ResourceAssignment" minOccurs="0"/>

element PhysicalAssetStatus/assetChoices/inUse
diagram
type restriction of xs:boolean
properties
isRef 0
minOcc 0
maxOcc 1
content simple
source <xs:element name="inUse" minOccurs="0">
 
<xs:simpleType>
   
<xs:restriction base="xs:boolean"/>
 
</xs:simpleType>
</xs:element>

element PhysicalAssetStatus/assetChoices/assetHandle
diagram
type restriction of xs:string
properties
isRef 0
minOcc 0
maxOcc 1
content simple
facets
minLength 1
maxLength 32
source <xs:element name="assetHandle" minOccurs="0">
 
<xs:simpleType>
   
<xs:restriction base="xs:string">
     
<xs:minLength value="1"/>
     
<xs:maxLength value="32"/>
   
</xs:restriction>
 
</xs:simpleType>
</xs:element>

element PhysicalAssetStatus/assetChoices/assetDescription
diagram
type AssetDescription
properties
isRef 0
minOcc 0
maxOcc 1
content complex
children status vehicleType roadsideType responseGroup vehicleSummary person timeMarks dataSets localAssetDescription
source <xs:element name="assetDescription" type="AssetDescription" minOccurs="0"/>

element PhysicalAssetStatus/assetChoices/assetNum
diagram
type CenterAssetPermRef
properties
isRef 0
minOcc 0
maxOcc 1
content simple
facets
minLength 1
maxLength 32
source <xs:element name="assetNum" type="CenterAssetPermRef" minOccurs="0"/>

element PhysicalAssetStatus/assetChoices/assetStatus
diagram
type itis:AssetStatus
properties
isRef 0
minOcc 0
maxOcc 1
content simple
source <xs:element name="assetStatus" type="itis:AssetStatus" minOccurs="0"/>

element PhysicalAssetStatus/assetChoices/assetEvent
diagram
type ReferenceID
properties
isRef 0
minOcc 0
maxOcc 1
content simple
facets
minLength 1
maxLength 64
source <xs:element name="assetEvent" type="ReferenceID" minOccurs="0"/>

element PhysicalAssetStatus/assetChoices/timeFrameEnd
diagram
type atis:DateTimePair
properties
isRef 0
minOcc 0
maxOcc 1
content simple
source <xs:element name="timeFrameEnd" type="atis:DateTimePair" minOccurs="0"/>

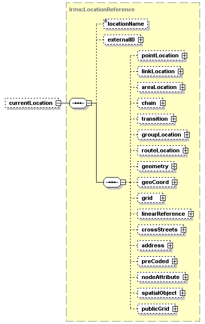
element PhysicalAssetStatus/assetChoices/currentLocation
diagram
type lrms:LocationReference
properties
isRef 0
minOcc 0
maxOcc 1
content complex
children locationName externalID pointLocation linkLocation areaLocation chain transition groupLocation routeLocation geometry geoCoord grid linearReference crossStreets address preCoded nodeAttribute spatialObject publicGrid
attributes
Name  Type  Use  Default  Fixed  annotation
locationIDlrms:String-index64      
source <xs:element name="currentLocation" type="lrms:LocationReference" minOccurs="0"/>

element PhysicalAssetStatus/assetChoices/etaToReady
diagram
type atis:DateTimePair
properties
isRef 0
minOcc 0
maxOcc 1
content simple
source <xs:element name="etaToReady" type="atis:DateTimePair" minOccurs="0"/>

element PhysicalAssetStatus/assetChoices/managementAllowed
diagram
type restriction of xs:boolean
properties
isRef 0
minOcc 0
maxOcc 1
content simple
source <xs:element name="managementAllowed" minOccurs="0">
 
<xs:simpleType>
   
<xs:restriction base="xs:boolean"/>
 
</xs:simpleType>
</xs:element>

element PhysicalAssetStatus/assetChoices/furtherComments
diagram
type FreeText
properties
isRef 0
minOcc 0
maxOcc 1
content simple
facets
minLength 1
maxLength 500
source <xs:element name="furtherComments" type="FreeText" minOccurs="0"/>

element PhysicalAssetStatus/miscText
diagram
type FreeText
properties
isRef 0
minOcc 0
maxOcc 1
content simple
facets
minLength 1
maxLength 500
source <xs:element name="miscText" type="FreeText" minOccurs="0"/>

element PhysicalAssetStatus/managementConditions
diagram
type FreeText
properties
isRef 0
minOcc 0
maxOcc 1
content simple
facets
minLength 1
maxLength 500
source <xs:element name="managementConditions" type="FreeText" minOccurs="0"/>

element PhysicalAssetStatus/localPhysicalAssetStatus
diagram
type local:PhysicalAssetStatus
properties
isRef 0
minOcc 0
maxOcc 1
content complex
children yourName
source <xs:element name="localPhysicalAssetStatus" type="local:PhysicalAssetStatus" minOccurs="0"/>


XML Schema documentation generated by
XMLSpy Schema Editor http://www.altova.com/xmlspy