Schema TMDD.xsd


schema location:  C:\Program Files\Mini-Edit\XMLSchemas\TMDD.xsd
targetNamespace:  http://www.dummy-tmdd-address
 
Elements  Complex types  Simple types 
actionLog  ActionLog  Action-request-flag 
authenticationInterrogation  AdditionalText  Agency-function 
authenticationInterrogationResponse  AlternateRouteDetail  Agency-identifier 
basicEventUpdate  AreaLocation  Agency-location-fips 
cCTVDeviceControlRequest  AuthenticationInterrogation  Agency-name 
cCTVDeviceControlResponse  AuthenticationInterrogationResponse  Alarm-event-identifier 
cCTVDeviceStatus  BasicEventUpdate  Alarm-generated-date 
cCTVInventory  CCTVDeviceControlRequest  Alarm-generated-time 
cCTVInventoryRequest  CCTVDeviceControlResponse  Alarm-identifier 
cCTVStatusRequest  CCTVDeviceStatus  Alarm-message 
cCTVSwitchCommandRequest  CCTVInventory  Alarm-other 
cCTVSwitchCommandResponse  CCTVInventoryRequest  Alarm-receipt-date 
cCTVVideoChannelData  CCTVStatusRequest  Alarm-receipt-time 
connectionRequest  CCTVSwitchCommandRequest  Alarm-retry-time-interval 
detectorData  CCTVSwitchCommandResponse  Alarm-snooze-time-interval 
detectorDataRequest  CCTVVideoChannelData  Artery-identifier 
detectorInventory  ConnectionRequest  Artery-intersection-count 
detectorInventoryRequest  ConnectionRequestResponse  Artery-name 
detectorStatus  ContactDetails  Artery-time-space-identifier 
detectorStatusRequest  DataCollectionPeriod  Artery-time-space-name 
deviceControlResponse  DataExtent  binary 
dMSControlRequest  DataIncidentDetails  CCTV-error 
dMSControlResponse  DataInformation  CCTV-error-item 
dMSDeviceStatus  DataLinkRestrictions  CCTV-image-supported 
dMSInventory  DataLinkState  CCTV-lock-holder-identifier 
dMSInventoryRequest  DataParking  CCTV-other 
dMSStatusRequest  DataRoadWeather  CCTV-request-command 
eSSInventory  DataSurfaceConditions  CCTV-titling-text 
eSSInventoryRequest  DateTimeZone  Cctv-URL 
eSSStatus  DetectionLane  CCTV-video-channel-input-identifier 
eSSStatusRequest  DetectorData  CCTV-video-channel-input-name 
eventFilterRequest  DetectorDataRequest  CCTV-video-channel-output-identifier 
fullEventUpdate  DetectorDetails  Cctv-video-channel-output-name 
gATEControlRequest  DetectorInventory  Contact-email-address 
gateControlResponse  DetectorInventoryList  Contact-identifier 
gATEInventory  DetectorInventoryRequest  Contact-mailing-address-city 
gateInventoryRequest  DetectorList  Contact-mailing-address-country 
gATEStatus  DetectorReport  Contact-mailing-address-line1 
gateStatusRequest  DetectorStatus  Contact-mailing-address-line2 
hARControlRequest  DetectorStatusRequest  Contact-mailing-address-state 
hARControlResponse  DeviceControlResponse  Contact-mailing-address-zip 
hARInventory  DeviceInventoryRequest  Contact-mobile-phone-number 
hARInventoryRequest  DeviceList  Contact-other-information 
hARStatus  DeviceReference  Contact-pager-identifier 
hARStatusRequest  DeviceStatusList  Contact-pager-phone-number 
intersectionDeviceStatus  DeviceStatusRequest  Contact-person-name 
intersectionStatusRequest  DMSControlRequest  Contact-person-title 
lCSControlRequest  DMSControlResponse  Contact-phone-alternate 
lCSControlResponse  DMSDeviceStatus  Contact-phone-fax 
lCSInventory  DMSInventory  Contact-phone-number 
lCSInventoryRequest  DMSInventoryRequest  Contact-radio-unit-identifier 
lCSStatus  DMSStatusRequest  Controller-cabinet-identifier 
lCSStatusRequest  ElementDescription  Controller-fault-number 
linkData  ESSInventory  Controller-fault-type 
linkInventory  ESSInventoryRequest  Controller-firmware 
linkStatus  ESSStatus  Controller-firmware-release-version 
linkStatusRequest  ESSStatusRequest  Controller-identifier 
nodeInventory  EventAdvice  Controller-master-identifier 
nodeStatus  EventComments  Controller-model 
nodeStatusRequest  EventDescription  Controller-other 
organizationInformation  EventDetail  Controller-response-state 
rampMeterControlRequest  EventElementDetail  Controller-ring-type 
rampMeterControlResponse  EventFilterRequest  Controller-serial-number 
rampMeterInventory  EventHeadline  Controller-sync-time 
rampMeterInventoryRequest  EventIndicator  Detector-class 
rampMeterStatus  EventLane  Detector-class-item 
rampMeterStatusRequest  EventLocation  Detector-direction 
sectionControlRequest  EventPeriod  Detector-end-time 
sectionControlResponse  EventQualifier  Detector-identifier 
sectionStatus  EventQuantity  Detector-intersection-approach-name 
securityTokenRequest  EventReference  Detector-lane-number 
securityTokenRequestResponse  EventSource  Detector-link-identifier 
setVideoAttributes  EventTimes  Detector-marginal-performance-factor 
signalControlInventory  EventType  Detector-measurement-date 
signalControlInventoryRequest  FullEventUpdate  Detector-name 
signalControlRequest  FullReportText  Detector-occupancy 
signalControlResponse  GATEControlRequest  Detector-operation-mode 
trafficNetworkInventory  GateControlResponse  Detector-other 
trafficNetworkRequest  GATEInventory  Detector-section-identifier 
vSDeviceStatus  GateInventoryRequest  Detector-start-time 
vSInventory  GATEStatus  Detector-station-identifier 
vSInventoryRequest  GateStatusRequest  Detector-status 
vSStatusRequest  GeoLocation  Detector-type 
HARControlRequest  Detector-vehicle-count 
HARControlResponse  Detector-vehicle-queue-length 
HARInventory  Detector-vehicle-speed 
HARInventoryRequest  Device-acknowledge-control 
HARStatus  Device-beacon 
HARStatusRequest  Device-command-end-time 
IntersectionDeviceStatus  Device-command-request-priority 
IntersectionStatusRequest  Device-communication-link-identifier 
LandmarkLocation  Device-control-type 
LaneData  Device-identifier 
LCSControlRequest  Device-link-identifier 
LCSControlResponse  Device-location-elevation 
LCSInventory  Device-location-height 
LCSInventoryRequest  Device-location-latitude 
LCSStatus  Device-location-longitude 
LCSStatusRequest  Device-mobility-type 
LinkData  Device-name 
LinkDataQuantity  Device-node-identifier 
LinkInventory  Device-operation-type 
LinkList  Device-operational-status 
LinkLocation  Device-organization-maintenance-identifier 
LinkStatus  Device-organization-operator-identifier 
LinkStatusList  Device-other 
LinkStatusRequest  Device-request-identifier 
MessageHeader  Device-type 
NodeInventory  Device-url 
NodeList  DMS-beacon-type 
NodeStatus  DMS-other 
NodeStatusList  DMS-sign-type 
NodeStatusRequest  Ess-avg-wind-gust-speed 
OctetString  ESS-error 
OrganizationInformation  ESS-error-item 
OtherReference  ESS-other 
PointOnLink  Ess-probability 
ProjectReferences  ESS-request-command 
RampMeterControlRequest  Ess-uv-index 
RampMeterControlResponse  Event-access-level 
RampMeterInventory  Event-action-description 
RampMeterInventoryRequest  Event-action-log-element-identifier 
RampMeterStatus  Event-action-type 
RampMeterStatusRequest  Event-active-events 
RecurrentTime  Event-alternate-route-type 
RelatedLocation  Event-area-name 
RequestFilter  Event-broadcast-channel-number 
RequestHeader  Event-category 
RequestLocation  Event-description 
RequestTimes  Event-description-advice-alternate-route 
RequestType  Event-description-advice-instruction-mandatory 
SCH-TripID  Event-description-advice-instruction-recommend 
SectionControlRequest  Event-description-advice-suggestion 
SectionControlResponse  Event-description-advice-warning 
SectionLinkList  Event-description-author 
SectionNodeList  Event-description-confidence-level 
SectionStatus  Event-description-confidence-level-author 
SecurityTokenRequest  Event-description-language 
SecurityTokenRequestResponse  Event-description-notes-and-comments 
SetVideoAttributes  Event-description-notes-and-comments-author 
SignalControlInventory  Event-description-priority-level 
SignalControlInventoryRequest  Event-description-priority-level-author 
SignalControlRequest  Event-description-time 
SignalControlResponse  Event-description-type-closure 
TrafficNetworkInventory  Event-description-type-delay-status-cancellation 
TrafficNetworkRequest  Event-description-type-device-status 
ValidPeriod  Event-description-type-disaster 
VSDeviceStatus  Event-description-type-disturbances 
VSInventory  Event-description-type-event 
VSInventoryRequest  Event-description-type-incident 
VSStatusRequest  Event-description-type-incident-response-equipment 
xxx  Event-description-type-incident-response-status 
Event-description-type-lane-roadway 
Event-description-type-location-generic 
Event-description-type-mobile-situation 
Event-description-type-obstruction 
Event-description-type-parking-information 
Event-description-type-pavement-condition 
Event-description-type-precipitation 
Event-description-type-qualifier 
Event-description-type-responder-group-affected 
Event-description-type-roadwork 
Event-description-type-special-event 
Event-description-type-sporting-events 
Event-description-type-system-information 
Event-description-type-temperature 
Event-description-type-traffic-conditions 
Event-description-type-transit-mode 
Event-description-type-traveler-group-affected 
Event-description-type-unusual-driving 
Event-description-type-vehicle-group-affected 
Event-description-type-visibility-air-quality 
Event-description-type-weather-condition 
Event-description-type-wind 
Event-description-type-winter-driving-index 
Event-description-type-winter-driving-restrictions 
Event-detection-method 
Event-effective-period-qualifier 
Event-forecast-element-identifier 
Event-frequency-am 
Event-frequency-fm 
Event-headline-element 
Event-holiday-day 
Event-identifier 
Event-incident-buses-involved-count 
Event-incident-cars-involved-count 
Event-incident-details 
Event-incident-human-fatalities-count 
Event-incident-human-injuries-count 
Event-incident-human-injury-type 
Event-incident-human-injury-type-item 
Event-incident-human-major-injuries-count 
Event-incident-human-minor-injuries-count 
Event-incident-manner-of-collision 
Event-incident-police-report-identifier 
Event-incident-property-damage 
Event-incident-property-damage-item 
Event-incident-severity 
Event-incident-status 
Event-incident-trucks-involved-count 
Event-incident-vehicles-involved 
Event-incident-vehicles-involved-count 
Event-landmark-name 
Event-landmark-point-name 
Event-lanes-affected 
Event-lanes-total-affected 
Event-lanes-total-lanes 
Event-lanes-type 
Event-length-affected 
Event-link-categories 
Event-location-area-identifier 
Event-location-coordinates-above-altitude 
Event-location-coordinates-altitude 
Event-location-coordinates-below-altitude 
Event-location-coordinates-latitude 
Event-location-coordinates-longitude 
Event-location-cross-street-begin-identifier 
Event-location-cross-street-begin-name 
Event-location-cross-street-end 
Event-location-cross-street-end-identifier 
Event-location-cross-street-occurrence 
Event-location-entrance-ramp-begin 
Event-location-entrance-ramp-end 
Event-location-exit-ramp-begin 
Event-location-exit-ramp-end 
Event-location-landmark-type 
Event-location-linear-distance-offset-begin 
Event-location-linear-distance-offset-end 
Event-location-linear-percentage-offset-begin 
Event-location-linear-percentage-offset-end 
Event-location-linear-reference-post-type 
Event-location-lrms-node-valence 
Event-location-lrms-offset-type 
Event-location-lrms-origin-node-order 
Event-location-lrms-street-name-index-flag 
Event-location-lrms-street-name-info-flag 
Event-location-non-motorist 
Event-location-rank 
Event-location-relation-to-junction 
Event-location-relation-to-junction-item 
Event-location-roadway-identifier 
Event-location-roadway-name 
Event-location-roadway-side 
Event-location-type 
Event-message-number 
Event-message-type-identifier 
Event-message-type-version 
Event-organization-notified-identifier 
Event-organization-reported-identifier 
Event-organization-required-identifier 
Event-organization-responding-identifier 
Event-organization-response-status 
Event-organization-sending-identifier 
Event-other 
Event-parking-number-of-spaces 
Event-parking-occupancy 
Event-planned-permit-reference 
Event-point-name 
Event-project-description 
Event-project-reference 
Event-proportion-affected 
Event-quantity-range 
Event-report-medium 
Event-request-focus 
Event-response-alternate-route 
Event-response-plan-author 
Event-response-plan-identifier 
Event-response-plan-type 
Event-schedule-element-identifier 
Event-signed-destination 
Event-speed-vehicle-estimated 
Event-timeline-cleared-and-recovering-date 
Event-timeline-cleared-and-recovering-time 
Event-timeline-confirmed-and-responding-date 
Event-timeline-confirmed-and-responding-time 
Event-timeline-duration 
Event-timeline-end-date 
Event-timeline-end-time 
Event-timeline-estimated-duration 
Event-timeline-first-arrival-at-scene-date 
Event-timeline-first-arrival-at-scene-time 
Event-timeline-schedule-dates 
Event-timeline-schedule-days-of-the-week 
Event-timeline-schedule-end-date 
Event-timeline-schedule-end-time 
Event-timeline-schedule-item 
Event-timeline-schedule-start-date 
Event-timeline-schedule-start-time 
Event-timeline-schedule-times 
Event-timeline-schedule-type 
Event-timeline-start-date 
Event-timeline-start-time 
Event-update 
Event-update-date 
Event-update-operator-last-revised 
Event-update-time 
Event-update-type 
Event-utc-date 
Event-utc-time 
Gate-direction 
Gate-error 
Gate-error-item 
Gate-other 
Gate-request-command 
Gate-status 
Gate-type 
Har-call-sign 
Har-characteristics 
Har-message 
Har-other 
Har-request-command 
Intersection-approach-count 
Intersection-control-type 
Intersection-crossstreet-name 
Intersection-identifier 
Intersection-main-street-phase-green 
Intersection-name 
Intersection-other 
Intersection-side-street-phase-green 
Intersection-signal-control-mode 
Lane-current-state 
Lane-request-command 
Link-alignment 
Link-Alternate-route-delay 
Link-begin-node-identifier 
Link-begin-node-latitude 
Link-begin-node-longitude 
Link-capacity 
Link-capacity-existing 
Link-data-methodology 
Link-data-stored 
Link-data-stored-item 
Link-data-type 
Link-delay 
Link-density 
Link-design-speed 
Link-direction 
Link-end-node-identifier 
Link-end-node-latitude 
Link-end-node-longitude 
Link-headway 
Link-identifier 
Link-jurisdiction 
Link-lane-count 
Link-lanes-number-open 
Link-left-turn-pocket-lane-number 
Link-left-turn-pocket-length 
Link-length 
Link-level-of-service 
Link-location-linear-reference 
Link-location-linear-reference-version 
Link-measurement-duration 
Link-measurement-end-time 
Link-median-type 
Link-movement-type 
Link-name 
Link-occupancy 
Link-other 
Link-oversaturated-flag 
Link-oversaturated-threshold 
Link-ownership 
Link-pavement-type 
Link-priority-type 
Link-priority-type-item 
Link-restriction-axle-count 
Link-restriction-class 
Link-restriction-height 
Link-restriction-length 
Link-restriction-weight-axle 
Link-restriction-weight-vehicle 
Link-restriction-width 
Link-right-turn-pocket-lane-number 
Link-right-turn-pocket-length 
Link-route-designator 
Link-shoulder-width-left 
Link-shoulder-width-right 
Link-signal-cycle-delay 
Link-speed-average 
Link-speed-limit 
Link-speed-limit-advisory 
Link-speed-limit-truck 
Link-status 
Link-stop-delay 
Link-surface-condition 
Link-surface-condition-item 
Link-travel-time 
Link-travel-time-increase 
Link-type 
Link-type-item 
Link-volume 
Location-road-address 
Meter-mainline-speed-threshold 
Meter-metering-type 
Meter-other 
Meter-status 
Network-identifier 
Network-name 
Network-section-count 
Node-identifier 
Node-jurisdiction 
Node-jurisdition-identifier 
Node-latitude 
Node-links-number 
Node-longitude 
Node-name 
Node-other 
Node-ownership 
Node-status 
Node-transfer-point-identifier 
Node-type 
Node-type-item 
NumericString 
OctetStringOptions 
Organization-center-identifier 
Organization-center-name 
Organization-center-operator-identifier 
Organization-contact-person-on-site-name-or-id 
Organization-equipment-identifier 
Organization-equipment-type 
Organization-equipment-type-item 
Organization-function 
Organization-identifier 
Organization-location 
Organization-name 
Organization-other 
Organization-person-on-site-title 
Organization-resource-identifier 
Organization-sub-organization-function 
Organization-sub-organization-function-item 
Organization-sub-organization-identifier 
Organization-sub-organization-name 
Organization-traffic-equipment-latitude 
Organization-traffic-equipment-location 
Organization-traffic-equipment-longitude 
Organization-type 
Organization-vehicle-identifier 
Organization-vehicle-latitude 
Organization-vehicle-location 
Organization-vehicle-longitude 
Organization-vehicle-type 
Organization-vehicle-type-item 
Phase-left-turn-control-type 
Phase-right-turn-control-type 
Phase-signal-state 
Phase-vehicle-clearance-interval 
Predicted-hov-lane-vehicle-count 
Predicted-hov-lane-violation 
Predicted-link-average-queue-length 
Predicted-link-average-speed 
Predicted-link-max-queue-length 
Predicted-phase-volume 
Prediction-begin-time 
Prediction-end-time 
Prediction-time 
Preempt-alert-action 
Preempt-detector-identifier 
Preempt-filter-limit 
Preempt-name 
Preempt-preempt-count 
Probe-location-confidence-factor 
Probe-number-detected-vehicles 
Probe-number-tagged-vehicles 
Probe-other 
Probe-reader-identifier 
Probe-reader-location-latitude 
Probe-reader-location-longitude 
Probe-reference-locator-identifier 
Probe-reference-locator-latitude 
Probe-reference-locator-longitude 
Probe-tag-type 
ProbeVehicle-average-speed 
ProbeVehicle-class 
ProbeVehicle-destination-identifier 
ProbeVehicle-destination-name 
ProbeVehicle-origin-identifier 
ProbeVehicle-origin-name 
ProbeVehicle-other 
ProbeVehicle-random-identifier 
ProbeVehicle-time-of-call 
ProbeVehicle-time-out 
ProbeVehicle-timein 
ProbeVehicle-travel-time 
Ramp-current-state 
Ramp-exit-designator-number 
Ramp-exit-roadway-name 
Ramp-exit-roadway-number 
Ramp-lane-number 
Ramp-lane-type 
Ramp-other 
RampMeter-begin-queue-adjustment-threshold 
RampMeter-control-type 
Section-identifier 
Section-link-count 
Section-name 
Section-node-count 
Section-other 
Section-signal-control-mode 
Security-authentication-confirmation 
Security-authentication-rejection-reason 
Security-password 
Security-token-identifier 
Security-token-use 
Security-user-name 
System-identifier 
System-name 
Time-local-date 
Time-local-time 
Time-utc-offset 
TimingPlan-date-detected 
TimingPlan-identifier 
TimingPlan-name 
TimingPlan-outdated-flag 
TimingPlan-outdated-retention-time 
TimingPlan-time-detected 
Trsp-detector-failed-performance-factor 
Trsp-frequency-factor 
Trsp-inhibit-fail-controller 
Trsp-inhibit-fail-detector 
Trsp-plan-change-inhibit 
Trsp-plan-change-threshold 
Trsp-plan-identifier 
Trsp-startup-inhibit 
Trsp-weighting-factor 


schema location:  C:\Program Files\Mini-Edit\XMLSchemas\atis.xsd
targetNamespace:  http://www.dummy-atis-address
 
Complex types  Simple types 
DateTimePair  binary 
OctetString  Date 
NumericString 
OctetStringOptions 
Time 
TimeOffset 


schema location:  C:\Program Files\Mini-Edit\XMLSchemas\ntcip.xsd
targetNamespace:  http://www.dummy-ntcip-address
 
Complex types  Simple types 
DmsMessageMultiString  binary 
OctetString  DmsMessageBeacon 
DmsMessageMultiString-string 
DmsMessageNumber 
DmsMessageStatus 
DmsMessageTimeRemaining 
DmsMsgSourceMode 
DmsSignTechnology 
DmsSignTechnology-item 
EssAdjacentSnowDepth 
EssAirTemperature 
EssAtmosphericPressure 
EssAvgWindDirection 
EssAvgWindSpeed 
EssDewpointTemp 
EssIceThickness 
EssMaxTemp 
EssMinTemp 
EssMobileFriction 
EssPavementTemperature 
EssPaveTreatProductType 
EssPrecipRate 
EssPrecipYesNo 
EssRelativeHumidity 
EssRoadwaySnowDepth 
EssRoadwaySnowPackDepth 
EssSnowfallAccumRate 
EssSolarRadiation 
EssSurfaceFreezePoint 
EssSurfaceSalinity 
EssSurfaceStatus 
EssSurfaceTemperature 
EssSurfaceWaterDepth 
EssVisibility 
EssVisibilitySituation 
EssWaterDepth 
EssWindSituation 
NumericString 
OctetStringOptions 
PatternCycleTime 
PatternOffsetTime 
PatternSequenceNumber 
PatternSplitNumber 
PositionFocusLens 
PositionIrisLens 
PositionPan 
PositionTilt 
PositionZoomLens 
SCH-TripID 
VmsSignHeightPixels 
VmsSignWidthPixels 


schema location:  C:\Program Files\Mini-Edit\XMLSchemas\itis.xsd
targetNamespace:  http://www.dummy-itis-address
 
Complex types  Simple types 
ITISEventType  AccidentsAndIncidents 
OctetString  AdviceInstructionsMandatory 
AdviceInstructionsRecommendations 
AlternateRoute 
AssetStatus 
binary 
Closures 
CompassDirection 
DelayStatusCancellation 
DeviceStatus 
Disasters 
Disturbances 
GenericLocations 
IncidentResponseEquipment 
IncidentResponseStatus 
ITIScodes 
ITISgroups 
LaneRoadway 
MobileSituation 
NumericString 
Obstruction 
OctetStringOptions 
ParkingInformation 
PavementConditions 
Precipitation 
Qualifiers 
ResponderGroupAffected 
RestrictionClass 
RoadsideAssets 
Roadwork 
SpecialEvents 
SportingEvents 
SuggestionAdvice 
SystemInformation 
Temperature 
TrafficConditions 
TransitLocations 
TransitMode 
TravelDirection 
TravelerGroupAffected 
Units 
UnusualDriving 
UVLevel 
VehicleGroupAffected 
VisibilityAndAirQuality 
WarningAdvice 
WeatherConditions 
Winds 
WinterDrivingIndex 
WinterDrivingRestrictions 


schema location:  C:\Program Files\Mini-Edit\XMLSchemas\lrms.xsd
targetNamespace:  http://www.dummy-lrms-address
 
Complex types  Simple types 
OctetString  binary 
HorizontalDatum 
NumericString 
OctetStringOptions 


schema location:  C:\Program Files\Mini-Edit\XMLSchemas\local.xsd
targetNamespace:  http://www.dummy-local-address
 
Complex types  Simple types 
AdminAreaGroup  LocalAccidentsAndIncidents 
AirlineTravelInformation  LocalAdviceInstructionMandatory 
EventInformation  LocalAdviceInstructionRecommendations 
IncidentInformation  LocalAlternateRoute 
InformationRequest  LocalAssetStatus 
InformationRequestType  LocalClosures 
Itinerary  LocalDelayStatusCancellation 
LinkTrafficInformation  LocalDeviceStatus 
ManeuverInstruction  LocalDisasters 
ManeuverInstruction2  LocalDisturbances 
ParkingLotInformation  LocalGenericLocations 
RequestStatus  LocalIncidentResponseEquipment 
ResponseGroup  LocalIncidentResponseStatus 
Route  LocalLaneRoadway 
RouteError  LocalMobileSituation 
RouteRequest  LocalObstruction 
RouteStatus  LocalParkingInformation 
ServerError  LocalPavementConditions 
ServerStatus  LocalPrecipitation 
StatusBlock  LocalQualifiers 
SubscribeError  LocalResponderGroupAffected 
TravelerSettingsReply  LocalRestrictionClass 
TravelerSettingsRequest  LocalRoadsideAssets 
WeatherInformation  LocalRoadwork 
LocalSpecialEvents 
LocalSportingEvents 
LocalSuggestionAdvice 
LocalSystemInformation 
LocalTemperature 
LocalTrafficConditions 
LocalTransitMode 
LocalTravelerGroupAffected 
LocalUnits 
LocalUnusualDriving 
LocalVehicleGroupAffected 
LocalVisibilityAndAirQuality 
LocalWarningAdvice 
LocalWeatherConditions 
LocalWinds 
LocalWinterDrivingIndex 
LocalWinterDrivingRestrictions 


element actionLog
diagram
namespace http://www.dummy-tmdd-address
type ActionLog
children event-id action-log-element-id action-time action-description action-type
source
<xs:element name="actionLog" type="ActionLog"/>

element authenticationInterrogation
diagram
namespace http://www.dummy-tmdd-address
type AuthenticationInterrogation
children organization-owning organization-requesting contact-details user-id password
source
<xs:element name="authenticationInterrogation" type="AuthenticationInterrogation"/>

element authenticationInterrogationResponse
diagram
namespace http://www.dummy-tmdd-address
type AuthenticationInterrogationResponse
children organization-owning organization-requesting contact-details authentication-confirmation authentication-rejection
source
<xs:element name="authenticationInterrogationResponse" type="AuthenticationInterrogationResponse"/>

element basicEventUpdate
diagram
namespace http://www.dummy-tmdd-address
type BasicEventUpdate
children message-header event-reference project-references event-indicators headline-phrase event-detail
source
<xs:element name="basicEventUpdate" type="BasicEventUpdate"/>

element cCTVDeviceControlRequest
diagram
namespace http://www.dummy-tmdd-address
type CCTVDeviceControlRequest
children organization-id device-id user-id password request-id cctv-request-command operator-id request-duration command-request-priority request-date-time
source
<xs:element name="cCTVDeviceControlRequest" type="CCTVDeviceControlRequest"/>

element cCTVDeviceControlResponse
diagram
namespace http://www.dummy-tmdd-address
type CCTVDeviceControlResponse
children organization-id device-id request-id request-response cctv-lock-holder-id operator-id request-duration
source
<xs:element name="cCTVDeviceControlResponse" type="CCTVDeviceControlResponse"/>

element cCTVDeviceStatus
diagram
namespace http://www.dummy-tmdd-address
type CCTVDeviceStatus
children organization-id device-id cctv-status cctv-error cctv-image cctv-position-pan cctv-position-tilt cctv-position-zoom-lens cctv-position-iris-lens cctv-position-focus-lens
source
<xs:element name="cCTVDeviceStatus" type="CCTVDeviceStatus"/>

element cCTVInventory
diagram
namespace http://www.dummy-tmdd-address
type CCTVInventory
children organization-information device-id device-name location control-type request-command cctv-image cctv-URL cctv-titling-text network-id link-id node-id route-designator linear-reference linear-reference-version last-update-time contact-details
source
<xs:element name="cCTVInventory" type="CCTVInventory"/>

element cCTVInventoryRequest
diagram
namespace http://www.dummy-tmdd-address
type CCTVInventoryRequest
children inventory-request
source
<xs:element name="cCTVInventoryRequest" type="CCTVInventoryRequest"/>

element cCTVStatusRequest
diagram
namespace http://www.dummy-tmdd-address
type CCTVStatusRequest
children status-request
source
<xs:element name="cCTVStatusRequest" type="CCTVStatusRequest"/>

element cCTVSwitchCommandRequest
diagram
namespace http://www.dummy-tmdd-address
type CCTVSwitchCommandRequest
children device-id user-id password input-channel-id output-channel-id
source
<xs:element name="cCTVSwitchCommandRequest" type="CCTVSwitchCommandRequest"/>

element cCTVSwitchCommandResponse
diagram
namespace http://www.dummy-tmdd-address
type CCTVSwitchCommandResponse
children organization-id device-id switch-request-status
source
<xs:element name="cCTVSwitchCommandResponse" type="CCTVSwitchCommandResponse"/>

element cCTVVideoChannelData
diagram
namespace http://www.dummy-tmdd-address
type CCTVVideoChannelData
children network-id input-channel-id input-channel-name
source
<xs:element name="cCTVVideoChannelData" type="CCTVVideoChannelData"/>

element connectionRequest
diagram
namespace http://www.dummy-tmdd-address
type ConnectionRequest
children network-id user-id password
source
<xs:element name="connectionRequest" type="ConnectionRequest"/>

element detectorData
diagram
namespace http://www.dummy-tmdd-address
type DetectorData
children organization-id network-id collection-period
source
<xs:element name="detectorData" type="DetectorData"/>

element detectorDataRequest
diagram
namespace http://www.dummy-tmdd-address
type DetectorDataRequest
children detector-inventory-list station-id section-id link-id
source
<xs:element name="detectorDataRequest" type="DetectorDataRequest"/>

element detectorInventory
diagram
namespace http://www.dummy-tmdd-address
type DetectorInventory
children organization-id network-id station-id detector-list
source
<xs:element name="detectorInventory" type="DetectorInventory"/>

element detectorInventoryRequest
diagram
namespace http://www.dummy-tmdd-address
type DetectorInventoryRequest
children detector-inventory-list station-id section-id
source
<xs:element name="detectorInventoryRequest" type="DetectorInventoryRequest"/>

element detectorStatus
diagram
namespace http://www.dummy-tmdd-address
type DetectorStatus
children organization-owning network-id detector-id detector-name organization-requesting detector-status detector-type detector-lane-number station-id last-update-time
source
<xs:element name="detectorStatus" type="DetectorStatus"/>

element detectorStatusRequest
diagram
namespace http://www.dummy-tmdd-address
type DetectorStatusRequest
children detector-inventory-list station-id section-id
source
<xs:element name="detectorStatusRequest" type="DetectorStatusRequest"/>

element deviceControlResponse
diagram
namespace http://www.dummy-tmdd-address
type DeviceControlResponse
children device-id request-id center-id operator-id request-response operator-last-revised response-plan-id
source
<xs:element name="deviceControlResponse" type="DeviceControlResponse"/>

element dMSControlRequest
diagram
namespace http://www.dummy-tmdd-address
type DMSControlRequest
children organization-information device-id request-id operator-id user-id password dms-beacon-control dms-message message-number event-id command-request-priority request-date-time command-end-time
source
<xs:element name="dMSControlRequest" type="DMSControlRequest"/>

element dMSControlResponse
diagram
namespace http://www.dummy-tmdd-address
type DMSControlResponse
children request-id device-id center-id operator-id request-status
source
<xs:element name="dMSControlResponse" type="DMSControlResponse"/>

element dMSDeviceStatus
diagram
namespace http://www.dummy-tmdd-address
type DMSDeviceStatus
children organization-information operator-id device-id dms-device-status dms-current-message message-time-remaining message-source-mode associated-event-id last-comm-time
source
<xs:element name="dMSDeviceStatus" type="DMSDeviceStatus"/>

element dMSInventory
diagram
namespace http://www.dummy-tmdd-address
type DMSInventory
children organization-information device-id device-name dms-sign-type last-update-time device-link-id link-direction dms-beacon-type device-location route-designator linear-reference linear-reference-version contact-details dmsSignTechnology vmsSignHeightPixels vmsWidthPixels
source
<xs:element name="dMSInventory" type="DMSInventory"/>

element dMSInventoryRequest
diagram
namespace http://www.dummy-tmdd-address
type DMSInventoryRequest
children inventory-request
source
<xs:element name="dMSInventoryRequest" type="DMSInventoryRequest"/>

element dMSStatusRequest
diagram
namespace http://www.dummy-tmdd-address
type DMSStatusRequest
children status-request
source
<xs:element name="dMSStatusRequest" type="DMSStatusRequest"/>

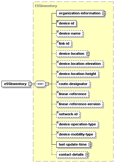
element eSSInventory
diagram
namespace http://www.dummy-tmdd-address
type ESSInventory
children organization-information device-id device-name link-id device-location device-location-elevation device-location-height route-designator linear-reference linear-reference-version network-id device-operation-type device-mobility-type last-update-time contact-details
source
<xs:element name="eSSInventory" type="ESSInventory"/>

element eSSInventoryRequest
diagram
namespace http://www.dummy-tmdd-address
type ESSInventoryRequest
children inventory-request
source
<xs:element name="eSSInventoryRequest" type="ESSInventoryRequest"/>

element eSSStatus
diagram
namespace http://www.dummy-tmdd-address
type ESSStatus
children center-id operator-id device-id device-status device-name avg-wind-direction avg-wind-speed wind-situation air-temperature precip-yes-no solar-radiation visibility visibility-situation surface-status pave-treat-type
source
<xs:element name="eSSStatus" type="ESSStatus"/>

element eSSStatusRequest
diagram
namespace http://www.dummy-tmdd-address
type ESSStatusRequest
children status-request
source
<xs:element name="eSSStatusRequest" type="ESSStatusRequest"/>

element eventFilterRequest
diagram
namespace http://www.dummy-tmdd-address
type EventFilterRequest
children request-header request-type request-filters request-locations request-times
source
<xs:element name="eventFilterRequest" type="EventFilterRequest"/>

element fullEventUpdate
diagram
namespace http://www.dummy-tmdd-address
type FullEventUpdate
children message-header event-reference project-references event-indicators other-references event-source event-headline event-element-details event-comments full-report-texts
source
<xs:element name="fullEventUpdate" type="FullEventUpdate"/>

element gATEControlRequest
diagram
namespace http://www.dummy-tmdd-address
type GATEControlRequest
children device-id request-id center-id operator-id user-id password last-update response-plan-id command-request-priority command-end-time
source
<xs:element name="gATEControlRequest" type="GATEControlRequest"/>

element gateControlResponse
diagram
namespace http://www.dummy-tmdd-address
type GateControlResponse
children device-id request-id center-id operator-id request-response operator-last-revised response-plan-id
source
<xs:element name="gateControlResponse" type="GateControlResponse"/>

element gATEInventory
diagram
namespace http://www.dummy-tmdd-address
type GATEInventory
children organization-information device-id device-name link-id device-location route-designator linear-reference linear-reference-version link-lane-count last-update contact-details
source
<xs:element name="gATEInventory" type="GATEInventory"/>

element gateInventoryRequest
diagram
namespace http://www.dummy-tmdd-address
type GateInventoryRequest
children inventory-request
source
<xs:element name="gateInventoryRequest" type="GateInventoryRequest"/>

element gATEStatus
diagram
namespace http://www.dummy-tmdd-address
type GATEStatus
children center-id operator-id device-id device-operational-status device-name gate-status response-plan-id
source
<xs:element name="gATEStatus" type="GATEStatus"/>

element gateStatusRequest
diagram
namespace http://www.dummy-tmdd-address
type GateStatusRequest
children status-request
source
<xs:element name="gateStatusRequest" type="GateStatusRequest"/>

element hARControlRequest
diagram
namespace http://www.dummy-tmdd-address
type HARControlRequest
children device-id request-id center-id operator-id user-id password last-update-time event-id har-request-command requested-message command-request-priority command-end-time
source
<xs:element name="hARControlRequest" type="HARControlRequest"/>

element hARControlResponse
diagram
namespace http://www.dummy-tmdd-address
type HARControlResponse
children device-id request-id center-id operator-id request-response operator-id-responding operator-last-revised
source
<xs:element name="hARControlResponse" type="HARControlResponse"/>

element hARInventory
diagram
namespace http://www.dummy-tmdd-address
type HARInventory
children organization-information device-id device-name har-characteristics network-id device-beacon device-location route-designator linear-reference linear-reference-version last-update contact-details
source
<xs:element name="hARInventory" type="HARInventory"/>

element hARInventoryRequest
diagram
namespace http://www.dummy-tmdd-address
type HARInventoryRequest
children inventory-request
source
<xs:element name="hARInventoryRequest" type="HARInventoryRequest"/>

element hARStatus
diagram
namespace http://www.dummy-tmdd-address
type HARStatus
children center-id operator-id device-id device-operational-status device-name har-current-message message-beacon response-plan-id organization-information
source
<xs:element name="hARStatus" type="HARStatus"/>

element hARStatusRequest
diagram
namespace http://www.dummy-tmdd-address
type HARStatusRequest
children status-request
source
<xs:element name="hARStatusRequest" type="HARStatusRequest"/>

element intersectionDeviceStatus
diagram
namespace http://www.dummy-tmdd-address
type IntersectionDeviceStatus
children device-id intersection-name section-id controller-state controller-mode center-id operator-id timing-plan-id timing-plan-name cycle-time offset-time preempt-name controller-sync-time last-update-time operator-last-revised
source
<xs:element name="intersectionDeviceStatus" type="IntersectionDeviceStatus"/>

element intersectionStatusRequest
diagram
namespace http://www.dummy-tmdd-address
type IntersectionStatusRequest
children status-request section-id
source
<xs:element name="intersectionStatusRequest" type="IntersectionStatusRequest"/>

element lCSControlRequest
diagram
namespace http://www.dummy-tmdd-address
type LCSControlRequest
children device-id request-id center-id operator-id last-update response-plan-id lane-request-command command-request-priority command-end-time
source
<xs:element name="lCSControlRequest" type="LCSControlRequest"/>

element lCSControlResponse
diagram
namespace http://www.dummy-tmdd-address
type LCSControlResponse
children device-id request-id center-id operator-id request-response operator-last-revised response-plan-id
source
<xs:element name="lCSControlResponse" type="LCSControlResponse"/>

element lCSInventory
diagram
namespace http://www.dummy-tmdd-address
type LCSInventory
children organization-information device-id device-name link-id controlled-lane-id link-name link-lane-count last-update-time contact-details
source
<xs:element name="lCSInventory" type="LCSInventory"/>

element lCSInventoryRequest
diagram
namespace http://www.dummy-tmdd-address
type LCSInventoryRequest
children inventory-request
source
<xs:element name="lCSInventoryRequest" type="LCSInventoryRequest"/>

element lCSStatus
diagram
namespace http://www.dummy-tmdd-address
type LCSStatus
children center-id operator-id device-id device-operational-status device-name lane-current-state link-direction
source
<xs:element name="lCSStatus" type="LCSStatus"/>

element lCSStatusRequest
diagram
namespace http://www.dummy-tmdd-address
type LCSStatusRequest
children status-request
source
<xs:element name="lCSStatusRequest" type="LCSStatusRequest"/>

element linkData
diagram
namespace http://www.dummy-tmdd-address
type LinkData
children organization-id network-id link-data-quantity last-update-time
source
<xs:element name="linkData" type="LinkData"/>

element linkInventory
diagram
namespace http://www.dummy-tmdd-address
type LinkInventory
children organization-information network-id link-list last-update-time
source
<xs:element name="linkInventory" type="LinkInventory"/>

element linkStatus
diagram
namespace http://www.dummy-tmdd-address
type LinkStatus
children organization-id network-id link-status-list operator-id
source
<xs:element name="linkStatus" type="LinkStatus"/>

element linkStatusRequest
diagram
namespace http://www.dummy-tmdd-address
type LinkStatusRequest
children organization-information network-id link-list
source
<xs:element name="linkStatusRequest" type="LinkStatusRequest"/>

element nodeInventory
diagram
namespace http://www.dummy-tmdd-address
type NodeInventory
children organization-information network-id node-list last-update
source
<xs:element name="nodeInventory" type="NodeInventory"/>

element nodeStatus
diagram
namespace http://www.dummy-tmdd-address
type NodeStatus
children organization-id network-id node-status operator-id
source
<xs:element name="nodeStatus" type="NodeStatus"/>

element nodeStatusRequest
diagram
namespace http://www.dummy-tmdd-address
type NodeStatusRequest
children organization-id network-id node-list
source
<xs:element name="nodeStatusRequest" type="NodeStatusRequest"/>

element organizationInformation
diagram
namespace http://www.dummy-tmdd-address
type OrganizationInformation
children organization-id organization-name organization-location organization-function center-id center-name last-update-time contact-details
source
<xs:element name="organizationInformation" type="OrganizationInformation"/>

element rampMeterControlRequest
diagram
namespace http://www.dummy-tmdd-address
type RampMeterControlRequest
children device-id request-id center-id operator-id user-id password request-time timingplan-id ramp-meter-control-type response-plan-id command-request-priority command-end-time
source
<xs:element name="rampMeterControlRequest" type="RampMeterControlRequest"/>

element rampMeterControlResponse
diagram
namespace http://www.dummy-tmdd-address
type RampMeterControlResponse
children device-id request-id center-id operator-id request-response operator-last-revised response-plan-id
source
<xs:element name="rampMeterControlResponse" type="RampMeterControlResponse"/>

element rampMeterInventory
diagram
namespace http://www.dummy-tmdd-address
type RampMeterInventory
children organization-information device-id node-id ramp-exit-roadway-name link-direction ramp-location route-designator linear-reference linear-reference-version node-name timing-plan-id ramp-lane-number ramp-lane-type firmware firmware-version device-url last-update contact-details
source
<xs:element name="rampMeterInventory" type="RampMeterInventory"/>

element rampMeterInventoryRequest
diagram
namespace http://www.dummy-tmdd-address
type RampMeterInventoryRequest
children inventory-request
source
<xs:element name="rampMeterInventoryRequest" type="RampMeterInventoryRequest"/>

element rampMeterStatus
diagram
namespace http://www.dummy-tmdd-address
type RampMeterStatus
children center-id operator-id device-id meter-status ramp-current-state node-name ramp-meter-control-type metering-type last-update operator-last-revised
source
<xs:element name="rampMeterStatus" type="RampMeterStatus"/>

element rampMeterStatusRequest
diagram
namespace http://www.dummy-tmdd-address
type RampMeterStatusRequest
children status-request
source
<xs:element name="rampMeterStatusRequest" type="RampMeterStatusRequest"/>

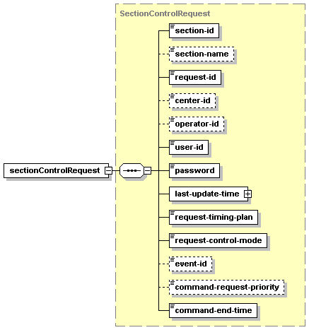
element sectionControlRequest
diagram
namespace http://www.dummy-tmdd-address
type SectionControlRequest
children section-id section-name request-id center-id operator-id user-id password last-update-time request-timing-plan request-control-mode event-id command-request-priority command-end-time
source
<xs:element name="sectionControlRequest" type="SectionControlRequest"/>

element sectionControlResponse
diagram
namespace http://www.dummy-tmdd-address
type SectionControlResponse
children section-id request-id center-id operator-id request-response operator-last-revised
source
<xs:element name="sectionControlResponse" type="SectionControlResponse"/>

element sectionStatus
diagram
namespace http://www.dummy-tmdd-address
type SectionStatus
children section-id section-name network-id network-name node-id-list link-id-list section-control-mode timing-plan-id timing-plan-name cycle-time center-id operator-id last-update-time operator-last-revised
source
<xs:element name="sectionStatus" type="SectionStatus"/>

element securityTokenRequest
diagram
namespace http://www.dummy-tmdd-address
type SecurityTokenRequest
children organization-owning organization-requesting contact-details device-id device-name event-timeline-duration token-number-times-used request-date-time
source
<xs:element name="securityTokenRequest" type="SecurityTokenRequest"/>

element securityTokenRequestResponse
diagram
namespace http://www.dummy-tmdd-address
type SecurityTokenRequestResponse
children organization-owning contact-details organization-requesting request-id authentication-confirmation authentication-rejection device-id device-name token-validity-duration token-use token-id
source
<xs:element name="securityTokenRequestResponse" type="SecurityTokenRequestResponse"/>

element setVideoAttributes
diagram
namespace http://www.dummy-tmdd-address
type SetVideoAttributes
children device-id user-id password output-channel-id
source
<xs:element name="setVideoAttributes" type="SetVideoAttributes"/>

element signalControlInventory
diagram
namespace http://www.dummy-tmdd-address
type SignalControlInventory
children organization-information node-id node-name intersection-name network-id device-id device-location route-designator linear-reference linear-reference-version device-type controller-model controller-serial-number firmware firmware-version controller-master-id timingplan-id timingplan-name cycle-time offset-time sequence-number split-number intersection-approaches last-update-time contact-details
source
<xs:element name="signalControlInventory" type="SignalControlInventory"/>

element signalControlInventoryRequest
diagram
namespace http://www.dummy-tmdd-address
type SignalControlInventoryRequest
children inventory-request section-id
source
<xs:element name="signalControlInventoryRequest" type="SignalControlInventoryRequest"/>

element signalControlRequest
diagram
namespace http://www.dummy-tmdd-address
type SignalControlRequest
children device-id request-id center-id operator-id user-id password request-date-time timingplan-id signal-control-mode event-id command-request-priority command-end-time
source
<xs:element name="signalControlRequest" type="SignalControlRequest"/>

element signalControlResponse
diagram
namespace http://www.dummy-tmdd-address
type SignalControlResponse
children device-id request-id center-id operator-id request-response section-id timingplan-id operator-last-revised
source
<xs:element name="signalControlResponse" type="SignalControlResponse"/>

element trafficNetworkInventory
diagram
namespace http://www.dummy-tmdd-address
type TrafficNetworkInventory
children organization-information network-id node-id-list link-id-list network-name network-section-count last-update-time
source
<xs:element name="trafficNetworkInventory" type="TrafficNetworkInventory"/>

element trafficNetworkRequest
diagram
namespace http://www.dummy-tmdd-address
type TrafficNetworkRequest
children requesting-organization owning-organization network-id roadway-name link-type link-location node-name node-type node-location
source
<xs:element name="trafficNetworkRequest" type="TrafficNetworkRequest"/>

element vSDeviceStatus
diagram
namespace http://www.dummy-tmdd-address
type VSDeviceStatus
children organization-id device-name device-id input-channel-id output-channel-id cctv-titling-text
source
<xs:element name="vSDeviceStatus" type="VSDeviceStatus"/>

element vSInventory
diagram
namespace http://www.dummy-tmdd-address
type VSInventory
children organization-information device-id device-name control-type request-command cctv-titling-text input-channel-id input-channel-name output-channel-id output-channel-name last-update-time
source
<xs:element name="vSInventory" type="VSInventory"/>

element vSInventoryRequest
diagram
namespace http://www.dummy-tmdd-address
type VSInventoryRequest
children inventory-request
source
<xs:element name="vSInventoryRequest" type="VSInventoryRequest"/>

element vSStatusRequest
diagram
namespace http://www.dummy-tmdd-address
type VSStatusRequest
children status-request
source
<xs:element name="vSStatusRequest" type="VSStatusRequest"/>

complexType ActionLog
diagram
namespace http://www.dummy-tmdd-address
children event-id action-log-element-id action-time action-description action-type
used by
element actionLog
source
<xs:complexType name="ActionLog">
  <xs:sequence>
    <xs:element name="event-id" type="Event-identifier"/>
    <xs:element name="action-log-element-id" type="Event-action-log-element-identifier"/>
    <xs:element name="action-time" type="DateTimeZone"/>
    <xs:element name="action-description" type="Event-action-description"/>
    <xs:element name="action-type" type="Event-action-type"/>
  </xs:sequence>
</xs:complexType>

element ActionLog/event-id
diagram
type Event-identifier
facets
minLength 1
maxLength 32
source
<xs:element name="event-id" type="Event-identifier"/>

element ActionLog/action-log-element-id
diagram
type Event-action-log-element-identifier
facets
minInclusive 1
maxInclusive 999
source
<xs:element name="action-log-element-id" type="Event-action-log-element-identifier"/>

element ActionLog/action-time
diagram
type DateTimeZone
children date time offset
source
<xs:element name="action-time" type="DateTimeZone"/>

element ActionLog/action-description
diagram
type Event-action-description
facets
minLength 1
maxLength 2048
source
<xs:element name="action-description" type="Event-action-description"/>

element ActionLog/action-type
diagram
type Event-action-type
source
<xs:element name="action-type" type="Event-action-type"/>

complexType AdditionalText
diagram
namespace http://www.dummy-tmdd-address
children description language
used by
elements ElementDescription/additional-text EventDescription/additional-text
source
<xs:complexType name="AdditionalText">
  <xs:sequence>
    <xs:element name="description" type="Event-description"/>
    <xs:element name="language" type="Event-description-language" minOccurs="0"/>
  </xs:sequence>
</xs:complexType>

element AdditionalText/description
diagram
type Event-description
facets
minLength 1
maxLength 2048
source
<xs:element name="description" type="Event-description"/>

element AdditionalText/language
diagram
type Event-description-language
source
<xs:element name="language" type="Event-description-language" minOccurs="0"/>

complexType AlternateRouteDetail
diagram
namespace http://www.dummy-tmdd-address
children alternate-route-type destination location-on-alternate-route
used by
element RelatedLocation/alternate-route-details
source
<xs:complexType name="AlternateRouteDetail">
  <xs:sequence>
    <xs:element name="alternate-route-type" type="Event-alternate-route-type"/>
    <xs:element name="destination" type="LandmarkLocation" minOccurs="0"/>
    <xs:element name="location-on-alternate-route" minOccurs="0">
      <xs:complexType>
        <xs:sequence minOccurs="0" maxOccurs="unbounded">
          <xs:element name="location-on-alternate-route-item" type="LinkLocation"/>
        </xs:sequence>
      </xs:complexType>
    </xs:element>
  </xs:sequence>
</xs:complexType>

element AlternateRouteDetail/alternate-route-type
diagram
type Event-alternate-route-type
source
<xs:element name="alternate-route-type" type="Event-alternate-route-type"/>

element AlternateRouteDetail/destination
diagram
type LandmarkLocation
children landmark-type landmark-name landmark-point-name location-rank geo-location upward-area-reference
source
<xs:element name="destination" type="LandmarkLocation" minOccurs="0"/>

element AlternateRouteDetail/location-on-alternate-route
diagram
children location-on-alternate-route-item
source
<xs:element name="location-on-alternate-route" minOccurs="0">
  <xs:complexType>
    <xs:sequence minOccurs="0" maxOccurs="unbounded">
      <xs:element name="location-on-alternate-route-item" type="LinkLocation"/>
    </xs:sequence>
  </xs:complexType>
</xs:element>

element AlternateRouteDetail/location-on-alternate-route/location-on-alternate-route-item
diagram
type LinkLocation
children link-ownership link-designator link-id primary-location secondary-location link-direction link-alignment linear-reference-version alternate-designation
source
<xs:element name="location-on-alternate-route-item" type="LinkLocation"/>

complexType AreaLocation
diagram
namespace http://www.dummy-tmdd-address
children area-id area-name location-rank upward-area-reference
used by
elements EventLocation/area-location RequestLocation/area-locations/area-location AreaLocation/upward-area-reference LandmarkLocation/upward-area-reference PointOnLink/upward-area-reference
source
<xs:complexType name="AreaLocation">
  <xs:sequence>
    <xs:element name="area-id" type="Event-location-area-identifier"/>
    <xs:element name="area-name" type="Event-area-name" minOccurs="0"/>
    <xs:element name="location-rank" type="Event-location-rank" minOccurs="0"/>
    <xs:element name="upward-area-reference" type="AreaLocation" minOccurs="0"/>
  </xs:sequence>
</xs:complexType>

element AreaLocation/area-id
diagram
type Event-location-area-identifier
facets
length 10
source
<xs:element name="area-id" type="Event-location-area-identifier"/>

element AreaLocation/area-name
diagram
type Event-area-name
facets
minLength 1
maxLength 256
source
<xs:element name="area-name" type="Event-area-name" minOccurs="0"/>

element AreaLocation/location-rank
diagram
type Event-location-rank
facets
minInclusive 1
maxInclusive 10
source
<xs:element name="location-rank" type="Event-location-rank" minOccurs="0"/>

element AreaLocation/upward-area-reference
diagram
type AreaLocation
children area-id area-name location-rank upward-area-reference
source
<xs:element name="upward-area-reference" type="AreaLocation" minOccurs="0"/>

complexType AuthenticationInterrogation
diagram
namespace http://www.dummy-tmdd-address
children organization-owning organization-requesting contact-details user-id password
used by
element authenticationInterrogation
source
<xs:complexType name="AuthenticationInterrogation">
  <xs:sequence>
    <xs:element name="organization-owning" type="OrganizationInformation"/>
    <xs:element name="organization-requesting" type="OrganizationInformation"/>
    <xs:element name="contact-details" type="ContactDetails"/>
    <xs:element name="user-id" type="Security-user-name"/>
    <xs:element name="password" type="Security-password"/>
  </xs:sequence>
</xs:complexType>

element AuthenticationInterrogation/organization-owning
diagram
type OrganizationInformation
children organization-id organization-name organization-location organization-function center-id center-name last-update-time contact-details
source
<xs:element name="organization-owning" type="OrganizationInformation"/>

element AuthenticationInterrogation/organization-requesting
diagram
type OrganizationInformation
children organization-id organization-name organization-location organization-function center-id center-name last-update-time contact-details
source
<xs:element name="organization-requesting" type="OrganizationInformation"/>

element AuthenticationInterrogation/contact-details
diagram
type ContactDetails
children contact-id person-name person-title organization-id organization-name phone-number phone-alternate mobile-number fax-number pager-id pager-number email-address radio-unit address-line1 address-line2 city state zip-code country
source
<xs:element name="contact-details" type="ContactDetails"/>

element AuthenticationInterrogation/user-id
diagram
type Security-user-name
facets
minLength 1
maxLength 32
source
<xs:element name="user-id" type="Security-user-name"/>

element AuthenticationInterrogation/password
diagram
type Security-password
facets
minLength 1
maxLength 32
source
<xs:element name="password" type="Security-password"/>

complexType AuthenticationInterrogationResponse
diagram
namespace http://www.dummy-tmdd-address
children organization-owning organization-requesting contact-details authentication-confirmation authentication-rejection
used by
element authenticationInterrogationResponse
source
<xs:complexType name="AuthenticationInterrogationResponse">
  <xs:sequence>
    <xs:element name="organization-owning" type="OrganizationInformation"/>
    <xs:element name="organization-requesting" type="OrganizationInformation"/>
    <xs:element name="contact-details" type="ContactDetails"/>
    <xs:element name="authentication-confirmation" type="Security-authentication-confirmation"/>
    <xs:element name="authentication-rejection" type="Security-authentication-rejection-reason"/>
  </xs:sequence>
</xs:complexType>

element AuthenticationInterrogationResponse/organization-owning
diagram
type OrganizationInformation
children organization-id organization-name organization-location organization-function center-id center-name last-update-time contact-details
source
<xs:element name="organization-owning" type="OrganizationInformation"/>

element AuthenticationInterrogationResponse/organization-requesting
diagram
type OrganizationInformation
children organization-id organization-name organization-location organization-function center-id center-name last-update-time contact-details
source
<xs:element name="organization-requesting" type="OrganizationInformation"/>

element AuthenticationInterrogationResponse/contact-details
diagram
type ContactDetails
children contact-id person-name person-title organization-id organization-name phone-number phone-alternate mobile-number fax-number pager-id pager-number email-address radio-unit address-line1 address-line2 city state zip-code country
source
<xs:element name="contact-details" type="ContactDetails"/>

element AuthenticationInterrogationResponse/authentication-confirmation
diagram
type Security-authentication-confirmation
facets
minLength 1
maxLength 128
source
<xs:element name="authentication-confirmation" type="Security-authentication-confirmation"/>

element AuthenticationInterrogationResponse/authentication-rejection
diagram
type Security-authentication-rejection-reason
facets
minLength 1
maxLength 128
source
<xs:element name="authentication-rejection" type="Security-authentication-rejection-reason"/>

complexType BasicEventUpdate
diagram
namespace http://www.dummy-tmdd-address
children message-header event-reference project-references event-indicators headline-phrase event-detail
used by
element basicEventUpdate
source
<xs:complexType name="BasicEventUpdate">
  <xs:sequence>
    <xs:element name="message-header" type="MessageHeader"/>
    <xs:element name="event-reference" type="EventReference"/>
    <xs:element name="project-references" minOccurs="0">
      <xs:complexType>
        <xs:sequence minOccurs="0" maxOccurs="unbounded">
          <xs:element name="project-reference" type="ProjectReferences"/>
        </xs:sequence>
      </xs:complexType>
    </xs:element>
    <xs:element name="event-indicators" minOccurs="0">
      <xs:complexType>
        <xs:sequence minOccurs="0" maxOccurs="unbounded">
          <xs:element name="event-indicator" type="EventIndicator"/>
        </xs:sequence>
      </xs:complexType>
    </xs:element>
    <xs:element name="headline-phrase" type="EventType"/>
    <xs:element name="event-detail" type="EventDetail"/>
  </xs:sequence>
</xs:complexType>

element BasicEventUpdate/message-header
diagram
type MessageHeader
children organization-sending organizations-receiving organizations-responding message-type-id message-type-version message-number message-time-stamp
source
<xs:element name="message-header" type="MessageHeader"/>

element BasicEventUpdate/event-reference
diagram
type EventReference
children event-id event-update response-plan-id
source
<xs:element name="event-reference" type="EventReference"/>

element BasicEventUpdate/project-references
diagram
children project-reference
source
<xs:element name="project-references" minOccurs="0">
  <xs:complexType>
    <xs:sequence minOccurs="0" maxOccurs="unbounded">
      <xs:element name="project-reference" type="ProjectReferences"/>
    </xs:sequence>
  </xs:complexType>
</xs:element>

element BasicEventUpdate/project-references/project-reference
diagram
type ProjectReferences
children project-reference permit-reference project-contacts project-description
source
<xs:element name="project-reference" type="ProjectReferences"/>

element BasicEventUpdate/event-indicators
diagram
children event-indicator
source
<xs:element name="event-indicators" minOccurs="0">
  <xs:complexType>
    <xs:sequence minOccurs="0" maxOccurs="unbounded">
      <xs:element name="event-indicator" type="EventIndicator"/>
    </xs:sequence>
  </xs:complexType>
</xs:element>

element BasicEventUpdate/event-indicators/event-indicator
diagram
type EventIndicator
children category status priority-level confidence-level access-level
source
<xs:element name="event-indicator" type="EventIndicator"/>

element BasicEventUpdate/headline-phrase
diagram
type EventType
children trafficConditions accidentsAndIncidents closures roadwork obstruction delayStatusCancellation unusualDriving mobileSituation deviceStatus restrictionClass incidentResponseStatus disasters disturbances sportingEvents specialEvents parkingInformation systemInformation weatherConditions precipitation winds visibilityAndAirQuality temperature pavementConditions winterDrivingRestrictions winterDrivingIndex suggestionAdvice warningAdvice adviceInstructionsRecommendations adviceInstructionsMandatory laneRoadway alternateRoute transitMode vehicleGroupAffected travelerGroupAffected responderGroupAffected incidentResponseEquipment transitLocations
source
<xs:element name="headline-phrase" type="EventType"/>

element BasicEventUpdate/event-detail
diagram
type EventDetail
children schedule-element-id event-descriptions event-locations event-times event-lanes
source
<xs:element name="event-detail" type="EventDetail"/>

complexType CCTVDeviceControlRequest
diagram
namespace http://www.dummy-tmdd-address
children organization-id device-id user-id password request-id cctv-request-command operator-id request-duration command-request-priority request-date-time
used by
element cCTVDeviceControlRequest
source
<xs:complexType name="CCTVDeviceControlRequest">
  <xs:sequence>
    <xs:element name="organization-id" type="Organization-identifier"/>
    <xs:element name="device-id" type="Device-identifier"/>
    <xs:element name="user-id" type="Security-user-name"/>
    <xs:element name="password" type="Security-password"/>
    <xs:element name="request-id" type="Device-request-identifier"/>
    <xs:element name="cctv-request-command" type="CCTV-request-command"/>
    <xs:element name="operator-id" type="Organization-center-operator-identifier" minOccurs="0"/>
    <xs:element name="request-duration" type="Event-timeline-duration" minOccurs="0"/>
    <xs:element name="command-request-priority" type="Device-command-request-priority" minOccurs="0"/>
    <xs:element name="request-date-time" type="DateTimeZone" minOccurs="0"/>
  </xs:sequence>
</xs:complexType>

element CCTVDeviceControlRequest/organization-id
diagram
type Organization-identifier
facets
minLength 1
maxLength 32
source
<xs:element name="organization-id" type="Organization-identifier"/>

element CCTVDeviceControlRequest/device-id
diagram
type Device-identifier
facets
minLength 1
maxLength 32
source
<xs:element name="device-id" type="Device-identifier"/>

element CCTVDeviceControlRequest/user-id
diagram
type Security-user-name
facets
minLength 1
maxLength 32
source
<xs:element name="user-id" type="Security-user-name"/>

element CCTVDeviceControlRequest/password
diagram
type Security-password
facets
minLength 1
maxLength 32
source
<xs:element name="password" type="Security-password"/>

element CCTVDeviceControlRequest/request-id
diagram
type Device-request-identifier
facets
minLength 1
maxLength 32
source
<xs:element name="request-id" type="Device-request-identifier"/>

element CCTVDeviceControlRequest/cctv-request-command
diagram
type CCTV-request-command
source
<xs:element name="cctv-request-command" type="CCTV-request-command"/>

element CCTVDeviceControlRequest/operator-id
diagram
type Organization-center-operator-identifier
facets
minLength 1
maxLength 32
source
<xs:element name="operator-id" type="Organization-center-operator-identifier" minOccurs="0"/>

element CCTVDeviceControlRequest/request-duration
diagram
type Event-timeline-duration
source
<xs:element name="request-duration" type="Event-timeline-duration" minOccurs="0"/>

element CCTVDeviceControlRequest/command-request-priority
diagram
type Device-command-request-priority
facets
minInclusive 1
maxInclusive 10
source
<xs:element name="command-request-priority" type="Device-command-request-priority" minOccurs="0"/>

element CCTVDeviceControlRequest/request-date-time
diagram
type DateTimeZone
children date time offset
source
<xs:element name="request-date-time" type="DateTimeZone" minOccurs="0"/>

complexType CCTVDeviceControlResponse
diagram
namespace http://www.dummy-tmdd-address
children organization-id device-id request-id request-response cctv-lock-holder-id operator-id request-duration
used by
element cCTVDeviceControlResponse
source
<xs:complexType name="CCTVDeviceControlResponse">
  <xs:sequence>
    <xs:element name="organization-id" type="OrganizationInformation"/>
    <xs:element name="device-id" type="Device-identifier"/>
    <xs:element name="request-id" type="Device-request-identifier"/>
    <xs:element name="request-response" type="Device-acknowledge-control"/>
    <xs:element name="cctv-lock-holder-id" type="CCTV-lock-holder-identifier" minOccurs="0"/>
    <xs:element name="operator-id" type="Organization-center-operator-identifier" minOccurs="0"/>
    <xs:element name="request-duration" type="Event-timeline-duration" minOccurs="0"/>
  </xs:sequence>
</xs:complexType>

element CCTVDeviceControlResponse/organization-id
diagram
type OrganizationInformation
children organization-id organization-name organization-location organization-function center-id center-name last-update-time contact-details
source
<xs:element name="organization-id" type="OrganizationInformation"/>

element CCTVDeviceControlResponse/device-id
diagram
type Device-identifier
facets
minLength 1
maxLength 32
source
<xs:element name="device-id" type="Device-identifier"/>

element CCTVDeviceControlResponse/request-id
diagram
type Device-request-identifier
facets
minLength 1
maxLength 32
source
<xs:element name="request-id" type="Device-request-identifier"/>

element CCTVDeviceControlResponse/request-response
diagram
type Device-acknowledge-control
source
<xs:element name="request-response" type="Device-acknowledge-control"/>

element CCTVDeviceControlResponse/cctv-lock-holder-id
diagram
type CCTV-lock-holder-identifier
facets
minLength 1
maxLength 32
source
<xs:element name="cctv-lock-holder-id" type="CCTV-lock-holder-identifier" minOccurs="0"/>

element CCTVDeviceControlResponse/operator-id
diagram
type Organization-center-operator-identifier
facets
minLength 1
maxLength 32
source
<xs:element name="operator-id" type="Organization-center-operator-identifier" minOccurs="0"/>

element CCTVDeviceControlResponse/request-duration
diagram
type Event-timeline-duration
source
<xs:element name="request-duration" type="Event-timeline-duration" minOccurs="0"/>

complexType CCTVDeviceStatus
diagram
namespace http://www.dummy-tmdd-address
children organization-id device-id cctv-status cctv-error cctv-image cctv-position-pan cctv-position-tilt cctv-position-zoom-lens cctv-position-iris-lens cctv-position-focus-lens
used by
element cCTVDeviceStatus
source
<xs:complexType name="CCTVDeviceStatus">
  <xs:sequence>
    <xs:element name="organization-id" type="Organization-identifier"/>
    <xs:element name="device-id" type="Device-identifier" minOccurs="0"/>
    <xs:element name="cctv-status" type="Device-operational-status"/>
    <xs:element name="cctv-error" type="CCTV-error" minOccurs="0"/>
    <xs:element name="cctv-image" type="CCTV-image-supported" minOccurs="0"/>
    <xs:element name="cctv-position-pan" type="ntcip:PositionPan" minOccurs="0"/>
    <xs:element name="cctv-position-tilt" type="ntcip:PositionTilt" minOccurs="0"/>
    <xs:element name="cctv-position-zoom-lens" type="ntcip:PositionZoomLens" minOccurs="0"/>
    <xs:element name="cctv-position-iris-lens" type="ntcip:PositionIrisLens" minOccurs="0"/>
    <xs:element name="cctv-position-focus-lens" type="ntcip:PositionFocusLens" minOccurs="0"/>
  </xs:sequence>
</xs:complexType>

element CCTVDeviceStatus/organization-id
diagram
type Organization-identifier
facets
minLength 1
maxLength 32
source
<xs:element name="organization-id" type="Organization-identifier"/>

element CCTVDeviceStatus/device-id
diagram
type Device-identifier
facets
minLength 1
maxLength 32
source
<xs:element name="device-id" type="Device-identifier" minOccurs="0"/>

element CCTVDeviceStatus/cctv-status
diagram
type Device-operational-status
source
<xs:element name="cctv-status" type="Device-operational-status"/>

element CCTVDeviceStatus/cctv-error
diagram
type CCTV-error
source
<xs:element name="cctv-error" type="CCTV-error" minOccurs="0"/>

element CCTVDeviceStatus/cctv-image
diagram
type CCTV-image-supported
source
<xs:element name="cctv-image" type="CCTV-image-supported" minOccurs="0"/>

element CCTVDeviceStatus/cctv-position-pan
diagram
type ntcip:PositionPan
source
<xs:element name="cctv-position-pan" type="ntcip:PositionPan" minOccurs="0"/>

element CCTVDeviceStatus/cctv-position-tilt
diagram
type ntcip:PositionTilt
source
<xs:element name="cctv-position-tilt" type="ntcip:PositionTilt" minOccurs="0"/>

element CCTVDeviceStatus/cctv-position-zoom-lens
diagram
type ntcip:PositionZoomLens
source
<xs:element name="cctv-position-zoom-lens" type="ntcip:PositionZoomLens" minOccurs="0"/>

element CCTVDeviceStatus/cctv-position-iris-lens
diagram
type ntcip:PositionIrisLens
source
<xs:element name="cctv-position-iris-lens" type="ntcip:PositionIrisLens" minOccurs="0"/>

element CCTVDeviceStatus/cctv-position-focus-lens
diagram
type ntcip:PositionFocusLens
source
<xs:element name="cctv-position-focus-lens" type="ntcip:PositionFocusLens" minOccurs="0"/>

complexType CCTVInventory
diagram
namespace http://www.dummy-tmdd-address
children organization-information device-id device-name location control-type request-command cctv-image cctv-URL cctv-titling-text network-id link-id node-id route-designator linear-reference linear-reference-version last-update-time contact-details
used by
element cCTVInventory
source
<xs:complexType name="CCTVInventory">
  <xs:sequence>
    <xs:element name="organization-information" type="OrganizationInformation"/>
    <xs:element name="device-id" type="Device-identifier"/>
    <xs:element name="device-name" type="Device-name" minOccurs="0"/>
    <xs:element name="location" type="GeoLocation"/>
    <xs:element name="control-type" type="Device-control-type"/>
    <xs:element name="request-command" type="CCTV-request-command"/>
    <xs:element name="cctv-image" type="CCTV-image-supported"/>
    <xs:element name="cctv-URL" type="Cctv-URL" minOccurs="0"/>
    <xs:element name="cctv-titling-text" type="CCTV-titling-text" minOccurs="0"/>
    <xs:element name="network-id" type="Network-identifier" minOccurs="0"/>
    <xs:element name="link-id" type="Device-link-identifier" minOccurs="0"/>
    <xs:element name="node-id" type="Device-node-identifier" minOccurs="0"/>
    <xs:element name="route-designator" type="Link-route-designator" minOccurs="0"/>
    <xs:element name="linear-reference" type="Link-location-linear-reference" minOccurs="0"/>
    <xs:element name="linear-reference-version" type="Link-location-linear-reference-version" minOccurs="0"/>
    <xs:element name="last-update-time" type="DateTimeZone"/>
    <xs:element name="contact-details" type="ContactDetails" minOccurs="0"/>
  </xs:sequence>
</xs:complexType>

element CCTVInventory/organization-information
diagram
type OrganizationInformation
children organization-id organization-name organization-location organization-function center-id center-name last-update-time contact-details
source
<xs:element name="organization-information" type="OrganizationInformation"/>

element CCTVInventory/device-id
diagram
type Device-identifier
facets
minLength 1
maxLength 32
source
<xs:element name="device-id" type="Device-identifier"/>

element CCTVInventory/device-name
diagram
type Device-name
facets
minLength 1
maxLength 32
source
<xs:element name="device-name" type="Device-name" minOccurs="0"/>

element CCTVInventory/location
diagram
type GeoLocation
children latitude longitude datum
source
<xs:element name="location" type="GeoLocation"/>

element CCTVInventory/control-type
diagram
type Device-control-type
source
<xs:element name="control-type" type="Device-control-type"/>

element CCTVInventory/request-command
diagram
type CCTV-request-command
source
<xs:element name="request-command" type="CCTV-request-command"/>

element CCTVInventory/cctv-image
diagram
type CCTV-image-supported
source
<xs:element name="cctv-image" type="CCTV-image-supported"/>

element CCTVInventory/cctv-URL
diagram
type Cctv-URL
facets
minLength 1
maxLength 32
source
<xs:element name="cctv-URL" type="Cctv-URL" minOccurs="0"/>

element CCTVInventory/cctv-titling-text
diagram
type CCTV-titling-text
facets
minLength 1
maxLength 64
source
<xs:element name="cctv-titling-text" type="CCTV-titling-text" minOccurs="0"/>

element CCTVInventory/network-id
diagram
type Network-identifier
facets
minLength 1
maxLength 32
source
<xs:element name="network-id" type="Network-identifier" minOccurs="0"/>

element CCTVInventory/link-id
diagram
type Device-link-identifier
facets
minLength 1
maxLength 32
source
<xs:element name="link-id" type="Device-link-identifier" minOccurs="0"/>

element CCTVInventory/node-id
diagram
type Device-node-identifier
facets
minLength 1
maxLength 32
source
<xs:element name="node-id" type="Device-node-identifier" minOccurs="0"/>

element CCTVInventory/route-designator
diagram
type Link-route-designator
facets
minLength 1
maxLength 64
source
<xs:element name="route-designator" type="Link-route-designator" minOccurs="0"/>

element CCTVInventory/linear-reference
diagram
type Link-location-linear-reference
facets
minInclusive 0
maxInclusive 2000000
source
<xs:element name="linear-reference" type="Link-location-linear-reference" minOccurs="0"/>

element CCTVInventory/linear-reference-version
diagram
type Link-location-linear-reference-version
source
<xs:element name="linear-reference-version" type="Link-location-linear-reference-version" minOccurs="0"/>

element CCTVInventory/last-update-time
diagram
type DateTimeZone
children date time offset
source
<xs:element name="last-update-time" type="DateTimeZone"/>

element CCTVInventory/contact-details
diagram
type ContactDetails
children contact-id person-name person-title organization-id organization-name phone-number phone-alternate mobile-number fax-number pager-id pager-number email-address radio-unit address-line1 address-line2 city state zip-code country
source
<xs:element name="contact-details" type="ContactDetails" minOccurs="0"/>

complexType CCTVInventoryRequest
diagram
namespace http://www.dummy-tmdd-address
children inventory-request
used by
element cCTVInventoryRequest
source
<xs:complexType name="CCTVInventoryRequest">
  <xs:sequence>
    <xs:element name="inventory-request" type="DeviceInventoryRequest"/>
  </xs:sequence>
</xs:complexType>

element CCTVInventoryRequest/inventory-request
diagram
type DeviceInventoryRequest
children organization-owning organization-requesting device-list
source
<xs:element name="inventory-request" type="DeviceInventoryRequest"/>

complexType CCTVStatusRequest
diagram
namespace http://www.dummy-tmdd-address
children status-request
used by
element cCTVStatusRequest
source
<xs:complexType name="CCTVStatusRequest">
  <xs:sequence>
    <xs:element name="status-request" type="DeviceStatusRequest"/>
  </xs:sequence>
</xs:complexType>

element CCTVStatusRequest/status-request
diagram
type DeviceStatusRequest
children organization-owning organization-requesting device-list
source
<xs:element name="status-request" type="DeviceStatusRequest"/>

complexType CCTVSwitchCommandRequest
diagram
namespace http://www.dummy-tmdd-address
children device-id user-id password input-channel-id output-channel-id
used by
element cCTVSwitchCommandRequest
source
<xs:complexType name="CCTVSwitchCommandRequest">
  <xs:sequence>
    <xs:element name="device-id" type="Device-identifier"/>
    <xs:element name="user-id" type="Security-user-name"/>
    <xs:element name="password" type="Security-password"/>
    <xs:element name="input-channel-id" type="CCTV-video-channel-input-identifier"/>
    <xs:element name="output-channel-id" type="CCTV-video-channel-output-identifier"/>
  </xs:sequence>
</xs:complexType>

element CCTVSwitchCommandRequest/device-id
diagram
type Device-identifier
facets
minLength 1
maxLength 32
source
<xs:element name="device-id" type="Device-identifier"/>

element CCTVSwitchCommandRequest/user-id
diagram
type Security-user-name
facets
minLength 1
maxLength 32
source
<xs:element name="user-id" type="Security-user-name"/>

element CCTVSwitchCommandRequest/password
diagram
type Security-password
facets
minLength 1
maxLength 32
source
<xs:element name="password" type="Security-password"/>

element CCTVSwitchCommandRequest/input-channel-id
diagram
type CCTV-video-channel-input-identifier
facets
minLength 1
maxLength 32
source
<xs:element name="input-channel-id" type="CCTV-video-channel-input-identifier"/>

element CCTVSwitchCommandRequest/output-channel-id
diagram
type CCTV-video-channel-output-identifier
facets
minLength 1
maxLength 32
source
<xs:element name="output-channel-id" type="CCTV-video-channel-output-identifier"/>

complexType CCTVSwitchCommandResponse
diagram
namespace http://www.dummy-tmdd-address
children organization-id device-id switch-request-status
used by
element cCTVSwitchCommandResponse
source
<xs:complexType name="CCTVSwitchCommandResponse">
  <xs:sequence>
    <xs:element name="organization-id" type="Organization-identifier"/>
    <xs:element name="device-id" type="Device-identifier"/>
    <xs:element name="switch-request-status" type="Device-acknowledge-control"/>
  </xs:sequence>
</xs:complexType>

element CCTVSwitchCommandResponse/organization-id
diagram
type Organization-identifier
facets
minLength 1
maxLength 32
source
<xs:element name="organization-id" type="Organization-identifier"/>

element CCTVSwitchCommandResponse/device-id
diagram
type Device-identifier
facets
minLength 1
maxLength 32
source
<xs:element name="device-id" type="Device-identifier"/>

element CCTVSwitchCommandResponse/switch-request-status
diagram
type Device-acknowledge-control
source
<xs:element name="switch-request-status" type="Device-acknowledge-control"/>

complexType CCTVVideoChannelData
diagram
namespace http://www.dummy-tmdd-address
children network-id input-channel-id input-channel-name
used by
element cCTVVideoChannelData
source
<xs:complexType name="CCTVVideoChannelData">
  <xs:sequence>
    <xs:element name="network-id" type="Network-identifier"/>
    <xs:element name="input-channel-id" type="CCTV-video-channel-input-identifier"/>
    <xs:element name="input-channel-name" type="CCTV-video-channel-input-name"/>
  </xs:sequence>
</xs:complexType>

element CCTVVideoChannelData/network-id
diagram
type Network-identifier
facets
minLength 1
maxLength 32
source
<xs:element name="network-id" type="Network-identifier"/>

element CCTVVideoChannelData/input-channel-id
diagram
type CCTV-video-channel-input-identifier
facets
minLength 1
maxLength 32
source
<xs:element name="input-channel-id" type="CCTV-video-channel-input-identifier"/>

element CCTVVideoChannelData/input-channel-name
diagram
type CCTV-video-channel-input-name
facets
minLength 1
maxLength 32
source
<xs:element name="input-channel-name" type="CCTV-video-channel-input-name"/>

complexType ConnectionRequest
diagram
namespace http://www.dummy-tmdd-address
children network-id user-id password
used by
element connectionRequest
source
<xs:complexType name="ConnectionRequest">
  <xs:sequence>
    <xs:element name="network-id" type="Network-identifier"/>
    <xs:element name="user-id" type="Security-user-name"/>
    <xs:element name="password" type="Security-password"/>
  </xs:sequence>
</xs:complexType>

element ConnectionRequest/network-id
diagram
type Network-identifier
facets
minLength 1
maxLength 32
source
<xs:element name="network-id" type="Network-identifier"/>

element ConnectionRequest/user-id
diagram
type Security-user-name
facets
minLength 1
maxLength 32
source
<xs:element name="user-id" type="Security-user-name"/>

element ConnectionRequest/password
diagram
type Security-password
facets
minLength 1
maxLength 32
source
<xs:element name="password" type="Security-password"/>

complexType ConnectionRequestResponse
diagram
namespace http://www.dummy-tmdd-address
children network-id connection-request-status
source
<xs:complexType name="ConnectionRequestResponse">
  <xs:sequence>
    <xs:element name="network-id" type="Network-identifier"/>
    <xs:element name="connection-request-status" type="Device-acknowledge-control"/>
  </xs:sequence>
</xs:complexType>

element ConnectionRequestResponse/network-id
diagram
type Network-identifier
facets
minLength 1
maxLength 32
source
<xs:element name="network-id" type="Network-identifier"/>

element ConnectionRequestResponse/connection-request-status
diagram
type Device-acknowledge-control
source
<xs:element name="connection-request-status" type="Device-acknowledge-control"/>

complexType ContactDetails
diagram
namespace http://www.dummy-tmdd-address
children contact-id person-name person-title organization-id organization-name phone-number phone-alternate mobile-number fax-number pager-id pager-number email-address radio-unit address-line1 address-line2 city state zip-code country
used by
elements AuthenticationInterrogation/contact-details AuthenticationInterrogationResponse/contact-details CCTVInventory/contact-details DMSInventory/contact-details ESSInventory/contact-details GATEInventory/contact-details HARInventory/contact-details LCSInventory/contact-details OrganizationInformation/contact-details RampMeterInventory/contact-details SecurityTokenRequest/contact-details SecurityTokenRequestResponse/contact-details SignalControlInventory/contact-details
source
<xs:complexType name="ContactDetails">
  <xs:sequence>
    <xs:element name="contact-id" type="Contact-identifier"/>
    <xs:element name="person-name" type="Contact-person-name" minOccurs="0"/>
    <xs:element name="person-title" type="Contact-person-title" minOccurs="0"/>
    <xs:element name="organization-id" type="Organization-identifier" minOccurs="0"/>
    <xs:element name="organization-name" type="Organization-name" minOccurs="0"/>
    <xs:element name="phone-number" type="Contact-phone-number" minOccurs="0"/>
    <xs:element name="phone-alternate" type="Contact-phone-alternate" minOccurs="0"/>
    <xs:element name="mobile-number" type="Contact-mobile-phone-number" minOccurs="0"/>
    <xs:element name="fax-number" type="Contact-phone-fax" minOccurs="0"/>
    <xs:element name="pager-id" type="Contact-pager-identifier" minOccurs="0"/>
    <xs:element name="pager-number" type="Contact-pager-phone-number" minOccurs="0"/>
    <xs:element name="email-address" type="Contact-email-address" minOccurs="0"/>
    <xs:element name="radio-unit" type="Contact-radio-unit-identifier" minOccurs="0"/>
    <xs:element name="address-line1" type="Contact-mailing-address-line1" minOccurs="0"/>
    <xs:element name="address-line2" type="Contact-mailing-address-line2" minOccurs="0"/>
    <xs:element name="city" type="Contact-mailing-address-city" minOccurs="0"/>
    <xs:element name="state" type="Contact-mailing-address-state" minOccurs="0"/>
    <xs:element name="zip-code" type="Contact-mailing-address-zip" minOccurs="0"/>
    <xs:element name="country" type="Contact-mailing-address-country" minOccurs="0"/>
  </xs:sequence>
</xs:complexType>

element ContactDetails/contact-id
diagram
type Contact-identifier
facets
minLength 1
maxLength 32
source
<xs:element name="contact-id" type="Contact-identifier"/>

element ContactDetails/person-name
diagram
type Contact-person-name
facets
minLength 1
maxLength 64
source
<xs:element name="person-name" type="Contact-person-name" minOccurs="0"/>

element ContactDetails/person-title
diagram
type Contact-person-title
facets
minLength 1
maxLength 64
source
<xs:element name="person-title" type="Contact-person-title" minOccurs="0"/>

element ContactDetails/organization-id
diagram
type Organization-identifier
facets
minLength 1
maxLength 32
source
<xs:element name="organization-id" type="Organization-identifier" minOccurs="0"/>

element ContactDetails/organization-name
diagram
type Organization-name
facets
minLength 1
maxLength 128
source
<xs:element name="organization-name" type="Organization-name" minOccurs="0"/>

element ContactDetails/phone-number
diagram
type Contact-phone-number
facets
minLength 1
maxLength 32
source
<xs:element name="phone-number" type="Contact-phone-number" minOccurs="0"/>

element ContactDetails/phone-alternate
diagram
type Contact-phone-alternate
facets
minLength 1
maxLength 32
source
<xs:element name="phone-alternate" type="Contact-phone-alternate" minOccurs="0"/>

element ContactDetails/mobile-number
diagram
type Contact-mobile-phone-number
facets
minLength 1
maxLength 32
source
<xs:element name="mobile-number" type="Contact-mobile-phone-number" minOccurs="0"/>

element ContactDetails/fax-number
diagram
type Contact-phone-fax
facets
minLength 1
maxLength 32
source
<xs:element name="fax-number" type="Contact-phone-fax" minOccurs="0"/>

element ContactDetails/pager-id
diagram
type Contact-pager-identifier
facets
minLength 1
maxLength 32
source
<xs:element name="pager-id" type="Contact-pager-identifier" minOccurs="0"/>

element ContactDetails/pager-number
diagram
type Contact-pager-phone-number
facets
minLength 1
maxLength 128
source
<xs:element name="pager-number" type="Contact-pager-phone-number" minOccurs="0"/>

element ContactDetails/email-address
diagram
type Contact-email-address
facets
minLength 1
maxLength 128
source
<xs:element name="email-address" type="Contact-email-address" minOccurs="0"/>

element ContactDetails/radio-unit
diagram
type Contact-radio-unit-identifier
facets
minLength 1
maxLength 32
source
<xs:element name="radio-unit" type="Contact-radio-unit-identifier" minOccurs="0"/>

element ContactDetails/address-line1
diagram
type Contact-mailing-address-line1
facets
minLength 1
maxLength 32
source
<xs:element name="address-line1" type="Contact-mailing-address-line1" minOccurs="0"/>

element ContactDetails/address-line2
diagram
type Contact-mailing-address-line2
facets
minLength 1
maxLength 32
source
<xs:element name="address-line2" type="Contact-mailing-address-line2" minOccurs="0"/>

element ContactDetails/city
diagram
type Contact-mailing-address-city
facets
minLength 1
maxLength 128
source
<xs:element name="city" type="Contact-mailing-address-city" minOccurs="0"/>

element ContactDetails/state
diagram
type Contact-mailing-address-state
facets
minLength 1
maxLength 2
source
<xs:element name="state" type="Contact-mailing-address-state" minOccurs="0"/>

element ContactDetails/zip-code
diagram
type Contact-mailing-address-zip
facets
minLength 1
maxLength 32
source
<xs:element name="zip-code" type="Contact-mailing-address-zip" minOccurs="0"/>

element ContactDetails/country
diagram
type Contact-mailing-address-country
facets
minLength 1
maxLength 32
source
<xs:element name="country" type="Contact-mailing-address-country" minOccurs="0"/>

complexType DataCollectionPeriod
diagram
namespace http://www.dummy-tmdd-address
children detection-time-stamp start-time end-time measurement-duration station-id detector-reports
used by
element DetectorData/collection-period/collection-period-item
source
<xs:complexType name="DataCollectionPeriod">
  <xs:sequence>
    <xs:element name="detection-time-stamp" type="DateTimeZone"/>
    <xs:element name="start-time" type="Detector-start-time" minOccurs="0"/>
    <xs:element name="end-time" type="Detector-end-time" minOccurs="0"/>
    <xs:element name="measurement-duration" type="Link-measurement-duration" minOccurs="0"/>
    <xs:element name="station-id" type="Detector-station-identifier" minOccurs="0"/>
    <xs:element name="detector-reports">
      <xs:complexType>
        <xs:sequence minOccurs="0" maxOccurs="unbounded">
          <xs:element name="detector-report" type="DetectorReport"/>
        </xs:sequence>
      </xs:complexType>
    </xs:element>
  </xs:sequence>
</xs:complexType>

element DataCollectionPeriod/detection-time-stamp
diagram
type DateTimeZone
children date time offset
source
<xs:element name="detection-time-stamp" type="DateTimeZone"/>

element DataCollectionPeriod/start-time
diagram
type Detector-start-time
source
<xs:element name="start-time" type="Detector-start-time" minOccurs="0"/>

element DataCollectionPeriod/end-time
diagram
type Detector-end-time
source
<xs:element name="end-time" type="Detector-end-time" minOccurs="0"/>

element DataCollectionPeriod/measurement-duration
diagram
type Link-measurement-duration
facets
minInclusive 1
maxInclusive 86400
source
<xs:element name="measurement-duration" type="Link-measurement-duration" minOccurs="0"/>

element DataCollectionPeriod/station-id
diagram
type Detector-station-identifier
facets
minLength 1
maxLength 32
source
<xs:element name="station-id" type="Detector-station-identifier" minOccurs="0"/>

element DataCollectionPeriod/detector-reports
diagram
children detector-report
source
<xs:element name="detector-reports">
  <xs:complexType>
    <xs:sequence minOccurs="0" maxOccurs="unbounded">
      <xs:element name="detector-report" type="DetectorReport"/>
    </xs:sequence>
  </xs:complexType>
</xs:element>

element DataCollectionPeriod/detector-reports/detector-report
diagram
type DetectorReport
children detector-id detector-name detector-status lane-data
source
<xs:element name="detector-report" type="DetectorReport"/>

complexType DataExtent
diagram
namespace http://www.dummy-tmdd-address
children length-affected proportion-affected above-altitude below-altitude quantity-range
used by
element EventQuantity/extent
source
<xs:complexType name="DataExtent">
  <xs:choice>
    <xs:element name="length-affected" type="Event-length-affected"/>
    <xs:element name="proportion-affected" type="Event-proportion-affected"/>
    <xs:element name="above-altitude" type="Event-location-coordinates-above-altitude"/>
    <xs:element name="below-altitude" type="Event-location-coordinates-below-altitude"/>
    <xs:element name="quantity-range" type="Event-quantity-range"/>
  </xs:choice>
</xs:complexType>

element DataExtent/length-affected
diagram
type Event-length-affected
facets
maxInclusive 1000
source
<xs:element name="length-affected" type="Event-length-affected"/>

element DataExtent/proportion-affected
diagram
type Event-proportion-affected
facets
maxInclusive 100
source
<xs:element name="proportion-affected" type="Event-proportion-affected"/>

element DataExtent/above-altitude
diagram
type Event-location-coordinates-above-altitude
facets
minInclusive -8191
maxInclusive 57344
source
<xs:element name="above-altitude" type="Event-location-coordinates-above-altitude"/>

element DataExtent/below-altitude
diagram
type Event-location-coordinates-below-altitude
facets
minInclusive -8191
maxInclusive 57344
source
<xs:element name="below-altitude" type="Event-location-coordinates-below-altitude"/>

element DataExtent/quantity-range
diagram
type Event-quantity-range
facets
maxInclusive 1000
source
<xs:element name="quantity-range" type="Event-quantity-range"/>

complexType DataIncidentDetails
diagram
namespace http://www.dummy-tmdd-address
children vehicles-involved-count cars-involved-count trucks-involved-count buses-involved-count human-fatalities-count human-injuries-count human-major-injuries-count human-minor-injuries-count description-time
used by
element EventQuantity/incident-details
source
<xs:complexType name="DataIncidentDetails">
  <xs:choice>
    <xs:element name="vehicles-involved-count" type="Event-incident-vehicles-involved-count"/>
    <xs:element name="cars-involved-count" type="Event-incident-cars-involved-count"/>
    <xs:element name="trucks-involved-count" type="Event-incident-trucks-involved-count"/>
    <xs:element name="buses-involved-count" type="Event-incident-buses-involved-count"/>
    <xs:element name="human-fatalities-count" type="Event-incident-human-fatalities-count"/>
    <xs:element name="human-injuries-count" type="Event-incident-human-injuries-count"/>
    <xs:element name="human-major-injuries-count" type="Event-incident-human-major-injuries-count"/>
    <xs:element name="human-minor-injuries-count" type="Event-incident-human-minor-injuries-count"/>
    <xs:element name="description-time" type="Event-description-time"/>
  </xs:choice>
</xs:complexType>

element DataIncidentDetails/vehicles-involved-count
diagram
type Event-incident-vehicles-involved-count
source
<xs:element name="vehicles-involved-count" type="Event-incident-vehicles-involved-count"/>

element DataIncidentDetails/cars-involved-count
diagram
type Event-incident-cars-involved-count
source
<xs:element name="cars-involved-count" type="Event-incident-cars-involved-count"/>

element DataIncidentDetails/trucks-involved-count
diagram
type Event-incident-trucks-involved-count
source
<xs:element name="trucks-involved-count" type="Event-incident-trucks-involved-count"/>

element DataIncidentDetails/buses-involved-count
diagram
type Event-incident-buses-involved-count
source
<xs:element name="buses-involved-count" type="Event-incident-buses-involved-count"/>

element DataIncidentDetails/human-fatalities-count
diagram
type Event-incident-human-fatalities-count
source
<xs:element name="human-fatalities-count" type="Event-incident-human-fatalities-count"/>

element DataIncidentDetails/human-injuries-count
diagram
type Event-incident-human-injuries-count
source
<xs:element name="human-injuries-count" type="Event-incident-human-injuries-count"/>

element DataIncidentDetails/human-major-injuries-count
diagram
type Event-incident-human-major-injuries-count
source
<xs:element name="human-major-injuries-count" type="Event-incident-human-major-injuries-count"/>

element DataIncidentDetails/human-minor-injuries-count
diagram
type Event-incident-human-minor-injuries-count
source
<xs:element name="human-minor-injuries-count" type="Event-incident-human-minor-injuries-count"/>

element DataIncidentDetails/description-time
diagram
type Event-description-time
facets
minInclusive -1234567
maxInclusive -1234567
source
<xs:element name="description-time" type="Event-description-time"/>

complexType DataInformation
diagram
namespace http://www.dummy-tmdd-address
children frequency-am frequency-fm phone-number channel-number
used by
element EventQuantity/information-data
source
<xs:complexType name="DataInformation">
  <xs:choice>
    <xs:element name="frequency-am" type="Event-frequency-am"/>
    <xs:element name="frequency-fm" type="Event-frequency-fm"/>
    <xs:element name="phone-number" type="Contact-phone-number"/>
    <xs:element name="channel-number" type="Event-broadcast-channel-number"/>
  </xs:choice>
</xs:complexType>

element DataInformation/frequency-am
diagram
type Event-frequency-am
facets
minInclusive 53
maxInclusive 171
source
<xs:element name="frequency-am" type="Event-frequency-am"/>

element DataInformation/frequency-fm
diagram
type Event-frequency-fm
facets
minInclusive 887
maxInclusive 1079
source
<xs:element name="frequency-fm" type="Event-frequency-fm"/>

element DataInformation/phone-number
diagram
type Contact-phone-number
facets
minLength 1
maxLength 32
source
<xs:element name="phone-number" type="Contact-phone-number"/>

element DataInformation/channel-number
diagram
type Event-broadcast-channel-number
facets
minInclusive 1
maxInclusive 1000
source
<xs:element name="channel-number" type="Event-broadcast-channel-number"/>

complexType DataLinkRestrictions
diagram
namespace http://www.dummy-tmdd-address
children speed-limit-advisory speed-limit speed-limit-truck restriction-length restriction-height restriction-width restriction-weight-vehicle restriction-weight-axle restriction-axle-count
used by
elements EventQuantity/link-restrictions LinkDataQuantity/link-restrictions
source
<xs:complexType name="DataLinkRestrictions">
  <xs:choice>
    <xs:element name="speed-limit-advisory" type="Link-speed-limit-advisory"/>
    <xs:element name="speed-limit" type="Link-speed-limit"/>
    <xs:element name="speed-limit-truck" type="Link-speed-limit-truck"/>
    <xs:element name="restriction-length" type="Link-restriction-length"/>
    <xs:element name="restriction-height" type="Link-restriction-height"/>
    <xs:element name="restriction-width" type="Link-restriction-width"/>
    <xs:element name="restriction-weight-vehicle" type="Link-restriction-weight-vehicle"/>
    <xs:element name="restriction-weight-axle" type="Link-restriction-weight-axle"/>
    <xs:element name="restriction-axle-count" type="Link-restriction-axle-count"/>
  </xs:choice>
</xs:complexType>

element DataLinkRestrictions/speed-limit-advisory
diagram
type Link-speed-limit-advisory
source
<xs:element name="speed-limit-advisory" type="Link-speed-limit-advisory"/>

element DataLinkRestrictions/speed-limit
diagram
type Link-speed-limit
source
<xs:element name="speed-limit" type="Link-speed-limit"/>

element DataLinkRestrictions/speed-limit-truck
diagram
type Link-speed-limit-truck
source
<xs:element name="speed-limit-truck" type="Link-speed-limit-truck"/>

element DataLinkRestrictions/restriction-length
diagram
type Link-restriction-length
facets
maxInclusive 6000
source
<xs:element name="restriction-length" type="Link-restriction-length"/>

element DataLinkRestrictions/restriction-height
diagram
type Link-restriction-height
facets
maxInclusive 2000
source
<xs:element name="restriction-height" type="Link-restriction-height"/>

element DataLinkRestrictions/restriction-width
diagram
type Link-restriction-width
facets
maxInclusive 2000
source
<xs:element name="restriction-width" type="Link-restriction-width"/>

element DataLinkRestrictions/restriction-weight-vehicle
diagram
type Link-restriction-weight-vehicle
facets
maxInclusive 80000
source
<xs:element name="restriction-weight-vehicle" type="Link-restriction-weight-vehicle"/>

element DataLinkRestrictions/restriction-weight-axle
diagram
type Link-restriction-weight-axle
facets
maxInclusive 20000
source
<xs:element name="restriction-weight-axle" type="Link-restriction-weight-axle"/>

element DataLinkRestrictions/restriction-axle-count
diagram
type Link-restriction-axle-count
facets
maxInclusive 20
source
<xs:element name="restriction-axle-count" type="Link-restriction-axle-count"/>

complexType DataLinkState
diagram
namespace http://www.dummy-tmdd-address
children delay alternate-route-delay headway travel-time capacity-existing travel-time-increase speed-average speed-vehicle-estimated description-time density occupancy volume
used by
elements LinkDataQuantity/data-link-state EventQuantity/link-state
source
<xs:complexType name="DataLinkState">
  <xs:choice>
    <xs:element name="delay" type="Link-delay"/>
    <xs:element name="alternate-route-delay" type="Link-Alternate-route-delay"/>
    <xs:element name="headway" type="Link-headway"/>
    <xs:element name="travel-time" type="Link-travel-time"/>
    <xs:element name="capacity-existing" type="Link-capacity-existing"/>
    <xs:element name="travel-time-increase" type="Link-travel-time-increase"/>
    <xs:element name="speed-average" type="Link-speed-average"/>
    <xs:element name="speed-vehicle-estimated" type="Event-speed-vehicle-estimated"/>
    <xs:element name="description-time" type="Event-description-time"/>
    <xs:element name="density" type="Link-density"/>
    <xs:element name="occupancy" type="Link-occupancy"/>
    <xs:element name="volume" type="Link-volume"/>
  </xs:choice>
</xs:complexType>

element DataLinkState/delay
diagram
type Link-delay
facets
maxInclusive 605000
source
<xs:element name="delay" type="Link-delay"/>

element DataLinkState/alternate-route-delay
diagram
type Link-Alternate-route-delay
facets
minInclusive -1234567
maxInclusive -1234567
source
<xs:element name="alternate-route-delay" type="Link-Alternate-route-delay"/>

element DataLinkState/headway
diagram
type Link-headway
facets
minInclusive -1234567
maxInclusive -1234567
source
<xs:element name="headway" type="Link-headway"/>

element DataLinkState/travel-time
diagram
type Link-travel-time
source
<xs:element name="travel-time" type="Link-travel-time"/>

element DataLinkState/capacity-existing
diagram
type Link-capacity-existing
facets
maxInclusive 100
source
<xs:element name="capacity-existing" type="Link-capacity-existing"/>

element DataLinkState/travel-time-increase
diagram
type Link-travel-time-increase
facets
maxInclusive 100
source
<xs:element name="travel-time-increase" type="Link-travel-time-increase"/>

element DataLinkState/speed-average
diagram
type Link-speed-average
source
<xs:element name="speed-average" type="Link-speed-average"/>

element DataLinkState/speed-vehicle-estimated
diagram
type Event-speed-vehicle-estimated
facets
maxInclusive 300
source
<xs:element name="speed-vehicle-estimated" type="Event-speed-vehicle-estimated"/>

element DataLinkState/description-time
diagram
type Event-description-time
facets
minInclusive -1234567
maxInclusive -1234567
source
<xs:element name="description-time" type="Event-description-time"/>

element DataLinkState/density
diagram
type Link-density
facets
maxInclusive 2000
source
<xs:element name="density" type="Link-density"/>

element DataLinkState/occupancy
diagram
type Link-occupancy
facets
maxInclusive 100
source
<xs:element name="occupancy" type="Link-occupancy"/>

element DataLinkState/volume
diagram
type Link-volume
facets
minInclusive 1
maxInclusive 100000
source
<xs:element name="volume" type="Link-volume"/>

complexType DataParking
diagram
namespace http://www.dummy-tmdd-address
children parking-number-of-spaces parking-occupancy
used by
element EventQuantity/parking-data
source
<xs:complexType name="DataParking">
  <xs:choice>
    <xs:element name="parking-number-of-spaces" type="Event-parking-number-of-spaces"/>
    <xs:element name="parking-occupancy" type="Event-parking-occupancy"/>
  </xs:choice>
</xs:complexType>

element DataParking/parking-number-of-spaces
diagram
type Event-parking-number-of-spaces
facets
maxInclusive 25000
source
<xs:element name="parking-number-of-spaces" type="Event-parking-number-of-spaces"/>

element DataParking/parking-occupancy
diagram
type Event-parking-occupancy
facets
maxInclusive 100
source
<xs:element name="parking-occupancy" type="Event-parking-occupancy"/>

complexType DataRoadWeather
diagram
namespace http://www.dummy-tmdd-address
children avg-wind-direction avg-wind-speed avg-wind-gust-speed air-temperature dewpoint-temp max-temp min-temp relative-humidity atmospheric-pressure precip-rate snowfall-accum-rate visibility uv-index probability
used by
element EventQuantity/road-weather
source
<xs:complexType name="DataRoadWeather">
  <xs:choice>
    <xs:element name="avg-wind-direction" type="ntcip:EssAvgWindDirection"/>
    <xs:element name="avg-wind-speed" type="ntcip:EssAvgWindSpeed"/>
    <xs:element name="avg-wind-gust-speed" type="Ess-avg-wind-gust-speed"/>
    <xs:element name="air-temperature" type="ntcip:EssAirTemperature"/>
    <xs:element name="dewpoint-temp" type="ntcip:EssDewpointTemp"/>
    <xs:element name="max-temp" type="ntcip:EssMaxTemp"/>
    <xs:element name="min-temp" type="ntcip:EssMinTemp"/>
    <xs:element name="relative-humidity" type="ntcip:EssRelativeHumidity"/>
    <xs:element name="atmospheric-pressure" type="ntcip:EssAtmosphericPressure"/>
    <xs:element name="precip-rate" type="ntcip:EssPrecipRate"/>
    <xs:element name="snowfall-accum-rate" type="ntcip:EssSnowfallAccumRate"/>
    <xs:element name="visibility" type="ntcip:EssVisibility"/>
    <xs:element name="uv-index" type="Ess-uv-index"/>
    <xs:element name="probability" type="Ess-probability"/>
  </xs:choice>
</xs:complexType>

element DataRoadWeather/avg-wind-direction
diagram
type ntcip:EssAvgWindDirection
facets
maxInclusive 361
source
<xs:element name="avg-wind-direction" type="ntcip:EssAvgWindDirection"/>

element DataRoadWeather/avg-wind-speed
diagram
type ntcip:EssAvgWindSpeed
source
<xs:element name="avg-wind-speed" type="ntcip:EssAvgWindSpeed"/>

element DataRoadWeather/avg-wind-gust-speed
diagram
type Ess-avg-wind-gust-speed
source
<xs:element name="avg-wind-gust-speed" type="Ess-avg-wind-gust-speed"/>

element DataRoadWeather/air-temperature
diagram
type ntcip:EssAirTemperature
facets
minInclusive -1000
maxInclusive 1001
source
<xs:element name="air-temperature" type="ntcip:EssAirTemperature"/>

element DataRoadWeather/dewpoint-temp
diagram
type ntcip:EssDewpointTemp
facets
minInclusive -1000
maxInclusive 1001
source
<xs:element name="dewpoint-temp" type="ntcip:EssDewpointTemp"/>

element DataRoadWeather/max-temp
diagram
type ntcip:EssMaxTemp
facets
minInclusive -1000
maxInclusive 1001
source
<xs:element name="max-temp" type="ntcip:EssMaxTemp"/>

element DataRoadWeather/min-temp
diagram
type ntcip:EssMinTemp
facets
minInclusive -1000
maxInclusive 1001
source
<xs:element name="min-temp" type="ntcip:EssMinTemp"/>

element DataRoadWeather/relative-humidity
diagram
type ntcip:EssRelativeHumidity
facets
maxInclusive 101
source
<xs:element name="relative-humidity" type="ntcip:EssRelativeHumidity"/>

element DataRoadWeather/atmospheric-pressure
diagram
type ntcip:EssAtmosphericPressure
source
<xs:element name="atmospheric-pressure" type="ntcip:EssAtmosphericPressure"/>

element DataRoadWeather/precip-rate
diagram
type ntcip:EssPrecipRate
source
<xs:element name="precip-rate" type="ntcip:EssPrecipRate"/>

element DataRoadWeather/snowfall-accum-rate
diagram
type ntcip:EssSnowfallAccumRate
source
<xs:element name="snowfall-accum-rate" type="ntcip:EssSnowfallAccumRate"/>

element DataRoadWeather/visibility
diagram
type ntcip:EssVisibility
facets
maxInclusive 1000001
source
<xs:element name="visibility" type="ntcip:EssVisibility"/>

element DataRoadWeather/uv-index
diagram
type Ess-uv-index
facets
maxInclusive 100
source
<xs:element name="uv-index" type="Ess-uv-index"/>

element DataRoadWeather/probability
diagram
type Ess-probability
facets
maxInclusive 100
source
<xs:element name="probability" type="Ess-probability"/>

complexType DataSurfaceConditions
diagram
namespace http://www.dummy-tmdd-address
children water-depth adjacent-snow-depth roadway-snow-depth roadway-snow-pack-depth ice-thickness surface-temperature pavement-temperature surface-water-depth surface-salinity surface-freeze-point mobile-friction
used by
element EventQuantity/surface-conditions
source
<xs:complexType name="DataSurfaceConditions">
  <xs:choice>
    <xs:element name="water-depth" type="ntcip:EssWaterDepth"/>
    <xs:element name="adjacent-snow-depth" type="ntcip:EssAdjacentSnowDepth"/>
    <xs:element name="roadway-snow-depth" type="ntcip:EssRoadwaySnowDepth"/>
    <xs:element name="roadway-snow-pack-depth" type="ntcip:EssRoadwaySnowPackDepth"/>
    <xs:element name="ice-thickness" type="ntcip:EssIceThickness"/>
    <xs:element name="surface-temperature" type="ntcip:EssSurfaceTemperature"/>
    <xs:element name="pavement-temperature" type="ntcip:EssPavementTemperature"/>
    <xs:element name="surface-water-depth" type="ntcip:EssSurfaceWaterDepth"/>
    <xs:element name="surface-salinity" type="ntcip:EssSurfaceSalinity"/>
    <xs:element name="surface-freeze-point" type="ntcip:EssSurfaceFreezePoint"/>
    <xs:element name="mobile-friction" type="ntcip:EssMobileFriction"/>
  </xs:choice>
</xs:complexType>

element DataSurfaceConditions/water-depth
diagram
type ntcip:EssWaterDepth
source
<xs:element name="water-depth" type="ntcip:EssWaterDepth"/>

element DataSurfaceConditions/adjacent-snow-depth
diagram
type ntcip:EssAdjacentSnowDepth
facets
maxInclusive 3001
source
<xs:element name="adjacent-snow-depth" type="ntcip:EssAdjacentSnowDepth"/>

element DataSurfaceConditions/roadway-snow-depth
diagram
type ntcip:EssRoadwaySnowDepth
facets
maxInclusive 3001
source
<xs:element name="roadway-snow-depth" type="ntcip:EssRoadwaySnowDepth"/>

element DataSurfaceConditions/roadway-snow-pack-depth
diagram
type ntcip:EssRoadwaySnowPackDepth
facets
maxInclusive 3001
source
<xs:element name="roadway-snow-pack-depth" type="ntcip:EssRoadwaySnowPackDepth"/>

element DataSurfaceConditions/ice-thickness
diagram
type ntcip:EssIceThickness
source
<xs:element name="ice-thickness" type="ntcip:EssIceThickness"/>

element DataSurfaceConditions/surface-temperature
diagram
type ntcip:EssSurfaceTemperature
facets
minInclusive -1000
maxInclusive 1001
source
<xs:element name="surface-temperature" type="ntcip:EssSurfaceTemperature"/>

element DataSurfaceConditions/pavement-temperature
diagram
type ntcip:EssPavementTemperature
facets
minInclusive -1000
maxInclusive 1001
source
<xs:element name="pavement-temperature" type="ntcip:EssPavementTemperature"/>

element DataSurfaceConditions/surface-water-depth
diagram
type ntcip:EssSurfaceWaterDepth
source
<xs:element name="surface-water-depth" type="ntcip:EssSurfaceWaterDepth"/>

element DataSurfaceConditions/surface-salinity
diagram
type ntcip:EssSurfaceSalinity
source
<xs:element name="surface-salinity" type="ntcip:EssSurfaceSalinity"/>

element DataSurfaceConditions/surface-freeze-point
diagram
type ntcip:EssSurfaceFreezePoint
facets
minInclusive -1000
maxInclusive 1001
source
<xs:element name="surface-freeze-point" type="ntcip:EssSurfaceFreezePoint"/>

element DataSurfaceConditions/mobile-friction
diagram
type ntcip:EssMobileFriction
facets
maxInclusive 101
source
<xs:element name="mobile-friction" type="ntcip:EssMobileFriction"/>

complexType DateTimeZone
diagram
namespace http://www.dummy-tmdd-address
type extension of atis:DateTimePair
children date time offset
used by
elements ActionLog/action-time EventTimes/alternate-end-time EventTimes/alternate-start-time DataCollectionPeriod/detection-time-stamp RequestTimes/end-time ValidPeriod/expected-end-time DMSDeviceStatus/last-comm-time GATEControlRequest/last-update GATEInventory/last-update HARInventory/last-update LCSControlRequest/last-update NodeInventory/last-update RampMeterInventory/last-update RampMeterStatus/last-update CCTVInventory/last-update-time DetectorStatus/last-update-time DetectorDetails/last-update-time VSInventory/last-update-time TrafficNetworkInventory/last-update-time SignalControlInventory/last-update-time SectionStatus/last-update-time SectionControlRequest/last-update-time OrganizationInformation/last-update-time LinkInventory/last-update-time LinkData/last-update-time LCSInventory/last-update-time IntersectionDeviceStatus/last-update-time HARControlRequest/last-update-time DMSInventory/last-update-time ESSInventory/last-update-time RequestHeader/message-time-stamp MessageHeader/message-time-stamp CCTVDeviceControlRequest/request-date-time SecurityTokenRequest/request-date-time SignalControlRequest/request-date-time DMSControlRequest/request-date-time RampMeterControlRequest/request-time EventTimes/sequence-time EventTimes/start-time RequestTimes/start-time EventTimes/update-time
source
<xs:complexType name="DateTimeZone">
  <xs:complexContent>
    <xs:extension base="atis:DateTimePair"/>
  </xs:complexContent>
</xs:complexType>

complexType DetectionLane
diagram
namespace http://www.dummy-tmdd-address
children approach-name lane-number
used by
element DetectorDetails/detection-lane/detection-lane-item
source
<xs:complexType name="DetectionLane">
  <xs:sequence>
    <xs:element name="approach-name" type="Detector-intersection-approach-name" minOccurs="0"/>
    <xs:element name="lane-number" type="Detector-lane-number" minOccurs="0"/>
  </xs:sequence>
</xs:complexType>

element DetectionLane/approach-name
diagram
type Detector-intersection-approach-name
facets
minLength 1
maxLength 128
source
<xs:element name="approach-name" type="Detector-intersection-approach-name" minOccurs="0"/>

element DetectionLane/lane-number
diagram
type Detector-lane-number
facets
minLength 1
maxLength 255
pattern [01]*
source
<xs:element name="lane-number" type="Detector-lane-number" minOccurs="0"/>

complexType DetectorData
diagram
namespace http://www.dummy-tmdd-address
children organization-id network-id collection-period
used by
element detectorData
source
<xs:complexType name="DetectorData">
  <xs:sequence>
    <xs:element name="organization-id" type="Organization-identifier"/>
    <xs:element name="network-id" type="Network-identifier" minOccurs="0"/>
    <xs:element name="collection-period">
      <xs:complexType>
        <xs:sequence minOccurs="0" maxOccurs="unbounded">
          <xs:element name="collection-period-item" type="DataCollectionPeriod"/>
        </xs:sequence>
      </xs:complexType>
    </xs:element>
  </xs:sequence>
</xs:complexType>

element DetectorData/organization-id
diagram
type Organization-identifier
facets
minLength 1
maxLength 32
source
<xs:element name="organization-id" type="Organization-identifier"/>

element DetectorData/network-id
diagram
type Network-identifier
facets
minLength 1
maxLength 32
source
<xs:element name="network-id" type="Network-identifier" minOccurs="0"/>

element DetectorData/collection-period
diagram
children collection-period-item
source
<xs:element name="collection-period">
  <xs:complexType>
    <xs:sequence minOccurs="0" maxOccurs="unbounded">
      <xs:element name="collection-period-item" type="DataCollectionPeriod"/>
    </xs:sequence>
  </xs:complexType>
</xs:element>

element DetectorData/collection-period/collection-period-item
diagram
type DataCollectionPeriod
children detection-time-stamp start-time end-time measurement-duration station-id detector-reports
source
<xs:element name="collection-period-item" type="DataCollectionPeriod"/>

complexType DetectorDataRequest
diagram
namespace http://www.dummy-tmdd-address
children detector-inventory-list station-id section-id link-id
used by
element detectorDataRequest
source
<xs:complexType name="DetectorDataRequest">
  <xs:sequence>
    <xs:element name="detector-inventory-list" type="DetectorInventoryList"/>
    <xs:element name="station-id" type="Detector-station-identifier" minOccurs="0"/>
    <xs:element name="section-id" type="Section-identifier" minOccurs="0"/>
    <xs:element name="link-id" type="Link-identifier"/>
  </xs:sequence>
</xs:complexType>

element DetectorDataRequest/detector-inventory-list
diagram
type DetectorInventoryList
children organization-owning organization-requesting detector-list
source
<xs:element name="detector-inventory-list" type="DetectorInventoryList"/>

element DetectorDataRequest/station-id
diagram
type Detector-station-identifier
facets
minLength 1
maxLength 32
source
<xs:element name="station-id" type="Detector-station-identifier" minOccurs="0"/>

element DetectorDataRequest/section-id
diagram
type Section-identifier
facets
minLength 1
maxLength 32
source
<xs:element name="section-id" type="Section-identifier" minOccurs="0"/>

element DetectorDataRequest/link-id
diagram
type Link-identifier
facets
minLength 1
maxLength 32
source
<xs:element name="link-id" type="Link-identifier"/>

complexType DetectorDetails
diagram
namespace http://www.dummy-tmdd-address
children detector-id station-id detector-name detector-location route-designator linear-reference linear-reference-version detector-link-id link-direction detector-type detection-lane last-update-time
used by
element DetectorInventory/detector-list/detector
source
<xs:complexType name="DetectorDetails">
  <xs:sequence>
    <xs:element name="detector-id" type="Detector-identifier"/>
    <xs:element name="station-id" type="Detector-station-identifier" minOccurs="0"/>
    <xs:element name="detector-name" type="Detector-name" minOccurs="0"/>
    <xs:element name="detector-location" type="GeoLocation" minOccurs="0"/>
    <xs:element name="route-designator" type="Link-route-designator" minOccurs="0"/>
    <xs:element name="linear-reference" type="Link-location-linear-reference" minOccurs="0"/>
    <xs:element name="linear-reference-version" type="Link-location-linear-reference-version" minOccurs="0"/>
    <xs:element name="detector-link-id" type="Detector-link-identifier" minOccurs="0"/>
    <xs:element name="link-direction" type="Link-direction" minOccurs="0"/>
    <xs:element name="detector-type" type="Detector-type"/>
    <xs:element name="detection-lane">
      <xs:complexType>
        <xs:sequence minOccurs="0" maxOccurs="unbounded">
          <xs:element name="detection-lane-item" type="DetectionLane"/>
        </xs:sequence>
      </xs:complexType>
    </xs:element>
    <xs:element name="last-update-time" type="DateTimeZone" minOccurs="0"/>
  </xs:sequence>
</xs:complexType>

element DetectorDetails/detector-id
diagram
type Detector-identifier
facets
minLength 1
maxLength 32
source
<xs:element name="detector-id" type="Detector-identifier"/>

element DetectorDetails/station-id
diagram
type Detector-station-identifier
facets
minLength 1
maxLength 32
source
<xs:element name="station-id" type="Detector-station-identifier" minOccurs="0"/>

element DetectorDetails/detector-name
diagram
type Detector-name
facets
minLength 1
maxLength 128
source
<xs:element name="detector-name" type="Detector-name" minOccurs="0"/>

element DetectorDetails/detector-location
diagram
type GeoLocation
children latitude longitude datum
source
<xs:element name="detector-location" type="GeoLocation" minOccurs="0"/>

element DetectorDetails/route-designator
diagram
type Link-route-designator
facets
minLength 1
maxLength 64
source
<xs:element name="route-designator" type="Link-route-designator" minOccurs="0"/>

element DetectorDetails/linear-reference
diagram
type Link-location-linear-reference
facets
minInclusive 0
maxInclusive 2000000
source
<xs:element name="linear-reference" type="Link-location-linear-reference" minOccurs="0"/>

element DetectorDetails/linear-reference-version
diagram
type Link-location-linear-reference-version
source
<xs:element name="linear-reference-version" type="Link-location-linear-reference-version" minOccurs="0"/>

element DetectorDetails/detector-link-id
diagram
type Detector-link-identifier
facets
minLength 1
maxLength 255
source
<xs:element name="detector-link-id" type="Detector-link-identifier" minOccurs="0"/>

element DetectorDetails/link-direction
diagram
type Link-direction
source
<xs:element name="link-direction" type="Link-direction" minOccurs="0"/>

element DetectorDetails/detector-type
diagram
type Detector-type
source
<xs:element name="detector-type" type="Detector-type"/>

element DetectorDetails/detection-lane
diagram
children detection-lane-item
source
<xs:element name="detection-lane">
  <xs:complexType>
    <xs:sequence minOccurs="0" maxOccurs="unbounded">
      <xs:element name="detection-lane-item" type="DetectionLane"/>
    </xs:sequence>
  </xs:complexType>
</xs:element>

element DetectorDetails/detection-lane/detection-lane-item
diagram
type DetectionLane
children approach-name lane-number
source
<xs:element name="detection-lane-item" type="DetectionLane"/>

element DetectorDetails/last-update-time
diagram
type DateTimeZone
children date time offset
source
<xs:element name="last-update-time" type="DateTimeZone" minOccurs="0"/>

complexType DetectorInventory
diagram
namespace http://www.dummy-tmdd-address
children organization-id network-id station-id detector-list
used by
element detectorInventory
source
<xs:complexType name="DetectorInventory">
  <xs:sequence>
    <xs:element name="organization-id" type="Organization-identifier"/>
    <xs:element name="network-id" type="Network-identifier" minOccurs="0"/>
    <xs:element name="station-id" type="Detector-station-identifier" minOccurs="0"/>
    <xs:element name="detector-list">
      <xs:complexType>
        <xs:sequence minOccurs="0" maxOccurs="unbounded">
          <xs:element name="detector" type="DetectorDetails"/>
        </xs:sequence>
      </xs:complexType>
    </xs:element>
  </xs:sequence>
</xs:complexType>

element DetectorInventory/organization-id
diagram
type Organization-identifier
facets
minLength 1
maxLength 32
source
<xs:element name="organization-id" type="Organization-identifier"/>

element DetectorInventory/network-id
diagram
type Network-identifier
facets
minLength 1
maxLength 32
source
<xs:element name="network-id" type="Network-identifier" minOccurs="0"/>

element DetectorInventory/station-id
diagram
type Detector-station-identifier
facets
minLength 1
maxLength 32
source
<xs:element name="station-id" type="Detector-station-identifier" minOccurs="0"/>

element DetectorInventory/detector-list
diagram
children detector
source
<xs:element name="detector-list">
  <xs:complexType>
    <xs:sequence minOccurs="0" maxOccurs="unbounded">
      <xs:element name="detector" type="DetectorDetails"/>
    </xs:sequence>
  </xs:complexType>
</xs:element>

element DetectorInventory/detector-list/detector
diagram
type DetectorDetails
children detector-id station-id detector-name detector-location route-designator linear-reference linear-reference-version detector-link-id link-direction detector-type detection-lane last-update-time
source
<xs:element name="detector" type="DetectorDetails"/>

complexType DetectorInventoryList
diagram
namespace http://www.dummy-tmdd-address
children organization-owning organization-requesting detector-list
used by
elements DetectorDataRequest/detector-inventory-list DetectorInventoryRequest/detector-inventory-list DetectorStatusRequest/detector-inventory-list
source
<xs:complexType name="DetectorInventoryList">
  <xs:sequence>
    <xs:element name="organization-owning" type="OrganizationInformation"/>
    <xs:element name="organization-requesting" type="OrganizationInformation"/>
    <xs:element name="detector-list">
      <xs:complexType>
        <xs:sequence minOccurs="0" maxOccurs="unbounded">
          <xs:element name="detector" type="DetectorList"/>
        </xs:sequence>
      </xs:complexType>
    </xs:element>
  </xs:sequence>
</xs:complexType>

element DetectorInventoryList/organization-owning
diagram
type OrganizationInformation
children organization-id organization-name organization-location organization-function center-id center-name last-update-time contact-details
source
<xs:element name="organization-owning" type="OrganizationInformation"/>

element DetectorInventoryList/organization-requesting
diagram
type OrganizationInformation
children organization-id organization-name organization-location organization-function center-id center-name last-update-time contact-details
source
<xs:element name="organization-requesting" type="OrganizationInformation"/>

element DetectorInventoryList/detector-list
diagram
children detector
source
<xs:element name="detector-list">
  <xs:complexType>
    <xs:sequence minOccurs="0" maxOccurs="unbounded">
      <xs:element name="detector" type="DetectorList"/>
    </xs:sequence>
  </xs:complexType>
</xs:element>

element DetectorInventoryList/detector-list/detector
diagram
type DetectorList
children detector-id detector-name
source
<xs:element name="detector" type="DetectorList"/>

complexType DetectorInventoryRequest
diagram
namespace http://www.dummy-tmdd-address
children detector-inventory-list station-id section-id
used by
element detectorInventoryRequest
source
<xs:complexType name="DetectorInventoryRequest">
  <xs:sequence>
    <xs:element name="detector-inventory-list" type="DetectorInventoryList"/>
    <xs:element name="station-id" type="Detector-station-identifier" minOccurs="0"/>
    <xs:element name="section-id" type="Section-identifier" minOccurs="0"/>
  </xs:sequence>
</xs:complexType>

element DetectorInventoryRequest/detector-inventory-list
diagram
type DetectorInventoryList
children organization-owning organization-requesting detector-list
source
<xs:element name="detector-inventory-list" type="DetectorInventoryList"/>

element DetectorInventoryRequest/station-id
diagram
type Detector-station-identifier
facets
minLength 1
maxLength 32
source
<xs:element name="station-id" type="Detector-station-identifier" minOccurs="0"/>

element DetectorInventoryRequest/section-id
diagram
type Section-identifier
facets
minLength 1
maxLength 32
source
<xs:element name="section-id" type="Section-identifier" minOccurs="0"/>

complexType DetectorList
diagram
namespace http://www.dummy-tmdd-address
children detector-id detector-name
used by
element DetectorInventoryList/detector-list/detector
source
<xs:complexType name="DetectorList">
  <xs:sequence>
    <xs:element name="detector-id" type="Detector-identifier"/>
    <xs:element name="detector-name" type="Detector-name" minOccurs="0"/>
  </xs:sequence>
</xs:complexType>

element DetectorList/detector-id
diagram
type Detector-identifier
facets
minLength 1
maxLength 32
source
<xs:element name="detector-id" type="Detector-identifier"/>

element DetectorList/detector-name
diagram
type Detector-name
facets
minLength 1
maxLength 128
source
<xs:element name="detector-name" type="Detector-name" minOccurs="0"/>

complexType DetectorReport
diagram
namespace http://www.dummy-tmdd-address
children detector-id detector-name detector-status lane-data
used by
element DataCollectionPeriod/detector-reports/detector-report
source
<xs:complexType name="DetectorReport">
  <xs:sequence>
    <xs:element name="detector-id" type="Detector-identifier"/>
    <xs:element name="detector-name" type="Detector-name" minOccurs="0"/>
    <xs:element name="detector-status" type="Detector-status"/>
    <xs:element name="lane-data">
      <xs:complexType>
        <xs:sequence minOccurs="0" maxOccurs="unbounded">
          <xs:element name="lane-data-item" type="LaneData"/>
        </xs:sequence>
      </xs:complexType>
    </xs:element>
  </xs:sequence>
</xs:complexType>

element DetectorReport/detector-id
diagram
type Detector-identifier
facets
minLength 1
maxLength 32
source
<xs:element name="detector-id" type="Detector-identifier"/>

element DetectorReport/detector-name
diagram
type Detector-name
facets
minLength 1
maxLength 128
source
<xs:element name="detector-name" type="Detector-name" minOccurs="0"/>

element DetectorReport/detector-status
diagram
type Detector-status
source
<xs:element name="detector-status" type="Detector-status"/>

element DetectorReport/lane-data
diagram
children lane-data-item
source
<xs:element name="lane-data">
  <xs:complexType>
    <xs:sequence minOccurs="0" maxOccurs="unbounded">
      <xs:element name="lane-data-item" type="LaneData"/>
    </xs:sequence>
  </xs:complexType>
</xs:element>

element DetectorReport/lane-data/lane-data-item
diagram
type LaneData
children detector-lane-number lane-vehicle-count occupancy lane-vehicle-speed lane-queue-length
source
<xs:element name="lane-data-item" type="LaneData"/>

complexType DetectorStatus
diagram
namespace http://www.dummy-tmdd-address
children organization-owning network-id detector-id detector-name organization-requesting detector-status detector-type detector-lane-number station-id last-update-time
used by
element detectorStatus
source
<xs:complexType name="DetectorStatus">
  <xs:sequence>
    <xs:element name="organization-owning" type="OrganizationInformation"/>
    <xs:element name="network-id" type="Network-identifier"/>
    <xs:element name="detector-id" type="Detector-identifier"/>
    <xs:element name="detector-name" type="Detector-name" minOccurs="0"/>
    <xs:element name="organization-requesting" type="OrganizationInformation"/>
    <xs:element name="detector-status" type="Detector-status"/>
    <xs:element name="detector-type" type="Detector-type" minOccurs="0"/>
    <xs:element name="detector-lane-number" type="Detector-lane-number" minOccurs="0"/>
    <xs:element name="station-id" type="Detector-station-identifier" minOccurs="0"/>
    <xs:element name="last-update-time" type="DateTimeZone" minOccurs="0"/>
  </xs:sequence>
</xs:complexType>

element DetectorStatus/organization-owning
diagram
type OrganizationInformation
children organization-id organization-name organization-location organization-function center-id center-name last-update-time contact-details
source
<xs:element name="organization-owning" type="OrganizationInformation"/>

element DetectorStatus/network-id
diagram
type Network-identifier
facets
minLength 1
maxLength 32
source
<xs:element name="network-id" type="Network-identifier"/>

element DetectorStatus/detector-id
diagram
type Detector-identifier
facets
minLength 1
maxLength 32
source
<xs:element name="detector-id" type="Detector-identifier"/>

element DetectorStatus/detector-name
diagram
type Detector-name
facets
minLength 1
maxLength 128
source
<xs:element name="detector-name" type="Detector-name" minOccurs="0"/>

element DetectorStatus/organization-requesting
diagram
type OrganizationInformation
children organization-id organization-name organization-location organization-function center-id center-name last-update-time contact-details
source
<xs:element name="organization-requesting" type="OrganizationInformation"/>

element DetectorStatus/detector-status
diagram
type Detector-status
source
<xs:element name="detector-status" type="Detector-status"/>

element DetectorStatus/detector-type
diagram
type Detector-type
source
<xs:element name="detector-type" type="Detector-type" minOccurs="0"/>

element DetectorStatus/detector-lane-number
diagram
type Detector-lane-number
facets
minLength 1
maxLength 255
pattern [01]*
source
<xs:element name="detector-lane-number" type="Detector-lane-number" minOccurs="0"/>

element DetectorStatus/station-id
diagram
type Detector-station-identifier
facets
minLength 1
maxLength 32
source
<xs:element name="station-id" type="Detector-station-identifier" minOccurs="0"/>

element DetectorStatus/last-update-time
diagram
type DateTimeZone
children date time offset
source
<xs:element name="last-update-time" type="DateTimeZone" minOccurs="0"/>

complexType DetectorStatusRequest
diagram
namespace http://www.dummy-tmdd-address
children detector-inventory-list station-id section-id
used by
element detectorStatusRequest
source
<xs:complexType name="DetectorStatusRequest">
  <xs:sequence>
    <xs:element name="detector-inventory-list" type="DetectorInventoryList"/>
    <xs:element name="station-id" type="Detector-station-identifier" minOccurs="0"/>
    <xs:element name="section-id" type="Section-identifier" minOccurs="0"/>
  </xs:sequence>
</xs:complexType>

element DetectorStatusRequest/detector-inventory-list
diagram
type DetectorInventoryList
children organization-owning organization-requesting detector-list
source
<xs:element name="detector-inventory-list" type="DetectorInventoryList"/>

element DetectorStatusRequest/station-id
diagram
type Detector-station-identifier
facets
minLength 1
maxLength 32
source
<xs:element name="station-id" type="Detector-station-identifier" minOccurs="0"/>

element DetectorStatusRequest/section-id
diagram
type Section-identifier
facets
minLength 1
maxLength 32
source
<xs:element name="section-id" type="Section-identifier" minOccurs="0"/>

complexType DeviceControlResponse
diagram
namespace http://www.dummy-tmdd-address
children device-id request-id center-id operator-id request-response operator-last-revised response-plan-id
used by
element deviceControlResponse
source
<xs:complexType name="DeviceControlResponse">
  <xs:sequence>
    <xs:element name="device-id" type="Device-identifier"/>
    <xs:element name="request-id" type="Device-request-identifier"/>
    <xs:element name="center-id" type="Organization-center-identifier"/>
    <xs:element name="operator-id" type="Device-organization-operator-identifier"/>
    <xs:element name="request-response" type="Device-acknowledge-control"/>
    <xs:element name="operator-last-revised" type="Event-update-operator-last-revised" minOccurs="0"/>
    <xs:element name="response-plan-id" type="Event-response-plan-identifier" minOccurs="0"/>
  </xs:sequence>
</xs:complexType>

element DeviceControlResponse/device-id
diagram
type Device-identifier
facets
minLength 1
maxLength 32
source
<xs:element name="device-id" type="Device-identifier"/>

element DeviceControlResponse/request-id
diagram
type Device-request-identifier
facets
minLength 1
maxLength 32
source
<xs:element name="request-id" type="Device-request-identifier"/>

element DeviceControlResponse/center-id
diagram
type Organization-center-identifier
facets
minLength 1
maxLength 32
source
<xs:element name="center-id" type="Organization-center-identifier"/>

element DeviceControlResponse/operator-id
diagram
type Device-organization-operator-identifier
facets
minLength 1
maxLength 32
source
<xs:element name="operator-id" type="Device-organization-operator-identifier"/>

element DeviceControlResponse/request-response
diagram
type Device-acknowledge-control
source
<xs:element name="request-response" type="Device-acknowledge-control"/>

element DeviceControlResponse/operator-last-revised
diagram
type Event-update-operator-last-revised
facets
minLength 1
maxLength 128
source
<xs:element name="operator-last-revised" type="Event-update-operator-last-revised" minOccurs="0"/>

element DeviceControlResponse/response-plan-id
diagram
type Event-response-plan-identifier
facets
minLength 1
maxLength 32
source
<xs:element name="response-plan-id" type="Event-response-plan-identifier" minOccurs="0"/>

complexType DeviceInventoryRequest
diagram
namespace http://www.dummy-tmdd-address
children organization-owning organization-requesting device-list
used by
elements CCTVInventoryRequest/inventory-request DMSInventoryRequest/inventory-request ESSInventoryRequest/inventory-request GateInventoryRequest/inventory-request HARInventoryRequest/inventory-request LCSInventoryRequest/inventory-request RampMeterInventoryRequest/inventory-request SignalControlInventoryRequest/inventory-request VSInventoryRequest/inventory-request
source
<xs:complexType name="DeviceInventoryRequest">
  <xs:sequence>
    <xs:element name="organization-owning" type="OrganizationInformation"/>
    <xs:element name="organization-requesting" type="OrganizationInformation"/>
    <xs:element name="device-list">
      <xs:complexType>
        <xs:sequence minOccurs="0" maxOccurs="unbounded">
          <xs:element name="device" type="DeviceList"/>
        </xs:sequence>
      </xs:complexType>
    </xs:element>
  </xs:sequence>
</xs:complexType>

element DeviceInventoryRequest/organization-owning
diagram
type OrganizationInformation
children organization-id organization-name organization-location organization-function center-id center-name last-update-time contact-details
source
<xs:element name="organization-owning" type="OrganizationInformation"/>

element DeviceInventoryRequest/organization-requesting
diagram
type OrganizationInformation
children organization-id organization-name organization-location organization-function center-id center-name last-update-time contact-details
source
<xs:element name="organization-requesting" type="OrganizationInformation"/>

element DeviceInventoryRequest/device-list
diagram
children device
source
<xs:element name="device-list">
  <xs:complexType>
    <xs:sequence minOccurs="0" maxOccurs="unbounded">
      <xs:element name="device" type="DeviceList"/>
    </xs:sequence>
  </xs:complexType>
</xs:element>

element DeviceInventoryRequest/device-list/device
diagram
type DeviceList
children device-id device-name
source
<xs:element name="device" type="DeviceList"/>

complexType DeviceList
diagram
namespace http://www.dummy-tmdd-address
children device-id device-name
used by
elements DeviceInventoryRequest/device-list/device DeviceStatusRequest/device-list/device
source
<xs:complexType name="DeviceList">
  <xs:sequence>
    <xs:element name="device-id" type="Device-identifier"/>
    <xs:element name="device-name" type="Device-name" minOccurs="0"/>
  </xs:sequence>
</xs:complexType>

element DeviceList/device-id
diagram
type Device-identifier
facets
minLength 1
maxLength 32
source
<xs:element name="device-id" type="Device-identifier"/>

element DeviceList/device-name
diagram
type Device-name
facets
minLength 1
maxLength 32
source
<xs:element name="device-name" type="Device-name" minOccurs="0"/>

complexType DeviceReference
diagram
namespace http://www.dummy-tmdd-address
children device-id device-type
used by
element OtherReference/associated-device
source
<xs:complexType name="DeviceReference">
  <xs:sequence>
    <xs:element name="device-id" type="Device-identifier"/>
    <xs:element name="device-type" type="Device-type" minOccurs="0"/>
  </xs:sequence>
</xs:complexType>

element DeviceReference/device-id
diagram
type Device-identifier
facets
minLength 1
maxLength 32
source
<xs:element name="device-id" type="Device-identifier"/>

element DeviceReference/device-type
diagram
type Device-type
source
<xs:element name="device-type" type="Device-type" minOccurs="0"/>

complexType DeviceStatusList
diagram
namespace http://www.dummy-tmdd-address
children device-id device-name device-type device-status
source
<xs:complexType name="DeviceStatusList">
  <xs:sequence>
    <xs:element name="device-id" type="Device-identifier"/>
    <xs:element name="device-name" type="Device-name" minOccurs="0"/>
    <xs:element name="device-type" type="Device-type"/>
    <xs:element name="device-status" type="Device-operational-status"/>
  </xs:sequence>
</xs:complexType>

element DeviceStatusList/device-id
diagram
type Device-identifier
facets
minLength 1
maxLength 32
source
<xs:element name="device-id" type="Device-identifier"/>

element DeviceStatusList/device-name
diagram
type Device-name
facets
minLength 1
maxLength 32
source
<xs:element name="device-name" type="Device-name" minOccurs="0"/>

element DeviceStatusList/device-type
diagram
type Device-type
source
<xs:element name="device-type" type="Device-type"/>

element DeviceStatusList/device-status
diagram
type Device-operational-status
source
<xs:element name="device-status" type="Device-operational-status"/>

complexType DeviceStatusRequest
diagram
namespace http://www.dummy-tmdd-address
children organization-owning organization-requesting device-list
used by
elements CCTVStatusRequest/status-request DMSStatusRequest/status-request ESSStatusRequest/status-request GateStatusRequest/status-request HARStatusRequest/status-request IntersectionStatusRequest/status-request LCSStatusRequest/status-request RampMeterStatusRequest/status-request VSStatusRequest/status-request
source
<xs:complexType name="DeviceStatusRequest">
  <xs:sequence>
    <xs:element name="organization-owning" type="OrganizationInformation"/>
    <xs:element name="organization-requesting" type="OrganizationInformation"/>
    <xs:element name="device-list">
      <xs:complexType>
        <xs:sequence minOccurs="0" maxOccurs="unbounded">
          <xs:element name="device" type="DeviceList"/>
        </xs:sequence>
      </xs:complexType>
    </xs:element>
  </xs:sequence>
</xs:complexType>

element DeviceStatusRequest/organization-owning
diagram
type OrganizationInformation
children organization-id organization-name organization-location organization-function center-id center-name last-update-time contact-details
source
<xs:element name="organization-owning" type="OrganizationInformation"/>

element DeviceStatusRequest/organization-requesting
diagram
type OrganizationInformation
children organization-id organization-name organization-location organization-function center-id center-name last-update-time contact-details
source
<xs:element name="organization-requesting" type="OrganizationInformation"/>

element DeviceStatusRequest/device-list
diagram
children device
source
<xs:element name="device-list">
  <xs:complexType>
    <xs:sequence minOccurs="0" maxOccurs="unbounded">
      <xs:element name="device" type="DeviceList"/>
    </xs:sequence>
  </xs:complexType>
</xs:element>

element DeviceStatusRequest/device-list/device
diagram
type DeviceList
children device-id device-name
source
<xs:element name="device" type="DeviceList"/>

complexType DMSControlRequest
diagram
namespace http://www.dummy-tmdd-address
children organization-information device-id request-id operator-id user-id password dms-beacon-control dms-message message-number event-id command-request-priority request-date-time command-end-time
used by
element dMSControlRequest
source
<xs:complexType name="DMSControlRequest">
  <xs:sequence>
    <xs:element name="organization-information" type="OrganizationInformation"/>
    <xs:element name="device-id" type="Device-identifier"/>
    <xs:element name="request-id" type="Device-request-identifier"/>
    <xs:element name="operator-id" type="Organization-center-operator-identifier" minOccurs="0"/>
    <xs:element name="user-id" type="Security-user-name"/>
    <xs:element name="password" type="Security-password"/>
    <xs:element name="dms-beacon-control" type="ntcip:DmsMessageBeacon"/>
    <xs:element name="dms-message" type="ntcip:DmsMessageMultiString"/>
    <xs:element name="message-number" type="ntcip:DmsMessageNumber" minOccurs="0"/>
    <xs:element name="event-id" type="Event-response-plan-identifier" minOccurs="0"/>
    <xs:element name="command-request-priority" type="Device-command-request-priority"/>
    <xs:element name="request-date-time" type="DateTimeZone"/>
    <xs:element name="command-end-time" type="Device-command-end-time"/>
  </xs:sequence>
</xs:complexType>

element DMSControlRequest/organization-information
diagram
type OrganizationInformation
children organization-id organization-name organization-location organization-function center-id center-name last-update-time contact-details
source
<xs:element name="organization-information" type="OrganizationInformation"/>

element DMSControlRequest/device-id
diagram
type Device-identifier
facets
minLength 1
maxLength 32
source
<xs:element name="device-id" type="Device-identifier"/>

element DMSControlRequest/request-id
diagram
type Device-request-identifier
facets
minLength 1
maxLength 32
source
<xs:element name="request-id" type="Device-request-identifier"/>

element DMSControlRequest/operator-id
diagram
type Organization-center-operator-identifier
facets
minLength 1
maxLength 32
source
<xs:element name="operator-id" type="Organization-center-operator-identifier" minOccurs="0"/>

element DMSControlRequest/user-id
diagram
type Security-user-name
facets
minLength 1
maxLength 32
source
<xs:element name="user-id" type="Security-user-name"/>

element DMSControlRequest/password
diagram
type Security-password
facets
minLength 1
maxLength 32
source
<xs:element name="password" type="Security-password"/>

element DMSControlRequest/dms-beacon-control
diagram
type ntcip:DmsMessageBeacon
source
<xs:element name="dms-beacon-control" type="ntcip:DmsMessageBeacon"/>

element DMSControlRequest/dms-message
diagram
type ntcip:DmsMessageMultiString
facets
minLength 2
maxLength 342
attributes
Name  Type  Use  Default  Fixed  Annotation
EncodingType  xs:NMTOKEN  required      
source
<xs:element name="dms-message" type="ntcip:DmsMessageMultiString"/>

element DMSControlRequest/message-number
diagram
type ntcip:DmsMessageNumber
source
<xs:element name="message-number" type="ntcip:DmsMessageNumber" minOccurs="0"/>

element DMSControlRequest/event-id
diagram
type Event-response-plan-identifier
facets
minLength 1
maxLength 32
source
<xs:element name="event-id" type="Event-response-plan-identifier" minOccurs="0"/>

element DMSControlRequest/command-request-priority
diagram
type Device-command-request-priority
facets
minInclusive 1
maxInclusive 10
source
<xs:element name="command-request-priority" type="Device-command-request-priority"/>

element DMSControlRequest/request-date-time
diagram
type DateTimeZone
children date time offset
source
<xs:element name="request-date-time" type="DateTimeZone"/>

element DMSControlRequest/command-end-time
diagram
type Device-command-end-time
source
<xs:element name="command-end-time" type="Device-command-end-time"/>

complexType DMSControlResponse
diagram
namespace http://www.dummy-tmdd-address
children request-id device-id center-id operator-id request-status
used by
element dMSControlResponse
source
<xs:complexType name="DMSControlResponse">
  <xs:sequence>
    <xs:element name="request-id" type="Device-request-identifier"/>
    <xs:element name="device-id" type="Device-identifier"/>
    <xs:element name="center-id" type="Organization-center-identifier"/>
    <xs:element name="operator-id" type="Organization-center-operator-identifier"/>
    <xs:element name="request-status" type="Device-acknowledge-control"/>
  </xs:sequence>
</xs:complexType>

element DMSControlResponse/request-id
diagram
type Device-request-identifier
facets
minLength 1
maxLength 32
source
<xs:element name="request-id" type="Device-request-identifier"/>

element DMSControlResponse/device-id
diagram
type Device-identifier
facets
minLength 1
maxLength 32
source
<xs:element name="device-id" type="Device-identifier"/>

element DMSControlResponse/center-id
diagram
type Organization-center-identifier
facets
minLength 1
maxLength 32
source
<xs:element name="center-id" type="Organization-center-identifier"/>

element DMSControlResponse/operator-id
diagram
type Organization-center-operator-identifier
facets
minLength 1
maxLength 32
source
<xs:element name="operator-id" type="Organization-center-operator-identifier"/>

element DMSControlResponse/request-status
diagram
type Device-acknowledge-control
source
<xs:element name="request-status" type="Device-acknowledge-control"/>

complexType DMSDeviceStatus
diagram
namespace http://www.dummy-tmdd-address
children organization-information operator-id device-id dms-device-status dms-current-message message-time-remaining message-source-mode associated-event-id last-comm-time
used by
element dMSDeviceStatus
source
<xs:complexType name="DMSDeviceStatus">
  <xs:sequence>
    <xs:element name="organization-information" type="OrganizationInformation"/>
    <xs:element name="operator-id" type="Organization-center-operator-identifier"/>
    <xs:element name="device-id" type="Device-identifier"/>
    <xs:element name="dms-device-status" type="Device-operational-status"/>
    <xs:element name="dms-current-message" type="ntcip:DmsMessageMultiString"/>
    <xs:element name="message-time-remaining" type="ntcip:DmsMessageTimeRemaining" minOccurs="0"/>
    <xs:element name="message-source-mode" type="ntcip:DmsMsgSourceMode" minOccurs="0"/>
    <xs:element name="associated-event-id" type="Event-response-plan-identifier" minOccurs="0"/>
    <xs:element name="last-comm-time" type="DateTimeZone" minOccurs="0"/>
  </xs:sequence>
</xs:complexType>

element DMSDeviceStatus/organization-information
diagram
type OrganizationInformation
children organization-id organization-name organization-location organization-function center-id center-name last-update-time contact-details
source
<xs:element name="organization-information" type="OrganizationInformation"/>

element DMSDeviceStatus/operator-id
diagram
type Organization-center-operator-identifier
facets
minLength 1
maxLength 32
source
<xs:element name="operator-id" type="Organization-center-operator-identifier"/>

element DMSDeviceStatus/device-id
diagram
type Device-identifier
facets
minLength 1
maxLength 32
source
<xs:element name="device-id" type="Device-identifier"/>

element DMSDeviceStatus/dms-device-status
diagram
type Device-operational-status
source
<xs:element name="dms-device-status" type="Device-operational-status"/>

element DMSDeviceStatus/dms-current-message
diagram
type ntcip:DmsMessageMultiString
facets
minLength 2
maxLength 342
attributes
Name  Type  Use  Default  Fixed  Annotation
EncodingType  xs:NMTOKEN  required      
source
<xs:element name="dms-current-message" type="ntcip:DmsMessageMultiString"/>

element DMSDeviceStatus/message-time-remaining
diagram
type ntcip:DmsMessageTimeRemaining
source
<xs:element name="message-time-remaining" type="ntcip:DmsMessageTimeRemaining" minOccurs="0"/>

element DMSDeviceStatus/message-source-mode
diagram
type ntcip:DmsMsgSourceMode
source
<xs:element name="message-source-mode" type="ntcip:DmsMsgSourceMode" minOccurs="0"/>

element DMSDeviceStatus/associated-event-id
diagram
type Event-response-plan-identifier
facets
minLength 1
maxLength 32
source
<xs:element name="associated-event-id" type="Event-response-plan-identifier" minOccurs="0"/>

element DMSDeviceStatus/last-comm-time
diagram
type DateTimeZone
children date time offset
source
<xs:element name="last-comm-time" type="DateTimeZone" minOccurs="0"/>

complexType DMSInventory
diagram
namespace http://www.dummy-tmdd-address
children organization-information device-id device-name dms-sign-type last-update-time device-link-id link-direction dms-beacon-type device-location route-designator linear-reference linear-reference-version contact-details dmsSignTechnology vmsSignHeightPixels vmsWidthPixels
used by
element dMSInventory
source
<xs:complexType name="DMSInventory">
  <xs:sequence>
    <xs:element name="organization-information" type="OrganizationInformation"/>
    <xs:element name="device-id" type="Device-identifier"/>
    <xs:element name="device-name" type="Device-name" minOccurs="0"/>
    <xs:element name="dms-sign-type" type="DMS-sign-type"/>
    <xs:element name="last-update-time" type="DateTimeZone" minOccurs="0"/>
    <xs:element name="device-link-id" type="Device-link-identifier" minOccurs="0"/>
    <xs:element name="link-direction" type="Link-direction" minOccurs="0"/>
    <xs:element name="dms-beacon-type" type="Device-beacon"/>
    <xs:element name="device-location" type="GeoLocation"/>
    <xs:element name="route-designator" type="Link-route-designator" minOccurs="0"/>
    <xs:element name="linear-reference" type="Link-location-linear-reference" minOccurs="0"/>
    <xs:element name="linear-reference-version" type="Link-location-linear-reference-version" minOccurs="0"/>
    <xs:element name="contact-details" type="ContactDetails" minOccurs="0"/>
    <xs:element name="dmsSignTechnology" type="ntcip:DmsSignTechnology" minOccurs="0"/>
    <xs:element name="vmsSignHeightPixels" type="ntcip:VmsSignHeightPixels" minOccurs="0"/>
    <xs:element name="vmsWidthPixels" type="ntcip:VmsSignWidthPixels" minOccurs="0"/>
  </xs:sequence>
</xs:complexType>

element DMSInventory/organization-information
diagram
type OrganizationInformation
children organization-id organization-name organization-location organization-function center-id center-name last-update-time contact-details
source
<xs:element name="organization-information" type="OrganizationInformation"/>

element DMSInventory/device-id
diagram
type Device-identifier
facets
minLength 1
maxLength 32
source
<xs:element name="device-id" type="Device-identifier"/>

element DMSInventory/device-name
diagram
type Device-name
facets
minLength 1
maxLength 32
source
<xs:element name="device-name" type="Device-name" minOccurs="0"/>

element DMSInventory/dms-sign-type
diagram
type DMS-sign-type
source
<xs:element name="dms-sign-type" type="DMS-sign-type"/>

element DMSInventory/last-update-time
diagram
type DateTimeZone
children date time offset
source
<xs:element name="last-update-time" type="DateTimeZone" minOccurs="0"/>

element DMSInventory/device-link-id
diagram
type Device-link-identifier
facets
minLength 1
maxLength 32
source
<xs:element name="device-link-id" type="Device-link-identifier" minOccurs="0"/>

element DMSInventory/link-direction
diagram
type Link-direction
source
<xs:element name="link-direction" type="Link-direction" minOccurs="0"/>

element DMSInventory/dms-beacon-type
diagram
type Device-beacon
source
<xs:element name="dms-beacon-type" type="Device-beacon"/>

element DMSInventory/device-location
diagram
type GeoLocation
children latitude longitude datum
source
<xs:element name="device-location" type="GeoLocation"/>

element DMSInventory/route-designator
diagram
type Link-route-designator
facets
minLength 1
maxLength 64
source
<xs:element name="route-designator" type="Link-route-designator" minOccurs="0"/>

element DMSInventory/linear-reference
diagram
type Link-location-linear-reference
facets
minInclusive 0
maxInclusive 2000000
source
<xs:element name="linear-reference" type="Link-location-linear-reference" minOccurs="0"/>

element DMSInventory/linear-reference-version
diagram
type Link-location-linear-reference-version
source
<xs:element name="linear-reference-version" type="Link-location-linear-reference-version" minOccurs="0"/>

element DMSInventory/contact-details
diagram
type ContactDetails
children contact-id person-name person-title organization-id organization-name phone-number phone-alternate mobile-number fax-number pager-id pager-number email-address radio-unit address-line1 address-line2 city state zip-code country
source
<xs:element name="contact-details" type="ContactDetails" minOccurs="0"/>

element DMSInventory/dmsSignTechnology
diagram
type ntcip:DmsSignTechnology
source
<xs:element name="dmsSignTechnology" type="ntcip:DmsSignTechnology" minOccurs="0"/>

element DMSInventory/vmsSignHeightPixels
diagram
type ntcip:VmsSignHeightPixels
source
<xs:element name="vmsSignHeightPixels" type="ntcip:VmsSignHeightPixels" minOccurs="0"/>

element DMSInventory/vmsWidthPixels
diagram
type ntcip:VmsSignWidthPixels
source
<xs:element name="vmsWidthPixels" type="ntcip:VmsSignWidthPixels" minOccurs="0"/>

complexType DMSInventoryRequest
diagram
namespace http://www.dummy-tmdd-address
children inventory-request
used by
element dMSInventoryRequest
source
<xs:complexType name="DMSInventoryRequest">
  <xs:sequence>
    <xs:element name="inventory-request" type="DeviceInventoryRequest"/>
  </xs:sequence>
</xs:complexType>

element DMSInventoryRequest/inventory-request
diagram
type DeviceInventoryRequest
children organization-owning organization-requesting device-list
source
<xs:element name="inventory-request" type="DeviceInventoryRequest"/>

complexType DMSStatusRequest
diagram
namespace http://www.dummy-tmdd-address
children status-request
used by
element dMSStatusRequest
source
<xs:complexType name="DMSStatusRequest">
  <xs:sequence>
    <xs:element name="status-request" type="DeviceStatusRequest"/>
  </xs:sequence>
</xs:complexType>

element DMSStatusRequest/status-request
diagram
type DeviceStatusRequest
children organization-owning organization-requesting device-list
source
<xs:element name="status-request" type="DeviceStatusRequest"/>

complexType ElementDescription
diagram
namespace http://www.dummy-tmdd-address
children phrase cause advice qualifier quantity related-location additional-text
used by
element EventElementDetail/element-descriptions/element-description
source
<xs:complexType name="ElementDescription">
  <xs:choice>
    <xs:element name="phrase" type="EventType"/>
    <xs:element name="cause" type="EventType"/>
    <xs:element name="advice" type="EventAdvice"/>
    <xs:element name="qualifier" type="EventQualifier"/>
    <xs:element name="quantity" type="EventQuantity"/>
    <xs:element name="related-location" type="RelatedLocation"/>
    <xs:element name="additional-text" type="AdditionalText"/>
  </xs:choice>
</xs:complexType>

element ElementDescription/phrase
diagram
type EventType
children trafficConditions accidentsAndIncidents closures roadwork obstruction delayStatusCancellation unusualDriving mobileSituation deviceStatus restrictionClass incidentResponseStatus disasters disturbances sportingEvents specialEvents parkingInformation systemInformation weatherConditions precipitation winds visibilityAndAirQuality temperature pavementConditions winterDrivingRestrictions winterDrivingIndex suggestionAdvice warningAdvice adviceInstructionsRecommendations adviceInstructionsMandatory laneRoadway alternateRoute transitMode vehicleGroupAffected travelerGroupAffected responderGroupAffected incidentResponseEquipment transitLocations
source
<xs:element name="phrase" type="EventType"/>

element ElementDescription/cause
diagram
type EventType
children trafficConditions accidentsAndIncidents closures roadwork obstruction delayStatusCancellation unusualDriving mobileSituation deviceStatus restrictionClass incidentResponseStatus disasters disturbances sportingEvents specialEvents parkingInformation systemInformation weatherConditions precipitation winds visibilityAndAirQuality temperature pavementConditions winterDrivingRestrictions winterDrivingIndex suggestionAdvice warningAdvice adviceInstructionsRecommendations adviceInstructionsMandatory laneRoadway alternateRoute transitMode vehicleGroupAffected travelerGroupAffected responderGroupAffected incidentResponseEquipment transitLocations
source
<xs:element name="cause" type="EventType"/>

element ElementDescription/advice
diagram
type EventAdvice
children suggestion warning instruction-recommendation instruction-mandatory alternate-route
source
<xs:element name="advice" type="EventAdvice"/>

element ElementDescription/qualifier
diagram
type EventQualifier
children qualifier-generic location-generic lane-roadway transit-mode vehicle-group-affected traveler-group-affected responder-group-affected incident-response-equipment
source
<xs:element name="qualifier" type="EventQualifier"/>

element ElementDescription/quantity
diagram
type EventQuantity
children extent information-data link-state incident-details road-weather parking-data surface-conditions link-restrictions
source
<xs:element name="quantity" type="EventQuantity"/>

element ElementDescription/related-location
diagram
type RelatedLocation
children landmark alternate-route-details
source
<xs:element name="related-location" type="RelatedLocation"/>

element ElementDescription/additional-text
diagram
type AdditionalText
children description language
source
<xs:element name="additional-text" type="AdditionalText"/>

complexType ESSInventory
diagram
namespace http://www.dummy-tmdd-address
children organization-information device-id device-name link-id device-location device-location-elevation device-location-height route-designator linear-reference linear-reference-version network-id device-operation-type device-mobility-type last-update-time contact-details
used by
element eSSInventory
source
<xs:complexType name="ESSInventory">
  <xs:sequence>
    <xs:element name="organization-information" type="OrganizationInformation"/>
    <xs:element name="device-id" type="Device-identifier"/>
    <xs:element name="device-name" type="Device-name" minOccurs="0"/>
    <xs:element name="link-id" type="Device-link-identifier" minOccurs="0"/>
    <xs:element name="device-location" type="GeoLocation" minOccurs="0"/>
    <xs:element name="device-location-elevation" type="Device-location-elevation" minOccurs="0"/>
    <xs:element name="device-location-height" type="Device-location-height" minOccurs="0"/>
    <xs:element name="route-designator" type="Link-route-designator" minOccurs="0"/>
    <xs:element name="linear-reference" type="Link-location-linear-reference" minOccurs="0"/>
    <xs:element name="linear-reference-version" type="Link-location-linear-reference-version" minOccurs="0"/>
    <xs:element name="network-id" type="Network-identifier" minOccurs="0"/>
    <xs:element name="device-operation-type" type="Device-operation-type" minOccurs="0"/>
    <xs:element name="device-mobility-type" type="Device-mobility-type" minOccurs="0"/>
    <xs:element name="last-update-time" type="DateTimeZone"/>
    <xs:element name="contact-details" type="ContactDetails" minOccurs="0"/>
  </xs:sequence>
</xs:complexType>

element ESSInventory/organization-information
diagram
type OrganizationInformation
children organization-id organization-name organization-location organization-function center-id center-name last-update-time contact-details
source
<xs:element name="organization-information" type="OrganizationInformation"/>

element ESSInventory/device-id
diagram
type Device-identifier
facets
minLength 1
maxLength 32
source
<xs:element name="device-id" type="Device-identifier"/>

element ESSInventory/device-name
diagram
type Device-name
facets
minLength 1
maxLength 32
source
<xs:element name="device-name" type="Device-name" minOccurs="0"/>

element ESSInventory/link-id
diagram
type Device-link-identifier
facets
minLength 1
maxLength 32
source
<xs:element name="link-id" type="Device-link-identifier" minOccurs="0"/>

element ESSInventory/device-location
diagram
type GeoLocation
children latitude longitude datum
source
<xs:element name="device-location" type="GeoLocation" minOccurs="0"/>

element ESSInventory/device-location-elevation
diagram
type Device-location-elevation
facets
minInclusive -10000
maxInclusive 10000
source
<xs:element name="device-location-elevation" type="Device-location-elevation" minOccurs="0"/>

element ESSInventory/device-location-height
diagram
type Device-location-height
facets
minInclusive -10000
maxInclusive 10000
source
<xs:element name="device-location-height" type="Device-location-height" minOccurs="0"/>

element ESSInventory/route-designator
diagram
type Link-route-designator
facets
minLength 1
maxLength 64
source
<xs:element name="route-designator" type="Link-route-designator" minOccurs="0"/>

element ESSInventory/linear-reference
diagram
type Link-location-linear-reference
facets
minInclusive 0
maxInclusive 2000000
source
<xs:element name="linear-reference" type="Link-location-linear-reference" minOccurs="0"/>

element ESSInventory/linear-reference-version
diagram
type Link-location-linear-reference-version
source
<xs:element name="linear-reference-version" type="Link-location-linear-reference-version" minOccurs="0"/>

element ESSInventory/network-id
diagram
type Network-identifier
facets
minLength 1
maxLength 32
source
<xs:element name="network-id" type="Network-identifier" minOccurs="0"/>

element ESSInventory/device-operation-type
diagram
type Device-operation-type
source
<xs:element name="device-operation-type" type="Device-operation-type" minOccurs="0"/>

element ESSInventory/device-mobility-type
diagram
type Device-mobility-type
source
<xs:element name="device-mobility-type" type="Device-mobility-type" minOccurs="0"/>

element ESSInventory/last-update-time
diagram
type DateTimeZone
children date time offset
source
<xs:element name="last-update-time" type="DateTimeZone"/>

element ESSInventory/contact-details
diagram
type ContactDetails
children contact-id person-name person-title organization-id organization-name phone-number phone-alternate mobile-number fax-number pager-id pager-number email-address radio-unit address-line1 address-line2 city state zip-code country
source
<xs:element name="contact-details" type="ContactDetails" minOccurs="0"/>

complexType ESSInventoryRequest
diagram
namespace http://www.dummy-tmdd-address
children inventory-request
used by
element eSSInventoryRequest
source
<xs:complexType name="ESSInventoryRequest">
  <xs:sequence>
    <xs:element name="inventory-request" type="DeviceInventoryRequest"/>
  </xs:sequence>
</xs:complexType>

element ESSInventoryRequest/inventory-request
diagram
type DeviceInventoryRequest
children organization-owning organization-requesting device-list
source
<xs:element name="inventory-request" type="DeviceInventoryRequest"/>

complexType ESSStatus
diagram
namespace http://www.dummy-tmdd-address
children center-id operator-id device-id device-status device-name avg-wind-direction avg-wind-speed wind-situation air-temperature precip-yes-no solar-radiation visibility visibility-situation surface-status pave-treat-type
used by
element eSSStatus
source
<xs:complexType name="ESSStatus">
  <xs:sequence>
    <xs:element name="center-id" type="Organization-center-identifier" minOccurs="0"/>
    <xs:element name="operator-id" type="Device-organization-operator-identifier"/>
    <xs:element name="device-id" type="Device-identifier"/>
    <xs:element name="device-status" type="Device-operational-status"/>
    <xs:element name="device-name" type="Device-name" minOccurs="0"/>
    <xs:element name="avg-wind-direction" type="ntcip:EssAvgWindDirection"/>
    <xs:element name="avg-wind-speed" type="ntcip:EssAvgWindSpeed" minOccurs="0"/>
    <xs:element name="wind-situation" type="ntcip:EssWindSituation" minOccurs="0"/>
    <xs:element name="air-temperature" type="ntcip:EssAirTemperature" minOccurs="0"/>
    <xs:element name="precip-yes-no" type="ntcip:EssPrecipYesNo" minOccurs="0"/>
    <xs:element name="solar-radiation" type="ntcip:EssSolarRadiation" minOccurs="0"/>
    <xs:element name="visibility" type="ntcip:EssVisibility" minOccurs="0"/>
    <xs:element name="visibility-situation" type="ntcip:EssVisibilitySituation" minOccurs="0"/>
    <xs:element name="surface-status" type="ntcip:EssSurfaceStatus" minOccurs="0"/>
    <xs:element name="pave-treat-type" type="ntcip:EssPaveTreatProductType" minOccurs="0"/>
  </xs:sequence>
</xs:complexType>

element ESSStatus/center-id
diagram
type Organization-center-identifier
facets
minLength 1
maxLength 32
source
<xs:element name="center-id" type="Organization-center-identifier" minOccurs="0"/>

element ESSStatus/operator-id
diagram
type Device-organization-operator-identifier
facets
minLength 1
maxLength 32
source
<xs:element name="operator-id" type="Device-organization-operator-identifier"/>

element ESSStatus/device-id
diagram
type Device-identifier
facets
minLength 1
maxLength 32
source
<xs:element name="device-id" type="Device-identifier"/>

element ESSStatus/device-status
diagram
type Device-operational-status
source
<xs:element name="device-status" type="Device-operational-status"/>

element ESSStatus/device-name
diagram
type Device-name
facets
minLength 1
maxLength 32
source
<xs:element name="device-name" type="Device-name" minOccurs="0"/>

element ESSStatus/avg-wind-direction
diagram
type ntcip:EssAvgWindDirection
facets
maxInclusive 361
source
<xs:element name="avg-wind-direction" type="ntcip:EssAvgWindDirection"/>

element ESSStatus/avg-wind-speed
diagram
type ntcip:EssAvgWindSpeed
source
<xs:element name="avg-wind-speed" type="ntcip:EssAvgWindSpeed" minOccurs="0"/>

element ESSStatus/wind-situation
diagram
type ntcip:EssWindSituation
source
<xs:element name="wind-situation" type="ntcip:EssWindSituation" minOccurs="0"/>

element ESSStatus/air-temperature
diagram
type ntcip:EssAirTemperature
facets
minInclusive -1000
maxInclusive 1001
source
<xs:element name="air-temperature" type="ntcip:EssAirTemperature" minOccurs="0"/>

element ESSStatus/precip-yes-no
diagram
type ntcip:EssPrecipYesNo
source
<xs:element name="precip-yes-no" type="ntcip:EssPrecipYesNo" minOccurs="0"/>

element ESSStatus/solar-radiation
diagram
type ntcip:EssSolarRadiation
source
<xs:element name="solar-radiation" type="ntcip:EssSolarRadiation" minOccurs="0"/>

element ESSStatus/visibility
diagram
type ntcip:EssVisibility
facets
maxInclusive 1000001
source
<xs:element name="visibility" type="ntcip:EssVisibility" minOccurs="0"/>

element ESSStatus/visibility-situation
diagram
type ntcip:EssVisibilitySituation
source
<xs:element name="visibility-situation" type="ntcip:EssVisibilitySituation" minOccurs="0"/>

element ESSStatus/surface-status
diagram
type ntcip:EssSurfaceStatus
source
<xs:element name="surface-status" type="ntcip:EssSurfaceStatus" minOccurs="0"/>

element ESSStatus/pave-treat-type
diagram
type ntcip:EssPaveTreatProductType
source
<xs:element name="pave-treat-type" type="ntcip:EssPaveTreatProductType" minOccurs="0"/>

complexType ESSStatusRequest
diagram
namespace http://www.dummy-tmdd-address
children status-request
used by
element eSSStatusRequest
source
<xs:complexType name="ESSStatusRequest">
  <xs:sequence>
    <xs:element name="status-request" type="DeviceStatusRequest"/>
  </xs:sequence>
</xs:complexType>

element ESSStatusRequest/status-request
diagram
type DeviceStatusRequest
children organization-owning organization-requesting device-list
source
<xs:element name="status-request" type="DeviceStatusRequest"/>

complexType EventAdvice
diagram
namespace http://www.dummy-tmdd-address
children suggestion warning instruction-recommendation instruction-mandatory alternate-route
used by
element ElementDescription/advice
source
<xs:complexType name="EventAdvice">
  <xs:choice>
    <xs:element name="suggestion" type="Event-description-advice-suggestion"/>
    <xs:element name="warning" type="Event-description-advice-warning"/>
    <xs:element name="instruction-recommendation" type="Event-description-advice-instruction-recommend"/>
    <xs:element name="instruction-mandatory" type="Event-description-advice-instruction-mandatory"/>
    <xs:element name="alternate-route" type="Event-description-advice-alternate-route"/>
  </xs:choice>
</xs:complexType>

element EventAdvice/suggestion
diagram
type Event-description-advice-suggestion
source
<xs:element name="suggestion" type="Event-description-advice-suggestion"/>

element EventAdvice/warning
diagram
type Event-description-advice-warning
source
<xs:element name="warning" type="Event-description-advice-warning"/>

element EventAdvice/instruction-recommendation
diagram
type Event-description-advice-instruction-recommend
source
<xs:element name="instruction-recommendation" type="Event-description-advice-instruction-recommend"/>

element EventAdvice/instruction-mandatory
diagram
type Event-description-advice-instruction-mandatory
source
<xs:element name="instruction-mandatory" type="Event-description-advice-instruction-mandatory"/>

element EventAdvice/alternate-route
diagram
type Event-description-advice-alternate-route
source
<xs:element name="alternate-route" type="Event-description-advice-alternate-route"/>

complexType EventComments
diagram
namespace http://www.dummy-tmdd-address
children notes-and-comments language
used by
element FullEventUpdate/event-comments
source
<xs:complexType name="EventComments">
  <xs:sequence>
    <xs:element name="notes-and-comments" type="Event-description-notes-and-comments"/>
    <xs:element name="language" type="Event-description-language" minOccurs="0"/>
  </xs:sequence>
</xs:complexType>

element EventComments/notes-and-comments
diagram
type Event-description-notes-and-comments
facets
minLength 1
maxLength 2048
source
<xs:element name="notes-and-comments" type="Event-description-notes-and-comments"/>

element EventComments/language
diagram
type Event-description-language
source
<xs:element name="language" type="Event-description-language" minOccurs="0"/>

complexType EventDescription
diagram
namespace http://www.dummy-tmdd-address
children phrase qualifier related-location additional-text
used by
element EventDetail/event-descriptions/event-description
source
<xs:complexType name="EventDescription">
  <xs:choice>
    <xs:element name="phrase" type="EventType"/>
    <xs:element name="qualifier" type="EventQualifier"/>
    <xs:element name="related-location" type="RelatedLocation"/>
    <xs:element name="additional-text" type="AdditionalText"/>
  </xs:choice>
</xs:complexType>

element EventDescription/phrase
diagram
type EventType
children trafficConditions accidentsAndIncidents closures roadwork obstruction delayStatusCancellation unusualDriving mobileSituation deviceStatus restrictionClass incidentResponseStatus disasters disturbances sportingEvents specialEvents parkingInformation systemInformation weatherConditions precipitation winds visibilityAndAirQuality temperature pavementConditions winterDrivingRestrictions winterDrivingIndex suggestionAdvice warningAdvice adviceInstructionsRecommendations adviceInstructionsMandatory laneRoadway alternateRoute transitMode vehicleGroupAffected travelerGroupAffected responderGroupAffected incidentResponseEquipment transitLocations
source
<xs:element name="phrase" type="EventType"/>

element EventDescription/qualifier
diagram
type EventQualifier
children qualifier-generic location-generic lane-roadway transit-mode vehicle-group-affected traveler-group-affected responder-group-affected incident-response-equipment
source
<xs:element name="qualifier" type="EventQualifier"/>

element EventDescription/related-location
diagram
type RelatedLocation
children landmark alternate-route-details
source
<xs:element name="related-location" type="RelatedLocation"/>

element EventDescription/additional-text
diagram
type AdditionalText
children description language
source
<xs:element name="additional-text" type="AdditionalText"/>

complexType EventDetail
diagram
namespace http://www.dummy-tmdd-address
children schedule-element-id event-descriptions event-locations event-times event-lanes
used by
element BasicEventUpdate/event-detail
source
<xs:complexType name="EventDetail">
  <xs:sequence>
    <xs:element name="schedule-element-id" type="Event-schedule-element-identifier" minOccurs="0"/>
    <xs:element name="event-descriptions">
      <xs:complexType>
        <xs:sequence minOccurs="0" maxOccurs="unbounded">
          <xs:element name="event-description" type="EventDescription"/>
        </xs:sequence>
      </xs:complexType>
    </xs:element>
    <xs:element name="event-locations">
      <xs:complexType>
        <xs:sequence minOccurs="0" maxOccurs="unbounded">
          <xs:element name="event-location" type="EventLocation"/>
        </xs:sequence>
      </xs:complexType>
    </xs:element>
    <xs:element name="event-times" type="EventTimes"/>
    <xs:element name="event-lanes" minOccurs="0">
      <xs:complexType>
        <xs:sequence minOccurs="0" maxOccurs="unbounded">
          <xs:element name="event-lane" type="EventLane"/>
        </xs:sequence>
      </xs:complexType>
    </xs:element>
  </xs:sequence>
</xs:complexType>

element EventDetail/schedule-element-id
diagram
type Event-schedule-element-identifier
facets
minInclusive 1
maxInclusive 999
source
<xs:element name="schedule-element-id" type="Event-schedule-element-identifier" minOccurs="0"/>

element EventDetail/event-descriptions
diagram
children event-description
source
<xs:element name="event-descriptions">
  <xs:complexType>
    <xs:sequence minOccurs="0" maxOccurs="unbounded">
      <xs:element name="event-description" type="EventDescription"/>
    </xs:sequence>
  </xs:complexType>
</xs:element>

element EventDetail/event-descriptions/event-description
diagram
type EventDescription
children phrase qualifier related-location additional-text
source
<xs:element name="event-description" type="EventDescription"/>

element EventDetail/event-locations
diagram
children event-location
source
<xs:element name="event-locations">
  <xs:complexType>
    <xs:sequence minOccurs="0" maxOccurs="unbounded">
      <xs:element name="event-location" type="EventLocation"/>
    </xs:sequence>
  </xs:complexType>
</xs:element>

element EventDetail/event-locations/event-location
diagram
type EventLocation
children area-location location-on-link landmark
source
<xs:element name="event-location" type="EventLocation"/>

element EventDetail/event-times
diagram
type EventTimes
children update-time valid-period sequence-time start-time alternate-start-time alternate-end-time recurrent-times
source
<xs:element name="event-times" type="EventTimes"/>

element EventDetail/event-lanes
diagram
children event-lane
source
<xs:element name="event-lanes" minOccurs="0">
  <xs:complexType>
    <xs:sequence minOccurs="0" maxOccurs="unbounded">
      <xs:element name="event-lane" type="EventLane"/>
    </xs:sequence>
  </xs:complexType>
</xs:element>

element EventDetail/event-lanes/event-lane
diagram
type EventLane
children link-direction lanes-type lanes-total-original lanes-total-affected event-lanes-affected
source
<xs:element name="event-lane" type="EventLane"/>

complexType EventElementDetail
diagram
namespace http://www.dummy-tmdd-address
children schedule-element-id forecast-element-id element-descriptions element-locations element-times element-lanes
used by
element FullEventUpdate/event-element-details/event-element-detail
source
<xs:complexType name="EventElementDetail">
  <xs:sequence>
    <xs:element name="schedule-element-id" type="Event-schedule-element-identifier" minOccurs="0"/>
    <xs:element name="forecast-element-id" type="Event-forecast-element-identifier" minOccurs="0"/>
    <xs:element name="element-descriptions">
      <xs:complexType>
        <xs:sequence minOccurs="0" maxOccurs="unbounded">
          <xs:element name="element-description" type="ElementDescription"/>
        </xs:sequence>
      </xs:complexType>
    </xs:element>
    <xs:element name="element-locations">
      <xs:complexType>
        <xs:sequence minOccurs="0" maxOccurs="unbounded">
          <xs:element name="element-location" type="EventLocation"/>
        </xs:sequence>
      </xs:complexType>
    </xs:element>
    <xs:element name="element-times" type="EventTimes"/>
    <xs:element name="element-lanes" minOccurs="0">
      <xs:complexType>
        <xs:sequence minOccurs="0" maxOccurs="unbounded">
          <xs:element name="element-lane" type="EventLane"/>
        </xs:sequence>
      </xs:complexType>
    </xs:element>
  </xs:sequence>
</xs:complexType>

element EventElementDetail/schedule-element-id
diagram
type Event-schedule-element-identifier
facets
minInclusive 1
maxInclusive 999
source
<xs:element name="schedule-element-id" type="Event-schedule-element-identifier" minOccurs="0"/>

element EventElementDetail/forecast-element-id
diagram
type Event-forecast-element-identifier
facets
minInclusive 1
maxInclusive 999
source
<xs:element name="forecast-element-id" type="Event-forecast-element-identifier" minOccurs="0"/>

element EventElementDetail/element-descriptions
diagram
children element-description
source
<xs:element name="element-descriptions">
  <xs:complexType>
    <xs:sequence minOccurs="0" maxOccurs="unbounded">
      <xs:element name="element-description" type="ElementDescription"/>
    </xs:sequence>
  </xs:complexType>
</xs:element>

element EventElementDetail/element-descriptions/element-description
diagram
type ElementDescription
children phrase cause advice qualifier quantity related-location additional-text
source
<xs:element name="element-description" type="ElementDescription"/>

element EventElementDetail/element-locations
diagram
children element-location
source
<xs:element name="element-locations">
  <xs:complexType>
    <xs:sequence minOccurs="0" maxOccurs="unbounded">
      <xs:element name="element-location" type="EventLocation"/>
    </xs:sequence>
  </xs:complexType>
</xs:element>

element EventElementDetail/element-locations/element-location
diagram
type EventLocation
children area-location location-on-link landmark
source
<xs:element name="element-location" type="EventLocation"/>

element EventElementDetail/element-times
diagram
type EventTimes
children update-time valid-period sequence-time start-time alternate-start-time alternate-end-time recurrent-times
source
<xs:element name="element-times" type="EventTimes"/>

element EventElementDetail/element-lanes
diagram
children element-lane
source
<xs:element name="element-lanes" minOccurs="0">
  <xs:complexType>
    <xs:sequence minOccurs="0" maxOccurs="unbounded">
      <xs:element name="element-lane" type="EventLane"/>
    </xs:sequence>
  </xs:complexType>
</xs:element>

element EventElementDetail/element-lanes/element-lane
diagram
type EventLane
children link-direction lanes-type lanes-total-original lanes-total-affected event-lanes-affected
source
<xs:element name="element-lane" type="EventLane"/>

complexType EventFilterRequest
diagram
namespace http://www.dummy-tmdd-address
children request-header request-type request-filters request-locations request-times
used by
element eventFilterRequest
source
<xs:complexType name="EventFilterRequest">
  <xs:sequence>
    <xs:element name="request-header" type="RequestHeader"/>
    <xs:element name="request-type" type="RequestType"/>
    <xs:element name="request-filters" minOccurs="0">
      <xs:complexType>
        <xs:sequence minOccurs="0" maxOccurs="unbounded">
          <xs:element name="request-filter" type="RequestFilter"/>
        </xs:sequence>
      </xs:complexType>
    </xs:element>
    <xs:element name="request-locations">
      <xs:complexType>
        <xs:sequence minOccurs="0" maxOccurs="unbounded">
          <xs:element name="request-location" type="RequestLocation"/>
        </xs:sequence>
      </xs:complexType>
    </xs:element>
    <xs:element name="request-times" type="RequestTimes"/>
  </xs:sequence>
</xs:complexType>

element EventFilterRequest/request-header
diagram
type RequestHeader
children organization-requesting organizations-requested message-type-id message-type-version message-number message-time-stamp
source
<xs:element name="request-header" type="RequestHeader"/>

element EventFilterRequest/request-type
diagram
type RequestType
children request-focus event-id response-plan-ids
source
<xs:element name="request-type" type="RequestType"/>

element EventFilterRequest/request-filters
diagram
children request-filter
source
<xs:element name="request-filters" minOccurs="0">
  <xs:complexType>
    <xs:sequence minOccurs="0" maxOccurs="unbounded">
      <xs:element name="request-filter" type="RequestFilter"/>
    </xs:sequence>
  </xs:complexType>
</xs:element>

element EventFilterRequest/request-filters/request-filter
diagram
type RequestFilter
children category priority-level confidence-level access-level action-request-flag
source
<xs:element name="request-filter" type="RequestFilter"/>

element EventFilterRequest/request-locations
diagram
children request-location
source
<xs:element name="request-locations">
  <xs:complexType>
    <xs:sequence minOccurs="0" maxOccurs="unbounded">
      <xs:element name="request-location" type="RequestLocation"/>
    </xs:sequence>
  </xs:complexType>
</xs:element>

element EventFilterRequest/request-locations/request-location
diagram
type RequestLocation
children area-locations link-categories link-designator
source
<xs:element name="request-location" type="RequestLocation"/>

element EventFilterRequest/request-times
diagram
type RequestTimes
children start-time end-time
source
<xs:element name="request-times" type="RequestTimes"/>

complexType EventHeadline
diagram
namespace http://www.dummy-tmdd-address
children headline headline-element
used by
element FullEventUpdate/event-headline
source
<xs:complexType name="EventHeadline">
  <xs:sequence>
    <xs:element name="headline" type="EventType"/>
    <xs:element name="headline-element" type="Event-headline-element" minOccurs="0"/>
  </xs:sequence>
</xs:complexType>

element EventHeadline/headline
diagram
type EventType
children trafficConditions accidentsAndIncidents closures roadwork obstruction delayStatusCancellation unusualDriving mobileSituation deviceStatus restrictionClass incidentResponseStatus disasters disturbances sportingEvents specialEvents parkingInformation systemInformation weatherConditions precipitation winds visibilityAndAirQuality temperature pavementConditions winterDrivingRestrictions winterDrivingIndex suggestionAdvice warningAdvice adviceInstructionsRecommendations adviceInstructionsMandatory laneRoadway alternateRoute transitMode vehicleGroupAffected travelerGroupAffected responderGroupAffected incidentResponseEquipment transitLocations
source
<xs:element name="headline" type="EventType"/>

element EventHeadline/headline-element
diagram
type Event-headline-element
facets
minInclusive 1
maxInclusive 3
source
<xs:element name="headline-element" type="Event-headline-element" minOccurs="0"/>

complexType EventIndicator
diagram
namespace http://www.dummy-tmdd-address
children category status priority-level confidence-level access-level
used by
elements BasicEventUpdate/event-indicators/event-indicator FullEventUpdate/event-indicators/event-indicator
source
<xs:complexType name="EventIndicator">
  <xs:choice>
    <xs:element name="category" type="Event-category"/>
    <xs:element name="status" type="Event-incident-status"/>
    <xs:element name="priority-level" type="Event-description-priority-level"/>
    <xs:element name="confidence-level" type="Event-description-confidence-level"/>
    <xs:element name="access-level" type="Event-access-level"/>
  </xs:choice>
</xs:complexType>

element EventIndicator/category
diagram
type Event-category
source
<xs:element name="category" type="Event-category"/>

element EventIndicator/status
diagram
type Event-incident-status
source
<xs:element name="status" type="Event-incident-status"/>

element EventIndicator/priority-level
diagram
type Event-description-priority-level
facets
minInclusive 1
maxInclusive 10
source
<xs:element name="priority-level" type="Event-description-priority-level"/>

element EventIndicator/confidence-level
diagram
type Event-description-confidence-level
source
<xs:element name="confidence-level" type="Event-description-confidence-level"/>

element EventIndicator/access-level
diagram
type Event-access-level
source
<xs:element name="access-level" type="Event-access-level"/>

complexType EventLane
diagram
namespace http://www.dummy-tmdd-address
children link-direction lanes-type lanes-total-original lanes-total-affected event-lanes-affected
used by
elements EventElementDetail/element-lanes/element-lane EventDetail/event-lanes/event-lane
source
<xs:complexType name="EventLane">
  <xs:sequence>
    <xs:element name="link-direction" type="Link-direction" minOccurs="0"/>
    <xs:element name="lanes-type" type="Event-lanes-type"/>
    <xs:element name="lanes-total-original" type="Event-lanes-total-lanes" minOccurs="0"/>
    <xs:element name="lanes-total-affected" type="Event-lanes-total-affected" minOccurs="0"/>
    <xs:element name="event-lanes-affected" minOccurs="0">
      <xs:complexType>
        <xs:sequence minOccurs="0" maxOccurs="unbounded">
          <xs:element name="event-lanes-affected-item" type="Event-lanes-affected"/>
        </xs:sequence>
      </xs:complexType>
    </xs:element>
  </xs:sequence>
</xs:complexType>

element EventLane/link-direction
diagram
type Link-direction
source
<xs:element name="link-direction" type="Link-direction" minOccurs="0"/>

element EventLane/lanes-type
diagram
type Event-lanes-type
source
<xs:element name="lanes-type" type="Event-lanes-type"/>

element EventLane/lanes-total-original
diagram
type Event-lanes-total-lanes
source
<xs:element name="lanes-total-original" type="Event-lanes-total-lanes" minOccurs="0"/>

element EventLane/lanes-total-affected
diagram
type Event-lanes-total-affected
source
<xs:element name="lanes-total-affected" type="Event-lanes-total-affected" minOccurs="0"/>

element EventLane/event-lanes-affected
diagram
children event-lanes-affected-item
source
<xs:element name="event-lanes-affected" minOccurs="0">
  <xs:complexType>
    <xs:sequence minOccurs="0" maxOccurs="unbounded">
      <xs:element name="event-lanes-affected-item" type="Event-lanes-affected"/>
    </xs:sequence>
  </xs:complexType>
</xs:element>

element EventLane/event-lanes-affected/event-lanes-affected-item
diagram
type Event-lanes-affected
source
<xs:element name="event-lanes-affected-item" type="Event-lanes-affected"/>

complexType EventLocation
diagram
namespace http://www.dummy-tmdd-address
children area-location location-on-link landmark
used by
elements EventElementDetail/element-locations/element-location EventDetail/event-locations/event-location
source
<xs:complexType name="EventLocation">
  <xs:choice>
    <xs:element name="area-location" type="AreaLocation"/>
    <xs:element name="location-on-link" type="LinkLocation"/>
    <xs:element name="landmark" type="LandmarkLocation"/>
  </xs:choice>
</xs:complexType>

element EventLocation/area-location
diagram
type AreaLocation
children area-id area-name location-rank upward-area-reference
source
<xs:element name="area-location" type="AreaLocation"/>

element EventLocation/location-on-link
diagram
type LinkLocation
children link-ownership link-designator link-id primary-location secondary-location link-direction link-alignment linear-reference-version alternate-designation
source
<xs:element name="location-on-link" type="LinkLocation"/>

element EventLocation/landmark
diagram
type LandmarkLocation
children landmark-type landmark-name landmark-point-name location-rank geo-location upward-area-reference
source
<xs:element name="landmark" type="LandmarkLocation"/>

complexType EventPeriod
diagram
namespace http://www.dummy-tmdd-address
children days-of-the-week effective-period-qualifier holiday-day
used by
elements ValidPeriod/effective-periods/effective-period RecurrentTime/recurrent-period
source
<xs:complexType name="EventPeriod">
  <xs:sequence>
    <xs:element name="days-of-the-week" type="Event-timeline-schedule-days-of-the-week"/>
    <xs:element name="effective-period-qualifier" type="Event-effective-period-qualifier"/>
    <xs:element name="holiday-day" type="Event-holiday-day" minOccurs="0"/>
  </xs:sequence>
</xs:complexType>

element EventPeriod/days-of-the-week
diagram
type Event-timeline-schedule-days-of-the-week
source
<xs:element name="days-of-the-week" type="Event-timeline-schedule-days-of-the-week"/>

element EventPeriod/effective-period-qualifier
diagram
type Event-effective-period-qualifier
source
<xs:element name="effective-period-qualifier" type="Event-effective-period-qualifier"/>

element EventPeriod/holiday-day
diagram
type Event-holiday-day
facets
minInclusive 1
maxInclusive 7
source
<xs:element name="holiday-day" type="Event-holiday-day" minOccurs="0"/>

complexType EventQualifier
diagram
namespace http://www.dummy-tmdd-address
children qualifier-generic location-generic lane-roadway transit-mode vehicle-group-affected traveler-group-affected responder-group-affected incident-response-equipment
used by
elements ElementDescription/qualifier EventDescription/qualifier
source
<xs:complexType name="EventQualifier">
  <xs:choice>
    <xs:element name="qualifier-generic" type="Event-description-type-qualifier"/>
    <xs:element name="location-generic" type="Event-description-type-location-generic"/>
    <xs:element name="lane-roadway" type="Event-description-type-lane-roadway"/>
    <xs:element name="transit-mode" type="Event-description-type-transit-mode"/>
    <xs:element name="vehicle-group-affected" type="Event-description-type-vehicle-group-affected"/>
    <xs:element name="traveler-group-affected" type="Event-description-type-traveler-group-affected"/>
    <xs:element name="responder-group-affected" type="Event-description-type-responder-group-affected"/>
    <xs:element name="incident-response-equipment" type="Event-description-type-incident-response-equipment"/>
  </xs:choice>
</xs:complexType>

element EventQualifier/qualifier-generic
diagram
type Event-description-type-qualifier
source
<xs:element name="qualifier-generic" type="Event-description-type-qualifier"/>

element EventQualifier/location-generic
diagram
type Event-description-type-location-generic
source
<xs:element name="location-generic" type="Event-description-type-location-generic"/>

element EventQualifier/lane-roadway
diagram
type Event-description-type-lane-roadway
source
<xs:element name="lane-roadway" type="Event-description-type-lane-roadway"/>

element EventQualifier/transit-mode
diagram
type Event-description-type-transit-mode
source
<xs:element name="transit-mode" type="Event-description-type-transit-mode"/>

element EventQualifier/vehicle-group-affected
diagram
type Event-description-type-vehicle-group-affected
source
<xs:element name="vehicle-group-affected" type="Event-description-type-vehicle-group-affected"/>

element EventQualifier/traveler-group-affected
diagram
type Event-description-type-traveler-group-affected
source
<xs:element name="traveler-group-affected" type="Event-description-type-traveler-group-affected"/>

element EventQualifier/responder-group-affected
diagram
type Event-description-type-responder-group-affected
source
<xs:element name="responder-group-affected" type="Event-description-type-responder-group-affected"/>

element EventQualifier/incident-response-equipment
diagram
type Event-description-type-incident-response-equipment
source
<xs:element name="incident-response-equipment" type="Event-description-type-incident-response-equipment"/>

complexType EventQuantity
diagram
namespace http://www.dummy-tmdd-address
children extent information-data link-state incident-details road-weather parking-data surface-conditions link-restrictions
used by
element ElementDescription/quantity
source
<xs:complexType name="EventQuantity">
  <xs:choice>
    <xs:element name="extent" type="DataExtent"/>
    <xs:element name="information-data" type="DataInformation"/>
    <xs:element name="link-state" type="DataLinkState"/>
    <xs:element name="incident-details" type="DataIncidentDetails"/>
    <xs:element name="road-weather" type="DataRoadWeather"/>
    <xs:element name="parking-data" type="DataParking"/>
    <xs:element name="surface-conditions" type="DataSurfaceConditions"/>
    <xs:element name="link-restrictions" type="DataLinkRestrictions"/>
  </xs:choice>
</xs:complexType>

element EventQuantity/extent
diagram
type DataExtent
children length-affected proportion-affected above-altitude below-altitude quantity-range
source
<xs:element name="extent" type="DataExtent"/>

element EventQuantity/information-data
diagram
type DataInformation
children frequency-am frequency-fm phone-number channel-number
source
<xs:element name="information-data" type="DataInformation"/>

element EventQuantity/link-state
diagram
type DataLinkState
children delay alternate-route-delay headway travel-time capacity-existing travel-time-increase speed-average speed-vehicle-estimated description-time density occupancy volume
source
<xs:element name="link-state" type="DataLinkState"/>

element EventQuantity/incident-details
diagram
type DataIncidentDetails
children vehicles-involved-count cars-involved-count trucks-involved-count buses-involved-count human-fatalities-count human-injuries-count human-major-injuries-count human-minor-injuries-count description-time
source
<xs:element name="incident-details" type="DataIncidentDetails"/>

element EventQuantity/road-weather
diagram
type DataRoadWeather
children avg-wind-direction avg-wind-speed avg-wind-gust-speed air-temperature dewpoint-temp max-temp min-temp relative-humidity atmospheric-pressure precip-rate snowfall-accum-rate visibility uv-index probability
source
<xs:element name="road-weather" type="DataRoadWeather"/>

element EventQuantity/parking-data
diagram
type DataParking
children parking-number-of-spaces parking-occupancy
source
<xs:element name="parking-data" type="DataParking"/>

element EventQuantity/surface-conditions
diagram
type DataSurfaceConditions
children water-depth adjacent-snow-depth roadway-snow-depth roadway-snow-pack-depth ice-thickness surface-temperature pavement-temperature surface-water-depth surface-salinity surface-freeze-point mobile-friction
source
<xs:element name="surface-conditions" type="DataSurfaceConditions"/>

element EventQuantity/link-restrictions
diagram
type DataLinkRestrictions
children speed-limit-advisory speed-limit speed-limit-truck restriction-length restriction-height restriction-width restriction-weight-vehicle restriction-weight-axle restriction-axle-count
source
<xs:element name="link-restrictions" type="DataLinkRestrictions"/>

complexType EventReference
diagram
namespace http://www.dummy-tmdd-address
children event-id event-update response-plan-id
used by
elements BasicEventUpdate/event-reference FullEventUpdate/event-reference OtherReference/merged-event OtherReference/previous-event OtherReference/related-event OtherReference/responsible-event OtherReference/sibling-event OtherReference/split-event
source
<xs:complexType name="EventReference">
  <xs:sequence>
    <xs:element name="event-id" type="Event-identifier"/>
    <xs:element name="event-update" type="Event-update"/>
    <xs:element name="response-plan-id" type="Event-response-plan-identifier" minOccurs="0"/>
  </xs:sequence>
</xs:complexType>

element EventReference/event-id
diagram
type Event-identifier
facets
minLength 1
maxLength 32
source
<xs:element name="event-id" type="Event-identifier"/>

element EventReference/event-update
diagram
type Event-update
facets
minInclusive 1
source
<xs:element name="event-update" type="Event-update"/>

element EventReference/response-plan-id
diagram
type Event-response-plan-identifier
facets
minLength 1
maxLength 32
source
<xs:element name="response-plan-id" type="Event-response-plan-identifier" minOccurs="0"/>

complexType EventSource
diagram
namespace http://www.dummy-tmdd-address
children information-source event-detection-method
used by
element FullEventUpdate/event-source
source
<xs:complexType name="EventSource">
  <xs:sequence>
    <xs:element name="information-source" type="OrganizationInformation" minOccurs="0"/>
    <xs:element name="event-detection-method" type="Event-detection-method" minOccurs="0"/>
  </xs:sequence>
</xs:complexType>

element EventSource/information-source
diagram
type OrganizationInformation
children organization-id organization-name organization-location organization-function center-id center-name last-update-time contact-details
source
<xs:element name="information-source" type="OrganizationInformation" minOccurs="0"/>

element EventSource/event-detection-method
diagram
type Event-detection-method
source
<xs:element name="event-detection-method" type="Event-detection-method" minOccurs="0"/>

complexType EventTimes
diagram
namespace http://www.dummy-tmdd-address
children update-time valid-period sequence-time start-time alternate-start-time alternate-end-time recurrent-times
used by
elements EventElementDetail/element-times EventDetail/event-times
source
<xs:complexType name="EventTimes">
  <xs:sequence>
    <xs:element name="update-time" type="DateTimeZone"/>
    <xs:element name="valid-period" type="ValidPeriod"/>
    <xs:element name="sequence-time" type="DateTimeZone" minOccurs="0"/>
    <xs:element name="start-time" type="DateTimeZone" minOccurs="0"/>
    <xs:element name="alternate-start-time" type="DateTimeZone" minOccurs="0"/>
    <xs:element name="alternate-end-time" type="DateTimeZone" minOccurs="0"/>
    <xs:element name="recurrent-times" minOccurs="0">
      <xs:complexType>
        <xs:sequence minOccurs="0" maxOccurs="unbounded">
          <xs:element name="recurrent-time" type="RecurrentTime"/>
        </xs:sequence>
      </xs:complexType>
    </xs:element>
  </xs:sequence>
</xs:complexType>

element EventTimes/update-time
diagram
type DateTimeZone
children date time offset
source
<xs:element name="update-time" type="DateTimeZone"/>

element EventTimes/valid-period
diagram
type ValidPeriod
children expected-end-time estimated-duration effective-periods
source
<xs:element name="valid-period" type="ValidPeriod"/>

element EventTimes/sequence-time
diagram
type DateTimeZone
children date time offset
source
<xs:element name="sequence-time" type="DateTimeZone" minOccurs="0"/>

element EventTimes/start-time
diagram
type DateTimeZone
children date time offset
source
<xs:element name="start-time" type="DateTimeZone" minOccurs="0"/>

element EventTimes/alternate-start-time
diagram
type DateTimeZone
children date time offset
source
<xs:element name="alternate-start-time" type="DateTimeZone" minOccurs="0"/>

element EventTimes/alternate-end-time
diagram
type DateTimeZone
children date time offset
source
<xs:element name="alternate-end-time" type="DateTimeZone" minOccurs="0"/>

element EventTimes/recurrent-times
diagram
children recurrent-time
source
<xs:element name="recurrent-times" minOccurs="0">
  <xs:complexType>
    <xs:sequence minOccurs="0" maxOccurs="unbounded">
      <xs:element name="recurrent-time" type="RecurrentTime"/>
    </xs:sequence>
  </xs:complexType>
</xs:element>

element EventTimes/recurrent-times/recurrent-time
diagram
type RecurrentTime
children recurrent-period timeline-schedule-times utc-offset
source
<xs:element name="recurrent-time" type="RecurrentTime"/>

complexType EventType
diagram
namespace http://www.dummy-tmdd-address
children trafficConditions accidentsAndIncidents closures roadwork obstruction delayStatusCancellation unusualDriving mobileSituation deviceStatus restrictionClass incidentResponseStatus disasters disturbances sportingEvents specialEvents parkingInformation systemInformation weatherConditions precipitation winds visibilityAndAirQuality temperature pavementConditions winterDrivingRestrictions winterDrivingIndex suggestionAdvice warningAdvice adviceInstructionsRecommendations adviceInstructionsMandatory laneRoadway alternateRoute transitMode vehicleGroupAffected travelerGroupAffected responderGroupAffected incidentResponseEquipment transitLocations
used by
elements ElementDescription/cause EventHeadline/headline BasicEventUpdate/headline-phrase ElementDescription/phrase EventDescription/phrase
annotation
documentation 
       
            the set of ITIS.ITISgroups
            a single code representing the top level grouping of ITIS sub-groups
         
source
<xs:complexType name="EventType">
  <xs:annotation>
    <xs:documentation>       
            the set of ITIS.ITISgroups
            a single code representing the top level grouping of ITIS sub-groups
         </xs:documentation>
  </xs:annotation>
  <xs:choice>
    <xs:element name="trafficConditions" type="itis:TrafficConditions"/>
    <xs:element name="accidentsAndIncidents" type="itis:AccidentsAndIncidents"/>
    <xs:element name="closures" type="itis:Closures"/>
    <xs:element name="roadwork" type="itis:Roadwork"/>
    <xs:element name="obstruction" type="itis:Obstruction"/>
    <xs:element name="delayStatusCancellation" type="itis:DelayStatusCancellation"/>
    <xs:element name="unusualDriving" type="itis:UnusualDriving"/>
    <xs:element name="mobileSituation" type="itis:MobileSituation"/>
    <xs:element name="deviceStatus" type="itis:DeviceStatus"/>
    <xs:element name="restrictionClass" type="itis:RestrictionClass"/>
    <xs:element name="incidentResponseStatus" type="itis:IncidentResponseStatus"/>
    <xs:element name="disasters" type="itis:Disasters"/>
    <xs:element name="disturbances" type="itis:Disturbances"/>
    <xs:element name="sportingEvents" type="itis:SportingEvents"/>
    <xs:element name="specialEvents" type="itis:SpecialEvents"/>
    <xs:element name="parkingInformation" type="itis:ParkingInformation"/>
    <xs:element name="systemInformation" type="itis:SystemInformation"/>
    <xs:element name="weatherConditions" type="itis:WeatherConditions"/>
    <xs:element name="precipitation" type="itis:Precipitation"/>
    <xs:element name="winds" type="itis:Winds"/>
    <xs:element name="visibilityAndAirQuality" type="itis:VisibilityAndAirQuality"/>
    <xs:element name="temperature" type="itis:Temperature"/>
    <xs:element name="pavementConditions" type="itis:PavementConditions"/>
    <xs:element name="winterDrivingRestrictions" type="itis:WinterDrivingRestrictions"/>
    <xs:element name="winterDrivingIndex" type="itis:WinterDrivingIndex"/>
    <xs:element name="suggestionAdvice" type="itis:SuggestionAdvice"/>
    <xs:element name="warningAdvice" type="itis:WarningAdvice"/>
    <xs:element name="adviceInstructionsRecommendations" type="itis:AdviceInstructionsRecommendations"/>
    <xs:element name="adviceInstructionsMandatory" type="itis:AdviceInstructionsMandatory"/>
    <xs:element name="laneRoadway" type="itis:LaneRoadway"/>
    <xs:element name="alternateRoute" type="itis:AlternateRoute"/>
    <xs:element name="transitMode" type="itis:TransitMode"/>
    <xs:element name="vehicleGroupAffected" type="itis:VehicleGroupAffected"/>
    <xs:element name="travelerGroupAffected" type="itis:TravelerGroupAffected"/>
    <xs:element name="responderGroupAffected" type="itis:ResponderGroupAffected"/>
    <xs:element name="incidentResponseEquipment" type="itis:IncidentResponseEquipment"/>
    <xs:element name="transitLocations" type="itis:TransitLocations"/>
  </xs:choice>
</xs:complexType>

element EventType/trafficConditions
diagram
type itis:TrafficConditions
source
<xs:element name="trafficConditions" type="itis:TrafficConditions"/>

element EventType/accidentsAndIncidents
diagram
type itis:AccidentsAndIncidents
source
<xs:element name="accidentsAndIncidents" type="itis:AccidentsAndIncidents"/>

element EventType/closures
diagram
type itis:Closures
source
<xs:element name="closures" type="itis:Closures"/>

element EventType/roadwork
diagram
type itis:Roadwork
source
<xs:element name="roadwork" type="itis:Roadwork"/>

element EventType/obstruction
diagram
type itis:Obstruction
source
<xs:element name="obstruction" type="itis:Obstruction"/>

element EventType/delayStatusCancellation
diagram
type itis:DelayStatusCancellation
source
<xs:element name="delayStatusCancellation" type="itis:DelayStatusCancellation"/>

element EventType/unusualDriving
diagram
type itis:UnusualDriving
source
<xs:element name="unusualDriving" type="itis:UnusualDriving"/>

element EventType/mobileSituation
diagram
type itis:MobileSituation
source
<xs:element name="mobileSituation" type="itis:MobileSituation"/>

element EventType/deviceStatus
diagram
type itis:DeviceStatus
source
<xs:element name="deviceStatus" type="itis:DeviceStatus"/>

element EventType/restrictionClass
diagram
type itis:RestrictionClass
source
<xs:element name="restrictionClass" type="itis:RestrictionClass"/>

element EventType/incidentResponseStatus
diagram
type itis:IncidentResponseStatus
source
<xs:element name="incidentResponseStatus" type="itis:IncidentResponseStatus"/>

element EventType/disasters
diagram
type itis:Disasters
source
<xs:element name="disasters" type="itis:Disasters"/>

element EventType/disturbances
diagram
type itis:Disturbances
source
<xs:element name="disturbances" type="itis:Disturbances"/>

element EventType/sportingEvents
diagram
type itis:SportingEvents
source
<xs:element name="sportingEvents" type="itis:SportingEvents"/>

element EventType/specialEvents
diagram
type itis:SpecialEvents
source
<xs:element name="specialEvents" type="itis:SpecialEvents"/>

element EventType/parkingInformation
diagram
type itis:ParkingInformation
source
<xs:element name="parkingInformation" type="itis:ParkingInformation"/>

element EventType/systemInformation
diagram
type itis:SystemInformation
source
<xs:element name="systemInformation" type="itis:SystemInformation"/>

element EventType/weatherConditions
diagram
type itis:WeatherConditions
source
<xs:element name="weatherConditions" type="itis:WeatherConditions"/>

element EventType/precipitation
diagram
type itis:Precipitation
source
<xs:element name="precipitation" type="itis:Precipitation"/>

element EventType/winds
diagram
type itis:Winds
source
<xs:element name="winds" type="itis:Winds"/>

element EventType/visibilityAndAirQuality
diagram
type itis:VisibilityAndAirQuality
source
<xs:element name="visibilityAndAirQuality" type="itis:VisibilityAndAirQuality"/>

element EventType/temperature
diagram
type itis:Temperature
source
<xs:element name="temperature" type="itis:Temperature"/>

element EventType/pavementConditions
diagram
type itis:PavementConditions
source
<xs:element name="pavementConditions" type="itis:PavementConditions"/>

element EventType/winterDrivingRestrictions
diagram
type itis:WinterDrivingRestrictions
source
<xs:element name="winterDrivingRestrictions" type="itis:WinterDrivingRestrictions"/>

element EventType/winterDrivingIndex
diagram
type itis:WinterDrivingIndex
source
<xs:element name="winterDrivingIndex" type="itis:WinterDrivingIndex"/>

element EventType/suggestionAdvice
diagram
type itis:SuggestionAdvice
source
<xs:element name="suggestionAdvice" type="itis:SuggestionAdvice"/>

element EventType/warningAdvice
diagram
type itis:WarningAdvice
source
<xs:element name="warningAdvice" type="itis:WarningAdvice"/>

element EventType/adviceInstructionsRecommendations
diagram
type itis:AdviceInstructionsRecommendations
source
<xs:element name="adviceInstructionsRecommendations" type="itis:AdviceInstructionsRecommendations"/>

element EventType/adviceInstructionsMandatory
diagram
type itis:AdviceInstructionsMandatory
source
<xs:element name="adviceInstructionsMandatory" type="itis:AdviceInstructionsMandatory"/>

element EventType/laneRoadway
diagram
type itis:LaneRoadway
source
<xs:element name="laneRoadway" type="itis:LaneRoadway"/>

element EventType/alternateRoute
diagram
type itis:AlternateRoute
source
<xs:element name="alternateRoute" type="itis:AlternateRoute"/>

element EventType/transitMode
diagram
type itis:TransitMode
source
<xs:element name="transitMode" type="itis:TransitMode"/>

element EventType/vehicleGroupAffected
diagram
type itis:VehicleGroupAffected
source
<xs:element name="vehicleGroupAffected" type="itis:VehicleGroupAffected"/>

element EventType/travelerGroupAffected
diagram
type itis:TravelerGroupAffected
source
<xs:element name="travelerGroupAffected" type="itis:TravelerGroupAffected"/>

element EventType/responderGroupAffected
diagram
type itis:ResponderGroupAffected
source
<xs:element name="responderGroupAffected" type="itis:ResponderGroupAffected"/>

element EventType/incidentResponseEquipment
diagram
type itis:IncidentResponseEquipment
source
<xs:element name="incidentResponseEquipment" type="itis:IncidentResponseEquipment"/>

element EventType/transitLocations
diagram
type itis:TransitLocations
source
<xs:element name="transitLocations" type="itis:TransitLocations"/>

complexType FullEventUpdate
diagram
namespace http://www.dummy-tmdd-address
children message-header event-reference project-references event-indicators other-references event-source event-headline event-element-details event-comments full-report-texts
used by
element fullEventUpdate
source
<xs:complexType name="FullEventUpdate">
  <xs:sequence>
    <xs:element name="message-header" type="MessageHeader"/>
    <xs:element name="event-reference" type="EventReference"/>
    <xs:element name="project-references" minOccurs="0">
      <xs:complexType>
        <xs:sequence minOccurs="0" maxOccurs="unbounded">
          <xs:element name="project-reference" type="ProjectReferences"/>
        </xs:sequence>
      </xs:complexType>
    </xs:element>
    <xs:element name="event-indicators" minOccurs="0">
      <xs:complexType>
        <xs:sequence minOccurs="0" maxOccurs="unbounded">
          <xs:element name="event-indicator" type="EventIndicator"/>
        </xs:sequence>
      </xs:complexType>
    </xs:element>
    <xs:element name="other-references" minOccurs="0">
      <xs:complexType>
        <xs:sequence minOccurs="0" maxOccurs="unbounded">
          <xs:element name="other-reference" type="OtherReference"/>
        </xs:sequence>
      </xs:complexType>
    </xs:element>
    <xs:element name="event-source" type="EventSource" minOccurs="0"/>
    <xs:element name="event-headline" type="EventHeadline"/>
    <xs:element name="event-element-details">
      <xs:complexType>
        <xs:sequence minOccurs="0" maxOccurs="unbounded">
          <xs:element name="event-element-detail" type="EventElementDetail"/>
        </xs:sequence>
      </xs:complexType>
    </xs:element>
    <xs:element name="event-comments" type="EventComments" minOccurs="0"/>
    <xs:element name="full-report-texts" minOccurs="0">
      <xs:complexType>
        <xs:sequence minOccurs="0" maxOccurs="unbounded">
          <xs:element name="full-report-text" type="FullReportText"/>
        </xs:sequence>
      </xs:complexType>
    </xs:element>
  </xs:sequence>
</xs:complexType>

element FullEventUpdate/message-header
diagram
type MessageHeader
children organization-sending organizations-receiving organizations-responding message-type-id message-type-version message-number message-time-stamp
source
<xs:element name="message-header" type="MessageHeader"/>

element FullEventUpdate/event-reference
diagram
type EventReference
children event-id event-update response-plan-id
source
<xs:element name="event-reference" type="EventReference"/>

element FullEventUpdate/project-references
diagram
children project-reference
source
<xs:element name="project-references" minOccurs="0">
  <xs:complexType>
    <xs:sequence minOccurs="0" maxOccurs="unbounded">
      <xs:element name="project-reference" type="ProjectReferences"/>
    </xs:sequence>
  </xs:complexType>
</xs:element>

element FullEventUpdate/project-references/project-reference
diagram
type ProjectReferences
children project-reference permit-reference project-contacts project-description
source
<xs:element name="project-reference" type="ProjectReferences"/>

element FullEventUpdate/event-indicators
diagram
children event-indicator
source
<xs:element name="event-indicators" minOccurs="0">
  <xs:complexType>
    <xs:sequence minOccurs="0" maxOccurs="unbounded">
      <xs:element name="event-indicator" type="EventIndicator"/>
    </xs:sequence>
  </xs:complexType>
</xs:element>

element FullEventUpdate/event-indicators/event-indicator
diagram
type EventIndicator
children category status priority-level confidence-level access-level
source
<xs:element name="event-indicator" type="EventIndicator"/>

element FullEventUpdate/other-references
diagram
children other-reference
source
<xs:element name="other-references" minOccurs="0">
  <xs:complexType>
    <xs:sequence minOccurs="0" maxOccurs="unbounded">
      <xs:element name="other-reference" type="OtherReference"/>
    </xs:sequence>
  </xs:complexType>
</xs:element>

element FullEventUpdate/other-references/other-reference
diagram
type OtherReference
children trip-reference responsible-event related-event previous-event split-event merged-event sibling-event associated-device
source
<xs:element name="other-reference" type="OtherReference"/>

element FullEventUpdate/event-source
diagram
type EventSource
children information-source event-detection-method
source
<xs:element name="event-source" type="EventSource" minOccurs="0"/>

element FullEventUpdate/event-headline
diagram
type EventHeadline
children headline headline-element
source
<xs:element name="event-headline" type="EventHeadline"/>

element FullEventUpdate/event-element-details
diagram
children event-element-detail
source
<xs:element name="event-element-details">
  <xs:complexType>
    <xs:sequence minOccurs="0" maxOccurs="unbounded">
      <xs:element name="event-element-detail" type="EventElementDetail"/>
    </xs:sequence>
  </xs:complexType>
</xs:element>

element FullEventUpdate/event-element-details/event-element-detail
diagram
type EventElementDetail
children schedule-element-id forecast-element-id element-descriptions element-locations element-times element-lanes
source
<xs:element name="event-element-detail" type="EventElementDetail"/>

element FullEventUpdate/event-comments
diagram
type EventComments
children notes-and-comments language
source
<xs:element name="event-comments" type="EventComments" minOccurs="0"/>

element FullEventUpdate/full-report-texts
diagram
children full-report-text
source
<xs:element name="full-report-texts" minOccurs="0">
  <xs:complexType>
    <xs:sequence minOccurs="0" maxOccurs="unbounded">
      <xs:element name="full-report-text" type="FullReportText"/>
    </xs:sequence>
  </xs:complexType>
</xs:element>

element FullEventUpdate/full-report-texts/full-report-text
diagram
type FullReportText
children report-medium description language
source
<xs:element name="full-report-text" type="FullReportText"/>

complexType FullReportText
diagram
namespace http://www.dummy-tmdd-address
children report-medium description language
used by
element FullEventUpdate/full-report-texts/full-report-text
source
<xs:complexType name="FullReportText">
  <xs:sequence>
    <xs:element name="report-medium" type="Event-report-medium"/>
    <xs:element name="description" type="Event-description"/>
    <xs:element name="language" type="Event-description-language" minOccurs="0"/>
  </xs:sequence>
</xs:complexType>

element FullReportText/report-medium
diagram
type Event-report-medium
source
<xs:element name="report-medium" type="Event-report-medium"/>

element FullReportText/description
diagram
type Event-description
facets
minLength 1
maxLength 2048
source
<xs:element name="description" type="Event-description"/>

element FullReportText/language
diagram
type Event-description-language
source
<xs:element name="language" type="Event-description-language" minOccurs="0"/>

complexType GATEControlRequest
diagram
namespace http://www.dummy-tmdd-address
children device-id request-id center-id operator-id user-id password last-update response-plan-id command-request-priority command-end-time
used by
element gATEControlRequest
source
<xs:complexType name="GATEControlRequest">
  <xs:sequence>
    <xs:element name="device-id" type="Device-identifier"/>
    <xs:element name="request-id" type="Device-request-identifier"/>
    <xs:element name="center-id" type="Organization-center-identifier" minOccurs="0"/>
    <xs:element name="operator-id" type="Organization-center-operator-identifier" minOccurs="0"/>
    <xs:element name="user-id" type="Security-user-name"/>
    <xs:element name="password" type="Security-password"/>
    <xs:element name="last-update" type="DateTimeZone"/>
    <xs:element name="response-plan-id" type="Event-response-plan-identifier" minOccurs="0"/>
    <xs:element name="command-request-priority" type="Device-command-request-priority" minOccurs="0"/>
    <xs:element name="command-end-time" type="Device-command-end-time"/>
  </xs:sequence>
</xs:complexType>

element GATEControlRequest/device-id
diagram
type Device-identifier
facets
minLength 1
maxLength 32
source
<xs:element name="device-id" type="Device-identifier"/>

element GATEControlRequest/request-id
diagram
type Device-request-identifier
facets
minLength 1
maxLength 32
source
<xs:element name="request-id" type="Device-request-identifier"/>

element GATEControlRequest/center-id
diagram
type Organization-center-identifier
facets
minLength 1
maxLength 32
source
<xs:element name="center-id" type="Organization-center-identifier" minOccurs="0"/>

element GATEControlRequest/operator-id
diagram
type Organization-center-operator-identifier
facets
minLength 1
maxLength 32
source
<xs:element name="operator-id" type="Organization-center-operator-identifier" minOccurs="0"/>

element GATEControlRequest/user-id
diagram
type Security-user-name
facets
minLength 1
maxLength 32
source
<xs:element name="user-id" type="Security-user-name"/>

element GATEControlRequest/password
diagram
type Security-password
facets
minLength 1
maxLength 32
source
<xs:element name="password" type="Security-password"/>

element GATEControlRequest/last-update
diagram
type DateTimeZone
children date time offset
source
<xs:element name="last-update" type="DateTimeZone"/>

element GATEControlRequest/response-plan-id
diagram
type Event-response-plan-identifier
facets
minLength 1
maxLength 32
source
<xs:element name="response-plan-id" type="Event-response-plan-identifier" minOccurs="0"/>

element GATEControlRequest/command-request-priority
diagram
type Device-command-request-priority
facets
minInclusive 1
maxInclusive 10
source
<xs:element name="command-request-priority" type="Device-command-request-priority" minOccurs="0"/>

element GATEControlRequest/command-end-time
diagram
type Device-command-end-time
source
<xs:element name="command-end-time" type="Device-command-end-time"/>

complexType GateControlResponse
diagram
namespace http://www.dummy-tmdd-address
children device-id request-id center-id operator-id request-response operator-last-revised response-plan-id
used by
element gateControlResponse
source
<xs:complexType name="GateControlResponse">
  <xs:sequence>
    <xs:element name="device-id" type="Device-identifier"/>
    <xs:element name="request-id" type="Device-request-identifier"/>
    <xs:element name="center-id" type="Organization-center-identifier"/>
    <xs:element name="operator-id" type="Device-organization-operator-identifier" minOccurs="0"/>
    <xs:element name="request-response" type="Device-acknowledge-control"/>
    <xs:element name="operator-last-revised" type="Event-update-operator-last-revised" minOccurs="0"/>
    <xs:element name="response-plan-id" type="Event-response-plan-identifier" minOccurs="0"/>
  </xs:sequence>
</xs:complexType>

element GateControlResponse/device-id
diagram
type Device-identifier
facets
minLength 1
maxLength 32
source
<xs:element name="device-id" type="Device-identifier"/>

element GateControlResponse/request-id
diagram
type Device-request-identifier
facets
minLength 1
maxLength 32
source
<xs:element name="request-id" type="Device-request-identifier"/>

element GateControlResponse/center-id
diagram
type Organization-center-identifier
facets
minLength 1
maxLength 32
source
<xs:element name="center-id" type="Organization-center-identifier"/>

element GateControlResponse/operator-id
diagram
type Device-organization-operator-identifier
facets
minLength 1
maxLength 32
source
<xs:element name="operator-id" type="Device-organization-operator-identifier" minOccurs="0"/>

element GateControlResponse/request-response
diagram
type Device-acknowledge-control
source
<xs:element name="request-response" type="Device-acknowledge-control"/>

element GateControlResponse/operator-last-revised
diagram
type Event-update-operator-last-revised
facets
minLength 1
maxLength 128
source
<xs:element name="operator-last-revised" type="Event-update-operator-last-revised" minOccurs="0"/>

element GateControlResponse/response-plan-id
diagram
type Event-response-plan-identifier
facets
minLength 1
maxLength 32
source
<xs:element name="response-plan-id" type="Event-response-plan-identifier" minOccurs="0"/>

complexType GATEInventory
diagram
namespace http://www.dummy-tmdd-address
children organization-information device-id device-name link-id device-location route-designator linear-reference linear-reference-version link-lane-count last-update contact-details
used by
element gATEInventory
source
<xs:complexType name="GATEInventory">
  <xs:sequence>
    <xs:element name="organization-information" type="OrganizationInformation"/>
    <xs:element name="device-id" type="Device-identifier"/>
    <xs:element name="device-name" type="Device-name" minOccurs="0"/>
    <xs:element name="link-id" type="Device-link-identifier" minOccurs="0"/>
    <xs:element name="device-location" type="GeoLocation"/>
    <xs:element name="route-designator" type="Link-route-designator" minOccurs="0"/>
    <xs:element name="linear-reference" type="Link-location-linear-reference" minOccurs="0"/>
    <xs:element name="linear-reference-version" type="Link-location-linear-reference-version" minOccurs="0"/>
    <xs:element name="link-lane-count" type="Link-lane-count" minOccurs="0"/>
    <xs:element name="last-update" type="DateTimeZone"/>
    <xs:element name="contact-details" type="ContactDetails" minOccurs="0"/>
  </xs:sequence>
</xs:complexType>

element GATEInventory/organization-information
diagram
type OrganizationInformation
children organization-id organization-name organization-location organization-function center-id center-name last-update-time contact-details
source
<xs:element name="organization-information" type="OrganizationInformation"/>

element GATEInventory/device-id
diagram
type Device-identifier
facets
minLength 1
maxLength 32
source
<xs:element name="device-id" type="Device-identifier"/>

element GATEInventory/device-name
diagram
type Device-name
facets
minLength 1
maxLength 32
source
<xs:element name="device-name" type="Device-name" minOccurs="0"/>

element GATEInventory/link-id
diagram
type Device-link-identifier
facets
minLength 1
maxLength 32
source
<xs:element name="link-id" type="Device-link-identifier" minOccurs="0"/>

element GATEInventory/device-location
diagram
type GeoLocation
children latitude longitude datum
source
<xs:element name="device-location" type="GeoLocation"/>

element GATEInventory/route-designator
diagram
type Link-route-designator
facets
minLength 1
maxLength 64
source
<xs:element name="route-designator" type="Link-route-designator" minOccurs="0"/>

element GATEInventory/linear-reference
diagram
type Link-location-linear-reference
facets
minInclusive 0
maxInclusive 2000000
source
<xs:element name="linear-reference" type="Link-location-linear-reference" minOccurs="0"/>

element GATEInventory/linear-reference-version
diagram
type Link-location-linear-reference-version
source
<xs:element name="linear-reference-version" type="Link-location-linear-reference-version" minOccurs="0"/>

element GATEInventory/link-lane-count
diagram
type Link-lane-count
facets
maxInclusive 50
source
<xs:element name="link-lane-count" type="Link-lane-count" minOccurs="0"/>

element GATEInventory/last-update
diagram
type DateTimeZone
children date time offset
source
<xs:element name="last-update" type="DateTimeZone"/>

element GATEInventory/contact-details
diagram
type ContactDetails
children contact-id person-name person-title organization-id organization-name phone-number phone-alternate mobile-number fax-number pager-id pager-number email-address radio-unit address-line1 address-line2 city state zip-code country
source
<xs:element name="contact-details" type="ContactDetails" minOccurs="0"/>

complexType GateInventoryRequest
diagram
namespace http://www.dummy-tmdd-address
children inventory-request
used by
element gateInventoryRequest
source
<xs:complexType name="GateInventoryRequest">
  <xs:sequence>
    <xs:element name="inventory-request" type="DeviceInventoryRequest"/>
  </xs:sequence>
</xs:complexType>

element GateInventoryRequest/inventory-request
diagram
type DeviceInventoryRequest
children organization-owning organization-requesting device-list
source
<xs:element name="inventory-request" type="DeviceInventoryRequest"/>

complexType GATEStatus
diagram
namespace http://www.dummy-tmdd-address
children center-id operator-id device-id device-operational-status device-name gate-status response-plan-id
used by
element gATEStatus
source
<xs:complexType name="GATEStatus">
  <xs:sequence>
    <xs:element name="center-id" type="Organization-center-identifier" minOccurs="0"/>
    <xs:element name="operator-id" type="Organization-center-operator-identifier" minOccurs="0"/>
    <xs:element name="device-id" type="Device-identifier"/>
    <xs:element name="device-operational-status" type="Device-operational-status"/>
    <xs:element name="device-name" type="Device-name" minOccurs="0"/>
    <xs:element name="gate-status" type="Gate-status"/>
    <xs:element name="response-plan-id" type="Event-response-plan-identifier" minOccurs="0"/>
  </xs:sequence>
</xs:complexType>

element GATEStatus/center-id
diagram
type Organization-center-identifier
facets
minLength 1
maxLength 32
source
<xs:element name="center-id" type="Organization-center-identifier" minOccurs="0"/>

element GATEStatus/operator-id
diagram
type Organization-center-operator-identifier
facets
minLength 1
maxLength 32
source
<xs:element name="operator-id" type="Organization-center-operator-identifier" minOccurs="0"/>

element GATEStatus/device-id
diagram
type Device-identifier
facets
minLength 1
maxLength 32
source
<xs:element name="device-id" type="Device-identifier"/>

element GATEStatus/device-operational-status
diagram
type Device-operational-status
source
<xs:element name="device-operational-status" type="Device-operational-status"/>

element GATEStatus/device-name
diagram
type Device-name
facets
minLength 1
maxLength 32
source
<xs:element name="device-name" type="Device-name" minOccurs="0"/>

element GATEStatus/gate-status
diagram
type Gate-status
source
<xs:element name="gate-status" type="Gate-status"/>

element GATEStatus/response-plan-id
diagram
type Event-response-plan-identifier
facets
minLength 1
maxLength 32
source
<xs:element name="response-plan-id" type="Event-response-plan-identifier" minOccurs="0"/>

complexType GateStatusRequest
diagram
namespace http://www.dummy-tmdd-address
children status-request
used by
element gateStatusRequest
source
<xs:complexType name="GateStatusRequest">
  <xs:sequence>
    <xs:element name="status-request" type="DeviceStatusRequest"/>
  </xs:sequence>
</xs:complexType>

element GateStatusRequest/status-request
diagram
type DeviceStatusRequest
children organization-owning organization-requesting device-list
source
<xs:element name="status-request" type="DeviceStatusRequest"/>

complexType GeoLocation
diagram
namespace http://www.dummy-tmdd-address
children latitude longitude datum
used by
elements LinkList/begin-node-location DetectorDetails/detector-location DMSInventory/device-location ESSInventory/device-location GATEInventory/device-location HARInventory/device-location SignalControlInventory/device-location LinkList/end-node-location LandmarkLocation/geo-location PointOnLink/geo-location CCTVInventory/location NodeList/node-location RampMeterInventory/ramp-location
source
<xs:complexType name="GeoLocation">
  <xs:sequence>
    <xs:element name="latitude" type="Event-location-coordinates-latitude"/>
    <xs:element name="longitude" type="Event-location-coordinates-longitude"/>
    <xs:element name="datum" type="lrms:HorizontalDatum" minOccurs="0"/>
  </xs:sequence>
</xs:complexType>

element GeoLocation/latitude
diagram
type Event-location-coordinates-latitude
facets
minInclusive -90000000
maxInclusive 90000000
source
<xs:element name="latitude" type="Event-location-coordinates-latitude"/>

element GeoLocation/longitude
diagram
type Event-location-coordinates-longitude
facets
minInclusive -180000000
maxInclusive 180000000
source
<xs:element name="longitude" type="Event-location-coordinates-longitude"/>

element GeoLocation/datum
diagram
type lrms:HorizontalDatum
source
<xs:element name="datum" type="lrms:HorizontalDatum" minOccurs="0"/>

complexType HARControlRequest
diagram
namespace http://www.dummy-tmdd-address
children device-id request-id center-id operator-id user-id password last-update-time event-id har-request-command requested-message command-request-priority command-end-time
used by
element hARControlRequest
source
<xs:complexType name="HARControlRequest">
  <xs:sequence>
    <xs:element name="device-id" type="Device-identifier"/>
    <xs:element name="request-id" type="Device-request-identifier"/>
    <xs:element name="center-id" type="Organization-center-identifier" minOccurs="0"/>
    <xs:element name="operator-id" type="Organization-center-operator-identifier" minOccurs="0"/>
    <xs:element name="user-id" type="Security-user-name"/>
    <xs:element name="password" type="Security-password"/>
    <xs:element name="last-update-time" type="DateTimeZone"/>
    <xs:element name="event-id" type="Event-response-plan-identifier" minOccurs="0"/>
    <xs:element name="har-request-command" type="Har-request-command"/>
    <xs:element name="requested-message" type="Har-message"/>
    <xs:element name="command-request-priority" type="Device-command-request-priority" minOccurs="0"/>
    <xs:element name="command-end-time" type="Device-command-end-time"/>
  </xs:sequence>
</xs:complexType>

element HARControlRequest/device-id
diagram
type Device-identifier
facets
minLength 1
maxLength 32
source
<xs:element name="device-id" type="Device-identifier"/>

element HARControlRequest/request-id
diagram
type Device-request-identifier
facets
minLength 1
maxLength 32
source
<xs:element name="request-id" type="Device-request-identifier"/>

element HARControlRequest/center-id
diagram
type Organization-center-identifier
facets
minLength 1
maxLength 32
source
<xs:element name="center-id" type="Organization-center-identifier" minOccurs="0"/>

element HARControlRequest/operator-id
diagram
type Organization-center-operator-identifier
facets
minLength 1
maxLength 32
source
<xs:element name="operator-id" type="Organization-center-operator-identifier" minOccurs="0"/>

element HARControlRequest/user-id
diagram
type Security-user-name
facets
minLength 1
maxLength 32
source
<xs:element name="user-id" type="Security-user-name"/>

element HARControlRequest/password
diagram
type Security-password
facets
minLength 1
maxLength 32
source
<xs:element name="password" type="Security-password"/>

element HARControlRequest/last-update-time
diagram
type DateTimeZone
children date time offset
source
<xs:element name="last-update-time" type="DateTimeZone"/>

element HARControlRequest/event-id
diagram
type Event-response-plan-identifier
facets
minLength 1
maxLength 32
source
<xs:element name="event-id" type="Event-response-plan-identifier" minOccurs="0"/>

element HARControlRequest/har-request-command
diagram
type Har-request-command
source
<xs:element name="har-request-command" type="Har-request-command"/>

element HARControlRequest/requested-message
diagram
type Har-message
facets
minLength 1
maxLength 1024
source
<xs:element name="requested-message" type="Har-message"/>

element HARControlRequest/command-request-priority
diagram
type Device-command-request-priority
facets
minInclusive 1
maxInclusive 10
source
<xs:element name="command-request-priority" type="Device-command-request-priority" minOccurs="0"/>

element HARControlRequest/command-end-time
diagram
type Device-command-end-time
source
<xs:element name="command-end-time" type="Device-command-end-time"/>

complexType HARControlResponse
diagram
namespace http://www.dummy-tmdd-address
children device-id request-id center-id operator-id request-response operator-id-responding operator-last-revised
used by
element hARControlResponse
source
<xs:complexType name="HARControlResponse">
  <xs:sequence>
    <xs:element name="device-id" type="Device-identifier"/>
    <xs:element name="request-id" type="Device-request-identifier"/>
    <xs:element name="center-id" type="Organization-center-identifier"/>
    <xs:element name="operator-id" type="Organization-center-operator-identifier" minOccurs="0"/>
    <xs:element name="request-response" type="Device-acknowledge-control"/>
    <xs:element name="operator-id-responding" type="Device-organization-operator-identifier"/>
    <xs:element name="operator-last-revised" type="Event-update-operator-last-revised" minOccurs="0"/>
  </xs:sequence>
</xs:complexType>

element HARControlResponse/device-id
diagram
type Device-identifier
facets
minLength 1
maxLength 32
source
<xs:element name="device-id" type="Device-identifier"/>

element HARControlResponse/request-id
diagram
type Device-request-identifier
facets
minLength 1
maxLength 32
source
<xs:element name="request-id" type="Device-request-identifier"/>

element HARControlResponse/center-id
diagram
type Organization-center-identifier
facets
minLength 1
maxLength 32
source
<xs:element name="center-id" type="Organization-center-identifier"/>

element HARControlResponse/operator-id
diagram
type Organization-center-operator-identifier
facets
minLength 1
maxLength 32
source
<xs:element name="operator-id" type="Organization-center-operator-identifier" minOccurs="0"/>

element HARControlResponse/request-response
diagram
type Device-acknowledge-control
source
<xs:element name="request-response" type="Device-acknowledge-control"/>

element HARControlResponse/operator-id-responding
diagram
type Device-organization-operator-identifier
facets
minLength 1
maxLength 32
source
<xs:element name="operator-id-responding" type="Device-organization-operator-identifier"/>

element HARControlResponse/operator-last-revised
diagram
type Event-update-operator-last-revised
facets
minLength 1
maxLength 128
source
<xs:element name="operator-last-revised" type="Event-update-operator-last-revised" minOccurs="0"/>

complexType HARInventory
diagram
namespace http://www.dummy-tmdd-address
children organization-information device-id device-name har-characteristics network-id device-beacon device-location route-designator linear-reference linear-reference-version last-update contact-details
used by
element hARInventory
source
<xs:complexType name="HARInventory">
  <xs:sequence>
    <xs:element name="organization-information" type="OrganizationInformation"/>
    <xs:element name="device-id" type="Device-identifier"/>
    <xs:element name="device-name" type="Device-name" minOccurs="0"/>
    <xs:element name="har-characteristics" type="Har-characteristics" minOccurs="0"/>
    <xs:element name="network-id" type="Network-identifier" minOccurs="0"/>
    <xs:element name="device-beacon" type="Device-beacon"/>
    <xs:element name="device-location" type="GeoLocation" minOccurs="0"/>
    <xs:element name="route-designator" type="Link-route-designator" minOccurs="0"/>
    <xs:element name="linear-reference" type="Link-location-linear-reference" minOccurs="0"/>
    <xs:element name="linear-reference-version" type="Link-location-linear-reference-version" minOccurs="0"/>
    <xs:element name="last-update" type="DateTimeZone"/>
    <xs:element name="contact-details" type="ContactDetails" minOccurs="0"/>
  </xs:sequence>
</xs:complexType>

element HARInventory/organization-information
diagram
type OrganizationInformation
children organization-id organization-name organization-location organization-function center-id center-name last-update-time contact-details
source
<xs:element name="organization-information" type="OrganizationInformation"/>

element HARInventory/device-id
diagram
type Device-identifier
facets
minLength 1
maxLength 32
source
<xs:element name="device-id" type="Device-identifier"/>

element HARInventory/device-name
diagram
type Device-name
facets
minLength 1
maxLength 32
source
<xs:element name="device-name" type="Device-name" minOccurs="0"/>

element HARInventory/har-characteristics
diagram
type Har-characteristics
facets
minLength 1
maxLength 256
source
<xs:element name="har-characteristics" type="Har-characteristics" minOccurs="0"/>

element HARInventory/network-id
diagram
type Network-identifier
facets
minLength 1
maxLength 32
source
<xs:element name="network-id" type="Network-identifier" minOccurs="0"/>

element HARInventory/device-beacon
diagram
type Device-beacon
source
<xs:element name="device-beacon" type="Device-beacon"/>

element HARInventory/device-location
diagram
type GeoLocation
children latitude longitude datum
source
<xs:element name="device-location" type="GeoLocation" minOccurs="0"/>

element HARInventory/route-designator
diagram
type Link-route-designator
facets
minLength 1
maxLength 64
source
<xs:element name="route-designator" type="Link-route-designator" minOccurs="0"/>

element HARInventory/linear-reference
diagram
type Link-location-linear-reference
facets
minInclusive 0
maxInclusive 2000000
source
<xs:element name="linear-reference" type="Link-location-linear-reference" minOccurs="0"/>

element HARInventory/linear-reference-version
diagram
type Link-location-linear-reference-version
source
<xs:element name="linear-reference-version" type="Link-location-linear-reference-version" minOccurs="0"/>

element HARInventory/last-update
diagram
type DateTimeZone
children date time offset
source
<xs:element name="last-update" type="DateTimeZone"/>

element HARInventory/contact-details
diagram
type ContactDetails
children contact-id person-name person-title organization-id organization-name phone-number phone-alternate mobile-number fax-number pager-id pager-number email-address radio-unit address-line1 address-line2 city state zip-code country
source
<xs:element name="contact-details" type="ContactDetails" minOccurs="0"/>

complexType HARInventoryRequest
diagram
namespace http://www.dummy-tmdd-address
children inventory-request
used by
element hARInventoryRequest
source
<xs:complexType name="HARInventoryRequest">
  <xs:sequence>
    <xs:element name="inventory-request" type="DeviceInventoryRequest"/>
  </xs:sequence>
</xs:complexType>

element HARInventoryRequest/inventory-request
diagram
type DeviceInventoryRequest
children organization-owning organization-requesting device-list
source
<xs:element name="inventory-request" type="DeviceInventoryRequest"/>

complexType HARStatus
diagram
namespace http://www.dummy-tmdd-address
children center-id operator-id device-id device-operational-status device-name har-current-message message-beacon response-plan-id organization-information
used by
element hARStatus
source
<xs:complexType name="HARStatus">
  <xs:sequence>
    <xs:element name="center-id" type="Organization-center-identifier"/>
    <xs:element name="operator-id" type="Organization-center-operator-identifier" minOccurs="0"/>
    <xs:element name="device-id" type="Device-identifier"/>
    <xs:element name="device-operational-status" type="Device-operational-status"/>
    <xs:element name="device-name" type="Device-name" minOccurs="0"/>
    <xs:element name="har-current-message" type="Har-message"/>
    <xs:element name="message-beacon" type="ntcip:DmsMessageBeacon" minOccurs="0"/>
    <xs:element name="response-plan-id" type="Event-response-plan-identifier" minOccurs="0"/>
    <xs:element name="organization-information" type="OrganizationInformation"/>
  </xs:sequence>
</xs:complexType>

element HARStatus/center-id
diagram
type Organization-center-identifier
facets
minLength 1
maxLength 32
source
<xs:element name="center-id" type="Organization-center-identifier"/>

element HARStatus/operator-id
diagram
type Organization-center-operator-identifier
facets
minLength 1
maxLength 32
source
<xs:element name="operator-id" type="Organization-center-operator-identifier" minOccurs="0"/>

element HARStatus/device-id
diagram
type Device-identifier
facets
minLength 1
maxLength 32
source
<xs:element name="device-id" type="Device-identifier"/>

element HARStatus/device-operational-status
diagram
type Device-operational-status
source
<xs:element name="device-operational-status" type="Device-operational-status"/>

element HARStatus/device-name
diagram
type Device-name
facets
minLength 1
maxLength 32
source
<xs:element name="device-name" type="Device-name" minOccurs="0"/>

element HARStatus/har-current-message
diagram
type Har-message
facets
minLength 1
maxLength 1024
source
<xs:element name="har-current-message" type="Har-message"/>

element HARStatus/message-beacon
diagram
type ntcip:DmsMessageBeacon
source
<xs:element name="message-beacon" type="ntcip:DmsMessageBeacon" minOccurs="0"/>

element HARStatus/response-plan-id
diagram
type Event-response-plan-identifier
facets
minLength 1
maxLength 32
source
<xs:element name="response-plan-id" type="Event-response-plan-identifier" minOccurs="0"/>

element HARStatus/organization-information
diagram
type OrganizationInformation
children organization-id organization-name organization-location organization-function center-id center-name last-update-time contact-details
source
<xs:element name="organization-information" type="OrganizationInformation"/>

complexType HARStatusRequest
diagram
namespace http://www.dummy-tmdd-address
children status-request
used by
element hARStatusRequest
source
<xs:complexType name="HARStatusRequest">
  <xs:sequence>
    <xs:element name="status-request" type="DeviceStatusRequest"/>
  </xs:sequence>
</xs:complexType>

element HARStatusRequest/status-request
diagram
type DeviceStatusRequest
children organization-owning organization-requesting device-list
source
<xs:element name="status-request" type="DeviceStatusRequest"/>

complexType IntersectionDeviceStatus
diagram
namespace http://www.dummy-tmdd-address
children device-id intersection-name section-id controller-state controller-mode center-id operator-id timing-plan-id timing-plan-name cycle-time offset-time preempt-name controller-sync-time last-update-time operator-last-revised
used by
element intersectionDeviceStatus
source
<xs:complexType name="IntersectionDeviceStatus">
  <xs:sequence>
    <xs:element name="device-id" type="Device-identifier"/>
    <xs:element name="intersection-name" type="Intersection-name" minOccurs="0"/>
    <xs:element name="section-id" type="Section-identifier" minOccurs="0"/>
    <xs:element name="controller-state" type="Controller-response-state"/>
    <xs:element name="controller-mode" type="Intersection-signal-control-mode"/>
    <xs:element name="center-id" type="Organization-center-identifier" minOccurs="0"/>
    <xs:element name="operator-id" type="Device-organization-operator-identifier"/>
    <xs:element name="timing-plan-id" type="TimingPlan-identifier" minOccurs="0"/>
    <xs:element name="timing-plan-name" type="TimingPlan-name" minOccurs="0"/>
    <xs:element name="cycle-time" type="ntcip:PatternCycleTime" minOccurs="0"/>
    <xs:element name="offset-time" type="ntcip:PatternOffsetTime" minOccurs="0"/>
    <xs:element name="preempt-name" type="Preempt-name" minOccurs="0"/>
    <xs:element name="controller-sync-time" type="Controller-sync-time" minOccurs="0"/>
    <xs:element name="last-update-time" type="DateTimeZone" minOccurs="0"/>
    <xs:element name="operator-last-revised" type="Event-update-operator-last-revised" minOccurs="0"/>
  </xs:sequence>
</xs:complexType>

element IntersectionDeviceStatus/device-id
diagram
type Device-identifier
facets
minLength 1
maxLength 32
source
<xs:element name="device-id" type="Device-identifier"/>

element IntersectionDeviceStatus/intersection-name
diagram
type Intersection-name
facets
minLength 1
maxLength 128
source
<xs:element name="intersection-name" type="Intersection-name" minOccurs="0"/>

element IntersectionDeviceStatus/section-id
diagram
type Section-identifier
facets
minLength 1
maxLength 32
source
<xs:element name="section-id" type="Section-identifier" minOccurs="0"/>

element IntersectionDeviceStatus/controller-state
diagram
type Controller-response-state
source
<xs:element name="controller-state" type="Controller-response-state"/>

element IntersectionDeviceStatus/controller-mode
diagram
type Intersection-signal-control-mode
source
<xs:element name="controller-mode" type="Intersection-signal-control-mode"/>

element IntersectionDeviceStatus/center-id
diagram
type Organization-center-identifier
facets
minLength 1
maxLength 32
source
<xs:element name="center-id" type="Organization-center-identifier" minOccurs="0"/>

element IntersectionDeviceStatus/operator-id
diagram
type Device-organization-operator-identifier
facets
minLength 1
maxLength 32
source
<xs:element name="operator-id" type="Device-organization-operator-identifier"/>

element IntersectionDeviceStatus/timing-plan-id
diagram
type TimingPlan-identifier
facets
minLength 1
maxLength 32
source
<xs:element name="timing-plan-id" type="TimingPlan-identifier" minOccurs="0"/>

element IntersectionDeviceStatus/timing-plan-name
diagram
type TimingPlan-name
facets
minLength 1
maxLength 128
source
<xs:element name="timing-plan-name" type="TimingPlan-name" minOccurs="0"/>

element IntersectionDeviceStatus/cycle-time
diagram
type ntcip:PatternCycleTime
source
<xs:element name="cycle-time" type="ntcip:PatternCycleTime" minOccurs="0"/>

element IntersectionDeviceStatus/offset-time
diagram
type ntcip:PatternOffsetTime
source
<xs:element name="offset-time" type="ntcip:PatternOffsetTime" minOccurs="0"/>

element IntersectionDeviceStatus/preempt-name
diagram
type Preempt-name
facets
minLength 1
maxLength 128
source
<xs:element name="preempt-name" type="Preempt-name" minOccurs="0"/>

element IntersectionDeviceStatus/controller-sync-time
diagram
type Controller-sync-time
facets
minInclusive 1
source
<xs:element name="controller-sync-time" type="Controller-sync-time" minOccurs="0"/>

element IntersectionDeviceStatus/last-update-time
diagram
type DateTimeZone
children date time offset
source
<xs:element name="last-update-time" type="DateTimeZone" minOccurs="0"/>

element IntersectionDeviceStatus/operator-last-revised
diagram
type Event-update-operator-last-revised
facets
minLength 1
maxLength 128
source
<xs:element name="operator-last-revised" type="Event-update-operator-last-revised" minOccurs="0"/>

complexType IntersectionStatusRequest
diagram
namespace http://www.dummy-tmdd-address
children status-request section-id
used by
element intersectionStatusRequest
source
<xs:complexType name="IntersectionStatusRequest">
  <xs:sequence>
    <xs:element name="status-request" type="DeviceStatusRequest"/>
    <xs:element name="section-id" type="Section-identifier" minOccurs="0"/>
  </xs:sequence>
</xs:complexType>

element IntersectionStatusRequest/status-request
diagram
type DeviceStatusRequest
children organization-owning organization-requesting device-list
source
<xs:element name="status-request" type="DeviceStatusRequest"/>

element IntersectionStatusRequest/section-id
diagram
type Section-identifier
facets
minLength 1
maxLength 32
source
<xs:element name="section-id" type="Section-identifier" minOccurs="0"/>

complexType LandmarkLocation
diagram
namespace http://www.dummy-tmdd-address
children landmark-type landmark-name landmark-point-name location-rank geo-location upward-area-reference
used by
elements AlternateRouteDetail/destination EventLocation/landmark RelatedLocation/landmark PointOnLink/landmark-location
source
<xs:complexType name="LandmarkLocation">
  <xs:sequence>
    <xs:element name="landmark-type" type="Event-location-landmark-type"/>
    <xs:element name="landmark-name" type="Event-landmark-name"/>
    <xs:element name="landmark-point-name" type="Event-landmark-point-name" minOccurs="0"/>
    <xs:element name="location-rank" type="Event-location-rank" minOccurs="0"/>
    <xs:element name="geo-location" type="GeoLocation" minOccurs="0"/>
    <xs:element name="upward-area-reference" type="AreaLocation" minOccurs="0"/>
  </xs:sequence>
</xs:complexType>

element LandmarkLocation/landmark-type
diagram
type Event-location-landmark-type
source
<xs:element name="landmark-type" type="Event-location-landmark-type"/>

element LandmarkLocation/landmark-name
diagram
type Event-landmark-name
facets
minLength 1
maxLength 256
source
<xs:element name="landmark-name" type="Event-landmark-name"/>

element LandmarkLocation/landmark-point-name
diagram
type Event-landmark-point-name
facets
minLength 1
maxLength 256
source
<xs:element name="landmark-point-name" type="Event-landmark-point-name" minOccurs="0"/>

element LandmarkLocation/location-rank
diagram
type Event-location-rank
facets
minInclusive 1
maxInclusive 10
source
<xs:element name="location-rank" type="Event-location-rank" minOccurs="0"/>

element LandmarkLocation/geo-location
diagram
type GeoLocation
children latitude longitude datum
source
<xs:element name="geo-location" type="GeoLocation" minOccurs="0"/>

element LandmarkLocation/upward-area-reference
diagram
type AreaLocation
children area-id area-name location-rank upward-area-reference
source
<xs:element name="upward-area-reference" type="AreaLocation" minOccurs="0"/>

complexType LaneData
diagram
namespace http://www.dummy-tmdd-address
children detector-lane-number lane-vehicle-count occupancy lane-vehicle-speed lane-queue-length
used by
element DetectorReport/lane-data/lane-data-item
source
<xs:complexType name="LaneData">
  <xs:sequence>
    <xs:element name="detector-lane-number" type="Detector-lane-number" minOccurs="0"/>
    <xs:element name="lane-vehicle-count" type="Detector-vehicle-count" minOccurs="0"/>
    <xs:element name="occupancy" type="Detector-occupancy" minOccurs="0"/>
    <xs:element name="lane-vehicle-speed" type="Detector-vehicle-speed" minOccurs="0"/>
    <xs:element name="lane-queue-length" type="Detector-vehicle-queue-length" minOccurs="0"/>
  </xs:sequence>
</xs:complexType>

element LaneData/detector-lane-number
diagram
type Detector-lane-number
facets
minLength 1
maxLength 255
pattern [01]*
source
<xs:element name="detector-lane-number" type="Detector-lane-number" minOccurs="0"/>

element LaneData/lane-vehicle-count
diagram
type Detector-vehicle-count
facets
minInclusive 1
maxInclusive 100000
source
<xs:element name="lane-vehicle-count" type="Detector-vehicle-count" minOccurs="0"/>

element LaneData/occupancy
diagram
type Detector-occupancy
facets
maxInclusive 100
source
<xs:element name="occupancy" type="Detector-occupancy" minOccurs="0"/>

element LaneData/lane-vehicle-speed
diagram
type Detector-vehicle-speed
source
<xs:element name="lane-vehicle-speed" type="Detector-vehicle-speed" minOccurs="0"/>

element LaneData/lane-queue-length
diagram
type Detector-vehicle-queue-length
facets
minInclusive 1
maxInclusive 100000
source
<xs:element name="lane-queue-length" type="Detector-vehicle-queue-length" minOccurs="0"/>

complexType LCSControlRequest
diagram
namespace http://www.dummy-tmdd-address
children device-id request-id center-id operator-id last-update response-plan-id lane-request-command command-request-priority command-end-time
used by
element lCSControlRequest
source
<xs:complexType name="LCSControlRequest">
  <xs:sequence>
    <xs:element name="device-id" type="Device-identifier"/>
    <xs:element name="request-id" type="Device-request-identifier"/>
    <xs:element name="center-id" type="Organization-center-identifier" minOccurs="0"/>
    <xs:element name="operator-id" type="Organization-center-operator-identifier"/>
    <xs:element name="last-update" type="DateTimeZone"/>
    <xs:element name="response-plan-id" type="Event-response-plan-identifier" minOccurs="0"/>
    <xs:element name="lane-request-command" type="Lane-request-command"/>
    <xs:element name="command-request-priority" type="Device-command-request-priority" minOccurs="0"/>
    <xs:element name="command-end-time" type="Device-command-end-time"/>
  </xs:sequence>
</xs:complexType>

element LCSControlRequest/device-id
diagram
type Device-identifier
facets
minLength 1
maxLength 32
source
<xs:element name="device-id" type="Device-identifier"/>

element LCSControlRequest/request-id
diagram
type Device-request-identifier
facets
minLength 1
maxLength 32
source
<xs:element name="request-id" type="Device-request-identifier"/>

element LCSControlRequest/center-id
diagram
type Organization-center-identifier
facets
minLength 1
maxLength 32
source
<xs:element name="center-id" type="Organization-center-identifier" minOccurs="0"/>

element LCSControlRequest/operator-id
diagram
type Organization-center-operator-identifier
facets
minLength 1
maxLength 32
source
<xs:element name="operator-id" type="Organization-center-operator-identifier"/>

element LCSControlRequest/last-update
diagram
type DateTimeZone
children date time offset
source
<xs:element name="last-update" type="DateTimeZone"/>

element LCSControlRequest/response-plan-id
diagram
type Event-response-plan-identifier
facets
minLength 1
maxLength 32
source
<xs:element name="response-plan-id" type="Event-response-plan-identifier" minOccurs="0"/>

element LCSControlRequest/lane-request-command
diagram
type Lane-request-command
source
<xs:element name="lane-request-command" type="Lane-request-command"/>

element LCSControlRequest/command-request-priority
diagram
type Device-command-request-priority
facets
minInclusive 1
maxInclusive 10
source
<xs:element name="command-request-priority" type="Device-command-request-priority" minOccurs="0"/>

element LCSControlRequest/command-end-time
diagram
type Device-command-end-time
source
<xs:element name="command-end-time" type="Device-command-end-time"/>

complexType LCSControlResponse
diagram
namespace http://www.dummy-tmdd-address
children device-id request-id center-id operator-id request-response operator-last-revised response-plan-id
used by
element lCSControlResponse
source
<xs:complexType name="LCSControlResponse">
  <xs:sequence>
    <xs:element name="device-id" type="Device-identifier"/>
    <xs:element name="request-id" type="Device-request-identifier"/>
    <xs:element name="center-id" type="Organization-center-identifier"/>
    <xs:element name="operator-id" type="Organization-center-operator-identifier" minOccurs="0"/>
    <xs:element name="request-response" type="Device-acknowledge-control"/>
    <xs:element name="operator-last-revised" type="Event-update-operator-last-revised" minOccurs="0"/>
    <xs:element name="response-plan-id" type="Event-response-plan-identifier" minOccurs="0"/>
  </xs:sequence>
</xs:complexType>

element LCSControlResponse/device-id
diagram
type Device-identifier
facets
minLength 1
maxLength 32
source
<xs:element name="device-id" type="Device-identifier"/>

element LCSControlResponse/request-id
diagram
type Device-request-identifier
facets
minLength 1
maxLength 32
source
<xs:element name="request-id" type="Device-request-identifier"/>

element LCSControlResponse/center-id
diagram
type Organization-center-identifier
facets
minLength 1
maxLength 32
source
<xs:element name="center-id" type="Organization-center-identifier"/>

element LCSControlResponse/operator-id
diagram
type Organization-center-operator-identifier
facets
minLength 1
maxLength 32
source
<xs:element name="operator-id" type="Organization-center-operator-identifier" minOccurs="0"/>

element LCSControlResponse/request-response
diagram
type Device-acknowledge-control
source
<xs:element name="request-response" type="Device-acknowledge-control"/>

element LCSControlResponse/operator-last-revised
diagram
type Event-update-operator-last-revised
facets
minLength 1
maxLength 128
source
<xs:element name="operator-last-revised" type="Event-update-operator-last-revised" minOccurs="0"/>

element LCSControlResponse/response-plan-id
diagram
type Event-response-plan-identifier
facets
minLength 1
maxLength 32
source
<xs:element name="response-plan-id" type="Event-response-plan-identifier" minOccurs="0"/>

complexType LCSInventory
diagram
namespace http://www.dummy-tmdd-address
children organization-information device-id device-name link-id controlled-lane-id link-name link-lane-count last-update-time contact-details
used by
element lCSInventory
source
<xs:complexType name="LCSInventory">
  <xs:sequence>
    <xs:element name="organization-information" type="OrganizationInformation"/>
    <xs:element name="device-id" type="Device-identifier"/>
    <xs:element name="device-name" type="Device-name" minOccurs="0"/>
    <xs:element name="link-id" type="Device-link-identifier"/>
    <xs:element name="controlled-lane-id" type="Event-lanes-affected"/>
    <xs:element name="link-name" type="Link-name" minOccurs="0"/>
    <xs:element name="link-lane-count" type="Link-lane-count" minOccurs="0"/>
    <xs:element name="last-update-time" type="DateTimeZone"/>
    <xs:element name="contact-details" type="ContactDetails" minOccurs="0"/>
  </xs:sequence>
</xs:complexType>

element LCSInventory/organization-information
diagram
type OrganizationInformation
children organization-id organization-name organization-location organization-function center-id center-name last-update-time contact-details
source
<xs:element name="organization-information" type="OrganizationInformation"/>

element LCSInventory/device-id
diagram
type Device-identifier
facets
minLength 1
maxLength 32
source
<xs:element name="device-id" type="Device-identifier"/>

element LCSInventory/device-name
diagram
type Device-name
facets
minLength 1
maxLength 32
source
<xs:element name="device-name" type="Device-name" minOccurs="0"/>

element LCSInventory/link-id
diagram
type Device-link-identifier
facets
minLength 1
maxLength 32
source
<xs:element name="link-id" type="Device-link-identifier"/>

element LCSInventory/controlled-lane-id
diagram
type Event-lanes-affected
source
<xs:element name="controlled-lane-id" type="Event-lanes-affected"/>

element LCSInventory/link-name
diagram
type Link-name
facets
minLength 1
maxLength 128
source
<xs:element name="link-name" type="Link-name" minOccurs="0"/>

element LCSInventory/link-lane-count
diagram
type Link-lane-count
facets
maxInclusive 50
source
<xs:element name="link-lane-count" type="Link-lane-count" minOccurs="0"/>

element LCSInventory/last-update-time
diagram
type DateTimeZone
children date time offset
source
<xs:element name="last-update-time" type="DateTimeZone"/>

element LCSInventory/contact-details
diagram
type ContactDetails
children contact-id person-name person-title organization-id organization-name phone-number phone-alternate mobile-number fax-number pager-id pager-number email-address radio-unit address-line1 address-line2 city state zip-code country
source
<xs:element name="contact-details" type="ContactDetails" minOccurs="0"/>

complexType LCSInventoryRequest
diagram
namespace http://www.dummy-tmdd-address
children inventory-request
used by
element lCSInventoryRequest
source
<xs:complexType name="LCSInventoryRequest">
  <xs:sequence>
    <xs:element name="inventory-request" type="DeviceInventoryRequest"/>
  </xs:sequence>
</xs:complexType>

element LCSInventoryRequest/inventory-request
diagram
type DeviceInventoryRequest
children organization-owning organization-requesting device-list
source
<xs:element name="inventory-request" type="DeviceInventoryRequest"/>

complexType LCSStatus
diagram
namespace http://www.dummy-tmdd-address
children center-id operator-id device-id device-operational-status device-name lane-current-state link-direction
used by
element lCSStatus
source
<xs:complexType name="LCSStatus">
  <xs:sequence>
    <xs:element name="center-id" type="Organization-center-identifier" minOccurs="0"/>
    <xs:element name="operator-id" type="Organization-center-operator-identifier" minOccurs="0"/>
    <xs:element name="device-id" type="Device-identifier"/>
    <xs:element name="device-operational-status" type="Device-operational-status"/>
    <xs:element name="device-name" type="Device-name" minOccurs="0"/>
    <xs:element name="lane-current-state" type="Lane-current-state"/>
    <xs:element name="link-direction" type="Link-direction"/>
  </xs:sequence>
</xs:complexType>

element LCSStatus/center-id
diagram
type Organization-center-identifier
facets
minLength 1
maxLength 32
source
<xs:element name="center-id" type="Organization-center-identifier" minOccurs="0"/>

element LCSStatus/operator-id
diagram
type Organization-center-operator-identifier
facets
minLength 1
maxLength 32
source
<xs:element name="operator-id" type="Organization-center-operator-identifier" minOccurs="0"/>

element LCSStatus/device-id
diagram
type Device-identifier
facets
minLength 1
maxLength 32
source
<xs:element name="device-id" type="Device-identifier"/>

element LCSStatus/device-operational-status
diagram
type Device-operational-status
source
<xs:element name="device-operational-status" type="Device-operational-status"/>

element LCSStatus/device-name
diagram
type Device-name
facets
minLength 1
maxLength 32
source
<xs:element name="device-name" type="Device-name" minOccurs="0"/>

element LCSStatus/lane-current-state
diagram
type Lane-current-state
source
<xs:element name="lane-current-state" type="Lane-current-state"/>

element LCSStatus/link-direction
diagram
type Link-direction
source
<xs:element name="link-direction" type="Link-direction"/>

complexType LCSStatusRequest
diagram
namespace http://www.dummy-tmdd-address
children status-request
used by
element lCSStatusRequest
source
<xs:complexType name="LCSStatusRequest">
  <xs:sequence>
    <xs:element name="status-request" type="DeviceStatusRequest"/>
  </xs:sequence>
</xs:complexType>

element LCSStatusRequest/status-request
diagram
type DeviceStatusRequest
children organization-owning organization-requesting device-list
source
<xs:element name="status-request" type="DeviceStatusRequest"/>

complexType LinkData
diagram
namespace http://www.dummy-tmdd-address
children organization-id network-id link-data-quantity last-update-time
used by
element linkData
source
<xs:complexType name="LinkData">
  <xs:sequence>
    <xs:element name="organization-id" type="Organization-identifier"/>
    <xs:element name="network-id" type="Network-identifier"/>
    <xs:element name="link-data-quantity" minOccurs="0">
      <xs:complexType>
        <xs:sequence minOccurs="0" maxOccurs="unbounded">
          <xs:element name="link-data-quantity-item" type="LinkDataQuantity"/>
        </xs:sequence>
      </xs:complexType>
    </xs:element>
    <xs:element name="last-update-time" type="DateTimeZone" minOccurs="0"/>
  </xs:sequence>
</xs:complexType>

element LinkData/organization-id
diagram
type Organization-identifier
facets
minLength 1
maxLength 32
source
<xs:element name="organization-id" type="Organization-identifier"/>

element LinkData/network-id
diagram
type Network-identifier
facets
minLength 1
maxLength 32
source
<xs:element name="network-id" type="Network-identifier"/>

element LinkData/link-data-quantity
diagram
children link-data-quantity-item
source
<xs:element name="link-data-quantity" minOccurs="0">
  <xs:complexType>
    <xs:sequence minOccurs="0" maxOccurs="unbounded">
      <xs:element name="link-data-quantity-item" type="LinkDataQuantity"/>
    </xs:sequence>
  </xs:complexType>
</xs:element>

element LinkData/link-data-quantity/link-data-quantity-item
diagram
type LinkDataQuantity
children link-id lane-number link-data-stored detection-method link-data-type data-link-state link-restrictions
source
<xs:element name="link-data-quantity-item" type="LinkDataQuantity"/>

element LinkData/last-update-time
diagram
type DateTimeZone
children date time offset
source
<xs:element name="last-update-time" type="DateTimeZone" minOccurs="0"/>

complexType LinkDataQuantity
diagram
namespace http://www.dummy-tmdd-address
children link-id lane-number link-data-stored detection-method link-data-type data-link-state link-restrictions
used by
element LinkData/link-data-quantity/link-data-quantity-item
source
<xs:complexType name="LinkDataQuantity">
  <xs:sequence>
    <xs:element name="link-id" type="Link-identifier"/>
    <xs:element name="lane-number" type="Detector-lane-number" minOccurs="0"/>
    <xs:element name="link-data-stored" type="Link-data-stored" minOccurs="0"/>
    <xs:element name="detection-method" type="Event-detection-method" minOccurs="0"/>
    <xs:element name="link-data-type" type="Link-data-type" minOccurs="0"/>
    <xs:element name="data-link-state" type="DataLinkState" minOccurs="0"/>
    <xs:element name="link-restrictions" type="DataLinkRestrictions" minOccurs="0"/>
  </xs:sequence>
</xs:complexType>

element LinkDataQuantity/link-id
diagram
type Link-identifier
facets
minLength 1
maxLength 32
source
<xs:element name="link-id" type="Link-identifier"/>

element LinkDataQuantity/lane-number
diagram
type Detector-lane-number
facets
minLength 1
maxLength 255
pattern [01]*
source
<xs:element name="lane-number" type="Detector-lane-number" minOccurs="0"/>

element LinkDataQuantity/link-data-stored
diagram
type Link-data-stored
source
<xs:element name="link-data-stored" type="Link-data-stored" minOccurs="0"/>

element LinkDataQuantity/detection-method
diagram
type Event-detection-method
source
<xs:element name="detection-method" type="Event-detection-method" minOccurs="0"/>

element LinkDataQuantity/link-data-type
diagram
type Link-data-type
source
<xs:element name="link-data-type" type="Link-data-type" minOccurs="0"/>

element LinkDataQuantity/data-link-state
diagram
type DataLinkState
children delay alternate-route-delay headway travel-time capacity-existing travel-time-increase speed-average speed-vehicle-estimated description-time density occupancy volume
source
<xs:element name="data-link-state" type="DataLinkState" minOccurs="0"/>

element LinkDataQuantity/link-restrictions
diagram
type DataLinkRestrictions
children speed-limit-advisory speed-limit speed-limit-truck restriction-length restriction-height restriction-width restriction-weight-vehicle restriction-weight-axle restriction-axle-count
source
<xs:element name="link-restrictions" type="DataLinkRestrictions" minOccurs="0"/>

complexType LinkInventory
diagram
namespace http://www.dummy-tmdd-address
children organization-information network-id link-list last-update-time
used by
element linkInventory
source
<xs:complexType name="LinkInventory">
  <xs:sequence>
    <xs:element name="organization-information" type="OrganizationInformation"/>
    <xs:element name="network-id" type="Network-identifier"/>
    <xs:element name="link-list">
      <xs:complexType>
        <xs:sequence minOccurs="0" maxOccurs="unbounded">
          <xs:element name="link" type="LinkList"/>
        </xs:sequence>
      </xs:complexType>
    </xs:element>
    <xs:element name="last-update-time" type="DateTimeZone" minOccurs="0"/>
  </xs:sequence>
</xs:complexType>

element LinkInventory/organization-information
diagram
type OrganizationInformation
children organization-id organization-name organization-location organization-function center-id center-name last-update-time contact-details
source
<xs:element name="organization-information" type="OrganizationInformation"/>

element LinkInventory/network-id
diagram
type Network-identifier
facets
minLength 1
maxLength 32
source
<xs:element name="network-id" type="Network-identifier"/>

element LinkInventory/link-list
diagram
children link
source
<xs:element name="link-list">
  <xs:complexType>
    <xs:sequence minOccurs="0" maxOccurs="unbounded">
      <xs:element name="link" type="LinkList"/>
    </xs:sequence>
  </xs:complexType>
</xs:element>

element LinkInventory/link-list/link
diagram
type LinkList
children link-id link-name route-designator link-type link-begin-node-id begin-node-location link-end-node-id end-node-location linear-reference link-length link-capacity link-speed-limit link-speed-limit-truck link-jurisdiction
source
<xs:element name="link" type="LinkList"/>

element LinkInventory/last-update-time
diagram
type DateTimeZone
children date time offset
source
<xs:element name="last-update-time" type="DateTimeZone" minOccurs="0"/>

complexType LinkList
diagram
namespace http://www.dummy-tmdd-address
children link-id link-name route-designator link-type link-begin-node-id begin-node-location link-end-node-id end-node-location linear-reference link-length link-capacity link-speed-limit link-speed-limit-truck link-jurisdiction
used by
element LinkInventory/link-list/link
source
<xs:complexType name="LinkList">
  <xs:sequence>
    <xs:element name="link-id" type="Link-identifier"/>
    <xs:element name="link-name" type="Link-name" minOccurs="0"/>
    <xs:element name="route-designator" type="Link-route-designator" minOccurs="0"/>
    <xs:element name="link-type" type="Link-type"/>
    <xs:element name="link-begin-node-id" type="Link-begin-node-identifier"/>
    <xs:element name="begin-node-location" type="GeoLocation"/>
    <xs:element name="link-end-node-id" type="Link-end-node-identifier"/>
    <xs:element name="end-node-location" type="GeoLocation"/>
    <xs:element name="linear-reference" type="Link-location-linear-reference" minOccurs="0"/>
    <xs:element name="link-length" type="Link-length" minOccurs="0"/>
    <xs:element name="link-capacity" type="Link-capacity" minOccurs="0"/>
    <xs:element name="link-speed-limit" type="Link-speed-limit" minOccurs="0"/>
    <xs:element name="link-speed-limit-truck" type="Link-speed-limit-truck" minOccurs="0"/>
    <xs:element name="link-jurisdiction" type="Link-jurisdiction" minOccurs="0"/>
  </xs:sequence>
</xs:complexType>

element LinkList/link-id
diagram
type Link-identifier
facets
minLength 1
maxLength 32
source
<xs:element name="link-id" type="Link-identifier"/>

element LinkList/link-name
diagram
type Link-name
facets
minLength 1
maxLength 128
source
<xs:element name="link-name" type="Link-name" minOccurs="0"/>

element LinkList/route-designator
diagram
type Link-route-designator
facets
minLength 1
maxLength 64
source
<xs:element name="route-designator" type="Link-route-designator" minOccurs="0"/>

element LinkList/link-type
diagram
type Link-type
source
<xs:element name="link-type" type="Link-type"/>

element LinkList/link-begin-node-id
diagram
type Link-begin-node-identifier
facets
minLength 1
maxLength 32
source
<xs:element name="link-begin-node-id" type="Link-begin-node-identifier"/>

element LinkList/begin-node-location
diagram
type GeoLocation
children latitude longitude datum
source
<xs:element name="begin-node-location" type="GeoLocation"/>

element LinkList/link-end-node-id
diagram
type Link-end-node-identifier
facets
minLength 1
maxLength 32
source
<xs:element name="link-end-node-id" type="Link-end-node-identifier"/>

element LinkList/end-node-location
diagram
type GeoLocation
children latitude longitude datum
source
<xs:element name="end-node-location" type="GeoLocation"/>

element LinkList/linear-reference
diagram
type Link-location-linear-reference
facets
minInclusive 0
maxInclusive 2000000
source
<xs:element name="linear-reference" type="Link-location-linear-reference" minOccurs="0"/>

element LinkList/link-length
diagram
type Link-length
facets
maxInclusive 160000
source
<xs:element name="link-length" type="Link-length" minOccurs="0"/>

element LinkList/link-capacity
diagram
type Link-capacity
facets
maxInclusive 300000
source
<xs:element name="link-capacity" type="Link-capacity" minOccurs="0"/>

element LinkList/link-speed-limit
diagram
type Link-speed-limit
source
<xs:element name="link-speed-limit" type="Link-speed-limit" minOccurs="0"/>

element LinkList/link-speed-limit-truck
diagram
type Link-speed-limit-truck
source
<xs:element name="link-speed-limit-truck" type="Link-speed-limit-truck" minOccurs="0"/>

element LinkList/link-jurisdiction
diagram
type Link-jurisdiction
facets
minLength 1
maxLength 128
source
<xs:element name="link-jurisdiction" type="Link-jurisdiction" minOccurs="0"/>

complexType LinkLocation
diagram
namespace http://www.dummy-tmdd-address
children link-ownership link-designator link-id primary-location secondary-location link-direction link-alignment linear-reference-version alternate-designation
used by
elements LinkLocation/alternate-designation AlternateRouteDetail/location-on-alternate-route/location-on-alternate-route-item EventLocation/location-on-link
source
<xs:complexType name="LinkLocation">
  <xs:sequence>
    <xs:element name="link-ownership" type="Link-ownership"/>
    <xs:element name="link-designator" type="Link-route-designator"/>
    <xs:element name="link-id" type="Link-identifier" minOccurs="0"/>
    <xs:element name="primary-location" type="PointOnLink"/>
    <xs:element name="secondary-location" type="PointOnLink" minOccurs="0"/>
    <xs:element name="link-direction" type="Link-direction"/>
    <xs:element name="link-alignment" type="Link-alignment" minOccurs="0"/>
    <xs:element name="linear-reference-version" type="Link-location-linear-reference-version" minOccurs="0"/>
    <xs:element name="alternate-designation" type="LinkLocation" minOccurs="0"/>
  </xs:sequence>
</xs:complexType>

element LinkLocation/link-ownership
diagram
type Link-ownership
facets
minLength 1
maxLength 256
source
<xs:element name="link-ownership" type="Link-ownership"/>

element LinkLocation/link-designator
diagram
type Link-route-designator
facets
minLength 1
maxLength 64
source
<xs:element name="link-designator" type="Link-route-designator"/>

element LinkLocation/link-id
diagram
type Link-identifier
facets
minLength 1
maxLength 32
source
<xs:element name="link-id" type="Link-identifier" minOccurs="0"/>

element LinkLocation/primary-location
diagram
type PointOnLink
children geo-location linear-reference link-name point-name cross-street-designator cross-street-name signed-destination location-rank landmark-location upward-area-reference
source
<xs:element name="primary-location" type="PointOnLink"/>

element LinkLocation/secondary-location
diagram
type PointOnLink
children geo-location linear-reference link-name point-name cross-street-designator cross-street-name signed-destination location-rank landmark-location upward-area-reference
source
<xs:element name="secondary-location" type="PointOnLink" minOccurs="0"/>

element LinkLocation/link-direction
diagram
type Link-direction
source
<xs:element name="link-direction" type="Link-direction"/>

element LinkLocation/link-alignment
diagram
type Link-alignment
source
<xs:element name="link-alignment" type="Link-alignment" minOccurs="0"/>

element LinkLocation/linear-reference-version
diagram
type Link-location-linear-reference-version
source
<xs:element name="linear-reference-version" type="Link-location-linear-reference-version" minOccurs="0"/>

element LinkLocation/alternate-designation
diagram
type LinkLocation
children link-ownership link-designator link-id primary-location secondary-location link-direction link-alignment linear-reference-version alternate-designation
source
<xs:element name="alternate-designation" type="LinkLocation" minOccurs="0"/>

complexType LinkStatus
diagram
namespace http://www.dummy-tmdd-address
children organization-id network-id link-status-list operator-id
used by
element linkStatus
source
<xs:complexType name="LinkStatus">
  <xs:sequence>
    <xs:element name="organization-id" type="OrganizationInformation"/>
    <xs:element name="network-id" type="Network-identifier"/>
    <xs:element name="link-status-list">
      <xs:complexType>
        <xs:sequence minOccurs="0" maxOccurs="unbounded">
          <xs:element name="link-status" type="LinkStatusList"/>
        </xs:sequence>
      </xs:complexType>
    </xs:element>
    <xs:element name="operator-id" type="Organization-center-operator-identifier"/>
  </xs:sequence>
</xs:complexType>

element LinkStatus/organization-id
diagram
type OrganizationInformation
children organization-id organization-name organization-location organization-function center-id center-name last-update-time contact-details
source
<xs:element name="organization-id" type="OrganizationInformation"/>

element LinkStatus/network-id
diagram
type Network-identifier
facets
minLength 1
maxLength 32
source
<xs:element name="network-id" type="Network-identifier"/>

element LinkStatus/link-status-list
diagram
children link-status
source
<xs:element name="link-status-list">
  <xs:complexType>
    <xs:sequence minOccurs="0" maxOccurs="unbounded">
      <xs:element name="link-status" type="LinkStatusList"/>
    </xs:sequence>
  </xs:complexType>
</xs:element>

element LinkStatus/link-status-list/link-status
diagram
type LinkStatusList
children link-id link-name link-status direction lanes-number-open priority-type restriction-axle-count restriction-height restriction-length restriction-weight restriction-width restriction-weight-axle surface-condition saturation-flag oversaturated-threshold level-of-service
source
<xs:element name="link-status" type="LinkStatusList"/>

element LinkStatus/operator-id
diagram
type Organization-center-operator-identifier
facets
minLength 1
maxLength 32
source
<xs:element name="operator-id" type="Organization-center-operator-identifier"/>

complexType LinkStatusList
diagram
namespace http://www.dummy-tmdd-address
children link-id link-name link-status direction lanes-number-open priority-type restriction-axle-count restriction-height restriction-length restriction-weight restriction-width restriction-weight-axle surface-condition saturation-flag oversaturated-threshold level-of-service
used by
element LinkStatus/link-status-list/link-status
source
<xs:complexType name="LinkStatusList">
  <xs:sequence>
    <xs:element name="link-id" type="Link-identifier"/>
    <xs:element name="link-name" type="Link-name" minOccurs="0"/>
    <xs:element name="link-status" type="Link-status"/>
    <xs:element name="direction" type="Link-direction" minOccurs="0"/>
    <xs:element name="lanes-number-open" type="Link-lanes-number-open" minOccurs="0"/>
    <xs:element name="priority-type" type="Link-priority-type" minOccurs="0"/>
    <xs:element name="restriction-axle-count" type="Link-restriction-axle-count" minOccurs="0"/>
    <xs:element name="restriction-height" type="Link-restriction-height" minOccurs="0"/>
    <xs:element name="restriction-length" type="Link-restriction-length" minOccurs="0"/>
    <xs:element name="restriction-weight" type="Link-restriction-weight-vehicle" minOccurs="0"/>
    <xs:element name="restriction-width" type="Link-restriction-width" minOccurs="0"/>
    <xs:element name="restriction-weight-axle" type="Link-restriction-weight-axle" minOccurs="0"/>
    <xs:element name="surface-condition" type="Link-surface-condition" minOccurs="0"/>
    <xs:element name="saturation-flag" type="Link-oversaturated-flag" minOccurs="0"/>
    <xs:element name="oversaturated-threshold" type="Link-oversaturated-threshold" minOccurs="0"/>
    <xs:element name="level-of-service" type="Link-level-of-service" minOccurs="0"/>
  </xs:sequence>
</xs:complexType>

element LinkStatusList/link-id
diagram
type Link-identifier
facets
minLength 1
maxLength 32
source
<xs:element name="link-id" type="Link-identifier"/>

element LinkStatusList/link-name
diagram
type Link-name
facets
minLength 1
maxLength 128
source
<xs:element name="link-name" type="Link-name" minOccurs="0"/>

element LinkStatusList/link-status
diagram
type Link-status
source
<xs:element name="link-status" type="Link-status"/>

element LinkStatusList/direction
diagram
type Link-direction
source
<xs:element name="direction" type="Link-direction" minOccurs="0"/>

element LinkStatusList/lanes-number-open
diagram
type Link-lanes-number-open
facets
maxInclusive 50
source
<xs:element name="lanes-number-open" type="Link-lanes-number-open" minOccurs="0"/>

element LinkStatusList/priority-type
diagram
type Link-priority-type
source
<xs:element name="priority-type" type="Link-priority-type" minOccurs="0"/>

element LinkStatusList/restriction-axle-count
diagram
type Link-restriction-axle-count
facets
maxInclusive 20
source
<xs:element name="restriction-axle-count" type="Link-restriction-axle-count" minOccurs="0"/>

element LinkStatusList/restriction-height
diagram
type Link-restriction-height
facets
maxInclusive 2000
source
<xs:element name="restriction-height" type="Link-restriction-height" minOccurs="0"/>

element LinkStatusList/restriction-length
diagram
type Link-restriction-length
facets
maxInclusive 6000
source
<xs:element name="restriction-length" type="Link-restriction-length" minOccurs="0"/>

element LinkStatusList/restriction-weight
diagram
type Link-restriction-weight-vehicle
facets
maxInclusive 80000
source
<xs:element name="restriction-weight" type="Link-restriction-weight-vehicle" minOccurs="0"/>

element LinkStatusList/restriction-width
diagram
type Link-restriction-width
facets
maxInclusive 2000
source
<xs:element name="restriction-width" type="Link-restriction-width" minOccurs="0"/>

element LinkStatusList/restriction-weight-axle
diagram
type Link-restriction-weight-axle
facets
maxInclusive 20000
source
<xs:element name="restriction-weight-axle" type="Link-restriction-weight-axle" minOccurs="0"/>

element LinkStatusList/surface-condition
diagram
type Link-surface-condition
source
<xs:element name="surface-condition" type="Link-surface-condition" minOccurs="0"/>

element LinkStatusList/saturation-flag
diagram
type Link-oversaturated-flag
source
<xs:element name="saturation-flag" type="Link-oversaturated-flag" minOccurs="0"/>

element LinkStatusList/oversaturated-threshold
diagram
type Link-oversaturated-threshold
facets
maxInclusive 100
source
<xs:element name="oversaturated-threshold" type="Link-oversaturated-threshold" minOccurs="0"/>

element LinkStatusList/level-of-service
diagram
type Link-level-of-service
source
<xs:element name="level-of-service" type="Link-level-of-service" minOccurs="0"/>

complexType LinkStatusRequest
diagram
namespace http://www.dummy-tmdd-address
children organization-information network-id link-list
used by
element linkStatusRequest
source
<xs:complexType name="LinkStatusRequest">
  <xs:sequence>
    <xs:element name="organization-information" type="OrganizationInformation"/>
    <xs:element name="network-id" type="Network-identifier"/>
    <xs:element name="link-list">
      <xs:complexType>
        <xs:sequence minOccurs="0" maxOccurs="unbounded">
          <xs:element name="link" type="Link-identifier"/>
        </xs:sequence>
      </xs:complexType>
    </xs:element>
  </xs:sequence>
</xs:complexType>

element LinkStatusRequest/organization-information
diagram
type OrganizationInformation
children organization-id organization-name organization-location organization-function center-id center-name last-update-time contact-details
source
<xs:element name="organization-information" type="OrganizationInformation"/>

element LinkStatusRequest/network-id
diagram
type Network-identifier
facets
minLength 1
maxLength 32
source
<xs:element name="network-id" type="Network-identifier"/>

element LinkStatusRequest/link-list
diagram
children link
source
<xs:element name="link-list">
  <xs:complexType>
    <xs:sequence minOccurs="0" maxOccurs="unbounded">
      <xs:element name="link" type="Link-identifier"/>
    </xs:sequence>
  </xs:complexType>
</xs:element>

element LinkStatusRequest/link-list/link
diagram
type Link-identifier
facets
minLength 1
maxLength 32
source
<xs:element name="link" type="Link-identifier"/>

complexType MessageHeader
diagram
namespace http://www.dummy-tmdd-address
children organization-sending organizations-receiving organizations-responding message-type-id message-type-version message-number message-time-stamp
used by
elements BasicEventUpdate/message-header FullEventUpdate/message-header
source
<xs:complexType name="MessageHeader">
  <xs:sequence>
    <xs:element name="organization-sending" type="OrganizationInformation"/>
    <xs:element name="organizations-receiving" minOccurs="0">
      <xs:complexType>
        <xs:sequence minOccurs="0" maxOccurs="unbounded">
          <xs:element name="organizations-receiving-item" type="OrganizationInformation"/>
        </xs:sequence>
      </xs:complexType>
    </xs:element>
    <xs:element name="organizations-responding" minOccurs="0">
      <xs:complexType>
        <xs:sequence minOccurs="0" maxOccurs="unbounded">
          <xs:element name="organizations-responding-item" type="OrganizationInformation"/>
        </xs:sequence>
      </xs:complexType>
    </xs:element>
    <xs:element name="message-type-id" type="Event-message-type-identifier"/>
    <xs:element name="message-type-version" type="Event-message-type-version"/>
    <xs:element name="message-number" type="Event-message-number"/>
    <xs:element name="message-time-stamp" type="DateTimeZone"/>
  </xs:sequence>
</xs:complexType>

element MessageHeader/organization-sending
diagram
type OrganizationInformation
children organization-id organization-name organization-location organization-function center-id center-name last-update-time contact-details
source
<xs:element name="organization-sending" type="OrganizationInformation"/>

element MessageHeader/organizations-receiving
diagram
children organizations-receiving-item
source
<xs:element name="organizations-receiving" minOccurs="0">
  <xs:complexType>
    <xs:sequence minOccurs="0" maxOccurs="unbounded">
      <xs:element name="organizations-receiving-item" type="OrganizationInformation"/>
    </xs:sequence>
  </xs:complexType>
</xs:element>

element MessageHeader/organizations-receiving/organizations-receiving-item
diagram
type OrganizationInformation
children organization-id organization-name organization-location organization-function center-id center-name last-update-time contact-details
source
<xs:element name="organizations-receiving-item" type="OrganizationInformation"/>

element MessageHeader/organizations-responding
diagram
children organizations-responding-item
source
<xs:element name="organizations-responding" minOccurs="0">
  <xs:complexType>
    <xs:sequence minOccurs="0" maxOccurs="unbounded">
      <xs:element name="organizations-responding-item" type="OrganizationInformation"/>
    </xs:sequence>
  </xs:complexType>
</xs:element>

element MessageHeader/organizations-responding/organizations-responding-item
diagram
type OrganizationInformation
children organization-id organization-name organization-location organization-function center-id center-name last-update-time contact-details
source
<xs:element name="organizations-responding-item" type="OrganizationInformation"/>

element MessageHeader/message-type-id
diagram
type Event-message-type-identifier
facets
minLength 1
maxLength 16
source
<xs:element name="message-type-id" type="Event-message-type-identifier"/>

element MessageHeader/message-type-version
diagram
type Event-message-type-version
source
<xs:element name="message-type-version" type="Event-message-type-version"/>

element MessageHeader/message-number
diagram
type Event-message-number
facets
minInclusive 1
source
<xs:element name="message-number" type="Event-message-number"/>

element MessageHeader/message-time-stamp
diagram
type DateTimeZone
children date time offset
source
<xs:element name="message-time-stamp" type="DateTimeZone"/>

complexType NodeInventory
diagram
namespace http://www.dummy-tmdd-address
children organization-information network-id node-list last-update
used by
element nodeInventory
source
<xs:complexType name="NodeInventory">
  <xs:sequence>
    <xs:element name="organization-information" type="OrganizationInformation"/>
    <xs:element name="network-id" type="Network-identifier"/>
    <xs:element name="node-list">
      <xs:complexType>
        <xs:sequence minOccurs="0" maxOccurs="unbounded">
          <xs:element name="node" type="NodeList"/>
        </xs:sequence>
      </xs:complexType>
    </xs:element>
    <xs:element name="last-update" type="DateTimeZone" minOccurs="0"/>
  </xs:sequence>
</xs:complexType>

element NodeInventory/organization-information
diagram
type OrganizationInformation
children organization-id organization-name organization-location organization-function center-id center-name last-update-time contact-details
source
<xs:element name="organization-information" type="OrganizationInformation"/>

element NodeInventory/network-id
diagram
type Network-identifier
facets
minLength 1
maxLength 32
source
<xs:element name="network-id" type="Network-identifier"/>

element NodeInventory/node-list
diagram
children node
source
<xs:element name="node-list">
  <xs:complexType>
    <xs:sequence minOccurs="0" maxOccurs="unbounded">
      <xs:element name="node" type="NodeList"/>
    </xs:sequence>
  </xs:complexType>
</xs:element>

element NodeInventory/node-list/node
diagram
type NodeList
children node-id node-name node-type node-location node-links-number
source
<xs:element name="node" type="NodeList"/>

element NodeInventory/last-update
diagram
type DateTimeZone
children date time offset
source
<xs:element name="last-update" type="DateTimeZone" minOccurs="0"/>

complexType NodeList
diagram
namespace http://www.dummy-tmdd-address
children node-id node-name node-type node-location node-links-number
used by
element NodeInventory/node-list/node
source
<xs:complexType name="NodeList">
  <xs:sequence>
    <xs:element name="node-id" type="Node-identifier"/>
    <xs:element name="node-name" type="Node-name" minOccurs="0"/>
    <xs:element name="node-type" type="Node-type" minOccurs="0"/>
    <xs:element name="node-location" type="GeoLocation"/>
    <xs:element name="node-links-number" type="Node-links-number" minOccurs="0"/>
  </xs:sequence>
</xs:complexType>

element NodeList/node-id
diagram
type Node-identifier
facets
minLength 1
maxLength 32
source
<xs:element name="node-id" type="Node-identifier"/>

element NodeList/node-name
diagram
type Node-name
facets
minLength 1
maxLength 128
source
<xs:element name="node-name" type="Node-name" minOccurs="0"/>

element NodeList/node-type
diagram
type Node-type
source
<xs:element name="node-type" type="Node-type" minOccurs="0"/>

element NodeList/node-location
diagram
type GeoLocation
children latitude longitude datum
source
<xs:element name="node-location" type="GeoLocation"/>

element NodeList/node-links-number
diagram
type Node-links-number
facets
maxInclusive 999
source
<xs:element name="node-links-number" type="Node-links-number" minOccurs="0"/>

complexType NodeStatus
diagram
namespace http://www.dummy-tmdd-address
children organization-id network-id node-status operator-id
used by
element nodeStatus
source
<xs:complexType name="NodeStatus">
  <xs:sequence>
    <xs:element name="organization-id" type="OrganizationInformation"/>
    <xs:element name="network-id" type="Network-identifier"/>
    <xs:element name="node-status">
      <xs:complexType>
        <xs:sequence minOccurs="0" maxOccurs="unbounded">
          <xs:element name="node-statu" type="NodeStatusList"/>
        </xs:sequence>
      </xs:complexType>
    </xs:element>
    <xs:element name="operator-id" type="Organization-center-operator-identifier"/>
  </xs:sequence>
</xs:complexType>

element NodeStatus/organization-id
diagram
type OrganizationInformation
children organization-id organization-name organization-location organization-function center-id center-name last-update-time contact-details
source
<xs:element name="organization-id" type="OrganizationInformation"/>

element NodeStatus/network-id
diagram
type Network-identifier
facets
minLength 1
maxLength 32
source
<xs:element name="network-id" type="Network-identifier"/>

element NodeStatus/node-status
diagram
children node-statu
source
<xs:element name="node-status">
  <xs:complexType>
    <xs:sequence minOccurs="0" maxOccurs="unbounded">
      <xs:element name="node-statu" type="NodeStatusList"/>
    </xs:sequence>
  </xs:complexType>
</xs:element>

element NodeStatus/node-status/node-statu
diagram
type NodeStatusList
children node-id node-name node-status
source
<xs:element name="node-statu" type="NodeStatusList"/>

element NodeStatus/operator-id
diagram
type Organization-center-operator-identifier
facets
minLength 1
maxLength 32
source
<xs:element name="operator-id" type="Organization-center-operator-identifier"/>

complexType NodeStatusList
diagram
namespace http://www.dummy-tmdd-address
children node-id node-name node-status
used by
element NodeStatus/node-status/node-statu
source
<xs:complexType name="NodeStatusList">
  <xs:sequence>
    <xs:element name="node-id" type="Node-identifier"/>
    <xs:element name="node-name" type="Node-name" minOccurs="0"/>
    <xs:element name="node-status" type="Node-status"/>
  </xs:sequence>
</xs:complexType>

element NodeStatusList/node-id
diagram
type Node-identifier
facets
minLength 1
maxLength 32
source
<xs:element name="node-id" type="Node-identifier"/>

element NodeStatusList/node-name
diagram
type Node-name
facets
minLength 1
maxLength 128
source
<xs:element name="node-name" type="Node-name" minOccurs="0"/>

element NodeStatusList/node-status
diagram
type Node-status
source
<xs:element name="node-status" type="Node-status"/>

complexType NodeStatusRequest
diagram
namespace http://www.dummy-tmdd-address
children organization-id network-id node-list
used by
element nodeStatusRequest
source
<xs:complexType name="NodeStatusRequest">
  <xs:sequence>
    <xs:element name="organization-id" type="OrganizationInformation"/>
    <xs:element name="network-id" type="Network-identifier" minOccurs="0"/>
    <xs:element name="node-list">
      <xs:complexType>
        <xs:sequence minOccurs="0" maxOccurs="unbounded">
          <xs:element name="node" type="Node-identifier"/>
        </xs:sequence>
      </xs:complexType>
    </xs:element>
  </xs:sequence>
</xs:complexType>

element NodeStatusRequest/organization-id
diagram
type OrganizationInformation
children organization-id organization-name organization-location organization-function center-id center-name last-update-time contact-details
source
<xs:element name="organization-id" type="OrganizationInformation"/>

element NodeStatusRequest/network-id
diagram
type Network-identifier
facets
minLength 1
maxLength 32
source
<xs:element name="network-id" type="Network-identifier" minOccurs="0"/>

element NodeStatusRequest/node-list
diagram
children node
source
<xs:element name="node-list">
  <xs:complexType>
    <xs:sequence minOccurs="0" maxOccurs="unbounded">
      <xs:element name="node" type="Node-identifier"/>
    </xs:sequence>
  </xs:complexType>
</xs:element>

element NodeStatusRequest/node-list/node
diagram
type Node-identifier
facets
minLength 1
maxLength 32
source
<xs:element name="node" type="Node-identifier"/>

complexType OctetString
diagram
namespace http://www.dummy-tmdd-address
type extension of OctetStringOptions
attributes
Name  Type  Use  Default  Fixed  Annotation
EncodingType  xs:NMTOKEN  required      
source
<xs:complexType name="OctetString">
  <xs:simpleContent>
    <xs:extension base="OctetStringOptions">
      <xs:attribute name="EncodingType" use="required">
        <xs:simpleType>
          <xs:restriction base="xs:NMTOKEN">
            <xs:enumeration value="hexBinary"/>
            <xs:enumeration value="base64Binary"/>
          </xs:restriction>
        </xs:simpleType>
      </xs:attribute>
    </xs:extension>
  </xs:simpleContent>
</xs:complexType>

complexType OrganizationInformation
diagram
namespace http://www.dummy-tmdd-address
children organization-id organization-name organization-location organization-function center-id center-name last-update-time contact-details
used by
elements EventSource/information-source CCTVDeviceControlResponse/organization-id NodeStatusRequest/organization-id NodeStatus/organization-id LinkStatus/organization-id VSInventory/organization-information TrafficNetworkInventory/organization-information SignalControlInventory/organization-information RampMeterInventory/organization-information NodeInventory/organization-information LinkStatusRequest/organization-information LinkInventory/organization-information LCSInventory/organization-information HARStatus/organization-information HARInventory/organization-information GATEInventory/organization-information ESSInventory/organization-information DMSInventory/organization-information DMSDeviceStatus/organization-information DMSControlRequest/organization-information CCTVInventory/organization-information DeviceInventoryRequest/organization-owning DetectorStatus/organization-owning SecurityTokenRequest/organization-owning AuthenticationInterrogation/organization-owning SecurityTokenRequestResponse/organization-owning DetectorInventoryList/organization-owning AuthenticationInterrogationResponse/organization-owning DeviceStatusRequest/organization-owning DeviceStatusRequest/organization-requesting DetectorInventoryList/organization-requesting DeviceInventoryRequest/organization-requesting SecurityTokenRequestResponse/organization-requesting SecurityTokenRequest/organization-requesting DetectorStatus/organization-requesting AuthenticationInterrogationResponse/organization-requesting AuthenticationInterrogation/organization-requesting RequestHeader/organization-requesting MessageHeader/organization-sending organizationInformation MessageHeader/organizations-receiving/organizations-receiving-item RequestHeader/organizations-requested/organizations-requested-item MessageHeader/organizations-responding/organizations-responding-item TrafficNetworkRequest/owning-organization ProjectReferences/project-contacts TrafficNetworkRequest/requesting-organization
source
<xs:complexType name="OrganizationInformation">
  <xs:sequence>
    <xs:element name="organization-id" type="Organization-identifier"/>
    <xs:element name="organization-name" type="Organization-name" minOccurs="0"/>
    <xs:element name="organization-location" type="Organization-location" minOccurs="0"/>
    <xs:element name="organization-function" type="Organization-function" minOccurs="0"/>
    <xs:element name="center-id" type="Organization-center-identifier" minOccurs="0"/>
    <xs:element name="center-name" type="Organization-center-name" minOccurs="0"/>
    <xs:element name="last-update-time" type="DateTimeZone" minOccurs="0"/>
    <xs:element name="contact-details" type="ContactDetails" minOccurs="0"/>
  </xs:sequence>
</xs:complexType>

element OrganizationInformation/organization-id
diagram
type Organization-identifier
facets
minLength 1
maxLength 32
source
<xs:element name="organization-id" type="Organization-identifier"/>

element OrganizationInformation/organization-name
diagram
type Organization-name
facets
minLength 1
maxLength 128
source
<xs:element name="organization-name" type="Organization-name" minOccurs="0"/>

element OrganizationInformation/organization-location
diagram
type Organization-location
facets
length 10
source
<xs:element name="organization-location" type="Organization-location" minOccurs="0"/>

element OrganizationInformation/organization-function
diagram
type Organization-function
facets
minLength 1
maxLength 128
source
<xs:element name="organization-function" type="Organization-function" minOccurs="0"/>

element OrganizationInformation/center-id
diagram
type Organization-center-identifier
facets
minLength 1
maxLength 32
source
<xs:element name="center-id" type="Organization-center-identifier" minOccurs="0"/>

element OrganizationInformation/center-name
diagram
type Organization-center-name
facets
minLength 1
maxLength 32
source
<xs:element name="center-name" type="Organization-center-name" minOccurs="0"/>

element OrganizationInformation/last-update-time
diagram
type DateTimeZone
children date time offset
source
<xs:element name="last-update-time" type="DateTimeZone" minOccurs="0"/>

element OrganizationInformation/contact-details
diagram
type ContactDetails
children contact-id person-name person-title organization-id organization-name phone-number phone-alternate mobile-number fax-number pager-id pager-number email-address radio-unit address-line1 address-line2 city state zip-code country
source
<xs:element name="contact-details" type="ContactDetails" minOccurs="0"/>

complexType OtherReference
diagram
namespace http://www.dummy-tmdd-address
children trip-reference responsible-event related-event previous-event split-event merged-event sibling-event associated-device
used by
element FullEventUpdate/other-references/other-reference
source
<xs:complexType name="OtherReference">
  <xs:choice>
    <xs:element name="trip-reference" type="SCH-TripID"/>
    <xs:element name="responsible-event" type="EventReference"/>
    <xs:element name="related-event" type="EventReference"/>
    <xs:element name="previous-event" type="EventReference"/>
    <xs:element name="split-event" type="EventReference"/>
    <xs:element name="merged-event" type="EventReference"/>
    <xs:element name="sibling-event" type="EventReference"/>
    <xs:element name="associated-device" type="DeviceReference"/>
  </xs:choice>
</xs:complexType>

element OtherReference/trip-reference
diagram
type SCH-TripID
children trip-reference
source
<xs:element name="trip-reference" type="SCH-TripID"/>

element OtherReference/responsible-event
diagram
type EventReference
children event-id event-update response-plan-id
source
<xs:element name="responsible-event" type="EventReference"/>

element OtherReference/related-event
diagram
type EventReference
children event-id event-update response-plan-id
source
<xs:element name="related-event" type="EventReference"/>

element OtherReference/previous-event
diagram
type EventReference
children event-id event-update response-plan-id
source
<xs:element name="previous-event" type="EventReference"/>

element OtherReference/split-event
diagram
type EventReference
children event-id event-update response-plan-id
source
<xs:element name="split-event" type="EventReference"/>

element OtherReference/merged-event
diagram
type EventReference
children event-id event-update response-plan-id
source
<xs:element name="merged-event" type="EventReference"/>

element OtherReference/sibling-event
diagram
type EventReference
children event-id event-update response-plan-id
source
<xs:element name="sibling-event" type="EventReference"/>

element OtherReference/associated-device
diagram
type DeviceReference
children device-id device-type
source
<xs:element name="associated-device" type="DeviceReference"/>

complexType PointOnLink
diagram
namespace http://www.dummy-tmdd-address
children geo-location linear-reference link-name point-name cross-street-designator cross-street-name signed-destination location-rank landmark-location upward-area-reference
used by
elements LinkLocation/primary-location LinkLocation/secondary-location
source
<xs:complexType name="PointOnLink">
  <xs:sequence>
    <xs:element name="geo-location" type="GeoLocation"/>
    <xs:element name="linear-reference" type="Link-location-linear-reference" minOccurs="0"/>
    <xs:element name="link-name" type="Event-location-roadway-name" minOccurs="0"/>
    <xs:element name="point-name" type="Event-point-name" minOccurs="0"/>
    <xs:element name="cross-street-designator" minOccurs="0">
      <xs:complexType>
        <xs:sequence minOccurs="0" maxOccurs="unbounded">
          <xs:element name="cross-street-designator-item" type="Event-location-cross-street-begin-identifier"/>
        </xs:sequence>
      </xs:complexType>
    </xs:element>
    <xs:element name="cross-street-name" minOccurs="0">
      <xs:complexType>
        <xs:sequence minOccurs="0" maxOccurs="unbounded">
          <xs:element name="cross-street-name-item" type="Event-location-cross-street-begin-name"/>
        </xs:sequence>
      </xs:complexType>
    </xs:element>
    <xs:element name="signed-destination" minOccurs="0">
      <xs:complexType>
        <xs:sequence minOccurs="0" maxOccurs="unbounded">
          <xs:element name="signed-destination-item" type="Event-signed-destination"/>
        </xs:sequence>
      </xs:complexType>
    </xs:element>
    <xs:element name="location-rank" type="Event-location-rank" minOccurs="0"/>
    <xs:element name="landmark-location" type="LandmarkLocation" minOccurs="0"/>
    <xs:element name="upward-area-reference" type="AreaLocation" minOccurs="0"/>
  </xs:sequence>
</xs:complexType>

element PointOnLink/geo-location
diagram
type GeoLocation
children latitude longitude datum
source
<xs:element name="geo-location" type="GeoLocation"/>

element PointOnLink/linear-reference
diagram
type Link-location-linear-reference
facets
minInclusive 0
maxInclusive 2000000
source
<xs:element name="linear-reference" type="Link-location-linear-reference" minOccurs="0"/>

element PointOnLink/link-name
diagram
type Event-location-roadway-name
facets
minLength 1
maxLength 256
source
<xs:element name="link-name" type="Event-location-roadway-name" minOccurs="0"/>

element PointOnLink/point-name
diagram
type Event-point-name
facets
minLength 1
maxLength 256
source
<xs:element name="point-name" type="Event-point-name" minOccurs="0"/>

element PointOnLink/cross-street-designator
diagram
children cross-street-designator-item
source
<xs:element name="cross-street-designator" minOccurs="0">
  <xs:complexType>
    <xs:sequence minOccurs="0" maxOccurs="unbounded">
      <xs:element name="cross-street-designator-item" type="Event-location-cross-street-begin-identifier"/>
    </xs:sequence>
  </xs:complexType>
</xs:element>

element PointOnLink/cross-street-designator/cross-street-designator-item
diagram
type Event-location-cross-street-begin-identifier
facets
minLength 1
maxLength 32
source
<xs:element name="cross-street-designator-item" type="Event-location-cross-street-begin-identifier"/>

element PointOnLink/cross-street-name
diagram
children cross-street-name-item
source
<xs:element name="cross-street-name" minOccurs="0">
  <xs:complexType>
    <xs:sequence minOccurs="0" maxOccurs="unbounded">
      <xs:element name="cross-street-name-item" type="Event-location-cross-street-begin-name"/>
    </xs:sequence>
  </xs:complexType>
</xs:element>

element PointOnLink/cross-street-name/cross-street-name-item
diagram
type Event-location-cross-street-begin-name
facets
minLength 1
maxLength 32
source
<xs:element name="cross-street-name-item" type="Event-location-cross-street-begin-name"/>

element PointOnLink/signed-destination
diagram
children signed-destination-item
source
<xs:element name="signed-destination" minOccurs="0">
  <xs:complexType>
    <xs:sequence minOccurs="0" maxOccurs="unbounded">
      <xs:element name="signed-destination-item" type="Event-signed-destination"/>
    </xs:sequence>
  </xs:complexType>
</xs:element>

element PointOnLink/signed-destination/signed-destination-item
diagram
type Event-signed-destination
facets
minLength 1
maxLength 256
source
<xs:element name="signed-destination-item" type="Event-signed-destination"/>

element PointOnLink/location-rank
diagram
type Event-location-rank
facets
minInclusive 1
maxInclusive 10
source
<xs:element name="location-rank" type="Event-location-rank" minOccurs="0"/>

element PointOnLink/landmark-location
diagram
type LandmarkLocation
children landmark-type landmark-name landmark-point-name location-rank geo-location upward-area-reference
source
<xs:element name="landmark-location" type="LandmarkLocation" minOccurs="0"/>

element PointOnLink/upward-area-reference
diagram
type AreaLocation
children area-id area-name location-rank upward-area-reference
source
<xs:element name="upward-area-reference" type="AreaLocation" minOccurs="0"/>

complexType ProjectReferences
diagram
namespace http://www.dummy-tmdd-address
children project-reference permit-reference project-contacts project-description
used by
elements BasicEventUpdate/project-references/project-reference FullEventUpdate/project-references/project-reference
source
<xs:complexType name="ProjectReferences">
  <xs:choice>
    <xs:element name="project-reference" type="Event-project-reference"/>
    <xs:element name="permit-reference" type="Event-planned-permit-reference"/>
    <xs:element name="project-contacts" type="OrganizationInformation"/>
    <xs:element name="project-description" type="Event-project-description"/>
  </xs:choice>
</xs:complexType>

element ProjectReferences/project-reference
diagram
type Event-project-reference
facets
minLength 1
maxLength 32
source
<xs:element name="project-reference" type="Event-project-reference"/>

element ProjectReferences/permit-reference
diagram
type Event-planned-permit-reference
facets
minLength 1
maxLength 32
source
<xs:element name="permit-reference" type="Event-planned-permit-reference"/>

element ProjectReferences/project-contacts
diagram
type OrganizationInformation
children organization-id organization-name organization-location organization-function center-id center-name last-update-time contact-details
source
<xs:element name="project-contacts" type="OrganizationInformation"/>

element ProjectReferences/project-description
diagram
type Event-project-description
facets
minLength 1
maxLength 2048
source
<xs:element name="project-description" type="Event-project-description"/>

complexType RampMeterControlRequest
diagram
namespace http://www.dummy-tmdd-address
children device-id request-id center-id operator-id user-id password request-time timingplan-id ramp-meter-control-type response-plan-id command-request-priority command-end-time
used by
element rampMeterControlRequest
source
<xs:complexType name="RampMeterControlRequest">
  <xs:sequence>
    <xs:element name="device-id" type="Device-identifier"/>
    <xs:element name="request-id" type="Device-request-identifier"/>
    <xs:element name="center-id" type="Organization-center-identifier" minOccurs="0"/>
    <xs:element name="operator-id" type="Organization-center-operator-identifier" minOccurs="0"/>
    <xs:element name="user-id" type="Security-user-name"/>
    <xs:element name="password" type="Security-password"/>
    <xs:element name="request-time" type="DateTimeZone"/>
    <xs:element name="timingplan-id" type="TimingPlan-identifier"/>
    <xs:element name="ramp-meter-control-type" type="RampMeter-control-type" minOccurs="0"/>
    <xs:element name="response-plan-id" type="Event-response-plan-identifier" minOccurs="0"/>
    <xs:element name="command-request-priority" type="Device-command-request-priority" minOccurs="0"/>
    <xs:element name="command-end-time" type="Device-command-end-time"/>
  </xs:sequence>
</xs:complexType>

element RampMeterControlRequest/device-id
diagram
type Device-identifier
facets
minLength 1
maxLength 32
source
<xs:element name="device-id" type="Device-identifier"/>

element RampMeterControlRequest/request-id
diagram
type Device-request-identifier
facets
minLength 1
maxLength 32
source
<xs:element name="request-id" type="Device-request-identifier"/>

element RampMeterControlRequest/center-id
diagram
type Organization-center-identifier
facets
minLength 1
maxLength 32
source
<xs:element name="center-id" type="Organization-center-identifier" minOccurs="0"/>

element RampMeterControlRequest/operator-id
diagram
type Organization-center-operator-identifier
facets
minLength 1
maxLength 32
source
<xs:element name="operator-id" type="Organization-center-operator-identifier" minOccurs="0"/>

element RampMeterControlRequest/user-id
diagram
type Security-user-name
facets
minLength 1
maxLength 32
source
<xs:element name="user-id" type="Security-user-name"/>

element RampMeterControlRequest/password
diagram
type Security-password
facets
minLength 1
maxLength 32
source
<xs:element name="password" type="Security-password"/>

element RampMeterControlRequest/request-time
diagram
type DateTimeZone
children date time offset
source
<xs:element name="request-time" type="DateTimeZone"/>

element RampMeterControlRequest/timingplan-id
diagram
type TimingPlan-identifier
facets
minLength 1
maxLength 32
source
<xs:element name="timingplan-id" type="TimingPlan-identifier"/>

element RampMeterControlRequest/ramp-meter-control-type
diagram
type RampMeter-control-type
source
<xs:element name="ramp-meter-control-type" type="RampMeter-control-type" minOccurs="0"/>

element RampMeterControlRequest/response-plan-id
diagram
type Event-response-plan-identifier
facets
minLength 1
maxLength 32
source
<xs:element name="response-plan-id" type="Event-response-plan-identifier" minOccurs="0"/>

element RampMeterControlRequest/command-request-priority
diagram
type Device-command-request-priority
facets
minInclusive 1
maxInclusive 10
source
<xs:element name="command-request-priority" type="Device-command-request-priority" minOccurs="0"/>

element RampMeterControlRequest/command-end-time
diagram
type Device-command-end-time
source
<xs:element name="command-end-time" type="Device-command-end-time"/>

complexType RampMeterControlResponse
diagram
namespace http://www.dummy-tmdd-address
children device-id request-id center-id operator-id request-response operator-last-revised response-plan-id
used by
element rampMeterControlResponse
source
<xs:complexType name="RampMeterControlResponse">
  <xs:sequence>
    <xs:element name="device-id" type="Device-identifier"/>
    <xs:element name="request-id" type="Device-request-identifier"/>
    <xs:element name="center-id" type="Organization-center-identifier"/>
    <xs:element name="operator-id" type="Organization-center-operator-identifier"/>
    <xs:element name="request-response" type="Device-acknowledge-control"/>
    <xs:element name="operator-last-revised" type="Event-update-operator-last-revised" minOccurs="0"/>
    <xs:element name="response-plan-id" type="Event-response-plan-identifier" minOccurs="0"/>
  </xs:sequence>
</xs:complexType>

element RampMeterControlResponse/device-id
diagram
type Device-identifier
facets
minLength 1
maxLength 32
source
<xs:element name="device-id" type="Device-identifier"/>

element RampMeterControlResponse/request-id
diagram
type Device-request-identifier
facets
minLength 1
maxLength 32
source
<xs:element name="request-id" type="Device-request-identifier"/>

element RampMeterControlResponse/center-id
diagram
type Organization-center-identifier
facets
minLength 1
maxLength 32
source
<xs:element name="center-id" type="Organization-center-identifier"/>

element RampMeterControlResponse/operator-id
diagram
type Organization-center-operator-identifier
facets
minLength 1
maxLength 32
source
<xs:element name="operator-id" type="Organization-center-operator-identifier"/>

element RampMeterControlResponse/request-response
diagram
type Device-acknowledge-control
source
<xs:element name="request-response" type="Device-acknowledge-control"/>

element RampMeterControlResponse/operator-last-revised
diagram
type Event-update-operator-last-revised
facets
minLength 1
maxLength 128
source
<xs:element name="operator-last-revised" type="Event-update-operator-last-revised" minOccurs="0"/>

element RampMeterControlResponse/response-plan-id
diagram
type Event-response-plan-identifier
facets
minLength 1
maxLength 32
source
<xs:element name="response-plan-id" type="Event-response-plan-identifier" minOccurs="0"/>

complexType RampMeterInventory
diagram
namespace http://www.dummy-tmdd-address
children organization-information device-id node-id ramp-exit-roadway-name link-direction ramp-location route-designator linear-reference linear-reference-version node-name timing-plan-id ramp-lane-number ramp-lane-type firmware firmware-version device-url last-update contact-details
used by
element rampMeterInventory
source
<xs:complexType name="RampMeterInventory">
  <xs:sequence>
    <xs:element name="organization-information" type="OrganizationInformation"/>
    <xs:element name="device-id" type="Device-identifier"/>
    <xs:element name="node-id" type="Device-node-identifier"/>
    <xs:element name="ramp-exit-roadway-name" type="Ramp-exit-roadway-name"/>
    <xs:element name="link-direction" type="Link-direction"/>
    <xs:element name="ramp-location" type="GeoLocation" minOccurs="0"/>
    <xs:element name="route-designator" type="Link-route-designator" minOccurs="0"/>
    <xs:element name="linear-reference" type="Link-location-linear-reference" minOccurs="0"/>
    <xs:element name="linear-reference-version" type="Link-location-linear-reference-version" minOccurs="0"/>
    <xs:element name="node-name" type="Node-name" minOccurs="0"/>
    <xs:element name="timing-plan-id" type="TimingPlan-identifier" minOccurs="0"/>
    <xs:element name="ramp-lane-number" type="Ramp-lane-number" minOccurs="0"/>
    <xs:element name="ramp-lane-type" type="Ramp-lane-type" minOccurs="0"/>
    <xs:element name="firmware" type="Controller-firmware" minOccurs="0"/>
    <xs:element name="firmware-version" type="Controller-firmware-release-version" minOccurs="0"/>
    <xs:element name="device-url" type="Device-url" minOccurs="0"/>
    <xs:element name="last-update" type="DateTimeZone"/>
    <xs:element name="contact-details" type="ContactDetails" minOccurs="0"/>
  </xs:sequence>
</xs:complexType>

element RampMeterInventory/organization-information
diagram
type OrganizationInformation
children organization-id organization-name organization-location organization-function center-id center-name last-update-time contact-details
source
<xs:element name="organization-information" type="OrganizationInformation"/>

element RampMeterInventory/device-id
diagram
type Device-identifier
facets
minLength 1
maxLength 32
source
<xs:element name="device-id" type="Device-identifier"/>

element RampMeterInventory/node-id
diagram
type Device-node-identifier
facets
minLength 1
maxLength 32
source
<xs:element name="node-id" type="Device-node-identifier"/>

element RampMeterInventory/ramp-exit-roadway-name
diagram
type Ramp-exit-roadway-name
facets
minLength 1
maxLength 128
source
<xs:element name="ramp-exit-roadway-name" type="Ramp-exit-roadway-name"/>

element RampMeterInventory/link-direction
diagram
type Link-direction
source
<xs:element name="link-direction" type="Link-direction"/>

element RampMeterInventory/ramp-location
diagram
type GeoLocation
children latitude longitude datum
source
<xs:element name="ramp-location" type="GeoLocation" minOccurs="0"/>

element RampMeterInventory/route-designator
diagram
type Link-route-designator
facets
minLength 1
maxLength 64
source
<xs:element name="route-designator" type="Link-route-designator" minOccurs="0"/>

element RampMeterInventory/linear-reference
diagram
type Link-location-linear-reference
facets
minInclusive 0
maxInclusive 2000000
source
<xs:element name="linear-reference" type="Link-location-linear-reference" minOccurs="0"/>

element RampMeterInventory/linear-reference-version
diagram
type Link-location-linear-reference-version
source
<xs:element name="linear-reference-version" type="Link-location-linear-reference-version" minOccurs="0"/>

element RampMeterInventory/node-name
diagram
type Node-name
facets
minLength 1
maxLength 128
source
<xs:element name="node-name" type="Node-name" minOccurs="0"/>

element RampMeterInventory/timing-plan-id
diagram
type TimingPlan-identifier
facets
minLength 1
maxLength 32
source
<xs:element name="timing-plan-id" type="TimingPlan-identifier" minOccurs="0"/>

element RampMeterInventory/ramp-lane-number
diagram
type Ramp-lane-number
facets
minInclusive 1
maxInclusive 50
source
<xs:element name="ramp-lane-number" type="Ramp-lane-number" minOccurs="0"/>

element RampMeterInventory/ramp-lane-type
diagram
type Ramp-lane-type
source
<xs:element name="ramp-lane-type" type="Ramp-lane-type" minOccurs="0"/>

element RampMeterInventory/firmware
diagram
type Controller-firmware
facets
minLength 1
maxLength 128
source
<xs:element name="firmware" type="Controller-firmware" minOccurs="0"/>

element RampMeterInventory/firmware-version
diagram
type Controller-firmware-release-version
facets
minLength 1
maxLength 128
source
<xs:element name="firmware-version" type="Controller-firmware-release-version" minOccurs="0"/>

element RampMeterInventory/device-url
diagram
type Device-url
facets
minLength 1
maxLength 32
source
<xs:element name="device-url" type="Device-url" minOccurs="0"/>

element RampMeterInventory/last-update
diagram
type DateTimeZone
children date time offset
source
<xs:element name="last-update" type="DateTimeZone"/>

element RampMeterInventory/contact-details
diagram
type ContactDetails
children contact-id person-name person-title organization-id organization-name phone-number phone-alternate mobile-number fax-number pager-id pager-number email-address radio-unit address-line1 address-line2 city state zip-code country
source
<xs:element name="contact-details" type="ContactDetails" minOccurs="0"/>

complexType RampMeterInventoryRequest
diagram
namespace http://www.dummy-tmdd-address
children inventory-request
used by
element rampMeterInventoryRequest
source
<xs:complexType name="RampMeterInventoryRequest">
  <xs:sequence>
    <xs:element name="inventory-request" type="DeviceInventoryRequest"/>
  </xs:sequence>
</xs:complexType>

element RampMeterInventoryRequest/inventory-request
diagram
type DeviceInventoryRequest
children organization-owning organization-requesting device-list
source
<xs:element name="inventory-request" type="DeviceInventoryRequest"/>

complexType RampMeterStatus
diagram
namespace http://www.dummy-tmdd-address
children center-id operator-id device-id meter-status ramp-current-state node-name ramp-meter-control-type metering-type last-update operator-last-revised
used by
element rampMeterStatus
source
<xs:complexType name="RampMeterStatus">
  <xs:sequence>
    <xs:element name="center-id" type="Organization-center-identifier" minOccurs="0"/>
    <xs:element name="operator-id" type="Organization-center-operator-identifier" minOccurs="0"/>
    <xs:element name="device-id" type="Device-identifier"/>
    <xs:element name="meter-status" type="Meter-status"/>
    <xs:element name="ramp-current-state" type="Ramp-current-state"/>
    <xs:element name="node-name" type="Node-name" minOccurs="0"/>
    <xs:element name="ramp-meter-control-type" type="RampMeter-control-type" minOccurs="0"/>
    <xs:element name="metering-type" type="Meter-metering-type" minOccurs="0"/>
    <xs:element name="last-update" type="DateTimeZone"/>
    <xs:element name="operator-last-revised" type="Event-update-operator-last-revised" minOccurs="0"/>
  </xs:sequence>
</xs:complexType>

element RampMeterStatus/center-id
diagram
type Organization-center-identifier
facets
minLength 1
maxLength 32
source
<xs:element name="center-id" type="Organization-center-identifier" minOccurs="0"/>

element RampMeterStatus/operator-id
diagram
type Organization-center-operator-identifier
facets
minLength 1
maxLength 32
source
<xs:element name="operator-id" type="Organization-center-operator-identifier" minOccurs="0"/>

element RampMeterStatus/device-id
diagram
type Device-identifier
facets
minLength 1
maxLength 32
source
<xs:element name="device-id" type="Device-identifier"/>

element RampMeterStatus/meter-status
diagram
type Meter-status
source
<xs:element name="meter-status" type="Meter-status"/>

element RampMeterStatus/ramp-current-state
diagram
type Ramp-current-state
source
<xs:element name="ramp-current-state" type="Ramp-current-state"/>

element RampMeterStatus/node-name
diagram
type Node-name
facets
minLength 1
maxLength 128
source
<xs:element name="node-name" type="Node-name" minOccurs="0"/>

element RampMeterStatus/ramp-meter-control-type
diagram
type RampMeter-control-type
source
<xs:element name="ramp-meter-control-type" type="RampMeter-control-type" minOccurs="0"/>

element RampMeterStatus/metering-type
diagram
type Meter-metering-type
source
<xs:element name="metering-type" type="Meter-metering-type" minOccurs="0"/>

element RampMeterStatus/last-update
diagram
type DateTimeZone
children date time offset
source
<xs:element name="last-update" type="DateTimeZone"/>

element RampMeterStatus/operator-last-revised
diagram
type Event-update-operator-last-revised
facets
minLength 1
maxLength 128
source
<xs:element name="operator-last-revised" type="Event-update-operator-last-revised" minOccurs="0"/>

complexType RampMeterStatusRequest
diagram
namespace http://www.dummy-tmdd-address
children status-request
used by
element rampMeterStatusRequest
source
<xs:complexType name="RampMeterStatusRequest">
  <xs:sequence>
    <xs:element name="status-request" type="DeviceStatusRequest"/>
  </xs:sequence>
</xs:complexType>

element RampMeterStatusRequest/status-request
diagram
type DeviceStatusRequest
children organization-owning organization-requesting device-list
source
<xs:element name="status-request" type="DeviceStatusRequest"/>

complexType RecurrentTime
diagram
namespace http://www.dummy-tmdd-address
children recurrent-period timeline-schedule-times utc-offset
used by
element EventTimes/recurrent-times/recurrent-time
source
<xs:complexType name="RecurrentTime">
  <xs:sequence>
    <xs:element name="recurrent-period" type="EventPeriod"/>
    <xs:element name="timeline-schedule-times" minOccurs="0">
      <xs:complexType>
        <xs:sequence minOccurs="0" maxOccurs="unbounded">
          <xs:element name="timeline-schedule-time" type="Event-timeline-schedule-times"/>
        </xs:sequence>
      </xs:complexType>
    </xs:element>
    <xs:element name="utc-offset" type="Time-utc-offset" minOccurs="0"/>
  </xs:sequence>
</xs:complexType>

element RecurrentTime/recurrent-period
diagram
type EventPeriod
children days-of-the-week effective-period-qualifier holiday-day
source
<xs:element name="recurrent-period" type="EventPeriod"/>

element RecurrentTime/timeline-schedule-times
diagram
children timeline-schedule-time
source
<xs:element name="timeline-schedule-times" minOccurs="0">
  <xs:complexType>
    <xs:sequence minOccurs="0" maxOccurs="unbounded">
      <xs:element name="timeline-schedule-time" type="Event-timeline-schedule-times"/>
    </xs:sequence>
  </xs:complexType>
</xs:element>

element RecurrentTime/timeline-schedule-times/timeline-schedule-time
diagram
type Event-timeline-schedule-times
facets
length 6
source
<xs:element name="timeline-schedule-time" type="Event-timeline-schedule-times"/>

element RecurrentTime/utc-offset
diagram
type Time-utc-offset
facets
length 5
source
<xs:element name="utc-offset" type="Time-utc-offset" minOccurs="0"/>

complexType RelatedLocation
diagram
namespace http://www.dummy-tmdd-address
children landmark alternate-route-details
used by
elements ElementDescription/related-location EventDescription/related-location
source
<xs:complexType name="RelatedLocation">
  <xs:choice>
    <xs:element name="landmark" type="LandmarkLocation"/>
    <xs:element name="alternate-route-details" type="AlternateRouteDetail"/>
  </xs:choice>
</xs:complexType>

element RelatedLocation/landmark
diagram
type LandmarkLocation
children landmark-type landmark-name landmark-point-name location-rank geo-location upward-area-reference
source
<xs:element name="landmark" type="LandmarkLocation"/>

element RelatedLocation/alternate-route-details
diagram
type AlternateRouteDetail
children alternate-route-type destination location-on-alternate-route
source
<xs:element name="alternate-route-details" type="AlternateRouteDetail"/>

complexType RequestFilter
diagram
namespace http://www.dummy-tmdd-address
children category priority-level confidence-level access-level action-request-flag
used by
element EventFilterRequest/request-filters/request-filter
source
<xs:complexType name="RequestFilter">
  <xs:choice>
    <xs:element name="category" type="Event-category"/>
    <xs:element name="priority-level" type="Event-description-priority-level"/>
    <xs:element name="confidence-level" type="Event-description-confidence-level"/>
    <xs:element name="access-level" type="Event-access-level"/>
    <xs:element name="action-request-flag" type="Action-request-flag"/>
  </xs:choice>
</xs:complexType>

element RequestFilter/category
diagram
type Event-category
source
<xs:element name="category" type="Event-category"/>

element RequestFilter/priority-level
diagram
type Event-description-priority-level
facets
minInclusive 1
maxInclusive 10
source
<xs:element name="priority-level" type="Event-description-priority-level"/>

element RequestFilter/confidence-level
diagram
type Event-description-confidence-level
source
<xs:element name="confidence-level" type="Event-description-confidence-level"/>

element RequestFilter/access-level
diagram
type Event-access-level
source
<xs:element name="access-level" type="Event-access-level"/>

element RequestFilter/action-request-flag
diagram
type Action-request-flag
source
<xs:element name="action-request-flag" type="Action-request-flag"/>

complexType RequestHeader
diagram
namespace http://www.dummy-tmdd-address
children organization-requesting organizations-requested message-type-id message-type-version message-number message-time-stamp
used by
element EventFilterRequest/request-header
source
<xs:complexType name="RequestHeader">
  <xs:sequence>
    <xs:element name="organization-requesting" type="OrganizationInformation"/>
    <xs:element name="organizations-requested" minOccurs="0">
      <xs:complexType>
        <xs:sequence minOccurs="0" maxOccurs="unbounded">
          <xs:element name="organizations-requested-item" type="OrganizationInformation"/>
        </xs:sequence>
      </xs:complexType>
    </xs:element>
    <xs:element name="message-type-id" type="Event-message-type-identifier"/>
    <xs:element name="message-type-version" type="Event-message-type-version"/>
    <xs:element name="message-number" type="Event-message-number"/>
    <xs:element name="message-time-stamp" type="DateTimeZone"/>
  </xs:sequence>
</xs:complexType>

element RequestHeader/organization-requesting
diagram
type OrganizationInformation
children organization-id organization-name organization-location organization-function center-id center-name last-update-time contact-details
source
<xs:element name="organization-requesting" type="OrganizationInformation"/>

element RequestHeader/organizations-requested
diagram
children organizations-requested-item
source
<xs:element name="organizations-requested" minOccurs="0">
  <xs:complexType>
    <xs:sequence minOccurs="0" maxOccurs="unbounded">
      <xs:element name="organizations-requested-item" type="OrganizationInformation"/>
    </xs:sequence>
  </xs:complexType>
</xs:element>

element RequestHeader/organizations-requested/organizations-requested-item
diagram
type OrganizationInformation
children organization-id organization-name organization-location organization-function center-id center-name last-update-time contact-details
source
<xs:element name="organizations-requested-item" type="OrganizationInformation"/>

element RequestHeader/message-type-id
diagram
type Event-message-type-identifier
facets
minLength 1
maxLength 16
source
<xs:element name="message-type-id" type="Event-message-type-identifier"/>

element RequestHeader/message-type-version
diagram
type Event-message-type-version
source
<xs:element name="message-type-version" type="Event-message-type-version"/>

element RequestHeader/message-number
diagram
type Event-message-number
facets
minInclusive 1
source
<xs:element name="message-number" type="Event-message-number"/>

element RequestHeader/message-time-stamp
diagram
type DateTimeZone
children date time offset
source
<xs:element name="message-time-stamp" type="DateTimeZone"/>

complexType RequestLocation
diagram
namespace http://www.dummy-tmdd-address
children area-locations link-categories link-designator
used by
element EventFilterRequest/request-locations/request-location
source
<xs:complexType name="RequestLocation">
  <xs:choice>
    <xs:element name="area-locations">
      <xs:complexType>
        <xs:sequence minOccurs="0" maxOccurs="unbounded">
          <xs:element name="area-location" type="AreaLocation"/>
        </xs:sequence>
      </xs:complexType>
    </xs:element>
    <xs:element name="link-categories" type="Event-link-categories"/>
    <xs:element name="link-designator">
      <xs:complexType>
        <xs:sequence minOccurs="0" maxOccurs="unbounded">
          <xs:element name="link-designator-item" type="Link-route-designator"/>
        </xs:sequence>
      </xs:complexType>
    </xs:element>
  </xs:choice>
</xs:complexType>

element RequestLocation/area-locations
diagram
children area-location
source
<xs:element name="area-locations">
  <xs:complexType>
    <xs:sequence minOccurs="0" maxOccurs="unbounded">
      <xs:element name="area-location" type="AreaLocation"/>
    </xs:sequence>
  </xs:complexType>
</xs:element>

element RequestLocation/area-locations/area-location
diagram
type AreaLocation
children area-id area-name location-rank upward-area-reference
source
<xs:element name="area-location" type="AreaLocation"/>

element RequestLocation/link-categories
diagram
type Event-link-categories
source
<xs:element name="link-categories" type="Event-link-categories"/>

element RequestLocation/link-designator
diagram
children link-designator-item
source
<xs:element name="link-designator">
  <xs:complexType>
    <xs:sequence minOccurs="0" maxOccurs="unbounded">
      <xs:element name="link-designator-item" type="Link-route-designator"/>
    </xs:sequence>
  </xs:complexType>
</xs:element>

element RequestLocation/link-designator/link-designator-item
diagram
type Link-route-designator
facets
minLength 1
maxLength 64
source
<xs:element name="link-designator-item" type="Link-route-designator"/>

complexType RequestTimes
diagram
namespace http://www.dummy-tmdd-address
children start-time end-time
used by
element EventFilterRequest/request-times
source
<xs:complexType name="RequestTimes">
  <xs:sequence>
    <xs:element name="start-time" type="DateTimeZone" minOccurs="0"/>
    <xs:element name="end-time" type="DateTimeZone" minOccurs="0"/>
  </xs:sequence>
</xs:complexType>

element RequestTimes/start-time
diagram
type DateTimeZone
children date time offset
source
<xs:element name="start-time" type="DateTimeZone" minOccurs="0"/>

element RequestTimes/end-time
diagram
type DateTimeZone
children date time offset
source
<xs:element name="end-time" type="DateTimeZone" minOccurs="0"/>

complexType RequestType
diagram
namespace http://www.dummy-tmdd-address
children request-focus event-id response-plan-ids
used by
element EventFilterRequest/request-type
source
<xs:complexType name="RequestType">
  <xs:sequence>
    <xs:element name="request-focus" type="Event-request-focus"/>
    <xs:element name="event-id" minOccurs="0">
      <xs:complexType>
        <xs:sequence minOccurs="0" maxOccurs="unbounded">
          <xs:element name="event-id-item" type="Event-identifier"/>
        </xs:sequence>
      </xs:complexType>
    </xs:element>
    <xs:element name="response-plan-ids" minOccurs="0">
      <xs:complexType>
        <xs:sequence minOccurs="0" maxOccurs="unbounded">
          <xs:element name="response-plan-id" type="Event-response-plan-identifier"/>
        </xs:sequence>
      </xs:complexType>
    </xs:element>
  </xs:sequence>
</xs:complexType>

element RequestType/request-focus
diagram
type Event-request-focus
source
<xs:element name="request-focus" type="Event-request-focus"/>

element RequestType/event-id
diagram
children event-id-item
source
<xs:element name="event-id" minOccurs="0">
  <xs:complexType>
    <xs:sequence minOccurs="0" maxOccurs="unbounded">
      <xs:element name="event-id-item" type="Event-identifier"/>
    </xs:sequence>
  </xs:complexType>
</xs:element>

element RequestType/event-id/event-id-item
diagram
type Event-identifier
facets
minLength 1
maxLength 32
source
<xs:element name="event-id-item" type="Event-identifier"/>

element RequestType/response-plan-ids
diagram
children response-plan-id
source
<xs:element name="response-plan-ids" minOccurs="0">
  <xs:complexType>
    <xs:sequence minOccurs="0" maxOccurs="unbounded">
      <xs:element name="response-plan-id" type="Event-response-plan-identifier"/>
    </xs:sequence>
  </xs:complexType>
</xs:element>

element RequestType/response-plan-ids/response-plan-id
diagram
type Event-response-plan-identifier
facets
minLength 1
maxLength 32
source
<xs:element name="response-plan-id" type="Event-response-plan-identifier"/>

complexType SCH-TripID
diagram
namespace http://www.dummy-tmdd-address
children trip-reference
used by
element OtherReference/trip-reference
source
<xs:complexType name="SCH-TripID">
  <xs:sequence>
    <xs:element name="trip-reference" type="ntcip:SCH-TripID"/>
  </xs:sequence>
</xs:complexType>

element SCH-TripID/trip-reference
diagram
type ntcip:SCH-TripID
facets
minInclusive 0
maxInclusive 65535
source
<xs:element name="trip-reference" type="ntcip:SCH-TripID"/>

complexType SectionControlRequest
diagram
namespace http://www.dummy-tmdd-address
children section-id section-name request-id center-id operator-id user-id password last-update-time request-timing-plan request-control-mode event-id command-request-priority command-end-time
used by
element sectionControlRequest
source
<xs:complexType name="SectionControlRequest">
  <xs:sequence>
    <xs:element name="section-id" type="Section-identifier"/>
    <xs:element name="section-name" type="Section-name" minOccurs="0"/>
    <xs:element name="request-id" type="Device-request-identifier"/>
    <xs:element name="center-id" type="Organization-center-identifier" minOccurs="0"/>
    <xs:element name="operator-id" type="Organization-center-operator-identifier" minOccurs="0"/>
    <xs:element name="user-id" type="Security-user-name"/>
    <xs:element name="password" type="Security-password"/>
    <xs:element name="last-update-time" type="DateTimeZone"/>
    <xs:element name="request-timing-plan" type="TimingPlan-identifier"/>
    <xs:element name="request-control-mode" type="Intersection-signal-control-mode"/>
    <xs:element name="event-id" type="Event-response-plan-identifier" minOccurs="0"/>
    <xs:element name="command-request-priority" type="Device-command-request-priority" minOccurs="0"/>
    <xs:element name="command-end-time" type="Device-command-end-time"/>
  </xs:sequence>
</xs:complexType>

element SectionControlRequest/section-id
diagram
type Section-identifier
facets
minLength 1
maxLength 32
source
<xs:element name="section-id" type="Section-identifier"/>

element SectionControlRequest/section-name
diagram
type Section-name
facets
minLength 1
maxLength 128
source
<xs:element name="section-name" type="Section-name" minOccurs="0"/>

element SectionControlRequest/request-id
diagram
type Device-request-identifier
facets
minLength 1
maxLength 32
source
<xs:element name="request-id" type="Device-request-identifier"/>

element SectionControlRequest/center-id
diagram
type Organization-center-identifier
facets
minLength 1
maxLength 32
source
<xs:element name="center-id" type="Organization-center-identifier" minOccurs="0"/>

element SectionControlRequest/operator-id
diagram
type Organization-center-operator-identifier
facets
minLength 1
maxLength 32
source
<xs:element name="operator-id" type="Organization-center-operator-identifier" minOccurs="0"/>

element SectionControlRequest/user-id
diagram
type Security-user-name
facets
minLength 1
maxLength 32
source
<xs:element name="user-id" type="Security-user-name"/>

element SectionControlRequest/password
diagram
type Security-password
facets
minLength 1
maxLength 32
source
<xs:element name="password" type="Security-password"/>

element SectionControlRequest/last-update-time
diagram
type DateTimeZone
children date time offset
source
<xs:element name="last-update-time" type="DateTimeZone"/>

element SectionControlRequest/request-timing-plan
diagram
type TimingPlan-identifier
facets
minLength 1
maxLength 32
source
<xs:element name="request-timing-plan" type="TimingPlan-identifier"/>

element SectionControlRequest/request-control-mode
diagram
type Intersection-signal-control-mode
source
<xs:element name="request-control-mode" type="Intersection-signal-control-mode"/>

element SectionControlRequest/event-id
diagram
type Event-response-plan-identifier
facets
minLength 1
maxLength 32
source
<xs:element name="event-id" type="Event-response-plan-identifier" minOccurs="0"/>

element SectionControlRequest/command-request-priority
diagram
type Device-command-request-priority
facets
minInclusive 1
maxInclusive 10
source
<xs:element name="command-request-priority" type="Device-command-request-priority" minOccurs="0"/>

element SectionControlRequest/command-end-time
diagram
type Device-command-end-time
source
<xs:element name="command-end-time" type="Device-command-end-time"/>

complexType SectionControlResponse
diagram
namespace http://www.dummy-tmdd-address
children section-id request-id center-id operator-id request-response operator-last-revised
used by
element sectionControlResponse
source
<xs:complexType name="SectionControlResponse">
  <xs:sequence>
    <xs:element name="section-id" type="Section-identifier"/>
    <xs:element name="request-id" type="Device-request-identifier"/>
    <xs:element name="center-id" type="Organization-center-identifier"/>
    <xs:element name="operator-id" type="Organization-center-operator-identifier"/>
    <xs:element name="request-response" type="Device-acknowledge-control"/>
    <xs:element name="operator-last-revised" type="Event-update-operator-last-revised" minOccurs="0"/>
  </xs:sequence>
</xs:complexType>

element SectionControlResponse/section-id
diagram
type Section-identifier
facets
minLength 1
maxLength 32
source
<xs:element name="section-id" type="Section-identifier"/>

element SectionControlResponse/request-id
diagram
type Device-request-identifier
facets
minLength 1
maxLength 32
source
<xs:element name="request-id" type="Device-request-identifier"/>

element SectionControlResponse/center-id
diagram
type Organization-center-identifier
facets
minLength 1
maxLength 32
source
<xs:element name="center-id" type="Organization-center-identifier"/>

element SectionControlResponse/operator-id
diagram
type Organization-center-operator-identifier
facets
minLength 1
maxLength 32
source
<xs:element name="operator-id" type="Organization-center-operator-identifier"/>

element SectionControlResponse/request-response
diagram
type Device-acknowledge-control
source
<xs:element name="request-response" type="Device-acknowledge-control"/>

element SectionControlResponse/operator-last-revised
diagram
type Event-update-operator-last-revised
facets
minLength 1
maxLength 128
source
<xs:element name="operator-last-revised" type="Event-update-operator-last-revised" minOccurs="0"/>

complexType SectionLinkList
diagram
namespace http://www.dummy-tmdd-address
children section-id section-link-count link-id
used by
elements SectionStatus/link-id-list/link-id TrafficNetworkInventory/link-id-list/link-id
source
<xs:complexType name="SectionLinkList">
  <xs:sequence>
    <xs:element name="section-id" type="Section-identifier"/>
    <xs:element name="section-link-count" type="Section-link-count"/>
    <xs:element name="link-id">
      <xs:complexType>
        <xs:sequence minOccurs="0" maxOccurs="unbounded">
          <xs:element name="link-id-item" type="Link-identifier"/>
        </xs:sequence>
      </xs:complexType>
    </xs:element>
  </xs:sequence>
</xs:complexType>

element SectionLinkList/section-id
diagram
type Section-identifier
facets
minLength 1
maxLength 32
source
<xs:element name="section-id" type="Section-identifier"/>

element SectionLinkList/section-link-count
diagram
type Section-link-count
facets
minInclusive 1
source
<xs:element name="section-link-count" type="Section-link-count"/>

element SectionLinkList/link-id
diagram
children link-id-item
source
<xs:element name="link-id">
  <xs:complexType>
    <xs:sequence minOccurs="0" maxOccurs="unbounded">
      <xs:element name="link-id-item" type="Link-identifier"/>
    </xs:sequence>
  </xs:complexType>
</xs:element>

element SectionLinkList/link-id/link-id-item
diagram
type Link-identifier
facets
minLength 1
maxLength 32
source
<xs:element name="link-id-item" type="Link-identifier"/>

complexType SectionNodeList
diagram
namespace http://www.dummy-tmdd-address
children section-id section-node-count node-id
used by
elements SectionStatus/node-id-list/node-id TrafficNetworkInventory/node-id-list/node-id
source
<xs:complexType name="SectionNodeList">
  <xs:sequence>
    <xs:element name="section-id" type="Section-identifier"/>
    <xs:element name="section-node-count" type="Section-node-count"/>
    <xs:element name="node-id">
      <xs:complexType>
        <xs:sequence minOccurs="0" maxOccurs="unbounded">
          <xs:element name="node-id-item" type="Node-identifier"/>
        </xs:sequence>
      </xs:complexType>
    </xs:element>
  </xs:sequence>
</xs:complexType>

element SectionNodeList/section-id
diagram
type Section-identifier
facets
minLength 1
maxLength 32
source
<xs:element name="section-id" type="Section-identifier"/>

element SectionNodeList/section-node-count
diagram
type Section-node-count
facets
minInclusive 1
source
<xs:element name="section-node-count" type="Section-node-count"/>

element SectionNodeList/node-id
diagram
children node-id-item
source
<xs:element name="node-id">
  <xs:complexType>
    <xs:sequence minOccurs="0" maxOccurs="unbounded">
      <xs:element name="node-id-item" type="Node-identifier"/>
    </xs:sequence>
  </xs:complexType>
</xs:element>

element SectionNodeList/node-id/node-id-item
diagram
type Node-identifier
facets
minLength 1
maxLength 32
source
<xs:element name="node-id-item" type="Node-identifier"/>

complexType SectionStatus
diagram
namespace http://www.dummy-tmdd-address
children section-id section-name network-id network-name node-id-list link-id-list section-control-mode timing-plan-id timing-plan-name cycle-time center-id operator-id last-update-time operator-last-revised
used by
element sectionStatus
source
<xs:complexType name="SectionStatus">
  <xs:sequence>
    <xs:element name="section-id" type="Section-identifier"/>
    <xs:element name="section-name" type="Section-name" minOccurs="0"/>
    <xs:element name="network-id" type="Network-identifier" minOccurs="0"/>
    <xs:element name="network-name" type="Network-name" minOccurs="0"/>
    <xs:element name="node-id-list">
      <xs:complexType>
        <xs:sequence minOccurs="0" maxOccurs="unbounded">
          <xs:element name="node-id" type="SectionNodeList"/>
        </xs:sequence>
      </xs:complexType>
    </xs:element>
    <xs:element name="link-id-list" minOccurs="0">
      <xs:complexType>
        <xs:sequence minOccurs="0" maxOccurs="unbounded">
          <xs:element name="link-id" type="SectionLinkList"/>
        </xs:sequence>
      </xs:complexType>
    </xs:element>
    <xs:element name="section-control-mode" type="Section-signal-control-mode"/>
    <xs:element name="timing-plan-id" type="TimingPlan-identifier"/>
    <xs:element name="timing-plan-name" type="TimingPlan-name" minOccurs="0"/>
    <xs:element name="cycle-time" type="ntcip:PatternCycleTime"/>
    <xs:element name="center-id" type="Organization-center-identifier" minOccurs="0"/>
    <xs:element name="operator-id" type="Device-organization-operator-identifier"/>
    <xs:element name="last-update-time" type="DateTimeZone"/>
    <xs:element name="operator-last-revised" type="Event-update-operator-last-revised" minOccurs="0"/>
  </xs:sequence>
</xs:complexType>

element SectionStatus/section-id
diagram
type Section-identifier
facets
minLength 1
maxLength 32
source
<xs:element name="section-id" type="Section-identifier"/>

element SectionStatus/section-name
diagram
type Section-name
facets
minLength 1
maxLength 128
source
<xs:element name="section-name" type="Section-name" minOccurs="0"/>

element SectionStatus/network-id
diagram
type Network-identifier
facets
minLength 1
maxLength 32
source
<xs:element name="network-id" type="Network-identifier" minOccurs="0"/>

element SectionStatus/network-name
diagram
type Network-name
facets
minLength 1
maxLength 128
source
<xs:element name="network-name" type="Network-name" minOccurs="0"/>

element SectionStatus/node-id-list
diagram
children node-id
source
<xs:element name="node-id-list">
  <xs:complexType>
    <xs:sequence minOccurs="0" maxOccurs="unbounded">
      <xs:element name="node-id" type="SectionNodeList"/>
    </xs:sequence>
  </xs:complexType>
</xs:element>

element SectionStatus/node-id-list/node-id
diagram
type SectionNodeList
children section-id section-node-count node-id
source
<xs:element name="node-id" type="SectionNodeList"/>

element SectionStatus/link-id-list
diagram
children link-id
source
<xs:element name="link-id-list" minOccurs="0">
  <xs:complexType>
    <xs:sequence minOccurs="0" maxOccurs="unbounded">
      <xs:element name="link-id" type="SectionLinkList"/>
    </xs:sequence>
  </xs:complexType>
</xs:element>

element SectionStatus/link-id-list/link-id
diagram
type SectionLinkList
children section-id section-link-count link-id
source
<xs:element name="link-id" type="SectionLinkList"/>

element SectionStatus/section-control-mode
diagram
type Section-signal-control-mode
source
<xs:element name="section-control-mode" type="Section-signal-control-mode"/>

element SectionStatus/timing-plan-id
diagram
type TimingPlan-identifier
facets
minLength 1
maxLength 32
source
<xs:element name="timing-plan-id" type="TimingPlan-identifier"/>

element SectionStatus/timing-plan-name
diagram
type TimingPlan-name
facets
minLength 1
maxLength 128
source
<xs:element name="timing-plan-name" type="TimingPlan-name" minOccurs="0"/>

element SectionStatus/cycle-time
diagram
type ntcip:PatternCycleTime
source
<xs:element name="cycle-time" type="ntcip:PatternCycleTime"/>

element SectionStatus/center-id
diagram
type Organization-center-identifier
facets
minLength 1
maxLength 32
source
<xs:element name="center-id" type="Organization-center-identifier" minOccurs="0"/>

element SectionStatus/operator-id
diagram
type Device-organization-operator-identifier
facets
minLength 1
maxLength 32
source
<xs:element name="operator-id" type="Device-organization-operator-identifier"/>

element SectionStatus/last-update-time
diagram
type DateTimeZone
children date time offset
source
<xs:element name="last-update-time" type="DateTimeZone"/>

element SectionStatus/operator-last-revised
diagram
type Event-update-operator-last-revised
facets
minLength 1
maxLength 128
source
<xs:element name="operator-last-revised" type="Event-update-operator-last-revised" minOccurs="0"/>

complexType SecurityTokenRequest
diagram
namespace http://www.dummy-tmdd-address
children organization-owning organization-requesting contact-details device-id device-name event-timeline-duration token-number-times-used request-date-time
used by
element securityTokenRequest
source
<xs:complexType name="SecurityTokenRequest">
  <xs:sequence>
    <xs:element name="organization-owning" type="OrganizationInformation"/>
    <xs:element name="organization-requesting" type="OrganizationInformation"/>
    <xs:element name="contact-details" type="ContactDetails"/>
    <xs:element name="device-id" type="Device-identifier"/>
    <xs:element name="device-name" type="Device-name" minOccurs="0"/>
    <xs:element name="event-timeline-duration" type="Event-timeline-duration"/>
    <xs:element name="token-number-times-used" type="Security-token-use"/>
    <xs:element name="request-date-time" type="DateTimeZone"/>
  </xs:sequence>
</xs:complexType>

element SecurityTokenRequest/organization-owning
diagram
type OrganizationInformation
children organization-id organization-name organization-location organization-function center-id center-name last-update-time contact-details
source
<xs:element name="organization-owning" type="OrganizationInformation"/>

element SecurityTokenRequest/organization-requesting
diagram
type OrganizationInformation
children organization-id organization-name organization-location organization-function center-id center-name last-update-time contact-details
source
<xs:element name="organization-requesting" type="OrganizationInformation"/>

element SecurityTokenRequest/contact-details
diagram
type ContactDetails
children contact-id person-name person-title organization-id organization-name phone-number phone-alternate mobile-number fax-number pager-id pager-number email-address radio-unit address-line1 address-line2 city state zip-code country
source
<xs:element name="contact-details" type="ContactDetails"/>

element SecurityTokenRequest/device-id
diagram
type Device-identifier
facets
minLength 1
maxLength 32
source
<xs:element name="device-id" type="Device-identifier"/>

element SecurityTokenRequest/device-name
diagram
type Device-name
facets
minLength 1
maxLength 32
source
<xs:element name="device-name" type="Device-name" minOccurs="0"/>

element SecurityTokenRequest/event-timeline-duration
diagram
type Event-timeline-duration
source
<xs:element name="event-timeline-duration" type="Event-timeline-duration"/>

element SecurityTokenRequest/token-number-times-used
diagram
type Security-token-use
facets
maxInclusive 65000
source
<xs:element name="token-number-times-used" type="Security-token-use"/>

element SecurityTokenRequest/request-date-time
diagram
type DateTimeZone
children date time offset
source
<xs:element name="request-date-time" type="DateTimeZone"/>

complexType SecurityTokenRequestResponse
diagram
namespace http://www.dummy-tmdd-address
children organization-owning contact-details organization-requesting request-id authentication-confirmation authentication-rejection device-id device-name token-validity-duration token-use token-id
used by
element securityTokenRequestResponse
source
<xs:complexType name="SecurityTokenRequestResponse">
  <xs:sequence>
    <xs:element name="organization-owning" type="OrganizationInformation"/>
    <xs:element name="contact-details" type="ContactDetails"/>
    <xs:element name="organization-requesting" type="OrganizationInformation"/>
    <xs:element name="request-id" type="Device-request-identifier"/>
    <xs:element name="authentication-confirmation" type="Security-authentication-confirmation"/>
    <xs:element name="authentication-rejection" type="Security-authentication-rejection-reason"/>
    <xs:element name="device-id" type="Device-identifier"/>
    <xs:element name="device-name" type="Device-name" minOccurs="0"/>
    <xs:element name="token-validity-duration" type="Event-timeline-duration"/>
    <xs:element name="token-use" type="Security-token-use"/>
    <xs:element name="token-id" type="Security-token-identifier"/>
  </xs:sequence>
</xs:complexType>

element SecurityTokenRequestResponse/organization-owning
diagram
type OrganizationInformation
children organization-id organization-name organization-location organization-function center-id center-name last-update-time contact-details
source
<xs:element name="organization-owning" type="OrganizationInformation"/>

element SecurityTokenRequestResponse/contact-details
diagram
type ContactDetails
children contact-id person-name person-title organization-id organization-name phone-number phone-alternate mobile-number fax-number pager-id pager-number email-address radio-unit address-line1 address-line2 city state zip-code country
source
<xs:element name="contact-details" type="ContactDetails"/>

element SecurityTokenRequestResponse/organization-requesting
diagram
type OrganizationInformation
children organization-id organization-name organization-location organization-function center-id center-name last-update-time contact-details
source
<xs:element name="organization-requesting" type="OrganizationInformation"/>

element SecurityTokenRequestResponse/request-id
diagram
type Device-request-identifier
facets
minLength 1
maxLength 32
source
<xs:element name="request-id" type="Device-request-identifier"/>

element SecurityTokenRequestResponse/authentication-confirmation
diagram
type Security-authentication-confirmation
facets
minLength 1
maxLength 128
source
<xs:element name="authentication-confirmation" type="Security-authentication-confirmation"/>

element SecurityTokenRequestResponse/authentication-rejection
diagram
type Security-authentication-rejection-reason
facets
minLength 1
maxLength 128
source
<xs:element name="authentication-rejection" type="Security-authentication-rejection-reason"/>

element SecurityTokenRequestResponse/device-id
diagram
type Device-identifier
facets
minLength 1
maxLength 32
source
<xs:element name="device-id" type="Device-identifier"/>

element SecurityTokenRequestResponse/device-name
diagram
type Device-name
facets
minLength 1
maxLength 32
source
<xs:element name="device-name" type="Device-name" minOccurs="0"/>

element SecurityTokenRequestResponse/token-validity-duration
diagram
type Event-timeline-duration
source
<xs:element name="token-validity-duration" type="Event-timeline-duration"/>

element SecurityTokenRequestResponse/token-use
diagram
type Security-token-use
facets
maxInclusive 65000
source
<xs:element name="token-use" type="Security-token-use"/>

element SecurityTokenRequestResponse/token-id
diagram
type Security-token-identifier
facets
minLength 1
maxLength 32
source
<xs:element name="token-id" type="Security-token-identifier"/>

complexType SetVideoAttributes
diagram
namespace http://www.dummy-tmdd-address
children device-id user-id password output-channel-id
used by
element setVideoAttributes
source
<xs:complexType name="SetVideoAttributes">
  <xs:sequence>
    <xs:element name="device-id" type="Device-identifier"/>
    <xs:element name="user-id" type="Security-user-name"/>
    <xs:element name="password" type="Security-password"/>
    <xs:element name="output-channel-id" type="CCTV-video-channel-output-identifier"/>
  </xs:sequence>
</xs:complexType>

element SetVideoAttributes/device-id
diagram
type Device-identifier
facets
minLength 1
maxLength 32
source
<xs:element name="device-id" type="Device-identifier"/>

element SetVideoAttributes/user-id
diagram
type Security-user-name
facets
minLength 1
maxLength 32
source
<xs:element name="user-id" type="Security-user-name"/>

element SetVideoAttributes/password
diagram
type Security-password
facets
minLength 1
maxLength 32
source
<xs:element name="password" type="Security-password"/>

element SetVideoAttributes/output-channel-id
diagram
type CCTV-video-channel-output-identifier
facets
minLength 1
maxLength 32
source
<xs:element name="output-channel-id" type="CCTV-video-channel-output-identifier"/>

complexType SignalControlInventory
diagram
namespace http://www.dummy-tmdd-address
children organization-information node-id node-name intersection-name network-id device-id device-location route-designator linear-reference linear-reference-version device-type controller-model controller-serial-number firmware firmware-version controller-master-id timingplan-id timingplan-name cycle-time offset-time sequence-number split-number intersection-approaches last-update-time contact-details
used by
element signalControlInventory
source
<xs:complexType name="SignalControlInventory">
  <xs:sequence>
    <xs:element name="organization-information" type="OrganizationInformation"/>
    <xs:element name="node-id" type="Node-identifier"/>
    <xs:element name="node-name" type="Node-name" minOccurs="0"/>
    <xs:element name="intersection-name" type="Intersection-name" minOccurs="0"/>
    <xs:element name="network-id" type="Network-identifier" minOccurs="0"/>
    <xs:element name="device-id" type="Device-identifier"/>
    <xs:element name="device-location" type="GeoLocation" minOccurs="0"/>
    <xs:element name="route-designator" type="Link-route-designator" minOccurs="0"/>
    <xs:element name="linear-reference" type="Link-location-linear-reference" minOccurs="0"/>
    <xs:element name="linear-reference-version" type="Link-location-linear-reference-version" minOccurs="0"/>
    <xs:element name="device-type" type="Device-type" minOccurs="0"/>
    <xs:element name="controller-model" type="Controller-model" minOccurs="0"/>
    <xs:element name="controller-serial-number" type="Controller-serial-number" minOccurs="0"/>
    <xs:element name="firmware" type="Controller-firmware" minOccurs="0"/>
    <xs:element name="firmware-version" type="Controller-firmware-release-version" minOccurs="0"/>
    <xs:element name="controller-master-id" type="Controller-master-identifier" minOccurs="0"/>
    <xs:element name="timingplan-id" type="TimingPlan-identifier" minOccurs="0"/>
    <xs:element name="timingplan-name" type="TimingPlan-name" minOccurs="0"/>
    <xs:element name="cycle-time" type="ntcip:PatternCycleTime" minOccurs="0"/>
    <xs:element name="offset-time" type="ntcip:PatternOffsetTime" minOccurs="0"/>
    <xs:element name="sequence-number" type="ntcip:PatternSequenceNumber" minOccurs="0"/>
    <xs:element name="split-number" type="ntcip:PatternSplitNumber" minOccurs="0"/>
    <xs:element name="intersection-approaches" minOccurs="0">
      <xs:complexType>
        <xs:sequence minOccurs="0" maxOccurs="unbounded">
          <xs:element name="intersection-approache" type="Link-identifier"/>
        </xs:sequence>
      </xs:complexType>
    </xs:element>
    <xs:element name="last-update-time" type="DateTimeZone"/>
    <xs:element name="contact-details" type="ContactDetails" minOccurs="0"/>
  </xs:sequence>
</xs:complexType>

element SignalControlInventory/organization-information
diagram
type OrganizationInformation
children organization-id organization-name organization-location organization-function center-id center-name last-update-time contact-details
source
<xs:element name="organization-information" type="OrganizationInformation"/>

element SignalControlInventory/node-id
diagram
type Node-identifier
facets
minLength 1
maxLength 32
source
<xs:element name="node-id" type="Node-identifier"/>

element SignalControlInventory/node-name
diagram
type Node-name
facets
minLength 1
maxLength 128
source
<xs:element name="node-name" type="Node-name" minOccurs="0"/>

element SignalControlInventory/intersection-name
diagram
type Intersection-name
facets
minLength 1
maxLength 128
source
<xs:element name="intersection-name" type="Intersection-name" minOccurs="0"/>

element SignalControlInventory/network-id
diagram
type Network-identifier
facets
minLength 1
maxLength 32
source
<xs:element name="network-id" type="Network-identifier" minOccurs="0"/>

element SignalControlInventory/device-id
diagram
type Device-identifier
facets
minLength 1
maxLength 32
source
<xs:element name="device-id" type="Device-identifier"/>

element SignalControlInventory/device-location
diagram
type GeoLocation
children latitude longitude datum
source
<xs:element name="device-location" type="GeoLocation" minOccurs="0"/>

element SignalControlInventory/route-designator
diagram
type Link-route-designator
facets
minLength 1
maxLength 64
source
<xs:element name="route-designator" type="Link-route-designator" minOccurs="0"/>

element SignalControlInventory/linear-reference
diagram
type Link-location-linear-reference
facets
minInclusive 0
maxInclusive 2000000
source
<xs:element name="linear-reference" type="Link-location-linear-reference" minOccurs="0"/>

element SignalControlInventory/linear-reference-version
diagram
type Link-location-linear-reference-version
source
<xs:element name="linear-reference-version" type="Link-location-linear-reference-version" minOccurs="0"/>

element SignalControlInventory/device-type
diagram
type Device-type
source
<xs:element name="device-type" type="Device-type" minOccurs="0"/>

element SignalControlInventory/controller-model
diagram
type Controller-model
facets
minLength 1
maxLength 128
source
<xs:element name="controller-model" type="Controller-model" minOccurs="0"/>

element SignalControlInventory/controller-serial-number
diagram
type Controller-serial-number
facets
minLength 1
maxLength 32
source
<xs:element name="controller-serial-number" type="Controller-serial-number" minOccurs="0"/>

element SignalControlInventory/firmware
diagram
type Controller-firmware
facets
minLength 1
maxLength 128
source
<xs:element name="firmware" type="Controller-firmware" minOccurs="0"/>

element SignalControlInventory/firmware-version
diagram
type Controller-firmware-release-version
facets
minLength 1
maxLength 128
source
<xs:element name="firmware-version" type="Controller-firmware-release-version" minOccurs="0"/>

element SignalControlInventory/controller-master-id
diagram
type Controller-master-identifier
facets
minLength 1
maxLength 32
source
<xs:element name="controller-master-id" type="Controller-master-identifier" minOccurs="0"/>

element SignalControlInventory/timingplan-id
diagram
type TimingPlan-identifier
facets
minLength 1
maxLength 32
source
<xs:element name="timingplan-id" type="TimingPlan-identifier" minOccurs="0"/>

element SignalControlInventory/timingplan-name
diagram
type TimingPlan-name
facets
minLength 1
maxLength 128
source
<xs:element name="timingplan-name" type="TimingPlan-name" minOccurs="0"/>

element SignalControlInventory/cycle-time
diagram
type ntcip:PatternCycleTime
source
<xs:element name="cycle-time" type="ntcip:PatternCycleTime" minOccurs="0"/>

element SignalControlInventory/offset-time
diagram
type ntcip:PatternOffsetTime
source
<xs:element name="offset-time" type="ntcip:PatternOffsetTime" minOccurs="0"/>

element SignalControlInventory/sequence-number
diagram
type ntcip:PatternSequenceNumber
facets
minInclusive 1
source
<xs:element name="sequence-number" type="ntcip:PatternSequenceNumber" minOccurs="0"/>

element SignalControlInventory/split-number
diagram
type ntcip:PatternSplitNumber
facets
minInclusive 1
source
<xs:element name="split-number" type="ntcip:PatternSplitNumber" minOccurs="0"/>

element SignalControlInventory/intersection-approaches
diagram
children intersection-approache
source
<xs:element name="intersection-approaches" minOccurs="0">
  <xs:complexType>
    <xs:sequence minOccurs="0" maxOccurs="unbounded">
      <xs:element name="intersection-approache" type="Link-identifier"/>
    </xs:sequence>
  </xs:complexType>
</xs:element>

element SignalControlInventory/intersection-approaches/intersection-approache
diagram
type Link-identifier
facets
minLength 1
maxLength 32
source
<xs:element name="intersection-approache" type="Link-identifier"/>

element SignalControlInventory/last-update-time
diagram
type DateTimeZone
children date time offset
source
<xs:element name="last-update-time" type="DateTimeZone"/>

element SignalControlInventory/contact-details
diagram
type ContactDetails
children contact-id person-name person-title organization-id organization-name phone-number phone-alternate mobile-number fax-number pager-id pager-number email-address radio-unit address-line1 address-line2 city state zip-code country
source
<xs:element name="contact-details" type="ContactDetails" minOccurs="0"/>

complexType SignalControlInventoryRequest
diagram
namespace http://www.dummy-tmdd-address
children inventory-request section-id
used by
element signalControlInventoryRequest
source
<xs:complexType name="SignalControlInventoryRequest">
  <xs:sequence>
    <xs:element name="inventory-request" type="DeviceInventoryRequest"/>
    <xs:element name="section-id" type="Section-identifier" minOccurs="0"/>
  </xs:sequence>
</xs:complexType>

element SignalControlInventoryRequest/inventory-request
diagram
type DeviceInventoryRequest
children organization-owning organization-requesting device-list
source
<xs:element name="inventory-request" type="DeviceInventoryRequest"/>

element SignalControlInventoryRequest/section-id
diagram
type Section-identifier
facets
minLength 1
maxLength 32
source
<xs:element name="section-id" type="Section-identifier" minOccurs="0"/>

complexType SignalControlRequest
diagram
namespace http://www.dummy-tmdd-address
children device-id request-id center-id operator-id user-id password request-date-time timingplan-id signal-control-mode event-id command-request-priority command-end-time
used by
element signalControlRequest
source
<xs:complexType name="SignalControlRequest">
  <xs:sequence>
    <xs:element name="device-id" type="Device-identifier"/>
    <xs:element name="request-id" type="Device-request-identifier"/>
    <xs:element name="center-id" type="Organization-center-identifier" minOccurs="0"/>
    <xs:element name="operator-id" type="Organization-center-operator-identifier" minOccurs="0"/>
    <xs:element name="user-id" type="Security-user-name"/>
    <xs:element name="password" type="Security-password"/>
    <xs:element name="request-date-time" type="DateTimeZone"/>
    <xs:element name="timingplan-id" type="TimingPlan-identifier" minOccurs="0"/>
    <xs:element name="signal-control-mode" type="Intersection-signal-control-mode"/>
    <xs:element name="event-id" type="Event-response-plan-identifier" minOccurs="0"/>
    <xs:element name="command-request-priority" type="Device-command-request-priority" minOccurs="0"/>
    <xs:element name="command-end-time" type="Device-command-end-time"/>
  </xs:sequence>
</xs:complexType>

element SignalControlRequest/device-id
diagram
type Device-identifier
facets
minLength 1
maxLength 32
source
<xs:element name="device-id" type="Device-identifier"/>

element SignalControlRequest/request-id
diagram
type Device-request-identifier
facets
minLength 1
maxLength 32
source
<xs:element name="request-id" type="Device-request-identifier"/>

element SignalControlRequest/center-id
diagram
type Organization-center-identifier
facets
minLength 1
maxLength 32
source
<xs:element name="center-id" type="Organization-center-identifier" minOccurs="0"/>

element SignalControlRequest/operator-id
diagram
type Organization-center-operator-identifier
facets
minLength 1
maxLength 32
source
<xs:element name="operator-id" type="Organization-center-operator-identifier" minOccurs="0"/>

element SignalControlRequest/user-id
diagram
type Security-user-name
facets
minLength 1
maxLength 32
source
<xs:element name="user-id" type="Security-user-name"/>

element SignalControlRequest/password
diagram
type Security-password
facets
minLength 1
maxLength 32
source
<xs:element name="password" type="Security-password"/>

element SignalControlRequest/request-date-time
diagram
type DateTimeZone
children date time offset
source
<xs:element name="request-date-time" type="DateTimeZone"/>

element SignalControlRequest/timingplan-id
diagram
type TimingPlan-identifier
facets
minLength 1
maxLength 32
source
<xs:element name="timingplan-id" type="TimingPlan-identifier" minOccurs="0"/>

element SignalControlRequest/signal-control-mode
diagram
type Intersection-signal-control-mode
source
<xs:element name="signal-control-mode" type="Intersection-signal-control-mode"/>

element SignalControlRequest/event-id
diagram
type Event-response-plan-identifier
facets
minLength 1
maxLength 32
source
<xs:element name="event-id" type="Event-response-plan-identifier" minOccurs="0"/>

element SignalControlRequest/command-request-priority
diagram
type Device-command-request-priority
facets
minInclusive 1
maxInclusive 10
source
<xs:element name="command-request-priority" type="Device-command-request-priority" minOccurs="0"/>

element SignalControlRequest/command-end-time
diagram
type Device-command-end-time
source
<xs:element name="command-end-time" type="Device-command-end-time"/>

complexType SignalControlResponse
diagram
namespace http://www.dummy-tmdd-address
children device-id request-id center-id operator-id request-response section-id timingplan-id operator-last-revised
used by
element signalControlResponse
source
<xs:complexType name="SignalControlResponse">
  <xs:sequence>
    <xs:element name="device-id" type="Device-identifier"/>
    <xs:element name="request-id" type="Device-request-identifier"/>
    <xs:element name="center-id" type="Organization-center-identifier"/>
    <xs:element name="operator-id" type="Organization-center-operator-identifier"/>
    <xs:element name="request-response" type="Device-acknowledge-control"/>
    <xs:element name="section-id" type="Section-identifier" minOccurs="0"/>
    <xs:element name="timingplan-id" type="TimingPlan-identifier" minOccurs="0"/>
    <xs:element name="operator-last-revised" type="Event-update-operator-last-revised" minOccurs="0"/>
  </xs:sequence>
</xs:complexType>

element SignalControlResponse/device-id
diagram
type Device-identifier
facets
minLength 1
maxLength 32
source
<xs:element name="device-id" type="Device-identifier"/>

element SignalControlResponse/request-id
diagram
type Device-request-identifier
facets
minLength 1
maxLength 32
source
<xs:element name="request-id" type="Device-request-identifier"/>

element SignalControlResponse/center-id
diagram
type Organization-center-identifier
facets
minLength 1
maxLength 32
source
<xs:element name="center-id" type="Organization-center-identifier"/>

element SignalControlResponse/operator-id
diagram
type Organization-center-operator-identifier
facets
minLength 1
maxLength 32
source
<xs:element name="operator-id" type="Organization-center-operator-identifier"/>

element SignalControlResponse/request-response
diagram
type Device-acknowledge-control
source
<xs:element name="request-response" type="Device-acknowledge-control"/>

element SignalControlResponse/section-id
diagram
type Section-identifier
facets
minLength 1
maxLength 32
source
<xs:element name="section-id" type="Section-identifier" minOccurs="0"/>

element SignalControlResponse/timingplan-id
diagram
type TimingPlan-identifier
facets
minLength 1
maxLength 32
source
<xs:element name="timingplan-id" type="TimingPlan-identifier" minOccurs="0"/>

element SignalControlResponse/operator-last-revised
diagram
type Event-update-operator-last-revised
facets
minLength 1
maxLength 128
source
<xs:element name="operator-last-revised" type="Event-update-operator-last-revised" minOccurs="0"/>

complexType TrafficNetworkInventory
diagram
namespace http://www.dummy-tmdd-address
children organization-information network-id node-id-list link-id-list network-name network-section-count last-update-time
used by
element trafficNetworkInventory
source
<xs:complexType name="TrafficNetworkInventory">
  <xs:sequence>
    <xs:element name="organization-information" type="OrganizationInformation"/>
    <xs:element name="network-id" type="Network-identifier"/>
    <xs:element name="node-id-list">
      <xs:complexType>
        <xs:sequence minOccurs="0" maxOccurs="unbounded">
          <xs:element name="node-id" type="SectionNodeList"/>
        </xs:sequence>
      </xs:complexType>
    </xs:element>
    <xs:element name="link-id-list">
      <xs:complexType>
        <xs:sequence minOccurs="0" maxOccurs="unbounded">
          <xs:element name="link-id" type="SectionLinkList"/>
        </xs:sequence>
      </xs:complexType>
    </xs:element>
    <xs:element name="network-name" type="Network-name" minOccurs="0"/>
    <xs:element name="network-section-count" type="Network-section-count" minOccurs="0"/>
    <xs:element name="last-update-time" type="DateTimeZone" minOccurs="0"/>
  </xs:sequence>
</xs:complexType>

element TrafficNetworkInventory/organization-information
diagram
type OrganizationInformation
children organization-id organization-name organization-location organization-function center-id center-name last-update-time contact-details
source
<xs:element name="organization-information" type="OrganizationInformation"/>

element TrafficNetworkInventory/network-id
diagram
type Network-identifier
facets
minLength 1
maxLength 32
source
<xs:element name="network-id" type="Network-identifier"/>

element TrafficNetworkInventory/node-id-list
diagram
children node-id
source
<xs:element name="node-id-list">
  <xs:complexType>
    <xs:sequence minOccurs="0" maxOccurs="unbounded">
      <xs:element name="node-id" type="SectionNodeList"/>
    </xs:sequence>
  </xs:complexType>
</xs:element>

element TrafficNetworkInventory/node-id-list/node-id
diagram
type SectionNodeList
children section-id section-node-count node-id
source
<xs:element name="node-id" type="SectionNodeList"/>

element TrafficNetworkInventory/link-id-list
diagram
children link-id
source
<xs:element name="link-id-list">
  <xs:complexType>
    <xs:sequence minOccurs="0" maxOccurs="unbounded">
      <xs:element name="link-id" type="SectionLinkList"/>
    </xs:sequence>
  </xs:complexType>
</xs:element>

element TrafficNetworkInventory/link-id-list/link-id
diagram
type SectionLinkList
children section-id section-link-count link-id
source
<xs:element name="link-id" type="SectionLinkList"/>

element TrafficNetworkInventory/network-name
diagram
type Network-name
facets
minLength 1
maxLength 128
source
<xs:element name="network-name" type="Network-name" minOccurs="0"/>

element TrafficNetworkInventory/network-section-count
diagram
type Network-section-count
facets
minInclusive 1
source
<xs:element name="network-section-count" type="Network-section-count" minOccurs="0"/>

element TrafficNetworkInventory/last-update-time
diagram
type DateTimeZone
children date time offset
source
<xs:element name="last-update-time" type="DateTimeZone" minOccurs="0"/>

complexType TrafficNetworkRequest
diagram
namespace http://www.dummy-tmdd-address
children requesting-organization owning-organization network-id roadway-name link-type link-location node-name node-type node-location
used by
element trafficNetworkRequest
source
<xs:complexType name="TrafficNetworkRequest">
  <xs:sequence>
    <xs:element name="requesting-organization" type="OrganizationInformation"/>
    <xs:element name="owning-organization" type="OrganizationInformation"/>
    <xs:element name="network-id" type="Network-identifier" minOccurs="0"/>
    <xs:element name="roadway-name" minOccurs="0">
      <xs:complexType>
        <xs:sequence minOccurs="0" maxOccurs="unbounded">
          <xs:element name="roadway-name-item" type="Link-name"/>
        </xs:sequence>
      </xs:complexType>
    </xs:element>
    <xs:element name="link-type" type="Link-type" minOccurs="0"/>
    <xs:element name="link-location" minOccurs="0">
      <xs:complexType>
        <xs:sequence minOccurs="0" maxOccurs="unbounded">
          <xs:element name="link-location-item" type="Event-location-area-identifier"/>
        </xs:sequence>
      </xs:complexType>
    </xs:element>
    <xs:element name="node-name" minOccurs="0">
      <xs:complexType>
        <xs:sequence minOccurs="0" maxOccurs="unbounded">
          <xs:element name="node-name-item" type="Node-name"/>
        </xs:sequence>
      </xs:complexType>
    </xs:element>
    <xs:element name="node-type" type="Node-type" minOccurs="0"/>
    <xs:element name="node-location" minOccurs="0">
      <xs:complexType>
        <xs:sequence minOccurs="0" maxOccurs="unbounded">
          <xs:element name="node-location-item" type="Event-location-area-identifier"/>
        </xs:sequence>
      </xs:complexType>
    </xs:element>
  </xs:sequence>
</xs:complexType>

element TrafficNetworkRequest/requesting-organization
diagram
type OrganizationInformation
children organization-id organization-name organization-location organization-function center-id center-name last-update-time contact-details
source
<xs:element name="requesting-organization" type="OrganizationInformation"/>

element TrafficNetworkRequest/owning-organization
diagram
type OrganizationInformation
children organization-id organization-name organization-location organization-function center-id center-name last-update-time contact-details
source
<xs:element name="owning-organization" type="OrganizationInformation"/>

element TrafficNetworkRequest/network-id
diagram
type Network-identifier
facets
minLength 1
maxLength 32
source
<xs:element name="network-id" type="Network-identifier" minOccurs="0"/>

element TrafficNetworkRequest/roadway-name
diagram
children roadway-name-item
source
<xs:element name="roadway-name" minOccurs="0">
  <xs:complexType>
    <xs:sequence minOccurs="0" maxOccurs="unbounded">
      <xs:element name="roadway-name-item" type="Link-name"/>
    </xs:sequence>
  </xs:complexType>
</xs:element>

element TrafficNetworkRequest/roadway-name/roadway-name-item
diagram
type Link-name
facets
minLength 1
maxLength 128
source
<xs:element name="roadway-name-item" type="Link-name"/>

element TrafficNetworkRequest/link-type
diagram
type Link-type
source
<xs:element name="link-type" type="Link-type" minOccurs="0"/>

element TrafficNetworkRequest/link-location
diagram
children link-location-item
source
<xs:element name="link-location" minOccurs="0">
  <xs:complexType>
    <xs:sequence minOccurs="0" maxOccurs="unbounded">
      <xs:element name="link-location-item" type="Event-location-area-identifier"/>
    </xs:sequence>
  </xs:complexType>
</xs:element>

element TrafficNetworkRequest/link-location/link-location-item
diagram
type Event-location-area-identifier
facets
length 10
source
<xs:element name="link-location-item" type="Event-location-area-identifier"/>

element TrafficNetworkRequest/node-name
diagram
children node-name-item
source
<xs:element name="node-name" minOccurs="0">
  <xs:complexType>
    <xs:sequence minOccurs="0" maxOccurs="unbounded">
      <xs:element name="node-name-item" type="Node-name"/>
    </xs:sequence>
  </xs:complexType>
</xs:element>

element TrafficNetworkRequest/node-name/node-name-item
diagram
type Node-name
facets
minLength 1
maxLength 128
source
<xs:element name="node-name-item" type="Node-name"/>

element TrafficNetworkRequest/node-type
diagram
type Node-type
source
<xs:element name="node-type" type="Node-type" minOccurs="0"/>

element TrafficNetworkRequest/node-location
diagram
children node-location-item
source
<xs:element name="node-location" minOccurs="0">
  <xs:complexType>
    <xs:sequence minOccurs="0" maxOccurs="unbounded">
      <xs:element name="node-location-item" type="Event-location-area-identifier"/>
    </xs:sequence>
  </xs:complexType>
</xs:element>

element TrafficNetworkRequest/node-location/node-location-item
diagram
type Event-location-area-identifier
facets
length 10
source
<xs:element name="node-location-item" type="Event-location-area-identifier"/>

complexType ValidPeriod
diagram
namespace http://www.dummy-tmdd-address
children expected-end-time estimated-duration effective-periods
used by
element EventTimes/valid-period
source
<xs:complexType name="ValidPeriod">
  <xs:choice>
    <xs:element name="expected-end-time" type="DateTimeZone"/>
    <xs:element name="estimated-duration" type="Event-timeline-estimated-duration"/>
    <xs:element name="effective-periods">
      <xs:complexType>
        <xs:sequence minOccurs="0" maxOccurs="unbounded">
          <xs:element name="effective-period" type="EventPeriod"/>
        </xs:sequence>
      </xs:complexType>
    </xs:element>
  </xs:choice>
</xs:complexType>

element ValidPeriod/expected-end-time
diagram
type DateTimeZone
children date time offset
source
<xs:element name="expected-end-time" type="DateTimeZone"/>

element ValidPeriod/estimated-duration
diagram
type Event-timeline-estimated-duration
source
<xs:element name="estimated-duration" type="Event-timeline-estimated-duration"/>

element ValidPeriod/effective-periods
diagram
children effective-period
source
<xs:element name="effective-periods">
  <xs:complexType>
    <xs:sequence minOccurs="0" maxOccurs="unbounded">
      <xs:element name="effective-period" type="EventPeriod"/>
    </xs:sequence>
  </xs:complexType>
</xs:element>

element ValidPeriod/effective-periods/effective-period
diagram
type EventPeriod
children days-of-the-week effective-period-qualifier holiday-day
source
<xs:element name="effective-period" type="EventPeriod"/>

complexType VSDeviceStatus
diagram
namespace http://www.dummy-tmdd-address
children organization-id device-name device-id input-channel-id output-channel-id cctv-titling-text
used by
element vSDeviceStatus
source
<xs:complexType name="VSDeviceStatus">
  <xs:sequence>
    <xs:element name="organization-id" type="Organization-identifier"/>
    <xs:element name="device-name" type="Device-name" minOccurs="0"/>
    <xs:element name="device-id" type="Device-identifier"/>
    <xs:element name="input-channel-id" type="CCTV-video-channel-input-identifier"/>
    <xs:element name="output-channel-id" type="CCTV-video-channel-output-identifier"/>
    <xs:element name="cctv-titling-text" type="CCTV-titling-text" minOccurs="0"/>
  </xs:sequence>
</xs:complexType>

element VSDeviceStatus/organization-id
diagram
type Organization-identifier
facets
minLength 1
maxLength 32
source
<xs:element name="organization-id" type="Organization-identifier"/>

element VSDeviceStatus/device-name
diagram
type Device-name
facets
minLength 1
maxLength 32
source
<xs:element name="device-name" type="Device-name" minOccurs="0"/>

element VSDeviceStatus/device-id
diagram
type Device-identifier
facets
minLength 1
maxLength 32
source
<xs:element name="device-id" type="Device-identifier"/>

element VSDeviceStatus/input-channel-id
diagram
type CCTV-video-channel-input-identifier
facets
minLength 1
maxLength 32
source
<xs:element name="input-channel-id" type="CCTV-video-channel-input-identifier"/>

element VSDeviceStatus/output-channel-id
diagram
type CCTV-video-channel-output-identifier
facets
minLength 1
maxLength 32
source
<xs:element name="output-channel-id" type="CCTV-video-channel-output-identifier"/>

element VSDeviceStatus/cctv-titling-text
diagram
type CCTV-titling-text
facets
minLength 1
maxLength 64
source
<xs:element name="cctv-titling-text" type="CCTV-titling-text" minOccurs="0"/>

complexType VSInventory
diagram
namespace http://www.dummy-tmdd-address
children organization-information device-id device-name control-type request-command cctv-titling-text input-channel-id input-channel-name output-channel-id output-channel-name last-update-time
used by
element vSInventory
source
<xs:complexType name="VSInventory">
  <xs:sequence>
    <xs:element name="organization-information" type="OrganizationInformation"/>
    <xs:element name="device-id" type="Device-identifier"/>
    <xs:element name="device-name" type="Device-name" minOccurs="0"/>
    <xs:element name="control-type" type="Device-control-type"/>
    <xs:element name="request-command" type="CCTV-request-command"/>
    <xs:element name="cctv-titling-text" type="CCTV-titling-text"/>
    <xs:element name="input-channel-id" type="CCTV-video-channel-input-identifier"/>
    <xs:element name="input-channel-name" type="CCTV-video-channel-input-name"/>
    <xs:element name="output-channel-id" type="CCTV-video-channel-output-identifier"/>
    <xs:element name="output-channel-name" type="Cctv-video-channel-output-name"/>
    <xs:element name="last-update-time" type="DateTimeZone"/>
  </xs:sequence>
</xs:complexType>

element VSInventory/organization-information
diagram
type OrganizationInformation
children organization-id organization-name organization-location organization-function center-id center-name last-update-time contact-details
source
<xs:element name="organization-information" type="OrganizationInformation"/>

element VSInventory/device-id
diagram
type Device-identifier
facets
minLength 1
maxLength 32
source
<xs:element name="device-id" type="Device-identifier"/>

element VSInventory/device-name
diagram
type Device-name
facets
minLength 1
maxLength 32
source
<xs:element name="device-name" type="Device-name" minOccurs="0"/>

element VSInventory/control-type
diagram
type Device-control-type
source
<xs:element name="control-type" type="Device-control-type"/>

element VSInventory/request-command
diagram
type CCTV-request-command
source
<xs:element name="request-command" type="CCTV-request-command"/>

element VSInventory/cctv-titling-text
diagram
type CCTV-titling-text
facets
minLength 1
maxLength 64
source
<xs:element name="cctv-titling-text" type="CCTV-titling-text"/>

element VSInventory/input-channel-id
diagram
type CCTV-video-channel-input-identifier
facets
minLength 1
maxLength 32
source
<xs:element name="input-channel-id" type="CCTV-video-channel-input-identifier"/>

element VSInventory/input-channel-name
diagram
type CCTV-video-channel-input-name
facets
minLength 1
maxLength 32
source
<xs:element name="input-channel-name" type="CCTV-video-channel-input-name"/>

element VSInventory/output-channel-id
diagram
type CCTV-video-channel-output-identifier
facets
minLength 1
maxLength 32
source
<xs:element name="output-channel-id" type="CCTV-video-channel-output-identifier"/>

element VSInventory/output-channel-name
diagram
type Cctv-video-channel-output-name
facets
minLength 1
maxLength 32
source
<xs:element name="output-channel-name" type="Cctv-video-channel-output-name"/>

element VSInventory/last-update-time
diagram
type DateTimeZone
children date time offset
source
<xs:element name="last-update-time" type="DateTimeZone"/>

complexType VSInventoryRequest
diagram
namespace http://www.dummy-tmdd-address
children inventory-request
used by
element vSInventoryRequest
source
<xs:complexType name="VSInventoryRequest">
  <xs:sequence>
    <xs:element name="inventory-request" type="DeviceInventoryRequest"/>
  </xs:sequence>
</xs:complexType>

element VSInventoryRequest/inventory-request
diagram
type DeviceInventoryRequest
children organization-owning organization-requesting device-list
source
<xs:element name="inventory-request" type="DeviceInventoryRequest"/>

complexType VSStatusRequest
diagram
namespace http://www.dummy-tmdd-address
children status-request
used by
element vSStatusRequest
source
<xs:complexType name="VSStatusRequest">
  <xs:sequence>
    <xs:element name="status-request" type="DeviceStatusRequest"/>
  </xs:sequence>
</xs:complexType>

element VSStatusRequest/status-request
diagram
type DeviceStatusRequest
children organization-owning organization-requesting device-list
source
<xs:element name="status-request" type="DeviceStatusRequest"/>

complexType xxx
diagram
namespace http://www.dummy-tmdd-address
source
<xs:complexType name="xxx"/>

simpleType Action-request-flag
namespace http://www.dummy-tmdd-address
type union of (restriction of xs:unsignedInt, restriction of xs:string)
used by
element RequestFilter/action-request-flag
annotation
appInfo 

            send actions (1)
            do not send actions (2)
         
documentation 
<Definition> Flag that indicates if associated actions will be sent with events</Definition>
source
<xs:simpleType name="Action-request-flag">
  <xs:annotation>
    <xs:appinfo>
            send actions (1)
            do not send actions (2)
         </xs:appinfo>
    <xs:documentation>
      <Definition> Flag that indicates if associated actions will be sent with events</Definition>
    </xs:documentation>
  </xs:annotation>
  <xs:union>
    <xs:simpleType>
      <xs:restriction base="xs:unsignedInt">
        <xs:minInclusive value="1"/>
        <xs:maxInclusive value="2"/>
      </xs:restriction>
    </xs:simpleType>
    <xs:simpleType>
      <xs:restriction base="xs:string">
        <xs:enumeration value="send actions"/>
        <xs:enumeration value="do not send actions"/>
      </xs:restriction>
    </xs:simpleType>
  </xs:union>
</xs:simpleType>

simpleType Agency-function
namespace http://www.dummy-tmdd-address
type restriction of xs:string
facets
minLength 1
maxLength 128
annotation
documentation 
<Definition> A textual description of the function of an agency within a region.</Definition>
            Any set of ASCII characters up to 128
         
source
<xs:simpleType name="Agency-function">
  <xs:annotation>
    <xs:documentation>
      <Definition> A textual description of the function of an agency within a region.</Definition>
            Any set of ASCII characters up to 128
         </xs:documentation>
  </xs:annotation>
  <xs:restriction base="xs:string">
    <xs:minLength value="1"/>
    <xs:maxLength value="128"/>
  </xs:restriction>
</xs:simpleType>

simpleType Agency-identifier
namespace http://www.dummy-tmdd-address
type restriction of xs:string
facets
minLength 1
maxLength 32
annotation
documentation 
<Definition> A uniques identifier for the agency.</Definition>
            Any set of alphanumeric characters up to 32
         
source
<xs:simpleType name="Agency-identifier">
  <xs:annotation>
    <xs:documentation>
      <Definition> A uniques identifier for the agency.</Definition>
            Any set of alphanumeric characters up to 32
         </xs:documentation>
  </xs:annotation>
  <xs:restriction base="xs:string">
    <xs:minLength value="1"/>
    <xs:maxLength value="32"/>
  </xs:restriction>
</xs:simpleType>

simpleType Agency-location-fips
namespace http://www.dummy-tmdd-address
type xs:string
annotation
documentation 
<Definition> Location of an agency based on a FIPS code.</Definition>
            SS=01 through 99; CCC=001 through 999 or PPPPP=00001 through 99999.  SS represents State,  CCC represents County and PPPPP represents place name.  County or Place name can be used with State required
         
source
<xs:simpleType name="Agency-location-fips">
  <xs:annotation>
    <xs:documentation>
      <Definition> Location of an agency based on a FIPS code.</Definition>
            SS=01 through 99; CCC=001 through 999 or PPPPP=00001 through 99999.  SS represents State,  CCC represents County and PPPPP represents place name.  County or Place name can be used with State required
         </xs:documentation>
  </xs:annotation>
  <xs:restriction base="xs:string"/>
</xs:simpleType>

simpleType Agency-name
namespace http://www.dummy-tmdd-address
type restriction of xs:string
facets
minLength 1
maxLength 128
annotation
documentation 
<Definition> The unique name of an agency name, typically the highest level parent name of organization or incorporated entity.</Definition>
            Any set of ASCII characters up to 128
         
source
<xs:simpleType name="Agency-name">
  <xs:annotation>
    <xs:documentation>
      <Definition> The unique name of an agency name, typically the highest level parent name of organization or incorporated entity.</Definition>
            Any set of ASCII characters up to 128
         </xs:documentation>
  </xs:annotation>
  <xs:restriction base="xs:string">
    <xs:minLength value="1"/>
    <xs:maxLength value="128"/>
  </xs:restriction>
</xs:simpleType>

simpleType Alarm-event-identifier
namespace http://www.dummy-tmdd-address
type restriction of xs:string
facets
minLength 1
maxLength 32
annotation
documentation 
<Definition> The unique identification number (within TMC).  It is a cross reference which corresponds to a roadway event.  This number is the same as the EVENT_Identifier_identifier always.</Definition>
            Any set of alphanumeric characters up to 32
         
source
<xs:simpleType name="Alarm-event-identifier">
  <xs:annotation>
    <xs:documentation>
      <Definition> The unique identification number (within TMC).  It is a cross reference which corresponds to a roadway event.  This number is the same as the EVENT_Identifier_identifier always.</Definition>
            Any set of alphanumeric characters up to 32
         </xs:documentation>
  </xs:annotation>
  <xs:restriction base="xs:string">
    <xs:minLength value="1"/>
    <xs:maxLength value="32"/>
  </xs:restriction>
</xs:simpleType>

simpleType Alarm-generated-date
namespace http://www.dummy-tmdd-address
type xs:string
annotation
documentation 
<Definition> The date an alarm message was generated.</Definition>
            represented as YYYYMMDD,  where "YYYY" is the four digit year,  "MM" is the two digit month  (01 through 12) ,  and "DD" is day of a month  (01 through 31) .
         
source
<xs:simpleType name="Alarm-generated-date">
  <xs:annotation>
    <xs:documentation>
      <Definition> The date an alarm message was generated.</Definition>
            represented as YYYYMMDD,  where "YYYY" is the four digit year,  "MM" is the two digit month  (01 through 12) ,  and "DD" is day of a month  (01 through 31) .
         </xs:documentation>
  </xs:annotation>
  <xs:restriction base="xs:string"/>
</xs:simpleType>

simpleType Alarm-generated-time
namespace http://www.dummy-tmdd-address
type xs:string
annotation
documentation 
<Definition> The time an alarm message was generated.</Definition>
            represented as HHMMSS where HH is the hour of the day in 24-hour clock form  (with legal values between 00 and 23) ; "MM" is the minute of hour  (with legal values from 00 to 59) ; "SS" is the second of the minute  (with legal values from 00 to 59) .
         
source
<xs:simpleType name="Alarm-generated-time">
  <xs:annotation>
    <xs:documentation>
      <Definition> The time an alarm message was generated.</Definition>
            represented as HHMMSS where HH is the hour of the day in 24-hour clock form  (with legal values between 00 and 23) ; "MM" is the minute of hour  (with legal values from 00 to 59) ; "SS" is the second of the minute  (with legal values from 00 to 59) .
         </xs:documentation>
  </xs:annotation>
  <xs:restriction base="xs:string"/>
</xs:simpleType>

simpleType Alarm-identifier
namespace http://www.dummy-tmdd-address
type restriction of xs:string
facets
minLength 1
maxLength 32
annotation
documentation 
<Definition> A unique identification number (within TMC) which corresponds to a notification alarm.</Definition>
            Any set of alphanumeric characters up to 32
         
source
<xs:simpleType name="Alarm-identifier">
  <xs:annotation>
    <xs:documentation>
      <Definition> A unique identification number (within TMC) which corresponds to a notification alarm.</Definition>
            Any set of alphanumeric characters up to 32
         </xs:documentation>
  </xs:annotation>
  <xs:restriction base="xs:string">
    <xs:minLength value="1"/>
    <xs:maxLength value="32"/>
  </xs:restriction>
</xs:simpleType>

simpleType Alarm-message
namespace http://www.dummy-tmdd-address
type restriction of xs:string
facets
minLength 1
maxLength 256
annotation
documentation 
<Definition> Textual description of a notification alarm.  Any phrase or sentence structured to form a warning message which can be interpreted by a TMC operator.</Definition>
            Any set of ASCII characters up to 256
         
source
<xs:simpleType name="Alarm-message">
  <xs:annotation>
    <xs:documentation>
      <Definition> Textual description of a notification alarm.  Any phrase or sentence structured to form a warning message which can be interpreted by a TMC operator.</Definition>
            Any set of ASCII characters up to 256
         </xs:documentation>
  </xs:annotation>
  <xs:restriction base="xs:string">
    <xs:minLength value="1"/>
    <xs:maxLength value="256"/>
  </xs:restriction>
</xs:simpleType>

simpleType Alarm-other
namespace http://www.dummy-tmdd-address
type restriction of xs:string
facets
minLength 1
maxLength 256
annotation
documentation 
<Definition> Data element used to indicate the presence of additional information.  This data element is to be used only when a precedent NOTIFICATION data element of type code has a value of 1 - Other Additional Information.</Definition>
            Any set of ASCII characters up to 256
         
source
<xs:simpleType name="Alarm-other">
  <xs:annotation>
    <xs:documentation>
      <Definition> Data element used to indicate the presence of additional information.  This data element is to be used only when a precedent NOTIFICATION data element of type code has a value of 1 - Other Additional Information.</Definition>
            Any set of ASCII characters up to 256
         </xs:documentation>
  </xs:annotation>
  <xs:restriction base="xs:string">
    <xs:minLength value="1"/>
    <xs:maxLength value="256"/>
  </xs:restriction>
</xs:simpleType>

simpleType Alarm-receipt-date
namespace http://www.dummy-tmdd-address
type xs:string
annotation
documentation 
<Definition> The date at which a user or other system confirmed receipt of an alarm message.</Definition>
            represented as YYYYMMDD,  where "YYYY" is the four digit year,  "MM" is the two digit month  (01 through 12) ,  and "DD" is day of a month  (01 through 31) .
         
source
<xs:simpleType name="Alarm-receipt-date">
  <xs:annotation>
    <xs:documentation>
      <Definition> The date at which a user or other system confirmed receipt of an alarm message.</Definition>
            represented as YYYYMMDD,  where "YYYY" is the four digit year,  "MM" is the two digit month  (01 through 12) ,  and "DD" is day of a month  (01 through 31) .
         </xs:documentation>
  </xs:annotation>
  <xs:restriction base="xs:string"/>
</xs:simpleType>

simpleType Alarm-receipt-time
namespace http://www.dummy-tmdd-address
type xs:string
annotation
documentation 
<Definition> The time at which a user or other system confirmed receipt of an alarm message.</Definition>
            represented as HHMMSS where HH is the hour of the day in 24-hour clock form  (with legal values between 00 and 23) ; "MM" is the minute of hour  (with legal values from 00 to 59) ; "SS" is the second of the minute  (with legal values from 00 to 59) .
         
source
<xs:simpleType name="Alarm-receipt-time">
  <xs:annotation>
    <xs:documentation>
      <Definition> The time at which a user or other system confirmed receipt of an alarm message.</Definition>
            represented as HHMMSS where HH is the hour of the day in 24-hour clock form  (with legal values between 00 and 23) ; "MM" is the minute of hour  (with legal values from 00 to 59) ; "SS" is the second of the minute  (with legal values from 00 to 59) .
         </xs:documentation>
  </xs:annotation>
  <xs:restriction base="xs:string"/>
</xs:simpleType>

simpleType Alarm-retry-time-interval
namespace http://www.dummy-tmdd-address
type xs:unsignedByte
annotation
documentation 
<Definition> Period of time (in minutes) that will pass before a system re-informs users, or other system of a problem.</Definition>
            minutes
         
source
<xs:simpleType name="Alarm-retry-time-interval">
  <xs:annotation>
    <xs:documentation>
      <Definition> Period of time (in minutes) that will pass before a system re-informs users, or other system of a problem.</Definition>
            minutes
         </xs:documentation>
  </xs:annotation>
  <xs:restriction base="xs:unsignedByte"/>
</xs:simpleType>

simpleType Alarm-snooze-time-interval
namespace http://www.dummy-tmdd-address
type xs:unsignedByte
annotation
documentation 
<Definition> Period of time (in minutes) that a users wishes to pass before being re-informed about the same event.  Applicable if the user is already working on something and wants to delay responding to an alarm for a few minutes - like an alarm clock snooze.</Definition>
            minutes
         
source
<xs:simpleType name="Alarm-snooze-time-interval">
  <xs:annotation>
    <xs:documentation>
      <Definition> Period of time (in minutes) that a users wishes to pass before being re-informed about the same event.  Applicable if the user is already working on something and wants to delay responding to an alarm for a few minutes - like an alarm clock snooze.</Definition>
            minutes
         </xs:documentation>
  </xs:annotation>
  <xs:restriction base="xs:unsignedByte"/>
</xs:simpleType>

simpleType Artery-identifier
namespace http://www.dummy-tmdd-address
type restriction of xs:string
facets
minLength 1
maxLength 32
annotation
documentation 
<Definition> Unique identifier for an artery within a network.  An artery is a series of links that connect a series of coordinated signals</Definition>
            Any set of alphanumeric characters up to 32
         
source
<xs:simpleType name="Artery-identifier">
  <xs:annotation>
    <xs:documentation>
      <Definition> Unique identifier for an artery within a network.  An artery is a series of links that connect a series of coordinated signals</Definition>
            Any set of alphanumeric characters up to 32
         </xs:documentation>
  </xs:annotation>
  <xs:restriction base="xs:string">
    <xs:minLength value="1"/>
    <xs:maxLength value="32"/>
  </xs:restriction>
</xs:simpleType>

simpleType Artery-intersection-count
namespace http://www.dummy-tmdd-address
type restriction of xs:unsignedByte
facets
minInclusive 2
annotation
documentation 
<Definition> Number of signalized intersections within the artery.</Definition>
            intersections
         
source
<xs:simpleType name="Artery-intersection-count">
  <xs:annotation>
    <xs:documentation>
      <Definition> Number of signalized intersections within the artery.</Definition>
            intersections
         </xs:documentation>
  </xs:annotation>
  <xs:restriction base="xs:unsignedByte">
    <xs:minInclusive value="2"/>
  </xs:restriction>
</xs:simpleType>

simpleType Artery-name
namespace http://www.dummy-tmdd-address
type restriction of xs:string
facets
minLength 1
maxLength 128
annotation
documentation 
<Definition> The name of the artery in ASCII for user identification.</Definition>
            Any set of ASCII characters up to 128
         
source
<xs:simpleType name="Artery-name">
  <xs:annotation>
    <xs:documentation>
      <Definition> The name of the artery in ASCII for user identification.</Definition>
            Any set of ASCII characters up to 128
         </xs:documentation>
  </xs:annotation>
  <xs:restriction base="xs:string">
    <xs:minLength value="1"/>
    <xs:maxLength value="128"/>
  </xs:restriction>
</xs:simpleType>

simpleType Artery-time-space-identifier
namespace http://www.dummy-tmdd-address
type restriction of xs:string
facets
minLength 1
maxLength 32
annotation
documentation 
<Definition> Unique identifier for the time space diagram of the Artery for a specific time of day plan.</Definition>
            Any set of alphanumeric characters up to 32
         
source
<xs:simpleType name="Artery-time-space-identifier">
  <xs:annotation>
    <xs:documentation>
      <Definition> Unique identifier for the time space diagram of the Artery for a specific time of day plan.</Definition>
            Any set of alphanumeric characters up to 32
         </xs:documentation>
  </xs:annotation>
  <xs:restriction base="xs:string">
    <xs:minLength value="1"/>
    <xs:maxLength value="32"/>
  </xs:restriction>
</xs:simpleType>

simpleType Artery-time-space-name
namespace http://www.dummy-tmdd-address
type restriction of xs:string
facets
minLength 1
maxLength 128
annotation
documentation 
<Definition> The user-defined name for the time space diagram of the Artery for a specific time of day plan.</Definition>
            Any set of ASCII characters up to 128
         
source
<xs:simpleType name="Artery-time-space-name">
  <xs:annotation>
    <xs:documentation>
      <Definition> The user-defined name for the time space diagram of the Artery for a specific time of day plan.</Definition>
            Any set of ASCII characters up to 128
         </xs:documentation>
  </xs:annotation>
  <xs:restriction base="xs:string">
    <xs:minLength value="1"/>
    <xs:maxLength value="128"/>
  </xs:restriction>
</xs:simpleType>

simpleType binary
namespace http://www.dummy-tmdd-address
type restriction of xs:string
used by
simpleType Detector-lane-number
facets
pattern [01]*
source
<xs:simpleType name="binary">
  <xs:restriction base="xs:string">
    <xs:pattern value="[01]*"/>
  </xs:restriction>
</xs:simpleType>

simpleType CCTV-error
namespace http://www.dummy-tmdd-address
type list of CCTV-error-item
used by
element CCTVDeviceStatus/cctv-error
source
<xs:simpleType name="CCTV-error">
  <xs:list itemType="CCTV-error-item"/>
</xs:simpleType>

simpleType CCTV-error-item
namespace http://www.dummy-tmdd-address
type union of (restriction of xs:int, restriction of xs:string)
used by
simpleType CCTV-error
annotation
appInfo 

            communications error (1)
            power failure (2)
            device error (3)
            controller error (4)
         
documentation 
<Definition> An error code generated from the CCTV camera installation.</Definition>
source
<xs:simpleType name="CCTV-error-item">
  <xs:annotation>
    <xs:appinfo>
            communications error (1)
            power failure (2)
            device error (3)
            controller error (4)
         </xs:appinfo>
    <xs:documentation>
      <Definition> An error code generated from the CCTV camera installation.</Definition>
    </xs:documentation>
  </xs:annotation>
  <xs:union>
    <xs:simpleType>
      <xs:restriction base="xs:int">
        <xs:minInclusive value="1"/>
        <xs:maxInclusive value="4"/>
      </xs:restriction>
    </xs:simpleType>
    <xs:simpleType>
      <xs:restriction base="xs:string">
        <xs:enumeration value="communications error"/>
        <xs:enumeration value="power failure"/>
        <xs:enumeration value="device error"/>
        <xs:enumeration value="controller error"/>
      </xs:restriction>
    </xs:simpleType>
  </xs:union>
</xs:simpleType>

simpleType CCTV-image-supported
namespace http://www.dummy-tmdd-address
type union of (restriction of xs:unsignedInt, restriction of xs:string)
used by
elements CCTVDeviceStatus/cctv-image CCTVInventory/cctv-image
annotation
appInfo 

            jpeg (1)
            tiff (2)
            mpeg (3)
            other (4)
         
documentation 
<Definition> The type of images supported by a CCTV.</Definition>
source
<xs:simpleType name="CCTV-image-supported">
  <xs:annotation>
    <xs:appinfo>
            jpeg (1)
            tiff (2)
            mpeg (3)
            other (4)
         </xs:appinfo>
    <xs:documentation>
      <Definition> The type of images supported by a CCTV.</Definition>
    </xs:documentation>
  </xs:annotation>
  <xs:union>
    <xs:simpleType>
      <xs:restriction base="xs:unsignedInt">
        <xs:minInclusive value="1"/>
        <xs:maxInclusive value="4"/>
      </xs:restriction>
    </xs:simpleType>
    <xs:simpleType>
      <xs:restriction base="xs:string">
        <xs:enumeration value="jpeg"/>
        <xs:enumeration value="tiff"/>
        <xs:enumeration value="mpeg"/>
        <xs:enumeration value="other"/>
      </xs:restriction>
    </xs:simpleType>
  </xs:union>
</xs:simpleType>

simpleType CCTV-lock-holder-identifier
namespace http://www.dummy-tmdd-address
type restriction of xs:string
used by
element CCTVDeviceControlResponse/cctv-lock-holder-id
facets
minLength 1
maxLength 32
annotation
documentation 
<Definition> A unique identifier for a user who has locked a camera.</Definition>
            Any set of alphanumeric characters up to 32
         
source
<xs:simpleType name="CCTV-lock-holder-identifier">
  <xs:annotation>
    <xs:documentation>
      <Definition> A unique identifier for a user who has locked a camera.</Definition>
            Any set of alphanumeric characters up to 32
         </xs:documentation>
  </xs:annotation>
  <xs:restriction base="xs:string">
    <xs:minLength value="1"/>
    <xs:maxLength value="32"/>
  </xs:restriction>
</xs:simpleType>

simpleType CCTV-other
namespace http://www.dummy-tmdd-address
type restriction of xs:string
facets
minLength 1
maxLength 256
annotation
documentation 
<Definition> Other additional information for a CCTV camera code list option.</Definition>
            Any set of alphanumeric characters up to 256.
         
source
<xs:simpleType name="CCTV-other">
  <xs:annotation>
    <xs:documentation>
      <Definition> Other additional information for a CCTV camera code list option.</Definition>
            Any set of alphanumeric characters up to 256.
         </xs:documentation>
  </xs:annotation>
  <xs:restriction base="xs:string">
    <xs:minLength value="1"/>
    <xs:maxLength value="256"/>
  </xs:restriction>
</xs:simpleType>

simpleType CCTV-request-command
namespace http://www.dummy-tmdd-address
type union of (restriction of xs:unsignedInt, restriction of xs:string)
used by
elements CCTVDeviceControlRequest/cctv-request-command CCTVInventory/request-command VSInventory/request-command
annotation
appInfo 

            preset (1)
            jog positioning (2)
            direction (3)
            focus (4)
            manual iris (5)
            wiper on off (6)
            lock for the camera (7)
            pan (8)
            tilt (9)
            zoom (10)
            text overlay (11)
            switch one input to one output (12)
         
documentation 
<Definition> A request command from one TMC to another for CCTV camera action.</Definition>
source
<xs:simpleType name="CCTV-request-command">
  <xs:annotation>
    <xs:appinfo>
            preset (1)
            jog positioning (2)
            direction (3)
            focus (4)
            manual iris (5)
            wiper on off (6)
            lock for the camera (7)
            pan (8)
            tilt (9)
            zoom (10)
            text overlay (11)
            switch one input to one output (12)
         </xs:appinfo>
    <xs:documentation>
      <Definition> A request command from one TMC to another for CCTV camera action.</Definition>
    </xs:documentation>
  </xs:annotation>
  <xs:union>
    <xs:simpleType>
      <xs:restriction base="xs:unsignedInt">
        <xs:minInclusive value="1"/>
        <xs:maxInclusive value="12"/>
      </xs:restriction>
    </xs:simpleType>
    <xs:simpleType>
      <xs:restriction base="xs:string">
        <xs:enumeration value="preset"/>
        <xs:enumeration value="jog positioning"/>
        <xs:enumeration value="direction"/>
        <xs:enumeration value="focus"/>
        <xs:enumeration value="manual iris"/>
        <xs:enumeration value="wiper on off"/>
        <xs:enumeration value="lock for the camera"/>
        <xs:enumeration value="pan"/>
        <xs:enumeration value="tilt"/>
        <xs:enumeration value="zoom"/>
        <xs:enumeration value="text overlay"/>
        <xs:enumeration value="switch one input to one output"/>
      </xs:restriction>
    </xs:simpleType>
  </xs:union>
</xs:simpleType>

simpleType CCTV-titling-text
namespace http://www.dummy-tmdd-address
type restriction of xs:string
used by
elements CCTVInventory/cctv-titling-text VSDeviceStatus/cctv-titling-text VSInventory/cctv-titling-text
facets
minLength 1
maxLength 64
annotation
documentation 
<Definition> The text inserted at camera for titling purposes.</Definition>
            Any set of ASCII characters up to 64
         
source
<xs:simpleType name="CCTV-titling-text">
  <xs:annotation>
    <xs:documentation>
      <Definition> The text inserted at camera for titling purposes.</Definition>
            Any set of ASCII characters up to 64
         </xs:documentation>
  </xs:annotation>
  <xs:restriction base="xs:string">
    <xs:minLength value="1"/>
    <xs:maxLength value="64"/>
  </xs:restriction>
</xs:simpleType>

simpleType Cctv-URL
namespace http://www.dummy-tmdd-address
type restriction of xs:string
used by
element CCTVInventory/cctv-URL
facets
minLength 1
maxLength 32
annotation
documentation 
<Definition> Uniform Resource Locator for where the current display of the CCTV can be found.</Definition>
            Any set of ASCII characters up to 32
         
source
<xs:simpleType name="Cctv-URL">
  <xs:annotation>
    <xs:documentation>
      <Definition> Uniform Resource Locator for where the current display of the CCTV can be found.</Definition>
            Any set of ASCII characters up to 32
         </xs:documentation>
  </xs:annotation>
  <xs:restriction base="xs:string">
    <xs:minLength value="1"/>
    <xs:maxLength value="32"/>
  </xs:restriction>
</xs:simpleType>

simpleType CCTV-video-channel-input-identifier
namespace http://www.dummy-tmdd-address
type restriction of xs:string
used by
elements CCTVSwitchCommandRequest/input-channel-id CCTVVideoChannelData/input-channel-id VSDeviceStatus/input-channel-id VSInventory/input-channel-id
facets
minLength 1
maxLength 32
annotation
documentation 
<Definition> Input channel for camera video.  This is a unique alphanumeric identifier.</Definition>
            Any set of alphanumeric characters up to 32
         
source
<xs:simpleType name="CCTV-video-channel-input-identifier">
  <xs:annotation>
    <xs:documentation>
      <Definition> Input channel for camera video.  This is a unique alphanumeric identifier.</Definition>
            Any set of alphanumeric characters up to 32
         </xs:documentation>
  </xs:annotation>
  <xs:restriction base="xs:string">
    <xs:minLength value="1"/>
    <xs:maxLength value="32"/>
  </xs:restriction>
</xs:simpleType>

simpleType CCTV-video-channel-input-name
namespace http://www.dummy-tmdd-address
type restriction of xs:string
used by
elements CCTVVideoChannelData/input-channel-name VSInventory/input-channel-name
facets
minLength 1
maxLength 32
annotation
documentation 
<Definition> Input channel name for camera video.  This is a unique alphanumeric name.</Definition>
            Any set of ASCII characters up to 32
         
source
<xs:simpleType name="CCTV-video-channel-input-name">
  <xs:annotation>
    <xs:documentation>
      <Definition> Input channel name for camera video.  This is a unique alphanumeric name.</Definition>
            Any set of ASCII characters up to 32
         </xs:documentation>
  </xs:annotation>
  <xs:restriction base="xs:string">
    <xs:minLength value="1"/>
    <xs:maxLength value="32"/>
  </xs:restriction>
</xs:simpleType>

simpleType CCTV-video-channel-output-identifier
namespace http://www.dummy-tmdd-address
type restriction of xs:string
used by
elements CCTVSwitchCommandRequest/output-channel-id SetVideoAttributes/output-channel-id VSDeviceStatus/output-channel-id VSInventory/output-channel-id
facets
minLength 1
maxLength 32
annotation
documentation 
<Definition> Output channel for camera video.  This is a unique alphanumeric identifier.</Definition>
            Any set of alphanumeric characters up to 32
         
source
<xs:simpleType name="CCTV-video-channel-output-identifier">
  <xs:annotation>
    <xs:documentation>
      <Definition> Output channel for camera video.  This is a unique alphanumeric identifier.</Definition>
            Any set of alphanumeric characters up to 32
         </xs:documentation>
  </xs:annotation>
  <xs:restriction base="xs:string">
    <xs:minLength value="1"/>
    <xs:maxLength value="32"/>
  </xs:restriction>
</xs:simpleType>

simpleType Cctv-video-channel-output-name
namespace http://www.dummy-tmdd-address
type restriction of xs:string
used by
element VSInventory/output-channel-name
facets
minLength 1
maxLength 32
annotation
documentation 
<Definition> Output channel name for camera video.  This is a unique alphanumeric name.</Definition>
            Any set of ASCII characters up to 32
         
source
<xs:simpleType name="Cctv-video-channel-output-name">
  <xs:annotation>
    <xs:documentation>
      <Definition> Output channel name for camera video.  This is a unique alphanumeric name.</Definition>
            Any set of ASCII characters up to 32
         </xs:documentation>
  </xs:annotation>
  <xs:restriction base="xs:string">
    <xs:minLength value="1"/>
    <xs:maxLength value="32"/>
  </xs:restriction>
</xs:simpleType>

simpleType Contact-email-address
namespace http://www.dummy-tmdd-address
type restriction of xs:string
used by
element ContactDetails/email-address
facets
minLength 1
maxLength 128
annotation
documentation 
<Definition> The e-mail address of a person at an organizatin to contact regarding a roadway event.</Definition>
            Any set of ASCII characters up to 128
         
source
<xs:simpleType name="Contact-email-address">
  <xs:annotation>
    <xs:documentation>
      <Definition> The e-mail address of a person at an organizatin to contact regarding a roadway event.</Definition>
            Any set of ASCII characters up to 128
         </xs:documentation>
  </xs:annotation>
  <xs:restriction base="xs:string">
    <xs:minLength value="1"/>
    <xs:maxLength value="128"/>
  </xs:restriction>
</xs:simpleType>

simpleType Contact-identifier
namespace http://www.dummy-tmdd-address
type restriction of xs:string
used by
element ContactDetails/contact-id
facets
minLength 1
maxLength 32
annotation
documentation 
<Definition> A uniques identifier for a contact person as assigned by the organization.</Definition>
            Any set of alphanumeric characters up to 32
         
source
<xs:simpleType name="Contact-identifier">
  <xs:annotation>
    <xs:documentation>
      <Definition> A uniques identifier for a contact person as assigned by the organization.</Definition>
            Any set of alphanumeric characters up to 32
         </xs:documentation>
  </xs:annotation>
  <xs:restriction base="xs:string">
    <xs:minLength value="1"/>
    <xs:maxLength value="32"/>
  </xs:restriction>
</xs:simpleType>

simpleType Contact-mailing-address-city
namespace http://www.dummy-tmdd-address
type restriction of xs:string
used by
element ContactDetails/city
facets
minLength 1
maxLength 128
annotation
documentation 
<Definition> The city portion of the mailing address of a person at an organization to contact regarding a roadway event.</Definition>
            Any set of ASCII characters up to 128
         
source
<xs:simpleType name="Contact-mailing-address-city">
  <xs:annotation>
    <xs:documentation>
      <Definition> The city portion of the mailing address of a person at an organization to contact regarding a roadway event.</Definition>
            Any set of ASCII characters up to 128
         </xs:documentation>
  </xs:annotation>
  <xs:restriction base="xs:string">
    <xs:minLength value="1"/>
    <xs:maxLength value="128"/>
  </xs:restriction>
</xs:simpleType>

simpleType Contact-mailing-address-country
namespace http://www.dummy-tmdd-address
type restriction of xs:string
used by
element ContactDetails/country
facets
minLength 1
maxLength 32
annotation
documentation 
<Definition> The Country portion of the mailing address of a person at an organization to contact regarding a roadway event.</Definition>
            Any set of ASCII characters up to 32
         
source
<xs:simpleType name="Contact-mailing-address-country">
  <xs:annotation>
    <xs:documentation>
      <Definition> The Country portion of the mailing address of a person at an organization to contact regarding a roadway event.</Definition>
            Any set of ASCII characters up to 32
         </xs:documentation>
  </xs:annotation>
  <xs:restriction base="xs:string">
    <xs:minLength value="1"/>
    <xs:maxLength value="32"/>
  </xs:restriction>
</xs:simpleType>

simpleType Contact-mailing-address-line1
namespace http://www.dummy-tmdd-address
type restriction of xs:string
used by
element ContactDetails/address-line1
facets
minLength 1
maxLength 32
annotation
documentation 
<Definition> The first line of the mailing address of a person at an organization to contact regarding a roadway event.</Definition>
            Any set of ASCII characters up to 32
         
source
<xs:simpleType name="Contact-mailing-address-line1">
  <xs:annotation>
    <xs:documentation>
      <Definition> The first line of the mailing address of a person at an organization to contact regarding a roadway event.</Definition>
            Any set of ASCII characters up to 32
         </xs:documentation>
  </xs:annotation>
  <xs:restriction base="xs:string">
    <xs:minLength value="1"/>
    <xs:maxLength value="32"/>
  </xs:restriction>
</xs:simpleType>

simpleType Contact-mailing-address-line2
namespace http://www.dummy-tmdd-address
type restriction of xs:string
used by
element ContactDetails/address-line2
facets
minLength 1
maxLength 32
annotation
documentation 
<Definition> The second line of the mailing address of a person at an organization to contact regarding a roadway event.</Definition>
            Any set of ASCII characters up to 32
         
source
<xs:simpleType name="Contact-mailing-address-line2">
  <xs:annotation>
    <xs:documentation>
      <Definition> The second line of the mailing address of a person at an organization to contact regarding a roadway event.</Definition>
            Any set of ASCII characters up to 32
         </xs:documentation>
  </xs:annotation>
  <xs:restriction base="xs:string">
    <xs:minLength value="1"/>
    <xs:maxLength value="32"/>
  </xs:restriction>
</xs:simpleType>

simpleType Contact-mailing-address-state
namespace http://www.dummy-tmdd-address
type restriction of xs:string
used by
element ContactDetails/state
facets
minLength 1
maxLength 2
annotation
documentation 
<Definition> The state abbreviation portion of the mailing address of a person at an organization to contact regarding a roadway event.</Definition>
            Any ASCII characters as a two letter state code.
         
source
<xs:simpleType name="Contact-mailing-address-state">
  <xs:annotation>
    <xs:documentation>
      <Definition> The state abbreviation portion of the mailing address of a person at an organization to contact regarding a roadway event.</Definition>
            Any ASCII characters as a two letter state code.
         </xs:documentation>
  </xs:annotation>
  <xs:restriction base="xs:string">
    <xs:minLength value="1"/>
    <xs:maxLength value="2"/>
  </xs:restriction>
</xs:simpleType>

simpleType Contact-mailing-address-zip
namespace http://www.dummy-tmdd-address
type restriction of xs:string
used by
element ContactDetails/zip-code
facets
minLength 1
maxLength 32
annotation
documentation 
<Definition> The ZIP code portion of the mailing address of a person at an organization to contact regarding a roadway event.</Definition>
            Any set of ASCII characters up to 32
         
source
<xs:simpleType name="Contact-mailing-address-zip">
  <xs:annotation>
    <xs:documentation>
      <Definition> The ZIP code portion of the mailing address of a person at an organization to contact regarding a roadway event.</Definition>
            Any set of ASCII characters up to 32
         </xs:documentation>
  </xs:annotation>
  <xs:restriction base="xs:string">
    <xs:minLength value="1"/>
    <xs:maxLength value="32"/>
  </xs:restriction>
</xs:simpleType>

simpleType Contact-mobile-phone-number
namespace http://www.dummy-tmdd-address
type restriction of xs:string
used by
element ContactDetails/mobile-number
facets
minLength 1
maxLength 32
annotation
documentation 
<Definition> The mobile phone number of a person at an organization.</Definition>
            Any set of ASCII characters up to 32.  The '-' and '.' characters shall be valid delimiters.
         
source
<xs:simpleType name="Contact-mobile-phone-number">
  <xs:annotation>
    <xs:documentation>
      <Definition> The mobile phone number of a person at an organization.</Definition>
            Any set of ASCII characters up to 32.  The '-' and '.' characters shall be valid delimiters.
         </xs:documentation>
  </xs:annotation>
  <xs:restriction base="xs:string">
    <xs:minLength value="1"/>
    <xs:maxLength value="32"/>
  </xs:restriction>
</xs:simpleType>

simpleType Contact-other-information
namespace http://www.dummy-tmdd-address
type restriction of xs:string
facets
minLength 1
maxLength 128
annotation
documentation 
<Definition> Comments or other information about a person at an organization.</Definition>
            Any set of ASCII characters up to 128
         
source
<xs:simpleType name="Contact-other-information">
  <xs:annotation>
    <xs:documentation>
      <Definition> Comments or other information about a person at an organization.</Definition>
            Any set of ASCII characters up to 128
         </xs:documentation>
  </xs:annotation>
  <xs:restriction base="xs:string">
    <xs:minLength value="1"/>
    <xs:maxLength value="128"/>
  </xs:restriction>
</xs:simpleType>

simpleType Contact-pager-identifier
namespace http://www.dummy-tmdd-address
type restriction of xs:string
used by
element ContactDetails/pager-id
facets
minLength 1
maxLength 32
annotation
documentation 
<Definition> The pager identifier of a person at an organization.</Definition>
            Any set of ASCII characters up to 32
         
source
<xs:simpleType name="Contact-pager-identifier">
  <xs:annotation>
    <xs:documentation>
      <Definition> The pager identifier of a person at an organization.</Definition>
            Any set of ASCII characters up to 32
         </xs:documentation>
  </xs:annotation>
  <xs:restriction base="xs:string">
    <xs:minLength value="1"/>
    <xs:maxLength value="32"/>
  </xs:restriction>
</xs:simpleType>

simpleType Contact-pager-phone-number
namespace http://www.dummy-tmdd-address
type restriction of xs:string
used by
element ContactDetails/pager-number
facets
minLength 1
maxLength 128
annotation
documentation 
<Definition> The pager phone number of a person at an organization.</Definition>
            Any set of ASCII characters up to 128
         
source
<xs:simpleType name="Contact-pager-phone-number">
  <xs:annotation>
    <xs:documentation>
      <Definition> The pager phone number of a person at an organization.</Definition>
            Any set of ASCII characters up to 128
         </xs:documentation>
  </xs:annotation>
  <xs:restriction base="xs:string">
    <xs:minLength value="1"/>
    <xs:maxLength value="128"/>
  </xs:restriction>
</xs:simpleType>

simpleType Contact-person-name
namespace http://www.dummy-tmdd-address
type restriction of xs:string
used by
element ContactDetails/person-name
facets
minLength 1
maxLength 64
annotation
documentation 
<Definition> The name or identifier of a person at an organization.</Definition>
            Any set of alphanumeric characters up to 64
         
source
<xs:simpleType name="Contact-person-name">
  <xs:annotation>
    <xs:documentation>
      <Definition> The name or identifier of a person at an organization.</Definition>
            Any set of alphanumeric characters up to 64
         </xs:documentation>
  </xs:annotation>
  <xs:restriction base="xs:string">
    <xs:minLength value="1"/>
    <xs:maxLength value="64"/>
  </xs:restriction>
</xs:simpleType>

simpleType Contact-person-title
namespace http://www.dummy-tmdd-address
type restriction of xs:string
used by
element ContactDetails/person-title
facets
minLength 1
maxLength 64
annotation
documentation 
<Definition> The title of a person at an organization.</Definition>
            Any set of alphanumeric characters up to 64
         
source
<xs:simpleType name="Contact-person-title">
  <xs:annotation>
    <xs:documentation>
      <Definition> The title of a person at an organization.</Definition>
            Any set of alphanumeric characters up to 64
         </xs:documentation>
  </xs:annotation>
  <xs:restriction base="xs:string">
    <xs:minLength value="1"/>
    <xs:maxLength value="64"/>
  </xs:restriction>
</xs:simpleType>

simpleType Contact-phone-alternate
namespace http://www.dummy-tmdd-address
type restriction of xs:string
used by
element ContactDetails/phone-alternate
facets
minLength 1
maxLength 32
annotation
documentation 
<Definition> An alternate phone number (e.g., home phone number) of a person at an organization.</Definition>
            Any set of ASCII characters up to 32
         
source
<xs:simpleType name="Contact-phone-alternate">
  <xs:annotation>
    <xs:documentation>
      <Definition> An alternate phone number (e.g., home phone number) of a person at an organization.</Definition>
            Any set of ASCII characters up to 32
         </xs:documentation>
  </xs:annotation>
  <xs:restriction base="xs:string">
    <xs:minLength value="1"/>
    <xs:maxLength value="32"/>
  </xs:restriction>
</xs:simpleType>

simpleType Contact-phone-fax
namespace http://www.dummy-tmdd-address
type restriction of xs:string
used by
element ContactDetails/fax-number
facets
minLength 1
maxLength 32
annotation
documentation 
<Definition> The facsimile number of a person at an organization.</Definition>
            Any set of ASCII characters up to 32.  The '-' and '.' characters shall be valid delimiters.
         
source
<xs:simpleType name="Contact-phone-fax">
  <xs:annotation>
    <xs:documentation>
      <Definition> The facsimile number of a person at an organization.</Definition>
            Any set of ASCII characters up to 32.  The '-' and '.' characters shall be valid delimiters.
         </xs:documentation>
  </xs:annotation>
  <xs:restriction base="xs:string">
    <xs:minLength value="1"/>
    <xs:maxLength value="32"/>
  </xs:restriction>
</xs:simpleType>

simpleType Contact-phone-number
namespace http://www.dummy-tmdd-address
type restriction of xs:string
used by
elements ContactDetails/phone-number DataInformation/phone-number
facets
minLength 1
maxLength 32
annotation
documentation 
<Definition> The telephone number of a person at an organization.</Definition>
            Any set of ASCII characters up to 32.  The '-' and '.' characters shall be valid delimiters.
         
source
<xs:simpleType name="Contact-phone-number">
  <xs:annotation>
    <xs:documentation>
      <Definition> The telephone number of a person at an organization.</Definition>
            Any set of ASCII characters up to 32.  The '-' and '.' characters shall be valid delimiters.
         </xs:documentation>
  </xs:annotation>
  <xs:restriction base="xs:string">
    <xs:minLength value="1"/>
    <xs:maxLength value="32"/>
  </xs:restriction>
</xs:simpleType>

simpleType Contact-radio-unit-identifier
namespace http://www.dummy-tmdd-address
type restriction of xs:string
used by
element ContactDetails/radio-unit
facets
minLength 1
maxLength 32
annotation
documentation 
<Definition> The radio unit identifier of a person at an organization.</Definition>
            Any set of alphanumeric characters up to 32
         
source
<xs:simpleType name="Contact-radio-unit-identifier">
  <xs:annotation>
    <xs:documentation>
      <Definition> The radio unit identifier of a person at an organization.</Definition>
            Any set of alphanumeric characters up to 32
         </xs:documentation>
  </xs:annotation>
  <xs:restriction base="xs:string">
    <xs:minLength value="1"/>
    <xs:maxLength value="32"/>
  </xs:restriction>
</xs:simpleType>

simpleType Controller-cabinet-identifier
namespace http://www.dummy-tmdd-address
type restriction of xs:string
facets
minLength 1
maxLength 32
annotation
documentation 
<Definition> Unique identifier for the signal controller cabinet.</Definition>
            Any set of alphanumeric characters up to 32
         
source
<xs:simpleType name="Controller-cabinet-identifier">
  <xs:annotation>
    <xs:documentation>
      <Definition> Unique identifier for the signal controller cabinet.</Definition>
            Any set of alphanumeric characters up to 32
         </xs:documentation>
  </xs:annotation>
  <xs:restriction base="xs:string">
    <xs:minLength value="1"/>
    <xs:maxLength value="32"/>
  </xs:restriction>
</xs:simpleType>

simpleType Controller-fault-number
namespace http://www.dummy-tmdd-address
type restriction of xs:unsignedInt
facets
minInclusive 1
annotation
documentation 
<Definition> The user defined number of a controller fault.  This number is used to reference the details of the stored fault.</Definition>
source
<xs:simpleType name="Controller-fault-number">
  <xs:annotation>
    <xs:documentation>
      <Definition> The user defined number of a controller fault.  This number is used to reference the details of the stored fault.</Definition>
    </xs:documentation>
  </xs:annotation>
  <xs:restriction base="xs:unsignedInt">
    <xs:minInclusive value="1"/>
  </xs:restriction>
</xs:simpleType>

simpleType Controller-fault-type
namespace http://www.dummy-tmdd-address
type restriction of xs:string
facets
minLength 1
maxLength 256
annotation
documentation 
<Definition> String name or description of the faults that has been found in a controller as it is not operating correctly.  This is a note entered by an operator into the maintenance log to record which controller had failed and what caused the failure.</Definition>
            Any set of alphanumeric characters up to 256
         
source
<xs:simpleType name="Controller-fault-type">
  <xs:annotation>
    <xs:documentation>
      <Definition> String name or description of the faults that has been found in a controller as it is not operating correctly.  This is a note entered by an operator into the maintenance log to record which controller had failed and what caused the failure.</Definition>
            Any set of alphanumeric characters up to 256
         </xs:documentation>
  </xs:annotation>
  <xs:restriction base="xs:string">
    <xs:minLength value="1"/>
    <xs:maxLength value="256"/>
  </xs:restriction>
</xs:simpleType>

simpleType Controller-firmware
namespace http://www.dummy-tmdd-address
type restriction of xs:string
used by
elements RampMeterInventory/firmware SignalControlInventory/firmware
facets
minLength 1
maxLength 128
annotation
documentation 
<Definition> Name of the developer of the firmware running in the controller.</Definition>
            Any set of ASCII characters up to 128
         
source
<xs:simpleType name="Controller-firmware">
  <xs:annotation>
    <xs:documentation>
      <Definition> Name of the developer of the firmware running in the controller.</Definition>
            Any set of ASCII characters up to 128
         </xs:documentation>
  </xs:annotation>
  <xs:restriction base="xs:string">
    <xs:minLength value="1"/>
    <xs:maxLength value="128"/>
  </xs:restriction>
</xs:simpleType>

simpleType Controller-firmware-release-version
namespace http://www.dummy-tmdd-address
type restriction of xs:string
used by
elements RampMeterInventory/firmware-version SignalControlInventory/firmware-version
facets
minLength 1
maxLength 128
annotation
documentation 
<Definition> Release version of the controller firmware.</Definition>
            Any set of ASCII characters up to 128
         
source
<xs:simpleType name="Controller-firmware-release-version">
  <xs:annotation>
    <xs:documentation>
      <Definition> Release version of the controller firmware.</Definition>
            Any set of ASCII characters up to 128
         </xs:documentation>
  </xs:annotation>
  <xs:restriction base="xs:string">
    <xs:minLength value="1"/>
    <xs:maxLength value="128"/>
  </xs:restriction>
</xs:simpleType>

simpleType Controller-identifier
namespace http://www.dummy-tmdd-address
type restriction of xs:string
facets
minLength 1
maxLength 32
annotation
documentation 
<Definition> Unique identifier to identify individual controllers within the network.</Definition>
            Any set of alphanumeric characters up to 32
         
source
<xs:simpleType name="Controller-identifier">
  <xs:annotation>
    <xs:documentation>
      <Definition> Unique identifier to identify individual controllers within the network.</Definition>
            Any set of alphanumeric characters up to 32
         </xs:documentation>
  </xs:annotation>
  <xs:restriction base="xs:string">
    <xs:minLength value="1"/>
    <xs:maxLength value="32"/>
  </xs:restriction>
</xs:simpleType>

simpleType Controller-master-identifier
namespace http://www.dummy-tmdd-address
type restriction of xs:string
used by
element SignalControlInventory/controller-master-id
facets
minLength 1
maxLength 32
annotation
documentation 
<Definition> Unique identifier for the master signal controller within the network.</Definition>
            Any set of alphanumeric characters up to 32
         
source
<xs:simpleType name="Controller-master-identifier">
  <xs:annotation>
    <xs:documentation>
      <Definition> Unique identifier for the master signal controller within the network.</Definition>
            Any set of alphanumeric characters up to 32
         </xs:documentation>
  </xs:annotation>
  <xs:restriction base="xs:string">
    <xs:minLength value="1"/>
    <xs:maxLength value="32"/>
  </xs:restriction>
</xs:simpleType>

simpleType Controller-model
namespace http://www.dummy-tmdd-address
type restriction of xs:string
used by
element SignalControlInventory/controller-model
facets
minLength 1
maxLength 128
annotation
documentation 
<Definition> Make and model of the signal controller.</Definition>
            Any set of ASCII characters up to 128
         
source
<xs:simpleType name="Controller-model">
  <xs:annotation>
    <xs:documentation>
      <Definition> Make and model of the signal controller.</Definition>
            Any set of ASCII characters up to 128
         </xs:documentation>
  </xs:annotation>
  <xs:restriction base="xs:string">
    <xs:minLength value="1"/>
    <xs:maxLength value="128"/>
  </xs:restriction>
</xs:simpleType>

simpleType Controller-other
namespace http://www.dummy-tmdd-address
type restriction of xs:string
facets
minLength 1
maxLength 256
annotation
documentation 
<Definition> Data element used to indicate the presence of additional information.  This data element is to be used only when a precedent CONTROLLER data element of type code has a value of "1 = Other, additional information required".</Definition>
            Any set of ASCII characters up to 256
         
source
<xs:simpleType name="Controller-other">
  <xs:annotation>
    <xs:documentation>
      <Definition> Data element used to indicate the presence of additional information.  This data element is to be used only when a precedent CONTROLLER data element of type code has a value of "1 = Other, additional information required".</Definition>
            Any set of ASCII characters up to 256
         </xs:documentation>
  </xs:annotation>
  <xs:restriction base="xs:string">
    <xs:minLength value="1"/>
    <xs:maxLength value="256"/>
  </xs:restriction>
</xs:simpleType>

simpleType Controller-response-state
namespace http://www.dummy-tmdd-address
type union of (restriction of xs:unsignedInt, restriction of xs:string)
used by
element IntersectionDeviceStatus/controller-state
annotation
appInfo 

            on (1)
            off (2)
            responding (3)
            not responding (4)
            failed (5)
            unknown (6)
         
documentation 
<Definition> The current communication state of a controller.</Definition>
source
<xs:simpleType name="Controller-response-state">
  <xs:annotation>
    <xs:appinfo>
            on (1)
            off (2)
            responding (3)
            not responding (4)
            failed (5)
            unknown (6)
         </xs:appinfo>
    <xs:documentation>
      <Definition> The current communication state of a controller.</Definition>
    </xs:documentation>
  </xs:annotation>
  <xs:union>
    <xs:simpleType>
      <xs:restriction base="xs:unsignedInt">
        <xs:minInclusive value="1"/>
        <xs:maxInclusive value="6"/>
      </xs:restriction>
    </xs:simpleType>
    <xs:simpleType>
      <xs:restriction base="xs:string">
        <xs:enumeration value="on"/>
        <xs:enumeration value="off"/>
        <xs:enumeration value="responding"/>
        <xs:enumeration value="not responding"/>
        <xs:enumeration value="failed"/>
        <xs:enumeration value="unknown"/>
      </xs:restriction>
    </xs:simpleType>
  </xs:union>
</xs:simpleType>

simpleType Controller-ring-type
namespace http://www.dummy-tmdd-address
type union of (restriction of xs:unsignedInt, restriction of xs:string)
annotation
appInfo 

            single ring (1)
            dual ring (2)
         
documentation 
<Definition> The type of the controller ring.</Definition>
source
<xs:simpleType name="Controller-ring-type">
  <xs:annotation>
    <xs:appinfo>
            single ring (1)
            dual ring (2)
         </xs:appinfo>
    <xs:documentation>
      <Definition> The type of the controller ring.</Definition>
    </xs:documentation>
  </xs:annotation>
  <xs:union>
    <xs:simpleType>
      <xs:restriction base="xs:unsignedInt">
        <xs:minInclusive value="1"/>
        <xs:maxInclusive value="2"/>
      </xs:restriction>
    </xs:simpleType>
    <xs:simpleType>
      <xs:restriction base="xs:string">
        <xs:enumeration value="single ring"/>
        <xs:enumeration value="dual ring"/>
      </xs:restriction>
    </xs:simpleType>
  </xs:union>
</xs:simpleType>

simpleType Controller-serial-number
namespace http://www.dummy-tmdd-address
type restriction of xs:string
used by
element SignalControlInventory/controller-serial-number
facets
minLength 1
maxLength 32
annotation
documentation 
<Definition> Manufacturer's serial number of the controller.</Definition>
            Any set of ASCII characters up to 32
         
source
<xs:simpleType name="Controller-serial-number">
  <xs:annotation>
    <xs:documentation>
      <Definition> Manufacturer's serial number of the controller.</Definition>
            Any set of ASCII characters up to 32
         </xs:documentation>
  </xs:annotation>
  <xs:restriction base="xs:string">
    <xs:minLength value="1"/>
    <xs:maxLength value="32"/>
  </xs:restriction>
</xs:simpleType>

simpleType Controller-sync-time
namespace http://www.dummy-tmdd-address
type restriction of xs:unsignedByte
used by
element IntersectionDeviceStatus/controller-sync-time
facets
minInclusive 1
annotation
documentation 
<Definition> Time difference between the controller's clock and owning center's clock, in second.</Definition>
            seconds
         
source
<xs:simpleType name="Controller-sync-time">
  <xs:annotation>
    <xs:documentation>
      <Definition> Time difference between the controller's clock and owning center's clock, in second.</Definition>
            seconds
         </xs:documentation>
  </xs:annotation>
  <xs:restriction base="xs:unsignedByte">
    <xs:minInclusive value="1"/>
  </xs:restriction>
</xs:simpleType>

simpleType Detector-class
namespace http://www.dummy-tmdd-address
type list of Detector-class-item
source
<xs:simpleType name="Detector-class">
  <xs:list itemType="Detector-class-item"/>
</xs:simpleType>

simpleType Detector-class-item
namespace http://www.dummy-tmdd-address
type union of (restriction of xs:int, restriction of xs:string)
used by
simpleType Detector-class
annotation
appInfo 

            stop bar (1)
            system (2)
            pedestrian (3)
            adaptive (4)
            call (5)
            extension (6)
            mainline (7)
            reversible lane (8)
            ramp demand (9)
            ramp merge (10)
            ramp passage (11)
            ramp queue (12)
         
documentation 
<Definition> User-defined class of detectors for traffic control.</Definition>
source
<xs:simpleType name="Detector-class-item">
  <xs:annotation>
    <xs:appinfo>
            stop bar (1)
            system (2)
            pedestrian (3)
            adaptive (4)
            call (5)
            extension (6)
            mainline (7)
            reversible lane (8)
            ramp demand (9)
            ramp merge (10)
            ramp passage (11)
            ramp queue (12)
         </xs:appinfo>
    <xs:documentation>
      <Definition> User-defined class of detectors for traffic control.</Definition>
    </xs:documentation>
  </xs:annotation>
  <xs:union>
    <xs:simpleType>
      <xs:restriction base="xs:int">
        <xs:minInclusive value="1"/>
        <xs:maxInclusive value="12"/>
      </xs:restriction>
    </xs:simpleType>
    <xs:simpleType>
      <xs:restriction base="xs:string">
        <xs:enumeration value="stop bar"/>
        <xs:enumeration value="system"/>
        <xs:enumeration value="pedestrian"/>
        <xs:enumeration value="adaptive"/>
        <xs:enumeration value="call"/>
        <xs:enumeration value="extension"/>
        <xs:enumeration value="mainline"/>
        <xs:enumeration value="reversible lane"/>
        <xs:enumeration value="ramp demand"/>
        <xs:enumeration value="ramp merge"/>
        <xs:enumeration value="ramp passage"/>
        <xs:enumeration value="ramp queue"/>
      </xs:restriction>
    </xs:simpleType>
  </xs:union>
</xs:simpleType>

simpleType Detector-direction
namespace http://www.dummy-tmdd-address
type union of (restriction of xs:unsignedInt, restriction of xs:string)
annotation
appInfo 

            n (1)
            ne (2)
            e (3)
            se (4)
            s (5)
            sw (6)
            w (7)
            nw (8)
            any other (9)
         
documentation 
<Definition> Identifies direction of the traffic movement a particular detector is monitoring (e.g., on a roadway such as a reversible lane).</Definition>
source
<xs:simpleType name="Detector-direction">
  <xs:annotation>
    <xs:appinfo>
            n (1)
            ne (2)
            e (3)
            se (4)
            s (5)
            sw (6)
            w (7)
            nw (8)
            any other (9)
         </xs:appinfo>
    <xs:documentation>
      <Definition> Identifies direction of the traffic movement a particular detector is monitoring (e.g., on a roadway such as a reversible lane).</Definition>
    </xs:documentation>
  </xs:annotation>
  <xs:union>
    <xs:simpleType>
      <xs:restriction base="xs:unsignedInt">
        <xs:minInclusive value="1"/>
        <xs:maxInclusive value="9"/>
      </xs:restriction>
    </xs:simpleType>
    <xs:simpleType>
      <xs:restriction base="xs:string">
        <xs:enumeration value="n"/>
        <xs:enumeration value="ne"/>
        <xs:enumeration value="e"/>
        <xs:enumeration value="se"/>
        <xs:enumeration value="s"/>
        <xs:enumeration value="sw"/>
        <xs:enumeration value="w"/>
        <xs:enumeration value="nw"/>
        <xs:enumeration value="any other"/>
      </xs:restriction>
    </xs:simpleType>
  </xs:union>
</xs:simpleType>

simpleType Detector-end-time
namespace http://www.dummy-tmdd-address
type xs:string
used by
element DataCollectionPeriod/end-time
annotation
documentation 
<Definition> End time for collecting traffic count.</Definition>
            represented as HHMMSS where HH is the hour of the day in 24-hour clock form  (with legal values between 00 and 23) ; "MM" is the minute of hour  (with legal values from 00 to 59) ; "SS" is the second of the minute  (with legal values from 00 to 59) .
         
source
<xs:simpleType name="Detector-end-time">
  <xs:annotation>
    <xs:documentation>
      <Definition> End time for collecting traffic count.</Definition>
            represented as HHMMSS where HH is the hour of the day in 24-hour clock form  (with legal values between 00 and 23) ; "MM" is the minute of hour  (with legal values from 00 to 59) ; "SS" is the second of the minute  (with legal values from 00 to 59) .
         </xs:documentation>
  </xs:annotation>
  <xs:restriction base="xs:string"/>
</xs:simpleType>

simpleType Detector-identifier
namespace http://www.dummy-tmdd-address
type restriction of xs:string
used by
elements DetectorStatus/detector-id DetectorDetails/detector-id DetectorList/detector-id DetectorReport/detector-id
facets
minLength 1
maxLength 32
annotation
documentation 
<Definition> Unique identification number of an individual detector within a network.</Definition>
            Any set of alphanumeric characters up to 32
         
source
<xs:simpleType name="Detector-identifier">
  <xs:annotation>
    <xs:documentation>
      <Definition> Unique identification number of an individual detector within a network.</Definition>
            Any set of alphanumeric characters up to 32
         </xs:documentation>
  </xs:annotation>
  <xs:restriction base="xs:string">
    <xs:minLength value="1"/>
    <xs:maxLength value="32"/>
  </xs:restriction>
</xs:simpleType>

simpleType Detector-intersection-approach-name
namespace http://www.dummy-tmdd-address
type restriction of xs:string
used by
element DetectionLane/approach-name
facets
minLength 1
maxLength 128
annotation
documentation 
<Definition> String name or description of the intersection approach being monitored by the detector (e.g., NB Left Turn).</Definition>
            Any set of ASCII characters up to 128
         
source
<xs:simpleType name="Detector-intersection-approach-name">
  <xs:annotation>
    <xs:documentation>
      <Definition> String name or description of the intersection approach being monitored by the detector (e.g., NB Left Turn).</Definition>
            Any set of ASCII characters up to 128
         </xs:documentation>
  </xs:annotation>
  <xs:restriction base="xs:string">
    <xs:minLength value="1"/>
    <xs:maxLength value="128"/>
  </xs:restriction>
</xs:simpleType>

simpleType Detector-lane-number
namespace http://www.dummy-tmdd-address
type restriction of binary
used by
elements DetectorStatus/detector-lane-number LaneData/detector-lane-number DetectionLane/lane-number LinkDataQuantity/lane-number
facets
minLength 1
maxLength 255
pattern [01]*
annotation
documentation 
<Definition> The number which indicates the lane a particular detector is monitoring</Definition>
            Select one bit per lane.  Lanes are numbered from the median out beginning with 1.
         
source
<xs:simpleType name="Detector-lane-number">
  <xs:annotation>
    <xs:documentation>
      <Definition> The number which indicates the lane a particular detector is monitoring</Definition>
            Select one bit per lane.  Lanes are numbered from the median out beginning with 1.
         </xs:documentation>
  </xs:annotation>
  <xs:restriction base="binary">
    <xs:minLength value="1"/>
    <xs:maxLength value="255"/>
  </xs:restriction>
</xs:simpleType>

simpleType Detector-link-identifier
namespace http://www.dummy-tmdd-address
type restriction of xs:string
used by
element DetectorDetails/detector-link-id
facets
minLength 1
maxLength 255
annotation
documentation 
<Definition> An unique identifier to identify the link that an individual detector is monitoring</Definition>
            Any set of ASCII characters up to 255
         
source
<xs:simpleType name="Detector-link-identifier">
  <xs:annotation>
    <xs:documentation>
      <Definition> An unique identifier to identify the link that an individual detector is monitoring</Definition>
            Any set of ASCII characters up to 255
         </xs:documentation>
  </xs:annotation>
  <xs:restriction base="xs:string">
    <xs:minLength value="1"/>
    <xs:maxLength value="255"/>
  </xs:restriction>
</xs:simpleType>

simpleType Detector-marginal-performance-factor
namespace http://www.dummy-tmdd-address
type restriction of xs:unsignedByte
facets
maxInclusive 100
annotation
documentation 
<Definition> Marginal detector performance factor in percentage used by traffic responsive (TRSP) and 1.5 GC modes in undercount/overcount tests.</Definition>
            percent
         
source
<xs:simpleType name="Detector-marginal-performance-factor">
  <xs:annotation>
    <xs:documentation>
      <Definition> Marginal detector performance factor in percentage used by traffic responsive (TRSP) and 1.5 GC modes in undercount/overcount tests.</Definition>
            percent
         </xs:documentation>
  </xs:annotation>
  <xs:restriction base="xs:unsignedByte">
    <xs:maxInclusive value="100"/>
  </xs:restriction>
</xs:simpleType>

simpleType Detector-measurement-date
namespace http://www.dummy-tmdd-address
type xs:string
annotation
documentation 
<Definition> Traffic data collection date.</Definition>
            represented as YYYYMMDD,  where "YYYY" is the four digit year,  "MM" is the two digit month  (01 through 12) ,  and "DD" is day of a month  (01 through 31) .
         
source
<xs:simpleType name="Detector-measurement-date">
  <xs:annotation>
    <xs:documentation>
      <Definition> Traffic data collection date.</Definition>
            represented as YYYYMMDD,  where "YYYY" is the four digit year,  "MM" is the two digit month  (01 through 12) ,  and "DD" is day of a month  (01 through 31) .
         </xs:documentation>
  </xs:annotation>
  <xs:restriction base="xs:string"/>
</xs:simpleType>

simpleType Detector-name
namespace http://www.dummy-tmdd-address
type restriction of xs:string
used by
elements DetectorStatus/detector-name DetectorDetails/detector-name DetectorList/detector-name DetectorReport/detector-name
facets
minLength 1
maxLength 128
annotation
documentation 
<Definition> The name of a detector in ASCII for user identification.</Definition>
            Any set of ASCII characters up to 128
         
source
<xs:simpleType name="Detector-name">
  <xs:annotation>
    <xs:documentation>
      <Definition> The name of a detector in ASCII for user identification.</Definition>
            Any set of ASCII characters up to 128
         </xs:documentation>
  </xs:annotation>
  <xs:restriction base="xs:string">
    <xs:minLength value="1"/>
    <xs:maxLength value="128"/>
  </xs:restriction>
</xs:simpleType>

simpleType Detector-occupancy
namespace http://www.dummy-tmdd-address
type restriction of xs:unsignedByte
used by
element LaneData/occupancy
facets
maxInclusive 100
annotation
documentation 
<Definition> The current average pecent occupancy of the vehicles on a detector.  This is percent of time within a given time period, that a point on the roadway is occupied by traffic.</Definition>
            percent
         
source
<xs:simpleType name="Detector-occupancy">
  <xs:annotation>
    <xs:documentation>
      <Definition> The current average pecent occupancy of the vehicles on a detector.  This is percent of time within a given time period, that a point on the roadway is occupied by traffic.</Definition>
            percent
         </xs:documentation>
  </xs:annotation>
  <xs:restriction base="xs:unsignedByte">
    <xs:maxInclusive value="100"/>
  </xs:restriction>
</xs:simpleType>

simpleType Detector-operation-mode
namespace http://www.dummy-tmdd-address
type union of (restriction of xs:unsignedInt, restriction of xs:string)
annotation
appInfo 

            presence (1)
            pulse (2)
         
documentation 
<Definition> Operation mode of a loop detector.</Definition>
source
<xs:simpleType name="Detector-operation-mode">
  <xs:annotation>
    <xs:appinfo>
            presence (1)
            pulse (2)
         </xs:appinfo>
    <xs:documentation>
      <Definition> Operation mode of a loop detector.</Definition>
    </xs:documentation>
  </xs:annotation>
  <xs:union>
    <xs:simpleType>
      <xs:restriction base="xs:unsignedInt">
        <xs:minInclusive value="1"/>
        <xs:maxInclusive value="2"/>
      </xs:restriction>
    </xs:simpleType>
    <xs:simpleType>
      <xs:restriction base="xs:string">
        <xs:enumeration value="presence"/>
        <xs:enumeration value="pulse"/>
      </xs:restriction>
    </xs:simpleType>
  </xs:union>
</xs:simpleType>

simpleType Detector-other
namespace http://www.dummy-tmdd-address
type restriction of xs:string
facets
minLength 1
maxLength 256
annotation
documentation 
<Definition> Data element used to indicate the presence of additional information.  This data element is to be used only when a precedent DETECTOR data element of type code has a value of "1= Other, additional information required".</Definition>
            Any set of alphanumeric characters up to 256
         
source
<xs:simpleType name="Detector-other">
  <xs:annotation>
    <xs:documentation>
      <Definition> Data element used to indicate the presence of additional information.  This data element is to be used only when a precedent DETECTOR data element of type code has a value of "1= Other, additional information required".</Definition>
            Any set of alphanumeric characters up to 256
         </xs:documentation>
  </xs:annotation>
  <xs:restriction base="xs:string">
    <xs:minLength value="1"/>
    <xs:maxLength value="256"/>
  </xs:restriction>
</xs:simpleType>

simpleType Detector-section-identifier
namespace http://www.dummy-tmdd-address
type restriction of xs:string
facets
minLength 1
maxLength 32
annotation
documentation 
<Definition> Unique identifier within the network for the section in which detector resides</Definition>
            Any set of alphanumeric characters up to 32
         
source
<xs:simpleType name="Detector-section-identifier">
  <xs:annotation>
    <xs:documentation>
      <Definition> Unique identifier within the network for the section in which detector resides</Definition>
            Any set of alphanumeric characters up to 32
         </xs:documentation>
  </xs:annotation>
  <xs:restriction base="xs:string">
    <xs:minLength value="1"/>
    <xs:maxLength value="32"/>
  </xs:restriction>
</xs:simpleType>

simpleType Detector-start-time
namespace http://www.dummy-tmdd-address
type xs:string
used by
element DataCollectionPeriod/start-time
annotation
documentation 
<Definition> Start time for collecting traffic count</Definition>
            represented as HHMMSS where HH is the hour of the day in 24-hour clock form  (with legal values between 00 and 23) ; "MM" is the minute of hour  (with legal values from 00 to 59) ; "SS" is the second of the minute  (with legal values from 00 to 59) .
         
source
<xs:simpleType name="Detector-start-time">
  <xs:annotation>
    <xs:documentation>
      <Definition> Start time for collecting traffic count</Definition>
            represented as HHMMSS where HH is the hour of the day in 24-hour clock form  (with legal values between 00 and 23) ; "MM" is the minute of hour  (with legal values from 00 to 59) ; "SS" is the second of the minute  (with legal values from 00 to 59) .
         </xs:documentation>
  </xs:annotation>
  <xs:restriction base="xs:string"/>
</xs:simpleType>

simpleType Detector-station-identifier
namespace http://www.dummy-tmdd-address
type restriction of xs:string
used by
elements DetectorDataRequest/station-id DetectorInventory/station-id DetectorInventoryRequest/station-id DetectorStatus/station-id DetectorStatusRequest/station-id DataCollectionPeriod/station-id DetectorDetails/station-id
facets
minLength 1
maxLength 32
annotation
documentation 
<Definition> Unique identifier for a detector station.</Definition>
            Any set of alphanumeric characters up to 32
         
source
<xs:simpleType name="Detector-station-identifier">
  <xs:annotation>
    <xs:documentation>
      <Definition> Unique identifier for a detector station.</Definition>
            Any set of alphanumeric characters up to 32
         </xs:documentation>
  </xs:annotation>
  <xs:restriction base="xs:string">
    <xs:minLength value="1"/>
    <xs:maxLength value="32"/>
  </xs:restriction>
</xs:simpleType>

simpleType Detector-status
namespace http://www.dummy-tmdd-address
type union of (restriction of xs:unsignedInt, restriction of xs:string)
used by
elements DetectorStatus/detector-status DetectorReport/detector-status
annotation
appInfo 

            failed (0)
            operational (1)
            off (2)
         
documentation 
<Definition> A code which indicates whether a detector is failed or operating</Definition>
source
<xs:simpleType name="Detector-status">
  <xs:annotation>
    <xs:appinfo>
            failed (0)
            operational (1)
            off (2)
         </xs:appinfo>
    <xs:documentation>
      <Definition> A code which indicates whether a detector is failed or operating</Definition>
    </xs:documentation>
  </xs:annotation>
  <xs:union>
    <xs:simpleType>
      <xs:restriction base="xs:unsignedInt">
        <xs:minInclusive value="0"/>
        <xs:maxInclusive value="2"/>
      </xs:restriction>
    </xs:simpleType>
    <xs:simpleType>
      <xs:restriction base="xs:string">
        <xs:enumeration value="failed"/>
        <xs:enumeration value="operational"/>
        <xs:enumeration value="off"/>
      </xs:restriction>
    </xs:simpleType>
  </xs:union>
</xs:simpleType>

simpleType Detector-type
namespace http://www.dummy-tmdd-address
type union of (restriction of xs:unsignedInt, restriction of xs:string)
used by
elements DetectorStatus/detector-type DetectorDetails/detector-type
annotation
appInfo 

            inductive loop (1)
            magnetic (2)
            magnetometers (3)
            pressure cells (4)
            microwave radar (5)
            ultrasonic (6)
            video Image (7)
            laser (8)
            infrared (9)
            road tube (10)
         
documentation 
<Definition> Code naming the type of a vehicular detector providing traffic data.</Definition>
source
<xs:simpleType name="Detector-type">
  <xs:annotation>
    <xs:appinfo>
            inductive loop (1)
            magnetic (2)
            magnetometers (3)
            pressure cells (4)
            microwave radar (5)
            ultrasonic (6)
            video Image (7)
            laser (8)
            infrared (9)
            road tube (10)
         </xs:appinfo>
    <xs:documentation>
      <Definition> Code naming the type of a vehicular detector providing traffic data.</Definition>
    </xs:documentation>
  </xs:annotation>
  <xs:union>
    <xs:simpleType>
      <xs:restriction base="xs:unsignedInt">
        <xs:minInclusive value="1"/>
        <xs:maxInclusive value="10"/>
      </xs:restriction>
    </xs:simpleType>
    <xs:simpleType>
      <xs:restriction base="xs:string">
        <xs:enumeration value="inductive loop"/>
        <xs:enumeration value="magnetic"/>
        <xs:enumeration value="magnetometers"/>
        <xs:enumeration value="pressure cells"/>
        <xs:enumeration value="microwave radar"/>
        <xs:enumeration value="ultrasonic"/>
        <xs:enumeration value="video Image"/>
        <xs:enumeration value="laser"/>
        <xs:enumeration value="infrared"/>
        <xs:enumeration value="road tube"/>
      </xs:restriction>
    </xs:simpleType>
  </xs:union>
</xs:simpleType>

simpleType Detector-vehicle-count
namespace http://www.dummy-tmdd-address
type restriction of xs:unsignedInt
used by
element LaneData/lane-vehicle-count
facets
minInclusive 1
maxInclusive 100000
annotation
documentation 
<Definition> The number of vehicles detected by a detector during a specific time period.</Definition>
            vehicles
         
source
<xs:simpleType name="Detector-vehicle-count">
  <xs:annotation>
    <xs:documentation>
      <Definition> The number of vehicles detected by a detector during a specific time period.</Definition>
            vehicles
         </xs:documentation>
  </xs:annotation>
  <xs:restriction base="xs:unsignedInt">
    <xs:minInclusive value="1"/>
    <xs:maxInclusive value="100000"/>
  </xs:restriction>
</xs:simpleType>

simpleType Detector-vehicle-queue-length
namespace http://www.dummy-tmdd-address
type restriction of xs:unsignedInt
used by
element LaneData/lane-queue-length
facets
minInclusive 1
maxInclusive 100000
annotation
documentation 
<Definition> A count of the average number of vehicles in queue, measured by the detector over a specified time period.</Definition>
            vehicles
         
source
<xs:simpleType name="Detector-vehicle-queue-length">
  <xs:annotation>
    <xs:documentation>
      <Definition> A count of the average number of vehicles in queue, measured by the detector over a specified time period.</Definition>
            vehicles
         </xs:documentation>
  </xs:annotation>
  <xs:restriction base="xs:unsignedInt">
    <xs:minInclusive value="1"/>
    <xs:maxInclusive value="100000"/>
  </xs:restriction>
</xs:simpleType>

simpleType Detector-vehicle-speed
namespace http://www.dummy-tmdd-address
type xs:unsignedByte
used by
element LaneData/lane-vehicle-speed
annotation
documentation 
<Definition> The average vehicle speed over a  detector during accumulation period.</Definition>
            kilometers per hour
         
source
<xs:simpleType name="Detector-vehicle-speed">
  <xs:annotation>
    <xs:documentation>
      <Definition> The average vehicle speed over a  detector during accumulation period.</Definition>
            kilometers per hour
         </xs:documentation>
  </xs:annotation>
  <xs:restriction base="xs:unsignedByte"/>
</xs:simpleType>

simpleType Device-acknowledge-control
namespace http://www.dummy-tmdd-address
type union of (restriction of xs:unsignedInt, restriction of xs:string)
used by
elements ConnectionRequestResponse/connection-request-status CCTVDeviceControlResponse/request-response DeviceControlResponse/request-response GateControlResponse/request-response HARControlResponse/request-response LCSControlResponse/request-response RampMeterControlResponse/request-response SectionControlResponse/request-response SignalControlResponse/request-response DMSControlResponse/request-status CCTVSwitchCommandResponse/switch-request-status
annotation
appInfo 

            control acknowledged (0)
            device available (1)
            requested changes completed (2)
            control rejected (3)
            device in use (4)
            device off line (5)
            request cancelled (6)
            request rejected invalid command parameters (7)
            request rejected insufficient privileges of the requesting operator (8)
            request queued (9)
         
documentation 
<Definition> Acknowledgement of request command from one TMC to another for device action.</Definition>
source
<xs:simpleType name="Device-acknowledge-control">
  <xs:annotation>
    <xs:appinfo>
            control acknowledged (0)
            device available (1)
            requested changes completed (2)
            control rejected (3)
            device in use (4)
            device off line (5)
            request cancelled (6)
            request rejected invalid command parameters (7)
            request rejected insufficient privileges of the requesting operator (8)
            request queued (9)
         </xs:appinfo>
    <xs:documentation>
      <Definition> Acknowledgement of request command from one TMC to another for device action.</Definition>
    </xs:documentation>
  </xs:annotation>
  <xs:union>
    <xs:simpleType>
      <xs:restriction base="xs:unsignedInt">
        <xs:minInclusive value="0"/>
        <xs:maxInclusive value="9"/>
      </xs:restriction>
    </xs:simpleType>
    <xs:simpleType>
      <xs:restriction base="xs:string">
        <xs:enumeration value="control acknowledged"/>
        <xs:enumeration value="device available"/>
        <xs:enumeration value="requested changes completed"/>
        <xs:enumeration value="control rejected"/>
        <xs:enumeration value="device in use"/>
        <xs:enumeration value="device off line"/>
        <xs:enumeration value="request cancelled"/>
        <xs:enumeration value="request rejected invalid command parameters"/>
        <xs:enumeration value="request rejected insufficient privileges of the requesting operator"/>
        <xs:enumeration value="request queued"/>
      </xs:restriction>
    </xs:simpleType>
  </xs:union>
</xs:simpleType>

simpleType Device-beacon
namespace http://www.dummy-tmdd-address
type union of (restriction of xs:unsignedInt, restriction of xs:string)
used by
elements HARInventory/device-beacon DMSInventory/dms-beacon-type
annotation
appInfo 

            beacon available (1)
            no beacon (2)
            unknown (3)
         
documentation 
<Definition> An indicator of the associated beacons with a device (e.g., with DMS or HAR).</Definition>
source
<xs:simpleType name="Device-beacon">
  <xs:annotation>
    <xs:appinfo>
            beacon available (1)
            no beacon (2)
            unknown (3)
         </xs:appinfo>
    <xs:documentation>
      <Definition> An indicator of the associated beacons with a device (e.g., with DMS or HAR).</Definition>
    </xs:documentation>
  </xs:annotation>
  <xs:union>
    <xs:simpleType>
      <xs:restriction base="xs:unsignedInt">
        <xs:minInclusive value="1"/>
        <xs:maxInclusive value="3"/>
      </xs:restriction>
    </xs:simpleType>
    <xs:simpleType>
      <xs:restriction base="xs:string">
        <xs:enumeration value="beacon available"/>
        <xs:enumeration value="no beacon"/>
        <xs:enumeration value="unknown"/>
      </xs:restriction>
    </xs:simpleType>
  </xs:union>
</xs:simpleType>

simpleType Device-command-end-time
namespace http://www.dummy-tmdd-address
type xs:int
used by
elements DMSControlRequest/command-end-time GATEControlRequest/command-end-time HARControlRequest/command-end-time LCSControlRequest/command-end-time RampMeterControlRequest/command-end-time SectionControlRequest/command-end-time SignalControlRequest/command-end-time
annotation
documentation 
<Definition> Expiration time of the command requested for the device control</Definition>
            represented as HHMMSS where HH is the hour of the day in 24-hour clock form  (with legal values between 00 and 23) ; "MM" is the minute of hour  (with legal values from 00 to 59) ; "SS" is the second of the minute  (with legal values from 00 to 59) .
         
source
<xs:simpleType name="Device-command-end-time">
  <xs:annotation>
    <xs:documentation>
      <Definition> Expiration time of the command requested for the device control</Definition>
            represented as HHMMSS where HH is the hour of the day in 24-hour clock form  (with legal values between 00 and 23) ; "MM" is the minute of hour  (with legal values from 00 to 59) ; "SS" is the second of the minute  (with legal values from 00 to 59) .
         </xs:documentation>
  </xs:annotation>
  <xs:restriction base="xs:int"/>
</xs:simpleType>

simpleType Device-command-request-priority
namespace http://www.dummy-tmdd-address
type restriction of xs:unsignedByte
used by
elements CCTVDeviceControlRequest/command-request-priority DMSControlRequest/command-request-priority GATEControlRequest/command-request-priority HARControlRequest/command-request-priority LCSControlRequest/command-request-priority RampMeterControlRequest/command-request-priority SectionControlRequest/command-request-priority SignalControlRequest/command-request-priority
facets
minInclusive 1
maxInclusive 10
annotation
documentation 
<Definition> A code to indicate universal concept of priority for all command requests.  If the request is accepted and the action is posted, then the current state has that priority.</Definition>
            Select from 1 to 10 where 1 is the highest and 10 is the lowest priority
         
source
<xs:simpleType name="Device-command-request-priority">
  <xs:annotation>
    <xs:documentation>
      <Definition> A code to indicate universal concept of priority for all command requests.  If the request is accepted and the action is posted, then the current state has that priority.</Definition>
            Select from 1 to 10 where 1 is the highest and 10 is the lowest priority
         </xs:documentation>
  </xs:annotation>
  <xs:restriction base="xs:unsignedByte">
    <xs:minInclusive value="1"/>
    <xs:maxInclusive value="10"/>
  </xs:restriction>
</xs:simpleType>

simpleType Device-communication-link-identifier
namespace http://www.dummy-tmdd-address
type restriction of xs:string
facets
minLength 1
maxLength 32
annotation
documentation 
<Definition> A unique alpha numeric communication link, communication path, or communication address identifier associated with a device.</Definition>
            Any set of alphanumeric characters up to 32
         
source
<xs:simpleType name="Device-communication-link-identifier">
  <xs:annotation>
    <xs:documentation>
      <Definition> A unique alpha numeric communication link, communication path, or communication address identifier associated with a device.</Definition>
            Any set of alphanumeric characters up to 32
         </xs:documentation>
  </xs:annotation>
  <xs:restriction base="xs:string">
    <xs:minLength value="1"/>
    <xs:maxLength value="32"/>
  </xs:restriction>
</xs:simpleType>

simpleType Device-control-type
namespace http://www.dummy-tmdd-address
type union of (restriction of xs:unsignedInt, restriction of xs:string)
used by
elements CCTVInventory/control-type VSInventory/control-type
annotation
appInfo 

            status only (1)
            command only (2)
            status and command (3)
            not specified (4)
         
documentation 
<Definition> Control type requested by an External Center (e.g., status only, command only, status and command).</Definition>
source
<xs:simpleType name="Device-control-type">
  <xs:annotation>
    <xs:appinfo>
            status only (1)
            command only (2)
            status and command (3)
            not specified (4)
         </xs:appinfo>
    <xs:documentation>
      <Definition> Control type requested by an External Center (e.g., status only, command only, status and command).</Definition>
    </xs:documentation>
  </xs:annotation>
  <xs:union>
    <xs:simpleType>
      <xs:restriction base="xs:unsignedInt">
        <xs:minInclusive value="1"/>
        <xs:maxInclusive value="4"/>
      </xs:restriction>
    </xs:simpleType>
    <xs:simpleType>
      <xs:restriction base="xs:string">
        <xs:enumeration value="status only"/>
        <xs:enumeration value="command only"/>
        <xs:enumeration value="status and command"/>
        <xs:enumeration value="not specified"/>
      </xs:restriction>
    </xs:simpleType>
  </xs:union>
</xs:simpleType>

simpleType Device-identifier
namespace http://www.dummy-tmdd-address
type restriction of xs:string
used by
elements IntersectionDeviceStatus/device-id LCSControlRequest/device-id LCSControlResponse/device-id LCSInventory/device-id LCSStatus/device-id RampMeterControlRequest/device-id RampMeterControlResponse/device-id RampMeterInventory/device-id RampMeterStatus/device-id SecurityTokenRequest/device-id SecurityTokenRequestResponse/device-id SetVideoAttributes/device-id SignalControlInventory/device-id SignalControlRequest/device-id SignalControlResponse/device-id VSDeviceStatus/device-id VSInventory/device-id DeviceList/device-id DeviceReference/device-id DeviceStatusList/device-id CCTVDeviceControlRequest/device-id CCTVDeviceControlResponse/device-id CCTVDeviceStatus/device-id CCTVInventory/device-id CCTVSwitchCommandRequest/device-id CCTVSwitchCommandResponse/device-id DeviceControlResponse/device-id DMSControlRequest/device-id DMSControlResponse/device-id DMSDeviceStatus/device-id DMSInventory/device-id ESSInventory/device-id ESSStatus/device-id GATEControlRequest/device-id GateControlResponse/device-id GATEInventory/device-id GATEStatus/device-id HARControlRequest/device-id HARControlResponse/device-id HARInventory/device-id HARStatus/device-id
facets
minLength 1
maxLength 32
annotation
documentation 
<Definition> A unique alphanumeric device identifier.</Definition>
            Any set of alphanumeric characters up to 32
         
source
<xs:simpleType name="Device-identifier">
  <xs:annotation>
    <xs:documentation>
      <Definition> A unique alphanumeric device identifier.</Definition>
            Any set of alphanumeric characters up to 32
         </xs:documentation>
  </xs:annotation>
  <xs:restriction base="xs:string">
    <xs:minLength value="1"/>
    <xs:maxLength value="32"/>
  </xs:restriction>
</xs:simpleType>

simpleType Device-link-identifier
namespace http://www.dummy-tmdd-address
type restriction of xs:string
used by
elements DMSInventory/device-link-id CCTVInventory/link-id ESSInventory/link-id GATEInventory/link-id LCSInventory/link-id
facets
minLength 1
maxLength 32
annotation
documentation 
<Definition> Identifier of link with which device is associated.  Device may be on the link or at side.</Definition>
            Any set of alphanumeric characters up to 32
         
source
<xs:simpleType name="Device-link-identifier">
  <xs:annotation>
    <xs:documentation>
      <Definition> Identifier of link with which device is associated.  Device may be on the link or at side.</Definition>
            Any set of alphanumeric characters up to 32
         </xs:documentation>
  </xs:annotation>
  <xs:restriction base="xs:string">
    <xs:minLength value="1"/>
    <xs:maxLength value="32"/>
  </xs:restriction>
</xs:simpleType>

simpleType Device-location-elevation
namespace http://www.dummy-tmdd-address
type restriction of xs:short
used by
element ESSInventory/device-location-elevation
facets
minInclusive -10000
maxInclusive 10000
annotation
documentation 
<Definition> The elevation of a device in decimeters.</Definition>
            decimeters
         
source
<xs:simpleType name="Device-location-elevation">
  <xs:annotation>
    <xs:documentation>
      <Definition> The elevation of a device in decimeters.</Definition>
            decimeters
         </xs:documentation>
  </xs:annotation>
  <xs:restriction base="xs:short">
    <xs:minInclusive value="-10000"/>
    <xs:maxInclusive value="10000"/>
  </xs:restriction>
</xs:simpleType>

simpleType Device-location-height
namespace http://www.dummy-tmdd-address
type restriction of xs:short
used by
element ESSInventory/device-location-height
facets
minInclusive -10000
maxInclusive 10000
annotation
documentation 
<Definition> The height of a device from the ground in decimeters</Definition>
            decimeters
         
source
<xs:simpleType name="Device-location-height">
  <xs:annotation>
    <xs:documentation>
      <Definition> The height of a device from the ground in decimeters</Definition>
            decimeters
         </xs:documentation>
  </xs:annotation>
  <xs:restriction base="xs:short">
    <xs:minInclusive value="-10000"/>
    <xs:maxInclusive value="10000"/>
  </xs:restriction>
</xs:simpleType>

simpleType Device-location-latitude
namespace http://www.dummy-tmdd-address
type restriction of xs:int
facets
minInclusive -90000000
maxInclusive 90000000
annotation
documentation 
<Definition> The latitude of a device.</Definition>
            microdegrees
         
source
<xs:simpleType name="Device-location-latitude">
  <xs:annotation>
    <xs:documentation>
      <Definition> The latitude of a device.</Definition>
            microdegrees
         </xs:documentation>
  </xs:annotation>
  <xs:restriction base="xs:int">
    <xs:minInclusive value="-90000000"/>
    <xs:maxInclusive value="90000000"/>
  </xs:restriction>
</xs:simpleType>

simpleType Device-location-longitude
namespace http://www.dummy-tmdd-address
type restriction of xs:int
facets
minInclusive -1234567
maxInclusive 180000000
annotation
documentation 
<Definition> The longitude of a device.</Definition>
            microdegrees
         
source
<xs:simpleType name="Device-location-longitude">
  <xs:annotation>
    <xs:documentation>
      <Definition> The longitude of a device.</Definition>
            microdegrees
         </xs:documentation>
  </xs:annotation>
  <xs:restriction base="xs:int">
    <xs:minInclusive value="-1234567"/>
    <xs:maxInclusive value="180000000"/>
  </xs:restriction>
</xs:simpleType>

simpleType Device-mobility-type
namespace http://www.dummy-tmdd-address
type union of (restriction of xs:unsignedInt, restriction of xs:string)
used by
element ESSInventory/device-mobility-type
annotation
appInfo 

            permanent (1)
            transportable (2)
            mobile (3)
            other (4)
         
documentation 
<Definition> Mobility type of the device (e.g., permanent structure or transportable)..</Definition>
source
<xs:simpleType name="Device-mobility-type">
  <xs:annotation>
    <xs:appinfo>
            permanent (1)
            transportable (2)
            mobile (3)
            other (4)
         </xs:appinfo>
    <xs:documentation>
      <Definition> Mobility type of the device (e.g., permanent structure or transportable)..</Definition>
    </xs:documentation>
  </xs:annotation>
  <xs:union>
    <xs:simpleType>
      <xs:restriction base="xs:unsignedInt">
        <xs:minInclusive value="1"/>
        <xs:maxInclusive value="4"/>
      </xs:restriction>
    </xs:simpleType>
    <xs:simpleType>
      <xs:restriction base="xs:string">
        <xs:enumeration value="permanent"/>
        <xs:enumeration value="transportable"/>
        <xs:enumeration value="mobile"/>
        <xs:enumeration value="other"/>
      </xs:restriction>
    </xs:simpleType>
  </xs:union>
</xs:simpleType>

simpleType Device-name
namespace http://www.dummy-tmdd-address
type restriction of xs:string
used by
elements CCTVInventory/device-name DMSInventory/device-name ESSInventory/device-name ESSStatus/device-name GATEInventory/device-name GATEStatus/device-name HARInventory/device-name HARStatus/device-name LCSInventory/device-name LCSStatus/device-name SecurityTokenRequest/device-name SecurityTokenRequestResponse/device-name VSDeviceStatus/device-name VSInventory/device-name DeviceList/device-name DeviceStatusList/device-name
facets
minLength 1
maxLength 32
annotation
documentation 
<Definition> Descriptvie name of a device (e.g.  DMS).</Definition>
            Any set of ASCII characters up to 32
         
source
<xs:simpleType name="Device-name">
  <xs:annotation>
    <xs:documentation>
      <Definition> Descriptvie name of a device (e.g.  DMS).</Definition>
            Any set of ASCII characters up to 32
         </xs:documentation>
  </xs:annotation>
  <xs:restriction base="xs:string">
    <xs:minLength value="1"/>
    <xs:maxLength value="32"/>
  </xs:restriction>
</xs:simpleType>

simpleType Device-node-identifier
namespace http://www.dummy-tmdd-address
type restriction of xs:string
used by
elements CCTVInventory/node-id RampMeterInventory/node-id
facets
minLength 1
maxLength 32
annotation
documentation 
<Definition> Identifier of node with which device is associated.  This identifier shall be consistent with the state highway inventory system.</Definition>
            Any set of alphanumeric characters up to 32
         
source
<xs:simpleType name="Device-node-identifier">
  <xs:annotation>
    <xs:documentation>
      <Definition> Identifier of node with which device is associated.  This identifier shall be consistent with the state highway inventory system.</Definition>
            Any set of alphanumeric characters up to 32
         </xs:documentation>
  </xs:annotation>
  <xs:restriction base="xs:string">
    <xs:minLength value="1"/>
    <xs:maxLength value="32"/>
  </xs:restriction>
</xs:simpleType>

simpleType Device-operation-type
namespace http://www.dummy-tmdd-address
type union of (restriction of xs:unsignedInt, restriction of xs:string)
used by
element ESSInventory/device-operation-type
annotation
appInfo 

            staffed (1)
            automatic (2)
            unknown (3)
            other (4)
         
documentation 
<Definition> Operational category of a device.</Definition>
source
<xs:simpleType name="Device-operation-type">
  <xs:annotation>
    <xs:appinfo>
            staffed (1)
            automatic (2)
            unknown (3)
            other (4)
         </xs:appinfo>
    <xs:documentation>
      <Definition> Operational category of a device.</Definition>
    </xs:documentation>
  </xs:annotation>
  <xs:union>
    <xs:simpleType>
      <xs:restriction base="xs:unsignedInt">
        <xs:minInclusive value="1"/>
        <xs:maxInclusive value="4"/>
      </xs:restriction>
    </xs:simpleType>
    <xs:simpleType>
      <xs:restriction base="xs:string">
        <xs:enumeration value="staffed"/>
        <xs:enumeration value="automatic"/>
        <xs:enumeration value="unknown"/>
        <xs:enumeration value="other"/>
      </xs:restriction>
    </xs:simpleType>
  </xs:union>
</xs:simpleType>

simpleType Device-operational-status
namespace http://www.dummy-tmdd-address
type union of (restriction of xs:unsignedInt, restriction of xs:string)
used by
elements CCTVDeviceStatus/cctv-status GATEStatus/device-operational-status HARStatus/device-operational-status LCSStatus/device-operational-status ESSStatus/device-status DeviceStatusList/device-status DMSDeviceStatus/dms-device-status
annotation
appInfo 

            on (1)
            off (2)
            in service (3)
            out of service (4)
            unavailable (5)
            unknown (6)
         
documentation 
<Definition> Operational status of a device (e.g., on, off, etc.).</Definition>
source
<xs:simpleType name="Device-operational-status">
  <xs:annotation>
    <xs:appinfo>
            on (1)
            off (2)
            in service (3)
            out of service (4)
            unavailable (5)
            unknown (6)
         </xs:appinfo>
    <xs:documentation>
      <Definition> Operational status of a device (e.g., on, off, etc.).</Definition>
    </xs:documentation>
  </xs:annotation>
  <xs:union>
    <xs:simpleType>
      <xs:restriction base="xs:unsignedInt">
        <xs:minInclusive value="1"/>
        <xs:maxInclusive value="6"/>
      </xs:restriction>
    </xs:simpleType>
    <xs:simpleType>
      <xs:restriction base="xs:string">
        <xs:enumeration value="on"/>
        <xs:enumeration value="off"/>
        <xs:enumeration value="in service"/>
        <xs:enumeration value="out of service"/>
        <xs:enumeration value="unavailable"/>
        <xs:enumeration value="unknown"/>
      </xs:restriction>
    </xs:simpleType>
  </xs:union>
</xs:simpleType>

simpleType Device-organization-maintenance-identifier
namespace http://www.dummy-tmdd-address
type restriction of xs:string
facets
minLength 1
maxLength 32
annotation
documentation 
<Definition> The unique identifier of the maintenance organization for a device.</Definition>
            Any set of alphanumeric characters up to 32
         
source
<xs:simpleType name="Device-organization-maintenance-identifier">
  <xs:annotation>
    <xs:documentation>
      <Definition> The unique identifier of the maintenance organization for a device.</Definition>
            Any set of alphanumeric characters up to 32
         </xs:documentation>
  </xs:annotation>
  <xs:restriction base="xs:string">
    <xs:minLength value="1"/>
    <xs:maxLength value="32"/>
  </xs:restriction>
</xs:simpleType>

simpleType Device-organization-operator-identifier
namespace http://www.dummy-tmdd-address
type restriction of xs:string
used by
elements DeviceControlResponse/operator-id ESSStatus/operator-id GateControlResponse/operator-id IntersectionDeviceStatus/operator-id SectionStatus/operator-id HARControlResponse/operator-id-responding
facets
minLength 1
maxLength 32
annotation
documentation 
<Definition> The unique identifier of the organization which operates the device.</Definition>
            Any set of alphanumeric characters up to 32
         
source
<xs:simpleType name="Device-organization-operator-identifier">
  <xs:annotation>
    <xs:documentation>
      <Definition> The unique identifier of the organization which operates the device.</Definition>
            Any set of alphanumeric characters up to 32
         </xs:documentation>
  </xs:annotation>
  <xs:restriction base="xs:string">
    <xs:minLength value="1"/>
    <xs:maxLength value="32"/>
  </xs:restriction>
</xs:simpleType>

simpleType Device-other
namespace http://www.dummy-tmdd-address
type restriction of xs:string
facets
minLength 1
maxLength 256
annotation
documentation 
<Definition> Other additional information for a generic device code list option.</Definition>
            Any set of ASCII characters up to 256.
         
source
<xs:simpleType name="Device-other">
  <xs:annotation>
    <xs:documentation>
      <Definition> Other additional information for a generic device code list option.</Definition>
            Any set of ASCII characters up to 256.
         </xs:documentation>
  </xs:annotation>
  <xs:restriction base="xs:string">
    <xs:minLength value="1"/>
    <xs:maxLength value="256"/>
  </xs:restriction>
</xs:simpleType>

simpleType Device-request-identifier
namespace http://www.dummy-tmdd-address
type restriction of xs:string
used by
elements SignalControlResponse/request-id SignalControlRequest/request-id SecurityTokenRequestResponse/request-id SectionControlResponse/request-id SectionControlRequest/request-id RampMeterControlResponse/request-id RampMeterControlRequest/request-id LCSControlResponse/request-id LCSControlRequest/request-id HARControlResponse/request-id HARControlRequest/request-id GateControlResponse/request-id GATEControlRequest/request-id DMSControlResponse/request-id DMSControlRequest/request-id DeviceControlResponse/request-id CCTVDeviceControlResponse/request-id CCTVDeviceControlRequest/request-id
facets
minLength 1
maxLength 32
annotation
documentation 
<Definition> A unique sequence number generated by the requesting center that uniquely identifies the control request within the requesting center.</Definition>
            Any set of alphanumeric characters up to 32
         
source
<xs:simpleType name="Device-request-identifier">
  <xs:annotation>
    <xs:documentation>
      <Definition> A unique sequence number generated by the requesting center that uniquely identifies the control request within the requesting center.</Definition>
            Any set of alphanumeric characters up to 32
         </xs:documentation>
  </xs:annotation>
  <xs:restriction base="xs:string">
    <xs:minLength value="1"/>
    <xs:maxLength value="32"/>
  </xs:restriction>
</xs:simpleType>

simpleType Device-type
namespace http://www.dummy-tmdd-address
type union of (restriction of xs:unsignedInt, restriction of xs:string)
used by
elements SignalControlInventory/device-type DeviceReference/device-type DeviceStatusList/device-type
annotation
appInfo 

            cctv camera (1)
            dynamic message sign (2)
            environmental sensor station (3)
            gate (4)
            highway advisory radio (5)
            meter (6)
            detector (7)
            controller (8)
         
documentation 
<Definition> A code which specifies the type of device.</Definition>
source
<xs:simpleType name="Device-type">
  <xs:annotation>
    <xs:appinfo>
            cctv camera (1)
            dynamic message sign (2)
            environmental sensor station (3)
            gate (4)
            highway advisory radio (5)
            meter (6)
            detector (7)
            controller (8)
         </xs:appinfo>
    <xs:documentation>
      <Definition> A code which specifies the type of device.</Definition>
    </xs:documentation>
  </xs:annotation>
  <xs:union>
    <xs:simpleType>
      <xs:restriction base="xs:unsignedInt">
        <xs:minInclusive value="1"/>
        <xs:maxInclusive value="8"/>
      </xs:restriction>
    </xs:simpleType>
    <xs:simpleType>
      <xs:restriction base="xs:string">
        <xs:enumeration value="cctv camera"/>
        <xs:enumeration value="dynamic message sign"/>
        <xs:enumeration value="environmental sensor station"/>
        <xs:enumeration value="gate"/>
        <xs:enumeration value="highway advisory radio"/>
        <xs:enumeration value="meter"/>
        <xs:enumeration value="detector"/>
        <xs:enumeration value="controller"/>
      </xs:restriction>
    </xs:simpleType>
  </xs:union>
</xs:simpleType>

simpleType Device-url
namespace http://www.dummy-tmdd-address
type restriction of xs:string
used by
element RampMeterInventory/device-url
facets
minLength 1
maxLength 32
annotation
documentation 
<Definition> Uniform Resource Locator for where the maintenance information for this device can be found.</Definition>
            Any set of ASCII characters up to 32
         
source
<xs:simpleType name="Device-url">
  <xs:annotation>
    <xs:documentation>
      <Definition> Uniform Resource Locator for where the maintenance information for this device can be found.</Definition>
            Any set of ASCII characters up to 32
         </xs:documentation>
  </xs:annotation>
  <xs:restriction base="xs:string">
    <xs:minLength value="1"/>
    <xs:maxLength value="32"/>
  </xs:restriction>
</xs:simpleType>

simpleType DMS-beacon-type
namespace http://www.dummy-tmdd-address
type union of (restriction of xs:unsignedInt, restriction of xs:string)
annotation
appInfo 

            one (1)
            two (2)
         
documentation 
<Definition> To be provided by Farhad, this is a placekeeper needed for the DMSInventory entry.   It looks like we kill this entry as it is no nedded, and let the message use  Device-beacon</Definition>
source
<xs:simpleType name="DMS-beacon-type">
  <xs:annotation>
    <xs:appinfo>
            one (1)
            two (2)
         </xs:appinfo>
    <xs:documentation>
      <Definition> To be provided by Farhad, this is a placekeeper needed for the DMSInventory entry.   It looks like we kill this entry as it is no nedded, and let the message use  Device-beacon</Definition>
    </xs:documentation>
  </xs:annotation>
  <xs:union>
    <xs:simpleType>
      <xs:restriction base="xs:unsignedInt">
        <xs:minInclusive value="1"/>
        <xs:maxInclusive value="2"/>
      </xs:restriction>
    </xs:simpleType>
    <xs:simpleType>
      <xs:restriction base="xs:string">
        <xs:enumeration value="one"/>
        <xs:enumeration value="two"/>
      </xs:restriction>
    </xs:simpleType>
  </xs:union>
</xs:simpleType>

simpleType DMS-other
namespace http://www.dummy-tmdd-address
type restriction of xs:string
facets
minLength 1
maxLength 256
annotation
documentation 
<Definition> Other additional information for a DMS code list option.</Definition>
            Any set of alphanumeric characters up to 256
         
source
<xs:simpleType name="DMS-other">
  <xs:annotation>
    <xs:documentation>
      <Definition> Other additional information for a DMS code list option.</Definition>
            Any set of alphanumeric characters up to 256
         </xs:documentation>
  </xs:annotation>
  <xs:restriction base="xs:string">
    <xs:minLength value="1"/>
    <xs:maxLength value="256"/>
  </xs:restriction>
</xs:simpleType>

simpleType DMS-sign-type
namespace http://www.dummy-tmdd-address
type union of (restriction of xs:unsignedInt, restriction of xs:string)
used by
element DMSInventory/dms-sign-type
annotation
appInfo 

            variable message sign VMS (1)
            changeable message sign CMS (2)
            blank out sign BOS (3)
            portable VMS (4)
            other (5)
         
documentation 
<Definition> The sign type of a DMS device.</Definition>
source
<xs:simpleType name="DMS-sign-type">
  <xs:annotation>
    <xs:appinfo>
            variable message sign VMS (1)
            changeable message sign CMS (2)
            blank out sign BOS (3)
            portable VMS (4)
            other (5)
         </xs:appinfo>
    <xs:documentation>
      <Definition> The sign type of a DMS device.</Definition>
    </xs:documentation>
  </xs:annotation>
  <xs:union>
    <xs:simpleType>
      <xs:restriction base="xs:unsignedInt">
        <xs:minInclusive value="1"/>
        <xs:maxInclusive value="5"/>
      </xs:restriction>
    </xs:simpleType>
    <xs:simpleType>
      <xs:restriction base="xs:string">
        <xs:enumeration value="variable message sign VMS"/>
        <xs:enumeration value="changeable message sign CMS"/>
        <xs:enumeration value="blank out sign BOS"/>
        <xs:enumeration value="portable VMS"/>
        <xs:enumeration value="other"/>
      </xs:restriction>
    </xs:simpleType>
  </xs:union>
</xs:simpleType>

simpleType Ess-avg-wind-gust-speed
namespace http://www.dummy-tmdd-address
type xs:unsignedShort
used by
element DataRoadWeather/avg-wind-gust-speed
source
<xs:simpleType name="Ess-avg-wind-gust-speed">
  <xs:restriction base="xs:unsignedShort"/>
</xs:simpleType>

simpleType ESS-error
namespace http://www.dummy-tmdd-address
type list of ESS-error-item
source
<xs:simpleType name="ESS-error">
  <xs:list itemType="ESS-error-item"/>
</xs:simpleType>

simpleType ESS-error-item
namespace http://www.dummy-tmdd-address
type union of (restriction of xs:int, restriction of xs:string)
used by
simpleType ESS-error
annotation
appInfo 

            communications error (1)
            power failure (2)
            device error (3)
            controller error (4)
         
documentation 
<Definition> An error code generated from the ESS controller.</Definition>
source
<xs:simpleType name="ESS-error-item">
  <xs:annotation>
    <xs:appinfo>
            communications error (1)
            power failure (2)
            device error (3)
            controller error (4)
         </xs:appinfo>
    <xs:documentation>
      <Definition> An error code generated from the ESS controller.</Definition>
    </xs:documentation>
  </xs:annotation>
  <xs:union>
    <xs:simpleType>
      <xs:restriction base="xs:int">
        <xs:minInclusive value="1"/>
        <xs:maxInclusive value="4"/>
      </xs:restriction>
    </xs:simpleType>
    <xs:simpleType>
      <xs:restriction base="xs:string">
        <xs:enumeration value="communications error"/>
        <xs:enumeration value="power failure"/>
        <xs:enumeration value="device error"/>
        <xs:enumeration value="controller error"/>
      </xs:restriction>
    </xs:simpleType>
  </xs:union>
</xs:simpleType>

simpleType ESS-other
namespace http://www.dummy-tmdd-address
type restriction of xs:string
facets
minLength 1
maxLength 256
annotation
documentation 
<Definition> Other additional information for a ESS code list option.</Definition>
            Any set of alphanumeric characters up to 256
         
source
<xs:simpleType name="ESS-other">
  <xs:annotation>
    <xs:documentation>
      <Definition> Other additional information for a ESS code list option.</Definition>
            Any set of alphanumeric characters up to 256
         </xs:documentation>
  </xs:annotation>
  <xs:restriction base="xs:string">
    <xs:minLength value="1"/>
    <xs:maxLength value="256"/>
  </xs:restriction>
</xs:simpleType>

simpleType Ess-probability
namespace http://www.dummy-tmdd-address
type restriction of xs:unsignedByte
used by
element DataRoadWeather/probability
facets
maxInclusive 100
source
<xs:simpleType name="Ess-probability">
  <xs:restriction base="xs:unsignedByte">
    <xs:maxInclusive value="100"/>
  </xs:restriction>
</xs:simpleType>

simpleType ESS-request-command
namespace http://www.dummy-tmdd-address
type union of (restriction of xs:unsignedInt, restriction of xs:string)
annotation
appInfo 

            other command (1)
            send data (2)
         
documentation 
<Definition> A request from one TMC to another for ESS data.</Definition>
source
<xs:simpleType name="ESS-request-command">
  <xs:annotation>
    <xs:appinfo>
            other command (1)
            send data (2)
         </xs:appinfo>
    <xs:documentation>
      <Definition> A request from one TMC to another for ESS data.</Definition>
    </xs:documentation>
  </xs:annotation>
  <xs:union>
    <xs:simpleType>
      <xs:restriction base="xs:unsignedInt">
        <xs:minInclusive value="1"/>
        <xs:maxInclusive value="2"/>
      </xs:restriction>
    </xs:simpleType>
    <xs:simpleType>
      <xs:restriction base="xs:string">
        <xs:enumeration value="other command"/>
        <xs:enumeration value="send data"/>
      </xs:restriction>
    </xs:simpleType>
  </xs:union>
</xs:simpleType>

simpleType Ess-uv-index
namespace http://www.dummy-tmdd-address
type restriction of xs:unsignedByte
used by
element DataRoadWeather/uv-index
facets
maxInclusive 100
source
<xs:simpleType name="Ess-uv-index">
  <xs:restriction base="xs:unsignedByte">
    <xs:maxInclusive value="100"/>
  </xs:restriction>
</xs:simpleType>

simpleType Event-access-level
namespace http://www.dummy-tmdd-address
type union of (restriction of xs:unsignedInt, restriction of xs:string)
used by
elements EventIndicator/access-level RequestFilter/access-level
annotation
appInfo 

            public domain (1)
            all agencies (2)
            selected agencies (3)
            originating agency (4)
            originating users only (5)
         
documentation 
<Definition> Indicates any restriction on public access to the situation element information.</Definition>
source
<xs:simpleType name="Event-access-level">
  <xs:annotation>
    <xs:appinfo>
            public domain (1)
            all agencies (2)
            selected agencies (3)
            originating agency (4)
            originating users only (5)
         </xs:appinfo>
    <xs:documentation>
      <Definition> Indicates any restriction on public access to the situation element information.</Definition>
    </xs:documentation>
  </xs:annotation>
  <xs:union>
    <xs:simpleType>
      <xs:restriction base="xs:unsignedInt">
        <xs:minInclusive value="1"/>
        <xs:maxInclusive value="5"/>
      </xs:restriction>
    </xs:simpleType>
    <xs:simpleType>
      <xs:restriction base="xs:string">
        <xs:enumeration value="public domain"/>
        <xs:enumeration value="all agencies"/>
        <xs:enumeration value="selected agencies"/>
        <xs:enumeration value="originating agency"/>
        <xs:enumeration value="originating users only"/>
      </xs:restriction>
    </xs:simpleType>
  </xs:union>
</xs:simpleType>

simpleType Event-action-description
namespace http://www.dummy-tmdd-address
type restriction of xs:string
used by
element ActionLog/action-description
facets
minLength 1
maxLength 2048
annotation
documentation 
<Definition> A text description of an action log element</Definition>
            Any set of alphanumeric characters up to 2048
         
source
<xs:simpleType name="Event-action-description">
  <xs:annotation>
    <xs:documentation>
      <Definition> A text description of an action log element</Definition>
            Any set of alphanumeric characters up to 2048
         </xs:documentation>
  </xs:annotation>
  <xs:restriction base="xs:string">
    <xs:minLength value="1"/>
    <xs:maxLength value="2048"/>
  </xs:restriction>
</xs:simpleType>

simpleType Event-action-log-element-identifier
namespace http://www.dummy-tmdd-address
type restriction of xs:unsignedShort
used by
element ActionLog/action-log-element-id
facets
minInclusive 1
maxInclusive 999
annotation
documentation 
<Definition> An identifier of action log elements associated with an event</Definition>
source
<xs:simpleType name="Event-action-log-element-identifier">
  <xs:annotation>
    <xs:documentation>
      <Definition> An identifier of action log elements associated with an event</Definition>
    </xs:documentation>
  </xs:annotation>
  <xs:restriction base="xs:unsignedShort">
    <xs:minInclusive value="1"/>
    <xs:maxInclusive value="999"/>
  </xs:restriction>
</xs:simpleType>

simpleType Event-action-type
namespace http://www.dummy-tmdd-address
type union of (restriction of xs:unsignedInt, restriction of xs:string)
used by
element ActionLog/action-type
annotation
appInfo 

            system new (1)
            system update (2)
            system ended (3)
            user action (4)
            user pager action (5)
         
documentation 
<Definition> Specifies the type of action for an action log element.</Definition>
source
<xs:simpleType name="Event-action-type">
  <xs:annotation>
    <xs:appinfo>
            system new (1)
            system update (2)
            system ended (3)
            user action (4)
            user pager action (5)
         </xs:appinfo>
    <xs:documentation>
      <Definition> Specifies the type of action for an action log element.</Definition>
    </xs:documentation>
  </xs:annotation>
  <xs:union>
    <xs:simpleType>
      <xs:restriction base="xs:unsignedInt">
        <xs:minInclusive value="1"/>
        <xs:maxInclusive value="5"/>
      </xs:restriction>
    </xs:simpleType>
    <xs:simpleType>
      <xs:restriction base="xs:string">
        <xs:enumeration value="system new"/>
        <xs:enumeration value="system update"/>
        <xs:enumeration value="system ended"/>
        <xs:enumeration value="user action"/>
        <xs:enumeration value="user pager action"/>
      </xs:restriction>
    </xs:simpleType>
  </xs:union>
</xs:simpleType>

simpleType Event-active-events
namespace http://www.dummy-tmdd-address
type xs:unsignedShort
annotation
documentation 
<Definition> The number of active events (incidents, planned roadway closures, special events) in effect for a Center (transportation, emergency management, public safety, etc.) within a region at the present time.</Definition>
source
<xs:simpleType name="Event-active-events">
  <xs:annotation>
    <xs:documentation>
      <Definition> The number of active events (incidents, planned roadway closures, special events) in effect for a Center (transportation, emergency management, public safety, etc.) within a region at the present time.</Definition>
    </xs:documentation>
  </xs:annotation>
  <xs:restriction base="xs:unsignedShort"/>
</xs:simpleType>

simpleType Event-alternate-route-type
namespace http://www.dummy-tmdd-address
type union of (restriction of xs:unsignedInt, restriction of xs:string)
used by
element AlternateRouteDetail/alternate-route-type
annotation
appInfo 

            proposed alternate route (1)
            confirmed alternate route (2)
            required detour (3)
            alternate route for destination (4)
            alternate destination (5)
         
documentation 
<Definition> A code representing the type of alternate route</Definition>
source
<xs:simpleType name="Event-alternate-route-type">
  <xs:annotation>
    <xs:appinfo>
            proposed alternate route (1)
            confirmed alternate route (2)
            required detour (3)
            alternate route for destination (4)
            alternate destination (5)
         </xs:appinfo>
    <xs:documentation>
      <Definition> A code representing the type of alternate route</Definition>
    </xs:documentation>
  </xs:annotation>
  <xs:union>
    <xs:simpleType>
      <xs:restriction base="xs:unsignedInt">
        <xs:minInclusive value="1"/>
        <xs:maxInclusive value="5"/>
      </xs:restriction>
    </xs:simpleType>
    <xs:simpleType>
      <xs:restriction base="xs:string">
        <xs:enumeration value="proposed alternate route"/>
        <xs:enumeration value="confirmed alternate route"/>
        <xs:enumeration value="required detour"/>
        <xs:enumeration value="alternate route for destination"/>
        <xs:enumeration value="alternate destination"/>
      </xs:restriction>
    </xs:simpleType>
  </xs:union>
</xs:simpleType>

simpleType Event-area-name
namespace http://www.dummy-tmdd-address
type restriction of xs:string
used by
element AreaLocation/area-name
facets
minLength 1
maxLength 256
annotation
documentation 
<Definition> Administrative name for a location.</Definition>
            Any set of alphanumeric characters up to 256
         
source
<xs:simpleType name="Event-area-name">
  <xs:annotation>
    <xs:documentation>
      <Definition> Administrative name for a location.</Definition>
            Any set of alphanumeric characters up to 256
         </xs:documentation>
  </xs:annotation>
  <xs:restriction base="xs:string">
    <xs:minLength value="1"/>
    <xs:maxLength value="256"/>
  </xs:restriction>
</xs:simpleType>

simpleType Event-broadcast-channel-number
namespace http://www.dummy-tmdd-address
type restriction of xs:unsignedShort
used by
element DataInformation/channel-number
facets
minInclusive 1
maxInclusive 1000
annotation
documentation 
<Definition> A broadcast channel number used for disseminating the event-related information, e.g. on television, or on CB radio.</Definition>
source
<xs:simpleType name="Event-broadcast-channel-number">
  <xs:annotation>
    <xs:documentation>
      <Definition> A broadcast channel number used for disseminating the event-related information, e.g. on television, or on CB radio.</Definition>
    </xs:documentation>
  </xs:annotation>
  <xs:restriction base="xs:unsignedShort">
    <xs:minInclusive value="1"/>
    <xs:maxInclusive value="1000"/>
  </xs:restriction>
</xs:simpleType>

simpleType Event-category
namespace http://www.dummy-tmdd-address
type union of (restriction of xs:unsignedInt, restriction of xs:string)
used by
elements EventIndicator/category RequestFilter/category
annotation
appInfo 

            planned (1)
            current (2)
            forecast (3)
         
documentation 
<Definition> Categorizes an event as current or planned.</Definition>
source
<xs:simpleType name="Event-category">
  <xs:annotation>
    <xs:appinfo>
            planned (1)
            current (2)
            forecast (3)
         </xs:appinfo>
    <xs:documentation>
      <Definition> Categorizes an event as current or planned.</Definition>
    </xs:documentation>
  </xs:annotation>
  <xs:union>
    <xs:simpleType>
      <xs:restriction base="xs:unsignedInt">
        <xs:minInclusive value="1"/>
        <xs:maxInclusive value="3"/>
      </xs:restriction>
    </xs:simpleType>
    <xs:simpleType>
      <xs:restriction base="xs:string">
        <xs:enumeration value="planned"/>
        <xs:enumeration value="current"/>
        <xs:enumeration value="forecast"/>
      </xs:restriction>
    </xs:simpleType>
  </xs:union>
</xs:simpleType>

simpleType Event-description
namespace http://www.dummy-tmdd-address
type restriction of xs:string
used by
elements AdditionalText/description FullReportText/description
facets
minLength 1
maxLength 2048
annotation
documentation 
<Definition> A textual description of a roadway event (incident, planned roadway closure, or special event).</Definition>
            Any set of alphanumeric characters up to 2048
         
source
<xs:simpleType name="Event-description">
  <xs:annotation>
    <xs:documentation>
      <Definition> A textual description of a roadway event (incident, planned roadway closure, or special event).</Definition>
            Any set of alphanumeric characters up to 2048
         </xs:documentation>
  </xs:annotation>
  <xs:restriction base="xs:string">
    <xs:minLength value="1"/>
    <xs:maxLength value="2048"/>
  </xs:restriction>
</xs:simpleType>

simpleType Event-description-advice-alternate-route
namespace http://www.dummy-tmdd-address
type itis:AlternateRoute
used by
element EventAdvice/alternate-route
annotation
documentation 
<Definition> Detour options that can qualify a situation description.</Definition>
source
<xs:simpleType name="Event-description-advice-alternate-route">
  <xs:annotation>
    <xs:documentation>
      <Definition> Detour options that can qualify a situation description.</Definition>
    </xs:documentation>
  </xs:annotation>
  <xs:restriction base="itis:AlternateRoute"/>
</xs:simpleType>

simpleType Event-description-advice-instruction-mandatory
namespace http://www.dummy-tmdd-address
type itis:AdviceInstructionsMandatory
used by
element EventAdvice/instruction-mandatory
annotation
documentation 
<Definition> Instructions issued to travelers that are considered mandatory and must be followed by travelers.</Definition>
source
<xs:simpleType name="Event-description-advice-instruction-mandatory">
  <xs:annotation>
    <xs:documentation>
      <Definition> Instructions issued to travelers that are considered mandatory and must be followed by travelers.</Definition>
    </xs:documentation>
  </xs:annotation>
  <xs:restriction base="itis:AdviceInstructionsMandatory"/>
</xs:simpleType>

simpleType Event-description-advice-instruction-recommend
namespace http://www.dummy-tmdd-address
type itis:AdviceInstructionsRecommendations
used by
element EventAdvice/instruction-recommendation
annotation
documentation 
<Definition> Recommended instructions issued to travelers</Definition>
source
<xs:simpleType name="Event-description-advice-instruction-recommend">
  <xs:annotation>
    <xs:documentation>
      <Definition> Recommended instructions issued to travelers</Definition>
    </xs:documentation>
  </xs:annotation>
  <xs:restriction base="itis:AdviceInstructionsRecommendations"/>
</xs:simpleType>

simpleType Event-description-advice-suggestion
namespace http://www.dummy-tmdd-address
type itis:SuggestionAdvice
used by
element EventAdvice/suggestion
annotation
documentation 
<Definition> Suggestions that can be added to a situation description.</Definition>
source
<xs:simpleType name="Event-description-advice-suggestion">
  <xs:annotation>
    <xs:documentation>
      <Definition> Suggestions that can be added to a situation description.</Definition>
    </xs:documentation>
  </xs:annotation>
  <xs:restriction base="itis:SuggestionAdvice"/>
</xs:simpleType>

simpleType Event-description-advice-warning
namespace http://www.dummy-tmdd-address
type itis:WarningAdvice
used by
element EventAdvice/warning
annotation
documentation 
<Definition> Advice for end users in the form of warnings that can be added to a situation description.</Definition>
source
<xs:simpleType name="Event-description-advice-warning">
  <xs:annotation>
    <xs:documentation>
      <Definition> Advice for end users in the form of warnings that can be added to a situation description.</Definition>
    </xs:documentation>
  </xs:annotation>
  <xs:restriction base="itis:WarningAdvice"/>
</xs:simpleType>

simpleType Event-description-author
namespace http://www.dummy-tmdd-address
type restriction of xs:string
facets
minLength 1
maxLength 128
annotation
documentation 
<Definition> The name or identifier of the person who entered event description.</Definition>
            Any set of ASCII characters up to 128
         
source
<xs:simpleType name="Event-description-author">
  <xs:annotation>
    <xs:documentation>
      <Definition> The name or identifier of the person who entered event description.</Definition>
            Any set of ASCII characters up to 128
         </xs:documentation>
  </xs:annotation>
  <xs:restriction base="xs:string">
    <xs:minLength value="1"/>
    <xs:maxLength value="128"/>
  </xs:restriction>
</xs:simpleType>

simpleType Event-description-confidence-level
namespace http://www.dummy-tmdd-address
type union of (restriction of xs:unsignedInt, restriction of xs:string)
used by
elements EventIndicator/confidence-level RequestFilter/confidence-level
annotation
appInfo 

            unconfirmed report (1)
            two unconfirmed reports (2)
            three unconfirmed reports (3)
            four or more unconfirmed reports (4)
            provisional plan (5)
            firm plan (6)
            official report from scene (7)
            detailed official report from scene (8)
            detailed official reports covering whole area (9)
            legally enforced decision (10)
         
documentation 
<Definition> Number indicating the level of confidence in the accuracy of the event information.</Definition>
source
<xs:simpleType name="Event-description-confidence-level">
  <xs:annotation>
    <xs:appinfo>
            unconfirmed report (1)
            two unconfirmed reports (2)
            three unconfirmed reports (3)
            four or more unconfirmed reports (4)
            provisional plan (5)
            firm plan (6)
            official report from scene (7)
            detailed official report from scene (8)
            detailed official reports covering whole area (9)
            legally enforced decision (10)
         </xs:appinfo>
    <xs:documentation>
      <Definition> Number indicating the level of confidence in the accuracy of the event information.</Definition>
    </xs:documentation>
  </xs:annotation>
  <xs:union>
    <xs:simpleType>
      <xs:restriction base="xs:unsignedInt">
        <xs:minInclusive value="1"/>
        <xs:maxInclusive value="10"/>
      </xs:restriction>
    </xs:simpleType>
    <xs:simpleType>
      <xs:restriction base="xs:string">
        <xs:enumeration value="unconfirmed report"/>
        <xs:enumeration value="two unconfirmed reports"/>
        <xs:enumeration value="three unconfirmed reports"/>
        <xs:enumeration value="four or more unconfirmed reports"/>
        <xs:enumeration value="provisional plan"/>
        <xs:enumeration value="firm plan"/>
        <xs:enumeration value="official report from scene"/>
        <xs:enumeration value="detailed official report from scene"/>
        <xs:enumeration value="detailed official reports covering whole area"/>
        <xs:enumeration value="legally enforced decision"/>
      </xs:restriction>
    </xs:simpleType>
  </xs:union>
</xs:simpleType>

simpleType Event-description-confidence-level-author
namespace http://www.dummy-tmdd-address
type restriction of xs:string
facets
minLength 1
maxLength 128
annotation
documentation 
<Definition> The name or identifier of person who entered EVENT_DescriptionConfidenceLevel_number</Definition>
            Any set of ASCII characters up to 128
         
source
<xs:simpleType name="Event-description-confidence-level-author">
  <xs:annotation>
    <xs:documentation>
      <Definition> The name or identifier of person who entered EVENT_DescriptionConfidenceLevel_number</Definition>
            Any set of ASCII characters up to 128
         </xs:documentation>
  </xs:annotation>
  <xs:restriction base="xs:string">
    <xs:minLength value="1"/>
    <xs:maxLength value="128"/>
  </xs:restriction>
</xs:simpleType>

simpleType Event-description-language
namespace http://www.dummy-tmdd-address
type xs:string
used by
elements AdditionalText/language EventComments/language FullReportText/language
annotation
documentation 
<Definition> Identifies the language used in the text or comment.</Definition>
            Two-character language code as specified in ISO 639.
         
source
<xs:simpleType name="Event-description-language">
  <xs:annotation>
    <xs:documentation>
      <Definition> Identifies the language used in the text or comment.</Definition>
            Two-character language code as specified in ISO 639.
         </xs:documentation>
  </xs:annotation>
  <xs:restriction base="xs:string"/>
</xs:simpleType>

simpleType Event-description-notes-and-comments
namespace http://www.dummy-tmdd-address
type restriction of xs:string
used by
element EventComments/notes-and-comments
facets
minLength 1
maxLength 2048
annotation
documentation 
<Definition> Ancillary textual notes or comments supplemental to the description of a specific roadway event.</Definition>
            Any set of alphanumeric characters up to 2048
         
source
<xs:simpleType name="Event-description-notes-and-comments">
  <xs:annotation>
    <xs:documentation>
      <Definition> Ancillary textual notes or comments supplemental to the description of a specific roadway event.</Definition>
            Any set of alphanumeric characters up to 2048
         </xs:documentation>
  </xs:annotation>
  <xs:restriction base="xs:string">
    <xs:minLength value="1"/>
    <xs:maxLength value="2048"/>
  </xs:restriction>
</xs:simpleType>

simpleType Event-description-notes-and-comments-author
namespace http://www.dummy-tmdd-address
type restriction of xs:string
facets
minLength 1
maxLength 128
annotation
documentation 
<Definition> The name or identifier of the person who entered the EVENT_DescriptionNotesAndComments_text.</Definition>
            Any set of ASCII characters up to 128
         
source
<xs:simpleType name="Event-description-notes-and-comments-author">
  <xs:annotation>
    <xs:documentation>
      <Definition> The name or identifier of the person who entered the EVENT_DescriptionNotesAndComments_text.</Definition>
            Any set of ASCII characters up to 128
         </xs:documentation>
  </xs:annotation>
  <xs:restriction base="xs:string">
    <xs:minLength value="1"/>
    <xs:maxLength value="128"/>
  </xs:restriction>
</xs:simpleType>

simpleType Event-description-priority-level
namespace http://www.dummy-tmdd-address
type restriction of xs:unsignedByte
used by
elements EventIndicator/priority-level RequestFilter/priority-level
facets
minInclusive 1
maxInclusive 10
annotation
documentation 
<Definition> Number indicating the priority given an incident.</Definition>
            where 1 is the Highest Priority and 10 the Lowest Priority
         
source
<xs:simpleType name="Event-description-priority-level">
  <xs:annotation>
    <xs:documentation>
      <Definition> Number indicating the priority given an incident.</Definition>
            where 1 is the Highest Priority and 10 the Lowest Priority
         </xs:documentation>
  </xs:annotation>
  <xs:restriction base="xs:unsignedByte">
    <xs:minInclusive value="1"/>
    <xs:maxInclusive value="10"/>
  </xs:restriction>
</xs:simpleType>

simpleType Event-description-priority-level-author
namespace http://www.dummy-tmdd-address
type restriction of xs:string
facets
minLength 1
maxLength 128
annotation
documentation 
<Definition> Name or indentifier of person who entered EVENT_DescriptionPriorityLevel_number</Definition>
            Any set of ASCII characters up to 128
         
source
<xs:simpleType name="Event-description-priority-level-author">
  <xs:annotation>
    <xs:documentation>
      <Definition> Name or indentifier of person who entered EVENT_DescriptionPriorityLevel_number</Definition>
            Any set of ASCII characters up to 128
         </xs:documentation>
  </xs:annotation>
  <xs:restriction base="xs:string">
    <xs:minLength value="1"/>
    <xs:maxLength value="128"/>
  </xs:restriction>
</xs:simpleType>

simpleType Event-description-time
namespace http://www.dummy-tmdd-address
type restriction of xs:int
used by
elements DataIncidentDetails/description-time DataLinkState/description-time
facets
minInclusive -1234567
maxInclusive -1234567
annotation
documentation 
<Definition> A time of the day and week associated with an event description, e.g. the kick-off time of a ball game.</Definition>
            minutes
         
source
<xs:simpleType name="Event-description-time">
  <xs:annotation>
    <xs:documentation>
      <Definition> A time of the day and week associated with an event description, e.g. the kick-off time of a ball game.</Definition>
            minutes
         </xs:documentation>
  </xs:annotation>
  <xs:restriction base="xs:int">
    <xs:minInclusive value="-1234567"/>
    <xs:maxInclusive value="-1234567"/>
  </xs:restriction>
</xs:simpleType>

simpleType Event-description-type-closure
namespace http://www.dummy-tmdd-address
type itis:Closures
annotation
documentation 
<Definition> Descriptions of planned roadway closures and total roadway blockages, often requiring detours or creating delays.</Definition>
source
<xs:simpleType name="Event-description-type-closure">
  <xs:annotation>
    <xs:documentation>
      <Definition> Descriptions of planned roadway closures and total roadway blockages, often requiring detours or creating delays.</Definition>
    </xs:documentation>
  </xs:annotation>
  <xs:restriction base="itis:Closures"/>
</xs:simpleType>

simpleType Event-description-type-delay-status-cancellation
namespace http://www.dummy-tmdd-address
type itis:DelayStatusCancellation
annotation
documentation 
<Definition> Descriptions of transportation system cancellations, status and delays.  These include descriptions of roadway delays, ferry service delays, and urban transit delays that may affect all travelers.</Definition>
source
<xs:simpleType name="Event-description-type-delay-status-cancellation">
  <xs:annotation>
    <xs:documentation>
      <Definition> Descriptions of transportation system cancellations, status and delays.  These include descriptions of roadway delays, ferry service delays, and urban transit delays that may affect all travelers.</Definition>
    </xs:documentation>
  </xs:annotation>
  <xs:restriction base="itis:DelayStatusCancellation"/>
</xs:simpleType>

simpleType Event-description-type-device-status
namespace http://www.dummy-tmdd-address
type itis:DeviceStatus
annotation
documentation 
<Definition> Descriptions of situations involving traffic operations and control devices, including device malfunctions that may require special attention from travelers.</Definition>
source
<xs:simpleType name="Event-description-type-device-status">
  <xs:annotation>
    <xs:documentation>
      <Definition> Descriptions of situations involving traffic operations and control devices, including device malfunctions that may require special attention from travelers.</Definition>
    </xs:documentation>
  </xs:annotation>
  <xs:restriction base="itis:DeviceStatus"/>
</xs:simpleType>

simpleType Event-description-type-disaster
namespace http://www.dummy-tmdd-address
type itis:Disasters
annotation
documentation 
<Definition> Descriptions of natural and man-made disasters (and related matters including fires and fire index) often occurring off the roadway, which may however affect travelers.</Definition>
source
<xs:simpleType name="Event-description-type-disaster">
  <xs:annotation>
    <xs:documentation>
      <Definition> Descriptions of natural and man-made disasters (and related matters including fires and fire index) often occurring off the roadway, which may however affect travelers.</Definition>
    </xs:documentation>
  </xs:annotation>
  <xs:restriction base="itis:Disasters"/>
</xs:simpleType>

simpleType Event-description-type-disturbances
namespace http://www.dummy-tmdd-address
type itis:Disturbances
annotation
documentation 
<Definition> Descriptions of events which would be classified as disturbances to the public or travelers.</Definition>
source
<xs:simpleType name="Event-description-type-disturbances">
  <xs:annotation>
    <xs:documentation>
      <Definition> Descriptions of events which would be classified as disturbances to the public or travelers.</Definition>
    </xs:documentation>
  </xs:annotation>
  <xs:restriction base="itis:Disturbances"/>
</xs:simpleType>

simpleType Event-description-type-event
namespace http://www.dummy-tmdd-address
type union of (restriction of xs:unsignedInt, restriction of xs:string)
annotation
appInfo 

            trafficConditions (1)
            accidentsAndIncidents (2)
            closures (3)
            roadwork (4)
            obstruction (5)
            delayStatusCancellation (6)
            unusualDriving (7)
            mobileSituation (8)
            deviceStatus (9)
            restrictionClass (10)
            incidentResponseStatus (11)
            disasters (12)
            disturbances (13)
            sportingEvents (14)
            specialEvents (15)
            parkingInformation (16)
            systemInformation (17)
            weatherConditions (18)
            precipitation (19)
            winds (20)
            visibilityAndAirQuality (21)
            temperature (22)
            pavementConditions (23)
            winterDrivingRestrictions (24)
            winterDrivingIndex (25)
            suggestionAdvice (26)
            warningAdvice (27)
            adviceInstructionsRecommendations (28)
            adviceInstructionsMandatory (29)
            qualifiers (30)
            genericLocations (31)
            laneRoadway (32)
            alternateRoute (33)
            units (34)
            transitMode (35)
            vehicleGroupAffected (36)
            travelerGroupAffected (37)
            responderGroupAffected (39)
            incidentResponseEquipment (40)
            assetStatus (41)
            roadsideAssets (42)
         
source
<xs:simpleType name="Event-description-type-event">
  <xs:annotation>
    <xs:appinfo>
            trafficConditions (1)
            accidentsAndIncidents (2)
            closures (3)
            roadwork (4)
            obstruction (5)
            delayStatusCancellation (6)
            unusualDriving (7)
            mobileSituation (8)
            deviceStatus (9)
            restrictionClass (10)
            incidentResponseStatus (11)
            disasters (12)
            disturbances (13)
            sportingEvents (14)
            specialEvents (15)
            parkingInformation (16)
            systemInformation (17)
            weatherConditions (18)
            precipitation (19)
            winds (20)
            visibilityAndAirQuality (21)
            temperature (22)
            pavementConditions (23)
            winterDrivingRestrictions (24)
            winterDrivingIndex (25)
            suggestionAdvice (26)
            warningAdvice (27)
            adviceInstructionsRecommendations (28)
            adviceInstructionsMandatory (29)
            qualifiers (30)
            genericLocations (31)
            laneRoadway (32)
            alternateRoute (33)
            units (34)
            transitMode (35)
            vehicleGroupAffected (36)
            travelerGroupAffected (37)
            responderGroupAffected (39)
            incidentResponseEquipment (40)
            assetStatus (41)
            roadsideAssets (42)
         </xs:appinfo>
  </xs:annotation>
  <xs:union>
    <xs:simpleType>
      <xs:restriction base="xs:unsignedInt">
        <xs:minInclusive value="1"/>
        <xs:maxInclusive value="42"/>
      </xs:restriction>
    </xs:simpleType>
    <xs:simpleType>
      <xs:restriction base="xs:string">
        <xs:enumeration value="trafficConditions"/>
        <xs:enumeration value="accidentsAndIncidents"/>
        <xs:enumeration value="closures"/>
        <xs:enumeration value="roadwork"/>
        <xs:enumeration value="obstruction"/>
        <xs:enumeration value="delayStatusCancellation"/>
        <xs:enumeration value="unusualDriving"/>
        <xs:enumeration value="mobileSituation"/>
        <xs:enumeration value="deviceStatus"/>
        <xs:enumeration value="restrictionClass"/>
        <xs:enumeration value="incidentResponseStatus"/>
        <xs:enumeration value="disasters"/>
        <xs:enumeration value="disturbances"/>
        <xs:enumeration value="sportingEvents"/>
        <xs:enumeration value="specialEvents"/>
        <xs:enumeration value="parkingInformation"/>
        <xs:enumeration value="systemInformation"/>
        <xs:enumeration value="weatherConditions"/>
        <xs:enumeration value="precipitation"/>
        <xs:enumeration value="winds"/>
        <xs:enumeration value="visibilityAndAirQuality"/>
        <xs:enumeration value="temperature"/>
        <xs:enumeration value="pavementConditions"/>
        <xs:enumeration value="winterDrivingRestrictions"/>
        <xs:enumeration value="winterDrivingIndex"/>
        <xs:enumeration value="suggestionAdvice"/>
        <xs:enumeration value="warningAdvice"/>
        <xs:enumeration value="adviceInstructionsRecommendations"/>
        <xs:enumeration value="adviceInstructionsMandatory"/>
        <xs:enumeration value="qualifiers"/>
        <xs:enumeration value="genericLocations"/>
        <xs:enumeration value="laneRoadway"/>
        <xs:enumeration value="alternateRoute"/>
        <xs:enumeration value="units"/>
        <xs:enumeration value="transitMode"/>
        <xs:enumeration value="vehicleGroupAffected"/>
        <xs:enumeration value="travelerGroupAffected"/>
        <xs:enumeration value="responderGroupAffected"/>
        <xs:enumeration value="incidentResponseEquipment"/>
        <xs:enumeration value="assetStatus"/>
        <xs:enumeration value="roadsideAssets"/>
      </xs:restriction>
    </xs:simpleType>
  </xs:union>
</xs:simpleType>

simpleType Event-description-type-incident
namespace http://www.dummy-tmdd-address
type itis:AccidentsAndIncidents
annotation
documentation 
<Definition> Descriptions of situations arising from roadway crashes and other unplanned roadway incidents, including disabled vehicles.</Definition>
source
<xs:simpleType name="Event-description-type-incident">
  <xs:annotation>
    <xs:documentation>
      <Definition> Descriptions of situations arising from roadway crashes and other unplanned roadway incidents, including disabled vehicles.</Definition>
    </xs:documentation>
  </xs:annotation>
  <xs:restriction base="itis:AccidentsAndIncidents"/>
</xs:simpleType>

simpleType Event-description-type-incident-response-equipment
namespace http://www.dummy-tmdd-address
type itis:IncidentResponseEquipment
used by
element EventQualifier/incident-response-equipment
annotation
documentation 
<Definition> Data element used to identify response vehicles affected or involved in an incident response event</Definition>
source
<xs:simpleType name="Event-description-type-incident-response-equipment">
  <xs:annotation>
    <xs:documentation>
      <Definition> Data element used to identify response vehicles affected or involved in an incident response event</Definition>
    </xs:documentation>
  </xs:annotation>
  <xs:restriction base="itis:IncidentResponseEquipment"/>
</xs:simpleType>

simpleType Event-description-type-incident-response-status
namespace http://www.dummy-tmdd-address
type itis:IncidentResponseStatus
annotation
documentation 
<Definition> Data element used to identify status of an incident response event.</Definition>
source
<xs:simpleType name="Event-description-type-incident-response-status">
  <xs:annotation>
    <xs:documentation>
      <Definition> Data element used to identify status of an incident response event.</Definition>
    </xs:documentation>
  </xs:annotation>
  <xs:restriction base="itis:IncidentResponseStatus"/>
</xs:simpleType>

simpleType Event-description-type-lane-roadway
namespace http://www.dummy-tmdd-address
type itis:LaneRoadway
used by
element EventQualifier/lane-roadway
annotation
documentation 
<Definition> An indicator of the function of a set of lanes, which qualifies a data element such as EVENT_LanesAffected</Definition>
source
<xs:simpleType name="Event-description-type-lane-roadway">
  <xs:annotation>
    <xs:documentation>
      <Definition> An indicator of the function of a set of lanes, which qualifies a data element such as EVENT_LanesAffected</Definition>
    </xs:documentation>
  </xs:annotation>
  <xs:restriction base="itis:LaneRoadway"/>
</xs:simpleType>

simpleType Event-description-type-location-generic
namespace http://www.dummy-tmdd-address
type itis:GenericLocations
used by
element EventQualifier/location-generic
annotation
documentation 
<Definition> Generic location phrases that can be used in a situation description.</Definition>
source
<xs:simpleType name="Event-description-type-location-generic">
  <xs:annotation>
    <xs:documentation>
      <Definition> Generic location phrases that can be used in a situation description.</Definition>
    </xs:documentation>
  </xs:annotation>
  <xs:restriction base="itis:GenericLocations"/>
</xs:simpleType>

simpleType Event-description-type-mobile-situation
namespace http://www.dummy-tmdd-address
type itis:MobileSituation
annotation
documentation 
<Definition> Descriptions of moving situations that may require special attention from travelers, e.g. snowplows, exceptional loads, convoys and motorcades</Definition>
source
<xs:simpleType name="Event-description-type-mobile-situation">
  <xs:annotation>
    <xs:documentation>
      <Definition> Descriptions of moving situations that may require special attention from travelers, e.g. snowplows, exceptional loads, convoys and motorcades</Definition>
    </xs:documentation>
  </xs:annotation>
  <xs:restriction base="itis:MobileSituation"/>
</xs:simpleType>

simpleType Event-description-type-obstruction
namespace http://www.dummy-tmdd-address
type itis:Obstruction
annotation
documentation 
<Definition> Descriptions of situations arising from unplanned roadway obstructions (including floods) that call for driver caution and may create delays.</Definition>
source
<xs:simpleType name="Event-description-type-obstruction">
  <xs:annotation>
    <xs:documentation>
      <Definition> Descriptions of situations arising from unplanned roadway obstructions (including floods) that call for driver caution and may create delays.</Definition>
    </xs:documentation>
  </xs:annotation>
  <xs:restriction base="itis:Obstruction"/>
</xs:simpleType>

simpleType Event-description-type-parking-information
namespace http://www.dummy-tmdd-address
type itis:ParkingInformation
annotation
documentation 
<Definition> Descriptions of travel situations involving parking.</Definition>
source
<xs:simpleType name="Event-description-type-parking-information">
  <xs:annotation>
    <xs:documentation>
      <Definition> Descriptions of travel situations involving parking.</Definition>
    </xs:documentation>
  </xs:annotation>
  <xs:restriction base="itis:ParkingInformation"/>
</xs:simpleType>

simpleType Event-description-type-pavement-condition
namespace http://www.dummy-tmdd-address
type itis:PavementConditions
annotation
documentation 
<Definition> Further details of road surface conditions that call for driver caution or, in some cases, travel avoidance.   These descriptions are also important for highway  maintenance activities.</Definition>
source
<xs:simpleType name="Event-description-type-pavement-condition">
  <xs:annotation>
    <xs:documentation>
      <Definition> Further details of road surface conditions that call for driver caution or, in some cases, travel avoidance.   These descriptions are also important for highway  maintenance activities.</Definition>
    </xs:documentation>
  </xs:annotation>
  <xs:restriction base="itis:PavementConditions"/>
</xs:simpleType>

simpleType Event-description-type-precipitation
namespace http://www.dummy-tmdd-address
type itis:Precipitation
annotation
documentation 
<Definition> Descriptions of precipitation and sublimation affecting travel and highway maintenance.  They are also used to describe conditions at the time of other events, such as incidents and natural disasters.</Definition>
source
<xs:simpleType name="Event-description-type-precipitation">
  <xs:annotation>
    <xs:documentation>
      <Definition> Descriptions of precipitation and sublimation affecting travel and highway maintenance.  They are also used to describe conditions at the time of other events, such as incidents and natural disasters.</Definition>
    </xs:documentation>
  </xs:annotation>
  <xs:restriction base="itis:Precipitation"/>
</xs:simpleType>

simpleType Event-description-type-qualifier
namespace http://www.dummy-tmdd-address
type itis:Qualifiers
used by
element EventQualifier/qualifier-generic
annotation
documentation 
<Definition> Qualifiers that can be added to a situation description.</Definition>
source
<xs:simpleType name="Event-description-type-qualifier">
  <xs:annotation>
    <xs:documentation>
      <Definition> Qualifiers that can be added to a situation description.</Definition>
    </xs:documentation>
  </xs:annotation>
  <xs:restriction base="itis:Qualifiers"/>
</xs:simpleType>

simpleType Event-description-type-responder-group-affected
namespace http://www.dummy-tmdd-address
type itis:ResponderGroupAffected
used by
element EventQualifier/responder-group-affected
annotation
documentation 
<Definition> Data element used to identify response groups affected or involved in an incident response.</Definition>
source
<xs:simpleType name="Event-description-type-responder-group-affected">
  <xs:annotation>
    <xs:documentation>
      <Definition> Data element used to identify response groups affected or involved in an incident response.</Definition>
    </xs:documentation>
  </xs:annotation>
  <xs:restriction base="itis:ResponderGroupAffected"/>
</xs:simpleType>

simpleType Event-description-type-roadwork
namespace http://www.dummy-tmdd-address
type itis:Roadwork
annotation
documentation 
<Definition> Descriptions of construction, maintenance and related activities that call for driver caution and may create delays.</Definition>
source
<xs:simpleType name="Event-description-type-roadwork">
  <xs:annotation>
    <xs:documentation>
      <Definition> Descriptions of construction, maintenance and related activities that call for driver caution and may create delays.</Definition>
    </xs:documentation>
  </xs:annotation>
  <xs:restriction base="itis:Roadwork"/>
</xs:simpleType>

simpleType Event-description-type-special-event
namespace http://www.dummy-tmdd-address
type itis:SpecialEvents
annotation
documentation 
<Definition> Descriptions of situations arising from events that involve human activities, mostly occurring off the roadway, that may however affect travel.</Definition>
source
<xs:simpleType name="Event-description-type-special-event">
  <xs:annotation>
    <xs:documentation>
      <Definition> Descriptions of situations arising from events that involve human activities, mostly occurring off the roadway, that may however affect travel.</Definition>
    </xs:documentation>
  </xs:annotation>
  <xs:restriction base="itis:SpecialEvents"/>
</xs:simpleType>

simpleType Event-description-type-sporting-events
namespace http://www.dummy-tmdd-address
type itis:SportingEvents
annotation
documentation 
<Definition> Descriptions of sporting events that may occur on and off the roadway and would affect travel.</Definition>
source
<xs:simpleType name="Event-description-type-sporting-events">
  <xs:annotation>
    <xs:documentation>
      <Definition> Descriptions of sporting events that may occur on and off the roadway and would affect travel.</Definition>
    </xs:documentation>
  </xs:annotation>
  <xs:restriction base="itis:SportingEvents"/>
</xs:simpleType>

simpleType Event-description-type-system-information
namespace http://www.dummy-tmdd-address
type itis:SystemInformation
annotation
documentation 
<Definition> Descriptions of travel information that can be used either in conjunction with other descriptions, or on their own.</Definition>
source
<xs:simpleType name="Event-description-type-system-information">
  <xs:annotation>
    <xs:documentation>
      <Definition> Descriptions of travel information that can be used either in conjunction with other descriptions, or on their own.</Definition>
    </xs:documentation>
  </xs:annotation>
  <xs:restriction base="itis:SystemInformation"/>
</xs:simpleType>

simpleType Event-description-type-temperature
namespace http://www.dummy-tmdd-address
type itis:Temperature
annotation
documentation 
<Definition> Phrases used to describe temperature conditions.</Definition>
source
<xs:simpleType name="Event-description-type-temperature">
  <xs:annotation>
    <xs:documentation>
      <Definition> Phrases used to describe temperature conditions.</Definition>
    </xs:documentation>
  </xs:annotation>
  <xs:restriction base="itis:Temperature"/>
</xs:simpleType>

simpleType Event-description-type-traffic-conditions
namespace http://www.dummy-tmdd-address
type itis:TrafficConditions
annotation
documentation 
<Definition> Descriptions of traffic conditions.  This includes recurrent conditions, e.g. peak period congestion, and unusual conditions associated with other event elements such as roadwork, incidents, special events, etc.</Definition>
source
<xs:simpleType name="Event-description-type-traffic-conditions">
  <xs:annotation>
    <xs:documentation>
      <Definition> Descriptions of traffic conditions.  This includes recurrent conditions, e.g. peak period congestion, and unusual conditions associated with other event elements such as roadwork, incidents, special events, etc.</Definition>
    </xs:documentation>
  </xs:annotation>
  <xs:restriction base="itis:TrafficConditions"/>
</xs:simpleType>

simpleType Event-description-type-transit-mode
namespace http://www.dummy-tmdd-address
type itis:TransitMode
used by
element EventQualifier/transit-mode
annotation
documentation 
<Definition> Descriptions of transportation system alternatives, including ferries and transit.</Definition>
source
<xs:simpleType name="Event-description-type-transit-mode">
  <xs:annotation>
    <xs:documentation>
      <Definition> Descriptions of transportation system alternatives, including ferries and transit.</Definition>
    </xs:documentation>
  </xs:annotation>
  <xs:restriction base="itis:TransitMode"/>
</xs:simpleType>

simpleType Event-description-type-traveler-group-affected
namespace http://www.dummy-tmdd-address
type itis:TravelerGroupAffected
used by
element EventQualifier/traveler-group-affected
annotation
documentation 
<Definition> Qualifiers for specific groups of travelers to whom the information applies.</Definition>
source
<xs:simpleType name="Event-description-type-traveler-group-affected">
  <xs:annotation>
    <xs:documentation>
      <Definition> Qualifiers for specific groups of travelers to whom the information applies.</Definition>
    </xs:documentation>
  </xs:annotation>
  <xs:restriction base="itis:TravelerGroupAffected"/>
</xs:simpleType>

simpleType Event-description-type-unusual-driving
namespace http://www.dummy-tmdd-address
type itis:UnusualDriving
annotation
documentation 
<Definition> Descriptions of situations involving unusual driving that may require special attention from travelers.</Definition>
source
<xs:simpleType name="Event-description-type-unusual-driving">
  <xs:annotation>
    <xs:documentation>
      <Definition> Descriptions of situations involving unusual driving that may require special attention from travelers.</Definition>
    </xs:documentation>
  </xs:annotation>
  <xs:restriction base="itis:UnusualDriving"/>
</xs:simpleType>

simpleType Event-description-type-vehicle-group-affected
namespace http://www.dummy-tmdd-address
type itis:VehicleGroupAffected
used by
element EventQualifier/vehicle-group-affected
annotation
documentation 
<Definition> Data element used to identify groups of vehicles affected by event</Definition>
source
<xs:simpleType name="Event-description-type-vehicle-group-affected">
  <xs:annotation>
    <xs:documentation>
      <Definition> Data element used to identify groups of vehicles affected by event</Definition>
    </xs:documentation>
  </xs:annotation>
  <xs:restriction base="itis:VehicleGroupAffected"/>
</xs:simpleType>

simpleType Event-description-type-visibility-air-quality
namespace http://www.dummy-tmdd-address
type itis:VisibilityAndAirQuality
annotation
documentation 
<Definition> Descriptions of visibility and related air quality conditions that may affect safe driving speeds and could raise health concerns for some individuals.</Definition>
source
<xs:simpleType name="Event-description-type-visibility-air-quality">
  <xs:annotation>
    <xs:documentation>
      <Definition> Descriptions of visibility and related air quality conditions that may affect safe driving speeds and could raise health concerns for some individuals.</Definition>
    </xs:documentation>
  </xs:annotation>
  <xs:restriction base="itis:VisibilityAndAirQuality"/>
</xs:simpleType>

simpleType Event-description-type-weather-condition
namespace http://www.dummy-tmdd-address
type itis:WeatherConditions
annotation
documentation 
<Definition> Descriptions of general weather situations (e.g. sky conditions, UV indices) of interest to travelers and highway maintenance workers.  They are also used to describe conditions at the time of other events, such as incidents and natural disasters.</Definition>
source
<xs:simpleType name="Event-description-type-weather-condition">
  <xs:annotation>
    <xs:documentation>
      <Definition> Descriptions of general weather situations (e.g. sky conditions, UV indices) of interest to travelers and highway maintenance workers.  They are also used to describe conditions at the time of other events, such as incidents and natural disasters.</Definition>
    </xs:documentation>
  </xs:annotation>
  <xs:restriction base="itis:WeatherConditions"/>
</xs:simpleType>

simpleType Event-description-type-wind
namespace http://www.dummy-tmdd-address
type itis:Winds
annotation
documentation 
<Definition> Descriptions of wind conditions that may affect travelers (especially high profile vehicles) and highway maintenance (e.g. due to snowdrifting).</Definition>
source
<xs:simpleType name="Event-description-type-wind">
  <xs:annotation>
    <xs:documentation>
      <Definition> Descriptions of wind conditions that may affect travelers (especially high profile vehicles) and highway maintenance (e.g. due to snowdrifting).</Definition>
    </xs:documentation>
  </xs:annotation>
  <xs:restriction base="itis:Winds"/>
</xs:simpleType>

simpleType Event-description-type-winter-driving-index
namespace http://www.dummy-tmdd-address
type itis:WinterDrivingIndex
annotation
documentation 
<Definition> A six-point scale of driving difficulty, summarizing winter road surface conditions.</Definition>
source
<xs:simpleType name="Event-description-type-winter-driving-index">
  <xs:annotation>
    <xs:documentation>
      <Definition> A six-point scale of driving difficulty, summarizing winter road surface conditions.</Definition>
    </xs:documentation>
  </xs:annotation>
  <xs:restriction base="itis:WinterDrivingIndex"/>
</xs:simpleType>

simpleType Event-description-type-winter-driving-restrictions
namespace http://www.dummy-tmdd-address
type itis:WinterDrivingRestrictions
annotation
documentation 
<Definition> Defines the restrictions placed on vehicles due to winter driving conditions.</Definition>
source
<xs:simpleType name="Event-description-type-winter-driving-restrictions">
  <xs:annotation>
    <xs:documentation>
      <Definition> Defines the restrictions placed on vehicles due to winter driving conditions.</Definition>
    </xs:documentation>
  </xs:annotation>
  <xs:restriction base="itis:WinterDrivingRestrictions"/>
</xs:simpleType>

simpleType Event-detection-method
namespace http://www.dummy-tmdd-address
type union of (restriction of xs:unsignedInt, restriction of xs:string)
used by
elements LinkDataQuantity/detection-method EventSource/event-detection-method
annotation
appInfo 

            transit agency (1)
            traffic agency (2)
            commercial traffic service (3)
            unknown motorist observer (4)
            commercial fleet operator (5)
            dot (6)
            automobile club patrol (7)
            spotter aircraft (8)
            breakdown service private (9)
            camera observation (10)
            emergency service patrol non police (11)
            induction loop monitoring station (12)
            microwave monitoring station (13)
            mobile platform measurement (14)
            mobile telephone caller previously unknown (15)
            police patrol (16)
            public and private utilities (17)
            road condition model (18)
            registered motorist observer (19)
            roadside telephone caller (20)
            snowplow report (21)
            traffic monitoring station (22)
            video processing monitoring station (23)
            vehicle probe measurement (24)
            weather model (25)
         
documentation 
<Definition> An indicator of how a roadway event was detected.</Definition>
source
<xs:simpleType name="Event-detection-method">
  <xs:annotation>
    <xs:appinfo>
            transit agency (1)
            traffic agency (2)
            commercial traffic service (3)
            unknown motorist observer (4)
            commercial fleet operator (5)
            dot (6)
            automobile club patrol (7)
            spotter aircraft (8)
            breakdown service private (9)
            camera observation (10)
            emergency service patrol non police (11)
            induction loop monitoring station (12)
            microwave monitoring station (13)
            mobile platform measurement (14)
            mobile telephone caller previously unknown (15)
            police patrol (16)
            public and private utilities (17)
            road condition model (18)
            registered motorist observer (19)
            roadside telephone caller (20)
            snowplow report (21)
            traffic monitoring station (22)
            video processing monitoring station (23)
            vehicle probe measurement (24)
            weather model (25)
         </xs:appinfo>
    <xs:documentation>
      <Definition> An indicator of how a roadway event was detected.</Definition>
    </xs:documentation>
  </xs:annotation>
  <xs:union>
    <xs:simpleType>
      <xs:restriction base="xs:unsignedInt">
        <xs:minInclusive value="1"/>
        <xs:maxInclusive value="25"/>
      </xs:restriction>
    </xs:simpleType>
    <xs:simpleType>
      <xs:restriction base="xs:string">
        <xs:enumeration value="transit agency"/>
        <xs:enumeration value="traffic agency"/>
        <xs:enumeration value="commercial traffic service"/>
        <xs:enumeration value="unknown motorist observer"/>
        <xs:enumeration value="commercial fleet operator"/>
        <xs:enumeration value="dot"/>
        <xs:enumeration value="automobile club patrol"/>
        <xs:enumeration value="spotter aircraft"/>
        <xs:enumeration value="breakdown service private"/>
        <xs:enumeration value="camera observation"/>
        <xs:enumeration value="emergency service patrol non police"/>
        <xs:enumeration value="induction loop monitoring station"/>
        <xs:enumeration value="microwave monitoring station"/>
        <xs:enumeration value="mobile platform measurement"/>
        <xs:enumeration value="mobile telephone caller previously unknown"/>
        <xs:enumeration value="police patrol"/>
        <xs:enumeration value="public and private utilities"/>
        <xs:enumeration value="road condition model"/>
        <xs:enumeration value="registered motorist observer"/>
        <xs:enumeration value="roadside telephone caller"/>
        <xs:enumeration value="snowplow report"/>
        <xs:enumeration value="traffic monitoring station"/>
        <xs:enumeration value="video processing monitoring station"/>
        <xs:enumeration value="vehicle probe measurement"/>
        <xs:enumeration value="weather model"/>
      </xs:restriction>
    </xs:simpleType>
  </xs:union>
</xs:simpleType>

simpleType Event-effective-period-qualifier
namespace http://www.dummy-tmdd-address
type union of (restriction of xs:unsignedInt, restriction of xs:string)
used by
element EventPeriod/effective-period-qualifier
annotation
appInfo 

            not specified (1)
            morning (2)
            afternoon (3)
            evening (4)
            night (5)
            day time (6)
            off peak periods (7)
            at peak periods (8)
            until further notice (9)
            morning peak (10)
            afternoon peak (11)
            middayperiods (12)
         
documentation 
<Definition> A named period within which the situation element applies.</Definition>
source
<xs:simpleType name="Event-effective-period-qualifier">
  <xs:annotation>
    <xs:appinfo>
            not specified (1)
            morning (2)
            afternoon (3)
            evening (4)
            night (5)
            day time (6)
            off peak periods (7)
            at peak periods (8)
            until further notice (9)
            morning peak (10)
            afternoon peak (11)
            middayperiods (12)
         </xs:appinfo>
    <xs:documentation>
      <Definition> A named period within which the situation element applies.</Definition>
    </xs:documentation>
  </xs:annotation>
  <xs:union>
    <xs:simpleType>
      <xs:restriction base="xs:unsignedInt">
        <xs:minInclusive value="1"/>
        <xs:maxInclusive value="12"/>
      </xs:restriction>
    </xs:simpleType>
    <xs:simpleType>
      <xs:restriction base="xs:string">
        <xs:enumeration value="not specified"/>
        <xs:enumeration value="morning"/>
        <xs:enumeration value="afternoon"/>
        <xs:enumeration value="evening"/>
        <xs:enumeration value="night"/>
        <xs:enumeration value="day time"/>
        <xs:enumeration value="off peak periods"/>
        <xs:enumeration value="at peak periods"/>
        <xs:enumeration value="until further notice"/>
        <xs:enumeration value="morning peak"/>
        <xs:enumeration value="afternoon peak"/>
        <xs:enumeration value="middayperiods"/>
      </xs:restriction>
    </xs:simpleType>
  </xs:union>
</xs:simpleType>

simpleType Event-forecast-element-identifier
namespace http://www.dummy-tmdd-address
type restriction of xs:unsignedShort
used by
element EventElementDetail/forecast-element-id
facets
minInclusive 1
maxInclusive 999
annotation
documentation 
<Definition> A sequential reference to successive forecast snapshots of a forecast event as it is expected to develop through time.  Higher sequence numbers describe the situation as it is currently predicted to evolve in successively later time periods.</Definition>
source
<xs:simpleType name="Event-forecast-element-identifier">
  <xs:annotation>
    <xs:documentation>
      <Definition> A sequential reference to successive forecast snapshots of a forecast event as it is expected to develop through time.  Higher sequence numbers describe the situation as it is currently predicted to evolve in successively later time periods.</Definition>
    </xs:documentation>
  </xs:annotation>
  <xs:restriction base="xs:unsignedShort">
    <xs:minInclusive value="1"/>
    <xs:maxInclusive value="999"/>
  </xs:restriction>
</xs:simpleType>

simpleType Event-frequency-am
namespace http://www.dummy-tmdd-address
type restriction of xs:unsignedByte
used by
element DataInformation/frequency-am
facets
minInclusive 53
maxInclusive 171
annotation
documentation 
<Definition> A radio frequency in the commercial AM band used for broadcasting the event-related information.</Definition>
            kHZ/10
         
source
<xs:simpleType name="Event-frequency-am">
  <xs:annotation>
    <xs:documentation>
      <Definition> A radio frequency in the commercial AM band used for broadcasting the event-related information.</Definition>
            kHZ/10
         </xs:documentation>
  </xs:annotation>
  <xs:restriction base="xs:unsignedByte">
    <xs:minInclusive value="53"/>
    <xs:maxInclusive value="171"/>
  </xs:restriction>
</xs:simpleType>

simpleType Event-frequency-fm
namespace http://www.dummy-tmdd-address
type restriction of xs:unsignedShort
used by
element DataInformation/frequency-fm
facets
minInclusive 887
maxInclusive 1079
annotation
documentation 
<Definition> A radio frequency in the commercial FM band used for broadcasting the event-related information.</Definition>
            MHz x 10
         
source
<xs:simpleType name="Event-frequency-fm">
  <xs:annotation>
    <xs:documentation>
      <Definition> A radio frequency in the commercial FM band used for broadcasting the event-related information.</Definition>
            MHz x 10
         </xs:documentation>
  </xs:annotation>
  <xs:restriction base="xs:unsignedShort">
    <xs:minInclusive value="887"/>
    <xs:maxInclusive value="1079"/>
  </xs:restriction>
</xs:simpleType>

simpleType Event-headline-element
namespace http://www.dummy-tmdd-address
type restriction of xs:unsignedByte
used by
element EventHeadline/headline-element
facets
minInclusive 1
maxInclusive 3
annotation
documentation 
<Definition> Specifies which event type is the headline or key event type for an event.</Definition>
source
<xs:simpleType name="Event-headline-element">
  <xs:annotation>
    <xs:documentation>
      <Definition> Specifies which event type is the headline or key event type for an event.</Definition>
    </xs:documentation>
  </xs:annotation>
  <xs:restriction base="xs:unsignedByte">
    <xs:minInclusive value="1"/>
    <xs:maxInclusive value="3"/>
  </xs:restriction>
</xs:simpleType>

simpleType Event-holiday-day
namespace http://www.dummy-tmdd-address
type restriction of xs:unsignedByte
used by
element EventPeriod/holiday-day
facets
minInclusive 1
maxInclusive 7
annotation
documentation 
<Definition> Day number on which a holiday falls on</Definition>
source
<xs:simpleType name="Event-holiday-day">
  <xs:annotation>
    <xs:documentation>
      <Definition> Day number on which a holiday falls on</Definition>
    </xs:documentation>
  </xs:annotation>
  <xs:restriction base="xs:unsignedByte">
    <xs:minInclusive value="1"/>
    <xs:maxInclusive value="7"/>
  </xs:restriction>
</xs:simpleType>

simpleType Event-identifier
namespace http://www.dummy-tmdd-address
type restriction of xs:string
used by
elements ActionLog/event-id EventReference/event-id RequestType/event-id/event-id-item
facets
minLength 1
maxLength 32
annotation
documentation 
<Definition> A unique alphanumeric identifier created by a TMC which corresponds to a roadway event.</Definition>
            Any set of alphanumeric characters up to 32
         
source
<xs:simpleType name="Event-identifier">
  <xs:annotation>
    <xs:documentation>
      <Definition> A unique alphanumeric identifier created by a TMC which corresponds to a roadway event.</Definition>
            Any set of alphanumeric characters up to 32
         </xs:documentation>
  </xs:annotation>
  <xs:restriction base="xs:string">
    <xs:minLength value="1"/>
    <xs:maxLength value="32"/>
  </xs:restriction>
</xs:simpleType>

simpleType Event-incident-buses-involved-count
namespace http://www.dummy-tmdd-address
type xs:unsignedByte
used by
element DataIncidentDetails/buses-involved-count
annotation
documentation 
<Definition> The total number of buses involved in an incident.</Definition>
            buses
         
source
<xs:simpleType name="Event-incident-buses-involved-count">
  <xs:annotation>
    <xs:documentation>
      <Definition> The total number of buses involved in an incident.</Definition>
            buses
         </xs:documentation>
  </xs:annotation>
  <xs:restriction base="xs:unsignedByte"/>
</xs:simpleType>

simpleType Event-incident-cars-involved-count
namespace http://www.dummy-tmdd-address
type xs:unsignedByte
used by
element DataIncidentDetails/cars-involved-count
annotation
documentation 
<Definition> The total number of cars involved in an incident.</Definition>
            cars
         
source
<xs:simpleType name="Event-incident-cars-involved-count">
  <xs:annotation>
    <xs:documentation>
      <Definition> The total number of cars involved in an incident.</Definition>
            cars
         </xs:documentation>
  </xs:annotation>
  <xs:restriction base="xs:unsignedByte"/>
</xs:simpleType>

simpleType Event-incident-details
namespace http://www.dummy-tmdd-address
type union of (restriction of xs:unsignedInt, restriction of xs:string)
annotation
appInfo 

            rollover overturn jackknife (2)
            immersion (3)
            gas inhalation (4)
            noncollision injury (5) -- (Injured in Vehicle or Fell From Veh.)
            debris thrown or falling object (6)
            collision with pedestrian (7)
            collision with cycle or cyclist (8) -- (pedalcyclist or pedalcycle)
            collision with railway train (9)
            collision with animal (10)
            collision with motor vehicle in transport (11)
            collision with parked motor vehicle (12) -- (or Other M.V. Not in Transport)
            collision with ground (13)
            collision with building (14)
            collision with impact attenuator crash cushion (15)
            collision with bridge structure (16) -- (Bridge Pier/Abutment/Parapet End/Rail)
            collision with guardrail (17)
            collision with concrete traffic barrier or other longitudinal barrier type (18)
            collision with post (19) -- pole-or-support  (Sign Post ,
            collision with culvert or ditch (21)
            collision with curb (22)
            collision with embankment (23)
            collision with fence (24)
            collision with wall (25)
            collision with fire hydrant (26)
            collision with shrubbery or bush (27)
            collision with tree (28)
            collision with boulder (29)
            collision with pavement surface irregularity (30) -- (Ruts ,
            unknown (31)
         
documentation 
<Definition> Further details of the type of incident described in EVENT_DescriptionTypeIncident</Definition>
source
<xs:simpleType name="Event-incident-details">
  <xs:annotation>
    <xs:appinfo>
            rollover overturn jackknife (2)
            immersion (3)
            gas inhalation (4)
            noncollision injury (5) -- (Injured in Vehicle or Fell From Veh.)
            debris thrown or falling object (6)
            collision with pedestrian (7)
            collision with cycle or cyclist (8) -- (pedalcyclist or pedalcycle)
            collision with railway train (9)
            collision with animal (10)
            collision with motor vehicle in transport (11)
            collision with parked motor vehicle (12) -- (or Other M.V. Not in Transport)
            collision with ground (13)
            collision with building (14)
            collision with impact attenuator crash cushion (15)
            collision with bridge structure (16) -- (Bridge Pier/Abutment/Parapet End/Rail)
            collision with guardrail (17)
            collision with concrete traffic barrier or other longitudinal barrier type (18)
            collision with post (19) -- pole-or-support  (Sign Post ,
            collision with culvert or ditch (21)
            collision with curb (22)
            collision with embankment (23)
            collision with fence (24)
            collision with wall (25)
            collision with fire hydrant (26)
            collision with shrubbery or bush (27)
            collision with tree (28)
            collision with boulder (29)
            collision with pavement surface irregularity (30) -- (Ruts ,
            unknown (31)
         </xs:appinfo>
    <xs:documentation>
      <Definition> Further details of the type of incident described in EVENT_DescriptionTypeIncident</Definition>
    </xs:documentation>
  </xs:annotation>
  <xs:union>
    <xs:simpleType>
      <xs:restriction base="xs:unsignedInt">
        <xs:minInclusive value="2"/>
        <xs:maxInclusive value="31"/>
      </xs:restriction>
    </xs:simpleType>
    <xs:simpleType>
      <xs:restriction base="xs:string">
        <xs:enumeration value="rollover overturn jackknife"/>
        <xs:enumeration value="immersion"/>
        <xs:enumeration value="gas inhalation"/>
        <xs:enumeration value="noncollision injury"/>
        <xs:enumeration value="debris thrown or falling object"/>
        <xs:enumeration value="collision with pedestrian"/>
        <xs:enumeration value="collision with cycle or cyclist"/>
        <xs:enumeration value="collision with railway train"/>
        <xs:enumeration value="collision with animal"/>
        <xs:enumeration value="collision with motor vehicle in transport"/>
        <xs:enumeration value="collision with parked motor vehicle"/>
        <xs:enumeration value="collision with ground"/>
        <xs:enumeration value="collision with building"/>
        <xs:enumeration value="collision with impact attenuator crash cushion"/>
        <xs:enumeration value="collision with bridge structure"/>
        <xs:enumeration value="collision with guardrail"/>
        <xs:enumeration value="collision with concrete traffic barrier or other longitudinal barrier type"/>
        <xs:enumeration value="collision with post"/>
        <xs:enumeration value="collision with culvert or ditch"/>
        <xs:enumeration value="collision with curb"/>
        <xs:enumeration value="collision with embankment"/>
        <xs:enumeration value="collision with fence"/>
        <xs:enumeration value="collision with wall"/>
        <xs:enumeration value="collision with fire hydrant"/>
        <xs:enumeration value="collision with shrubbery or bush"/>
        <xs:enumeration value="collision with tree"/>
        <xs:enumeration value="collision with boulder"/>
        <xs:enumeration value="collision with pavement surface irregularity"/>
        <xs:enumeration value="unknown"/>
      </xs:restriction>
    </xs:simpleType>
  </xs:union>
</xs:simpleType>

simpleType Event-incident-human-fatalities-count
namespace http://www.dummy-tmdd-address
type xs:unsignedByte
used by
element DataIncidentDetails/human-fatalities-count
annotation
documentation 
<Definition> The number of known fatalities present at an incident at the time of the report.</Definition>
source
<xs:simpleType name="Event-incident-human-fatalities-count">
  <xs:annotation>
    <xs:documentation>
      <Definition> The number of known fatalities present at an incident at the time of the report.</Definition>
    </xs:documentation>
  </xs:annotation>
  <xs:restriction base="xs:unsignedByte"/>
</xs:simpleType>

simpleType Event-incident-human-injuries-count
namespace http://www.dummy-tmdd-address
type xs:unsignedShort
used by
element DataIncidentDetails/human-injuries-count
annotation
documentation 
<Definition> The number of known injuries present at an incident at the time of report.</Definition>
source
<xs:simpleType name="Event-incident-human-injuries-count">
  <xs:annotation>
    <xs:documentation>
      <Definition> The number of known injuries present at an incident at the time of report.</Definition>
    </xs:documentation>
  </xs:annotation>
  <xs:restriction base="xs:unsignedShort"/>
</xs:simpleType>

simpleType Event-incident-human-injury-type
namespace http://www.dummy-tmdd-address
type list of Event-incident-human-injury-type-item
source
<xs:simpleType name="Event-incident-human-injury-type">
  <xs:list itemType="Event-incident-human-injury-type-item"/>
</xs:simpleType>

simpleType Event-incident-human-injury-type-item
namespace http://www.dummy-tmdd-address
type union of (restriction of xs:int, restriction of xs:string)
used by
simpleType Event-incident-human-injury-type
annotation
appInfo 

            no injury (1)
            possible injury (2)
            non incapacitating (3)
            incapacitating (4)
            fatality (5)
            died prior (6)
            no person coded in the crash (7)
            unknown injury severity (8)
            major injury (9)
            minor injury (10)
         
documentation 
<Definition> A code which indicates the level of human injury at an incident.</Definition>
source
<xs:simpleType name="Event-incident-human-injury-type-item">
  <xs:annotation>
    <xs:appinfo>
            no injury (1)
            possible injury (2)
            non incapacitating (3)
            incapacitating (4)
            fatality (5)
            died prior (6)
            no person coded in the crash (7)
            unknown injury severity (8)
            major injury (9)
            minor injury (10)
         </xs:appinfo>
    <xs:documentation>
      <Definition> A code which indicates the level of human injury at an incident.</Definition>
    </xs:documentation>
  </xs:annotation>
  <xs:union>
    <xs:simpleType>
      <xs:restriction base="xs:int">
        <xs:minInclusive value="1"/>
        <xs:maxInclusive value="10"/>
      </xs:restriction>
    </xs:simpleType>
    <xs:simpleType>
      <xs:restriction base="xs:string">
        <xs:enumeration value="no injury"/>
        <xs:enumeration value="possible injury"/>
        <xs:enumeration value="non incapacitating"/>
        <xs:enumeration value="incapacitating"/>
        <xs:enumeration value="fatality"/>
        <xs:enumeration value="died prior"/>
        <xs:enumeration value="no person coded in the crash"/>
        <xs:enumeration value="unknown injury severity"/>
        <xs:enumeration value="major injury"/>
        <xs:enumeration value="minor injury"/>
      </xs:restriction>
    </xs:simpleType>
  </xs:union>
</xs:simpleType>

simpleType Event-incident-human-major-injuries-count
namespace http://www.dummy-tmdd-address
type xs:unsignedByte
used by
element DataIncidentDetails/human-major-injuries-count
annotation
documentation 
<Definition> The number of known major injuries present at an incident at the time of report.  Serious injuries are those expected to require overnight hospitalization.</Definition>
            persons
         
source
<xs:simpleType name="Event-incident-human-major-injuries-count">
  <xs:annotation>
    <xs:documentation>
      <Definition> The number of known major injuries present at an incident at the time of report.  Serious injuries are those expected to require overnight hospitalization.</Definition>
            persons
         </xs:documentation>
  </xs:annotation>
  <xs:restriction base="xs:unsignedByte"/>
</xs:simpleType>

simpleType Event-incident-human-minor-injuries-count
namespace http://www.dummy-tmdd-address
type xs:unsignedByte
used by
element DataIncidentDetails/human-minor-injuries-count
annotation
documentation 
<Definition> The number of known minor injuries present at an incident at the time of report.  Serious injuries are those expected to require overnight hospitalization.</Definition>
            persons
         
source
<xs:simpleType name="Event-incident-human-minor-injuries-count">
  <xs:annotation>
    <xs:documentation>
      <Definition> The number of known minor injuries present at an incident at the time of report.  Serious injuries are those expected to require overnight hospitalization.</Definition>
            persons
         </xs:documentation>
  </xs:annotation>
  <xs:restriction base="xs:unsignedByte"/>
</xs:simpleType>

simpleType Event-incident-manner-of-collision
namespace http://www.dummy-tmdd-address
type union of (restriction of xs:unsignedInt, restriction of xs:string)
annotation
appInfo 

            not collision with motor vehicle in transport (1)
            rear end (2)
            head on (3)
            rear to rear (4)
            angle (5)
            sideswipe same direction (6)
            sideswipe opposite direction (7)
            unknown (8)
         
documentation 
<Definition> A code which indicates the manner in which vehicles collided at a crash incident.</Definition>
source
<xs:simpleType name="Event-incident-manner-of-collision">
  <xs:annotation>
    <xs:appinfo>
            not collision with motor vehicle in transport (1)
            rear end (2)
            head on (3)
            rear to rear (4)
            angle (5)
            sideswipe same direction (6)
            sideswipe opposite direction (7)
            unknown (8)
         </xs:appinfo>
    <xs:documentation>
      <Definition> A code which indicates the manner in which vehicles collided at a crash incident.</Definition>
    </xs:documentation>
  </xs:annotation>
  <xs:union>
    <xs:simpleType>
      <xs:restriction base="xs:unsignedInt">
        <xs:minInclusive value="1"/>
        <xs:maxInclusive value="8"/>
      </xs:restriction>
    </xs:simpleType>
    <xs:simpleType>
      <xs:restriction base="xs:string">
        <xs:enumeration value="not collision with motor vehicle in transport"/>
        <xs:enumeration value="rear end"/>
        <xs:enumeration value="head on"/>
        <xs:enumeration value="rear to rear"/>
        <xs:enumeration value="angle"/>
        <xs:enumeration value="sideswipe same direction"/>
        <xs:enumeration value="sideswipe opposite direction"/>
        <xs:enumeration value="unknown"/>
      </xs:restriction>
    </xs:simpleType>
  </xs:union>
</xs:simpleType>

simpleType Event-incident-police-report-identifier
namespace http://www.dummy-tmdd-address
type restriction of xs:string
facets
minLength 1
maxLength 32
annotation
documentation 
<Definition> Police report internal reference number for a crash accident.</Definition>
            Any set of alphanumeric characters up to 32
         
source
<xs:simpleType name="Event-incident-police-report-identifier">
  <xs:annotation>
    <xs:documentation>
      <Definition> Police report internal reference number for a crash accident.</Definition>
            Any set of alphanumeric characters up to 32
         </xs:documentation>
  </xs:annotation>
  <xs:restriction base="xs:string">
    <xs:minLength value="1"/>
    <xs:maxLength value="32"/>
  </xs:restriction>
</xs:simpleType>

simpleType Event-incident-property-damage
namespace http://www.dummy-tmdd-address
type list of Event-incident-property-damage-item
source
<xs:simpleType name="Event-incident-property-damage">
  <xs:list itemType="Event-incident-property-damage-item"/>
</xs:simpleType>

simpleType Event-incident-property-damage-item
namespace http://www.dummy-tmdd-address
type union of (restriction of xs:int, restriction of xs:string)
used by
simpleType Event-incident-property-damage
annotation
appInfo 

            guard rail damage (1)
            utility pole or light pole damage (2)
            pavement damage (3)
            structure damage (4)
            traffic equipment damage (5)
            vehicle damage (6)
         
documentation 
<Definition> A code which indicates the type of property damage present at an incident.</Definition>
source
<xs:simpleType name="Event-incident-property-damage-item">
  <xs:annotation>
    <xs:appinfo>
            guard rail damage (1)
            utility pole or light pole damage (2)
            pavement damage (3)
            structure damage (4)
            traffic equipment damage (5)
            vehicle damage (6)
         </xs:appinfo>
    <xs:documentation>
      <Definition> A code which indicates the type of property damage present at an incident.</Definition>
    </xs:documentation>
  </xs:annotation>
  <xs:union>
    <xs:simpleType>
      <xs:restriction base="xs:int">
        <xs:minInclusive value="1"/>
        <xs:maxInclusive value="6"/>
      </xs:restriction>
    </xs:simpleType>
    <xs:simpleType>
      <xs:restriction base="xs:string">
        <xs:enumeration value="guard rail damage"/>
        <xs:enumeration value="utility pole or light pole damage"/>
        <xs:enumeration value="pavement damage"/>
        <xs:enumeration value="structure damage"/>
        <xs:enumeration value="traffic equipment damage"/>
        <xs:enumeration value="vehicle damage"/>
      </xs:restriction>
    </xs:simpleType>
  </xs:union>
</xs:simpleType>

simpleType Event-incident-severity
namespace http://www.dummy-tmdd-address
type union of (restriction of xs:unsignedInt, restriction of xs:string)
annotation
appInfo 

            none (1)
            minor (2)
            major (3)
            natural disaster (4)
         
documentation 
<Definition> A code which describes the severity of an incident.  Each region must define the meaning of the values defined.
            [Is used by ATIS and IM, but not seemed to be used by TMDD, what is the prefered item to use?]</Definition>
source
<xs:simpleType name="Event-incident-severity">
  <xs:annotation>
    <xs:appinfo>
            none (1)
            minor (2)
            major (3)
            natural disaster (4)
         </xs:appinfo>
    <xs:documentation>
      <Definition> A code which describes the severity of an incident.  Each region must define the meaning of the values defined.
            [Is used by ATIS and IM, but not seemed to be used by TMDD, what is the prefered item to use?]</Definition>
    </xs:documentation>
  </xs:annotation>
  <xs:union>
    <xs:simpleType>
      <xs:restriction base="xs:unsignedInt">
        <xs:minInclusive value="1"/>
        <xs:maxInclusive value="4"/>
      </xs:restriction>
    </xs:simpleType>
    <xs:simpleType>
      <xs:restriction base="xs:string">
        <xs:enumeration value="none"/>
        <xs:enumeration value="minor"/>
        <xs:enumeration value="major"/>
        <xs:enumeration value="natural disaster"/>
      </xs:restriction>
    </xs:simpleType>
  </xs:union>
</xs:simpleType>

simpleType Event-incident-status
namespace http://www.dummy-tmdd-address
type union of (restriction of xs:unsignedInt, restriction of xs:string)
used by
element EventIndicator/status
annotation
appInfo 

            planned (1)
            forecast (2)
            contingency plan (3)
            response plan activated (4)
            reported (5)
            confirmed (6)
            responding (7)
            current (8)
            updated (9)
            clearing (10)
            ended (11)
            delete (12)
            cancelled (13)
            postponed (14)
            reopened (15)
         
documentation 
<Definition> A code which indicates a status of the incident.</Definition>
source
<xs:simpleType name="Event-incident-status">
  <xs:annotation>
    <xs:appinfo>
            planned (1)
            forecast (2)
            contingency plan (3)
            response plan activated (4)
            reported (5)
            confirmed (6)
            responding (7)
            current (8)
            updated (9)
            clearing (10)
            ended (11)
            delete (12)
            cancelled (13)
            postponed (14)
            reopened (15)
         </xs:appinfo>
    <xs:documentation>
      <Definition> A code which indicates a status of the incident.</Definition>
    </xs:documentation>
  </xs:annotation>
  <xs:union>
    <xs:simpleType>
      <xs:restriction base="xs:unsignedInt">
        <xs:minInclusive value="1"/>
        <xs:maxInclusive value="15"/>
      </xs:restriction>
    </xs:simpleType>
    <xs:simpleType>
      <xs:restriction base="xs:string">
        <xs:enumeration value="planned"/>
        <xs:enumeration value="forecast"/>
        <xs:enumeration value="contingency plan"/>
        <xs:enumeration value="response plan activated"/>
        <xs:enumeration value="reported"/>
        <xs:enumeration value="confirmed"/>
        <xs:enumeration value="responding"/>
        <xs:enumeration value="current"/>
        <xs:enumeration value="updated"/>
        <xs:enumeration value="clearing"/>
        <xs:enumeration value="ended"/>
        <xs:enumeration value="delete"/>
        <xs:enumeration value="cancelled"/>
        <xs:enumeration value="postponed"/>
        <xs:enumeration value="reopened"/>
      </xs:restriction>
    </xs:simpleType>
  </xs:union>
</xs:simpleType>

simpleType Event-incident-trucks-involved-count
namespace http://www.dummy-tmdd-address
type xs:unsignedByte
used by
element DataIncidentDetails/trucks-involved-count
annotation
documentation 
<Definition> The total number of trucks involved in an incident.</Definition>
            trucks
         
source
<xs:simpleType name="Event-incident-trucks-involved-count">
  <xs:annotation>
    <xs:documentation>
      <Definition> The total number of trucks involved in an incident.</Definition>
            trucks
         </xs:documentation>
  </xs:annotation>
  <xs:restriction base="xs:unsignedByte"/>
</xs:simpleType>

simpleType Event-incident-vehicles-involved
namespace http://www.dummy-tmdd-address
type union of (restriction of xs:unsignedInt, restriction of xs:string)
annotation
appInfo 

            otherNoInfo (0) -- Other No Additional Information;
            otherInfo (1) -- Other Additional Information
             -- (follows in message)
            transitBus (2) -- Public Transit Bus;
            lightRail (3) -- Light Rail;
            commuterRail (4) -- Commuter/Passenger Rail;
            freightRail (5) -- Freight Rail;
            publicSafety (6) -- Public Safety Vehicle;
            convertible (7) -- Convertible  (exclude sunroof ,
            twoDoorHardtop (8) -- 2-door sedan ,
            twoDoorHatchback (9) -- 3-door/2-door hatchback;
            a4 door sedan hardtop (10)
            a5 door or 4 door hatchback (11)
            station wagon (12)
            hatchback number of doors unknown (13)
            auto based pickup (14)
            auto based panel (15)
            large limousine (16)
            utility (17)
            minivan (18)
            standard van (19)
            compact pickup (20)
            standard pickup (21)
            pickup with slide in camper (22)
            truck based station wagon (23)
            light truck based suburban limousine (24)
            cab chassis based (25)
            truck based panel (26)
            light truck based motor home (27)
            school bus (28)
            other bus (29)
            single unit straight truck (30)
            medium or heavy truck based motor home (31)
            truck tractor (32)
            motorcycle (33)
            moped (34)
            three wheeled motorcycle or moped (35)
            all terrain vehicle (36) -- including dune or swamp buggy
             -- and all terrain cycle
            snowmobile (37)
            farm equipment other than trucks (38)
            construction equipment other than trucks (39)
         
documentation 
<Definition> A code which indicates the types of vehicles involved in a verified incident.</Definition>
            (0..255)
         
source
<xs:simpleType name="Event-incident-vehicles-involved">
  <xs:annotation>
    <xs:appinfo>
            otherNoInfo (0) -- Other No Additional Information;
            otherInfo (1) -- Other Additional Information
             -- (follows in message)
            transitBus (2) -- Public Transit Bus;
            lightRail (3) -- Light Rail;
            commuterRail (4) -- Commuter/Passenger Rail;
            freightRail (5) -- Freight Rail;
            publicSafety (6) -- Public Safety Vehicle;
            convertible (7) -- Convertible  (exclude sunroof ,
            twoDoorHardtop (8) -- 2-door sedan ,
            twoDoorHatchback (9) -- 3-door/2-door hatchback;
            a4 door sedan hardtop (10)
            a5 door or 4 door hatchback (11)
            station wagon (12)
            hatchback number of doors unknown (13)
            auto based pickup (14)
            auto based panel (15)
            large limousine (16)
            utility (17)
            minivan (18)
            standard van (19)
            compact pickup (20)
            standard pickup (21)
            pickup with slide in camper (22)
            truck based station wagon (23)
            light truck based suburban limousine (24)
            cab chassis based (25)
            truck based panel (26)
            light truck based motor home (27)
            school bus (28)
            other bus (29)
            single unit straight truck (30)
            medium or heavy truck based motor home (31)
            truck tractor (32)
            motorcycle (33)
            moped (34)
            three wheeled motorcycle or moped (35)
            all terrain vehicle (36) -- including dune or swamp buggy
             -- and all terrain cycle
            snowmobile (37)
            farm equipment other than trucks (38)
            construction equipment other than trucks (39)
         </xs:appinfo>
    <xs:documentation>
      <Definition> A code which indicates the types of vehicles involved in a verified incident.</Definition>
            (0..255)
         </xs:documentation>
  </xs:annotation>
  <xs:union>
    <xs:simpleType>
      <xs:restriction base="xs:unsignedInt">
        <xs:minInclusive value="0"/>
        <xs:maxInclusive value="39"/>
      </xs:restriction>
    </xs:simpleType>
    <xs:simpleType>
      <xs:restriction base="xs:string">
        <xs:enumeration value="otherNoInfo"/>
        <xs:enumeration value="otherInfo"/>
        <xs:enumeration value="transitBus"/>
        <xs:enumeration value="lightRail"/>
        <xs:enumeration value="commuterRail"/>
        <xs:enumeration value="freightRail"/>
        <xs:enumeration value="publicSafety"/>
        <xs:enumeration value="convertible"/>
        <xs:enumeration value="twoDoorHardtop"/>
        <xs:enumeration value="twoDoorHatchback"/>
        <xs:enumeration value="a4 door sedan hardtop"/>
        <xs:enumeration value="a5 door or 4 door hatchback"/>
        <xs:enumeration value="station wagon"/>
        <xs:enumeration value="hatchback number of doors unknown"/>
        <xs:enumeration value="auto based pickup"/>
        <xs:enumeration value="auto based panel"/>
        <xs:enumeration value="large limousine"/>
        <xs:enumeration value="utility"/>
        <xs:enumeration value="minivan"/>
        <xs:enumeration value="standard van"/>
        <xs:enumeration value="compact pickup"/>
        <xs:enumeration value="standard pickup"/>
        <xs:enumeration value="pickup with slide in camper"/>
        <xs:enumeration value="truck based station wagon"/>
        <xs:enumeration value="light truck based suburban limousine"/>
        <xs:enumeration value="cab chassis based"/>
        <xs:enumeration value="truck based panel"/>
        <xs:enumeration value="light truck based motor home"/>
        <xs:enumeration value="school bus"/>
        <xs:enumeration value="other bus"/>
        <xs:enumeration value="single unit straight truck"/>
        <xs:enumeration value="medium or heavy truck based motor home"/>
        <xs:enumeration value="truck tractor"/>
        <xs:enumeration value="motorcycle"/>
        <xs:enumeration value="moped"/>
        <xs:enumeration value="three wheeled motorcycle or moped"/>
        <xs:enumeration value="all terrain vehicle"/>
        <xs:enumeration value="snowmobile"/>
        <xs:enumeration value="farm equipment other than trucks"/>
        <xs:enumeration value="construction equipment other than trucks"/>
      </xs:restriction>
    </xs:simpleType>
  </xs:union>
</xs:simpleType>

simpleType Event-incident-vehicles-involved-count
namespace http://www.dummy-tmdd-address
type xs:unsignedByte
used by
element DataIncidentDetails/vehicles-involved-count
annotation
documentation 
<Definition> The total number of vehicles involved in an incident.</Definition>
            vehicles
         
source
<xs:simpleType name="Event-incident-vehicles-involved-count">
  <xs:annotation>
    <xs:documentation>
      <Definition> The total number of vehicles involved in an incident.</Definition>
            vehicles
         </xs:documentation>
  </xs:annotation>
  <xs:restriction base="xs:unsignedByte"/>
</xs:simpleType>

simpleType Event-landmark-name
namespace http://www.dummy-tmdd-address
type restriction of xs:string
used by
element LandmarkLocation/landmark-name
facets
minLength 1
maxLength 256
annotation
documentation 
<Definition> The name of landmark.</Definition>
            Any set of alphanumeric characters up to 256
         
source
<xs:simpleType name="Event-landmark-name">
  <xs:annotation>
    <xs:documentation>
      <Definition> The name of landmark.</Definition>
            Any set of alphanumeric characters up to 256
         </xs:documentation>
  </xs:annotation>
  <xs:restriction base="xs:string">
    <xs:minLength value="1"/>
    <xs:maxLength value="256"/>
  </xs:restriction>
</xs:simpleType>

simpleType Event-landmark-point-name
namespace http://www.dummy-tmdd-address
type restriction of xs:string
used by
element LandmarkLocation/landmark-point-name
facets
minLength 1
maxLength 256
annotation
documentation 
<Definition> The name of a point within a landmark</Definition>
            Any set of alphanumeric characters up to 256
         
source
<xs:simpleType name="Event-landmark-point-name">
  <xs:annotation>
    <xs:documentation>
      <Definition> The name of a point within a landmark</Definition>
            Any set of alphanumeric characters up to 256
         </xs:documentation>
  </xs:annotation>
  <xs:restriction base="xs:string">
    <xs:minLength value="1"/>
    <xs:maxLength value="256"/>
  </xs:restriction>
</xs:simpleType>

simpleType Event-lanes-affected
namespace http://www.dummy-tmdd-address
type xs:unsignedByte
used by
elements LCSInventory/controlled-lane-id EventLane/event-lanes-affected/event-lanes-affected-item
annotation
documentation 
<Definition> The lanes affected by an event (e.g. an incident, roadway closure, special event).</Definition>
source
<xs:simpleType name="Event-lanes-affected">
  <xs:annotation>
    <xs:documentation>
      <Definition> The lanes affected by an event (e.g. an incident, roadway closure, special event).</Definition>
    </xs:documentation>
  </xs:annotation>
  <xs:restriction base="xs:unsignedByte"/>
</xs:simpleType>

simpleType Event-lanes-total-affected
namespace http://www.dummy-tmdd-address
type xs:unsignedByte
used by
element EventLane/lanes-total-affected
annotation
documentation 
<Definition> Total number of lanes affected by an event.</Definition>
source
<xs:simpleType name="Event-lanes-total-affected">
  <xs:annotation>
    <xs:documentation>
      <Definition> Total number of lanes affected by an event.</Definition>
    </xs:documentation>
  </xs:annotation>
  <xs:restriction base="xs:unsignedByte"/>
</xs:simpleType>

simpleType Event-lanes-total-lanes
namespace http://www.dummy-tmdd-address
type xs:unsignedByte
used by
element EventLane/lanes-total-original
annotation
documentation 
<Definition> The total number of lanes in the direction of travel on a roadway link, prior to an incident or roadwork.</Definition>
            lanes
         
source
<xs:simpleType name="Event-lanes-total-lanes">
  <xs:annotation>
    <xs:documentation>
      <Definition> The total number of lanes in the direction of travel on a roadway link, prior to an incident or roadwork.</Definition>
            lanes
         </xs:documentation>
  </xs:annotation>
  <xs:restriction base="xs:unsignedByte"/>
</xs:simpleType>

simpleType Event-lanes-type
namespace http://www.dummy-tmdd-address
type itis:ITISgroups
used by
element EventLane/lanes-type
annotation
documentation 
<Definition> Specifies the lane or lanes affected by an event.</Definition>
source
<xs:simpleType name="Event-lanes-type">
  <xs:annotation>
    <xs:documentation>
      <Definition> Specifies the lane or lanes affected by an event.</Definition>
    </xs:documentation>
  </xs:annotation>
  <xs:restriction base="itis:ITISgroups"/>
</xs:simpleType>

simpleType Event-length-affected
namespace http://www.dummy-tmdd-address
type restriction of xs:unsignedShort
used by
element DataExtent/length-affected
facets
maxInclusive 1000
annotation
documentation 
<Definition> Length of roadway affected by a situation element; e.g. length of a queue</Definition>
            tenths of kilometers
         
source
<xs:simpleType name="Event-length-affected">
  <xs:annotation>
    <xs:documentation>
      <Definition> Length of roadway affected by a situation element; e.g. length of a queue</Definition>
            tenths of kilometers
         </xs:documentation>
  </xs:annotation>
  <xs:restriction base="xs:unsignedShort">
    <xs:maxInclusive value="1000"/>
  </xs:restriction>
</xs:simpleType>

simpleType Event-link-categories
namespace http://www.dummy-tmdd-address
type union of (restriction of xs:unsignedInt, restriction of xs:string)
used by
element RequestLocation/link-categories
annotation
appInfo 

            interstates (1)
            us highways and above (2)
            state highways and above (3)
            state aid system and above (4)
            arterials and above (5)
            collectors and above (6)
            county roads and above (7)
            local roads and above (8)
            all available (9)
         
documentation 
<Definition> Request filter to limit a request to events affecting specific hierarchical roadway types.</Definition>
source
<xs:simpleType name="Event-link-categories">
  <xs:annotation>
    <xs:appinfo>
            interstates (1)
            us highways and above (2)
            state highways and above (3)
            state aid system and above (4)
            arterials and above (5)
            collectors and above (6)
            county roads and above (7)
            local roads and above (8)
            all available (9)
         </xs:appinfo>
    <xs:documentation>
      <Definition> Request filter to limit a request to events affecting specific hierarchical roadway types.</Definition>
    </xs:documentation>
  </xs:annotation>
  <xs:union>
    <xs:simpleType>
      <xs:restriction base="xs:unsignedInt">
        <xs:minInclusive value="1"/>
        <xs:maxInclusive value="9"/>
      </xs:restriction>
    </xs:simpleType>
    <xs:simpleType>
      <xs:restriction base="xs:string">
        <xs:enumeration value="interstates"/>
        <xs:enumeration value="us highways and above"/>
        <xs:enumeration value="state highways and above"/>
        <xs:enumeration value="state aid system and above"/>
        <xs:enumeration value="arterials and above"/>
        <xs:enumeration value="collectors and above"/>
        <xs:enumeration value="county roads and above"/>
        <xs:enumeration value="local roads and above"/>
        <xs:enumeration value="all available"/>
      </xs:restriction>
    </xs:simpleType>
  </xs:union>
</xs:simpleType>

simpleType Event-location-area-identifier
namespace http://www.dummy-tmdd-address
type restriction of xs:string
used by
elements AreaLocation/area-id TrafficNetworkRequest/link-location/link-location-item TrafficNetworkRequest/node-location/node-location-item
facets
length 10
annotation
documentation 
<Definition> An identifier for a defined area such as a state/province, city, county or other named area.  When used as part of a route reference, identifies the state or county whose road number is referenced</Definition>
            SSCCCPPPPP
            SS=01 through 99;
            CCC=001 through 999 or
            PPPPP=00001 through 99999.
            SS represents State,
            CCC represents County and
            PPPPP represents place name.
            County or Place name can be used with State required
         
source
<xs:simpleType name="Event-location-area-identifier">
  <xs:annotation>
    <xs:documentation>
      <Definition> An identifier for a defined area such as a state/province, city, county or other named area.  When used as part of a route reference, identifies the state or county whose road number is referenced</Definition>
            SSCCCPPPPP
            SS=01 through 99;
            CCC=001 through 999 or
            PPPPP=00001 through 99999.
            SS represents State,
            CCC represents County and
            PPPPP represents place name.
            County or Place name can be used with State required
         </xs:documentation>
  </xs:annotation>
  <xs:restriction base="xs:string">
    <xs:length value="10"/>
  </xs:restriction>
</xs:simpleType>

simpleType Event-location-coordinates-above-altitude
namespace http://www.dummy-tmdd-address
type restriction of xs:int
used by
element DataExtent/above-altitude
facets
minInclusive -8191
maxInclusive 57344
annotation
documentation 
<Definition> Height in relation to mean sea level, above which a situation is expected to occur.</Definition>
            tenths of a meter
         
source
<xs:simpleType name="Event-location-coordinates-above-altitude">
  <xs:annotation>
    <xs:documentation>
      <Definition> Height in relation to mean sea level, above which a situation is expected to occur.</Definition>
            tenths of a meter
         </xs:documentation>
  </xs:annotation>
  <xs:restriction base="xs:int">
    <xs:minInclusive value="-8191"/>
    <xs:maxInclusive value="57344"/>
  </xs:restriction>
</xs:simpleType>

simpleType Event-location-coordinates-altitude
namespace http://www.dummy-tmdd-address
type restriction of xs:int
facets
minInclusive -8191
maxInclusive 57344
annotation
documentation 
<Definition> The altitude above sea level.  The term altitude is used in place of the more common term elevation for consistency with LRMS.</Definition>
            tenths of a meter
         
source
<xs:simpleType name="Event-location-coordinates-altitude">
  <xs:annotation>
    <xs:documentation>
      <Definition> The altitude above sea level.  The term altitude is used in place of the more common term elevation for consistency with LRMS.</Definition>
            tenths of a meter
         </xs:documentation>
  </xs:annotation>
  <xs:restriction base="xs:int">
    <xs:minInclusive value="-8191"/>
    <xs:maxInclusive value="57344"/>
  </xs:restriction>
</xs:simpleType>

simpleType Event-location-coordinates-below-altitude
namespace http://www.dummy-tmdd-address
type restriction of xs:int
used by
element DataExtent/below-altitude
facets
minInclusive -8191
maxInclusive 57344
annotation
documentation 
<Definition> Height in relation to mean sea level, below which a situation is expected to occur.</Definition>
            tenths of a meter
         
source
<xs:simpleType name="Event-location-coordinates-below-altitude">
  <xs:annotation>
    <xs:documentation>
      <Definition> Height in relation to mean sea level, below which a situation is expected to occur.</Definition>
            tenths of a meter
         </xs:documentation>
  </xs:annotation>
  <xs:restriction base="xs:int">
    <xs:minInclusive value="-8191"/>
    <xs:maxInclusive value="57344"/>
  </xs:restriction>
</xs:simpleType>

simpleType Event-location-coordinates-latitude
namespace http://www.dummy-tmdd-address
type restriction of xs:int
used by
element GeoLocation/latitude
facets
minInclusive -90000000
maxInclusive 90000000
annotation
documentation 
<Definition> The latitude of a roadway event.  This definition is consistent with LRMS.</Definition>
            microdegrees
         
source
<xs:simpleType name="Event-location-coordinates-latitude">
  <xs:annotation>
    <xs:documentation>
      <Definition> The latitude of a roadway event.  This definition is consistent with LRMS.</Definition>
            microdegrees
         </xs:documentation>
  </xs:annotation>
  <xs:restriction base="xs:int">
    <xs:minInclusive value="-90000000"/>
    <xs:maxInclusive value="90000000"/>
  </xs:restriction>
</xs:simpleType>

simpleType Event-location-coordinates-longitude
namespace http://www.dummy-tmdd-address
type restriction of xs:int
used by
element GeoLocation/longitude
facets
minInclusive -180000000
maxInclusive 180000000
annotation
documentation 
<Definition> The longitude of a roadway event.  This definition is consistent with LRMS.
            [Then should not this entry (and others like it) link to LRMS to be proper?] Look for proper LRMS to use</Definition>
            microdegress
         
source
<xs:simpleType name="Event-location-coordinates-longitude">
  <xs:annotation>
    <xs:documentation>
      <Definition> The longitude of a roadway event.  This definition is consistent with LRMS.
            [Then should not this entry (and others like it) link to LRMS to be proper?] Look for proper LRMS to use</Definition>
            microdegress
         </xs:documentation>
  </xs:annotation>
  <xs:restriction base="xs:int">
    <xs:minInclusive value="-180000000"/>
    <xs:maxInclusive value="180000000"/>
  </xs:restriction>
</xs:simpleType>

simpleType Event-location-cross-street-begin-identifier
namespace http://www.dummy-tmdd-address
type restriction of xs:string
used by
element PointOnLink/cross-street-designator/cross-street-designator-item
facets
minLength 1
maxLength 32
annotation
documentation 
<Definition> The identifier for streets obtained from a street index or street name dictionary that can be used instead of the full street name to define the beginning location (cross street) of a roadway event.</Definition>
            Any set of alphanumeric characters up to 256
         
source
<xs:simpleType name="Event-location-cross-street-begin-identifier">
  <xs:annotation>
    <xs:documentation>
      <Definition> The identifier for streets obtained from a street index or street name dictionary that can be used instead of the full street name to define the beginning location (cross street) of a roadway event.</Definition>
            Any set of alphanumeric characters up to 256
         </xs:documentation>
  </xs:annotation>
  <xs:restriction base="xs:string">
    <xs:minLength value="1"/>
    <xs:maxLength value="32"/>
  </xs:restriction>
</xs:simpleType>

simpleType Event-location-cross-street-begin-name
namespace http://www.dummy-tmdd-address
type restriction of xs:string
used by
element PointOnLink/cross-street-name/cross-street-name-item
facets
minLength 1
maxLength 32
annotation
documentation 
<Definition> The name of the cross street which corresponds to the beginning location of a roadway event.  This data element may also be used for other linear geographic features which intersect a street such as a river, creek, or political border.</Definition>
            Any set of alphanumeric characters up to 256
         
source
<xs:simpleType name="Event-location-cross-street-begin-name">
  <xs:annotation>
    <xs:documentation>
      <Definition> The name of the cross street which corresponds to the beginning location of a roadway event.  This data element may also be used for other linear geographic features which intersect a street such as a river, creek, or political border.</Definition>
            Any set of alphanumeric characters up to 256
         </xs:documentation>
  </xs:annotation>
  <xs:restriction base="xs:string">
    <xs:minLength value="1"/>
    <xs:maxLength value="32"/>
  </xs:restriction>
</xs:simpleType>

simpleType Event-location-cross-street-end
namespace http://www.dummy-tmdd-address
type restriction of xs:string
facets
minLength 1
maxLength 128
annotation
documentation 
<Definition> The name of the cross street which corresponds to the end location of a roadway event.</Definition>
            Any set of ASCII characters up to 128
         
source
<xs:simpleType name="Event-location-cross-street-end">
  <xs:annotation>
    <xs:documentation>
      <Definition> The name of the cross street which corresponds to the end location of a roadway event.</Definition>
            Any set of ASCII characters up to 128
         </xs:documentation>
  </xs:annotation>
  <xs:restriction base="xs:string">
    <xs:minLength value="1"/>
    <xs:maxLength value="128"/>
  </xs:restriction>
</xs:simpleType>

simpleType Event-location-cross-street-end-identifier
namespace http://www.dummy-tmdd-address
type restriction of xs:string
facets
minLength 1
maxLength 32
annotation
documentation 
<Definition> The identifier for streets obtained from a street index or street name dictionary that can be used instead of the full street name to define the ending location (cross street) of a roadway event.</Definition>
            Any set of alphanumeric characters up to 256
         
source
<xs:simpleType name="Event-location-cross-street-end-identifier">
  <xs:annotation>
    <xs:documentation>
      <Definition> The identifier for streets obtained from a street index or street name dictionary that can be used instead of the full street name to define the ending location (cross street) of a roadway event.</Definition>
            Any set of alphanumeric characters up to 256
         </xs:documentation>
  </xs:annotation>
  <xs:restriction base="xs:string">
    <xs:minLength value="1"/>
    <xs:maxLength value="32"/>
  </xs:restriction>
</xs:simpleType>

simpleType Event-location-cross-street-occurrence
namespace http://www.dummy-tmdd-address
type xs:unsignedByte
annotation
documentation 
<Definition> A number which indicates which occurrence of multiple ambiguous cross street references.  This happens when the 'from' street and 'to' street are the same, and the street crosses the 'on' street multiple times.</Definition>
source
<xs:simpleType name="Event-location-cross-street-occurrence">
  <xs:annotation>
    <xs:documentation>
      <Definition> A number which indicates which occurrence of multiple ambiguous cross street references.  This happens when the 'from' street and 'to' street are the same, and the street crosses the 'on' street multiple times.</Definition>
    </xs:documentation>
  </xs:annotation>
  <xs:restriction base="xs:unsignedByte"/>
</xs:simpleType>

simpleType Event-location-entrance-ramp-begin
namespace http://www.dummy-tmdd-address
type restriction of xs:string
facets
minLength 1
maxLength 32
annotation
documentation 
<Definition> The freeway entrance ramp identifier (alphanumeric) which preceeds the beginning location of a roadway event.</Definition>
            Any set of alphanumeric characters up to 32
         
source
<xs:simpleType name="Event-location-entrance-ramp-begin">
  <xs:annotation>
    <xs:documentation>
      <Definition> The freeway entrance ramp identifier (alphanumeric) which preceeds the beginning location of a roadway event.</Definition>
            Any set of alphanumeric characters up to 32
         </xs:documentation>
  </xs:annotation>
  <xs:restriction base="xs:string">
    <xs:minLength value="1"/>
    <xs:maxLength value="32"/>
  </xs:restriction>
</xs:simpleType>

simpleType Event-location-entrance-ramp-end
namespace http://www.dummy-tmdd-address
type restriction of xs:string
facets
minLength 1
maxLength 32
annotation
documentation 
<Definition> The freeway entrance ramp identifier (alphanumeric) which follows the end location of a roadway event.</Definition>
            Any set of alphanumeric characters up to 32
         
source
<xs:simpleType name="Event-location-entrance-ramp-end">
  <xs:annotation>
    <xs:documentation>
      <Definition> The freeway entrance ramp identifier (alphanumeric) which follows the end location of a roadway event.</Definition>
            Any set of alphanumeric characters up to 32
         </xs:documentation>
  </xs:annotation>
  <xs:restriction base="xs:string">
    <xs:minLength value="1"/>
    <xs:maxLength value="32"/>
  </xs:restriction>
</xs:simpleType>

simpleType Event-location-exit-ramp-begin
namespace http://www.dummy-tmdd-address
type restriction of xs:string
facets
minLength 1
maxLength 32
annotation
documentation 
<Definition> The freeway exit ramp identifier (alphanumeric) which preceeds the beginning location of a roadway event.</Definition>
            Any set of alphanumeric characters up to 32
         
source
<xs:simpleType name="Event-location-exit-ramp-begin">
  <xs:annotation>
    <xs:documentation>
      <Definition> The freeway exit ramp identifier (alphanumeric) which preceeds the beginning location of a roadway event.</Definition>
            Any set of alphanumeric characters up to 32
         </xs:documentation>
  </xs:annotation>
  <xs:restriction base="xs:string">
    <xs:minLength value="1"/>
    <xs:maxLength value="32"/>
  </xs:restriction>
</xs:simpleType>

simpleType Event-location-exit-ramp-end
namespace http://www.dummy-tmdd-address
type restriction of xs:string
facets
minLength 1
maxLength 32
annotation
documentation 
<Definition> The freeway exit ramp identifier (alphanumeric) which follows the end location of a roadway event.</Definition>
            Any set of alphanumeric characters up to 32
         
source
<xs:simpleType name="Event-location-exit-ramp-end">
  <xs:annotation>
    <xs:documentation>
      <Definition> The freeway exit ramp identifier (alphanumeric) which follows the end location of a roadway event.</Definition>
            Any set of alphanumeric characters up to 32
         </xs:documentation>
  </xs:annotation>
  <xs:restriction base="xs:string">
    <xs:minLength value="1"/>
    <xs:maxLength value="32"/>
  </xs:restriction>
</xs:simpleType>

simpleType Event-location-landmark-type
namespace http://www.dummy-tmdd-address
type union of (restriction of xs:unsignedInt, restriction of xs:string)
used by
element LandmarkLocation/landmark-type
annotation
appInfo 

            entrance ramp (2)
            exit ramp (3)
            rest area (4)
            intersection (5)
            rail station (6)
            rail yard (7)
            rail stop (8)
            airport (9)
            bridge (10)
            tunnel (11)
            park and ride facility (12)
            toll plaza (13)
            bus station (14)
            bus stop (15)
            building (16)
            town (17)
            city (18)
            river (19)
            lake (20)
            shore (21)
            harbor (22)
            park (23)
            venue (24)
            school (25)
            hospital (26)
            sport stadium (27)
            weigh station (28)
            police station (29)
            fire station (30)
            reservoir dam (31)
            power station (32)
            military port (33)
            church and worship (34)
            mine (35)
            oil fields (36)
            shopping mall (37)
            tourist attraction (38)
            cemetery (39)
            pier (40)
            canal (41)
         
documentation 
<Definition> A code which represents the type of landmark being identified.</Definition>
            values to 127 reserved for std use
            values 128 to 255 reserved for local use
         
source
<xs:simpleType name="Event-location-landmark-type">
  <xs:annotation>
    <xs:appinfo>
            entrance ramp (2)
            exit ramp (3)
            rest area (4)
            intersection (5)
            rail station (6)
            rail yard (7)
            rail stop (8)
            airport (9)
            bridge (10)
            tunnel (11)
            park and ride facility (12)
            toll plaza (13)
            bus station (14)
            bus stop (15)
            building (16)
            town (17)
            city (18)
            river (19)
            lake (20)
            shore (21)
            harbor (22)
            park (23)
            venue (24)
            school (25)
            hospital (26)
            sport stadium (27)
            weigh station (28)
            police station (29)
            fire station (30)
            reservoir dam (31)
            power station (32)
            military port (33)
            church and worship (34)
            mine (35)
            oil fields (36)
            shopping mall (37)
            tourist attraction (38)
            cemetery (39)
            pier (40)
            canal (41)
         </xs:appinfo>
    <xs:documentation>
      <Definition> A code which represents the type of landmark being identified.</Definition>
            values to 127 reserved for std use
            values 128 to 255 reserved for local use
         </xs:documentation>
  </xs:annotation>
  <xs:union>
    <xs:simpleType>
      <xs:restriction base="xs:unsignedInt">
        <xs:minInclusive value="2"/>
        <xs:maxInclusive value="41"/>
      </xs:restriction>
    </xs:simpleType>
    <xs:simpleType>
      <xs:restriction base="xs:string">
        <xs:enumeration value="entrance ramp"/>
        <xs:enumeration value="exit ramp"/>
        <xs:enumeration value="rest area"/>
        <xs:enumeration value="intersection"/>
        <xs:enumeration value="rail station"/>
        <xs:enumeration value="rail yard"/>
        <xs:enumeration value="rail stop"/>
        <xs:enumeration value="airport"/>
        <xs:enumeration value="bridge"/>
        <xs:enumeration value="tunnel"/>
        <xs:enumeration value="park and ride facility"/>
        <xs:enumeration value="toll plaza"/>
        <xs:enumeration value="bus station"/>
        <xs:enumeration value="bus stop"/>
        <xs:enumeration value="building"/>
        <xs:enumeration value="town"/>
        <xs:enumeration value="city"/>
        <xs:enumeration value="river"/>
        <xs:enumeration value="lake"/>
        <xs:enumeration value="shore"/>
        <xs:enumeration value="harbor"/>
        <xs:enumeration value="park"/>
        <xs:enumeration value="venue"/>
        <xs:enumeration value="school"/>
        <xs:enumeration value="hospital"/>
        <xs:enumeration value="sport stadium"/>
        <xs:enumeration value="weigh station"/>
        <xs:enumeration value="police station"/>
        <xs:enumeration value="fire station"/>
        <xs:enumeration value="reservoir dam"/>
        <xs:enumeration value="power station"/>
        <xs:enumeration value="military port"/>
        <xs:enumeration value="church and worship"/>
        <xs:enumeration value="mine"/>
        <xs:enumeration value="oil fields"/>
        <xs:enumeration value="shopping mall"/>
        <xs:enumeration value="tourist attraction"/>
        <xs:enumeration value="cemetery"/>
        <xs:enumeration value="pier"/>
        <xs:enumeration value="canal"/>
      </xs:restriction>
    </xs:simpleType>
  </xs:union>
</xs:simpleType>

simpleType Event-location-linear-distance-offset-begin
namespace http://www.dummy-tmdd-address
type restriction of xs:int
facets
minInclusive -2147483647
maxInclusive 2147483647
annotation
documentation 
<Definition> The location of the beginning point of roadway event as measured (distance) from the beginning point of a road, route, or link.</Definition>
            decimeters
         
source
<xs:simpleType name="Event-location-linear-distance-offset-begin">
  <xs:annotation>
    <xs:documentation>
      <Definition> The location of the beginning point of roadway event as measured (distance) from the beginning point of a road, route, or link.</Definition>
            decimeters
         </xs:documentation>
  </xs:annotation>
  <xs:restriction base="xs:int">
    <xs:minInclusive value="-2147483647"/>
    <xs:maxInclusive value="2147483647"/>
  </xs:restriction>
</xs:simpleType>

simpleType Event-location-linear-distance-offset-end
namespace http://www.dummy-tmdd-address
type restriction of xs:int
facets
minInclusive -2147483647
maxInclusive 2147483647
annotation
documentation 
<Definition> The location of the end point of a roadway event as measured (distance) from the beginning point of a road, route, or link.</Definition>
            decimeters
         
source
<xs:simpleType name="Event-location-linear-distance-offset-end">
  <xs:annotation>
    <xs:documentation>
      <Definition> The location of the end point of a roadway event as measured (distance) from the beginning point of a road, route, or link.</Definition>
            decimeters
         </xs:documentation>
  </xs:annotation>
  <xs:restriction base="xs:int">
    <xs:minInclusive value="-2147483647"/>
    <xs:maxInclusive value="2147483647"/>
  </xs:restriction>
</xs:simpleType>

simpleType Event-location-linear-percentage-offset-begin
namespace http://www.dummy-tmdd-address
type restriction of xs:unsignedByte
facets
maxInclusive 100
annotation
documentation 
<Definition> The location of the beginning point of a roadway event (measured as a percentage of total road, route, or link) from the beginning point of a road, route, or link.</Definition>
            percent
         
source
<xs:simpleType name="Event-location-linear-percentage-offset-begin">
  <xs:annotation>
    <xs:documentation>
      <Definition> The location of the beginning point of a roadway event (measured as a percentage of total road, route, or link) from the beginning point of a road, route, or link.</Definition>
            percent
         </xs:documentation>
  </xs:annotation>
  <xs:restriction base="xs:unsignedByte">
    <xs:maxInclusive value="100"/>
  </xs:restriction>
</xs:simpleType>

simpleType Event-location-linear-percentage-offset-end
namespace http://www.dummy-tmdd-address
type restriction of xs:short
facets
minInclusive -10000
maxInclusive 10000
annotation
documentation 
<Definition> The location of the end point of roadway event (measured as a percentage of total road, route, or link) from the beginning point of a road, route, or link.</Definition>
            hundreths of a percent
         
source
<xs:simpleType name="Event-location-linear-percentage-offset-end">
  <xs:annotation>
    <xs:documentation>
      <Definition> The location of the end point of roadway event (measured as a percentage of total road, route, or link) from the beginning point of a road, route, or link.</Definition>
            hundreths of a percent
         </xs:documentation>
  </xs:annotation>
  <xs:restriction base="xs:short">
    <xs:minInclusive value="-10000"/>
    <xs:maxInclusive value="10000"/>
  </xs:restriction>
</xs:simpleType>

simpleType Event-location-linear-reference-post-type
namespace http://www.dummy-tmdd-address
type union of (restriction of xs:unsignedInt, restriction of xs:string)
annotation
appInfo 

            state route marker (1)
            county route marker (2)
            city route marker (3)
            private road marker (4)
            toll road marker (5)
         
documentation 
<Definition> A code which specifies which type of linear reference marker (e.g. milepost).</Definition>
source
<xs:simpleType name="Event-location-linear-reference-post-type">
  <xs:annotation>
    <xs:appinfo>
            state route marker (1)
            county route marker (2)
            city route marker (3)
            private road marker (4)
            toll road marker (5)
         </xs:appinfo>
    <xs:documentation>
      <Definition> A code which specifies which type of linear reference marker (e.g. milepost).</Definition>
    </xs:documentation>
  </xs:annotation>
  <xs:union>
    <xs:simpleType>
      <xs:restriction base="xs:unsignedInt">
        <xs:minInclusive value="1"/>
        <xs:maxInclusive value="5"/>
      </xs:restriction>
    </xs:simpleType>
    <xs:simpleType>
      <xs:restriction base="xs:string">
        <xs:enumeration value="state route marker"/>
        <xs:enumeration value="county route marker"/>
        <xs:enumeration value="city route marker"/>
        <xs:enumeration value="private road marker"/>
        <xs:enumeration value="toll road marker"/>
      </xs:restriction>
    </xs:simpleType>
  </xs:union>
</xs:simpleType>

simpleType Event-location-lrms-node-valence
namespace http://www.dummy-tmdd-address
type restriction of xs:unsignedByte
facets
maxInclusive 7
annotation
documentation 
<Definition> The number of different streets (links) that intersect at a node.</Definition>
source
<xs:simpleType name="Event-location-lrms-node-valence">
  <xs:annotation>
    <xs:documentation>
      <Definition> The number of different streets (links) that intersect at a node.</Definition>
    </xs:documentation>
  </xs:annotation>
  <xs:restriction base="xs:unsignedByte">
    <xs:maxInclusive value="7"/>
  </xs:restriction>
</xs:simpleType>

simpleType Event-location-lrms-offset-type
namespace http://www.dummy-tmdd-address
type union of (restriction of xs:unsignedInt, restriction of xs:string)
annotation
appInfo 

            no offset (1)
            use distance offset (2)
            use normalized offset (3)
         
documentation 
<Definition> A code which specifies which offset to use (distance, normalized, or none).</Definition>
source
<xs:simpleType name="Event-location-lrms-offset-type">
  <xs:annotation>
    <xs:appinfo>
            no offset (1)
            use distance offset (2)
            use normalized offset (3)
         </xs:appinfo>
    <xs:documentation>
      <Definition> A code which specifies which offset to use (distance, normalized, or none).</Definition>
    </xs:documentation>
  </xs:annotation>
  <xs:union>
    <xs:simpleType>
      <xs:restriction base="xs:unsignedInt">
        <xs:minInclusive value="1"/>
        <xs:maxInclusive value="3"/>
      </xs:restriction>
    </xs:simpleType>
    <xs:simpleType>
      <xs:restriction base="xs:string">
        <xs:enumeration value="no offset"/>
        <xs:enumeration value="use distance offset"/>
        <xs:enumeration value="use normalized offset"/>
      </xs:restriction>
    </xs:simpleType>
  </xs:union>
</xs:simpleType>

simpleType Event-location-lrms-origin-node-order
namespace http://www.dummy-tmdd-address
type union of (restriction of xs:unsignedInt, restriction of xs:string)
annotation
appInfo 

            national ITS datum (1)
            regional or local node (2)
            proprietary (3)
         
documentation 
<Definition> A code which specifies whether a referencing node is a national, regional/local, or proprietary node.</Definition>
source
<xs:simpleType name="Event-location-lrms-origin-node-order">
  <xs:annotation>
    <xs:appinfo>
            national ITS datum (1)
            regional or local node (2)
            proprietary (3)
         </xs:appinfo>
    <xs:documentation>
      <Definition> A code which specifies whether a referencing node is a national, regional/local, or proprietary node.</Definition>
    </xs:documentation>
  </xs:annotation>
  <xs:union>
    <xs:simpleType>
      <xs:restriction base="xs:unsignedInt">
        <xs:minInclusive value="1"/>
        <xs:maxInclusive value="3"/>
      </xs:restriction>
    </xs:simpleType>
    <xs:simpleType>
      <xs:restriction base="xs:string">
        <xs:enumeration value="national ITS datum"/>
        <xs:enumeration value="regional or local node"/>
        <xs:enumeration value="proprietary"/>
      </xs:restriction>
    </xs:simpleType>
  </xs:union>
</xs:simpleType>

simpleType Event-location-lrms-street-name-index-flag
namespace http://www.dummy-tmdd-address
type union of (restriction of xs:unsignedInt, restriction of xs:string)
annotation
appInfo 

            use street name (1)
            use street index (2)
         
documentation 
<Definition> A flag which indicates whether street (or route) names or street (or route) indices (i.e. identifier) are to be used in a street designation, versus a street name.</Definition>
source
<xs:simpleType name="Event-location-lrms-street-name-index-flag">
  <xs:annotation>
    <xs:appinfo>
            use street name (1)
            use street index (2)
         </xs:appinfo>
    <xs:documentation>
      <Definition> A flag which indicates whether street (or route) names or street (or route) indices (i.e. identifier) are to be used in a street designation, versus a street name.</Definition>
    </xs:documentation>
  </xs:annotation>
  <xs:union>
    <xs:simpleType>
      <xs:restriction base="xs:unsignedInt">
        <xs:minInclusive value="1"/>
        <xs:maxInclusive value="2"/>
      </xs:restriction>
    </xs:simpleType>
    <xs:simpleType>
      <xs:restriction base="xs:string">
        <xs:enumeration value="use street name"/>
        <xs:enumeration value="use street index"/>
      </xs:restriction>
    </xs:simpleType>
  </xs:union>
</xs:simpleType>

simpleType Event-location-lrms-street-name-info-flag
namespace http://www.dummy-tmdd-address
type union of (restriction of xs:unsignedInt, restriction of xs:string)
annotation
appInfo 

            no name info (1)
            use name info (2)
         
documentation 
<Definition> A code which indicates whether roadway information is to be transferred with the coordinate and datum information.</Definition>
source
<xs:simpleType name="Event-location-lrms-street-name-info-flag">
  <xs:annotation>
    <xs:appinfo>
            no name info (1)
            use name info (2)
         </xs:appinfo>
    <xs:documentation>
      <Definition> A code which indicates whether roadway information is to be transferred with the coordinate and datum information.</Definition>
    </xs:documentation>
  </xs:annotation>
  <xs:union>
    <xs:simpleType>
      <xs:restriction base="xs:unsignedInt">
        <xs:minInclusive value="1"/>
        <xs:maxInclusive value="2"/>
      </xs:restriction>
    </xs:simpleType>
    <xs:simpleType>
      <xs:restriction base="xs:string">
        <xs:enumeration value="no name info"/>
        <xs:enumeration value="use name info"/>
      </xs:restriction>
    </xs:simpleType>
  </xs:union>
</xs:simpleType>

simpleType Event-location-non-motorist
namespace http://www.dummy-tmdd-address
type union of (restriction of xs:unsignedInt, restriction of xs:string)
annotation
appInfo 

            not applicable vehicle occupant (1)
            intersection in crosswalk (2)
            intersection on roadway not in crosswalk (3)
            intersection on roadway crosswalk not available (4)
            intersection on roadway crosswalk availability unknown (5)
            intersection not on roadway (6)
            intersection unknown (7)
            non Intersection in crosswalk (8)
            non intersection on roadway not in crosswalk (9)
            non intersection on roadway crosswalk not available (10)
            non intersection on roadway crosswalk availability unknown (11)
            non intersection in parking lane (12)
            non intersection on road shoulder (13)
            non intersection bike path (14)
            non intersection outside trafficway (15)
            non intersection other not a roadway (18)
            non intersection unknown (19)
         
documentation 
<Definition> The location of a non-motorist (e.g. pedestrian) involved in an incident.</Definition>
source
<xs:simpleType name="Event-location-non-motorist">
  <xs:annotation>
    <xs:appinfo>
            not applicable vehicle occupant (1)
            intersection in crosswalk (2)
            intersection on roadway not in crosswalk (3)
            intersection on roadway crosswalk not available (4)
            intersection on roadway crosswalk availability unknown (5)
            intersection not on roadway (6)
            intersection unknown (7)
            non Intersection in crosswalk (8)
            non intersection on roadway not in crosswalk (9)
            non intersection on roadway crosswalk not available (10)
            non intersection on roadway crosswalk availability unknown (11)
            non intersection in parking lane (12)
            non intersection on road shoulder (13)
            non intersection bike path (14)
            non intersection outside trafficway (15)
            non intersection other not a roadway (18)
            non intersection unknown (19)
         </xs:appinfo>
    <xs:documentation>
      <Definition> The location of a non-motorist (e.g. pedestrian) involved in an incident.</Definition>
    </xs:documentation>
  </xs:annotation>
  <xs:union>
    <xs:simpleType>
      <xs:restriction base="xs:unsignedInt">
        <xs:minInclusive value="1"/>
        <xs:maxInclusive value="19"/>
      </xs:restriction>
    </xs:simpleType>
    <xs:simpleType>
      <xs:restriction base="xs:string">
        <xs:enumeration value="not applicable vehicle occupant"/>
        <xs:enumeration value="intersection in crosswalk"/>
        <xs:enumeration value="intersection on roadway not in crosswalk"/>
        <xs:enumeration value="intersection on roadway crosswalk not available"/>
        <xs:enumeration value="intersection on roadway crosswalk availability unknown"/>
        <xs:enumeration value="intersection not on roadway"/>
        <xs:enumeration value="intersection unknown"/>
        <xs:enumeration value="non Intersection in crosswalk"/>
        <xs:enumeration value="non intersection on roadway not in crosswalk"/>
        <xs:enumeration value="non intersection on roadway crosswalk not available"/>
        <xs:enumeration value="non intersection on roadway crosswalk availability unknown"/>
        <xs:enumeration value="non intersection in parking lane"/>
        <xs:enumeration value="non intersection on road shoulder"/>
        <xs:enumeration value="non intersection bike path"/>
        <xs:enumeration value="non intersection outside trafficway"/>
        <xs:enumeration value="non intersection other not a roadway"/>
        <xs:enumeration value="non intersection unknown"/>
      </xs:restriction>
    </xs:simpleType>
  </xs:union>
</xs:simpleType>

simpleType Event-location-rank
namespace http://www.dummy-tmdd-address
type restriction of xs:unsignedByte
used by
elements AreaLocation/location-rank LandmarkLocation/location-rank PointOnLink/location-rank
facets
minInclusive 1
maxInclusive 10
annotation
documentation 
<Definition> Ranking of a location 10 being highest.</Definition>
            number
         
source
<xs:simpleType name="Event-location-rank">
  <xs:annotation>
    <xs:documentation>
      <Definition> Ranking of a location 10 being highest.</Definition>
            number
         </xs:documentation>
  </xs:annotation>
  <xs:restriction base="xs:unsignedByte">
    <xs:minInclusive value="1"/>
    <xs:maxInclusive value="10"/>
  </xs:restriction>
</xs:simpleType>

simpleType Event-location-relation-to-junction
namespace http://www.dummy-tmdd-address
type list of Event-location-relation-to-junction-item
source
<xs:simpleType name="Event-location-relation-to-junction">
  <xs:list itemType="Event-location-relation-to-junction-item"/>
</xs:simpleType>

simpleType Event-location-relation-to-junction-item
namespace http://www.dummy-tmdd-address
type union of (restriction of xs:int, restriction of xs:string)
used by
simpleType Event-location-relation-to-junction
annotation
appInfo 

            non junction (1)
            intersection (2)
            intersection related (3)
            driveway or alley access (4)
            entrance or exit ramp related (5)
            rail grade crossing (6)
            in crossover (7)
            unknown non interchange (8)
            driveway access (9)
            unknown interchange area (10)
         
documentation 
<Definition> The location of incident with respect to a roadway junction (e.g. intersection, interchange)</Definition>
source
<xs:simpleType name="Event-location-relation-to-junction-item">
  <xs:annotation>
    <xs:appinfo>
            non junction (1)
            intersection (2)
            intersection related (3)
            driveway or alley access (4)
            entrance or exit ramp related (5)
            rail grade crossing (6)
            in crossover (7)
            unknown non interchange (8)
            driveway access (9)
            unknown interchange area (10)
         </xs:appinfo>
    <xs:documentation>
      <Definition> The location of incident with respect to a roadway junction (e.g. intersection, interchange)</Definition>
    </xs:documentation>
  </xs:annotation>
  <xs:union>
    <xs:simpleType>
      <xs:restriction base="xs:int">
        <xs:minInclusive value="1"/>
        <xs:maxInclusive value="10"/>
      </xs:restriction>
    </xs:simpleType>
    <xs:simpleType>
      <xs:restriction base="xs:string">
        <xs:enumeration value="non junction"/>
        <xs:enumeration value="intersection"/>
        <xs:enumeration value="intersection related"/>
        <xs:enumeration value="driveway or alley access"/>
        <xs:enumeration value="entrance or exit ramp related"/>
        <xs:enumeration value="rail grade crossing"/>
        <xs:enumeration value="in crossover"/>
        <xs:enumeration value="unknown non interchange"/>
        <xs:enumeration value="driveway access"/>
        <xs:enumeration value="unknown interchange area"/>
      </xs:restriction>
    </xs:simpleType>
  </xs:union>
</xs:simpleType>

simpleType Event-location-roadway-identifier
namespace http://www.dummy-tmdd-address
type restriction of xs:string
facets
minLength 1
maxLength 32
annotation
documentation 
<Definition> The identifier for streets obtained from a street index or street name dictionary that can be used instead of the full street name.</Definition>
            Any set of alphanumeric characters up to 32
         
source
<xs:simpleType name="Event-location-roadway-identifier">
  <xs:annotation>
    <xs:documentation>
      <Definition> The identifier for streets obtained from a street index or street name dictionary that can be used instead of the full street name.</Definition>
            Any set of alphanumeric characters up to 32
         </xs:documentation>
  </xs:annotation>
  <xs:restriction base="xs:string">
    <xs:minLength value="1"/>
    <xs:maxLength value="32"/>
  </xs:restriction>
</xs:simpleType>

simpleType Event-location-roadway-name
namespace http://www.dummy-tmdd-address
type restriction of xs:string
used by
element PointOnLink/link-name
facets
minLength 1
maxLength 256
annotation
documentation 
<Definition> The name of the roadway where a roadway event is located.</Definition>
            Any set of alphanumeric characters up to 256
         
source
<xs:simpleType name="Event-location-roadway-name">
  <xs:annotation>
    <xs:documentation>
      <Definition> The name of the roadway where a roadway event is located.</Definition>
            Any set of alphanumeric characters up to 256
         </xs:documentation>
  </xs:annotation>
  <xs:restriction base="xs:string">
    <xs:minLength value="1"/>
    <xs:maxLength value="256"/>
  </xs:restriction>
</xs:simpleType>

simpleType Event-location-roadway-side
namespace http://www.dummy-tmdd-address
type union of (restriction of xs:unsignedInt, restriction of xs:string)
annotation
appInfo 

            right hand side (1)
            left hand side (2)
         
documentation 
<Definition> Identifies the side of the transportation link (or road, or route) for applications that need to specify a side message.</Definition>
source
<xs:simpleType name="Event-location-roadway-side">
  <xs:annotation>
    <xs:appinfo>
            right hand side (1)
            left hand side (2)
         </xs:appinfo>
    <xs:documentation>
      <Definition> Identifies the side of the transportation link (or road, or route) for applications that need to specify a side message.</Definition>
    </xs:documentation>
  </xs:annotation>
  <xs:union>
    <xs:simpleType>
      <xs:restriction base="xs:unsignedInt">
        <xs:minInclusive value="1"/>
        <xs:maxInclusive value="2"/>
      </xs:restriction>
    </xs:simpleType>
    <xs:simpleType>
      <xs:restriction base="xs:string">
        <xs:enumeration value="right hand side"/>
        <xs:enumeration value="left hand side"/>
      </xs:restriction>
    </xs:simpleType>
  </xs:union>
</xs:simpleType>

simpleType Event-location-type
namespace http://www.dummy-tmdd-address
type union of (restriction of xs:unsignedInt, restriction of xs:string)
annotation
appInfo 

            point (1)
            link (2)
            area (3)
            polygon (4)
            geographic coordinate node (5)
            linear referencing road reference (6)
            cross streets (7)
            street address (8)
            relation to junction (9)
         
documentation 
<Definition> A code which identifies the type of location reference mechanism used to locate a roadway event.  These number are equal to LRMS location reference types.</Definition>
source
<xs:simpleType name="Event-location-type">
  <xs:annotation>
    <xs:appinfo>
            point (1)
            link (2)
            area (3)
            polygon (4)
            geographic coordinate node (5)
            linear referencing road reference (6)
            cross streets (7)
            street address (8)
            relation to junction (9)
         </xs:appinfo>
    <xs:documentation>
      <Definition> A code which identifies the type of location reference mechanism used to locate a roadway event.  These number are equal to LRMS location reference types.</Definition>
    </xs:documentation>
  </xs:annotation>
  <xs:union>
    <xs:simpleType>
      <xs:restriction base="xs:unsignedInt">
        <xs:minInclusive value="1"/>
        <xs:maxInclusive value="9"/>
      </xs:restriction>
    </xs:simpleType>
    <xs:simpleType>
      <xs:restriction base="xs:string">
        <xs:enumeration value="point"/>
        <xs:enumeration value="link"/>
        <xs:enumeration value="area"/>
        <xs:enumeration value="polygon"/>
        <xs:enumeration value="geographic coordinate node"/>
        <xs:enumeration value="linear referencing road reference"/>
        <xs:enumeration value="cross streets"/>
        <xs:enumeration value="street address"/>
        <xs:enumeration value="relation to junction"/>
      </xs:restriction>
    </xs:simpleType>
  </xs:union>
</xs:simpleType>

simpleType Event-message-number
namespace http://www.dummy-tmdd-address
type restriction of xs:unsignedInt
used by
elements MessageHeader/message-number RequestHeader/message-number
facets
minInclusive 1
annotation
documentation 
<Definition> A unique identifier of a specific message instance.</Definition>
source
<xs:simpleType name="Event-message-number">
  <xs:annotation>
    <xs:documentation>
      <Definition> A unique identifier of a specific message instance.</Definition>
    </xs:documentation>
  </xs:annotation>
  <xs:restriction base="xs:unsignedInt">
    <xs:minInclusive value="1"/>
  </xs:restriction>
</xs:simpleType>

simpleType Event-message-type-identifier
namespace http://www.dummy-tmdd-address
type restriction of xs:string
used by
elements MessageHeader/message-type-id RequestHeader/message-type-id
facets
minLength 1
maxLength 16
annotation
documentation 
<Definition> Identifies the type of message being sent, e.g. a full event update or basic event update.</Definition>
            Only those values specified in the message set standards may be used. : BEU - basic event update; FEU - full event update;
         
source
<xs:simpleType name="Event-message-type-identifier">
  <xs:annotation>
    <xs:documentation>
      <Definition> Identifies the type of message being sent, e.g. a full event update or basic event update.</Definition>
            Only those values specified in the message set standards may be used. : BEU - basic event update; FEU - full event update;
         </xs:documentation>
  </xs:annotation>
  <xs:restriction base="xs:string">
    <xs:minLength value="1"/>
    <xs:maxLength value="16"/>
  </xs:restriction>
</xs:simpleType>

simpleType Event-message-type-version
namespace http://www.dummy-tmdd-address
type xs:unsignedByte
used by
elements MessageHeader/message-type-version RequestHeader/message-type-version
annotation
documentation 
<Definition> Identifies the version of the message structure being used, e.g.  Version 1 of the Event Report Message.</Definition>
source
<xs:simpleType name="Event-message-type-version">
  <xs:annotation>
    <xs:documentation>
      <Definition> Identifies the version of the message structure being used, e.g.  Version 1 of the Event Report Message.</Definition>
    </xs:documentation>
  </xs:annotation>
  <xs:restriction base="xs:unsignedByte"/>
</xs:simpleType>

simpleType Event-organization-notified-identifier
namespace http://www.dummy-tmdd-address
type restriction of xs:string
facets
minLength 1
maxLength 32
annotation
documentation 
<Definition> The alphanumeric identifier of an organization within a region notified about a roadway event.</Definition>
            Any set of alphanumeric characters up to 32
         
source
<xs:simpleType name="Event-organization-notified-identifier">
  <xs:annotation>
    <xs:documentation>
      <Definition> The alphanumeric identifier of an organization within a region notified about a roadway event.</Definition>
            Any set of alphanumeric characters up to 32
         </xs:documentation>
  </xs:annotation>
  <xs:restriction base="xs:string">
    <xs:minLength value="1"/>
    <xs:maxLength value="32"/>
  </xs:restriction>
</xs:simpleType>

simpleType Event-organization-reported-identifier
namespace http://www.dummy-tmdd-address
type restriction of xs:string
facets
minLength 1
maxLength 32
annotation
documentation 
<Definition> The alphanumeric identifier of an organization within a region that reported a roadway event.</Definition>
            Any set of alphanumeric characters up to 32
         
source
<xs:simpleType name="Event-organization-reported-identifier">
  <xs:annotation>
    <xs:documentation>
      <Definition> The alphanumeric identifier of an organization within a region that reported a roadway event.</Definition>
            Any set of alphanumeric characters up to 32
         </xs:documentation>
  </xs:annotation>
  <xs:restriction base="xs:string">
    <xs:minLength value="1"/>
    <xs:maxLength value="32"/>
  </xs:restriction>
</xs:simpleType>

simpleType Event-organization-required-identifier
namespace http://www.dummy-tmdd-address
type restriction of xs:string
facets
minLength 1
maxLength 32
annotation
documentation 
<Definition> The alphanumeric identifier of an organization within a region that is required at a roadway event.</Definition>
            Any set of alphanumeric characters up to 32
         
source
<xs:simpleType name="Event-organization-required-identifier">
  <xs:annotation>
    <xs:documentation>
      <Definition> The alphanumeric identifier of an organization within a region that is required at a roadway event.</Definition>
            Any set of alphanumeric characters up to 32
         </xs:documentation>
  </xs:annotation>
  <xs:restriction base="xs:string">
    <xs:minLength value="1"/>
    <xs:maxLength value="32"/>
  </xs:restriction>
</xs:simpleType>

simpleType Event-organization-responding-identifier
namespace http://www.dummy-tmdd-address
type restriction of xs:string
facets
minLength 1
maxLength 32
annotation
documentation 
<Definition> The alphanumeric identifier of an organization within a region responding to a roadway event.</Definition>
            Any set of alphanumeric characters up to 32
         
source
<xs:simpleType name="Event-organization-responding-identifier">
  <xs:annotation>
    <xs:documentation>
      <Definition> The alphanumeric identifier of an organization within a region responding to a roadway event.</Definition>
            Any set of alphanumeric characters up to 32
         </xs:documentation>
  </xs:annotation>
  <xs:restriction base="xs:string">
    <xs:minLength value="1"/>
    <xs:maxLength value="32"/>
  </xs:restriction>
</xs:simpleType>

simpleType Event-organization-response-status
namespace http://www.dummy-tmdd-address
type union of (restriction of xs:unsignedInt, restriction of xs:string)
annotation
appInfo 

            organization detected (1)
            organization notified (2)
            organization en route (3)
            organization on site (4)
            organization returned or returning from site (5)
         
documentation 
<Definition> A code which indicates the current status of response by an organization.</Definition>
source
<xs:simpleType name="Event-organization-response-status">
  <xs:annotation>
    <xs:appinfo>
            organization detected (1)
            organization notified (2)
            organization en route (3)
            organization on site (4)
            organization returned or returning from site (5)
         </xs:appinfo>
    <xs:documentation>
      <Definition> A code which indicates the current status of response by an organization.</Definition>
    </xs:documentation>
  </xs:annotation>
  <xs:union>
    <xs:simpleType>
      <xs:restriction base="xs:unsignedInt">
        <xs:minInclusive value="1"/>
        <xs:maxInclusive value="5"/>
      </xs:restriction>
    </xs:simpleType>
    <xs:simpleType>
      <xs:restriction base="xs:string">
        <xs:enumeration value="organization detected"/>
        <xs:enumeration value="organization notified"/>
        <xs:enumeration value="organization en route"/>
        <xs:enumeration value="organization on site"/>
        <xs:enumeration value="organization returned or returning from site"/>
      </xs:restriction>
    </xs:simpleType>
  </xs:union>
</xs:simpleType>

simpleType Event-organization-sending-identifier
namespace http://www.dummy-tmdd-address
type restriction of xs:string
facets
length 5
annotation
documentation 
<Definition> The alphanumeric identifier of an organization within a region that is sending information about roadway situations.</Definition>
            Comprises a 2-character state/province code and
            a state-defined user identifier of at least 3
            characters for each message sender.
         
source
<xs:simpleType name="Event-organization-sending-identifier">
  <xs:annotation>
    <xs:documentation>
      <Definition> The alphanumeric identifier of an organization within a region that is sending information about roadway situations.</Definition>
            Comprises a 2-character state/province code and
            a state-defined user identifier of at least 3
            characters for each message sender.
         </xs:documentation>
  </xs:annotation>
  <xs:restriction base="xs:string">
    <xs:length value="5"/>
  </xs:restriction>
</xs:simpleType>

simpleType Event-other
namespace http://www.dummy-tmdd-address
type restriction of xs:string
facets
minLength 1
maxLength 256
annotation
documentation 
<Definition> Data element used to indicate the presence of additional information.  This data element is to be used only when a precedent EVENT data element of type code has a value of 1 - Other Additional Information.</Definition>
            Any set of alphanumeric characters up to 256
         
source
<xs:simpleType name="Event-other">
  <xs:annotation>
    <xs:documentation>
      <Definition> Data element used to indicate the presence of additional information.  This data element is to be used only when a precedent EVENT data element of type code has a value of 1 - Other Additional Information.</Definition>
            Any set of alphanumeric characters up to 256
         </xs:documentation>
  </xs:annotation>
  <xs:restriction base="xs:string">
    <xs:minLength value="1"/>
    <xs:maxLength value="256"/>
  </xs:restriction>
</xs:simpleType>

simpleType Event-parking-number-of-spaces
namespace http://www.dummy-tmdd-address
type restriction of xs:unsignedShort
used by
element DataParking/parking-number-of-spaces
facets
maxInclusive 25000
annotation
documentation 
<Definition> A quantifier describing number of parking spaces available, that can be added to a description.</Definition>
            spaces
         
source
<xs:simpleType name="Event-parking-number-of-spaces">
  <xs:annotation>
    <xs:documentation>
      <Definition> A quantifier describing number of parking spaces available, that can be added to a description.</Definition>
            spaces
         </xs:documentation>
  </xs:annotation>
  <xs:restriction base="xs:unsignedShort">
    <xs:maxInclusive value="25000"/>
  </xs:restriction>
</xs:simpleType>

simpleType Event-parking-occupancy
namespace http://www.dummy-tmdd-address
type restriction of xs:unsignedByte
used by
element DataParking/parking-occupancy
facets
maxInclusive 100
annotation
documentation 
<Definition> The percentage occupancy of a parking lot.</Definition>
            percent
         
source
<xs:simpleType name="Event-parking-occupancy">
  <xs:annotation>
    <xs:documentation>
      <Definition> The percentage occupancy of a parking lot.</Definition>
            percent
         </xs:documentation>
  </xs:annotation>
  <xs:restriction base="xs:unsignedByte">
    <xs:maxInclusive value="100"/>
  </xs:restriction>
</xs:simpleType>

simpleType Event-planned-permit-reference
namespace http://www.dummy-tmdd-address
type restriction of xs:string
used by
element ProjectReferences/permit-reference
facets
minLength 1
maxLength 32
annotation
documentation 
<Definition> Permit number allocated to a planned event.</Definition>
            Any set of alphanumeric characters up to 32
         
source
<xs:simpleType name="Event-planned-permit-reference">
  <xs:annotation>
    <xs:documentation>
      <Definition> Permit number allocated to a planned event.</Definition>
            Any set of alphanumeric characters up to 32
         </xs:documentation>
  </xs:annotation>
  <xs:restriction base="xs:string">
    <xs:minLength value="1"/>
    <xs:maxLength value="32"/>
  </xs:restriction>
</xs:simpleType>

simpleType Event-point-name
namespace http://www.dummy-tmdd-address
type restriction of xs:string
used by
element PointOnLink/point-name
facets
minLength 1
maxLength 256
annotation
documentation 
<Definition> Name of a point along a roadway.</Definition>
            Any set of ASCII characters up to 256
         
source
<xs:simpleType name="Event-point-name">
  <xs:annotation>
    <xs:documentation>
      <Definition> Name of a point along a roadway.</Definition>
            Any set of ASCII characters up to 256
         </xs:documentation>
  </xs:annotation>
  <xs:restriction base="xs:string">
    <xs:minLength value="1"/>
    <xs:maxLength value="256"/>
  </xs:restriction>
</xs:simpleType>

simpleType Event-project-description
namespace http://www.dummy-tmdd-address
type restriction of xs:string
used by
element ProjectReferences/project-description
facets
minLength 1
maxLength 2048
annotation
documentation 
<Definition> Description of a planned event.</Definition>
            Any set of ASCII characters up to 2048
         
source
<xs:simpleType name="Event-project-description">
  <xs:annotation>
    <xs:documentation>
      <Definition> Description of a planned event.</Definition>
            Any set of ASCII characters up to 2048
         </xs:documentation>
  </xs:annotation>
  <xs:restriction base="xs:string">
    <xs:minLength value="1"/>
    <xs:maxLength value="2048"/>
  </xs:restriction>
</xs:simpleType>

simpleType Event-project-reference
namespace http://www.dummy-tmdd-address
type restriction of xs:string
used by
element ProjectReferences/project-reference
facets
minLength 1
maxLength 32
annotation
documentation 
<Definition> An agency internal reference number for a project that is the reason for this situation (e.g. a construction project)</Definition>
            Any set of ASCII characters up to 32 as used by highway agency.
         
source
<xs:simpleType name="Event-project-reference">
  <xs:annotation>
    <xs:documentation>
      <Definition> An agency internal reference number for a project that is the reason for this situation (e.g. a construction project)</Definition>
            Any set of ASCII characters up to 32 as used by highway agency.
         </xs:documentation>
  </xs:annotation>
  <xs:restriction base="xs:string">
    <xs:minLength value="1"/>
    <xs:maxLength value="32"/>
  </xs:restriction>
</xs:simpleType>

simpleType Event-proportion-affected
namespace http://www.dummy-tmdd-address
type restriction of xs:unsignedByte
used by
element DataExtent/proportion-affected
facets
maxInclusive 100
annotation
documentation 
<Definition> Proportion of a roadway or area affected by a situation.</Definition>
            percent
         
source
<xs:simpleType name="Event-proportion-affected">
  <xs:annotation>
    <xs:documentation>
      <Definition> Proportion of a roadway or area affected by a situation.</Definition>
            percent
         </xs:documentation>
  </xs:annotation>
  <xs:restriction base="xs:unsignedByte">
    <xs:maxInclusive value="100"/>
  </xs:restriction>
</xs:simpleType>

simpleType Event-quantity-range
namespace http://www.dummy-tmdd-address
type restriction of xs:unsignedShort
used by
element DataExtent/quantity-range
facets
maxInclusive 1000
annotation
documentation 
<Definition> This is the percentage (x 10) range of uncertainty of the quantity about its estimated value in another data element; e.g. tomorrow's temperature will be 60 F degrees has a range value of 5% (i.e. 50 parts per thousand).</Definition>
            parts per thousands
         
source
<xs:simpleType name="Event-quantity-range">
  <xs:annotation>
    <xs:documentation>
      <Definition> This is the percentage (x 10) range of uncertainty of the quantity about its estimated value in another data element; e.g. tomorrow's temperature will be 60 F degrees has a range value of 5% (i.e. 50 parts per thousand).</Definition>
            parts per thousands
         </xs:documentation>
  </xs:annotation>
  <xs:restriction base="xs:unsignedShort">
    <xs:maxInclusive value="1000"/>
  </xs:restriction>
</xs:simpleType>

simpleType Event-report-medium
namespace http://www.dummy-tmdd-address
type union of (restriction of xs:unsignedInt, restriction of xs:string)
used by
element FullReportText/report-medium
annotation
appInfo 

            operator terminal (1)
            operator pager (2)
            agency fax (3)
            public web page (4)
            wap web page (5)
            public pager (6)
            a511 speech (7)
            har speech (8)
            dms display (9)
         
documentation 
<Definition> The dissemination medium used for the associated report text</Definition>
source
<xs:simpleType name="Event-report-medium">
  <xs:annotation>
    <xs:appinfo>
            operator terminal (1)
            operator pager (2)
            agency fax (3)
            public web page (4)
            wap web page (5)
            public pager (6)
            a511 speech (7)
            har speech (8)
            dms display (9)
         </xs:appinfo>
    <xs:documentation>
      <Definition> The dissemination medium used for the associated report text</Definition>
    </xs:documentation>
  </xs:annotation>
  <xs:union>
    <xs:simpleType>
      <xs:restriction base="xs:unsignedInt">
        <xs:minInclusive value="1"/>
        <xs:maxInclusive value="9"/>
      </xs:restriction>
    </xs:simpleType>
    <xs:simpleType>
      <xs:restriction base="xs:string">
        <xs:enumeration value="operator terminal"/>
        <xs:enumeration value="operator pager"/>
        <xs:enumeration value="agency fax"/>
        <xs:enumeration value="public web page"/>
        <xs:enumeration value="wap web page"/>
        <xs:enumeration value="public pager"/>
        <xs:enumeration value="a511 speech"/>
        <xs:enumeration value="har speech"/>
        <xs:enumeration value="dms display"/>
      </xs:restriction>
    </xs:simpleType>
  </xs:union>
</xs:simpleType>

simpleType Event-request-focus
namespace http://www.dummy-tmdd-address
type union of (restriction of xs:unsignedInt, restriction of xs:string)
used by
element RequestType/request-focus
annotation
appInfo 

            specific events (1)
            specific resposne plans (2)
            all current events (3)
            all event updates (4)
            all response plans (5)
         
documentation 
<Definition> Request filter to limit a request to specific or all events.</Definition>
source
<xs:simpleType name="Event-request-focus">
  <xs:annotation>
    <xs:appinfo>
            specific events (1)
            specific resposne plans (2)
            all current events (3)
            all event updates (4)
            all response plans (5)
         </xs:appinfo>
    <xs:documentation>
      <Definition> Request filter to limit a request to specific or all events.</Definition>
    </xs:documentation>
  </xs:annotation>
  <xs:union>
    <xs:simpleType>
      <xs:restriction base="xs:unsignedInt">
        <xs:minInclusive value="1"/>
        <xs:maxInclusive value="5"/>
      </xs:restriction>
    </xs:simpleType>
    <xs:simpleType>
      <xs:restriction base="xs:string">
        <xs:enumeration value="specific events"/>
        <xs:enumeration value="specific resposne plans"/>
        <xs:enumeration value="all current events"/>
        <xs:enumeration value="all event updates"/>
        <xs:enumeration value="all response plans"/>
      </xs:restriction>
    </xs:simpleType>
  </xs:union>
</xs:simpleType>

simpleType Event-response-alternate-route
namespace http://www.dummy-tmdd-address
type restriction of xs:string
facets
minLength 1
maxLength 1024
annotation
documentation 
<Definition> A description of an alternate route which is in effect for a roadway event.  Free form text used to describe alternate route(s).</Definition>
            Any set of alphanumeric characters up to 1024
         
source
<xs:simpleType name="Event-response-alternate-route">
  <xs:annotation>
    <xs:documentation>
      <Definition> A description of an alternate route which is in effect for a roadway event.  Free form text used to describe alternate route(s).</Definition>
            Any set of alphanumeric characters up to 1024
         </xs:documentation>
  </xs:annotation>
  <xs:restriction base="xs:string">
    <xs:minLength value="1"/>
    <xs:maxLength value="1024"/>
  </xs:restriction>
</xs:simpleType>

simpleType Event-response-plan-author
namespace http://www.dummy-tmdd-address
type restriction of xs:string
facets
minLength 1
maxLength 128
annotation
documentation 
<Definition> A name or identifier of peron who generated or modified a response plan or alternate route.</Definition>
            Any set of ASCII characters up to 128
         
source
<xs:simpleType name="Event-response-plan-author">
  <xs:annotation>
    <xs:documentation>
      <Definition> A name or identifier of peron who generated or modified a response plan or alternate route.</Definition>
            Any set of ASCII characters up to 128
         </xs:documentation>
  </xs:annotation>
  <xs:restriction base="xs:string">
    <xs:minLength value="1"/>
    <xs:maxLength value="128"/>
  </xs:restriction>
</xs:simpleType>

simpleType Event-response-plan-identifier
namespace http://www.dummy-tmdd-address
type restriction of xs:string
used by
elements DMSDeviceStatus/associated-event-id DMSControlRequest/event-id HARControlRequest/event-id SectionControlRequest/event-id SignalControlRequest/event-id DeviceControlResponse/response-plan-id GATEControlRequest/response-plan-id GateControlResponse/response-plan-id GATEStatus/response-plan-id HARStatus/response-plan-id LCSControlRequest/response-plan-id LCSControlResponse/response-plan-id RampMeterControlRequest/response-plan-id RampMeterControlResponse/response-plan-id EventReference/response-plan-id RequestType/response-plan-ids/response-plan-id
facets
minLength 1
maxLength 32
annotation
documentation 
<Definition> A number which identifies a specific response plan.</Definition>
            Any set of alphanumeric characters up to 32
         
source
<xs:simpleType name="Event-response-plan-identifier">
  <xs:annotation>
    <xs:documentation>
      <Definition> A number which identifies a specific response plan.</Definition>
            Any set of alphanumeric characters up to 32
         </xs:documentation>
  </xs:annotation>
  <xs:restriction base="xs:string">
    <xs:minLength value="1"/>
    <xs:maxLength value="32"/>
  </xs:restriction>
</xs:simpleType>

simpleType Event-response-plan-type
namespace http://www.dummy-tmdd-address
type union of (restriction of xs:unsignedInt, restriction of xs:string)
annotation
appInfo 

            system plan (1)
            modified system plan (2)
            manual input plan (3)
         
documentation 
<Definition> A code which identifies the type of plan which has been selected to respond to a roadway event.</Definition>
source
<xs:simpleType name="Event-response-plan-type">
  <xs:annotation>
    <xs:appinfo>
            system plan (1)
            modified system plan (2)
            manual input plan (3)
         </xs:appinfo>
    <xs:documentation>
      <Definition> A code which identifies the type of plan which has been selected to respond to a roadway event.</Definition>
    </xs:documentation>
  </xs:annotation>
  <xs:union>
    <xs:simpleType>
      <xs:restriction base="xs:unsignedInt">
        <xs:minInclusive value="1"/>
        <xs:maxInclusive value="3"/>
      </xs:restriction>
    </xs:simpleType>
    <xs:simpleType>
      <xs:restriction base="xs:string">
        <xs:enumeration value="system plan"/>
        <xs:enumeration value="modified system plan"/>
        <xs:enumeration value="manual input plan"/>
      </xs:restriction>
    </xs:simpleType>
  </xs:union>
</xs:simpleType>

simpleType Event-schedule-element-identifier
namespace http://www.dummy-tmdd-address
type restriction of xs:unsignedShort
used by
elements EventDetail/schedule-element-id EventElementDetail/schedule-element-id
facets
minInclusive 1
maxInclusive 999
annotation
documentation 
<Definition> Identifier of schedule element for a planned event.</Definition>
source
<xs:simpleType name="Event-schedule-element-identifier">
  <xs:annotation>
    <xs:documentation>
      <Definition> Identifier of schedule element for a planned event.</Definition>
    </xs:documentation>
  </xs:annotation>
  <xs:restriction base="xs:unsignedShort">
    <xs:minInclusive value="1"/>
    <xs:maxInclusive value="999"/>
  </xs:restriction>
</xs:simpleType>

simpleType Event-signed-destination
namespace http://www.dummy-tmdd-address
type restriction of xs:string
used by
element PointOnLink/signed-destination/signed-destination-item
facets
minLength 1
maxLength 256
annotation
documentation 
<Definition> A destination provided by a sign at a point along a roadway.</Definition>
            Any set of ASCII characters up to 256
         
source
<xs:simpleType name="Event-signed-destination">
  <xs:annotation>
    <xs:documentation>
      <Definition> A destination provided by a sign at a point along a roadway.</Definition>
            Any set of ASCII characters up to 256
         </xs:documentation>
  </xs:annotation>
  <xs:restriction base="xs:string">
    <xs:minLength value="1"/>
    <xs:maxLength value="256"/>
  </xs:restriction>
</xs:simpleType>

simpleType Event-speed-vehicle-estimated
namespace http://www.dummy-tmdd-address
type restriction of xs:unsignedShort
used by
element DataLinkState/speed-vehicle-estimated
facets
maxInclusive 300
annotation
documentation 
<Definition> Estimated or expected average speed of a vehicle, e.g. a snowplow or a dangerous driver.</Definition>
            kilometers per hour
         
source
<xs:simpleType name="Event-speed-vehicle-estimated">
  <xs:annotation>
    <xs:documentation>
      <Definition> Estimated or expected average speed of a vehicle, e.g. a snowplow or a dangerous driver.</Definition>
            kilometers per hour
         </xs:documentation>
  </xs:annotation>
  <xs:restriction base="xs:unsignedShort">
    <xs:maxInclusive value="300"/>
  </xs:restriction>
</xs:simpleType>

simpleType Event-timeline-cleared-and-recovering-date
namespace http://www.dummy-tmdd-address
type restriction of xs:string
facets
length 8
annotation
documentation 
<Definition> The date a roadway event was cleared, activities were completed, and roadway is recovering.</Definition>
            represented as YYYYMMDD,  where "YYYY" is the four digit year,  "MM" is the two digit month  (01 through 12) ,  and "DD" is day of a month  (01 through 31) .
         
source
<xs:simpleType name="Event-timeline-cleared-and-recovering-date">
  <xs:annotation>
    <xs:documentation>
      <Definition> The date a roadway event was cleared, activities were completed, and roadway is recovering.</Definition>
            represented as YYYYMMDD,  where "YYYY" is the four digit year,  "MM" is the two digit month  (01 through 12) ,  and "DD" is day of a month  (01 through 31) .
         </xs:documentation>
  </xs:annotation>
  <xs:restriction base="xs:string">
    <xs:length value="8"/>
  </xs:restriction>
</xs:simpleType>

simpleType Event-timeline-cleared-and-recovering-time
namespace http://www.dummy-tmdd-address
type restriction of xs:string
facets
length 6
annotation
documentation 
<Definition> The time a roadway event was cleared, activities were completed, and roadway is recovering.</Definition>
            represented as HHMMSS where HH is the hour of the day in 24-hour clock form  (with legal values between 00 and 23) ; "MM" is the minute of hour  (with legal values from 00 to 59) ; "SS" is the second of the minute  (with legal values from 00 to 59) .
         
source
<xs:simpleType name="Event-timeline-cleared-and-recovering-time">
  <xs:annotation>
    <xs:documentation>
      <Definition> The time a roadway event was cleared, activities were completed, and roadway is recovering.</Definition>
            represented as HHMMSS where HH is the hour of the day in 24-hour clock form  (with legal values between 00 and 23) ; "MM" is the minute of hour  (with legal values from 00 to 59) ; "SS" is the second of the minute  (with legal values from 00 to 59) .
         </xs:documentation>
  </xs:annotation>
  <xs:restriction base="xs:string">
    <xs:length value="6"/>
  </xs:restriction>
</xs:simpleType>

simpleType Event-timeline-confirmed-and-responding-date
namespace http://www.dummy-tmdd-address
type restriction of xs:string
facets
length 8
annotation
documentation 
<Definition> The date a roadway event was initially confirmed and associated activities (incident response, construction, etc.) were started.</Definition>
            represented as YYYYMMDD,  where "YYYY" is the four digit year,  "MM" is the two digit month  (01 through 12) ,  and "DD" is day of a month  (01 through 31) .
         
source
<xs:simpleType name="Event-timeline-confirmed-and-responding-date">
  <xs:annotation>
    <xs:documentation>
      <Definition> The date a roadway event was initially confirmed and associated activities (incident response, construction, etc.) were started.</Definition>
            represented as YYYYMMDD,  where "YYYY" is the four digit year,  "MM" is the two digit month  (01 through 12) ,  and "DD" is day of a month  (01 through 31) .
         </xs:documentation>
  </xs:annotation>
  <xs:restriction base="xs:string">
    <xs:length value="8"/>
  </xs:restriction>
</xs:simpleType>

simpleType Event-timeline-confirmed-and-responding-time
namespace http://www.dummy-tmdd-address
type restriction of xs:string
facets
length 6
annotation
documentation 
<Definition> The time a roadway event was initially confirmed and associated activities (incident response, construction, etc.) were started.</Definition>
            represented as HHMMSS where HH is the hour of the day in 24-hour clock form  (with legal values between 00 and 23) ; "MM" is the minute of hour  (with legal values from 00 to 59) ; "SS" is the second of the minute  (with legal values from 00 to 59) .
         
source
<xs:simpleType name="Event-timeline-confirmed-and-responding-time">
  <xs:annotation>
    <xs:documentation>
      <Definition> The time a roadway event was initially confirmed and associated activities (incident response, construction, etc.) were started.</Definition>
            represented as HHMMSS where HH is the hour of the day in 24-hour clock form  (with legal values between 00 and 23) ; "MM" is the minute of hour  (with legal values from 00 to 59) ; "SS" is the second of the minute  (with legal values from 00 to 59) .
         </xs:documentation>
  </xs:annotation>
  <xs:restriction base="xs:string">
    <xs:length value="6"/>
  </xs:restriction>
</xs:simpleType>

simpleType Event-timeline-duration
namespace http://www.dummy-tmdd-address
type xs:unsignedInt
used by
elements SecurityTokenRequest/event-timeline-duration CCTVDeviceControlRequest/request-duration CCTVDeviceControlResponse/request-duration SecurityTokenRequestResponse/token-validity-duration
annotation
documentation 
<Definition> The actual time duration of a roadway event.</Definition>
            minutes
         
source
<xs:simpleType name="Event-timeline-duration">
  <xs:annotation>
    <xs:documentation>
      <Definition> The actual time duration of a roadway event.</Definition>
            minutes
         </xs:documentation>
  </xs:annotation>
  <xs:restriction base="xs:unsignedInt"/>
</xs:simpleType>

simpleType Event-timeline-end-date
namespace http://www.dummy-tmdd-address
type restriction of xs:string
facets
length 8
annotation
documentation 
<Definition> The actual end date of a roadway event.</Definition>
            represented as YYYYMMDD,  where "YYYY" is the four digit year,  "MM" is the two digit month  (01 through 12) ,  and "DD" is day of a month  (01 through 31) .
         
source
<xs:simpleType name="Event-timeline-end-date">
  <xs:annotation>
    <xs:documentation>
      <Definition> The actual end date of a roadway event.</Definition>
            represented as YYYYMMDD,  where "YYYY" is the four digit year,  "MM" is the two digit month  (01 through 12) ,  and "DD" is day of a month  (01 through 31) .
         </xs:documentation>
  </xs:annotation>
  <xs:restriction base="xs:string">
    <xs:length value="8"/>
  </xs:restriction>
</xs:simpleType>

simpleType Event-timeline-end-time
namespace http://www.dummy-tmdd-address
type restriction of xs:string
facets
length 6
annotation
documentation 
<Definition> The actual end time of a roadway event.</Definition>
            represented as HHMMSS where HH is the hour of the day in 24-hour clock form  (with legal values between 00 and 23) ; "MM" is the minute of hour  (with legal values from 00 to 59) ; "SS" is the second of the minute  (with legal values from 00 to 59) .
         
source
<xs:simpleType name="Event-timeline-end-time">
  <xs:annotation>
    <xs:documentation>
      <Definition> The actual end time of a roadway event.</Definition>
            represented as HHMMSS where HH is the hour of the day in 24-hour clock form  (with legal values between 00 and 23) ; "MM" is the minute of hour  (with legal values from 00 to 59) ; "SS" is the second of the minute  (with legal values from 00 to 59) .
         </xs:documentation>
  </xs:annotation>
  <xs:restriction base="xs:string">
    <xs:length value="6"/>
  </xs:restriction>
</xs:simpleType>

simpleType Event-timeline-estimated-duration
namespace http://www.dummy-tmdd-address
type xs:unsignedInt
used by
element ValidPeriod/estimated-duration
annotation
documentation 
<Definition> The estimated remaining time duration of a roadway event, measured from the update time.</Definition>
            minutes
         
source
<xs:simpleType name="Event-timeline-estimated-duration">
  <xs:annotation>
    <xs:documentation>
      <Definition> The estimated remaining time duration of a roadway event, measured from the update time.</Definition>
            minutes
         </xs:documentation>
  </xs:annotation>
  <xs:restriction base="xs:unsignedInt"/>
</xs:simpleType>

simpleType Event-timeline-first-arrival-at-scene-date
namespace http://www.dummy-tmdd-address
type restriction of xs:string
facets
length 8
annotation
documentation 
<Definition> The date upon which a roadway event response first arrived at scene.</Definition>
            represented as YYYYMMDD,  where "YYYY" is the four digit year,  "MM" is the two digit month  (01 through 12) ,  and "DD" is day of a month  (01 through 31) .
         
source
<xs:simpleType name="Event-timeline-first-arrival-at-scene-date">
  <xs:annotation>
    <xs:documentation>
      <Definition> The date upon which a roadway event response first arrived at scene.</Definition>
            represented as YYYYMMDD,  where "YYYY" is the four digit year,  "MM" is the two digit month  (01 through 12) ,  and "DD" is day of a month  (01 through 31) .
         </xs:documentation>
  </xs:annotation>
  <xs:restriction base="xs:string">
    <xs:length value="8"/>
  </xs:restriction>
</xs:simpleType>

simpleType Event-timeline-first-arrival-at-scene-time
namespace http://www.dummy-tmdd-address
type restriction of xs:string
facets
length 6
annotation
documentation 
<Definition> The time roadway event response first arrived at scene.</Definition>
            represented as HHMMSS where HH is the hour of the day in 24-hour clock form  (with legal values between 00 and 23) ; "MM" is the minute of hour  (with legal values from 00 to 59) ; "SS" is the second of the minute  (with legal values from 00 to 59) .
         
source
<xs:simpleType name="Event-timeline-first-arrival-at-scene-time">
  <xs:annotation>
    <xs:documentation>
      <Definition> The time roadway event response first arrived at scene.</Definition>
            represented as HHMMSS where HH is the hour of the day in 24-hour clock form  (with legal values between 00 and 23) ; "MM" is the minute of hour  (with legal values from 00 to 59) ; "SS" is the second of the minute  (with legal values from 00 to 59) .
         </xs:documentation>
  </xs:annotation>
  <xs:restriction base="xs:string">
    <xs:length value="6"/>
  </xs:restriction>
</xs:simpleType>

simpleType Event-timeline-schedule-dates
namespace http://www.dummy-tmdd-address
type restriction of xs:string
facets
length 17
annotation
documentation 
<Definition> Dates during which a roadway event is in effect.  Dates shall be separated by a space.</Definition>
            Set of ASCII numeric and space characters.
         
source
<xs:simpleType name="Event-timeline-schedule-dates">
  <xs:annotation>
    <xs:documentation>
      <Definition> Dates during which a roadway event is in effect.  Dates shall be separated by a space.</Definition>
            Set of ASCII numeric and space characters.
         </xs:documentation>
  </xs:annotation>
  <xs:restriction base="xs:string">
    <xs:length value="17"/>
  </xs:restriction>
</xs:simpleType>

simpleType Event-timeline-schedule-days-of-the-week
namespace http://www.dummy-tmdd-address
type union of (restriction of xs:unsignedInt, restriction of xs:string)
used by
element EventPeriod/days-of-the-week
annotation
appInfo 

            sunday (1)
            monday (2)
            tuesday (3)
            wednesday (4)
            thursday (5)
            friday (6)
            saturday (7)
         
documentation 
<Definition> Days of the week during which a roadway event is in effect, in terms of local time.</Definition>
source
<xs:simpleType name="Event-timeline-schedule-days-of-the-week">
  <xs:annotation>
    <xs:appinfo>
            sunday (1)
            monday (2)
            tuesday (3)
            wednesday (4)
            thursday (5)
            friday (6)
            saturday (7)
         </xs:appinfo>
    <xs:documentation>
      <Definition> Days of the week during which a roadway event is in effect, in terms of local time.</Definition>
    </xs:documentation>
  </xs:annotation>
  <xs:union>
    <xs:simpleType>
      <xs:restriction base="xs:unsignedInt">
        <xs:minInclusive value="1"/>
        <xs:maxInclusive value="7"/>
      </xs:restriction>
    </xs:simpleType>
    <xs:simpleType>
      <xs:restriction base="xs:string">
        <xs:enumeration value="sunday"/>
        <xs:enumeration value="monday"/>
        <xs:enumeration value="tuesday"/>
        <xs:enumeration value="wednesday"/>
        <xs:enumeration value="thursday"/>
        <xs:enumeration value="friday"/>
        <xs:enumeration value="saturday"/>
      </xs:restriction>
    </xs:simpleType>
  </xs:union>
</xs:simpleType>

simpleType Event-timeline-schedule-end-date
namespace http://www.dummy-tmdd-address
type xs:string
annotation
documentation 
<Definition> The scheduled end date of a roadway event.</Definition>
source
<xs:simpleType name="Event-timeline-schedule-end-date">
  <xs:annotation>
    <xs:documentation>
      <Definition> The scheduled end date of a roadway event.</Definition>
    </xs:documentation>
  </xs:annotation>
  <xs:restriction base="xs:string"/>
</xs:simpleType>

simpleType Event-timeline-schedule-end-time
namespace http://www.dummy-tmdd-address
type restriction of xs:string
facets
length 6
annotation
documentation 
<Definition> The scheduled end time of a roadway event.</Definition>
            represented as HHMMSS where HH is the hour of the day in 24-hour clock form  (with legal values between 00 and 23) ; "MM" is the minute of hour  (with legal values from 00 to 59) ; "SS" is the second of the minute  (with legal values from 00 to 59) .
         
source
<xs:simpleType name="Event-timeline-schedule-end-time">
  <xs:annotation>
    <xs:documentation>
      <Definition> The scheduled end time of a roadway event.</Definition>
            represented as HHMMSS where HH is the hour of the day in 24-hour clock form  (with legal values between 00 and 23) ; "MM" is the minute of hour  (with legal values from 00 to 59) ; "SS" is the second of the minute  (with legal values from 00 to 59) .
         </xs:documentation>
  </xs:annotation>
  <xs:restriction base="xs:string">
    <xs:length value="6"/>
  </xs:restriction>
</xs:simpleType>

simpleType Event-timeline-schedule-item
namespace http://www.dummy-tmdd-address
type restriction of xs:string
facets
minLength 1
maxLength 256
annotation
documentation 
<Definition> Description of work item or task being scheduled.</Definition>
            Any set of ASCII characters up to 256
         
source
<xs:simpleType name="Event-timeline-schedule-item">
  <xs:annotation>
    <xs:documentation>
      <Definition> Description of work item or task being scheduled.</Definition>
            Any set of ASCII characters up to 256
         </xs:documentation>
  </xs:annotation>
  <xs:restriction base="xs:string">
    <xs:minLength value="1"/>
    <xs:maxLength value="256"/>
  </xs:restriction>
</xs:simpleType>

simpleType Event-timeline-schedule-start-date
namespace http://www.dummy-tmdd-address
type xs:string
annotation
documentation 
<Definition> The scheduled start date of a roadway event.</Definition>
            represented as YYYYMMDD,  where "YYYY" is the four digit year,  "MM" is the two digit month  (01 through 12) ,  and "DD" is day of a month  (01 through 31) .
         
source
<xs:simpleType name="Event-timeline-schedule-start-date">
  <xs:annotation>
    <xs:documentation>
      <Definition> The scheduled start date of a roadway event.</Definition>
            represented as YYYYMMDD,  where "YYYY" is the four digit year,  "MM" is the two digit month  (01 through 12) ,  and "DD" is day of a month  (01 through 31) .
         </xs:documentation>
  </xs:annotation>
  <xs:restriction base="xs:string"/>
</xs:simpleType>

simpleType Event-timeline-schedule-start-time
namespace http://www.dummy-tmdd-address
type xs:string
annotation
documentation 
<Definition> The start time of a roadway event.</Definition>
            represented as HHMMSS where HH is the hour of the day in 24-hour clock form  (with legal values between 00 and 23) ; "MM" is the minute of hour  (with legal values from 00 to 59) ; "SS" is the second of the minute  (with legal values from 00 to 59) .
         
source
<xs:simpleType name="Event-timeline-schedule-start-time">
  <xs:annotation>
    <xs:documentation>
      <Definition> The start time of a roadway event.</Definition>
            represented as HHMMSS where HH is the hour of the day in 24-hour clock form  (with legal values between 00 and 23) ; "MM" is the minute of hour  (with legal values from 00 to 59) ; "SS" is the second of the minute  (with legal values from 00 to 59) .
         </xs:documentation>
  </xs:annotation>
  <xs:restriction base="xs:string"/>
</xs:simpleType>

simpleType Event-timeline-schedule-times
namespace http://www.dummy-tmdd-address
type restriction of xs:string
used by
element RecurrentTime/timeline-schedule-times/timeline-schedule-time
facets
length 6
annotation
documentation 
<Definition> Times during which a roadway event is in effect, expressed in local time.</Definition>
            represented as HHMMSS,
            HH=00 through 23; MM=00 through 59;
            SS=00 through 59.  HH represents the hours,
            MM the minutes,  and SS the seconds.
         
source
<xs:simpleType name="Event-timeline-schedule-times">
  <xs:annotation>
    <xs:documentation>
      <Definition> Times during which a roadway event is in effect, expressed in local time.</Definition>
            represented as HHMMSS,
            HH=00 through 23; MM=00 through 59;
            SS=00 through 59.  HH represents the hours,
            MM the minutes,  and SS the seconds.
         </xs:documentation>
  </xs:annotation>
  <xs:restriction base="xs:string">
    <xs:length value="6"/>
  </xs:restriction>
</xs:simpleType>

simpleType Event-timeline-schedule-type
namespace http://www.dummy-tmdd-address
type union of (restriction of xs:unsignedInt, restriction of xs:string)
annotation
appInfo 

            repeat time spans on days of the week (2)
            repeat time spans on dates (3)
            repeat at times on days of the week (4)
            repeat at times on dates (5)
            between date times inclusive (6)
         
documentation 
<Definition> A code which indicates the type of schedule.</Definition>
source
<xs:simpleType name="Event-timeline-schedule-type">
  <xs:annotation>
    <xs:appinfo>
            repeat time spans on days of the week (2)
            repeat time spans on dates (3)
            repeat at times on days of the week (4)
            repeat at times on dates (5)
            between date times inclusive (6)
         </xs:appinfo>
    <xs:documentation>
      <Definition> A code which indicates the type of schedule.</Definition>
    </xs:documentation>
  </xs:annotation>
  <xs:union>
    <xs:simpleType>
      <xs:restriction base="xs:unsignedInt">
        <xs:minInclusive value="2"/>
        <xs:maxInclusive value="6"/>
      </xs:restriction>
    </xs:simpleType>
    <xs:simpleType>
      <xs:restriction base="xs:string">
        <xs:enumeration value="repeat time spans on days of the week"/>
        <xs:enumeration value="repeat time spans on dates"/>
        <xs:enumeration value="repeat at times on days of the week"/>
        <xs:enumeration value="repeat at times on dates"/>
        <xs:enumeration value="between date times inclusive"/>
      </xs:restriction>
    </xs:simpleType>
  </xs:union>
</xs:simpleType>

simpleType Event-timeline-start-date
namespace http://www.dummy-tmdd-address
type restriction of xs:string
facets
length 8
annotation
documentation 
<Definition> The actual start date of a roadway event.  This also includes the time at which are incident is detected.</Definition>
            represented as YYYYMMDD,
            where "YYYY" is the four digit year,
            "MM" is the two digit month  (01 through 12) ,
            and "DD" is day of a month  (01 through 31) .
         
source
<xs:simpleType name="Event-timeline-start-date">
  <xs:annotation>
    <xs:documentation>
      <Definition> The actual start date of a roadway event.  This also includes the time at which are incident is detected.</Definition>
            represented as YYYYMMDD,
            where "YYYY" is the four digit year,
            "MM" is the two digit month  (01 through 12) ,
            and "DD" is day of a month  (01 through 31) .
         </xs:documentation>
  </xs:annotation>
  <xs:restriction base="xs:string">
    <xs:length value="8"/>
  </xs:restriction>
</xs:simpleType>

simpleType Event-timeline-start-time
namespace http://www.dummy-tmdd-address
type restriction of xs:string
facets
length 6
annotation
documentation 
<Definition> The actual start time of a roadway event.  This also includes the time at which are incident is detected.</Definition>
            represented as HHMMSS
            where HH is the hour of the day in 24-hour
            clock form  (with legal values between 00 and 23) ;
            "MM" is the minute of hour
            (with legal values from 00 to 59) ;
            "SS" is the second of the minute
            (with legal values from 00 to 59) .
         
source
<xs:simpleType name="Event-timeline-start-time">
  <xs:annotation>
    <xs:documentation>
      <Definition> The actual start time of a roadway event.  This also includes the time at which are incident is detected.</Definition>
            represented as HHMMSS
            where HH is the hour of the day in 24-hour
            clock form  (with legal values between 00 and 23) ;
            "MM" is the minute of hour
            (with legal values from 00 to 59) ;
            "SS" is the second of the minute
            (with legal values from 00 to 59) .
         </xs:documentation>
  </xs:annotation>
  <xs:restriction base="xs:string">
    <xs:length value="6"/>
  </xs:restriction>
</xs:simpleType>

simpleType Event-update
namespace http://www.dummy-tmdd-address
type restriction of xs:unsignedShort
used by
element EventReference/event-update
facets
minInclusive 1
annotation
documentation 
<Definition> The number of times the log has been modified for a specific roadway event.</Definition>
source
<xs:simpleType name="Event-update">
  <xs:annotation>
    <xs:documentation>
      <Definition> The number of times the log has been modified for a specific roadway event.</Definition>
    </xs:documentation>
  </xs:annotation>
  <xs:restriction base="xs:unsignedShort">
    <xs:minInclusive value="1"/>
  </xs:restriction>
</xs:simpleType>

simpleType Event-update-date
namespace http://www.dummy-tmdd-address
type restriction of xs:string
facets
length 8
annotation
documentation 
<Definition> The date a log was last modified for a specific roadway event.</Definition>
            represented as YYYYMMDD,
            where "YYYY" is the four digit year,
            "MM" is the two digit month  (01 through 12) ,
            and "DD" is day of a month  (01 through 31) .
         
source
<xs:simpleType name="Event-update-date">
  <xs:annotation>
    <xs:documentation>
      <Definition> The date a log was last modified for a specific roadway event.</Definition>
            represented as YYYYMMDD,
            where "YYYY" is the four digit year,
            "MM" is the two digit month  (01 through 12) ,
            and "DD" is day of a month  (01 through 31) .
         </xs:documentation>
  </xs:annotation>
  <xs:restriction base="xs:string">
    <xs:length value="8"/>
  </xs:restriction>
</xs:simpleType>

simpleType Event-update-operator-last-revised
namespace http://www.dummy-tmdd-address
type restriction of xs:string
used by
elements DeviceControlResponse/operator-last-revised GateControlResponse/operator-last-revised HARControlResponse/operator-last-revised IntersectionDeviceStatus/operator-last-revised LCSControlResponse/operator-last-revised RampMeterControlResponse/operator-last-revised RampMeterStatus/operator-last-revised SectionControlResponse/operator-last-revised SectionStatus/operator-last-revised SignalControlResponse/operator-last-revised
facets
minLength 1
maxLength 128
annotation
documentation 
<Definition> Identifier of operator who last updated the log for a specific roadway event.</Definition>
            Any set of ASCII characters up to 128.
         
source
<xs:simpleType name="Event-update-operator-last-revised">
  <xs:annotation>
    <xs:documentation>
      <Definition> Identifier of operator who last updated the log for a specific roadway event.</Definition>
            Any set of ASCII characters up to 128.
         </xs:documentation>
  </xs:annotation>
  <xs:restriction base="xs:string">
    <xs:minLength value="1"/>
    <xs:maxLength value="128"/>
  </xs:restriction>
</xs:simpleType>

simpleType Event-update-time
namespace http://www.dummy-tmdd-address
type restriction of xs:string
facets
length 6
annotation
documentation 
<Definition> The time a log was last modified for a specific roadway event.</Definition>
            represented as HHMMSS
            where HH is the hour of the day in 24-hour
            clock form  (with legal values between 00 and 23) ;
            "MM" is the minute of hour  (with legal values
            from 00 to 59) ; "SS" is the second of the minute
            (with legal values from 00 to 59) .
         
source
<xs:simpleType name="Event-update-time">
  <xs:annotation>
    <xs:documentation>
      <Definition> The time a log was last modified for a specific roadway event.</Definition>
            represented as HHMMSS
            where HH is the hour of the day in 24-hour
            clock form  (with legal values between 00 and 23) ;
            "MM" is the minute of hour  (with legal values
            from 00 to 59) ; "SS" is the second of the minute
            (with legal values from 00 to 59) .
         </xs:documentation>
  </xs:annotation>
  <xs:restriction base="xs:string">
    <xs:length value="6"/>
  </xs:restriction>
</xs:simpleType>

simpleType Event-update-type
namespace http://www.dummy-tmdd-address
type union of (restriction of xs:unsignedInt, restriction of xs:string)
annotation
appInfo 

            new (1)
            update (2)
            delete (3)
            clear or closed (4)
            other (5)
         
documentation 
<Definition> The type of update being made to a specific roadway event.</Definition>
source
<xs:simpleType name="Event-update-type">
  <xs:annotation>
    <xs:appinfo>
            new (1)
            update (2)
            delete (3)
            clear or closed (4)
            other (5)
         </xs:appinfo>
    <xs:documentation>
      <Definition> The type of update being made to a specific roadway event.</Definition>
    </xs:documentation>
  </xs:annotation>
  <xs:union>
    <xs:simpleType>
      <xs:restriction base="xs:unsignedInt">
        <xs:minInclusive value="1"/>
        <xs:maxInclusive value="5"/>
      </xs:restriction>
    </xs:simpleType>
    <xs:simpleType>
      <xs:restriction base="xs:string">
        <xs:enumeration value="new"/>
        <xs:enumeration value="update"/>
        <xs:enumeration value="delete"/>
        <xs:enumeration value="clear or closed"/>
        <xs:enumeration value="other"/>
      </xs:restriction>
    </xs:simpleType>
  </xs:union>
</xs:simpleType>

simpleType Event-utc-date
namespace http://www.dummy-tmdd-address
type restriction of xs:string
facets
length 8
annotation
documentation 
<Definition> Date corresponding to UTC time, i.e. current date in Greenwich, England.  Zero date means 'until further notice'.</Definition>
            represented as YYYYMMDD,
            where "YYYY" is the four digit year,
            "MM" is the two digit month  (01 through 12) ,
            and "DD" is day of a month  (01 through 31) .
         
source
<xs:simpleType name="Event-utc-date">
  <xs:annotation>
    <xs:documentation>
      <Definition> Date corresponding to UTC time, i.e. current date in Greenwich, England.  Zero date means 'until further notice'.</Definition>
            represented as YYYYMMDD,
            where "YYYY" is the four digit year,
            "MM" is the two digit month  (01 through 12) ,
            and "DD" is day of a month  (01 through 31) .
         </xs:documentation>
  </xs:annotation>
  <xs:restriction base="xs:string">
    <xs:length value="8"/>
  </xs:restriction>
</xs:simpleType>

simpleType Event-utc-time
namespace http://www.dummy-tmdd-address
type restriction of xs:string
facets
length 6
annotation
documentation 
<Definition> Coordinated universal time (UTC) with offset.  9999[+,-]hhmm means 'time of day unknown'.</Definition>
            represented as HHMMSS
            where HH is the hour of the day in 24-hour
            clock form  (with legal values between 00 and 23) ;
            "MM" is the minute of hour  (with legal values
            from 00 to 59) ; "SS" is the second of the minute
            (with legal values from 00 to 59) .
         
source
<xs:simpleType name="Event-utc-time">
  <xs:annotation>
    <xs:documentation>
      <Definition> Coordinated universal time (UTC) with offset.  9999[+,-]hhmm means 'time of day unknown'.</Definition>
            represented as HHMMSS
            where HH is the hour of the day in 24-hour
            clock form  (with legal values between 00 and 23) ;
            "MM" is the minute of hour  (with legal values
            from 00 to 59) ; "SS" is the second of the minute
            (with legal values from 00 to 59) .
         </xs:documentation>
  </xs:annotation>
  <xs:restriction base="xs:string">
    <xs:length value="6"/>
  </xs:restriction>
</xs:simpleType>

simpleType Gate-direction
namespace http://www.dummy-tmdd-address
type union of (restriction of xs:unsignedInt, restriction of xs:string)
annotation
appInfo 

            n (1)
            ne (2)
            e (3)
            se (4)
            s (5)
            sw (6)
            w (7)
            nw (8)
            any other (0)
         
documentation 
<Definition> The direction of traffic for which gate is open.</Definition>
source
<xs:simpleType name="Gate-direction">
  <xs:annotation>
    <xs:appinfo>
            n (1)
            ne (2)
            e (3)
            se (4)
            s (5)
            sw (6)
            w (7)
            nw (8)
            any other (0)
         </xs:appinfo>
    <xs:documentation>
      <Definition> The direction of traffic for which gate is open.</Definition>
    </xs:documentation>
  </xs:annotation>
  <xs:union>
    <xs:simpleType>
      <xs:restriction base="xs:unsignedInt">
        <xs:minInclusive value="0"/>
        <xs:maxInclusive value="8"/>
      </xs:restriction>
    </xs:simpleType>
    <xs:simpleType>
      <xs:restriction base="xs:string">
        <xs:enumeration value="n"/>
        <xs:enumeration value="ne"/>
        <xs:enumeration value="e"/>
        <xs:enumeration value="se"/>
        <xs:enumeration value="s"/>
        <xs:enumeration value="sw"/>
        <xs:enumeration value="w"/>
        <xs:enumeration value="nw"/>
        <xs:enumeration value="any other"/>
      </xs:restriction>
    </xs:simpleType>
  </xs:union>
</xs:simpleType>

simpleType Gate-error
namespace http://www.dummy-tmdd-address
type list of Gate-error-item
source
<xs:simpleType name="Gate-error">
  <xs:list itemType="Gate-error-item"/>
</xs:simpleType>

simpleType Gate-error-item
namespace http://www.dummy-tmdd-address
type union of (restriction of xs:int, restriction of xs:string)
used by
simpleType Gate-error
annotation
appInfo 

            communications error (1)
            power failure (2)
            device error (3)
            controller error (4)
         
documentation 
<Definition> An error code generated from the gate controller.</Definition>
source
<xs:simpleType name="Gate-error-item">
  <xs:annotation>
    <xs:appinfo>
            communications error (1)
            power failure (2)
            device error (3)
            controller error (4)
         </xs:appinfo>
    <xs:documentation>
      <Definition> An error code generated from the gate controller.</Definition>
    </xs:documentation>
  </xs:annotation>
  <xs:union>
    <xs:simpleType>
      <xs:restriction base="xs:int">
        <xs:minInclusive value="1"/>
        <xs:maxInclusive value="4"/>
      </xs:restriction>
    </xs:simpleType>
    <xs:simpleType>
      <xs:restriction base="xs:string">
        <xs:enumeration value="communications error"/>
        <xs:enumeration value="power failure"/>
        <xs:enumeration value="device error"/>
        <xs:enumeration value="controller error"/>
      </xs:restriction>
    </xs:simpleType>
  </xs:union>
</xs:simpleType>

simpleType Gate-other
namespace http://www.dummy-tmdd-address
type restriction of xs:string
facets
minLength 1
maxLength 256
annotation
documentation 
<Definition> Other additional information for a GATE code list option.</Definition>
            Any set of ASCII characters up to 256
         
source
<xs:simpleType name="Gate-other">
  <xs:annotation>
    <xs:documentation>
      <Definition> Other additional information for a GATE code list option.</Definition>
            Any set of ASCII characters up to 256
         </xs:documentation>
  </xs:annotation>
  <xs:restriction base="xs:string">
    <xs:minLength value="1"/>
    <xs:maxLength value="256"/>
  </xs:restriction>
</xs:simpleType>

simpleType Gate-request-command
namespace http://www.dummy-tmdd-address
type union of (restriction of xs:unsignedInt, restriction of xs:string)
annotation
appInfo 

            open Gate (2)
            close Gate (3)
         
documentation 
<Definition> A request command from one TMC to another to open or close a gate.</Definition>
source
<xs:simpleType name="Gate-request-command">
  <xs:annotation>
    <xs:appinfo>
            open Gate (2)
            close Gate (3)
         </xs:appinfo>
    <xs:documentation>
      <Definition> A request command from one TMC to another to open or close a gate.</Definition>
    </xs:documentation>
  </xs:annotation>
  <xs:union>
    <xs:simpleType>
      <xs:restriction base="xs:unsignedInt">
        <xs:minInclusive value="2"/>
        <xs:maxInclusive value="3"/>
      </xs:restriction>
    </xs:simpleType>
    <xs:simpleType>
      <xs:restriction base="xs:string">
        <xs:enumeration value="open Gate"/>
        <xs:enumeration value="close Gate"/>
      </xs:restriction>
    </xs:simpleType>
  </xs:union>
</xs:simpleType>

simpleType Gate-status
namespace http://www.dummy-tmdd-address
type union of (restriction of xs:unsignedInt, restriction of xs:string)
used by
element GATEStatus/gate-status
annotation
appInfo 

            gate open (1)
            gate closed (2)
            gate partially opened closed (3)
         
documentation 
<Definition> Status indicator which shows whether gate is opened or closed.</Definition>
source
<xs:simpleType name="Gate-status">
  <xs:annotation>
    <xs:appinfo>
            gate open (1)
            gate closed (2)
            gate partially opened closed (3)
         </xs:appinfo>
    <xs:documentation>
      <Definition> Status indicator which shows whether gate is opened or closed.</Definition>
    </xs:documentation>
  </xs:annotation>
  <xs:union>
    <xs:simpleType>
      <xs:restriction base="xs:unsignedInt">
        <xs:minInclusive value="1"/>
        <xs:maxInclusive value="3"/>
      </xs:restriction>
    </xs:simpleType>
    <xs:simpleType>
      <xs:restriction base="xs:string">
        <xs:enumeration value="gate open"/>
        <xs:enumeration value="gate closed"/>
        <xs:enumeration value="gate partially opened closed"/>
      </xs:restriction>
    </xs:simpleType>
  </xs:union>
</xs:simpleType>

simpleType Gate-type
namespace http://www.dummy-tmdd-address
type union of (restriction of xs:unsignedInt, restriction of xs:string)
annotation
appInfo 

            roadway that is not hov or reversible lane (1)
            hov lane (2)
            reversible lane (3)
            parking lot (4)
            parking building (5)
         
documentation 
<Definition> A code indicating the type of roadway or parking access that the gate controls.</Definition>
source
<xs:simpleType name="Gate-type">
  <xs:annotation>
    <xs:appinfo>
            roadway that is not hov or reversible lane (1)
            hov lane (2)
            reversible lane (3)
            parking lot (4)
            parking building (5)
         </xs:appinfo>
    <xs:documentation>
      <Definition> A code indicating the type of roadway or parking access that the gate controls.</Definition>
    </xs:documentation>
  </xs:annotation>
  <xs:union>
    <xs:simpleType>
      <xs:restriction base="xs:unsignedInt">
        <xs:minInclusive value="1"/>
        <xs:maxInclusive value="5"/>
      </xs:restriction>
    </xs:simpleType>
    <xs:simpleType>
      <xs:restriction base="xs:string">
        <xs:enumeration value="roadway that is not hov or reversible lane"/>
        <xs:enumeration value="hov lane"/>
        <xs:enumeration value="reversible lane"/>
        <xs:enumeration value="parking lot"/>
        <xs:enumeration value="parking building"/>
      </xs:restriction>
    </xs:simpleType>
  </xs:union>
</xs:simpleType>

simpleType Har-call-sign
namespace http://www.dummy-tmdd-address
type restriction of xs:string
facets
minLength 1
maxLength 16
annotation
documentation 
<Definition> Highway advisory call sign.</Definition>
            Any set of alphanumeric characters up to 16.  If this data element is used,  then data element like '_code' must be '1=Other Additional Information'.
         
source
<xs:simpleType name="Har-call-sign">
  <xs:annotation>
    <xs:documentation>
      <Definition> Highway advisory call sign.</Definition>
            Any set of alphanumeric characters up to 16.  If this data element is used,  then data element like '_code' must be '1=Other Additional Information'.
         </xs:documentation>
  </xs:annotation>
  <xs:restriction base="xs:string">
    <xs:minLength value="1"/>
    <xs:maxLength value="16"/>
  </xs:restriction>
</xs:simpleType>

simpleType Har-characteristics
namespace http://www.dummy-tmdd-address
type restriction of xs:string
used by
element HARInventory/har-characteristics
facets
minLength 1
maxLength 256
annotation
documentation 
<Definition> Text description of pertinent capabilities of a HAR device including frequency, range or other information.</Definition>
            Any set of ASCII characters up to 256
         
source
<xs:simpleType name="Har-characteristics">
  <xs:annotation>
    <xs:documentation>
      <Definition> Text description of pertinent capabilities of a HAR device including frequency, range or other information.</Definition>
            Any set of ASCII characters up to 256
         </xs:documentation>
  </xs:annotation>
  <xs:restriction base="xs:string">
    <xs:minLength value="1"/>
    <xs:maxLength value="256"/>
  </xs:restriction>
</xs:simpleType>

simpleType Har-message
namespace http://www.dummy-tmdd-address
type restriction of xs:string
used by
elements HARStatus/har-current-message HARControlRequest/requested-message
facets
minLength 1
maxLength 1024
annotation
documentation 
<Definition> The message currently being announced or requested to play on an HAR.</Definition>
            Any set of ASCII characters up to 1024
         
source
<xs:simpleType name="Har-message">
  <xs:annotation>
    <xs:documentation>
      <Definition> The message currently being announced or requested to play on an HAR.</Definition>
            Any set of ASCII characters up to 1024
         </xs:documentation>
  </xs:annotation>
  <xs:restriction base="xs:string">
    <xs:minLength value="1"/>
    <xs:maxLength value="1024"/>
  </xs:restriction>
</xs:simpleType>

simpleType Har-other
namespace http://www.dummy-tmdd-address
type restriction of xs:string
facets
minLength 1
maxLength 256
annotation
documentation 
<Definition> Other additional information for a HAR code list option.</Definition>
            Any set of ASCII characters up to 256
         
source
<xs:simpleType name="Har-other">
  <xs:annotation>
    <xs:documentation>
      <Definition> Other additional information for a HAR code list option.</Definition>
            Any set of ASCII characters up to 256
         </xs:documentation>
  </xs:annotation>
  <xs:restriction base="xs:string">
    <xs:minLength value="1"/>
    <xs:maxLength value="256"/>
  </xs:restriction>
</xs:simpleType>

simpleType Har-request-command
namespace http://www.dummy-tmdd-address
type union of (restriction of xs:unsignedInt, restriction of xs:string)
used by
element HARControlRequest/har-request-command
annotation
appInfo 

            put up custom message (1)
            put up a library message (2)
            remove message (3)
         
documentation 
<Definition> A request command from one TMC to another for HAR action.</Definition>
source
<xs:simpleType name="Har-request-command">
  <xs:annotation>
    <xs:appinfo>
            put up custom message (1)
            put up a library message (2)
            remove message (3)
         </xs:appinfo>
    <xs:documentation>
      <Definition> A request command from one TMC to another for HAR action.</Definition>
    </xs:documentation>
  </xs:annotation>
  <xs:union>
    <xs:simpleType>
      <xs:restriction base="xs:unsignedInt">
        <xs:minInclusive value="1"/>
        <xs:maxInclusive value="3"/>
      </xs:restriction>
    </xs:simpleType>
    <xs:simpleType>
      <xs:restriction base="xs:string">
        <xs:enumeration value="put up custom message"/>
        <xs:enumeration value="put up a library message"/>
        <xs:enumeration value="remove message"/>
      </xs:restriction>
    </xs:simpleType>
  </xs:union>
</xs:simpleType>

simpleType Intersection-approach-count
namespace http://www.dummy-tmdd-address
type restriction of xs:unsignedByte
facets
minInclusive 3
maxInclusive 12
annotation
documentation 
<Definition> Total number of approaches to the intersection.</Definition>
source
<xs:simpleType name="Intersection-approach-count">
  <xs:annotation>
    <xs:documentation>
      <Definition> Total number of approaches to the intersection.</Definition>
    </xs:documentation>
  </xs:annotation>
  <xs:restriction base="xs:unsignedByte">
    <xs:minInclusive value="3"/>
    <xs:maxInclusive value="12"/>
  </xs:restriction>
</xs:simpleType>

simpleType Intersection-control-type
namespace http://www.dummy-tmdd-address
type union of (restriction of xs:unsignedInt, restriction of xs:string)
annotation
appInfo 

            signalized (1)
            all way stop sign control (2)
            a2 way stop sign control (3)
            yield sign control (4)
            uncontrolled (5)
         
documentation 
<Definition> Basic traffic control type of the intersection.</Definition>
source
<xs:simpleType name="Intersection-control-type">
  <xs:annotation>
    <xs:appinfo>
            signalized (1)
            all way stop sign control (2)
            a2 way stop sign control (3)
            yield sign control (4)
            uncontrolled (5)
         </xs:appinfo>
    <xs:documentation>
      <Definition> Basic traffic control type of the intersection.</Definition>
    </xs:documentation>
  </xs:annotation>
  <xs:union>
    <xs:simpleType>
      <xs:restriction base="xs:unsignedInt">
        <xs:minInclusive value="1"/>
        <xs:maxInclusive value="5"/>
      </xs:restriction>
    </xs:simpleType>
    <xs:simpleType>
      <xs:restriction base="xs:string">
        <xs:enumeration value="signalized"/>
        <xs:enumeration value="all way stop sign control"/>
        <xs:enumeration value="a2 way stop sign control"/>
        <xs:enumeration value="yield sign control"/>
        <xs:enumeration value="uncontrolled"/>
      </xs:restriction>
    </xs:simpleType>
  </xs:union>
</xs:simpleType>

simpleType Intersection-crossstreet-name
namespace http://www.dummy-tmdd-address
type restriction of xs:string
facets
minLength 1
maxLength 128
annotation
documentation 
<Definition> The user-defined name of the crossing street at an intersection.</Definition>
            Any set of ASCII characters up to 128
         
source
<xs:simpleType name="Intersection-crossstreet-name">
  <xs:annotation>
    <xs:documentation>
      <Definition> The user-defined name of the crossing street at an intersection.</Definition>
            Any set of ASCII characters up to 128
         </xs:documentation>
  </xs:annotation>
  <xs:restriction base="xs:string">
    <xs:minLength value="1"/>
    <xs:maxLength value="128"/>
  </xs:restriction>
</xs:simpleType>

simpleType Intersection-identifier
namespace http://www.dummy-tmdd-address
type restriction of xs:string
facets
minLength 1
maxLength 32
annotation
documentation 
<Definition> Unique identifier for the intersection within a network.</Definition>
            Any set of alphanumeric characters up to 32
         
source
<xs:simpleType name="Intersection-identifier">
  <xs:annotation>
    <xs:documentation>
      <Definition> Unique identifier for the intersection within a network.</Definition>
            Any set of alphanumeric characters up to 32
         </xs:documentation>
  </xs:annotation>
  <xs:restriction base="xs:string">
    <xs:minLength value="1"/>
    <xs:maxLength value="32"/>
  </xs:restriction>
</xs:simpleType>

simpleType Intersection-main-street-phase-green
namespace http://www.dummy-tmdd-address
type restriction of xs:string
facets
minLength 1
maxLength 24
annotation
documentation 
<Definition> Intersection main street green phase numbers.</Definition>
            comma delimited numbers from 1 to maximum
            phase number of 64.
         
source
<xs:simpleType name="Intersection-main-street-phase-green">
  <xs:annotation>
    <xs:documentation>
      <Definition> Intersection main street green phase numbers.</Definition>
            comma delimited numbers from 1 to maximum
            phase number of 64.
         </xs:documentation>
  </xs:annotation>
  <xs:restriction base="xs:string">
    <xs:minLength value="1"/>
    <xs:maxLength value="24"/>
  </xs:restriction>
</xs:simpleType>

simpleType Intersection-name
namespace http://www.dummy-tmdd-address
type restriction of xs:string
used by
elements IntersectionDeviceStatus/intersection-name SignalControlInventory/intersection-name
facets
minLength 1
maxLength 128
annotation
documentation 
<Definition> The user-defined name of the intersection.</Definition>
            Any set of ASCII characters up to 128
         
source
<xs:simpleType name="Intersection-name">
  <xs:annotation>
    <xs:documentation>
      <Definition> The user-defined name of the intersection.</Definition>
            Any set of ASCII characters up to 128
         </xs:documentation>
  </xs:annotation>
  <xs:restriction base="xs:string">
    <xs:minLength value="1"/>
    <xs:maxLength value="128"/>
  </xs:restriction>
</xs:simpleType>

simpleType Intersection-other
namespace http://www.dummy-tmdd-address
type restriction of xs:string
facets
minLength 1
maxLength 256
annotation
documentation 
<Definition> Data element used to indicate the presence of additional information.  This data element is to be used only when a precedent INTERSECTION data element of type code has a value of "1= Other, additional information required".</Definition>
            Any set of ASCII characters up to 256
         
source
<xs:simpleType name="Intersection-other">
  <xs:annotation>
    <xs:documentation>
      <Definition> Data element used to indicate the presence of additional information.  This data element is to be used only when a precedent INTERSECTION data element of type code has a value of "1= Other, additional information required".</Definition>
            Any set of ASCII characters up to 256
         </xs:documentation>
  </xs:annotation>
  <xs:restriction base="xs:string">
    <xs:minLength value="1"/>
    <xs:maxLength value="256"/>
  </xs:restriction>
</xs:simpleType>

simpleType Intersection-side-street-phase-green
namespace http://www.dummy-tmdd-address
type restriction of xs:string
facets
minLength 1
maxLength 24
annotation
documentation 
<Definition> Side street green phase numbers.</Definition>
            comma delimited numbers from 1 to maximum phase number of 64.
         
source
<xs:simpleType name="Intersection-side-street-phase-green">
  <xs:annotation>
    <xs:documentation>
      <Definition> Side street green phase numbers.</Definition>
            comma delimited numbers from 1 to maximum phase number of 64.
         </xs:documentation>
  </xs:annotation>
  <xs:restriction base="xs:string">
    <xs:minLength value="1"/>
    <xs:maxLength value="24"/>
  </xs:restriction>
</xs:simpleType>

simpleType Intersection-signal-control-mode
namespace http://www.dummy-tmdd-address
type union of (restriction of xs:unsignedInt, restriction of xs:string)
used by
elements IntersectionDeviceStatus/controller-mode SectionControlRequest/request-control-mode SignalControlRequest/signal-control-mode
annotation
appInfo 

            free (1)
            fixed time (2)
            time base coordination (3)
            actuated (4)
            semi actuated (5)
            critical intersection control (6)
            traffic responsive (7)
            adaptive (8)
            unknown (9)
         
documentation 
<Definition> Traffic control mode of the intersection signal.</Definition>
source
<xs:simpleType name="Intersection-signal-control-mode">
  <xs:annotation>
    <xs:appinfo>
            free (1)
            fixed time (2)
            time base coordination (3)
            actuated (4)
            semi actuated (5)
            critical intersection control (6)
            traffic responsive (7)
            adaptive (8)
            unknown (9)
         </xs:appinfo>
    <xs:documentation>
      <Definition> Traffic control mode of the intersection signal.</Definition>
    </xs:documentation>
  </xs:annotation>
  <xs:union>
    <xs:simpleType>
      <xs:restriction base="xs:unsignedInt">
        <xs:minInclusive value="1"/>
        <xs:maxInclusive value="9"/>
      </xs:restriction>
    </xs:simpleType>
    <xs:simpleType>
      <xs:restriction base="xs:string">
        <xs:enumeration value="free"/>
        <xs:enumeration value="fixed time"/>
        <xs:enumeration value="time base coordination"/>
        <xs:enumeration value="actuated"/>
        <xs:enumeration value="semi actuated"/>
        <xs:enumeration value="critical intersection control"/>
        <xs:enumeration value="traffic responsive"/>
        <xs:enumeration value="adaptive"/>
        <xs:enumeration value="unknown"/>
      </xs:restriction>
    </xs:simpleType>
  </xs:union>
</xs:simpleType>

simpleType Lane-current-state
namespace http://www.dummy-tmdd-address
type union of (restriction of xs:unsignedInt, restriction of xs:string)
used by
element LCSStatus/lane-current-state
annotation
appInfo 

            open (1) -- Green Arrow Displayed
            closed (2) -- Red X Displayed
            unknown (3)
            turning lane (4)
            opening (5)
            closing (6) -- Yellow X Displayed
            transitioning (7) -- Yellow Arrow
         
documentation 
<Definition> Current state of a specific lane controlled by a gate or lane control signal</Definition>
source
<xs:simpleType name="Lane-current-state">
  <xs:annotation>
    <xs:appinfo>
            open (1) -- Green Arrow Displayed
            closed (2) -- Red X Displayed
            unknown (3)
            turning lane (4)
            opening (5)
            closing (6) -- Yellow X Displayed
            transitioning (7) -- Yellow Arrow
         </xs:appinfo>
    <xs:documentation>
      <Definition> Current state of a specific lane controlled by a gate or lane control signal</Definition>
    </xs:documentation>
  </xs:annotation>
  <xs:union>
    <xs:simpleType>
      <xs:restriction base="xs:unsignedInt">
        <xs:minInclusive value="1"/>
        <xs:maxInclusive value="7"/>
      </xs:restriction>
    </xs:simpleType>
    <xs:simpleType>
      <xs:restriction base="xs:string">
        <xs:enumeration value="open"/>
        <xs:enumeration value="closed"/>
        <xs:enumeration value="unknown"/>
        <xs:enumeration value="turning lane"/>
        <xs:enumeration value="opening"/>
        <xs:enumeration value="closing"/>
        <xs:enumeration value="transitioning"/>
      </xs:restriction>
    </xs:simpleType>
  </xs:union>
</xs:simpleType>

simpleType Lane-request-command
namespace http://www.dummy-tmdd-address
type union of (restriction of xs:unsignedInt, restriction of xs:string)
used by
element LCSControlRequest/lane-request-command
annotation
appInfo 

            open the lane (1)
            close the lane (2)
            other (3)
         
documentation 
<Definition> A request command from one center to another to open or close a gate.</Definition>
source
<xs:simpleType name="Lane-request-command">
  <xs:annotation>
    <xs:appinfo>
            open the lane (1)
            close the lane (2)
            other (3)
         </xs:appinfo>
    <xs:documentation>
      <Definition> A request command from one center to another to open or close a gate.</Definition>
    </xs:documentation>
  </xs:annotation>
  <xs:union>
    <xs:simpleType>
      <xs:restriction base="xs:unsignedInt">
        <xs:minInclusive value="1"/>
        <xs:maxInclusive value="3"/>
      </xs:restriction>
    </xs:simpleType>
    <xs:simpleType>
      <xs:restriction base="xs:string">
        <xs:enumeration value="open the lane"/>
        <xs:enumeration value="close the lane"/>
        <xs:enumeration value="other"/>
      </xs:restriction>
    </xs:simpleType>
  </xs:union>
</xs:simpleType>

simpleType Link-alignment
namespace http://www.dummy-tmdd-address
type union of (restriction of xs:unsignedInt, restriction of xs:string)
used by
element LinkLocation/link-alignment
annotation
appInfo 

            northbound (1)
            eastbound (2)
            southbound (3)
            westbound (4)
            inner loop (5)
            outer loop (6)
         
documentation 
<Definition> Orientation of a link representing the positive direction on the link.</Definition>
source
<xs:simpleType name="Link-alignment">
  <xs:annotation>
    <xs:appinfo>
            northbound (1)
            eastbound (2)
            southbound (3)
            westbound (4)
            inner loop (5)
            outer loop (6)
         </xs:appinfo>
    <xs:documentation>
      <Definition> Orientation of a link representing the positive direction on the link.</Definition>
    </xs:documentation>
  </xs:annotation>
  <xs:union>
    <xs:simpleType>
      <xs:restriction base="xs:unsignedInt">
        <xs:minInclusive value="1"/>
        <xs:maxInclusive value="6"/>
      </xs:restriction>
    </xs:simpleType>
    <xs:simpleType>
      <xs:restriction base="xs:string">
        <xs:enumeration value="northbound"/>
        <xs:enumeration value="eastbound"/>
        <xs:enumeration value="southbound"/>
        <xs:enumeration value="westbound"/>
        <xs:enumeration value="inner loop"/>
        <xs:enumeration value="outer loop"/>
      </xs:restriction>
    </xs:simpleType>
  </xs:union>
</xs:simpleType>

simpleType Link-Alternate-route-delay
namespace http://www.dummy-tmdd-address
type restriction of xs:int
used by
element DataLinkState/alternate-route-delay
facets
minInclusive -1234567
maxInclusive -1234567
annotation
documentation 
<Definition> Estimated average delay occurring on an alternate route.</Definition>
            seconds
         
source
<xs:simpleType name="Link-Alternate-route-delay">
  <xs:annotation>
    <xs:documentation>
      <Definition> Estimated average delay occurring on an alternate route.</Definition>
            seconds
         </xs:documentation>
  </xs:annotation>
  <xs:restriction base="xs:int">
    <xs:minInclusive value="-1234567"/>
    <xs:maxInclusive value="-1234567"/>
  </xs:restriction>
</xs:simpleType>

simpleType Link-begin-node-identifier
namespace http://www.dummy-tmdd-address
type restriction of xs:string
used by
element LinkList/link-begin-node-id
facets
minLength 1
maxLength 32
annotation
documentation 
<Definition> The unique identification number for the Node at the beginning of the Link.  This identification number is globally unique for the Node.</Definition>
            Any set of alphanumeric characters up to 32
         
source
<xs:simpleType name="Link-begin-node-identifier">
  <xs:annotation>
    <xs:documentation>
      <Definition> The unique identification number for the Node at the beginning of the Link.  This identification number is globally unique for the Node.</Definition>
            Any set of alphanumeric characters up to 32
         </xs:documentation>
  </xs:annotation>
  <xs:restriction base="xs:string">
    <xs:minLength value="1"/>
    <xs:maxLength value="32"/>
  </xs:restriction>
</xs:simpleType>

simpleType Link-begin-node-latitude
namespace http://www.dummy-tmdd-address
type restriction of xs:int
facets
minInclusive -90000000
maxInclusive 90000000
annotation
documentation 
<Definition> Latitude of beginning Node.  This is the geographical location of the beginning of the Link.</Definition>
            microdegrees
         
source
<xs:simpleType name="Link-begin-node-latitude">
  <xs:annotation>
    <xs:documentation>
      <Definition> Latitude of beginning Node.  This is the geographical location of the beginning of the Link.</Definition>
            microdegrees
         </xs:documentation>
  </xs:annotation>
  <xs:restriction base="xs:int">
    <xs:minInclusive value="-90000000"/>
    <xs:maxInclusive value="90000000"/>
  </xs:restriction>
</xs:simpleType>

simpleType Link-begin-node-longitude
namespace http://www.dummy-tmdd-address
type restriction of xs:int
facets
minInclusive -180000000
maxInclusive 180000000
annotation
documentation 
<Definition> Longitude of beginning Node.  This is the geographical location of the beginning of the Link.</Definition>
            microdegress
         
source
<xs:simpleType name="Link-begin-node-longitude">
  <xs:annotation>
    <xs:documentation>
      <Definition> Longitude of beginning Node.  This is the geographical location of the beginning of the Link.</Definition>
            microdegress
         </xs:documentation>
  </xs:annotation>
  <xs:restriction base="xs:int">
    <xs:minInclusive value="-180000000"/>
    <xs:maxInclusive value="180000000"/>
  </xs:restriction>
</xs:simpleType>

simpleType Link-capacity
namespace http://www.dummy-tmdd-address
type restriction of xs:unsignedInt
used by
element LinkList/link-capacity
facets
maxInclusive 300000
annotation
documentation 
<Definition> The Link maximum capacity in vehicles per hour.</Definition>
            vehicles per hour
         
source
<xs:simpleType name="Link-capacity">
  <xs:annotation>
    <xs:documentation>
      <Definition> The Link maximum capacity in vehicles per hour.</Definition>
            vehicles per hour
         </xs:documentation>
  </xs:annotation>
  <xs:restriction base="xs:unsignedInt">
    <xs:maxInclusive value="300000"/>
  </xs:restriction>
</xs:simpleType>

simpleType Link-capacity-existing
namespace http://www.dummy-tmdd-address
type restriction of xs:unsignedByte
used by
element DataLinkState/capacity-existing
facets
maxInclusive 100
annotation
documentation 
<Definition> Practical capacity has reduced from the normal value to this percentage of normal capacity.</Definition>
            percent
         
source
<xs:simpleType name="Link-capacity-existing">
  <xs:annotation>
    <xs:documentation>
      <Definition> Practical capacity has reduced from the normal value to this percentage of normal capacity.</Definition>
            percent
         </xs:documentation>
  </xs:annotation>
  <xs:restriction base="xs:unsignedByte">
    <xs:maxInclusive value="100"/>
  </xs:restriction>
</xs:simpleType>

simpleType Link-data-methodology
namespace http://www.dummy-tmdd-address
type restriction of xs:string
facets
minLength 1
maxLength 256
annotation
documentation 
<Definition> The methodology used to derive the traffic data for the link.</Definition>
            Any set of ASCII characters up to 256
         
source
<xs:simpleType name="Link-data-methodology">
  <xs:annotation>
    <xs:documentation>
      <Definition> The methodology used to derive the traffic data for the link.</Definition>
            Any set of ASCII characters up to 256
         </xs:documentation>
  </xs:annotation>
  <xs:restriction base="xs:string">
    <xs:minLength value="1"/>
    <xs:maxLength value="256"/>
  </xs:restriction>
</xs:simpleType>

simpleType Link-data-stored
namespace http://www.dummy-tmdd-address
type list of Link-data-stored-item
used by
element LinkDataQuantity/link-data-stored
source
<xs:simpleType name="Link-data-stored">
  <xs:list itemType="Link-data-stored-item"/>
</xs:simpleType>

simpleType Link-data-stored-item
namespace http://www.dummy-tmdd-address
type union of (restriction of xs:int, restriction of xs:string)
used by
simpleType Link-data-stored
annotation
appInfo 

            current link volume (1)
            current occupancy (2)
            current ave range speed (3)
            current delay time (4)
            current travel time (5)
            roadway status (6)
            daily peak volume and hour of peak volume (7)
         
documentation 
<Definition> Lists the types of road data stored for the Link by a TMC or ISP.  Such  data will include speed, volume, etc.</Definition>
source
<xs:simpleType name="Link-data-stored-item">
  <xs:annotation>
    <xs:appinfo>
            current link volume (1)
            current occupancy (2)
            current ave range speed (3)
            current delay time (4)
            current travel time (5)
            roadway status (6)
            daily peak volume and hour of peak volume (7)
         </xs:appinfo>
    <xs:documentation>
      <Definition> Lists the types of road data stored for the Link by a TMC or ISP.  Such  data will include speed, volume, etc.</Definition>
    </xs:documentation>
  </xs:annotation>
  <xs:union>
    <xs:simpleType>
      <xs:restriction base="xs:int">
        <xs:minInclusive value="1"/>
        <xs:maxInclusive value="7"/>
      </xs:restriction>
    </xs:simpleType>
    <xs:simpleType>
      <xs:restriction base="xs:string">
        <xs:enumeration value="current link volume"/>
        <xs:enumeration value="current occupancy"/>
        <xs:enumeration value="current ave range speed"/>
        <xs:enumeration value="current delay time"/>
        <xs:enumeration value="current travel time"/>
        <xs:enumeration value="roadway status"/>
        <xs:enumeration value="daily peak volume and hour of peak volume"/>
      </xs:restriction>
    </xs:simpleType>
  </xs:union>
</xs:simpleType>

simpleType Link-data-type
namespace http://www.dummy-tmdd-address
type union of (restriction of xs:unsignedInt, restriction of xs:string)
used by
element LinkDataQuantity/link-data-type
annotation
appInfo 

            actual (1)
            reconstructed (2)
            historical (3)
            predicted (4)
            smoothed (5)
            averaged (6)
         
documentation 
<Definition> The type of the traffic data provided for the link.</Definition>
source
<xs:simpleType name="Link-data-type">
  <xs:annotation>
    <xs:appinfo>
            actual (1)
            reconstructed (2)
            historical (3)
            predicted (4)
            smoothed (5)
            averaged (6)
         </xs:appinfo>
    <xs:documentation>
      <Definition> The type of the traffic data provided for the link.</Definition>
    </xs:documentation>
  </xs:annotation>
  <xs:union>
    <xs:simpleType>
      <xs:restriction base="xs:unsignedInt">
        <xs:minInclusive value="1"/>
        <xs:maxInclusive value="6"/>
      </xs:restriction>
    </xs:simpleType>
    <xs:simpleType>
      <xs:restriction base="xs:string">
        <xs:enumeration value="actual"/>
        <xs:enumeration value="reconstructed"/>
        <xs:enumeration value="historical"/>
        <xs:enumeration value="predicted"/>
        <xs:enumeration value="smoothed"/>
        <xs:enumeration value="averaged"/>
      </xs:restriction>
    </xs:simpleType>
  </xs:union>
</xs:simpleType>

simpleType Link-delay
namespace http://www.dummy-tmdd-address
type restriction of xs:unsignedInt
used by
element DataLinkState/delay
facets
maxInclusive 605000
annotation
documentation 
<Definition> Delay time for travel along a particular Link.  This is additional time it will take above the free flow travel time for that time period to travel from one end of the link to the other.</Definition>
            seconds
         
source
<xs:simpleType name="Link-delay">
  <xs:annotation>
    <xs:documentation>
      <Definition> Delay time for travel along a particular Link.  This is additional time it will take above the free flow travel time for that time period to travel from one end of the link to the other.</Definition>
            seconds
         </xs:documentation>
  </xs:annotation>
  <xs:restriction base="xs:unsignedInt">
    <xs:maxInclusive value="605000"/>
  </xs:restriction>
</xs:simpleType>

simpleType Link-density
namespace http://www.dummy-tmdd-address
type restriction of xs:unsignedShort
used by
element DataLinkState/density
facets
maxInclusive 2000
annotation
documentation 
<Definition> Vehicle concentration per kilometer of the Link.</Definition>
            vehicles per kilometer
         
source
<xs:simpleType name="Link-density">
  <xs:annotation>
    <xs:documentation>
      <Definition> Vehicle concentration per kilometer of the Link.</Definition>
            vehicles per kilometer
         </xs:documentation>
  </xs:annotation>
  <xs:restriction base="xs:unsignedShort">
    <xs:maxInclusive value="2000"/>
  </xs:restriction>
</xs:simpleType>

simpleType Link-design-speed
namespace http://www.dummy-tmdd-address
type xs:unsignedByte
annotation
documentation 
<Definition> The Link design speed in kilometers per hour.</Definition>
            kilometers per hour
         
source
<xs:simpleType name="Link-design-speed">
  <xs:annotation>
    <xs:documentation>
      <Definition> The Link design speed in kilometers per hour.</Definition>
            kilometers per hour
         </xs:documentation>
  </xs:annotation>
  <xs:restriction base="xs:unsignedByte"/>
</xs:simpleType>

simpleType Link-direction
namespace http://www.dummy-tmdd-address
type union of (restriction of xs:unsignedInt, restriction of xs:string)
used by
elements LinkStatusList/direction DMSInventory/link-direction LCSStatus/link-direction RampMeterInventory/link-direction DetectorDetails/link-direction EventLane/link-direction LinkLocation/link-direction
annotation
appInfo 

            any other (0)
            n (1)
            ne (2)
            e (3)
            se (4)
            s (5)
            sw (6)
            w (7)
            nw (8)
            not directional (9)
            positive direction (10)
            negative direction (11)
            both directions (12)
         
documentation 
<Definition> The direction(s) of travel referenced on a link.</Definition>
source
<xs:simpleType name="Link-direction">
  <xs:annotation>
    <xs:appinfo>
            any other (0)
            n (1)
            ne (2)
            e (3)
            se (4)
            s (5)
            sw (6)
            w (7)
            nw (8)
            not directional (9)
            positive direction (10)
            negative direction (11)
            both directions (12)
         </xs:appinfo>
    <xs:documentation>
      <Definition> The direction(s) of travel referenced on a link.</Definition>
    </xs:documentation>
  </xs:annotation>
  <xs:union>
    <xs:simpleType>
      <xs:restriction base="xs:unsignedInt">
        <xs:minInclusive value="0"/>
        <xs:maxInclusive value="12"/>
      </xs:restriction>
    </xs:simpleType>
    <xs:simpleType>
      <xs:restriction base="xs:string">
        <xs:enumeration value="any other"/>
        <xs:enumeration value="n"/>
        <xs:enumeration value="ne"/>
        <xs:enumeration value="e"/>
        <xs:enumeration value="se"/>
        <xs:enumeration value="s"/>
        <xs:enumeration value="sw"/>
        <xs:enumeration value="w"/>
        <xs:enumeration value="nw"/>
        <xs:enumeration value="not directional"/>
        <xs:enumeration value="positive direction"/>
        <xs:enumeration value="negative direction"/>
        <xs:enumeration value="both directions"/>
      </xs:restriction>
    </xs:simpleType>
  </xs:union>
</xs:simpleType>

simpleType Link-end-node-identifier
namespace http://www.dummy-tmdd-address
type restriction of xs:string
used by
element LinkList/link-end-node-id
facets
minLength 1
maxLength 32
annotation
documentation 
<Definition> The unique identification number for the Node at the end of the Link.  This identification number is globally unique for the Node.</Definition>
            Any set of ASCII characters up to 32
         
source
<xs:simpleType name="Link-end-node-identifier">
  <xs:annotation>
    <xs:documentation>
      <Definition> The unique identification number for the Node at the end of the Link.  This identification number is globally unique for the Node.</Definition>
            Any set of ASCII characters up to 32
         </xs:documentation>
  </xs:annotation>
  <xs:restriction base="xs:string">
    <xs:minLength value="1"/>
    <xs:maxLength value="32"/>
  </xs:restriction>
</xs:simpleType>

simpleType Link-end-node-latitude
namespace http://www.dummy-tmdd-address
type restriction of xs:int
facets
minInclusive -90000000
maxInclusive 90000000
annotation
documentation 
<Definition> Latitude of ending Node.  This is the geographical location of the traveler's exit from the Link at the end of the Link.</Definition>
            microdegrees
         
source
<xs:simpleType name="Link-end-node-latitude">
  <xs:annotation>
    <xs:documentation>
      <Definition> Latitude of ending Node.  This is the geographical location of the traveler's exit from the Link at the end of the Link.</Definition>
            microdegrees
         </xs:documentation>
  </xs:annotation>
  <xs:restriction base="xs:int">
    <xs:minInclusive value="-90000000"/>
    <xs:maxInclusive value="90000000"/>
  </xs:restriction>
</xs:simpleType>

simpleType Link-end-node-longitude
namespace http://www.dummy-tmdd-address
type restriction of xs:int
facets
minInclusive -180000000
maxInclusive 180000000
annotation
documentation 
<Definition> Longitude of ending Node.  This is the geographical location of the traveler's exit from the Link at the end of the Link.</Definition>
            microdegress
         
source
<xs:simpleType name="Link-end-node-longitude">
  <xs:annotation>
    <xs:documentation>
      <Definition> Longitude of ending Node.  This is the geographical location of the traveler's exit from the Link at the end of the Link.</Definition>
            microdegress
         </xs:documentation>
  </xs:annotation>
  <xs:restriction base="xs:int">
    <xs:minInclusive value="-180000000"/>
    <xs:maxInclusive value="180000000"/>
  </xs:restriction>
</xs:simpleType>

simpleType Link-headway
namespace http://www.dummy-tmdd-address
type restriction of xs:int
used by
element DataLinkState/headway
facets
minInclusive -1234567
maxInclusive -1234567
annotation
documentation 
<Definition> Estimated headway (time between vehicles) on the link.</Definition>
            seconds
         
source
<xs:simpleType name="Link-headway">
  <xs:annotation>
    <xs:documentation>
      <Definition> Estimated headway (time between vehicles) on the link.</Definition>
            seconds
         </xs:documentation>
  </xs:annotation>
  <xs:restriction base="xs:int">
    <xs:minInclusive value="-1234567"/>
    <xs:maxInclusive value="-1234567"/>
  </xs:restriction>
</xs:simpleType>

simpleType Link-identifier
namespace http://www.dummy-tmdd-address
type restriction of xs:string
used by
elements SignalControlInventory/intersection-approaches/intersection-approache LinkStatusRequest/link-list/link DetectorDataRequest/link-id LinkDataQuantity/link-id LinkList/link-id LinkLocation/link-id LinkStatusList/link-id SectionLinkList/link-id/link-id-item
facets
minLength 1
maxLength 32
annotation
documentation 
<Definition> A unique numerical designation for the Link within the network.</Definition>
            Any set of alphanumeric characters up to 32
         
source
<xs:simpleType name="Link-identifier">
  <xs:annotation>
    <xs:documentation>
      <Definition> A unique numerical designation for the Link within the network.</Definition>
            Any set of alphanumeric characters up to 32
         </xs:documentation>
  </xs:annotation>
  <xs:restriction base="xs:string">
    <xs:minLength value="1"/>
    <xs:maxLength value="32"/>
  </xs:restriction>
</xs:simpleType>

simpleType Link-jurisdiction
namespace http://www.dummy-tmdd-address
type restriction of xs:string
used by
element LinkList/link-jurisdiction
facets
minLength 1
maxLength 128
annotation
documentation 
<Definition> The name of the law enforcement agency with authority over this link.</Definition>
            Any set of ASCII characters up to 128
         
source
<xs:simpleType name="Link-jurisdiction">
  <xs:annotation>
    <xs:documentation>
      <Definition> The name of the law enforcement agency with authority over this link.</Definition>
            Any set of ASCII characters up to 128
         </xs:documentation>
  </xs:annotation>
  <xs:restriction base="xs:string">
    <xs:minLength value="1"/>
    <xs:maxLength value="128"/>
  </xs:restriction>
</xs:simpleType>

simpleType Link-lane-count
namespace http://www.dummy-tmdd-address
type restriction of xs:unsignedByte
used by
elements GATEInventory/link-lane-count LCSInventory/link-lane-count
facets
maxInclusive 50
annotation
documentation 
<Definition> The prevailing number of through lanes at any point on the Link.</Definition>
            lanes
         
source
<xs:simpleType name="Link-lane-count">
  <xs:annotation>
    <xs:documentation>
      <Definition> The prevailing number of through lanes at any point on the Link.</Definition>
            lanes
         </xs:documentation>
  </xs:annotation>
  <xs:restriction base="xs:unsignedByte">
    <xs:maxInclusive value="50"/>
  </xs:restriction>
</xs:simpleType>

simpleType Link-lanes-number-open
namespace http://www.dummy-tmdd-address
type restriction of xs:unsignedByte
used by
element LinkStatusList/lanes-number-open
facets
maxInclusive 50
annotation
documentation 
<Definition> The lowest number of lanes currently open in the link at any point.</Definition>
            lanes
         
source
<xs:simpleType name="Link-lanes-number-open">
  <xs:annotation>
    <xs:documentation>
      <Definition> The lowest number of lanes currently open in the link at any point.</Definition>
            lanes
         </xs:documentation>
  </xs:annotation>
  <xs:restriction base="xs:unsignedByte">
    <xs:maxInclusive value="50"/>
  </xs:restriction>
</xs:simpleType>

simpleType Link-left-turn-pocket-lane-number
namespace http://www.dummy-tmdd-address
type restriction of xs:unsignedByte
facets
maxInclusive 50
annotation
documentation 
<Definition> Number of lanes on the left turn pocket.</Definition>
            lanes
         
source
<xs:simpleType name="Link-left-turn-pocket-lane-number">
  <xs:annotation>
    <xs:documentation>
      <Definition> Number of lanes on the left turn pocket.</Definition>
            lanes
         </xs:documentation>
  </xs:annotation>
  <xs:restriction base="xs:unsignedByte">
    <xs:maxInclusive value="50"/>
  </xs:restriction>
</xs:simpleType>

simpleType Link-left-turn-pocket-length
namespace http://www.dummy-tmdd-address
type restriction of xs:unsignedInt
facets
maxInclusive 160000
annotation
documentation 
<Definition> Length of the left turn pocket measured along the centerline of the lane, from beginning of the pocket to the stop bar.</Definition>
            meters
         
source
<xs:simpleType name="Link-left-turn-pocket-length">
  <xs:annotation>
    <xs:documentation>
      <Definition> Length of the left turn pocket measured along the centerline of the lane, from beginning of the pocket to the stop bar.</Definition>
            meters
         </xs:documentation>
  </xs:annotation>
  <xs:restriction base="xs:unsignedInt">
    <xs:maxInclusive value="160000"/>
  </xs:restriction>
</xs:simpleType>

simpleType Link-length
namespace http://www.dummy-tmdd-address
type restriction of xs:unsignedInt
used by
element LinkList/link-length
facets
maxInclusive 160000
annotation
documentation 
<Definition> The length of the Link from beginning Node to ending Node in meters.</Definition>
            meters
         
source
<xs:simpleType name="Link-length">
  <xs:annotation>
    <xs:documentation>
      <Definition> The length of the Link from beginning Node to ending Node in meters.</Definition>
            meters
         </xs:documentation>
  </xs:annotation>
  <xs:restriction base="xs:unsignedInt">
    <xs:maxInclusive value="160000"/>
  </xs:restriction>
</xs:simpleType>

simpleType Link-level-of-service
namespace http://www.dummy-tmdd-address
type union of (restriction of xs:unsignedInt, restriction of xs:string)
used by
element LinkStatusList/level-of-service
annotation
appInfo 

            free flow conditions (1) -- A
            stable flow with noticeable decline in free flow conditions (2)
            stable flow with significant increase in driver discomfort (3) -- C
            high density but stable flow (4) -- D
            conditions near capacity level (5) -- E
            forced flow (6) -- E
         
documentation 
<Definition> A qualitative measure describing operational conditions within a traffic stream and their perception by motorists and/or passengers as defined in the Highway Capacity Manual.</Definition>
source
<xs:simpleType name="Link-level-of-service">
  <xs:annotation>
    <xs:appinfo>
            free flow conditions (1) -- A
            stable flow with noticeable decline in free flow conditions (2)
            stable flow with significant increase in driver discomfort (3) -- C
            high density but stable flow (4) -- D
            conditions near capacity level (5) -- E
            forced flow (6) -- E
         </xs:appinfo>
    <xs:documentation>
      <Definition> A qualitative measure describing operational conditions within a traffic stream and their perception by motorists and/or passengers as defined in the Highway Capacity Manual.</Definition>
    </xs:documentation>
  </xs:annotation>
  <xs:union>
    <xs:simpleType>
      <xs:restriction base="xs:unsignedInt">
        <xs:minInclusive value="1"/>
        <xs:maxInclusive value="6"/>
      </xs:restriction>
    </xs:simpleType>
    <xs:simpleType>
      <xs:restriction base="xs:string">
        <xs:enumeration value="free flow conditions"/>
        <xs:enumeration value="stable flow with noticeable decline in free flow conditions"/>
        <xs:enumeration value="stable flow with significant increase in driver discomfort"/>
        <xs:enumeration value="high density but stable flow"/>
        <xs:enumeration value="conditions near capacity level"/>
        <xs:enumeration value="forced flow"/>
      </xs:restriction>
    </xs:simpleType>
  </xs:union>
</xs:simpleType>

simpleType Link-location-linear-reference
namespace http://www.dummy-tmdd-address
type restriction of xs:float
used by
elements CCTVInventory/linear-reference DMSInventory/linear-reference ESSInventory/linear-reference GATEInventory/linear-reference HARInventory/linear-reference RampMeterInventory/linear-reference SignalControlInventory/linear-reference DetectorDetails/linear-reference LinkList/linear-reference PointOnLink/linear-reference
facets
minInclusive 0
maxInclusive 2000000
annotation
documentation 
<Definition> A distance marker reference to a location on a roadway.</Definition>
source
<xs:simpleType name="Link-location-linear-reference">
  <xs:annotation>
    <xs:documentation>
      <Definition> A distance marker reference to a location on a roadway.</Definition>
    </xs:documentation>
  </xs:annotation>
  <xs:restriction base="xs:float">
    <xs:minInclusive value="0"/>
    <xs:maxInclusive value="2000000"/>
  </xs:restriction>
</xs:simpleType>

simpleType Link-location-linear-reference-version
namespace http://www.dummy-tmdd-address
type xs:unsignedByte
used by
elements CCTVInventory/linear-reference-version DMSInventory/linear-reference-version ESSInventory/linear-reference-version GATEInventory/linear-reference-version HARInventory/linear-reference-version RampMeterInventory/linear-reference-version SignalControlInventory/linear-reference-version DetectorDetails/linear-reference-version LinkLocation/linear-reference-version
annotation
documentation 
<Definition> Identifies the version of the distance referencing system (e.g. milemarker system) being used by the state or county.</Definition>
source
<xs:simpleType name="Link-location-linear-reference-version">
  <xs:annotation>
    <xs:documentation>
      <Definition> Identifies the version of the distance referencing system (e.g. milemarker system) being used by the state or county.</Definition>
    </xs:documentation>
  </xs:annotation>
  <xs:restriction base="xs:unsignedByte"/>
</xs:simpleType>

simpleType Link-measurement-duration
namespace http://www.dummy-tmdd-address
type restriction of xs:unsignedInt
used by
element DataCollectionPeriod/measurement-duration
facets
minInclusive 1
maxInclusive 86400
annotation
documentation 
<Definition> Duration of the data collection process from link detectors.</Definition>
            seconds
         
source
<xs:simpleType name="Link-measurement-duration">
  <xs:annotation>
    <xs:documentation>
      <Definition> Duration of the data collection process from link detectors.</Definition>
            seconds
         </xs:documentation>
  </xs:annotation>
  <xs:restriction base="xs:unsignedInt">
    <xs:minInclusive value="1"/>
    <xs:maxInclusive value="86400"/>
  </xs:restriction>
</xs:simpleType>

simpleType Link-measurement-end-time
namespace http://www.dummy-tmdd-address
type xs:int
annotation
documentation 
<Definition> End time for collecting traffic count from link detectors.</Definition>
            represented as HHMMSS where HH is the hour of the day in 24-hour clock form  (with legal values between 00 and 23) ; "MM" is the minute of hour  (with legal values from 00 to 59) ; "SS" is the second of the minute  (with legal values from 00 to 59) .
         
source
<xs:simpleType name="Link-measurement-end-time">
  <xs:annotation>
    <xs:documentation>
      <Definition> End time for collecting traffic count from link detectors.</Definition>
            represented as HHMMSS where HH is the hour of the day in 24-hour clock form  (with legal values between 00 and 23) ; "MM" is the minute of hour  (with legal values from 00 to 59) ; "SS" is the second of the minute  (with legal values from 00 to 59) .
         </xs:documentation>
  </xs:annotation>
  <xs:restriction base="xs:int"/>
</xs:simpleType>

simpleType Link-median-type
namespace http://www.dummy-tmdd-address
type union of (restriction of xs:unsignedInt, restriction of xs:string)
annotation
appInfo 

            curbed (1)
            concrete barrier (2)
            concrete barrier with visibility screen (3)
            guard rail (4)
            open grass (5)
            open sand (6)
            painted median no access (7)
            separate roadways (8)
            unprotected (9)
         
documentation 
<Definition> Type of the median for the separation of opposing or parallel traffic links.</Definition>
source
<xs:simpleType name="Link-median-type">
  <xs:annotation>
    <xs:appinfo>
            curbed (1)
            concrete barrier (2)
            concrete barrier with visibility screen (3)
            guard rail (4)
            open grass (5)
            open sand (6)
            painted median no access (7)
            separate roadways (8)
            unprotected (9)
         </xs:appinfo>
    <xs:documentation>
      <Definition> Type of the median for the separation of opposing or parallel traffic links.</Definition>
    </xs:documentation>
  </xs:annotation>
  <xs:union>
    <xs:simpleType>
      <xs:restriction base="xs:unsignedInt">
        <xs:minInclusive value="1"/>
        <xs:maxInclusive value="9"/>
      </xs:restriction>
    </xs:simpleType>
    <xs:simpleType>
      <xs:restriction base="xs:string">
        <xs:enumeration value="curbed"/>
        <xs:enumeration value="concrete barrier"/>
        <xs:enumeration value="concrete barrier with visibility screen"/>
        <xs:enumeration value="guard rail"/>
        <xs:enumeration value="open grass"/>
        <xs:enumeration value="open sand"/>
        <xs:enumeration value="painted median no access"/>
        <xs:enumeration value="separate roadways"/>
        <xs:enumeration value="unprotected"/>
      </xs:restriction>
    </xs:simpleType>
  </xs:union>
</xs:simpleType>

simpleType Link-movement-type
namespace http://www.dummy-tmdd-address
type union of (restriction of xs:unsignedInt, restriction of xs:string)
annotation
appInfo 

            left turn (1)
            through (2)
            right turn (3)
            diagonal (4)
         
documentation 
<Definition> Type of the turning movements at the end node of the link.</Definition>
source
<xs:simpleType name="Link-movement-type">
  <xs:annotation>
    <xs:appinfo>
            left turn (1)
            through (2)
            right turn (3)
            diagonal (4)
         </xs:appinfo>
    <xs:documentation>
      <Definition> Type of the turning movements at the end node of the link.</Definition>
    </xs:documentation>
  </xs:annotation>
  <xs:union>
    <xs:simpleType>
      <xs:restriction base="xs:unsignedInt">
        <xs:minInclusive value="1"/>
        <xs:maxInclusive value="4"/>
      </xs:restriction>
    </xs:simpleType>
    <xs:simpleType>
      <xs:restriction base="xs:string">
        <xs:enumeration value="left turn"/>
        <xs:enumeration value="through"/>
        <xs:enumeration value="right turn"/>
        <xs:enumeration value="diagonal"/>
      </xs:restriction>
    </xs:simpleType>
  </xs:union>
</xs:simpleType>

simpleType Link-name
namespace http://www.dummy-tmdd-address
type restriction of xs:string
used by
elements LCSInventory/link-name LinkList/link-name LinkStatusList/link-name TrafficNetworkRequest/roadway-name/roadway-name-item
facets
minLength 1
maxLength 128
annotation
documentation 
<Definition> The name of the Link in ASCII for user identification.</Definition>
            Any set of ASCII characters up to 12828
         
source
<xs:simpleType name="Link-name">
  <xs:annotation>
    <xs:documentation>
      <Definition> The name of the Link in ASCII for user identification.</Definition>
            Any set of ASCII characters up to 12828
         </xs:documentation>
  </xs:annotation>
  <xs:restriction base="xs:string">
    <xs:minLength value="1"/>
    <xs:maxLength value="128"/>
  </xs:restriction>
</xs:simpleType>

simpleType Link-occupancy
namespace http://www.dummy-tmdd-address
type restriction of xs:unsignedByte
used by
element DataLinkState/occupancy
facets
maxInclusive 100
annotation
documentation 
<Definition> The current average percent occupancy of the vehicles determined by detectors on the link.  This is percent of time, within a given time period in second, that a point on the roadway is occupied by the vehicles.</Definition>
            percent
         
source
<xs:simpleType name="Link-occupancy">
  <xs:annotation>
    <xs:documentation>
      <Definition> The current average percent occupancy of the vehicles determined by detectors on the link.  This is percent of time, within a given time period in second, that a point on the roadway is occupied by the vehicles.</Definition>
            percent
         </xs:documentation>
  </xs:annotation>
  <xs:restriction base="xs:unsignedByte">
    <xs:maxInclusive value="100"/>
  </xs:restriction>
</xs:simpleType>

simpleType Link-other
namespace http://www.dummy-tmdd-address
type restriction of xs:string
facets
minLength 1
maxLength 256
annotation
documentation 
<Definition> Data element used to indicate the presence of additional information.  This data element is to be used only when a precedent LINK data element of type code has a value of "1 = Other, additional information required".</Definition>
            Any set of alphanumeric characters up to 256
         
source
<xs:simpleType name="Link-other">
  <xs:annotation>
    <xs:documentation>
      <Definition> Data element used to indicate the presence of additional information.  This data element is to be used only when a precedent LINK data element of type code has a value of "1 = Other, additional information required".</Definition>
            Any set of alphanumeric characters up to 256
         </xs:documentation>
  </xs:annotation>
  <xs:restriction base="xs:string">
    <xs:minLength value="1"/>
    <xs:maxLength value="256"/>
  </xs:restriction>
</xs:simpleType>

simpleType Link-oversaturated-flag
namespace http://www.dummy-tmdd-address
type union of (restriction of xs:unsignedInt, restriction of xs:string)
used by
element LinkStatusList/saturation-flag
annotation
appInfo 

            oversaturated (0)
            not oversaturated (1)
         
documentation 
<Definition> Flag indicating existence of oversaturated conditions.</Definition>
source
<xs:simpleType name="Link-oversaturated-flag">
  <xs:annotation>
    <xs:appinfo>
            oversaturated (0)
            not oversaturated (1)
         </xs:appinfo>
    <xs:documentation>
      <Definition> Flag indicating existence of oversaturated conditions.</Definition>
    </xs:documentation>
  </xs:annotation>
  <xs:union>
    <xs:simpleType>
      <xs:restriction base="xs:unsignedInt">
        <xs:minInclusive value="0"/>
        <xs:maxInclusive value="1"/>
      </xs:restriction>
    </xs:simpleType>
    <xs:simpleType>
      <xs:restriction base="xs:string">
        <xs:enumeration value="oversaturated"/>
        <xs:enumeration value="not oversaturated"/>
      </xs:restriction>
    </xs:simpleType>
  </xs:union>
</xs:simpleType>

simpleType Link-oversaturated-threshold
namespace http://www.dummy-tmdd-address
type restriction of xs:unsignedByte
used by
element LinkStatusList/oversaturated-threshold
facets
maxInclusive 100
annotation
documentation 
<Definition> Threshold in percentage of link capacity to identify oversaturated conditions over a user specified time period.</Definition>
            percent
         
source
<xs:simpleType name="Link-oversaturated-threshold">
  <xs:annotation>
    <xs:documentation>
      <Definition> Threshold in percentage of link capacity to identify oversaturated conditions over a user specified time period.</Definition>
            percent
         </xs:documentation>
  </xs:annotation>
  <xs:restriction base="xs:unsignedByte">
    <xs:maxInclusive value="100"/>
  </xs:restriction>
</xs:simpleType>

simpleType Link-ownership
namespace http://www.dummy-tmdd-address
type restriction of xs:string
used by
element LinkLocation/link-ownership
facets
minLength 1
maxLength 256
annotation
documentation 
<Definition> The name of the designated owner of the LINK</Definition>
            Any set of ASCII characters up to 25656
         
source
<xs:simpleType name="Link-ownership">
  <xs:annotation>
    <xs:documentation>
      <Definition> The name of the designated owner of the LINK</Definition>
            Any set of ASCII characters up to 25656
         </xs:documentation>
  </xs:annotation>
  <xs:restriction base="xs:string">
    <xs:minLength value="1"/>
    <xs:maxLength value="256"/>
  </xs:restriction>
</xs:simpleType>

simpleType Link-pavement-type
namespace http://www.dummy-tmdd-address
type union of (restriction of xs:unsignedInt, restriction of xs:string)
annotation
appInfo 

            asphalt (1)
            open graded asphalt (2)
            concrete (3)
            grooved concrete (4)
            steel bridge (5)
            concrete bridge (6)
            asphalt overlay bridge (7)
            timber bridge (8)
            gravel (9)
            dirt (10)
         
documentation 
<Definition> The type of material from which the roadway pavement is constructed (e.g. concrete, asphalt).This lists the surfaces used by traffic on the Link.</Definition>
source
<xs:simpleType name="Link-pavement-type">
  <xs:annotation>
    <xs:appinfo>
            asphalt (1)
            open graded asphalt (2)
            concrete (3)
            grooved concrete (4)
            steel bridge (5)
            concrete bridge (6)
            asphalt overlay bridge (7)
            timber bridge (8)
            gravel (9)
            dirt (10)
         </xs:appinfo>
    <xs:documentation>
      <Definition> The type of material from which the roadway pavement is constructed (e.g. concrete, asphalt).This lists the surfaces used by traffic on the Link.</Definition>
    </xs:documentation>
  </xs:annotation>
  <xs:union>
    <xs:simpleType>
      <xs:restriction base="xs:unsignedInt">
        <xs:minInclusive value="1"/>
        <xs:maxInclusive value="10"/>
      </xs:restriction>
    </xs:simpleType>
    <xs:simpleType>
      <xs:restriction base="xs:string">
        <xs:enumeration value="asphalt"/>
        <xs:enumeration value="open graded asphalt"/>
        <xs:enumeration value="concrete"/>
        <xs:enumeration value="grooved concrete"/>
        <xs:enumeration value="steel bridge"/>
        <xs:enumeration value="concrete bridge"/>
        <xs:enumeration value="asphalt overlay bridge"/>
        <xs:enumeration value="timber bridge"/>
        <xs:enumeration value="gravel"/>
        <xs:enumeration value="dirt"/>
      </xs:restriction>
    </xs:simpleType>
  </xs:union>
</xs:simpleType>

simpleType Link-priority-type
namespace http://www.dummy-tmdd-address
type list of Link-priority-type-item
used by
element LinkStatusList/priority-type
source
<xs:simpleType name="Link-priority-type">
  <xs:list itemType="Link-priority-type-item"/>
</xs:simpleType>

simpleType Link-priority-type-item
namespace http://www.dummy-tmdd-address
type union of (restriction of xs:int, restriction of xs:string)
used by
simpleType Link-priority-type
annotation
appInfo 

            special events (1)
            snow ice clearance (2)
            weather evacuation (3)
            defense movements (4)
            hazmat (5)
            agricultural access (6)
            none (7)
         
documentation 
<Definition> The roadway priority assignments for which the roadway is restricted from general traffic access due to one of the listed priority functions.</Definition>
source
<xs:simpleType name="Link-priority-type-item">
  <xs:annotation>
    <xs:appinfo>
            special events (1)
            snow ice clearance (2)
            weather evacuation (3)
            defense movements (4)
            hazmat (5)
            agricultural access (6)
            none (7)
         </xs:appinfo>
    <xs:documentation>
      <Definition> The roadway priority assignments for which the roadway is restricted from general traffic access due to one of the listed priority functions.</Definition>
    </xs:documentation>
  </xs:annotation>
  <xs:union>
    <xs:simpleType>
      <xs:restriction base="xs:int">
        <xs:minInclusive value="1"/>
        <xs:maxInclusive value="7"/>
      </xs:restriction>
    </xs:simpleType>
    <xs:simpleType>
      <xs:restriction base="xs:string">
        <xs:enumeration value="special events"/>
        <xs:enumeration value="snow ice clearance"/>
        <xs:enumeration value="weather evacuation"/>
        <xs:enumeration value="defense movements"/>
        <xs:enumeration value="hazmat"/>
        <xs:enumeration value="agricultural access"/>
        <xs:enumeration value="none"/>
      </xs:restriction>
    </xs:simpleType>
  </xs:union>
</xs:simpleType>

simpleType Link-restriction-axle-count
namespace http://www.dummy-tmdd-address
type restriction of xs:unsignedByte
used by
elements DataLinkRestrictions/restriction-axle-count LinkStatusList/restriction-axle-count
facets
maxInclusive 20
annotation
documentation 
<Definition> Maximum axle count for a vehicle allowed on the Link.</Definition>
            axles
         
source
<xs:simpleType name="Link-restriction-axle-count">
  <xs:annotation>
    <xs:documentation>
      <Definition> Maximum axle count for a vehicle allowed on the Link.</Definition>
            axles
         </xs:documentation>
  </xs:annotation>
  <xs:restriction base="xs:unsignedByte">
    <xs:maxInclusive value="20"/>
  </xs:restriction>
</xs:simpleType>

simpleType Link-restriction-class
namespace http://www.dummy-tmdd-address
type itis:RestrictionClass
annotation
documentation 
<Definition> Class of traffic restrictions applied to a Link.  This is used to characterize traffic restrictive conditions currently in effect.</Definition>
source
<xs:simpleType name="Link-restriction-class">
  <xs:annotation>
    <xs:documentation>
      <Definition> Class of traffic restrictions applied to a Link.  This is used to characterize traffic restrictive conditions currently in effect.</Definition>
    </xs:documentation>
  </xs:annotation>
  <xs:restriction base="itis:RestrictionClass"/>
</xs:simpleType>

simpleType Link-restriction-height
namespace http://www.dummy-tmdd-address
type restriction of xs:unsignedShort
used by
elements DataLinkRestrictions/restriction-height LinkStatusList/restriction-height
facets
maxInclusive 2000
annotation
documentation 
<Definition> Minimum vertical clearance on a Link in centimeters.</Definition>
            centimeters
         
source
<xs:simpleType name="Link-restriction-height">
  <xs:annotation>
    <xs:documentation>
      <Definition> Minimum vertical clearance on a Link in centimeters.</Definition>
            centimeters
         </xs:documentation>
  </xs:annotation>
  <xs:restriction base="xs:unsignedShort">
    <xs:maxInclusive value="2000"/>
  </xs:restriction>
</xs:simpleType>

simpleType Link-restriction-length
namespace http://www.dummy-tmdd-address
type restriction of xs:unsignedShort
used by
elements DataLinkRestrictions/restriction-length LinkStatusList/restriction-length
facets
maxInclusive 6000
annotation
documentation 
<Definition> Maximum Vehicle Length allowable on a Link in centimeters</Definition>
            centimeters
         
source
<xs:simpleType name="Link-restriction-length">
  <xs:annotation>
    <xs:documentation>
      <Definition> Maximum Vehicle Length allowable on a Link in centimeters</Definition>
            centimeters
         </xs:documentation>
  </xs:annotation>
  <xs:restriction base="xs:unsignedShort">
    <xs:maxInclusive value="6000"/>
  </xs:restriction>
</xs:simpleType>

simpleType Link-restriction-weight-axle
namespace http://www.dummy-tmdd-address
type restriction of xs:unsignedShort
used by
elements DataLinkRestrictions/restriction-weight-axle LinkStatusList/restriction-weight-axle
facets
maxInclusive 20000
annotation
documentation 
<Definition> The maximum axle Weight allowed on a link.</Definition>
            kilograms
         
source
<xs:simpleType name="Link-restriction-weight-axle">
  <xs:annotation>
    <xs:documentation>
      <Definition> The maximum axle Weight allowed on a link.</Definition>
            kilograms
         </xs:documentation>
  </xs:annotation>
  <xs:restriction base="xs:unsignedShort">
    <xs:maxInclusive value="20000"/>
  </xs:restriction>
</xs:simpleType>

simpleType Link-restriction-weight-vehicle
namespace http://www.dummy-tmdd-address
type restriction of xs:unsignedInt
used by
elements LinkStatusList/restriction-weight DataLinkRestrictions/restriction-weight-vehicle
facets
maxInclusive 80000
annotation
documentation 
<Definition> Maximum Vehicle Weight allowable on a Link in kilograms</Definition>
            kilograms
         
source
<xs:simpleType name="Link-restriction-weight-vehicle">
  <xs:annotation>
    <xs:documentation>
      <Definition> Maximum Vehicle Weight allowable on a Link in kilograms</Definition>
            kilograms
         </xs:documentation>
  </xs:annotation>
  <xs:restriction base="xs:unsignedInt">
    <xs:maxInclusive value="80000"/>
  </xs:restriction>
</xs:simpleType>

simpleType Link-restriction-width
namespace http://www.dummy-tmdd-address
type restriction of xs:unsignedShort
used by
elements DataLinkRestrictions/restriction-width LinkStatusList/restriction-width
facets
maxInclusive 2000
annotation
documentation 
<Definition> Maximum allowable vehicle width on a Link in centimeters.</Definition>
            centimeters
         
source
<xs:simpleType name="Link-restriction-width">
  <xs:annotation>
    <xs:documentation>
      <Definition> Maximum allowable vehicle width on a Link in centimeters.</Definition>
            centimeters
         </xs:documentation>
  </xs:annotation>
  <xs:restriction base="xs:unsignedShort">
    <xs:maxInclusive value="2000"/>
  </xs:restriction>
</xs:simpleType>

simpleType Link-right-turn-pocket-lane-number
namespace http://www.dummy-tmdd-address
type restriction of xs:unsignedByte
facets
maxInclusive 50
annotation
documentation 
<Definition> Number of lanes on the right turn pocket.</Definition>
            lanes
         
source
<xs:simpleType name="Link-right-turn-pocket-lane-number">
  <xs:annotation>
    <xs:documentation>
      <Definition> Number of lanes on the right turn pocket.</Definition>
            lanes
         </xs:documentation>
  </xs:annotation>
  <xs:restriction base="xs:unsignedByte">
    <xs:maxInclusive value="50"/>
  </xs:restriction>
</xs:simpleType>

simpleType Link-right-turn-pocket-length
namespace http://www.dummy-tmdd-address
type restriction of xs:unsignedInt
facets
maxInclusive 160000
annotation
documentation 
<Definition> Length of the right turn pocket measured along the centerline of the lane, from beginning of the pocket to the stop bar.</Definition>
            meters
         
source
<xs:simpleType name="Link-right-turn-pocket-length">
  <xs:annotation>
    <xs:documentation>
      <Definition> Length of the right turn pocket measured along the centerline of the lane, from beginning of the pocket to the stop bar.</Definition>
            meters
         </xs:documentation>
  </xs:annotation>
  <xs:restriction base="xs:unsignedInt">
    <xs:maxInclusive value="160000"/>
  </xs:restriction>
</xs:simpleType>

simpleType Link-route-designator
namespace http://www.dummy-tmdd-address
type restriction of xs:string
used by
elements LinkLocation/link-designator RequestLocation/link-designator/link-designator-item CCTVInventory/route-designator DMSInventory/route-designator ESSInventory/route-designator GATEInventory/route-designator HARInventory/route-designator RampMeterInventory/route-designator SignalControlInventory/route-designator DetectorDetails/route-designator LinkList/route-designator
facets
minLength 1
maxLength 64
annotation
documentation 
<Definition> County, State, or Federal route numbers with any associated alphabetic designators.</Definition>
            Any set of alphanumeric characters up to 64
         
source
<xs:simpleType name="Link-route-designator">
  <xs:annotation>
    <xs:documentation>
      <Definition> County, State, or Federal route numbers with any associated alphabetic designators.</Definition>
            Any set of alphanumeric characters up to 64
         </xs:documentation>
  </xs:annotation>
  <xs:restriction base="xs:string">
    <xs:minLength value="1"/>
    <xs:maxLength value="64"/>
  </xs:restriction>
</xs:simpleType>

simpleType Link-shoulder-width-left
namespace http://www.dummy-tmdd-address
type restriction of xs:unsignedShort
facets
maxInclusive 999
annotation
documentation 
<Definition> The width of the left shoulder of the Link.</Definition>
            centimeters
         
source
<xs:simpleType name="Link-shoulder-width-left">
  <xs:annotation>
    <xs:documentation>
      <Definition> The width of the left shoulder of the Link.</Definition>
            centimeters
         </xs:documentation>
  </xs:annotation>
  <xs:restriction base="xs:unsignedShort">
    <xs:maxInclusive value="999"/>
  </xs:restriction>
</xs:simpleType>

simpleType Link-shoulder-width-right
namespace http://www.dummy-tmdd-address
type restriction of xs:unsignedShort
facets
maxInclusive 999
annotation
documentation 
<Definition> The width of the right shoulder of the Link.</Definition>
            centimeters
         
source
<xs:simpleType name="Link-shoulder-width-right">
  <xs:annotation>
    <xs:documentation>
      <Definition> The width of the right shoulder of the Link.</Definition>
            centimeters
         </xs:documentation>
  </xs:annotation>
  <xs:restriction base="xs:unsignedShort">
    <xs:maxInclusive value="999"/>
  </xs:restriction>
</xs:simpleType>

simpleType Link-signal-cycle-delay
namespace http://www.dummy-tmdd-address
type xs:unsignedByte
annotation
documentation 
<Definition> Estimated average delay occurring due to signal cycle per vehicle.</Definition>
            seconds
         
source
<xs:simpleType name="Link-signal-cycle-delay">
  <xs:annotation>
    <xs:documentation>
      <Definition> Estimated average delay occurring due to signal cycle per vehicle.</Definition>
            seconds
         </xs:documentation>
  </xs:annotation>
  <xs:restriction base="xs:unsignedByte"/>
</xs:simpleType>

simpleType Link-speed-average
namespace http://www.dummy-tmdd-address
type xs:unsignedByte
used by
element DataLinkState/speed-average
annotation
documentation 
<Definition> The current average speed of the vehicles using the link.</Definition>
            kilometers per hour
         
source
<xs:simpleType name="Link-speed-average">
  <xs:annotation>
    <xs:documentation>
      <Definition> The current average speed of the vehicles using the link.</Definition>
            kilometers per hour
         </xs:documentation>
  </xs:annotation>
  <xs:restriction base="xs:unsignedByte"/>
</xs:simpleType>

simpleType Link-speed-limit
namespace http://www.dummy-tmdd-address
type xs:unsignedByte
used by
elements LinkList/link-speed-limit DataLinkRestrictions/speed-limit
annotation
documentation 
<Definition> The posted or legal speed limit on the link for automobiles in kilometers per hour.</Definition>
            kilometers per hour
         
source
<xs:simpleType name="Link-speed-limit">
  <xs:annotation>
    <xs:documentation>
      <Definition> The posted or legal speed limit on the link for automobiles in kilometers per hour.</Definition>
            kilometers per hour
         </xs:documentation>
  </xs:annotation>
  <xs:restriction base="xs:unsignedByte"/>
</xs:simpleType>

simpleType Link-speed-limit-advisory
namespace http://www.dummy-tmdd-address
type xs:unsignedByte
used by
element DataLinkRestrictions/speed-limit-advisory
annotation
documentation 
<Definition> The current advisory speed limit on the link.</Definition>
            kilometers per hour
         
source
<xs:simpleType name="Link-speed-limit-advisory">
  <xs:annotation>
    <xs:documentation>
      <Definition> The current advisory speed limit on the link.</Definition>
            kilometers per hour
         </xs:documentation>
  </xs:annotation>
  <xs:restriction base="xs:unsignedByte"/>
</xs:simpleType>

simpleType Link-speed-limit-truck
namespace http://www.dummy-tmdd-address
type xs:unsignedByte
used by
elements LinkList/link-speed-limit-truck DataLinkRestrictions/speed-limit-truck
annotation
documentation 
<Definition> The posted or legal speed limit on the Link for trucks in kilometers per hour.</Definition>
            kilometers per hour
         
source
<xs:simpleType name="Link-speed-limit-truck">
  <xs:annotation>
    <xs:documentation>
      <Definition> The posted or legal speed limit on the Link for trucks in kilometers per hour.</Definition>
            kilometers per hour
         </xs:documentation>
  </xs:annotation>
  <xs:restriction base="xs:unsignedByte"/>
</xs:simpleType>

simpleType Link-status
namespace http://www.dummy-tmdd-address
type union of (restriction of xs:unsignedInt, restriction of xs:string)
used by
element LinkStatusList/link-status
annotation
appInfo 

            no determination (1)
            open (2)
            restricted (3)
            closed (4)
         
documentation 
<Definition> The current Link status that provides an indication of standard or non-standard Link operations.</Definition>
source
<xs:simpleType name="Link-status">
  <xs:annotation>
    <xs:appinfo>
            no determination (1)
            open (2)
            restricted (3)
            closed (4)
         </xs:appinfo>
    <xs:documentation>
      <Definition> The current Link status that provides an indication of standard or non-standard Link operations.</Definition>
    </xs:documentation>
  </xs:annotation>
  <xs:union>
    <xs:simpleType>
      <xs:restriction base="xs:unsignedInt">
        <xs:minInclusive value="1"/>
        <xs:maxInclusive value="4"/>
      </xs:restriction>
    </xs:simpleType>
    <xs:simpleType>
      <xs:restriction base="xs:string">
        <xs:enumeration value="no determination"/>
        <xs:enumeration value="open"/>
        <xs:enumeration value="restricted"/>
        <xs:enumeration value="closed"/>
      </xs:restriction>
    </xs:simpleType>
  </xs:union>
</xs:simpleType>

simpleType Link-stop-delay
namespace http://www.dummy-tmdd-address
type xs:unsignedInt
annotation
documentation 
<Definition> Estimated average stopped-time delay on the link in seconds per vehicle.</Definition>
            seconds per vehicle
         
source
<xs:simpleType name="Link-stop-delay">
  <xs:annotation>
    <xs:documentation>
      <Definition> Estimated average stopped-time delay on the link in seconds per vehicle.</Definition>
            seconds per vehicle
         </xs:documentation>
  </xs:annotation>
  <xs:restriction base="xs:unsignedInt"/>
</xs:simpleType>

simpleType Link-surface-condition
namespace http://www.dummy-tmdd-address
type list of Link-surface-condition-item
used by
element LinkStatusList/surface-condition
source
<xs:simpleType name="Link-surface-condition">
  <xs:list itemType="Link-surface-condition-item"/>
</xs:simpleType>

simpleType Link-surface-condition-item
namespace http://www.dummy-tmdd-address
type union of (restriction of xs:int, restriction of xs:string)
used by
simpleType Link-surface-condition
annotation
appInfo 

            dry (1)
            wet (2)
            snow or slus (3)
            ice (4)
            oil (5)
            debris (6)
            rocks (7)
            salted (8)
            broken pavement (9)
            power lines down (10)
            material spill (11)
            chemical spill (12)
            none (13)
         
documentation 
<Definition> The abnormal surface conditions currently found on the Link (e.g., dry, wet, ice, snow, Rocks, etc.).</Definition>
source
<xs:simpleType name="Link-surface-condition-item">
  <xs:annotation>
    <xs:appinfo>
            dry (1)
            wet (2)
            snow or slus (3)
            ice (4)
            oil (5)
            debris (6)
            rocks (7)
            salted (8)
            broken pavement (9)
            power lines down (10)
            material spill (11)
            chemical spill (12)
            none (13)
         </xs:appinfo>
    <xs:documentation>
      <Definition> The abnormal surface conditions currently found on the Link (e.g., dry, wet, ice, snow, Rocks, etc.).</Definition>
    </xs:documentation>
  </xs:annotation>
  <xs:union>
    <xs:simpleType>
      <xs:restriction base="xs:int">
        <xs:minInclusive value="1"/>
        <xs:maxInclusive value="13"/>
      </xs:restriction>
    </xs:simpleType>
    <xs:simpleType>
      <xs:restriction base="xs:string">
        <xs:enumeration value="dry"/>
        <xs:enumeration value="wet"/>
        <xs:enumeration value="snow or slus"/>
        <xs:enumeration value="ice"/>
        <xs:enumeration value="oil"/>
        <xs:enumeration value="debris"/>
        <xs:enumeration value="rocks"/>
        <xs:enumeration value="salted"/>
        <xs:enumeration value="broken pavement"/>
        <xs:enumeration value="power lines down"/>
        <xs:enumeration value="material spill"/>
        <xs:enumeration value="chemical spill"/>
        <xs:enumeration value="none"/>
      </xs:restriction>
    </xs:simpleType>
  </xs:union>
</xs:simpleType>

simpleType Link-travel-time
namespace http://www.dummy-tmdd-address
type xs:unsignedShort
used by
element DataLinkState/travel-time
annotation
documentation 
<Definition> The current average travel time of the vehicles using the link.</Definition>
            seconds
         
source
<xs:simpleType name="Link-travel-time">
  <xs:annotation>
    <xs:documentation>
      <Definition> The current average travel time of the vehicles using the link.</Definition>
            seconds
         </xs:documentation>
  </xs:annotation>
  <xs:restriction base="xs:unsignedShort"/>
</xs:simpleType>

simpleType Link-travel-time-increase
namespace http://www.dummy-tmdd-address
type restriction of xs:unsignedByte
used by
element DataLinkState/travel-time-increase
facets
maxInclusive 100
annotation
documentation 
<Definition> The percentage increase in travel times relative to normal conditions.</Definition>
            percent
         
source
<xs:simpleType name="Link-travel-time-increase">
  <xs:annotation>
    <xs:documentation>
      <Definition> The percentage increase in travel times relative to normal conditions.</Definition>
            percent
         </xs:documentation>
  </xs:annotation>
  <xs:restriction base="xs:unsignedByte">
    <xs:maxInclusive value="100"/>
  </xs:restriction>
</xs:simpleType>

simpleType Link-type
namespace http://www.dummy-tmdd-address
type list of Link-type-item
used by
elements TrafficNetworkRequest/link-type LinkList/link-type
source
<xs:simpleType name="Link-type">
  <xs:list itemType="Link-type-item"/>
</xs:simpleType>

simpleType Link-type-item
namespace http://www.dummy-tmdd-address
type union of (restriction of xs:int, restriction of xs:string)
used by
simpleType Link-type
annotation
appInfo 

            freeway (1)
            arterial (2)
            collector (3)
            local (4)
            service road (7)
            tunnel (8)
            detour (9)
            dedicated link (10)
            military road (11)
            railroad link (12)
            air link (13)
            ferry (14)
         
documentation 
<Definition> The designation of the Link type (Freeway, Arterial, Surface, Rail, Ferry, other modes).</Definition>
source
<xs:simpleType name="Link-type-item">
  <xs:annotation>
    <xs:appinfo>
            freeway (1)
            arterial (2)
            collector (3)
            local (4)
            service road (7)
            tunnel (8)
            detour (9)
            dedicated link (10)
            military road (11)
            railroad link (12)
            air link (13)
            ferry (14)
         </xs:appinfo>
    <xs:documentation>
      <Definition> The designation of the Link type (Freeway, Arterial, Surface, Rail, Ferry, other modes).</Definition>
    </xs:documentation>
  </xs:annotation>
  <xs:union>
    <xs:simpleType>
      <xs:restriction base="xs:int">
        <xs:minInclusive value="1"/>
        <xs:maxInclusive value="14"/>
      </xs:restriction>
    </xs:simpleType>
    <xs:simpleType>
      <xs:restriction base="xs:string">
        <xs:enumeration value="freeway"/>
        <xs:enumeration value="arterial"/>
        <xs:enumeration value="collector"/>
        <xs:enumeration value="local"/>
        <xs:enumeration value="service road"/>
        <xs:enumeration value="tunnel"/>
        <xs:enumeration value="detour"/>
        <xs:enumeration value="dedicated link"/>
        <xs:enumeration value="military road"/>
        <xs:enumeration value="railroad link"/>
        <xs:enumeration value="air link"/>
        <xs:enumeration value="ferry"/>
      </xs:restriction>
    </xs:simpleType>
  </xs:union>
</xs:simpleType>

simpleType Link-volume
namespace http://www.dummy-tmdd-address
type restriction of xs:unsignedInt
used by
element DataLinkState/volume
facets
minInclusive 1
maxInclusive 100000
annotation
documentation 
<Definition> Current volume  for the Link expressed in vehicles.</Definition>
            vehicles
         
source
<xs:simpleType name="Link-volume">
  <xs:annotation>
    <xs:documentation>
      <Definition> Current volume  for the Link expressed in vehicles.</Definition>
            vehicles
         </xs:documentation>
  </xs:annotation>
  <xs:restriction base="xs:unsignedInt">
    <xs:minInclusive value="1"/>
    <xs:maxInclusive value="100000"/>
  </xs:restriction>
</xs:simpleType>

simpleType Location-road-address
namespace http://www.dummy-tmdd-address
type restriction of xs:string
facets
minLength 1
maxLength 256
annotation
documentation 
<Definition> Street address  where a roadway event occurs.</Definition>
            Any set of ASCII characters up to 256
         
source
<xs:simpleType name="Location-road-address">
  <xs:annotation>
    <xs:documentation>
      <Definition> Street address  where a roadway event occurs.</Definition>
            Any set of ASCII characters up to 256
         </xs:documentation>
  </xs:annotation>
  <xs:restriction base="xs:string">
    <xs:minLength value="1"/>
    <xs:maxLength value="256"/>
  </xs:restriction>
</xs:simpleType>

simpleType Meter-mainline-speed-threshold
namespace http://www.dummy-tmdd-address
type restriction of xs:unsignedShort
facets
maxInclusive 300
annotation
documentation 
<Definition> Speed threshold levels used by the metering algorithm to select metering levels.</Definition>
            kilometers per hour
         
source
<xs:simpleType name="Meter-mainline-speed-threshold">
  <xs:annotation>
    <xs:documentation>
      <Definition> Speed threshold levels used by the metering algorithm to select metering levels.</Definition>
            kilometers per hour
         </xs:documentation>
  </xs:annotation>
  <xs:restriction base="xs:unsignedShort">
    <xs:maxInclusive value="300"/>
  </xs:restriction>
</xs:simpleType>

simpleType Meter-metering-type
namespace http://www.dummy-tmdd-address
type union of (restriction of xs:unsignedInt, restriction of xs:string)
used by
element RampMeterStatus/metering-type
annotation
appInfo 

            one at a time (1)
            two at a time (2)
            platoon metering (3)
         
documentation 
<Definition> Metering type for ramp, mainline, freeway-to-freeway connector, and tunnel.</Definition>
source
<xs:simpleType name="Meter-metering-type">
  <xs:annotation>
    <xs:appinfo>
            one at a time (1)
            two at a time (2)
            platoon metering (3)
         </xs:appinfo>
    <xs:documentation>
      <Definition> Metering type for ramp, mainline, freeway-to-freeway connector, and tunnel.</Definition>
    </xs:documentation>
  </xs:annotation>
  <xs:union>
    <xs:simpleType>
      <xs:restriction base="xs:unsignedInt">
        <xs:minInclusive value="1"/>
        <xs:maxInclusive value="3"/>
      </xs:restriction>
    </xs:simpleType>
    <xs:simpleType>
      <xs:restriction base="xs:string">
        <xs:enumeration value="one at a time"/>
        <xs:enumeration value="two at a time"/>
        <xs:enumeration value="platoon metering"/>
      </xs:restriction>
    </xs:simpleType>
  </xs:union>
</xs:simpleType>

simpleType Meter-other
namespace http://www.dummy-tmdd-address
type restriction of xs:string
facets
minLength 1
maxLength 256
annotation
documentation 
<Definition> Data element used to indicate the presence of additional information.  This data element is to be used only when a precedent METER data element of type code has a value of "1 = Other, additional information required".</Definition>
            Any set of ASCII characters up to 256
         
source
<xs:simpleType name="Meter-other">
  <xs:annotation>
    <xs:documentation>
      <Definition> Data element used to indicate the presence of additional information.  This data element is to be used only when a precedent METER data element of type code has a value of "1 = Other, additional information required".</Definition>
            Any set of ASCII characters up to 256
         </xs:documentation>
  </xs:annotation>
  <xs:restriction base="xs:string">
    <xs:minLength value="1"/>
    <xs:maxLength value="256"/>
  </xs:restriction>
</xs:simpleType>

simpleType Meter-status
namespace http://www.dummy-tmdd-address
type union of (restriction of xs:unsignedInt, restriction of xs:string)
used by
element RampMeterStatus/meter-status
annotation
appInfo 

            off (0)
            green (1)
            red (2)
            yellow (3)
            flashing (4)
         
documentation 
<Definition> Status of the ramp, mainline, freeway-to-freeway connector, or tunnel metering signal.</Definition>
source
<xs:simpleType name="Meter-status">
  <xs:annotation>
    <xs:appinfo>
            off (0)
            green (1)
            red (2)
            yellow (3)
            flashing (4)
         </xs:appinfo>
    <xs:documentation>
      <Definition> Status of the ramp, mainline, freeway-to-freeway connector, or tunnel metering signal.</Definition>
    </xs:documentation>
  </xs:annotation>
  <xs:union>
    <xs:simpleType>
      <xs:restriction base="xs:unsignedInt">
        <xs:minInclusive value="0"/>
        <xs:maxInclusive value="4"/>
      </xs:restriction>
    </xs:simpleType>
    <xs:simpleType>
      <xs:restriction base="xs:string">
        <xs:enumeration value="off"/>
        <xs:enumeration value="green"/>
        <xs:enumeration value="red"/>
        <xs:enumeration value="yellow"/>
        <xs:enumeration value="flashing"/>
      </xs:restriction>
    </xs:simpleType>
  </xs:union>
</xs:simpleType>

simpleType Network-identifier
namespace http://www.dummy-tmdd-address
type restriction of xs:string
used by
elements ConnectionRequestResponse/network-id TrafficNetworkRequest/network-id TrafficNetworkInventory/network-id SignalControlInventory/network-id SectionStatus/network-id NodeStatusRequest/network-id NodeStatus/network-id NodeInventory/network-id LinkStatusRequest/network-id LinkStatus/network-id LinkInventory/network-id LinkData/network-id HARInventory/network-id ESSInventory/network-id DetectorStatus/network-id DetectorInventory/network-id DetectorData/network-id ConnectionRequest/network-id CCTVVideoChannelData/network-id CCTVInventory/network-id
facets
minLength 1
maxLength 32
annotation
documentation 
<Definition> Unique identifier for a network.</Definition>
            Any set of alphanumeric characters up to 32
         
source
<xs:simpleType name="Network-identifier">
  <xs:annotation>
    <xs:documentation>
      <Definition> Unique identifier for a network.</Definition>
            Any set of alphanumeric characters up to 32
         </xs:documentation>
  </xs:annotation>
  <xs:restriction base="xs:string">
    <xs:minLength value="1"/>
    <xs:maxLength value="32"/>
  </xs:restriction>
</xs:simpleType>

simpleType Network-name
namespace http://www.dummy-tmdd-address
type restriction of xs:string
used by
elements SectionStatus/network-name TrafficNetworkInventory/network-name
facets
minLength 1
maxLength 128
annotation
documentation 
<Definition> The user-defined name for a network.</Definition>
            Any set of ASCII characters up to 128
         
source
<xs:simpleType name="Network-name">
  <xs:annotation>
    <xs:documentation>
      <Definition> The user-defined name for a network.</Definition>
            Any set of ASCII characters up to 128
         </xs:documentation>
  </xs:annotation>
  <xs:restriction base="xs:string">
    <xs:minLength value="1"/>
    <xs:maxLength value="128"/>
  </xs:restriction>
</xs:simpleType>

simpleType Network-section-count
namespace http://www.dummy-tmdd-address
type restriction of xs:unsignedByte
used by
element TrafficNetworkInventory/network-section-count
facets
minInclusive 1
annotation
documentation 
<Definition> Number of sections in the network.</Definition>
            sections
         
source
<xs:simpleType name="Network-section-count">
  <xs:annotation>
    <xs:documentation>
      <Definition> Number of sections in the network.</Definition>
            sections
         </xs:documentation>
  </xs:annotation>
  <xs:restriction base="xs:unsignedByte">
    <xs:minInclusive value="1"/>
  </xs:restriction>
</xs:simpleType>

simpleType Node-identifier
namespace http://www.dummy-tmdd-address
type restriction of xs:string
used by
elements NodeStatusRequest/node-list/node SignalControlInventory/node-id NodeList/node-id NodeStatusList/node-id SectionNodeList/node-id/node-id-item
facets
minLength 1
maxLength 32
annotation
documentation 
<Definition> The unique identification number for the Node.  This identification number is globaly unique for the Node within the system.</Definition>
            Any set of alphanumeric characters up to 32
         
source
<xs:simpleType name="Node-identifier">
  <xs:annotation>
    <xs:documentation>
      <Definition> The unique identification number for the Node.  This identification number is globaly unique for the Node within the system.</Definition>
            Any set of alphanumeric characters up to 32
         </xs:documentation>
  </xs:annotation>
  <xs:restriction base="xs:string">
    <xs:minLength value="1"/>
    <xs:maxLength value="32"/>
  </xs:restriction>
</xs:simpleType>

simpleType Node-jurisdiction
namespace http://www.dummy-tmdd-address
type restriction of xs:string
facets
minLength 1
maxLength 128
annotation
documentation 
<Definition> The name of the law enforcement agency with authority over this node.</Definition>
            Any set of ASCII characters up to 128
         
source
<xs:simpleType name="Node-jurisdiction">
  <xs:annotation>
    <xs:documentation>
      <Definition> The name of the law enforcement agency with authority over this node.</Definition>
            Any set of ASCII characters up to 128
         </xs:documentation>
  </xs:annotation>
  <xs:restriction base="xs:string">
    <xs:minLength value="1"/>
    <xs:maxLength value="128"/>
  </xs:restriction>
</xs:simpleType>

simpleType Node-jurisdition-identifier
namespace http://www.dummy-tmdd-address
type restriction of xs:string
facets
minLength 1
maxLength 32
annotation
documentation 
<Definition> The unique identification number of the law enforcement agency with authority over this node.  This dentification number is globaly unique for the jurisdition within the system.</Definition>
            Any set of alphanumeric characters up to 32
         
source
<xs:simpleType name="Node-jurisdition-identifier">
  <xs:annotation>
    <xs:documentation>
      <Definition> The unique identification number of the law enforcement agency with authority over this node.  This dentification number is globaly unique for the jurisdition within the system.</Definition>
            Any set of alphanumeric characters up to 32
         </xs:documentation>
  </xs:annotation>
  <xs:restriction base="xs:string">
    <xs:minLength value="1"/>
    <xs:maxLength value="32"/>
  </xs:restriction>
</xs:simpleType>

simpleType Node-latitude
namespace http://www.dummy-tmdd-address
type restriction of xs:int
facets
minInclusive -90000000
maxInclusive 90000000
annotation
documentation 
<Definition> Latitude of the Node in microdegrees.</Definition>
            microdegress
         
source
<xs:simpleType name="Node-latitude">
  <xs:annotation>
    <xs:documentation>
      <Definition> Latitude of the Node in microdegrees.</Definition>
            microdegress
         </xs:documentation>
  </xs:annotation>
  <xs:restriction base="xs:int">
    <xs:minInclusive value="-90000000"/>
    <xs:maxInclusive value="90000000"/>
  </xs:restriction>
</xs:simpleType>

simpleType Node-links-number
namespace http://www.dummy-tmdd-address
type restriction of xs:unsignedShort
used by
element NodeList/node-links-number
facets
maxInclusive 999
annotation
documentation 
<Definition> This is the number of Links beginning or ending at the Node.</Definition>
            lanes
         
source
<xs:simpleType name="Node-links-number">
  <xs:annotation>
    <xs:documentation>
      <Definition> This is the number of Links beginning or ending at the Node.</Definition>
            lanes
         </xs:documentation>
  </xs:annotation>
  <xs:restriction base="xs:unsignedShort">
    <xs:maxInclusive value="999"/>
  </xs:restriction>
</xs:simpleType>

simpleType Node-longitude
namespace http://www.dummy-tmdd-address
type restriction of xs:int
facets
minInclusive -180000000
maxInclusive 180000000
annotation
documentation 
<Definition> Longitude of the Node in microdegrees.</Definition>
            microdegrees
         
source
<xs:simpleType name="Node-longitude">
  <xs:annotation>
    <xs:documentation>
      <Definition> Longitude of the Node in microdegrees.</Definition>
            microdegrees
         </xs:documentation>
  </xs:annotation>
  <xs:restriction base="xs:int">
    <xs:minInclusive value="-180000000"/>
    <xs:maxInclusive value="180000000"/>
  </xs:restriction>
</xs:simpleType>

simpleType Node-name
namespace http://www.dummy-tmdd-address
type restriction of xs:string
used by
elements RampMeterInventory/node-name RampMeterStatus/node-name SignalControlInventory/node-name NodeList/node-name NodeStatusList/node-name TrafficNetworkRequest/node-name/node-name-item
facets
minLength 1
maxLength 128
annotation
documentation 
<Definition> The name of the NODE in ASCII for user identification.</Definition>
            Any set of ASCII characters up to 128
         
source
<xs:simpleType name="Node-name">
  <xs:annotation>
    <xs:documentation>
      <Definition> The name of the NODE in ASCII for user identification.</Definition>
            Any set of ASCII characters up to 128
         </xs:documentation>
  </xs:annotation>
  <xs:restriction base="xs:string">
    <xs:minLength value="1"/>
    <xs:maxLength value="128"/>
  </xs:restriction>
</xs:simpleType>

simpleType Node-other
namespace http://www.dummy-tmdd-address
type restriction of xs:string
facets
minLength 1
maxLength 256
annotation
documentation 
<Definition> Data element used to indicate the presence of additional information.  This data element is to be used only when a precedent NODE data element of type code has a value of "1 = Other, additional information required".</Definition>
            Any set of ASCII characters up to 256
         
source
<xs:simpleType name="Node-other">
  <xs:annotation>
    <xs:documentation>
      <Definition> Data element used to indicate the presence of additional information.  This data element is to be used only when a precedent NODE data element of type code has a value of "1 = Other, additional information required".</Definition>
            Any set of ASCII characters up to 256
         </xs:documentation>
  </xs:annotation>
  <xs:restriction base="xs:string">
    <xs:minLength value="1"/>
    <xs:maxLength value="256"/>
  </xs:restriction>
</xs:simpleType>

simpleType Node-ownership
namespace http://www.dummy-tmdd-address
type restriction of xs:string
facets
minLength 1
maxLength 128
annotation
documentation 
<Definition> The name of the designated owner of the NODE.</Definition>
            Any set of ASCII characters up to 128
         
source
<xs:simpleType name="Node-ownership">
  <xs:annotation>
    <xs:documentation>
      <Definition> The name of the designated owner of the NODE.</Definition>
            Any set of ASCII characters up to 128
         </xs:documentation>
  </xs:annotation>
  <xs:restriction base="xs:string">
    <xs:minLength value="1"/>
    <xs:maxLength value="128"/>
  </xs:restriction>
</xs:simpleType>

simpleType Node-status
namespace http://www.dummy-tmdd-address
type union of (restriction of xs:unsignedInt, restriction of xs:string)
used by
element NodeStatusList/node-status
annotation
appInfo 

            no determination (1)
            open (2)
            restricted (3)
            closed (4)
         
documentation 
<Definition> Node current traffic status or condition that provides an indication of standard or non-standard Node operations.</Definition>
source
<xs:simpleType name="Node-status">
  <xs:annotation>
    <xs:appinfo>
            no determination (1)
            open (2)
            restricted (3)
            closed (4)
         </xs:appinfo>
    <xs:documentation>
      <Definition> Node current traffic status or condition that provides an indication of standard or non-standard Node operations.</Definition>
    </xs:documentation>
  </xs:annotation>
  <xs:union>
    <xs:simpleType>
      <xs:restriction base="xs:unsignedInt">
        <xs:minInclusive value="1"/>
        <xs:maxInclusive value="4"/>
      </xs:restriction>
    </xs:simpleType>
    <xs:simpleType>
      <xs:restriction base="xs:string">
        <xs:enumeration value="no determination"/>
        <xs:enumeration value="open"/>
        <xs:enumeration value="restricted"/>
        <xs:enumeration value="closed"/>
      </xs:restriction>
    </xs:simpleType>
  </xs:union>
</xs:simpleType>

simpleType Node-transfer-point-identifier
namespace http://www.dummy-tmdd-address
type restriction of xs:string
facets
minLength 1
maxLength 32
annotation
documentation 
<Definition> An unique number identifying a Node-to-Node transfer point (Intermodal transfer point) in the transportation network.</Definition>
            Any set of alphanumeric characters up to 32
         
source
<xs:simpleType name="Node-transfer-point-identifier">
  <xs:annotation>
    <xs:documentation>
      <Definition> An unique number identifying a Node-to-Node transfer point (Intermodal transfer point) in the transportation network.</Definition>
            Any set of alphanumeric characters up to 32
         </xs:documentation>
  </xs:annotation>
  <xs:restriction base="xs:string">
    <xs:minLength value="1"/>
    <xs:maxLength value="32"/>
  </xs:restriction>
</xs:simpleType>

simpleType Node-type
namespace http://www.dummy-tmdd-address
type list of Node-type-item
used by
elements TrafficNetworkRequest/node-type NodeList/node-type
source
<xs:simpleType name="Node-type">
  <xs:list itemType="Node-type-item"/>
</xs:simpleType>

simpleType Node-type-item
namespace http://www.dummy-tmdd-address
type union of (restriction of xs:int, restriction of xs:string)
used by
simpleType Node-type
annotation
appInfo 

            freeway interchange (1)
            arterial with secondary cross street (2)
            arterial with crossing arterial (3)
            frontage road with arterial (4)
            railroad crossing (5)
            transit crossing (6)
            bus route node (7)
            train route node (8)
            wharf ferry node (9)
            transfer point (10)
         
documentation 
<Definition> The designation of the Node type (Freeway, Arterial, Etc.).</Definition>
source
<xs:simpleType name="Node-type-item">
  <xs:annotation>
    <xs:appinfo>
            freeway interchange (1)
            arterial with secondary cross street (2)
            arterial with crossing arterial (3)
            frontage road with arterial (4)
            railroad crossing (5)
            transit crossing (6)
            bus route node (7)
            train route node (8)
            wharf ferry node (9)
            transfer point (10)
         </xs:appinfo>
    <xs:documentation>
      <Definition> The designation of the Node type (Freeway, Arterial, Etc.).</Definition>
    </xs:documentation>
  </xs:annotation>
  <xs:union>
    <xs:simpleType>
      <xs:restriction base="xs:int">
        <xs:minInclusive value="1"/>
        <xs:maxInclusive value="10"/>
      </xs:restriction>
    </xs:simpleType>
    <xs:simpleType>
      <xs:restriction base="xs:string">
        <xs:enumeration value="freeway interchange"/>
        <xs:enumeration value="arterial with secondary cross street"/>
        <xs:enumeration value="arterial with crossing arterial"/>
        <xs:enumeration value="frontage road with arterial"/>
        <xs:enumeration value="railroad crossing"/>
        <xs:enumeration value="transit crossing"/>
        <xs:enumeration value="bus route node"/>
        <xs:enumeration value="train route node"/>
        <xs:enumeration value="wharf ferry node"/>
        <xs:enumeration value="transfer point"/>
      </xs:restriction>
    </xs:simpleType>
  </xs:union>
</xs:simpleType>

simpleType NumericString
namespace http://www.dummy-tmdd-address
type restriction of xs:string
facets
pattern \d*
source
<xs:simpleType name="NumericString">
  <xs:restriction base="xs:string">
    <xs:pattern value="\d*"/>
  </xs:restriction>
</xs:simpleType>

simpleType OctetStringOptions
namespace http://www.dummy-tmdd-address
type union of (xs:hexBinary, xs:base64Binary)
used by
complexType OctetString
source
<xs:simpleType name="OctetStringOptions">
  <xs:union memberTypes="xs:hexBinary xs:base64Binary"/>
</xs:simpleType>

simpleType Organization-center-identifier
namespace http://www.dummy-tmdd-address
type restriction of xs:string
used by
elements SignalControlResponse/center-id SignalControlRequest/center-id SectionStatus/center-id SectionControlResponse/center-id SectionControlRequest/center-id RampMeterStatus/center-id RampMeterControlResponse/center-id RampMeterControlRequest/center-id OrganizationInformation/center-id LCSStatus/center-id LCSControlResponse/center-id LCSControlRequest/center-id IntersectionDeviceStatus/center-id HARStatus/center-id HARControlResponse/center-id HARControlRequest/center-id GATEStatus/center-id GateControlResponse/center-id GATEControlRequest/center-id ESSStatus/center-id DMSControlResponse/center-id DeviceControlResponse/center-id
facets
minLength 1
maxLength 32
annotation
documentation 
<Definition> A unique identification number which identifies an organization's Center (transportation, emergency management, public safety, etc.) within a region.</Definition>
            Any set of alphanumeric characters up to 32
         
source
<xs:simpleType name="Organization-center-identifier">
  <xs:annotation>
    <xs:documentation>
      <Definition> A unique identification number which identifies an organization's Center (transportation, emergency management, public safety, etc.) within a region.</Definition>
            Any set of alphanumeric characters up to 32
         </xs:documentation>
  </xs:annotation>
  <xs:restriction base="xs:string">
    <xs:minLength value="1"/>
    <xs:maxLength value="32"/>
  </xs:restriction>
</xs:simpleType>

simpleType Organization-center-name
namespace http://www.dummy-tmdd-address
type restriction of xs:string
used by
element OrganizationInformation/center-name
facets
minLength 1
maxLength 32
annotation
documentation 
<Definition> A name which identifies an organization's Center (transportation, emergency management, public safety, etc.) within a region.</Definition>
            Any set of ASCII characters up to 32
         
source
<xs:simpleType name="Organization-center-name">
  <xs:annotation>
    <xs:documentation>
      <Definition> A name which identifies an organization's Center (transportation, emergency management, public safety, etc.) within a region.</Definition>
            Any set of ASCII characters up to 32
         </xs:documentation>
  </xs:annotation>
  <xs:restriction base="xs:string">
    <xs:minLength value="1"/>
    <xs:maxLength value="32"/>
  </xs:restriction>
</xs:simpleType>

simpleType Organization-center-operator-identifier
namespace http://www.dummy-tmdd-address
type restriction of xs:string
used by
elements SignalControlResponse/operator-id SignalControlRequest/operator-id SectionControlResponse/operator-id SectionControlRequest/operator-id RampMeterStatus/operator-id RampMeterControlResponse/operator-id RampMeterControlRequest/operator-id NodeStatus/operator-id LinkStatus/operator-id LCSStatus/operator-id LCSControlResponse/operator-id LCSControlRequest/operator-id HARStatus/operator-id HARControlResponse/operator-id HARControlRequest/operator-id GATEStatus/operator-id GATEControlRequest/operator-id DMSDeviceStatus/operator-id DMSControlResponse/operator-id DMSControlRequest/operator-id CCTVDeviceControlResponse/operator-id CCTVDeviceControlRequest/operator-id
facets
minLength 1
maxLength 32
annotation
documentation 
<Definition> The unique operator ID for a center</Definition>
            Any set of alphanumeric characters up to 32
         
source
<xs:simpleType name="Organization-center-operator-identifier">
  <xs:annotation>
    <xs:documentation>
      <Definition> The unique operator ID for a center</Definition>
            Any set of alphanumeric characters up to 32
         </xs:documentation>
  </xs:annotation>
  <xs:restriction base="xs:string">
    <xs:minLength value="1"/>
    <xs:maxLength value="32"/>
  </xs:restriction>
</xs:simpleType>

simpleType Organization-contact-person-on-site-name-or-id
namespace http://www.dummy-tmdd-address
type restriction of xs:string
facets
minLength 1
maxLength 64
annotation
documentation 
<Definition> The name or  identifier of an organization's person on site at a roadway event.</Definition>
            Any set of ASCII characters up to 64
         
source
<xs:simpleType name="Organization-contact-person-on-site-name-or-id">
  <xs:annotation>
    <xs:documentation>
      <Definition> The name or  identifier of an organization's person on site at a roadway event.</Definition>
            Any set of ASCII characters up to 64
         </xs:documentation>
  </xs:annotation>
  <xs:restriction base="xs:string">
    <xs:minLength value="1"/>
    <xs:maxLength value="64"/>
  </xs:restriction>
</xs:simpleType>

simpleType Organization-equipment-identifier
namespace http://www.dummy-tmdd-address
type restriction of xs:string
facets
minLength 1
maxLength 32
annotation
documentation 
<Definition> A unique identifiers of an organization's traffic equipment associated with a roadway event.</Definition>
            Any set of alphanumeric characters up to 32
         
source
<xs:simpleType name="Organization-equipment-identifier">
  <xs:annotation>
    <xs:documentation>
      <Definition> A unique identifiers of an organization's traffic equipment associated with a roadway event.</Definition>
            Any set of alphanumeric characters up to 32
         </xs:documentation>
  </xs:annotation>
  <xs:restriction base="xs:string">
    <xs:minLength value="1"/>
    <xs:maxLength value="32"/>
  </xs:restriction>
</xs:simpleType>

simpleType Organization-equipment-type
namespace http://www.dummy-tmdd-address
type list of Organization-equipment-type-item
source
<xs:simpleType name="Organization-equipment-type">
  <xs:list itemType="Organization-equipment-type-item"/>
</xs:simpleType>

simpleType Organization-equipment-type-item
namespace http://www.dummy-tmdd-address
type union of (restriction of xs:int, restriction of xs:string)
used by
simpleType Organization-equipment-type
annotation
appInfo 

            dynamic Message Signs (1)
            highway Advisory Radio (2)
            cctv (3)
            portable dms (4)
            portable har (5)
            signal plan modification (6)
            ramp meter modification (7)
            temporary non electronic signs (8)
            safety equipment (9)
            other (10)
         
documentation 
<Definition> An organization's equipment (not including vehicles) associated with a roadway event.</Definition>
source
<xs:simpleType name="Organization-equipment-type-item">
  <xs:annotation>
    <xs:appinfo>
            dynamic Message Signs (1)
            highway Advisory Radio (2)
            cctv (3)
            portable dms (4)
            portable har (5)
            signal plan modification (6)
            ramp meter modification (7)
            temporary non electronic signs (8)
            safety equipment (9)
            other (10)
         </xs:appinfo>
    <xs:documentation>
      <Definition> An organization's equipment (not including vehicles) associated with a roadway event.</Definition>
    </xs:documentation>
  </xs:annotation>
  <xs:union>
    <xs:simpleType>
      <xs:restriction base="xs:int">
        <xs:minInclusive value="1"/>
        <xs:maxInclusive value="10"/>
      </xs:restriction>
    </xs:simpleType>
    <xs:simpleType>
      <xs:restriction base="xs:string">
        <xs:enumeration value="dynamic Message Signs"/>
        <xs:enumeration value="highway Advisory Radio"/>
        <xs:enumeration value="cctv"/>
        <xs:enumeration value="portable dms"/>
        <xs:enumeration value="portable har"/>
        <xs:enumeration value="signal plan modification"/>
        <xs:enumeration value="ramp meter modification"/>
        <xs:enumeration value="temporary non electronic signs"/>
        <xs:enumeration value="safety equipment"/>
        <xs:enumeration value="other"/>
      </xs:restriction>
    </xs:simpleType>
  </xs:union>
</xs:simpleType>

simpleType Organization-function
namespace http://www.dummy-tmdd-address
type restriction of xs:string
used by
element OrganizationInformation/organization-function
facets
minLength 1
maxLength 128
annotation
documentation 
<Definition> A textual description of the function of an organization (transportation, emergency management, public safety, etc.) within a region.</Definition>
            Any set of ASCII characters up to 128
         
source
<xs:simpleType name="Organization-function">
  <xs:annotation>
    <xs:documentation>
      <Definition> A textual description of the function of an organization (transportation, emergency management, public safety, etc.) within a region.</Definition>
            Any set of ASCII characters up to 128
         </xs:documentation>
  </xs:annotation>
  <xs:restriction base="xs:string">
    <xs:minLength value="1"/>
    <xs:maxLength value="128"/>
  </xs:restriction>
</xs:simpleType>

simpleType Organization-identifier
namespace http://www.dummy-tmdd-address
type restriction of xs:string
used by
elements CCTVDeviceControlRequest/organization-id CCTVDeviceStatus/organization-id CCTVSwitchCommandResponse/organization-id DetectorData/organization-id DetectorInventory/organization-id LinkData/organization-id OrganizationInformation/organization-id VSDeviceStatus/organization-id ContactDetails/organization-id
facets
minLength 1
maxLength 32
annotation
documentation 
<Definition> A unique identifier for an organization within a region.</Definition>
            Any set of alphanumeric characters up to 32
         
source
<xs:simpleType name="Organization-identifier">
  <xs:annotation>
    <xs:documentation>
      <Definition> A unique identifier for an organization within a region.</Definition>
            Any set of alphanumeric characters up to 32
         </xs:documentation>
  </xs:annotation>
  <xs:restriction base="xs:string">
    <xs:minLength value="1"/>
    <xs:maxLength value="32"/>
  </xs:restriction>
</xs:simpleType>

simpleType Organization-location
namespace http://www.dummy-tmdd-address
type restriction of xs:string
used by
element OrganizationInformation/organization-location
facets
length 10
annotation
documentation 
<Definition> Organization location of an agency based on a FIPS code.</Definition>
            SS=01 through 99;
            CCC=001 through 999 or
            PPPPP=00001 through 99999.
            SS represents State,
            CCC represents County and
            PPPPP represents place name.
            County or Place name can be used with State required
         
source
<xs:simpleType name="Organization-location">
  <xs:annotation>
    <xs:documentation>
      <Definition> Organization location of an agency based on a FIPS code.</Definition>
            SS=01 through 99;
            CCC=001 through 999 or
            PPPPP=00001 through 99999.
            SS represents State,
            CCC represents County and
            PPPPP represents place name.
            County or Place name can be used with State required
         </xs:documentation>
  </xs:annotation>
  <xs:restriction base="xs:string">
    <xs:length value="10"/>
  </xs:restriction>
</xs:simpleType>

simpleType Organization-name
namespace http://www.dummy-tmdd-address
type restriction of xs:string
used by
elements OrganizationInformation/organization-name ContactDetails/organization-name
facets
minLength 1
maxLength 128
annotation
documentation 
<Definition> The organization's name.</Definition>
            Any set of ASCII characters up to 128
         
source
<xs:simpleType name="Organization-name">
  <xs:annotation>
    <xs:documentation>
      <Definition> The organization's name.</Definition>
            Any set of ASCII characters up to 128
         </xs:documentation>
  </xs:annotation>
  <xs:restriction base="xs:string">
    <xs:minLength value="1"/>
    <xs:maxLength value="128"/>
  </xs:restriction>
</xs:simpleType>

simpleType Organization-other
namespace http://www.dummy-tmdd-address
type restriction of xs:string
facets
minLength 1
maxLength 256
annotation
documentation 
<Definition> Data element used to indicate the presence of additional information.  This data element is to be used only when a precedent ORGANIZATION data element of type code has a value of 1 - Other Additional Information.</Definition>
            Any set of ASCII characters up to 256
         
source
<xs:simpleType name="Organization-other">
  <xs:annotation>
    <xs:documentation>
      <Definition> Data element used to indicate the presence of additional information.  This data element is to be used only when a precedent ORGANIZATION data element of type code has a value of 1 - Other Additional Information.</Definition>
            Any set of ASCII characters up to 256
         </xs:documentation>
  </xs:annotation>
  <xs:restriction base="xs:string">
    <xs:minLength value="1"/>
    <xs:maxLength value="256"/>
  </xs:restriction>
</xs:simpleType>

simpleType Organization-person-on-site-title
namespace http://www.dummy-tmdd-address
type restriction of xs:string
facets
minLength 1
maxLength 64
annotation
documentation 
<Definition> The title of organization's person on site at a roadway event.</Definition>
            Any set of ASCII characters up to 64
         
source
<xs:simpleType name="Organization-person-on-site-title">
  <xs:annotation>
    <xs:documentation>
      <Definition> The title of organization's person on site at a roadway event.</Definition>
            Any set of ASCII characters up to 64
         </xs:documentation>
  </xs:annotation>
  <xs:restriction base="xs:string">
    <xs:minLength value="1"/>
    <xs:maxLength value="64"/>
  </xs:restriction>
</xs:simpleType>

simpleType Organization-resource-identifier
namespace http://www.dummy-tmdd-address
type restriction of xs:string
facets
minLength 1
maxLength 32
annotation
documentation 
<Definition> A unique identifier within an organization for a resource (person, vehicles, traffic equipment, etc).</Definition>
            Any set of alphanumeric characters up to 32
         
source
<xs:simpleType name="Organization-resource-identifier">
  <xs:annotation>
    <xs:documentation>
      <Definition> A unique identifier within an organization for a resource (person, vehicles, traffic equipment, etc).</Definition>
            Any set of alphanumeric characters up to 32
         </xs:documentation>
  </xs:annotation>
  <xs:restriction base="xs:string">
    <xs:minLength value="1"/>
    <xs:maxLength value="32"/>
  </xs:restriction>
</xs:simpleType>

simpleType Organization-sub-organization-function
namespace http://www.dummy-tmdd-address
type list of Organization-sub-organization-function-item
source
<xs:simpleType name="Organization-sub-organization-function">
  <xs:list itemType="Organization-sub-organization-function-item"/>
</xs:simpleType>

simpleType Organization-sub-organization-function-item
namespace http://www.dummy-tmdd-address
type union of (restriction of xs:int, restriction of xs:string)
used by
simpleType Organization-sub-organization-function
annotation
appInfo 

            street operations (2)
            highway operations (3)
            auto tow (4)
            single unit truck tow (5)
            semi trailor tow (6)
            coroner (7)
            fire and rescue (8)
            hazmat (9)
            environmental (10)
            emergency medical services (11)
            sanitation (12)
            law enforcement (13)
            transit operations (14)
            special services (15)
            maintenance (16)
            public works (17)
            service patrols (18)
            media (19)
            traffic reporting service (20)
            other (21)
         
documentation 
<Definition> The organization's "sub organization" - Department or Bureau, for example - function.</Definition>
source
<xs:simpleType name="Organization-sub-organization-function-item">
  <xs:annotation>
    <xs:appinfo>
            street operations (2)
            highway operations (3)
            auto tow (4)
            single unit truck tow (5)
            semi trailor tow (6)
            coroner (7)
            fire and rescue (8)
            hazmat (9)
            environmental (10)
            emergency medical services (11)
            sanitation (12)
            law enforcement (13)
            transit operations (14)
            special services (15)
            maintenance (16)
            public works (17)
            service patrols (18)
            media (19)
            traffic reporting service (20)
            other (21)
         </xs:appinfo>
    <xs:documentation>
      <Definition> The organization's "sub organization" - Department or Bureau, for example - function.</Definition>
    </xs:documentation>
  </xs:annotation>
  <xs:union>
    <xs:simpleType>
      <xs:restriction base="xs:int">
        <xs:minInclusive value="2"/>
        <xs:maxInclusive value="21"/>
      </xs:restriction>
    </xs:simpleType>
    <xs:simpleType>
      <xs:restriction base="xs:string">
        <xs:enumeration value="street operations"/>
        <xs:enumeration value="highway operations"/>
        <xs:enumeration value="auto tow"/>
        <xs:enumeration value="single unit truck tow"/>
        <xs:enumeration value="semi trailor tow"/>
        <xs:enumeration value="coroner"/>
        <xs:enumeration value="fire and rescue"/>
        <xs:enumeration value="hazmat"/>
        <xs:enumeration value="environmental"/>
        <xs:enumeration value="emergency medical services"/>
        <xs:enumeration value="sanitation"/>
        <xs:enumeration value="law enforcement"/>
        <xs:enumeration value="transit operations"/>
        <xs:enumeration value="special services"/>
        <xs:enumeration value="maintenance"/>
        <xs:enumeration value="public works"/>
        <xs:enumeration value="service patrols"/>
        <xs:enumeration value="media"/>
        <xs:enumeration value="traffic reporting service"/>
        <xs:enumeration value="other"/>
      </xs:restriction>
    </xs:simpleType>
  </xs:union>
</xs:simpleType>

simpleType Organization-sub-organization-identifier
namespace http://www.dummy-tmdd-address
type restriction of xs:string
facets
minLength 1
maxLength 32
annotation
documentation 
<Definition> A uniques identifier (within organization) for the sub organization.</Definition>
            Any set of alphanumeric characters up to 32
         
source
<xs:simpleType name="Organization-sub-organization-identifier">
  <xs:annotation>
    <xs:documentation>
      <Definition> A uniques identifier (within organization) for the sub organization.</Definition>
            Any set of alphanumeric characters up to 32
         </xs:documentation>
  </xs:annotation>
  <xs:restriction base="xs:string">
    <xs:minLength value="1"/>
    <xs:maxLength value="32"/>
  </xs:restriction>
</xs:simpleType>

simpleType Organization-sub-organization-name
namespace http://www.dummy-tmdd-address
type restriction of xs:string
facets
minLength 1
maxLength 128
annotation
documentation 
<Definition> The organization's "sub organization" - Department or Bureau, for example - name.</Definition>
            Any set of ASCII characters up to 128
         
source
<xs:simpleType name="Organization-sub-organization-name">
  <xs:annotation>
    <xs:documentation>
      <Definition> The organization's "sub organization" - Department or Bureau, for example - name.</Definition>
            Any set of ASCII characters up to 128
         </xs:documentation>
  </xs:annotation>
  <xs:restriction base="xs:string">
    <xs:minLength value="1"/>
    <xs:maxLength value="128"/>
  </xs:restriction>
</xs:simpleType>

simpleType Organization-traffic-equipment-latitude
namespace http://www.dummy-tmdd-address
type restriction of xs:int
facets
minInclusive -90000000
maxInclusive 90000000
annotation
documentation 
<Definition> The latitude of an organization's traffic equipment that is associated with a roadway event.</Definition>
            microdegrees
         
source
<xs:simpleType name="Organization-traffic-equipment-latitude">
  <xs:annotation>
    <xs:documentation>
      <Definition> The latitude of an organization's traffic equipment that is associated with a roadway event.</Definition>
            microdegrees
         </xs:documentation>
  </xs:annotation>
  <xs:restriction base="xs:int">
    <xs:minInclusive value="-90000000"/>
    <xs:maxInclusive value="90000000"/>
  </xs:restriction>
</xs:simpleType>

simpleType Organization-traffic-equipment-location
namespace http://www.dummy-tmdd-address
type restriction of xs:string
facets
minLength 1
maxLength 64
annotation
documentation 
<Definition> A textual description of the location of an organization's equipment (not including vehicles) that is associated with a roadway event.</Definition>
            Any set of ASCII characters up to 64
         
source
<xs:simpleType name="Organization-traffic-equipment-location">
  <xs:annotation>
    <xs:documentation>
      <Definition> A textual description of the location of an organization's equipment (not including vehicles) that is associated with a roadway event.</Definition>
            Any set of ASCII characters up to 64
         </xs:documentation>
  </xs:annotation>
  <xs:restriction base="xs:string">
    <xs:minLength value="1"/>
    <xs:maxLength value="64"/>
  </xs:restriction>
</xs:simpleType>

simpleType Organization-traffic-equipment-longitude
namespace http://www.dummy-tmdd-address
type restriction of xs:int
facets
minInclusive -180000000
maxInclusive 180000000
annotation
documentation 
<Definition> The longitude of an organization's equipment (not including vehicles) that is associated with a roadway event.</Definition>
            microdegrees
         
source
<xs:simpleType name="Organization-traffic-equipment-longitude">
  <xs:annotation>
    <xs:documentation>
      <Definition> The longitude of an organization's equipment (not including vehicles) that is associated with a roadway event.</Definition>
            microdegrees
         </xs:documentation>
  </xs:annotation>
  <xs:restriction base="xs:int">
    <xs:minInclusive value="-180000000"/>
    <xs:maxInclusive value="180000000"/>
  </xs:restriction>
</xs:simpleType>

simpleType Organization-type
namespace http://www.dummy-tmdd-address
type union of (restriction of xs:unsignedInt, restriction of xs:string)
annotation
appInfo 

            federal (1)
            state provincial (2)
            county (3)
            city (4)
            private company (5)
            private Individual (6)
            regional (7)
         
documentation 
<Definition> The type of organization - e.g.  Federal, State, County, City, Private Company, Private Individual.</Definition>
source
<xs:simpleType name="Organization-type">
  <xs:annotation>
    <xs:appinfo>
            federal (1)
            state provincial (2)
            county (3)
            city (4)
            private company (5)
            private Individual (6)
            regional (7)
         </xs:appinfo>
    <xs:documentation>
      <Definition> The type of organization - e.g.  Federal, State, County, City, Private Company, Private Individual.</Definition>
    </xs:documentation>
  </xs:annotation>
  <xs:union>
    <xs:simpleType>
      <xs:restriction base="xs:unsignedInt">
        <xs:minInclusive value="1"/>
        <xs:maxInclusive value="7"/>
      </xs:restriction>
    </xs:simpleType>
    <xs:simpleType>
      <xs:restriction base="xs:string">
        <xs:enumeration value="federal"/>
        <xs:enumeration value="state provincial"/>
        <xs:enumeration value="county"/>
        <xs:enumeration value="city"/>
        <xs:enumeration value="private company"/>
        <xs:enumeration value="private Individual"/>
        <xs:enumeration value="regional"/>
      </xs:restriction>
    </xs:simpleType>
  </xs:union>
</xs:simpleType>

simpleType Organization-vehicle-identifier
namespace http://www.dummy-tmdd-address
type restriction of xs:string
facets
minLength 1
maxLength 32
annotation
documentation 
<Definition> A unique identifiers of an organization's vehicle associated with a roadway event.</Definition>
            Any set of alphanumeric characters up to 32
         
source
<xs:simpleType name="Organization-vehicle-identifier">
  <xs:annotation>
    <xs:documentation>
      <Definition> A unique identifiers of an organization's vehicle associated with a roadway event.</Definition>
            Any set of alphanumeric characters up to 32
         </xs:documentation>
  </xs:annotation>
  <xs:restriction base="xs:string">
    <xs:minLength value="1"/>
    <xs:maxLength value="32"/>
  </xs:restriction>
</xs:simpleType>

simpleType Organization-vehicle-latitude
namespace http://www.dummy-tmdd-address
type restriction of xs:int
facets
minInclusive -90000000
maxInclusive 90000000
annotation
documentation 
<Definition> The latitude of an organization's vehicle that is associated with a roadway event.</Definition>
            microdegrees
         
source
<xs:simpleType name="Organization-vehicle-latitude">
  <xs:annotation>
    <xs:documentation>
      <Definition> The latitude of an organization's vehicle that is associated with a roadway event.</Definition>
            microdegrees
         </xs:documentation>
  </xs:annotation>
  <xs:restriction base="xs:int">
    <xs:minInclusive value="-90000000"/>
    <xs:maxInclusive value="90000000"/>
  </xs:restriction>
</xs:simpleType>

simpleType Organization-vehicle-location
namespace http://www.dummy-tmdd-address
type restriction of xs:string
facets
minLength 1
maxLength 64
annotation
documentation 
<Definition> Textual description of the  location of an organization's vehicle that is associated with a roadway event.</Definition>
            Any set of ASCII characters up to 64
         
source
<xs:simpleType name="Organization-vehicle-location">
  <xs:annotation>
    <xs:documentation>
      <Definition> Textual description of the  location of an organization's vehicle that is associated with a roadway event.</Definition>
            Any set of ASCII characters up to 64
         </xs:documentation>
  </xs:annotation>
  <xs:restriction base="xs:string">
    <xs:minLength value="1"/>
    <xs:maxLength value="64"/>
  </xs:restriction>
</xs:simpleType>

simpleType Organization-vehicle-longitude
namespace http://www.dummy-tmdd-address
type restriction of xs:int
facets
minInclusive -180000000
maxInclusive 180000000
annotation
documentation 
<Definition> The longitude of an organization's vehicle that is associated with a roadway event.</Definition>
            microdegrees
         
source
<xs:simpleType name="Organization-vehicle-longitude">
  <xs:annotation>
    <xs:documentation>
      <Definition> The longitude of an organization's vehicle that is associated with a roadway event.</Definition>
            microdegrees
         </xs:documentation>
  </xs:annotation>
  <xs:restriction base="xs:int">
    <xs:minInclusive value="-180000000"/>
    <xs:maxInclusive value="180000000"/>
  </xs:restriction>
</xs:simpleType>

simpleType Organization-vehicle-type
namespace http://www.dummy-tmdd-address
type list of Organization-vehicle-type-item
source
<xs:simpleType name="Organization-vehicle-type">
  <xs:list itemType="Organization-vehicle-type-item"/>
</xs:simpleType>

simpleType Organization-vehicle-type-item
namespace http://www.dummy-tmdd-address
type union of (restriction of xs:int, restriction of xs:string)
used by
simpleType Organization-vehicle-type
annotation
appInfo 

            emergency medical vehicle (1)
            law enforcement vehicle (2)
            fire and rescue vehicle (3)
            transportation organization vehicle (4)
            tow (5)
            other (6)
         
documentation 
<Definition> A code which identifies the type of specific vehicle associated with a roadway event.</Definition>
source
<xs:simpleType name="Organization-vehicle-type-item">
  <xs:annotation>
    <xs:appinfo>
            emergency medical vehicle (1)
            law enforcement vehicle (2)
            fire and rescue vehicle (3)
            transportation organization vehicle (4)
            tow (5)
            other (6)
         </xs:appinfo>
    <xs:documentation>
      <Definition> A code which identifies the type of specific vehicle associated with a roadway event.</Definition>
    </xs:documentation>
  </xs:annotation>
  <xs:union>
    <xs:simpleType>
      <xs:restriction base="xs:int">
        <xs:minInclusive value="1"/>
        <xs:maxInclusive value="6"/>
      </xs:restriction>
    </xs:simpleType>
    <xs:simpleType>
      <xs:restriction base="xs:string">
        <xs:enumeration value="emergency medical vehicle"/>
        <xs:enumeration value="law enforcement vehicle"/>
        <xs:enumeration value="fire and rescue vehicle"/>
        <xs:enumeration value="transportation organization vehicle"/>
        <xs:enumeration value="tow"/>
        <xs:enumeration value="other"/>
      </xs:restriction>
    </xs:simpleType>
  </xs:union>
</xs:simpleType>

simpleType Phase-left-turn-control-type
namespace http://www.dummy-tmdd-address
type union of (restriction of xs:unsignedInt, restriction of xs:string)
annotation
appInfo 

            protected (0)
            permitted (1)
            protected permitted (2)
            left turn prohibited (3)
         
documentation 
<Definition> Control type of a left-turn movement in a specific timing plan.</Definition>
source
<xs:simpleType name="Phase-left-turn-control-type">
  <xs:annotation>
    <xs:appinfo>
            protected (0)
            permitted (1)
            protected permitted (2)
            left turn prohibited (3)
         </xs:appinfo>
    <xs:documentation>
      <Definition> Control type of a left-turn movement in a specific timing plan.</Definition>
    </xs:documentation>
  </xs:annotation>
  <xs:union>
    <xs:simpleType>
      <xs:restriction base="xs:unsignedInt">
        <xs:minInclusive value="0"/>
        <xs:maxInclusive value="3"/>
      </xs:restriction>
    </xs:simpleType>
    <xs:simpleType>
      <xs:restriction base="xs:string">
        <xs:enumeration value="protected"/>
        <xs:enumeration value="permitted"/>
        <xs:enumeration value="protected permitted"/>
        <xs:enumeration value="left turn prohibited"/>
      </xs:restriction>
    </xs:simpleType>
  </xs:union>
</xs:simpleType>

simpleType Phase-right-turn-control-type
namespace http://www.dummy-tmdd-address
type union of (restriction of xs:unsignedInt, restriction of xs:string)
annotation
appInfo 

            no right turn on red (0)
            permitted right turn on red (1)
            right turn prohibited (2)
         
documentation 
<Definition> Control type of a right-turn movement in a specific timing plan.</Definition>
source
<xs:simpleType name="Phase-right-turn-control-type">
  <xs:annotation>
    <xs:appinfo>
            no right turn on red (0)
            permitted right turn on red (1)
            right turn prohibited (2)
         </xs:appinfo>
    <xs:documentation>
      <Definition> Control type of a right-turn movement in a specific timing plan.</Definition>
    </xs:documentation>
  </xs:annotation>
  <xs:union>
    <xs:simpleType>
      <xs:restriction base="xs:unsignedInt">
        <xs:minInclusive value="0"/>
        <xs:maxInclusive value="2"/>
      </xs:restriction>
    </xs:simpleType>
    <xs:simpleType>
      <xs:restriction base="xs:string">
        <xs:enumeration value="no right turn on red"/>
        <xs:enumeration value="permitted right turn on red"/>
        <xs:enumeration value="right turn prohibited"/>
      </xs:restriction>
    </xs:simpleType>
  </xs:union>
</xs:simpleType>

simpleType Phase-signal-state
namespace http://www.dummy-tmdd-address
type union of (restriction of xs:unsignedInt, restriction of xs:string)
annotation
appInfo 

            green (0)
            red (1)
            yellow (2)
            flashing red (3)
            flashing yellow (4)
            off (5)
         
documentation 
<Definition> Current status of the intersection signal.  The condition will show which phases are indicating green and which are showing red.</Definition>
source
<xs:simpleType name="Phase-signal-state">
  <xs:annotation>
    <xs:appinfo>
            green (0)
            red (1)
            yellow (2)
            flashing red (3)
            flashing yellow (4)
            off (5)
         </xs:appinfo>
    <xs:documentation>
      <Definition> Current status of the intersection signal.  The condition will show which phases are indicating green and which are showing red.</Definition>
    </xs:documentation>
  </xs:annotation>
  <xs:union>
    <xs:simpleType>
      <xs:restriction base="xs:unsignedInt">
        <xs:minInclusive value="0"/>
        <xs:maxInclusive value="5"/>
      </xs:restriction>
    </xs:simpleType>
    <xs:simpleType>
      <xs:restriction base="xs:string">
        <xs:enumeration value="green"/>
        <xs:enumeration value="red"/>
        <xs:enumeration value="yellow"/>
        <xs:enumeration value="flashing red"/>
        <xs:enumeration value="flashing yellow"/>
        <xs:enumeration value="off"/>
      </xs:restriction>
    </xs:simpleType>
  </xs:union>
</xs:simpleType>

simpleType Phase-vehicle-clearance-interval
namespace http://www.dummy-tmdd-address
type restriction of xs:unsignedByte
facets
minInclusive 1
annotation
documentation 
<Definition> Duration of the vehicle clearance interval (amber + all red), in tenths of a second, for each phase</Definition>
            in tenths of a second.
         
source
<xs:simpleType name="Phase-vehicle-clearance-interval">
  <xs:annotation>
    <xs:documentation>
      <Definition> Duration of the vehicle clearance interval (amber + all red), in tenths of a second, for each phase</Definition>
            in tenths of a second.
         </xs:documentation>
  </xs:annotation>
  <xs:restriction base="xs:unsignedByte">
    <xs:minInclusive value="1"/>
  </xs:restriction>
</xs:simpleType>

simpleType Predicted-hov-lane-vehicle-count
namespace http://www.dummy-tmdd-address
type restriction of xs:unsignedInt
facets
maxInclusive 100000
annotation
documentation 
<Definition> Predicted number of vehicles within a user-specified time period that legitimately are using High Occupancy Vehicle (HOV) lanes in the road and highway network.</Definition>
            vehicles
         
source
<xs:simpleType name="Predicted-hov-lane-vehicle-count">
  <xs:annotation>
    <xs:documentation>
      <Definition> Predicted number of vehicles within a user-specified time period that legitimately are using High Occupancy Vehicle (HOV) lanes in the road and highway network.</Definition>
            vehicles
         </xs:documentation>
  </xs:annotation>
  <xs:restriction base="xs:unsignedInt">
    <xs:maxInclusive value="100000"/>
  </xs:restriction>
</xs:simpleType>

simpleType Predicted-hov-lane-violation
namespace http://www.dummy-tmdd-address
type restriction of xs:unsignedInt
facets
maxInclusive 100000
annotation
documentation 
<Definition> Predicted number of vehicles within a user-specified time period that illegally are using High Occupancy Vehicle (HOV) lanes in the road and highway network</Definition>
            vehicles
         
source
<xs:simpleType name="Predicted-hov-lane-violation">
  <xs:annotation>
    <xs:documentation>
      <Definition> Predicted number of vehicles within a user-specified time period that illegally are using High Occupancy Vehicle (HOV) lanes in the road and highway network</Definition>
            vehicles
         </xs:documentation>
  </xs:annotation>
  <xs:restriction base="xs:unsignedInt">
    <xs:maxInclusive value="100000"/>
  </xs:restriction>
</xs:simpleType>

simpleType Predicted-link-average-queue-length
namespace http://www.dummy-tmdd-address
type restriction of xs:unsignedShort
facets
maxInclusive 40000
annotation
documentation 
<Definition> Predicted average queue length of the stopped vehicles on the link during the prediction period.</Definition>
            meters
         
source
<xs:simpleType name="Predicted-link-average-queue-length">
  <xs:annotation>
    <xs:documentation>
      <Definition> Predicted average queue length of the stopped vehicles on the link during the prediction period.</Definition>
            meters
         </xs:documentation>
  </xs:annotation>
  <xs:restriction base="xs:unsignedShort">
    <xs:maxInclusive value="40000"/>
  </xs:restriction>
</xs:simpleType>

simpleType Predicted-link-average-speed
namespace http://www.dummy-tmdd-address
type restriction of xs:unsignedShort
facets
maxInclusive 300
annotation
documentation 
<Definition> Predicted average travel speed on a link.</Definition>
            kilometers per hour
         
source
<xs:simpleType name="Predicted-link-average-speed">
  <xs:annotation>
    <xs:documentation>
      <Definition> Predicted average travel speed on a link.</Definition>
            kilometers per hour
         </xs:documentation>
  </xs:annotation>
  <xs:restriction base="xs:unsignedShort">
    <xs:maxInclusive value="300"/>
  </xs:restriction>
</xs:simpleType>

simpleType Predicted-link-max-queue-length
namespace http://www.dummy-tmdd-address
type restriction of xs:unsignedShort
facets
maxInclusive 40000
annotation
documentation 
<Definition> Predicted maximum queue length of the stopped vehicles on the link during the prediction period.</Definition>
            meters
         
source
<xs:simpleType name="Predicted-link-max-queue-length">
  <xs:annotation>
    <xs:documentation>
      <Definition> Predicted maximum queue length of the stopped vehicles on the link during the prediction period.</Definition>
            meters
         </xs:documentation>
  </xs:annotation>
  <xs:restriction base="xs:unsignedShort">
    <xs:maxInclusive value="40000"/>
  </xs:restriction>
</xs:simpleType>

simpleType Predicted-phase-volume
namespace http://www.dummy-tmdd-address
type restriction of xs:unsignedByte
facets
maxInclusive 100
annotation
documentation 
<Definition> A prediction of the phase-specific turning volumes at the end node of the link in percent link volume.</Definition>
            percent
         
source
<xs:simpleType name="Predicted-phase-volume">
  <xs:annotation>
    <xs:documentation>
      <Definition> A prediction of the phase-specific turning volumes at the end node of the link in percent link volume.</Definition>
            percent
         </xs:documentation>
  </xs:annotation>
  <xs:restriction base="xs:unsignedByte">
    <xs:maxInclusive value="100"/>
  </xs:restriction>
</xs:simpleType>

simpleType Prediction-begin-time
namespace http://www.dummy-tmdd-address
type restriction of xs:string
facets
length 6
annotation
documentation 
<Definition> Time when Prediction period begins.</Definition>
            represented as HHMMSS where HH is the hour of the day in 24-hour clock form  (with legal values between 00 and 23) ; "MM" is the minute of hour  (with legal values from 00 to 59) ; "SS" is the second of the minute  (with legal values from 00 to 59) .
         
source
<xs:simpleType name="Prediction-begin-time">
  <xs:annotation>
    <xs:documentation>
      <Definition> Time when Prediction period begins.</Definition>
            represented as HHMMSS where HH is the hour of the day in 24-hour clock form  (with legal values between 00 and 23) ; "MM" is the minute of hour  (with legal values from 00 to 59) ; "SS" is the second of the minute  (with legal values from 00 to 59) .
         </xs:documentation>
  </xs:annotation>
  <xs:restriction base="xs:string">
    <xs:length value="6"/>
  </xs:restriction>
</xs:simpleType>

simpleType Prediction-end-time
namespace http://www.dummy-tmdd-address
type restriction of xs:string
facets
length 6
annotation
documentation 
<Definition> Time when Prediction period ends.</Definition>
            represented as HHMMSS where HH is the hour of the day in 24-hour clock form  (with legal values between 00 and 23) ; "MM" is the minute of hour  (with legal values from 00 to 59) ; "SS" is the second of the minute  (with legal values from 00 to 59) .
         
source
<xs:simpleType name="Prediction-end-time">
  <xs:annotation>
    <xs:documentation>
      <Definition> Time when Prediction period ends.</Definition>
            represented as HHMMSS where HH is the hour of the day in 24-hour clock form  (with legal values between 00 and 23) ; "MM" is the minute of hour  (with legal values from 00 to 59) ; "SS" is the second of the minute  (with legal values from 00 to 59) .
         </xs:documentation>
  </xs:annotation>
  <xs:restriction base="xs:string">
    <xs:length value="6"/>
  </xs:restriction>
</xs:simpleType>

simpleType Prediction-time
namespace http://www.dummy-tmdd-address
type xs:unsignedInt
annotation
documentation 
<Definition> Duration of Prediction period in seconds.</Definition>
            seconds
         
source
<xs:simpleType name="Prediction-time">
  <xs:annotation>
    <xs:documentation>
      <Definition> Duration of Prediction period in seconds.</Definition>
            seconds
         </xs:documentation>
  </xs:annotation>
  <xs:restriction base="xs:unsignedInt"/>
</xs:simpleType>

simpleType Preempt-alert-action
namespace http://www.dummy-tmdd-address
type restriction of xs:string
facets
minLength 1
maxLength 256
annotation
documentation 
<Definition> String name or description of the alert action that will take place when Preempt Filter Limit is exceeded.</Definition>
            Any set of ASCII characters up to 256
         
source
<xs:simpleType name="Preempt-alert-action">
  <xs:annotation>
    <xs:documentation>
      <Definition> String name or description of the alert action that will take place when Preempt Filter Limit is exceeded.</Definition>
            Any set of ASCII characters up to 256
         </xs:documentation>
  </xs:annotation>
  <xs:restriction base="xs:string">
    <xs:minLength value="1"/>
    <xs:maxLength value="256"/>
  </xs:restriction>
</xs:simpleType>

simpleType Preempt-detector-identifier
namespace http://www.dummy-tmdd-address
type restriction of xs:string
facets
minLength 1
maxLength 32
annotation
documentation 
<Definition> Unique identifier for a preemption detector within the network.</Definition>
            Any set of alphanumeric characters up to 32
         
source
<xs:simpleType name="Preempt-detector-identifier">
  <xs:annotation>
    <xs:documentation>
      <Definition> Unique identifier for a preemption detector within the network.</Definition>
            Any set of alphanumeric characters up to 32
         </xs:documentation>
  </xs:annotation>
  <xs:restriction base="xs:string">
    <xs:minLength value="1"/>
    <xs:maxLength value="32"/>
  </xs:restriction>
</xs:simpleType>

simpleType Preempt-filter-limit
namespace http://www.dummy-tmdd-address
type restriction of xs:unsignedByte
facets
minInclusive 1
annotation
documentation 
<Definition> Number of preemption occurrences allowed (threshold) before corrective action is necessary.</Definition>
source
<xs:simpleType name="Preempt-filter-limit">
  <xs:annotation>
    <xs:documentation>
      <Definition> Number of preemption occurrences allowed (threshold) before corrective action is necessary.</Definition>
    </xs:documentation>
  </xs:annotation>
  <xs:restriction base="xs:unsignedByte">
    <xs:minInclusive value="1"/>
  </xs:restriction>
</xs:simpleType>

simpleType Preempt-name
namespace http://www.dummy-tmdd-address
type restriction of xs:string
used by
element IntersectionDeviceStatus/preempt-name
facets
minLength 1
maxLength 128
annotation
documentation 
<Definition> User-defined name or description of the preemption</Definition>
            Any set of ASCII characters up to 128
         
source
<xs:simpleType name="Preempt-name">
  <xs:annotation>
    <xs:documentation>
      <Definition> User-defined name or description of the preemption</Definition>
            Any set of ASCII characters up to 128
         </xs:documentation>
  </xs:annotation>
  <xs:restriction base="xs:string">
    <xs:minLength value="1"/>
    <xs:maxLength value="128"/>
  </xs:restriction>
</xs:simpleType>

simpleType Preempt-preempt-count
namespace http://www.dummy-tmdd-address
type restriction of xs:unsignedByte
facets
minInclusive 1
annotation
documentation 
<Definition> Number of preempts that occur over a specified time period.</Definition>
source
<xs:simpleType name="Preempt-preempt-count">
  <xs:annotation>
    <xs:documentation>
      <Definition> Number of preempts that occur over a specified time period.</Definition>
    </xs:documentation>
  </xs:annotation>
  <xs:restriction base="xs:unsignedByte">
    <xs:minInclusive value="1"/>
  </xs:restriction>
</xs:simpleType>

simpleType Probe-location-confidence-factor
namespace http://www.dummy-tmdd-address
type restriction of xs:unsignedByte
facets
maxInclusive 100
annotation
documentation 
<Definition> Confidence factor associated with the accuracy of the location determination of the probe vehicle.</Definition>
source
<xs:simpleType name="Probe-location-confidence-factor">
  <xs:annotation>
    <xs:documentation>
      <Definition> Confidence factor associated with the accuracy of the location determination of the probe vehicle.</Definition>
    </xs:documentation>
  </xs:annotation>
  <xs:restriction base="xs:unsignedByte">
    <xs:maxInclusive value="100"/>
  </xs:restriction>
</xs:simpleType>

simpleType Probe-number-detected-vehicles
namespace http://www.dummy-tmdd-address
type xs:unsignedInt
annotation
documentation 
<Definition> Number of tagged vehicles in traffic stream detected by a tag reader during a user-specified period.</Definition>
            vehicles
         
source
<xs:simpleType name="Probe-number-detected-vehicles">
  <xs:annotation>
    <xs:documentation>
      <Definition> Number of tagged vehicles in traffic stream detected by a tag reader during a user-specified period.</Definition>
            vehicles
         </xs:documentation>
  </xs:annotation>
  <xs:restriction base="xs:unsignedInt"/>
</xs:simpleType>

simpleType Probe-number-tagged-vehicles
namespace http://www.dummy-tmdd-address
type xs:unsignedInt
annotation
documentation 
<Definition> Total number of vehicles equipped with the AVI tags within the probe network .</Definition>
            vehicles
         
source
<xs:simpleType name="Probe-number-tagged-vehicles">
  <xs:annotation>
    <xs:documentation>
      <Definition> Total number of vehicles equipped with the AVI tags within the probe network .</Definition>
            vehicles
         </xs:documentation>
  </xs:annotation>
  <xs:restriction base="xs:unsignedInt"/>
</xs:simpleType>

simpleType Probe-other
namespace http://www.dummy-tmdd-address
type restriction of xs:string
facets
minLength 1
maxLength 256
annotation
documentation 
<Definition> Data element used to indicate the presence of additional information.  This data element is to be used only when a precedent PROBE data element of type code has a value of "1 = Other, additional information required".</Definition>
            Any set of ASCII characters up to 256
         
source
<xs:simpleType name="Probe-other">
  <xs:annotation>
    <xs:documentation>
      <Definition> Data element used to indicate the presence of additional information.  This data element is to be used only when a precedent PROBE data element of type code has a value of "1 = Other, additional information required".</Definition>
            Any set of ASCII characters up to 256
         </xs:documentation>
  </xs:annotation>
  <xs:restriction base="xs:string">
    <xs:minLength value="1"/>
    <xs:maxLength value="256"/>
  </xs:restriction>
</xs:simpleType>

simpleType Probe-reader-identifier
namespace http://www.dummy-tmdd-address
type restriction of xs:string
facets
minLength 1
maxLength 32
annotation
documentation 
<Definition> Unique identification number for an AVI tag reader.</Definition>
            Any set of alphanumeric characters up to 32
         
source
<xs:simpleType name="Probe-reader-identifier">
  <xs:annotation>
    <xs:documentation>
      <Definition> Unique identification number for an AVI tag reader.</Definition>
            Any set of alphanumeric characters up to 32
         </xs:documentation>
  </xs:annotation>
  <xs:restriction base="xs:string">
    <xs:minLength value="1"/>
    <xs:maxLength value="32"/>
  </xs:restriction>
</xs:simpleType>

simpleType Probe-reader-location-latitude
namespace http://www.dummy-tmdd-address
type restriction of xs:int
facets
minInclusive -90000000
maxInclusive 90000000
annotation
documentation 
<Definition> Latitude of the tag reader.</Definition>
            microdegrees
         
source
<xs:simpleType name="Probe-reader-location-latitude">
  <xs:annotation>
    <xs:documentation>
      <Definition> Latitude of the tag reader.</Definition>
            microdegrees
         </xs:documentation>
  </xs:annotation>
  <xs:restriction base="xs:int">
    <xs:minInclusive value="-90000000"/>
    <xs:maxInclusive value="90000000"/>
  </xs:restriction>
</xs:simpleType>

simpleType Probe-reader-location-longitude
namespace http://www.dummy-tmdd-address
type restriction of xs:int
facets
minInclusive -180000000
maxInclusive 180000000
annotation
documentation 
<Definition> Longitude of the tag reader.</Definition>
            microdegress
         
source
<xs:simpleType name="Probe-reader-location-longitude">
  <xs:annotation>
    <xs:documentation>
      <Definition> Longitude of the tag reader.</Definition>
            microdegress
         </xs:documentation>
  </xs:annotation>
  <xs:restriction base="xs:int">
    <xs:minInclusive value="-180000000"/>
    <xs:maxInclusive value="180000000"/>
  </xs:restriction>
</xs:simpleType>

simpleType Probe-reference-locator-identifier
namespace http://www.dummy-tmdd-address
type restriction of xs:string
facets
minLength 1
maxLength 32
annotation
documentation 
<Definition> Unique identifier for a GPS reference locator.</Definition>
            Any set of alphanumeric characters up to 32
         
source
<xs:simpleType name="Probe-reference-locator-identifier">
  <xs:annotation>
    <xs:documentation>
      <Definition> Unique identifier for a GPS reference locator.</Definition>
            Any set of alphanumeric characters up to 32
         </xs:documentation>
  </xs:annotation>
  <xs:restriction base="xs:string">
    <xs:minLength value="1"/>
    <xs:maxLength value="32"/>
  </xs:restriction>
</xs:simpleType>

simpleType Probe-reference-locator-latitude
namespace http://www.dummy-tmdd-address
type restriction of xs:int
facets
minInclusive -90000000
maxInclusive 90000000
annotation
documentation 
<Definition> Latitude of the reference locator of differential GPS.</Definition>
            microdegrees
         
source
<xs:simpleType name="Probe-reference-locator-latitude">
  <xs:annotation>
    <xs:documentation>
      <Definition> Latitude of the reference locator of differential GPS.</Definition>
            microdegrees
         </xs:documentation>
  </xs:annotation>
  <xs:restriction base="xs:int">
    <xs:minInclusive value="-90000000"/>
    <xs:maxInclusive value="90000000"/>
  </xs:restriction>
</xs:simpleType>

simpleType Probe-reference-locator-longitude
namespace http://www.dummy-tmdd-address
type restriction of xs:int
facets
minInclusive -180000000
maxInclusive 180000000
annotation
documentation 
<Definition> Longitude of the reference locator of differential GPS.</Definition>
            microdegress
         
source
<xs:simpleType name="Probe-reference-locator-longitude">
  <xs:annotation>
    <xs:documentation>
      <Definition> Longitude of the reference locator of differential GPS.</Definition>
            microdegress
         </xs:documentation>
  </xs:annotation>
  <xs:restriction base="xs:int">
    <xs:minInclusive value="-180000000"/>
    <xs:maxInclusive value="180000000"/>
  </xs:restriction>
</xs:simpleType>

simpleType Probe-tag-type
namespace http://www.dummy-tmdd-address
type union of (restriction of xs:unsignedInt, restriction of xs:string)
annotation
appInfo 

            automatic vehicle identification (1) -- (AVI)
            cellular telephone (2)
            differential global positioning system (3) -- (DGPS)
            signpost system (4)
         
documentation 
<Definition> Type of the probe technology.</Definition>
source
<xs:simpleType name="Probe-tag-type">
  <xs:annotation>
    <xs:appinfo>
            automatic vehicle identification (1) -- (AVI)
            cellular telephone (2)
            differential global positioning system (3) -- (DGPS)
            signpost system (4)
         </xs:appinfo>
    <xs:documentation>
      <Definition> Type of the probe technology.</Definition>
    </xs:documentation>
  </xs:annotation>
  <xs:union>
    <xs:simpleType>
      <xs:restriction base="xs:unsignedInt">
        <xs:minInclusive value="1"/>
        <xs:maxInclusive value="4"/>
      </xs:restriction>
    </xs:simpleType>
    <xs:simpleType>
      <xs:restriction base="xs:string">
        <xs:enumeration value="automatic vehicle identification"/>
        <xs:enumeration value="cellular telephone"/>
        <xs:enumeration value="differential global positioning system"/>
        <xs:enumeration value="signpost system"/>
      </xs:restriction>
    </xs:simpleType>
  </xs:union>
</xs:simpleType>

simpleType ProbeVehicle-average-speed
namespace http://www.dummy-tmdd-address
type xs:unsignedByte
annotation
documentation 
<Definition> Average speed of a probe vehicle traveling between two successive AVI readers.</Definition>
            kilometers per hour
         
source
<xs:simpleType name="ProbeVehicle-average-speed">
  <xs:annotation>
    <xs:documentation>
      <Definition> Average speed of a probe vehicle traveling between two successive AVI readers.</Definition>
            kilometers per hour
         </xs:documentation>
  </xs:annotation>
  <xs:restriction base="xs:unsignedByte"/>
</xs:simpleType>

simpleType ProbeVehicle-class
namespace http://www.dummy-tmdd-address
type union of (restriction of xs:unsignedInt, restriction of xs:string)
annotation
appInfo 

            transit vehicle (1)
            taxi vehicle (2)
            delivery vehicle (3)
            passenger cars (4)
            emergency vehicles (5)
         
documentation 
<Definition> The vehicle category of a probe vehicle type to which an individual vehicle belongs.</Definition>
source
<xs:simpleType name="ProbeVehicle-class">
  <xs:annotation>
    <xs:appinfo>
            transit vehicle (1)
            taxi vehicle (2)
            delivery vehicle (3)
            passenger cars (4)
            emergency vehicles (5)
         </xs:appinfo>
    <xs:documentation>
      <Definition> The vehicle category of a probe vehicle type to which an individual vehicle belongs.</Definition>
    </xs:documentation>
  </xs:annotation>
  <xs:union>
    <xs:simpleType>
      <xs:restriction base="xs:unsignedInt">
        <xs:minInclusive value="1"/>
        <xs:maxInclusive value="5"/>
      </xs:restriction>
    </xs:simpleType>
    <xs:simpleType>
      <xs:restriction base="xs:string">
        <xs:enumeration value="transit vehicle"/>
        <xs:enumeration value="taxi vehicle"/>
        <xs:enumeration value="delivery vehicle"/>
        <xs:enumeration value="passenger cars"/>
        <xs:enumeration value="emergency vehicles"/>
      </xs:restriction>
    </xs:simpleType>
  </xs:union>
</xs:simpleType>

simpleType ProbeVehicle-destination-identifier
namespace http://www.dummy-tmdd-address
type restriction of xs:string
facets
minLength 1
maxLength 32
annotation
documentation 
<Definition> Unique identifier for destination of the probe vehicle</Definition>
            Any set of alphanumeric characters up to 32
         
source
<xs:simpleType name="ProbeVehicle-destination-identifier">
  <xs:annotation>
    <xs:documentation>
      <Definition> Unique identifier for destination of the probe vehicle</Definition>
            Any set of alphanumeric characters up to 32
         </xs:documentation>
  </xs:annotation>
  <xs:restriction base="xs:string">
    <xs:minLength value="1"/>
    <xs:maxLength value="32"/>
  </xs:restriction>
</xs:simpleType>

simpleType ProbeVehicle-destination-name
namespace http://www.dummy-tmdd-address
type restriction of xs:string
facets
minLength 1
maxLength 128
annotation
documentation 
<Definition> Destination name of the probe vehicle</Definition>
            Any set of ASCII characters up to 128
         
source
<xs:simpleType name="ProbeVehicle-destination-name">
  <xs:annotation>
    <xs:documentation>
      <Definition> Destination name of the probe vehicle</Definition>
            Any set of ASCII characters up to 128
         </xs:documentation>
  </xs:annotation>
  <xs:restriction base="xs:string">
    <xs:minLength value="1"/>
    <xs:maxLength value="128"/>
  </xs:restriction>
</xs:simpleType>

simpleType ProbeVehicle-origin-identifier
namespace http://www.dummy-tmdd-address
type restriction of xs:string
facets
minLength 1
maxLength 32
annotation
documentation 
<Definition> Unique identifier for origin of the probe vehicle</Definition>
            Any set of alphanumeric characters up to 32
         
source
<xs:simpleType name="ProbeVehicle-origin-identifier">
  <xs:annotation>
    <xs:documentation>
      <Definition> Unique identifier for origin of the probe vehicle</Definition>
            Any set of alphanumeric characters up to 32
         </xs:documentation>
  </xs:annotation>
  <xs:restriction base="xs:string">
    <xs:minLength value="1"/>
    <xs:maxLength value="32"/>
  </xs:restriction>
</xs:simpleType>

simpleType ProbeVehicle-origin-name
namespace http://www.dummy-tmdd-address
type restriction of xs:string
facets
minLength 1
maxLength 128
annotation
documentation 
<Definition> Name of the origin that a vehicle traveling from</Definition>
            Any set of ASCII characters up to 128
         
source
<xs:simpleType name="ProbeVehicle-origin-name">
  <xs:annotation>
    <xs:documentation>
      <Definition> Name of the origin that a vehicle traveling from</Definition>
            Any set of ASCII characters up to 128
         </xs:documentation>
  </xs:annotation>
  <xs:restriction base="xs:string">
    <xs:minLength value="1"/>
    <xs:maxLength value="128"/>
  </xs:restriction>
</xs:simpleType>

simpleType ProbeVehicle-other
namespace http://www.dummy-tmdd-address
type restriction of xs:string
facets
minLength 1
maxLength 256
annotation
documentation 
<Definition> Data element used to indicate the presence of additional information.  This data element is to be used only when a precedent PROBE.VEHICLE data element of type code has a value of "1 = Other, additional information required".</Definition>
            Any set of ASCII characters up to 256
         
source
<xs:simpleType name="ProbeVehicle-other">
  <xs:annotation>
    <xs:documentation>
      <Definition> Data element used to indicate the presence of additional information.  This data element is to be used only when a precedent PROBE.VEHICLE data element of type code has a value of "1 = Other, additional information required".</Definition>
            Any set of ASCII characters up to 256
         </xs:documentation>
  </xs:annotation>
  <xs:restriction base="xs:string">
    <xs:minLength value="1"/>
    <xs:maxLength value="256"/>
  </xs:restriction>
</xs:simpleType>

simpleType ProbeVehicle-random-identifier
namespace http://www.dummy-tmdd-address
type restriction of xs:string
facets
minLength 1
maxLength 32
annotation
documentation 
<Definition> Random Identity number issued by Geographic Control System for the probe vehicle calling the central.</Definition>
            Any set of alphanumeric characters up to 32
         
source
<xs:simpleType name="ProbeVehicle-random-identifier">
  <xs:annotation>
    <xs:documentation>
      <Definition> Random Identity number issued by Geographic Control System for the probe vehicle calling the central.</Definition>
            Any set of alphanumeric characters up to 32
         </xs:documentation>
  </xs:annotation>
  <xs:restriction base="xs:string">
    <xs:minLength value="1"/>
    <xs:maxLength value="32"/>
  </xs:restriction>
</xs:simpleType>

simpleType ProbeVehicle-time-of-call
namespace http://www.dummy-tmdd-address
type restriction of xs:string
facets
length 6
annotation
documentation 
<Definition> The time of call of the probe vehicle (Cellular Phone technology)</Definition>
            represented as HHMMSS where HH is the hour of the day in 24-hour clock form  (with legal values between 00 and 23) ; "MM" is the minute of hour  (with legal values from 00 to 59) ; "SS" is the second of the minute  (with legal values from 00 to 59) .
         
source
<xs:simpleType name="ProbeVehicle-time-of-call">
  <xs:annotation>
    <xs:documentation>
      <Definition> The time of call of the probe vehicle (Cellular Phone technology)</Definition>
            represented as HHMMSS where HH is the hour of the day in 24-hour clock form  (with legal values between 00 and 23) ; "MM" is the minute of hour  (with legal values from 00 to 59) ; "SS" is the second of the minute  (with legal values from 00 to 59) .
         </xs:documentation>
  </xs:annotation>
  <xs:restriction base="xs:string">
    <xs:length value="6"/>
  </xs:restriction>
</xs:simpleType>

simpleType ProbeVehicle-time-out
namespace http://www.dummy-tmdd-address
type restriction of xs:string
facets
length 6
annotation
documentation 
<Definition> Time when a probe vehicle passes downstream AVI reader.</Definition>
            represented as HHMMSS where HH is the hour of the day in 24-hour clock form  (with legal values between 00 and 23) ; "MM" is the minute of hour  (with legal values from 00 to 59) ; "SS" is the second of the minute  (with legal values from 00 to 59) .
         
source
<xs:simpleType name="ProbeVehicle-time-out">
  <xs:annotation>
    <xs:documentation>
      <Definition> Time when a probe vehicle passes downstream AVI reader.</Definition>
            represented as HHMMSS where HH is the hour of the day in 24-hour clock form  (with legal values between 00 and 23) ; "MM" is the minute of hour  (with legal values from 00 to 59) ; "SS" is the second of the minute  (with legal values from 00 to 59) .
         </xs:documentation>
  </xs:annotation>
  <xs:restriction base="xs:string">
    <xs:length value="6"/>
  </xs:restriction>
</xs:simpleType>

simpleType ProbeVehicle-timein
namespace http://www.dummy-tmdd-address
type restriction of xs:string
facets
length 6
annotation
documentation 
<Definition> Time when a probe vehicle passes upstream AVI reader.</Definition>
            represented as HHMMSS where HH is the hour of the day in 24-hour clock form  (with legal values between 00 and 23) ; "MM" is the minute of hour  (with legal values from 00 to 59) ; "SS" is the second of the minute  (with legal values from 00 to 59) .
         
source
<xs:simpleType name="ProbeVehicle-timein">
  <xs:annotation>
    <xs:documentation>
      <Definition> Time when a probe vehicle passes upstream AVI reader.</Definition>
            represented as HHMMSS where HH is the hour of the day in 24-hour clock form  (with legal values between 00 and 23) ; "MM" is the minute of hour  (with legal values from 00 to 59) ; "SS" is the second of the minute  (with legal values from 00 to 59) .
         </xs:documentation>
  </xs:annotation>
  <xs:restriction base="xs:string">
    <xs:length value="6"/>
  </xs:restriction>
</xs:simpleType>

simpleType ProbeVehicle-travel-time
namespace http://www.dummy-tmdd-address
type xs:unsignedShort
annotation
documentation 
<Definition> Average time (in seconds) to travel the link between two successive tag readers.</Definition>
            seconds
         
source
<xs:simpleType name="ProbeVehicle-travel-time">
  <xs:annotation>
    <xs:documentation>
      <Definition> Average time (in seconds) to travel the link between two successive tag readers.</Definition>
            seconds
         </xs:documentation>
  </xs:annotation>
  <xs:restriction base="xs:unsignedShort"/>
</xs:simpleType>

simpleType Ramp-current-state
namespace http://www.dummy-tmdd-address
type union of (restriction of xs:unsignedInt, restriction of xs:string)
used by
element RampMeterStatus/ramp-current-state
annotation
appInfo 

            open (1)
            closed (2)
         
documentation 
<Definition> Current status of the ramp.</Definition>
source
<xs:simpleType name="Ramp-current-state">
  <xs:annotation>
    <xs:appinfo>
            open (1)
            closed (2)
         </xs:appinfo>
    <xs:documentation>
      <Definition> Current status of the ramp.</Definition>
    </xs:documentation>
  </xs:annotation>
  <xs:union>
    <xs:simpleType>
      <xs:restriction base="xs:unsignedInt">
        <xs:minInclusive value="1"/>
        <xs:maxInclusive value="2"/>
      </xs:restriction>
    </xs:simpleType>
    <xs:simpleType>
      <xs:restriction base="xs:string">
        <xs:enumeration value="open"/>
        <xs:enumeration value="closed"/>
      </xs:restriction>
    </xs:simpleType>
  </xs:union>
</xs:simpleType>

simpleType Ramp-exit-designator-number
namespace http://www.dummy-tmdd-address
type restriction of xs:string
facets
minLength 1
maxLength 32
annotation
documentation 
<Definition> The number of the exit ramp in the outbound direction of the roadway with any associated alphabetic designators.</Definition>
            Any set of alphanumeric characters up to 32
         
source
<xs:simpleType name="Ramp-exit-designator-number">
  <xs:annotation>
    <xs:documentation>
      <Definition> The number of the exit ramp in the outbound direction of the roadway with any associated alphabetic designators.</Definition>
            Any set of alphanumeric characters up to 32
         </xs:documentation>
  </xs:annotation>
  <xs:restriction base="xs:string">
    <xs:minLength value="1"/>
    <xs:maxLength value="32"/>
  </xs:restriction>
</xs:simpleType>

simpleType Ramp-exit-roadway-name
namespace http://www.dummy-tmdd-address
type restriction of xs:string
used by
element RampMeterInventory/ramp-exit-roadway-name
facets
minLength 1
maxLength 128
annotation
documentation 
<Definition> Name of the roadway which the exit ramp intersects.</Definition>
            Any set of ASCII characters up to 128
         
source
<xs:simpleType name="Ramp-exit-roadway-name">
  <xs:annotation>
    <xs:documentation>
      <Definition> Name of the roadway which the exit ramp intersects.</Definition>
            Any set of ASCII characters up to 128
         </xs:documentation>
  </xs:annotation>
  <xs:restriction base="xs:string">
    <xs:minLength value="1"/>
    <xs:maxLength value="128"/>
  </xs:restriction>
</xs:simpleType>

simpleType Ramp-exit-roadway-number
namespace http://www.dummy-tmdd-address
type restriction of xs:string
facets
minLength 1
maxLength 32
annotation
documentation 
<Definition> Unique identifier for the roadway which the exit ramp intersects.</Definition>
            Any set of alphanumeric characters up to 32
         
source
<xs:simpleType name="Ramp-exit-roadway-number">
  <xs:annotation>
    <xs:documentation>
      <Definition> Unique identifier for the roadway which the exit ramp intersects.</Definition>
            Any set of alphanumeric characters up to 32
         </xs:documentation>
  </xs:annotation>
  <xs:restriction base="xs:string">
    <xs:minLength value="1"/>
    <xs:maxLength value="32"/>
  </xs:restriction>
</xs:simpleType>

simpleType Ramp-lane-number
namespace http://www.dummy-tmdd-address
type restriction of xs:unsignedByte
used by
element RampMeterInventory/ramp-lane-number
facets
minInclusive 1
maxInclusive 50
annotation
documentation 
<Definition> The number of lanes at ramp meter.  This data element is used to calculate the capacity of the metered ramps.</Definition>
            lanes
         
source
<xs:simpleType name="Ramp-lane-number">
  <xs:annotation>
    <xs:documentation>
      <Definition> The number of lanes at ramp meter.  This data element is used to calculate the capacity of the metered ramps.</Definition>
            lanes
         </xs:documentation>
  </xs:annotation>
  <xs:restriction base="xs:unsignedByte">
    <xs:minInclusive value="1"/>
    <xs:maxInclusive value="50"/>
  </xs:restriction>
</xs:simpleType>

simpleType Ramp-lane-type
namespace http://www.dummy-tmdd-address
type union of (restriction of xs:unsignedInt, restriction of xs:string)
used by
element RampMeterInventory/ramp-lane-type
annotation
appInfo 

            general traffic (1)
            hov lane (2)
            bus lane (3)
            right turn bypass (4)
            other (5)
         
documentation 
<Definition> The type of the ramp lanes.</Definition>
source
<xs:simpleType name="Ramp-lane-type">
  <xs:annotation>
    <xs:appinfo>
            general traffic (1)
            hov lane (2)
            bus lane (3)
            right turn bypass (4)
            other (5)
         </xs:appinfo>
    <xs:documentation>
      <Definition> The type of the ramp lanes.</Definition>
    </xs:documentation>
  </xs:annotation>
  <xs:union>
    <xs:simpleType>
      <xs:restriction base="xs:unsignedInt">
        <xs:minInclusive value="1"/>
        <xs:maxInclusive value="5"/>
      </xs:restriction>
    </xs:simpleType>
    <xs:simpleType>
      <xs:restriction base="xs:string">
        <xs:enumeration value="general traffic"/>
        <xs:enumeration value="hov lane"/>
        <xs:enumeration value="bus lane"/>
        <xs:enumeration value="right turn bypass"/>
        <xs:enumeration value="other"/>
      </xs:restriction>
    </xs:simpleType>
  </xs:union>
</xs:simpleType>

simpleType Ramp-other
namespace http://www.dummy-tmdd-address
type restriction of xs:string
facets
minLength 1
maxLength 256
annotation
documentation 
<Definition> Data element used to indicate the presence of additional information.  This data element is to be used only when a precedent RAMP data element of type code has a value of "1 = Other, additional information required".</Definition>
            Any set of ASCII characters up to 256
         
source
<xs:simpleType name="Ramp-other">
  <xs:annotation>
    <xs:documentation>
      <Definition> Data element used to indicate the presence of additional information.  This data element is to be used only when a precedent RAMP data element of type code has a value of "1 = Other, additional information required".</Definition>
            Any set of ASCII characters up to 256
         </xs:documentation>
  </xs:annotation>
  <xs:restriction base="xs:string">
    <xs:minLength value="1"/>
    <xs:maxLength value="256"/>
  </xs:restriction>
</xs:simpleType>

simpleType RampMeter-begin-queue-adjustment-threshold
namespace http://www.dummy-tmdd-address
type restriction of xs:unsignedByte
facets
maxInclusive 100
annotation
documentation 
<Definition> Threshold in percent occupancy for turning on the queue detector adjustment of meter rate.</Definition>
            percent
         
source
<xs:simpleType name="RampMeter-begin-queue-adjustment-threshold">
  <xs:annotation>
    <xs:documentation>
      <Definition> Threshold in percent occupancy for turning on the queue detector adjustment of meter rate.</Definition>
            percent
         </xs:documentation>
  </xs:annotation>
  <xs:restriction base="xs:unsignedByte">
    <xs:maxInclusive value="100"/>
  </xs:restriction>
</xs:simpleType>

simpleType RampMeter-control-type
namespace http://www.dummy-tmdd-address
type union of (restriction of xs:unsignedInt, restriction of xs:string)
used by
elements RampMeterControlRequest/ramp-meter-control-type RampMeterStatus/ramp-meter-control-type
annotation
appInfo 

            pretimed (1)
            demand capacity (2)
            occupancy (3)
            gap acceptance merge (4)
            areawide (5)
         
documentation 
<Definition> Metering type of the entrance ramp</Definition>
source
<xs:simpleType name="RampMeter-control-type">
  <xs:annotation>
    <xs:appinfo>
            pretimed (1)
            demand capacity (2)
            occupancy (3)
            gap acceptance merge (4)
            areawide (5)
         </xs:appinfo>
    <xs:documentation>
      <Definition> Metering type of the entrance ramp</Definition>
    </xs:documentation>
  </xs:annotation>
  <xs:union>
    <xs:simpleType>
      <xs:restriction base="xs:unsignedInt">
        <xs:minInclusive value="1"/>
        <xs:maxInclusive value="5"/>
      </xs:restriction>
    </xs:simpleType>
    <xs:simpleType>
      <xs:restriction base="xs:string">
        <xs:enumeration value="pretimed"/>
        <xs:enumeration value="demand capacity"/>
        <xs:enumeration value="occupancy"/>
        <xs:enumeration value="gap acceptance merge"/>
        <xs:enumeration value="areawide"/>
      </xs:restriction>
    </xs:simpleType>
  </xs:union>
</xs:simpleType>

simpleType Section-identifier
namespace http://www.dummy-tmdd-address
type restriction of xs:string
used by
elements DetectorDataRequest/section-id DetectorInventoryRequest/section-id DetectorStatusRequest/section-id IntersectionDeviceStatus/section-id IntersectionStatusRequest/section-id SectionControlRequest/section-id SectionControlResponse/section-id SectionStatus/section-id SignalControlInventoryRequest/section-id SignalControlResponse/section-id SectionLinkList/section-id SectionNodeList/section-id
facets
minLength 1
maxLength 32
annotation
documentation 
<Definition> Unique identifier for the section using a common timing plan.</Definition>
            Any set of alphanumeric characters up to 32
         
source
<xs:simpleType name="Section-identifier">
  <xs:annotation>
    <xs:documentation>
      <Definition> Unique identifier for the section using a common timing plan.</Definition>
            Any set of alphanumeric characters up to 32
         </xs:documentation>
  </xs:annotation>
  <xs:restriction base="xs:string">
    <xs:minLength value="1"/>
    <xs:maxLength value="32"/>
  </xs:restriction>
</xs:simpleType>

simpleType Section-link-count
namespace http://www.dummy-tmdd-address
type restriction of xs:unsignedByte
used by
element SectionLinkList/section-link-count
facets
minInclusive 1
annotation
documentation 
<Definition> Number of links in a section.</Definition>
            links
         
source
<xs:simpleType name="Section-link-count">
  <xs:annotation>
    <xs:documentation>
      <Definition> Number of links in a section.</Definition>
            links
         </xs:documentation>
  </xs:annotation>
  <xs:restriction base="xs:unsignedByte">
    <xs:minInclusive value="1"/>
  </xs:restriction>
</xs:simpleType>

simpleType Section-name
namespace http://www.dummy-tmdd-address
type restriction of xs:string
used by
elements SectionControlRequest/section-name SectionStatus/section-name
facets
minLength 1
maxLength 128
annotation
documentation 
<Definition> The user-defined name for the section.</Definition>
            Any set of ASCII characters up to 128
         
source
<xs:simpleType name="Section-name">
  <xs:annotation>
    <xs:documentation>
      <Definition> The user-defined name for the section.</Definition>
            Any set of ASCII characters up to 128
         </xs:documentation>
  </xs:annotation>
  <xs:restriction base="xs:string">
    <xs:minLength value="1"/>
    <xs:maxLength value="128"/>
  </xs:restriction>
</xs:simpleType>

simpleType Section-node-count
namespace http://www.dummy-tmdd-address
type restriction of xs:unsignedByte
used by
element SectionNodeList/section-node-count
facets
minInclusive 1
annotation
documentation 
<Definition> Number of nodes in a section.</Definition>
            sections
         
source
<xs:simpleType name="Section-node-count">
  <xs:annotation>
    <xs:documentation>
      <Definition> Number of nodes in a section.</Definition>
            sections
         </xs:documentation>
  </xs:annotation>
  <xs:restriction base="xs:unsignedByte">
    <xs:minInclusive value="1"/>
  </xs:restriction>
</xs:simpleType>

simpleType Section-other
namespace http://www.dummy-tmdd-address
type restriction of xs:string
facets
minLength 1
maxLength 256
annotation
documentation 
<Definition> Data element used to indicate the presence of additional information.  This data element is to be used only when a precedent SECTION data element of type code has a value of "1= Other, additional information required".</Definition>
            Any set of ASCII characters up to 256
         
source
<xs:simpleType name="Section-other">
  <xs:annotation>
    <xs:documentation>
      <Definition> Data element used to indicate the presence of additional information.  This data element is to be used only when a precedent SECTION data element of type code has a value of "1= Other, additional information required".</Definition>
            Any set of ASCII characters up to 256
         </xs:documentation>
  </xs:annotation>
  <xs:restriction base="xs:string">
    <xs:minLength value="1"/>
    <xs:maxLength value="256"/>
  </xs:restriction>
</xs:simpleType>

simpleType Section-signal-control-mode
namespace http://www.dummy-tmdd-address
type union of (restriction of xs:unsignedInt, restriction of xs:string)
used by
element SectionStatus/section-control-mode
annotation
appInfo 

            free (1)
            fixed time (2)
            time base coordination (3)
            actuated (4)
            semi actuated (5)
            critical intersection control (6)
            traffic responsive (7)
            adaptive (8)
            unknown (9)
         
documentation 
<Definition> Current traffic control mode of the section.</Definition>
source
<xs:simpleType name="Section-signal-control-mode">
  <xs:annotation>
    <xs:appinfo>
            free (1)
            fixed time (2)
            time base coordination (3)
            actuated (4)
            semi actuated (5)
            critical intersection control (6)
            traffic responsive (7)
            adaptive (8)
            unknown (9)
         </xs:appinfo>
    <xs:documentation>
      <Definition> Current traffic control mode of the section.</Definition>
    </xs:documentation>
  </xs:annotation>
  <xs:union>
    <xs:simpleType>
      <xs:restriction base="xs:unsignedInt">
        <xs:minInclusive value="1"/>
        <xs:maxInclusive value="9"/>
      </xs:restriction>
    </xs:simpleType>
    <xs:simpleType>
      <xs:restriction base="xs:string">
        <xs:enumeration value="free"/>
        <xs:enumeration value="fixed time"/>
        <xs:enumeration value="time base coordination"/>
        <xs:enumeration value="actuated"/>
        <xs:enumeration value="semi actuated"/>
        <xs:enumeration value="critical intersection control"/>
        <xs:enumeration value="traffic responsive"/>
        <xs:enumeration value="adaptive"/>
        <xs:enumeration value="unknown"/>
      </xs:restriction>
    </xs:simpleType>
  </xs:union>
</xs:simpleType>

simpleType Security-authentication-confirmation
namespace http://www.dummy-tmdd-address
type restriction of xs:string
used by
elements AuthenticationInterrogationResponse/authentication-confirmation SecurityTokenRequestResponse/authentication-confirmation
facets
minLength 1
maxLength 128
annotation
documentation 
<Definition> Text description of the Authentication confirmation.</Definition>
            Any set of ASCII characters up to 128
         
source
<xs:simpleType name="Security-authentication-confirmation">
  <xs:annotation>
    <xs:documentation>
      <Definition> Text description of the Authentication confirmation.</Definition>
            Any set of ASCII characters up to 128
         </xs:documentation>
  </xs:annotation>
  <xs:restriction base="xs:string">
    <xs:minLength value="1"/>
    <xs:maxLength value="128"/>
  </xs:restriction>
</xs:simpleType>

simpleType Security-authentication-rejection-reason
namespace http://www.dummy-tmdd-address
type restriction of xs:string
used by
elements AuthenticationInterrogationResponse/authentication-rejection SecurityTokenRequestResponse/authentication-rejection
facets
minLength 1
maxLength 128
annotation
documentation 
<Definition> Text description of the reason for rejecting an authentication.</Definition>
            Any set of ASCII characters up to 128
         
source
<xs:simpleType name="Security-authentication-rejection-reason">
  <xs:annotation>
    <xs:documentation>
      <Definition> Text description of the reason for rejecting an authentication.</Definition>
            Any set of ASCII characters up to 128
         </xs:documentation>
  </xs:annotation>
  <xs:restriction base="xs:string">
    <xs:minLength value="1"/>
    <xs:maxLength value="128"/>
  </xs:restriction>
</xs:simpleType>

simpleType Security-password
namespace http://www.dummy-tmdd-address
type restriction of xs:string
used by
elements AuthenticationInterrogation/password CCTVDeviceControlRequest/password CCTVSwitchCommandRequest/password ConnectionRequest/password DMSControlRequest/password GATEControlRequest/password HARControlRequest/password RampMeterControlRequest/password SectionControlRequest/password SetVideoAttributes/password SignalControlRequest/password
facets
minLength 1
maxLength 32
annotation
documentation 
<Definition> The unique password of a user to login.</Definition>
            Any set of alphanumeric characters up to 32
         
source
<xs:simpleType name="Security-password">
  <xs:annotation>
    <xs:documentation>
      <Definition> The unique password of a user to login.</Definition>
            Any set of alphanumeric characters up to 32
         </xs:documentation>
  </xs:annotation>
  <xs:restriction base="xs:string">
    <xs:minLength value="1"/>
    <xs:maxLength value="32"/>
  </xs:restriction>
</xs:simpleType>

simpleType Security-token-identifier
namespace http://www.dummy-tmdd-address
type restriction of xs:string
used by
element SecurityTokenRequestResponse/token-id
facets
minLength 1
maxLength 32
annotation
documentation 
<Definition> Unique identifier for a security token granted to a requesting center by the owning center to remotely control specific devices.</Definition>
            Any set of alphanumeric characters up to 32
         
source
<xs:simpleType name="Security-token-identifier">
  <xs:annotation>
    <xs:documentation>
      <Definition> Unique identifier for a security token granted to a requesting center by the owning center to remotely control specific devices.</Definition>
            Any set of alphanumeric characters up to 32
         </xs:documentation>
  </xs:annotation>
  <xs:restriction base="xs:string">
    <xs:minLength value="1"/>
    <xs:maxLength value="32"/>
  </xs:restriction>
</xs:simpleType>

simpleType Security-token-use
namespace http://www.dummy-tmdd-address
type restriction of xs:unsignedShort
used by
elements SecurityTokenRequest/token-number-times-used SecurityTokenRequestResponse/token-use
facets
maxInclusive 65000
annotation
documentation 
<Definition> The number of times a security token is used.</Definition>
            Any positive number
         
source
<xs:simpleType name="Security-token-use">
  <xs:annotation>
    <xs:documentation>
      <Definition> The number of times a security token is used.</Definition>
            Any positive number
         </xs:documentation>
  </xs:annotation>
  <xs:restriction base="xs:unsignedShort">
    <xs:maxInclusive value="65000"/>
  </xs:restriction>
</xs:simpleType>

simpleType Security-user-name
namespace http://www.dummy-tmdd-address
type restriction of xs:string
used by
elements AuthenticationInterrogation/user-id CCTVDeviceControlRequest/user-id CCTVSwitchCommandRequest/user-id ConnectionRequest/user-id DMSControlRequest/user-id GATEControlRequest/user-id HARControlRequest/user-id RampMeterControlRequest/user-id SectionControlRequest/user-id SetVideoAttributes/user-id SignalControlRequest/user-id
facets
minLength 1
maxLength 32
annotation
documentation 
<Definition> The unique User name used to login to the system.</Definition>
            Any set of alphanumeric characters up to 32
         
source
<xs:simpleType name="Security-user-name">
  <xs:annotation>
    <xs:documentation>
      <Definition> The unique User name used to login to the system.</Definition>
            Any set of alphanumeric characters up to 32
         </xs:documentation>
  </xs:annotation>
  <xs:restriction base="xs:string">
    <xs:minLength value="1"/>
    <xs:maxLength value="32"/>
  </xs:restriction>
</xs:simpleType>

simpleType System-identifier
namespace http://www.dummy-tmdd-address
type restriction of xs:string
facets
minLength 1
maxLength 32
annotation
documentation 
<Definition> Unique identifier for a system (e.g., a server).</Definition>
            Any set of alphanumeric characters up to 32
         
source
<xs:simpleType name="System-identifier">
  <xs:annotation>
    <xs:documentation>
      <Definition> Unique identifier for a system (e.g., a server).</Definition>
            Any set of alphanumeric characters up to 32
         </xs:documentation>
  </xs:annotation>
  <xs:restriction base="xs:string">
    <xs:minLength value="1"/>
    <xs:maxLength value="32"/>
  </xs:restriction>
</xs:simpleType>

simpleType System-name
namespace http://www.dummy-tmdd-address
type restriction of xs:string
facets
minLength 1
maxLength 128
annotation
documentation 
<Definition> The user-defined name for the system.</Definition>
            Any set of ASCII characters up to 128
         
source
<xs:simpleType name="System-name">
  <xs:annotation>
    <xs:documentation>
      <Definition> The user-defined name for the system.</Definition>
            Any set of ASCII characters up to 128
         </xs:documentation>
  </xs:annotation>
  <xs:restriction base="xs:string">
    <xs:minLength value="1"/>
    <xs:maxLength value="128"/>
  </xs:restriction>
</xs:simpleType>

simpleType Time-local-date
namespace http://www.dummy-tmdd-address
type restriction of xs:string
facets
length 8
annotation
documentation 
<Definition> Current local date.</Definition>
            represented as YYYYMMDD,  where "YYYY" is the four digit year,  "MM" is the two digit month  (01 through 12) ,  and "DD" is day of a month  (01 through 31) .
         
source
<xs:simpleType name="Time-local-date">
  <xs:annotation>
    <xs:documentation>
      <Definition> Current local date.</Definition>
            represented as YYYYMMDD,  where "YYYY" is the four digit year,  "MM" is the two digit month  (01 through 12) ,  and "DD" is day of a month  (01 through 31) .
         </xs:documentation>
  </xs:annotation>
  <xs:restriction base="xs:string">
    <xs:length value="8"/>
  </xs:restriction>
</xs:simpleType>

simpleType Time-local-time
namespace http://www.dummy-tmdd-address
type restriction of xs:string
facets
length 6
annotation
documentation 
<Definition> Current local time.</Definition>
            represented as HHMMSS where HH=00 through 23; MM=00 through 59; SS=00 through 59.  HH represents the hours,  MM the minutes,  and SS the seconds.
         
source
<xs:simpleType name="Time-local-time">
  <xs:annotation>
    <xs:documentation>
      <Definition> Current local time.</Definition>
            represented as HHMMSS where HH=00 through 23; MM=00 through 59; SS=00 through 59.  HH represents the hours,  MM the minutes,  and SS the seconds.
         </xs:documentation>
  </xs:annotation>
  <xs:restriction base="xs:string">
    <xs:length value="6"/>
  </xs:restriction>
</xs:simpleType>

simpleType Time-utc-offset
namespace http://www.dummy-tmdd-address
type restriction of xs:string
used by
element RecurrentTime/utc-offset
facets
length 5
annotation
documentation 
       
            represented as [+/-]HHMM where &apos;+&apos; or &apos;-&apos;
            represents positive or negative time differentials  (respectively)
            from UTC. &quot;hhmm&quot; shows the hours and minutes offset from UTC..
         
source
<xs:simpleType name="Time-utc-offset">
  <xs:annotation>
    <xs:documentation>       
            represented as [+/-]HHMM where &apos;+&apos; or &apos;-&apos;
            represents positive or negative time differentials  (respectively)
            from UTC. &quot;hhmm&quot; shows the hours and minutes offset from UTC..
         </xs:documentation>
  </xs:annotation>
  <xs:restriction base="xs:string">
    <xs:length value="5"/>
  </xs:restriction>
</xs:simpleType>

simpleType TimingPlan-date-detected
namespace http://www.dummy-tmdd-address
type restriction of xs:string
facets
length 8
annotation
documentation 
<Definition> Date when the outdated timing plan was detected.</Definition>
            represented as YYYYMMDD,  where "YYYY" is the four digit year,  "MM" is the two digit month  (01 through 12) ,  and "DD" is day of a month  (01 through 31) .
         
source
<xs:simpleType name="TimingPlan-date-detected">
  <xs:annotation>
    <xs:documentation>
      <Definition> Date when the outdated timing plan was detected.</Definition>
            represented as YYYYMMDD,  where "YYYY" is the four digit year,  "MM" is the two digit month  (01 through 12) ,  and "DD" is day of a month  (01 through 31) .
         </xs:documentation>
  </xs:annotation>
  <xs:restriction base="xs:string">
    <xs:length value="8"/>
  </xs:restriction>
</xs:simpleType>

simpleType TimingPlan-identifier
namespace http://www.dummy-tmdd-address
type restriction of xs:string
used by
elements SectionControlRequest/request-timing-plan IntersectionDeviceStatus/timing-plan-id RampMeterInventory/timing-plan-id SectionStatus/timing-plan-id RampMeterControlRequest/timingplan-id SignalControlInventory/timingplan-id SignalControlRequest/timingplan-id SignalControlResponse/timingplan-id
facets
minLength 1
maxLength 32
annotation
documentation 
<Definition> Id number of the traffic signal timing plan used.</Definition>
            Any set of alphanumeric characters up to 32
         
source
<xs:simpleType name="TimingPlan-identifier">
  <xs:annotation>
    <xs:documentation>
      <Definition> Id number of the traffic signal timing plan used.</Definition>
            Any set of alphanumeric characters up to 32
         </xs:documentation>
  </xs:annotation>
  <xs:restriction base="xs:string">
    <xs:minLength value="1"/>
    <xs:maxLength value="32"/>
  </xs:restriction>
</xs:simpleType>

simpleType TimingPlan-name
namespace http://www.dummy-tmdd-address
type restriction of xs:string
used by
elements IntersectionDeviceStatus/timing-plan-name SectionStatus/timing-plan-name SignalControlInventory/timingplan-name
facets
minLength 1
maxLength 128
annotation
documentation 
<Definition> The user-defined name or short description of timing plan.</Definition>
            Any set of ASCII characters up to 128
         
source
<xs:simpleType name="TimingPlan-name">
  <xs:annotation>
    <xs:documentation>
      <Definition> The user-defined name or short description of timing plan.</Definition>
            Any set of ASCII characters up to 128
         </xs:documentation>
  </xs:annotation>
  <xs:restriction base="xs:string">
    <xs:minLength value="1"/>
    <xs:maxLength value="128"/>
  </xs:restriction>
</xs:simpleType>

simpleType TimingPlan-outdated-flag
namespace http://www.dummy-tmdd-address
type union of (restriction of xs:unsignedInt, restriction of xs:string)
annotation
appInfo 

            not outdated (0)
            outdated (1)
         
documentation 
<Definition> Flag indicating that timing plan is outdated.</Definition>
source
<xs:simpleType name="TimingPlan-outdated-flag">
  <xs:annotation>
    <xs:appinfo>
            not outdated (0)
            outdated (1)
         </xs:appinfo>
    <xs:documentation>
      <Definition> Flag indicating that timing plan is outdated.</Definition>
    </xs:documentation>
  </xs:annotation>
  <xs:union>
    <xs:simpleType>
      <xs:restriction base="xs:unsignedInt">
        <xs:minInclusive value="0"/>
        <xs:maxInclusive value="1"/>
      </xs:restriction>
    </xs:simpleType>
    <xs:simpleType>
      <xs:restriction base="xs:string">
        <xs:enumeration value="not outdated"/>
        <xs:enumeration value="outdated"/>
      </xs:restriction>
    </xs:simpleType>
  </xs:union>
</xs:simpleType>

simpleType TimingPlan-outdated-retention-time
namespace http://www.dummy-tmdd-address
type xs:unsignedShort
annotation
documentation 
<Definition> Time duration to retain the outdated signal timing plans before being automatically removed.</Definition>
            days
         
source
<xs:simpleType name="TimingPlan-outdated-retention-time">
  <xs:annotation>
    <xs:documentation>
      <Definition> Time duration to retain the outdated signal timing plans before being automatically removed.</Definition>
            days
         </xs:documentation>
  </xs:annotation>
  <xs:restriction base="xs:unsignedShort"/>
</xs:simpleType>

simpleType TimingPlan-time-detected
namespace http://www.dummy-tmdd-address
type restriction of xs:string
facets
length 6
annotation
documentation 
<Definition> Time when the outdated timing plan was detected.</Definition>
            represented as HHMMSS where HH is the hour of the day in 24-hour clock form  (with legal values between 00 and 23) ; "MM" is the minute of hour  (with legal values from 00 to 59) ; "SS" is the second of the minute  (with legal values from 00 to 59) .
         
source
<xs:simpleType name="TimingPlan-time-detected">
  <xs:annotation>
    <xs:documentation>
      <Definition> Time when the outdated timing plan was detected.</Definition>
            represented as HHMMSS where HH is the hour of the day in 24-hour clock form  (with legal values between 00 and 23) ; "MM" is the minute of hour  (with legal values from 00 to 59) ; "SS" is the second of the minute  (with legal values from 00 to 59) .
         </xs:documentation>
  </xs:annotation>
  <xs:restriction base="xs:string">
    <xs:length value="6"/>
  </xs:restriction>
</xs:simpleType>

simpleType Trsp-detector-failed-performance-factor
namespace http://www.dummy-tmdd-address
type restriction of xs:unsignedByte
facets
maxInclusive 100
annotation
documentation 
<Definition> Detector performance factor in percentage used by traffic responsive and 1.5 GC modes in undercount/overcount tests for classifying failed detectors.</Definition>
            percent
         
source
<xs:simpleType name="Trsp-detector-failed-performance-factor">
  <xs:annotation>
    <xs:documentation>
      <Definition> Detector performance factor in percentage used by traffic responsive and 1.5 GC modes in undercount/overcount tests for classifying failed detectors.</Definition>
            percent
         </xs:documentation>
  </xs:annotation>
  <xs:restriction base="xs:unsignedByte">
    <xs:maxInclusive value="100"/>
  </xs:restriction>
</xs:simpleType>

simpleType Trsp-frequency-factor
namespace http://www.dummy-tmdd-address
type restriction of xs:unsignedByte
facets
maxInclusive 120
annotation
documentation 
<Definition> Frequency with which the TRSP system performs the calculations.</Definition>
            minutes
         
source
<xs:simpleType name="Trsp-frequency-factor">
  <xs:annotation>
    <xs:documentation>
      <Definition> Frequency with which the TRSP system performs the calculations.</Definition>
            minutes
         </xs:documentation>
  </xs:annotation>
  <xs:restriction base="xs:unsignedByte">
    <xs:maxInclusive value="120"/>
  </xs:restriction>
</xs:simpleType>

simpleType Trsp-inhibit-fail-controller
namespace http://www.dummy-tmdd-address
type restriction of xs:unsignedByte
facets
maxInclusive 100
annotation
documentation 
<Definition> Percentage of failed controllers that suspends traffic-responsive (TRSP) operation in a system.</Definition>
            percent
         
source
<xs:simpleType name="Trsp-inhibit-fail-controller">
  <xs:annotation>
    <xs:documentation>
      <Definition> Percentage of failed controllers that suspends traffic-responsive (TRSP) operation in a system.</Definition>
            percent
         </xs:documentation>
  </xs:annotation>
  <xs:restriction base="xs:unsignedByte">
    <xs:maxInclusive value="100"/>
  </xs:restriction>
</xs:simpleType>

simpleType Trsp-inhibit-fail-detector
namespace http://www.dummy-tmdd-address
type restriction of xs:unsignedByte
facets
maxInclusive 100
annotation
documentation 
<Definition> Percentage of failed detectors that suspends traffic-responsive (TRSP) operation in a system.</Definition>
            percent
         
source
<xs:simpleType name="Trsp-inhibit-fail-detector">
  <xs:annotation>
    <xs:documentation>
      <Definition> Percentage of failed detectors that suspends traffic-responsive (TRSP) operation in a system.</Definition>
            percent
         </xs:documentation>
  </xs:annotation>
  <xs:restriction base="xs:unsignedByte">
    <xs:maxInclusive value="100"/>
  </xs:restriction>
</xs:simpleType>

simpleType Trsp-plan-change-inhibit
namespace http://www.dummy-tmdd-address
type restriction of xs:unsignedByte
facets
maxInclusive 120
annotation
documentation 
<Definition> Time duration  before TRSP system can change from one plan to another.</Definition>
            minutes
         
source
<xs:simpleType name="Trsp-plan-change-inhibit">
  <xs:annotation>
    <xs:documentation>
      <Definition> Time duration  before TRSP system can change from one plan to another.</Definition>
            minutes
         </xs:documentation>
  </xs:annotation>
  <xs:restriction base="xs:unsignedByte">
    <xs:maxInclusive value="120"/>
  </xs:restriction>
</xs:simpleType>

simpleType Trsp-plan-change-threshold
namespace http://www.dummy-tmdd-address
type restriction of xs:unsignedByte
facets
maxInclusive 100
annotation
documentation 
<Definition> TRSP constant to determine if a new plan is better than the current plan.</Definition>
            percent
         
source
<xs:simpleType name="Trsp-plan-change-threshold">
  <xs:annotation>
    <xs:documentation>
      <Definition> TRSP constant to determine if a new plan is better than the current plan.</Definition>
            percent
         </xs:documentation>
  </xs:annotation>
  <xs:restriction base="xs:unsignedByte">
    <xs:maxInclusive value="100"/>
  </xs:restriction>
</xs:simpleType>

simpleType Trsp-plan-identifier
namespace http://www.dummy-tmdd-address
type restriction of xs:string
facets
minLength 1
maxLength 32
annotation
documentation 
<Definition> Plan number of the traffic responsive system.</Definition>
            Any set of alphanumeric characters up to 32
         
source
<xs:simpleType name="Trsp-plan-identifier">
  <xs:annotation>
    <xs:documentation>
      <Definition> Plan number of the traffic responsive system.</Definition>
            Any set of alphanumeric characters up to 32
         </xs:documentation>
  </xs:annotation>
  <xs:restriction base="xs:string">
    <xs:minLength value="1"/>
    <xs:maxLength value="32"/>
  </xs:restriction>
</xs:simpleType>

simpleType Trsp-startup-inhibit
namespace http://www.dummy-tmdd-address
type restriction of xs:unsignedByte
facets
maxInclusive 60
annotation
documentation 
<Definition> Time duration after system startup before TRSP system begins traffic-responsive calculations.</Definition>
            minutes
         
source
<xs:simpleType name="Trsp-startup-inhibit">
  <xs:annotation>
    <xs:documentation>
      <Definition> Time duration after system startup before TRSP system begins traffic-responsive calculations.</Definition>
            minutes
         </xs:documentation>
  </xs:annotation>
  <xs:restriction base="xs:unsignedByte">
    <xs:maxInclusive value="60"/>
  </xs:restriction>
</xs:simpleType>

simpleType Trsp-weighting-factor
namespace http://www.dummy-tmdd-address
type restriction of xs:unsignedByte
facets
maxInclusive 100
annotation
documentation 
<Definition> Weighting factor (K) used to calculate VPLUSKO (Volume PLUS K times Occupancy) values in the traffic-responsive and 1.5 GC systems.</Definition>
source
<xs:simpleType name="Trsp-weighting-factor">
  <xs:annotation>
    <xs:documentation>
      <Definition> Weighting factor (K) used to calculate VPLUSKO (Volume PLUS K times Occupancy) values in the traffic-responsive and 1.5 GC systems.</Definition>
    </xs:documentation>
  </xs:annotation>
  <xs:restriction base="xs:unsignedByte">
    <xs:maxInclusive value="100"/>
  </xs:restriction>
</xs:simpleType>

complexType atis:DateTimePair
diagram
namespace http://www.dummy-atis-address
children date time offset
used by
complexType DateTimeZone
source
<xs:complexType name="DateTimePair">
  <xs:sequence>
    <xs:element name="date" type="Date"/>
    <xs:element name="time" type="Time"/>
    <xs:element name="offset" type="TimeOffset" minOccurs="0"/>
  </xs:sequence>
</xs:complexType>

element atis:DateTimePair/date
diagram
type atis:Date
facets
length 8
source
<xs:element name="date" type="Date"/>

element atis:DateTimePair/time
diagram
type atis:Time
facets
minLength 6
maxLength 10
source
<xs:element name="time" type="Time"/>

element atis:DateTimePair/offset
diagram
type atis:TimeOffset
facets
length 4
source
<xs:element name="offset" type="TimeOffset" minOccurs="0"/>

complexType atis:OctetString
diagram
namespace http://www.dummy-atis-address
type extension of atis:OctetStringOptions
attributes
Name  Type  Use  Default  Fixed  Annotation
EncodingType  xs:NMTOKEN  required      
source
<xs:complexType name="OctetString">
  <xs:simpleContent>
    <xs:extension base="OctetStringOptions">
      <xs:attribute name="EncodingType" use="required">
        <xs:simpleType>
          <xs:restriction base="xs:NMTOKEN">
            <xs:enumeration value="hexBinary"/>
            <xs:enumeration value="base64Binary"/>
          </xs:restriction>
        </xs:simpleType>
      </xs:attribute>
    </xs:extension>
  </xs:simpleContent>
</xs:complexType>

simpleType atis:binary
namespace http://www.dummy-atis-address
type restriction of xs:string
facets
pattern [01]*
source
<xs:simpleType name="binary">
  <xs:restriction base="xs:string">
    <xs:pattern value="[01]*"/>
  </xs:restriction>
</xs:simpleType>

simpleType atis:Date
namespace http://www.dummy-atis-address
type restriction of xs:string
used by
element atis:DateTimePair/date
facets
length 8
annotation
documentation 
       
            format as: YYYYMMDD where
            YYYY  the year,  in common era units
            MM  the month,  range 01 to 12
            DD the day,  range 01 to 31
            use zero for MM and DD when not applicable
         
source
<xs:simpleType name="Date">
  <xs:annotation>
    <xs:documentation>       
            format as: YYYYMMDD where
            YYYY  the year,  in common era units
            MM  the month,  range 01 to 12
            DD the day,  range 01 to 31
            use zero for MM and DD when not applicable
         </xs:documentation>
  </xs:annotation>
  <xs:restriction base="xs:string">
    <xs:length value="8"/>
  </xs:restriction>
</xs:simpleType>

simpleType atis:NumericString
namespace http://www.dummy-atis-address
type restriction of xs:string
facets
pattern \d*
source
<xs:simpleType name="NumericString">
  <xs:restriction base="xs:string">
    <xs:pattern value="\d*"/>
  </xs:restriction>
</xs:simpleType>

simpleType atis:OctetStringOptions
namespace http://www.dummy-atis-address
type union of (xs:hexBinary, xs:base64Binary)
used by
complexType atis:OctetString
source
<xs:simpleType name="OctetStringOptions">
  <xs:union memberTypes="xs:hexBinary xs:base64Binary"/>
</xs:simpleType>

simpleType atis:Time
namespace http://www.dummy-atis-address
type restriction of xs:string
used by
element atis:DateTimePair/time
facets
minLength 6
maxLength 10
annotation
documentation 
       
            Format:  HHMMSSssss
            Valid times using 24 hour notation.
            HH=00 through 23; MM=00 through 59;
            SS=00 through 59; 00 if NA
            ssss=0000 through 9999.
            Use SS= 60 for leap seconds
            HH represents hours,  MM minutes,  SS seconds,
            and ssss decimal seconds to whatever number
            of significant digits is required  (up to four)
         
source
<xs:simpleType name="Time">
  <xs:annotation>
    <xs:documentation>       
            Format:  HHMMSSssss
            Valid times using 24 hour notation.
            HH=00 through 23; MM=00 through 59;
            SS=00 through 59; 00 if NA
            ssss=0000 through 9999.
            Use SS= 60 for leap seconds
            HH represents hours,  MM minutes,  SS seconds,
            and ssss decimal seconds to whatever number
            of significant digits is required  (up to four)
         </xs:documentation>
  </xs:annotation>
  <xs:restriction base="xs:string">
    <xs:minLength value="6"/>
    <xs:maxLength value="10"/>
  </xs:restriction>
</xs:simpleType>

simpleType atis:TimeOffset
namespace http://www.dummy-atis-address
type restriction of xs:string
used by
element atis:DateTimePair/offset
facets
length 4
annotation
documentation 
       
            Valid time offset using 24 hour notation.
            HH=00 through 23; MM=00 through 59;
         
source
<xs:simpleType name="TimeOffset">
  <xs:annotation>
    <xs:documentation>       
            Valid time offset using 24 hour notation.
            HH=00 through 23; MM=00 through 59;
         </xs:documentation>
  </xs:annotation>
  <xs:restriction base="xs:string">
    <xs:length value="4"/>
  </xs:restriction>
</xs:simpleType>

complexType ntcip:DmsMessageMultiString
diagram
namespace http://www.dummy-ntcip-address
type extension of ntcip:DmsMessageMultiString-string
used by
elements DMSDeviceStatus/dms-current-message DMSControlRequest/dms-message
facets
minLength 2
maxLength 342
attributes
Name  Type  Use  Default  Fixed  Annotation
EncodingType  xs:NMTOKEN  required      
source
<xs:complexType name="DmsMessageMultiString">
  <xs:simpleContent>
    <xs:annotation>
      <xs:documentation>
        <Definition> Contains the message written in MULTI-language.  The value of the MULTI string is not allowed to have any null character.</Definition>
            Any set of ASCII characters up to 256
         </xs:documentation>
    </xs:annotation>
    <xs:extension base="DmsMessageMultiString-string">
      <xs:attribute name="EncodingType" use="required">
        <xs:simpleType>
          <xs:restriction base="xs:NMTOKEN">
            <xs:enumeration value="base64Binary"/>
          </xs:restriction>
        </xs:simpleType>
      </xs:attribute>
    </xs:extension>
  </xs:simpleContent>
</xs:complexType>

complexType ntcip:OctetString
diagram
namespace http://www.dummy-ntcip-address
type extension of ntcip:OctetStringOptions
attributes
Name  Type  Use  Default  Fixed  Annotation
EncodingType  xs:NMTOKEN  required      
source
<xs:complexType name="OctetString">
  <xs:simpleContent>
    <xs:extension base="OctetStringOptions">
      <xs:attribute name="EncodingType" use="required">
        <xs:simpleType>
          <xs:restriction base="xs:NMTOKEN">
            <xs:enumeration value="hexBinary"/>
            <xs:enumeration value="base64Binary"/>
          </xs:restriction>
        </xs:simpleType>
      </xs:attribute>
    </xs:extension>
  </xs:simpleContent>
</xs:complexType>

simpleType ntcip:binary
namespace http://www.dummy-ntcip-address
type restriction of xs:string
facets
pattern [01]*
source
<xs:simpleType name="binary">
  <xs:restriction base="xs:string">
    <xs:pattern value="[01]*"/>
  </xs:restriction>
</xs:simpleType>

simpleType ntcip:DmsMessageBeacon
namespace http://www.dummy-ntcip-address
type union of (restriction of xs:unsignedInt, restriction of xs:string)
used by
elements DMSControlRequest/dms-beacon-control HARStatus/message-beacon
annotation
appInfo 

            beacons are disabled (0)
            beacons are enabled (1)
         
documentation 
<Definition> Indicates if connected beacon(s) are to be activated when the associated message is displayed.</Definition>
source
<xs:simpleType name="DmsMessageBeacon">
  <xs:annotation>
    <xs:appinfo>
            beacons are disabled (0)
            beacons are enabled (1)
         </xs:appinfo>
    <xs:documentation>
      <Definition> Indicates if connected beacon(s) are to be activated when the associated message is displayed.</Definition>
    </xs:documentation>
  </xs:annotation>
  <xs:union>
    <xs:simpleType>
      <xs:restriction base="xs:unsignedInt">
        <xs:minInclusive value="0"/>
        <xs:maxInclusive value="1"/>
      </xs:restriction>
    </xs:simpleType>
    <xs:simpleType>
      <xs:restriction base="xs:string">
        <xs:enumeration value="beacons are disabled"/>
        <xs:enumeration value="beacons are enabled"/>
      </xs:restriction>
    </xs:simpleType>
  </xs:union>
</xs:simpleType>

simpleType ntcip:DmsMessageMultiString-string
namespace http://www.dummy-ntcip-address
type restriction of xs:base64Binary
used by
complexType ntcip:DmsMessageMultiString
facets
minLength 2
maxLength 342
source
<xs:simpleType name="DmsMessageMultiString-string">
  <xs:restriction base="xs:base64Binary">
    <xs:minLength value="2"/>
    <xs:maxLength value="342"/>
  </xs:restriction>
</xs:simpleType>

simpleType ntcip:DmsMessageNumber
namespace http://www.dummy-ntcip-address
type xs:unsignedShort
used by
element DMSControlRequest/message-number
annotation
documentation 
<Definition> Enumerated listing of row entries within the value of the primary index to this table (dmsMessageMemoryType -object).  When the primary index is 'currentBuffer' or 'schedule', then this value must be one (1).  When the primary index is 'blank', this value shall be from 1 through 255 and all compliant devices must support all 255 of these 'blank' rows.</Definition>
source
<xs:simpleType name="DmsMessageNumber">
  <xs:annotation>
    <xs:documentation>
      <Definition> Enumerated listing of row entries within the value of the primary index to this table (dmsMessageMemoryType -object).  When the primary index is 'currentBuffer' or 'schedule', then this value must be one (1).  When the primary index is 'blank', this value shall be from 1 through 255 and all compliant devices must support all 255 of these 'blank' rows.</Definition>
    </xs:documentation>
  </xs:annotation>
  <xs:restriction base="xs:unsignedShort"/>
</xs:simpleType>

simpleType ntcip:DmsMessageStatus
namespace http://www.dummy-ntcip-address
type union of (restriction of xs:unsignedInt, restriction of xs:string)
annotation
appInfo 

            not used (1)
            modifying (2)
            validating (3)
            valid (4)
            error (5)
            modify req (6)
            validate req (7)
            notUsed req (8)
         
documentation 
<Definition> Indicates the current state of the message.</Definition>
source
<xs:simpleType name="DmsMessageStatus">
  <xs:annotation>
    <xs:appinfo>
            not used (1)
            modifying (2)
            validating (3)
            valid (4)
            error (5)
            modify req (6)
            validate req (7)
            notUsed req (8)
         </xs:appinfo>
    <xs:documentation>
      <Definition> Indicates the current state of the message.</Definition>
    </xs:documentation>
  </xs:annotation>
  <xs:union>
    <xs:simpleType>
      <xs:restriction base="xs:unsignedInt">
        <xs:minInclusive value="1"/>
        <xs:maxInclusive value="8"/>
      </xs:restriction>
    </xs:simpleType>
    <xs:simpleType>
      <xs:restriction base="xs:string">
        <xs:enumeration value="not used"/>
        <xs:enumeration value="modifying"/>
        <xs:enumeration value="validating"/>
        <xs:enumeration value="valid"/>
        <xs:enumeration value="error"/>
        <xs:enumeration value="modify req"/>
        <xs:enumeration value="validate req"/>
        <xs:enumeration value="notUsed req"/>
      </xs:restriction>
    </xs:simpleType>
  </xs:union>
</xs:simpleType>

simpleType ntcip:DmsMessageTimeRemaining
namespace http://www.dummy-ntcip-address
type xs:unsignedShort
used by
element DMSDeviceStatus/message-time-remaining
annotation
documentation 
<Definition> Indicates the amount of remaining time in minutes that the current message shall be displayed.  The value 65535 indicates an infinite duration.  A value of zero (0) shall indicate that the current message display duration has expired.</Definition>
source
<xs:simpleType name="DmsMessageTimeRemaining">
  <xs:annotation>
    <xs:documentation>
      <Definition> Indicates the amount of remaining time in minutes that the current message shall be displayed.  The value 65535 indicates an infinite duration.  A value of zero (0) shall indicate that the current message display duration has expired.</Definition>
    </xs:documentation>
  </xs:annotation>
  <xs:restriction base="xs:unsignedShort"/>
</xs:simpleType>

simpleType ntcip:DmsMsgSourceMode
namespace http://www.dummy-ntcip-address
type union of (restriction of xs:unsignedInt, restriction of xs:string)
used by
element DMSDeviceStatus/message-source-mode
annotation
appInfo 

            other (1)
            local (2)
            central (8)
            time based scheduler (9)
            power recovery (10)
            reset (11)
            comm loss (12)
            power loss (13)
            end duration (14)
            event (15)
            critical temperature (16)
         
documentation 
<Definition> Indicates the source that initiated the currently displayed message.</Definition>
source
<xs:simpleType name="DmsMsgSourceMode">
  <xs:annotation>
    <xs:appinfo>
            other (1)
            local (2)
            central (8)
            time based scheduler (9)
            power recovery (10)
            reset (11)
            comm loss (12)
            power loss (13)
            end duration (14)
            event (15)
            critical temperature (16)
         </xs:appinfo>
    <xs:documentation>
      <Definition> Indicates the source that initiated the currently displayed message.</Definition>
    </xs:documentation>
  </xs:annotation>
  <xs:union>
    <xs:simpleType>
      <xs:restriction base="xs:unsignedInt">
        <xs:minInclusive value="1"/>
        <xs:maxInclusive value="16"/>
      </xs:restriction>
    </xs:simpleType>
    <xs:simpleType>
      <xs:restriction base="xs:string">
        <xs:enumeration value="other"/>
        <xs:enumeration value="local"/>
        <xs:enumeration value="central"/>
        <xs:enumeration value="time based scheduler"/>
        <xs:enumeration value="power recovery"/>
        <xs:enumeration value="reset"/>
        <xs:enumeration value="comm loss"/>
        <xs:enumeration value="power loss"/>
        <xs:enumeration value="end duration"/>
        <xs:enumeration value="event"/>
        <xs:enumeration value="critical temperature"/>
      </xs:restriction>
    </xs:simpleType>
  </xs:union>
</xs:simpleType>

simpleType ntcip:DmsSignTechnology
namespace http://www.dummy-ntcip-address
type list of ntcip:DmsSignTechnology-item
used by
element DMSInventory/dmsSignTechnology
source
<xs:simpleType name="DmsSignTechnology">
  <xs:list itemType="DmsSignTechnology-item"/>
</xs:simpleType>

simpleType ntcip:DmsSignTechnology-item
namespace http://www.dummy-ntcip-address
type union of (restriction of xs:int, restriction of xs:string)
used by
simpleType ntcip:DmsSignTechnology
annotation
appInfo 

            other (0)
            led (1)
            flip disk (2)
            fiber optics (3)
            shuttered (4)
            bulb (5)
            drum (6)
         
documentation 
<Definition> Indicates the utilized technology in a bitmap format  (Hybrids will have to set the bits for all technologies that the sign utilizes).  If a bit is set to one (1), then the associated feature exists.; if the bit is set to zero (0), then the associated feature does not exist.</Definition>
source
<xs:simpleType name="DmsSignTechnology-item">
  <xs:annotation>
    <xs:appinfo>
            other (0)
            led (1)
            flip disk (2)
            fiber optics (3)
            shuttered (4)
            bulb (5)
            drum (6)
         </xs:appinfo>
    <xs:documentation>
      <Definition> Indicates the utilized technology in a bitmap format  (Hybrids will have to set the bits for all technologies that the sign utilizes).  If a bit is set to one (1), then the associated feature exists.; if the bit is set to zero (0), then the associated feature does not exist.</Definition>
    </xs:documentation>
  </xs:annotation>
  <xs:union>
    <xs:simpleType>
      <xs:restriction base="xs:int">
        <xs:minInclusive value="0"/>
        <xs:maxInclusive value="6"/>
      </xs:restriction>
    </xs:simpleType>
    <xs:simpleType>
      <xs:restriction base="xs:string">
        <xs:enumeration value="other"/>
        <xs:enumeration value="led"/>
        <xs:enumeration value="flip disk"/>
        <xs:enumeration value="fiber optics"/>
        <xs:enumeration value="shuttered"/>
        <xs:enumeration value="bulb"/>
        <xs:enumeration value="drum"/>
      </xs:restriction>
    </xs:simpleType>
  </xs:union>
</xs:simpleType>

simpleType ntcip:EssAdjacentSnowDepth
namespace http://www.dummy-ntcip-address
type restriction of xs:unsignedShort
used by
element DataSurfaceConditions/adjacent-snow-depth
facets
maxInclusive 3001
annotation
documentation 
<Definition> The depth of snow in centimeters on representative areas other than the highway pavement, avoiding drifts and plowed areas.  The value 3001 shall indicate an error condition or missing value.</Definition>
source
<xs:simpleType name="EssAdjacentSnowDepth">
  <xs:annotation>
    <xs:documentation>
      <Definition> The depth of snow in centimeters on representative areas other than the highway pavement, avoiding drifts and plowed areas.  The value 3001 shall indicate an error condition or missing value.</Definition>
    </xs:documentation>
  </xs:annotation>
  <xs:restriction base="xs:unsignedShort">
    <xs:maxInclusive value="3001"/>
  </xs:restriction>
</xs:simpleType>

simpleType ntcip:EssAirTemperature
namespace http://www.dummy-ntcip-address
type restriction of xs:short
used by
elements ESSStatus/air-temperature DataRoadWeather/air-temperature
facets
minInclusive -1000
maxInclusive 1001
annotation
documentation 
<Definition> The dry-bulb temperature in tenths of degrees Celsius.  The temperature is an instantaneous reading  at the height specified by essTemperatureSensorHeight.  The value 1001 shall indicate an error condition or missing value.</Definition>
source
<xs:simpleType name="EssAirTemperature">
  <xs:annotation>
    <xs:documentation>
      <Definition> The dry-bulb temperature in tenths of degrees Celsius.  The temperature is an instantaneous reading  at the height specified by essTemperatureSensorHeight.  The value 1001 shall indicate an error condition or missing value.</Definition>
    </xs:documentation>
  </xs:annotation>
  <xs:restriction base="xs:short">
    <xs:minInclusive value="-1000"/>
    <xs:maxInclusive value="1001"/>
  </xs:restriction>
</xs:simpleType>

simpleType ntcip:EssAtmosphericPressure
namespace http://www.dummy-ntcip-address
type xs:unsignedShort
used by
element DataRoadWeather/atmospheric-pressure
annotation
documentation 
<Definition> The force per unit area exerted by the atmosphere in 1/10ths of millibars, a.k.a. tenths of hectoPascals.  A value of 65535 shall indicate an error condition or missing value.</Definition>
source
<xs:simpleType name="EssAtmosphericPressure">
  <xs:annotation>
    <xs:documentation>
      <Definition> The force per unit area exerted by the atmosphere in 1/10ths of millibars, a.k.a. tenths of hectoPascals.  A value of 65535 shall indicate an error condition or missing value.</Definition>
    </xs:documentation>
  </xs:annotation>
  <xs:restriction base="xs:unsignedShort"/>
</xs:simpleType>

simpleType ntcip:EssAvgWindDirection
namespace http://www.dummy-ntcip-address
type restriction of xs:unsignedShort
used by
elements ESSStatus/avg-wind-direction DataRoadWeather/avg-wind-direction
facets
maxInclusive 361
annotation
documentation 
<Definition> A two minute average of the direction from which the wind is blowing measured clockwise in degrees from true North and measured at a height as indicated by essWindSensorHeight.  A value of 361 shall indicate an error condition or missing value.</Definition>
source
<xs:simpleType name="EssAvgWindDirection">
  <xs:annotation>
    <xs:documentation>
      <Definition> A two minute average of the direction from which the wind is blowing measured clockwise in degrees from true North and measured at a height as indicated by essWindSensorHeight.  A value of 361 shall indicate an error condition or missing value.</Definition>
    </xs:documentation>
  </xs:annotation>
  <xs:restriction base="xs:unsignedShort">
    <xs:maxInclusive value="361"/>
  </xs:restriction>
</xs:simpleType>

simpleType ntcip:EssAvgWindSpeed
namespace http://www.dummy-ntcip-address
type xs:unsignedShort
used by
elements ESSStatus/avg-wind-speed DataRoadWeather/avg-wind-speed
annotation
documentation 
<Definition> A two minute average of the wind speed in tenths of meters per second measured at a height as indicated by essWindSensorHeight.  A value of 65535 shall indicate an error condition or missing value</Definition>
source
<xs:simpleType name="EssAvgWindSpeed">
  <xs:annotation>
    <xs:documentation>
      <Definition> A two minute average of the wind speed in tenths of meters per second measured at a height as indicated by essWindSensorHeight.  A value of 65535 shall indicate an error condition or missing value</Definition>
    </xs:documentation>
  </xs:annotation>
  <xs:restriction base="xs:unsignedShort"/>
</xs:simpleType>

simpleType ntcip:EssDewpointTemp
namespace http://www.dummy-ntcip-address
type restriction of xs:short
used by
element DataRoadWeather/dewpoint-temp
facets
minInclusive -1000
maxInclusive 1001
annotation
documentation 
<Definition> The dewpoint temperature in tenths of degrees Celsius.  The temperature is an instantaneous reading at the height specified by the essTemperatureSensorHeight as specified in the first row of the essTemperatureTable.  The value 1001 shall indicate an error condition or missing value.  REFERENCE: Resolution is based on WMO Code Form FM 94 BUFR Table B item 0 12 003; temperature in kelvin is determined by adding 273.15 to this value.</Definition>
source
<xs:simpleType name="EssDewpointTemp">
  <xs:annotation>
    <xs:documentation>
      <Definition> The dewpoint temperature in tenths of degrees Celsius.  The temperature is an instantaneous reading at the height specified by the essTemperatureSensorHeight as specified in the first row of the essTemperatureTable.  The value 1001 shall indicate an error condition or missing value.  REFERENCE: Resolution is based on WMO Code Form FM 94 BUFR Table B item 0 12 003; temperature in kelvin is determined by adding 273.15 to this value.</Definition>
    </xs:documentation>
  </xs:annotation>
  <xs:restriction base="xs:short">
    <xs:minInclusive value="-1000"/>
    <xs:maxInclusive value="1001"/>
  </xs:restriction>
</xs:simpleType>

simpleType ntcip:EssIceThickness
namespace http://www.dummy-ntcip-address
type xs:unsignedShort
used by
element DataSurfaceConditions/ice-thickness
annotation
documentation 
<Definition> Indicates the thickness of the ice in millimeters.  The value 65535 shall indicate an error condition or missing value.</Definition>
source
<xs:simpleType name="EssIceThickness">
  <xs:annotation>
    <xs:documentation>
      <Definition> Indicates the thickness of the ice in millimeters.  The value 65535 shall indicate an error condition or missing value.</Definition>
    </xs:documentation>
  </xs:annotation>
  <xs:restriction base="xs:unsignedShort"/>
</xs:simpleType>

simpleType ntcip:EssMaxTemp
namespace http://www.dummy-ntcip-address
type restriction of xs:short
used by
element DataRoadWeather/max-temp
facets
minInclusive -1000
maxInclusive 1001
annotation
documentation 
<Definition> The maximum temperature in tenths of degrees Celsius recorded during the 24 hours preceding the observation at the height specified by the essTemperatureSensorHeight as specified in the first row of the essTemperatureTable.  The value 1001 shall indicate an error condition or missing value.
            REFERENCE "Resolution is based on WMO Code Form FM 94 BUFR Table B item 0 12 011; temperature in kelvin is determined by adding 273.15 to this value.</Definition>
source
<xs:simpleType name="EssMaxTemp">
  <xs:annotation>
    <xs:documentation>
      <Definition> The maximum temperature in tenths of degrees Celsius recorded during the 24 hours preceding the observation at the height specified by the essTemperatureSensorHeight as specified in the first row of the essTemperatureTable.  The value 1001 shall indicate an error condition or missing value.
            REFERENCE "Resolution is based on WMO Code Form FM 94 BUFR Table B item 0 12 011; temperature in kelvin is determined by adding 273.15 to this value.</Definition>
    </xs:documentation>
  </xs:annotation>
  <xs:restriction base="xs:short">
    <xs:minInclusive value="-1000"/>
    <xs:maxInclusive value="1001"/>
  </xs:restriction>
</xs:simpleType>

simpleType ntcip:EssMinTemp
namespace http://www.dummy-ntcip-address
type restriction of xs:short
used by
element DataRoadWeather/min-temp
facets
minInclusive -1000
maxInclusive 1001
annotation
documentation 
<Definition> The minimum temperature in tenths of degrees Celsius recorded during the 24 hours preceding the observation at the height specified by the essTemperatureSensorHeight as specified in the first row of the essTemperatureTable.  The value 1001 shall indicate an error condition or missing value.
            REFERENCE: Resolution is based on WMO Code Form FM 94 BUFR Table B item 0 12 012; temperature in kelvin is determined by adding 273.15 to this value.</Definition>
source
<xs:simpleType name="EssMinTemp">
  <xs:annotation>
    <xs:documentation>
      <Definition> The minimum temperature in tenths of degrees Celsius recorded during the 24 hours preceding the observation at the height specified by the essTemperatureSensorHeight as specified in the first row of the essTemperatureTable.  The value 1001 shall indicate an error condition or missing value.
            REFERENCE: Resolution is based on WMO Code Form FM 94 BUFR Table B item 0 12 012; temperature in kelvin is determined by adding 273.15 to this value.</Definition>
    </xs:documentation>
  </xs:annotation>
  <xs:restriction base="xs:short">
    <xs:minInclusive value="-1000"/>
    <xs:maxInclusive value="1001"/>
  </xs:restriction>
</xs:simpleType>

simpleType ntcip:EssMobileFriction
namespace http://www.dummy-ntcip-address
type restriction of xs:unsignedByte
used by
element DataSurfaceConditions/mobile-friction
facets
maxInclusive 101
annotation
documentation 
<Definition> Indicates measured coefficient of friction in percent.  The value 101 shall indicate an error condition or missing value.</Definition>
source
<xs:simpleType name="EssMobileFriction">
  <xs:annotation>
    <xs:documentation>
      <Definition> Indicates measured coefficient of friction in percent.  The value 101 shall indicate an error condition or missing value.</Definition>
    </xs:documentation>
  </xs:annotation>
  <xs:restriction base="xs:unsignedByte">
    <xs:maxInclusive value="101"/>
  </xs:restriction>
</xs:simpleType>

simpleType ntcip:EssPavementTemperature
namespace http://www.dummy-ntcip-address
type restriction of xs:short
used by
element DataSurfaceConditions/pavement-temperature
facets
minInclusive -1000
maxInclusive 1001
annotation
documentation 
<Definition> The current pavement temperature 2-10 cm below the pavement surface in tenths of degrees Celsius.  The value 1001 shall indicate an error condition or missing value.</Definition>
source
<xs:simpleType name="EssPavementTemperature">
  <xs:annotation>
    <xs:documentation>
      <Definition> The current pavement temperature 2-10 cm below the pavement surface in tenths of degrees Celsius.  The value 1001 shall indicate an error condition or missing value.</Definition>
    </xs:documentation>
  </xs:annotation>
  <xs:restriction base="xs:short">
    <xs:minInclusive value="-1000"/>
    <xs:maxInclusive value="1001"/>
  </xs:restriction>
</xs:simpleType>

simpleType ntcip:EssPaveTreatProductType
namespace http://www.dummy-ntcip-address
type union of (restriction of xs:unsignedInt, restriction of xs:string)
used by
element ESSStatus/pave-treat-type
annotation
appInfo 

            other (1)
            sand (2)
            dirt (3)
            gravel (4)
            cinders (5)
            water (6)
            enhanced salts (7)
            naCl (8)
            caCl (9)
            mgCl (10)
            cMA (11)
            kAC (12)
            naFormate (13)
            naA (14)
         
documentation 
<Definition> Indicates the type of treatment being applied to the road.</Definition>
source
<xs:simpleType name="EssPaveTreatProductType">
  <xs:annotation>
    <xs:appinfo>
            other (1)
            sand (2)
            dirt (3)
            gravel (4)
            cinders (5)
            water (6)
            enhanced salts (7)
            naCl (8)
            caCl (9)
            mgCl (10)
            cMA (11)
            kAC (12)
            naFormate (13)
            naA (14)
         </xs:appinfo>
    <xs:documentation>
      <Definition> Indicates the type of treatment being applied to the road.</Definition>
    </xs:documentation>
  </xs:annotation>
  <xs:union>
    <xs:simpleType>
      <xs:restriction base="xs:unsignedInt">
        <xs:minInclusive value="1"/>
        <xs:maxInclusive value="14"/>
      </xs:restriction>
    </xs:simpleType>
    <xs:simpleType>
      <xs:restriction base="xs:string">
        <xs:enumeration value="other"/>
        <xs:enumeration value="sand"/>
        <xs:enumeration value="dirt"/>
        <xs:enumeration value="gravel"/>
        <xs:enumeration value="cinders"/>
        <xs:enumeration value="water"/>
        <xs:enumeration value="enhanced salts"/>
        <xs:enumeration value="naCl"/>
        <xs:enumeration value="caCl"/>
        <xs:enumeration value="mgCl"/>
        <xs:enumeration value="cMA"/>
        <xs:enumeration value="kAC"/>
        <xs:enumeration value="naFormate"/>
        <xs:enumeration value="naA"/>
      </xs:restriction>
    </xs:simpleType>
  </xs:union>
</xs:simpleType>

simpleType ntcip:EssPrecipRate
namespace http://www.dummy-ntcip-address
type xs:unsignedShort
used by
element DataRoadWeather/precip-rate
annotation
documentation 
<Definition> The rainfall, or water equivalent of snow, rate in tenths of grams per square meter per second (for rain, this is approximately  to 0.36 mm/hr).  A value of 65535 shall indicate an error condition or missing value.</Definition>
source
<xs:simpleType name="EssPrecipRate">
  <xs:annotation>
    <xs:documentation>
      <Definition> The rainfall, or water equivalent of snow, rate in tenths of grams per square meter per second (for rain, this is approximately  to 0.36 mm/hr).  A value of 65535 shall indicate an error condition or missing value.</Definition>
    </xs:documentation>
  </xs:annotation>
  <xs:restriction base="xs:unsignedShort"/>
</xs:simpleType>

simpleType ntcip:EssPrecipYesNo
namespace http://www.dummy-ntcip-address
type union of (restriction of xs:unsignedInt, restriction of xs:string)
used by
element ESSStatus/precip-yes-no
annotation
appInfo 

            precip (1)
            no precip (2)
            error (3)
         
documentation 
<Definition> Indicates whether or not moisture is detected by the sensor.</Definition>
source
<xs:simpleType name="EssPrecipYesNo">
  <xs:annotation>
    <xs:appinfo>
            precip (1)
            no precip (2)
            error (3)
         </xs:appinfo>
    <xs:documentation>
      <Definition> Indicates whether or not moisture is detected by the sensor.</Definition>
    </xs:documentation>
  </xs:annotation>
  <xs:union>
    <xs:simpleType>
      <xs:restriction base="xs:unsignedInt">
        <xs:minInclusive value="1"/>
        <xs:maxInclusive value="3"/>
      </xs:restriction>
    </xs:simpleType>
    <xs:simpleType>
      <xs:restriction base="xs:string">
        <xs:enumeration value="precip"/>
        <xs:enumeration value="no precip"/>
        <xs:enumeration value="error"/>
      </xs:restriction>
    </xs:simpleType>
  </xs:union>
</xs:simpleType>

simpleType ntcip:EssRelativeHumidity
namespace http://www.dummy-ntcip-address
type restriction of xs:unsignedByte
used by
element DataRoadWeather/relative-humidity
facets
maxInclusive 101
annotation
documentation 
<Definition> The relative humidity in percent.  The value of 101 shall indicate an error condition or missing value.</Definition>
source
<xs:simpleType name="EssRelativeHumidity">
  <xs:annotation>
    <xs:documentation>
      <Definition> The relative humidity in percent.  The value of 101 shall indicate an error condition or missing value.</Definition>
    </xs:documentation>
  </xs:annotation>
  <xs:restriction base="xs:unsignedByte">
    <xs:maxInclusive value="101"/>
  </xs:restriction>
</xs:simpleType>

simpleType ntcip:EssRoadwaySnowDepth
namespace http://www.dummy-ntcip-address
type restriction of xs:unsignedShort
used by
element DataSurfaceConditions/roadway-snow-depth
facets
maxInclusive 3001
annotation
documentation 
<Definition> The current depth of unpacked snow in centimeters on the driving surface.  The value 3001 shall indicate an error condition or missing value.</Definition>
source
<xs:simpleType name="EssRoadwaySnowDepth">
  <xs:annotation>
    <xs:documentation>
      <Definition> The current depth of unpacked snow in centimeters on the driving surface.  The value 3001 shall indicate an error condition or missing value.</Definition>
    </xs:documentation>
  </xs:annotation>
  <xs:restriction base="xs:unsignedShort">
    <xs:maxInclusive value="3001"/>
  </xs:restriction>
</xs:simpleType>

simpleType ntcip:EssRoadwaySnowPackDepth
namespace http://www.dummy-ntcip-address
type restriction of xs:unsignedShort
used by
element DataSurfaceConditions/roadway-snow-pack-depth
facets
maxInclusive 3001
annotation
documentation 
<Definition> The current depth of packed snow in centimeters on the roadway surface.  The value 3001 shall indicate an error condition or missing value."</Definition>
source
<xs:simpleType name="EssRoadwaySnowPackDepth">
  <xs:annotation>
    <xs:documentation>
      <Definition> The current depth of packed snow in centimeters on the roadway surface.  The value 3001 shall indicate an error condition or missing value."</Definition>
    </xs:documentation>
  </xs:annotation>
  <xs:restriction base="xs:unsignedShort">
    <xs:maxInclusive value="3001"/>
  </xs:restriction>
</xs:simpleType>

simpleType ntcip:EssSnowfallAccumRate
namespace http://www.dummy-ntcip-address
type xs:unsignedShort
used by
element DataRoadWeather/snowfall-accum-rate
annotation
documentation 
<Definition> The snowfall accumulation rate in 10^-7 meters per second (this is equivalent to 0.36 mm/hr).  The value 65535 shall indicate an error condition or missing value.</Definition>
source
<xs:simpleType name="EssSnowfallAccumRate">
  <xs:annotation>
    <xs:documentation>
      <Definition> The snowfall accumulation rate in 10^-7 meters per second (this is equivalent to 0.36 mm/hr).  The value 65535 shall indicate an error condition or missing value.</Definition>
    </xs:documentation>
  </xs:annotation>
  <xs:restriction base="xs:unsignedShort"/>
</xs:simpleType>

simpleType ntcip:EssSolarRadiation
namespace http://www.dummy-ntcip-address
type xs:unsignedShort
used by
element ESSStatus/solar-radiation
annotation
documentation 
<Definition> The direct solar radiation integrated over the 24 hours preceding the observation in Joules per square meter.  A value of 65535 shall indicate a missing value.</Definition>
source
<xs:simpleType name="EssSolarRadiation">
  <xs:annotation>
    <xs:documentation>
      <Definition> The direct solar radiation integrated over the 24 hours preceding the observation in Joules per square meter.  A value of 65535 shall indicate a missing value.</Definition>
    </xs:documentation>
  </xs:annotation>
  <xs:restriction base="xs:unsignedShort"/>
</xs:simpleType>

simpleType ntcip:EssSurfaceFreezePoint
namespace http://www.dummy-ntcip-address
type restriction of xs:short
used by
element DataSurfaceConditions/surface-freeze-point
facets
minInclusive -1000
maxInclusive 1001
annotation
documentation 
<Definition> The temperature in tenths of degrees Celsius at which the existing solution on the roadway will freeze.  The value 1001 shall indicate an error condition or missing value.</Definition>
source
<xs:simpleType name="EssSurfaceFreezePoint">
  <xs:annotation>
    <xs:documentation>
      <Definition> The temperature in tenths of degrees Celsius at which the existing solution on the roadway will freeze.  The value 1001 shall indicate an error condition or missing value.</Definition>
    </xs:documentation>
  </xs:annotation>
  <xs:restriction base="xs:short">
    <xs:minInclusive value="-1000"/>
    <xs:maxInclusive value="1001"/>
  </xs:restriction>
</xs:simpleType>

simpleType ntcip:EssSurfaceSalinity
namespace http://www.dummy-ntcip-address
type xs:unsignedShort
used by
element DataSurfaceConditions/surface-salinity
annotation
documentation 
<Definition> The pavement salinity in parts per one hundred thousand.  The value 65535 shall indicate an error condition or missing value.</Definition>
source
<xs:simpleType name="EssSurfaceSalinity">
  <xs:annotation>
    <xs:documentation>
      <Definition> The pavement salinity in parts per one hundred thousand.  The value 65535 shall indicate an error condition or missing value.</Definition>
    </xs:documentation>
  </xs:annotation>
  <xs:restriction base="xs:unsignedShort"/>
</xs:simpleType>

simpleType ntcip:EssSurfaceStatus
namespace http://www.dummy-ntcip-address
type union of (restriction of xs:unsignedInt, restriction of xs:string)
used by
element ESSStatus/surface-status
annotation
appInfo 

            other (1)
            error (2)
            dry (3)
            trace moisture (4)
            wet (5)
            chemically wet (6)
            ice warning (7)
            ice watch (8)
            snow warning (9)
            snow watch (10)
            absorption (11)
            dew (12)
            frost (13)
            absorption at dewpoint (14)
         
documentation 
<Definition> A value indicating the pavement surface status.</Definition>
source
<xs:simpleType name="EssSurfaceStatus">
  <xs:annotation>
    <xs:appinfo>
            other (1)
            error (2)
            dry (3)
            trace moisture (4)
            wet (5)
            chemically wet (6)
            ice warning (7)
            ice watch (8)
            snow warning (9)
            snow watch (10)
            absorption (11)
            dew (12)
            frost (13)
            absorption at dewpoint (14)
         </xs:appinfo>
    <xs:documentation>
      <Definition> A value indicating the pavement surface status.</Definition>
    </xs:documentation>
  </xs:annotation>
  <xs:union>
    <xs:simpleType>
      <xs:restriction base="xs:unsignedInt">
        <xs:minInclusive value="1"/>
        <xs:maxInclusive value="14"/>
      </xs:restriction>
    </xs:simpleType>
    <xs:simpleType>
      <xs:restriction base="xs:string">
        <xs:enumeration value="other"/>
        <xs:enumeration value="error"/>
        <xs:enumeration value="dry"/>
        <xs:enumeration value="trace moisture"/>
        <xs:enumeration value="wet"/>
        <xs:enumeration value="chemically wet"/>
        <xs:enumeration value="ice warning"/>
        <xs:enumeration value="ice watch"/>
        <xs:enumeration value="snow warning"/>
        <xs:enumeration value="snow watch"/>
        <xs:enumeration value="absorption"/>
        <xs:enumeration value="dew"/>
        <xs:enumeration value="frost"/>
        <xs:enumeration value="absorption at dewpoint"/>
      </xs:restriction>
    </xs:simpleType>
  </xs:union>
</xs:simpleType>

simpleType ntcip:EssSurfaceTemperature
namespace http://www.dummy-ntcip-address
type restriction of xs:short
used by
element DataSurfaceConditions/surface-temperature
facets
minInclusive -1000
maxInclusive 1001
annotation
documentation 
<Definition> The current pavement surface temperature in tenths of degrees Celsius.  The value 1001 shall indicate an error condition or missing value.</Definition>
source
<xs:simpleType name="EssSurfaceTemperature">
  <xs:annotation>
    <xs:documentation>
      <Definition> The current pavement surface temperature in tenths of degrees Celsius.  The value 1001 shall indicate an error condition or missing value.</Definition>
    </xs:documentation>
  </xs:annotation>
  <xs:restriction base="xs:short">
    <xs:minInclusive value="-1000"/>
    <xs:maxInclusive value="1001"/>
  </xs:restriction>
</xs:simpleType>

simpleType ntcip:EssSurfaceWaterDepth
namespace http://www.dummy-ntcip-address
type xs:unsignedByte
used by
element DataSurfaceConditions/surface-water-depth
annotation
documentation 
<Definition> The current depth of water on the surface of the roadway measured in millimeters.  The value 255 shall indicate an error condition or missing value.</Definition>
source
<xs:simpleType name="EssSurfaceWaterDepth">
  <xs:annotation>
    <xs:documentation>
      <Definition> The current depth of water on the surface of the roadway measured in millimeters.  The value 255 shall indicate an error condition or missing value.</Definition>
    </xs:documentation>
  </xs:annotation>
  <xs:restriction base="xs:unsignedByte"/>
</xs:simpleType>

simpleType ntcip:EssVisibility
namespace http://www.dummy-ntcip-address
type restriction of xs:unsignedInt
used by
elements ESSStatus/visibility DataRoadWeather/visibility
facets
maxInclusive 1000001
annotation
documentation 
<Definition> Surface visibility measured in one tenth of a meter.  The value 1000001 shall indicate an error condition or missing value."</Definition>
source
<xs:simpleType name="EssVisibility">
  <xs:annotation>
    <xs:documentation>
      <Definition> Surface visibility measured in one tenth of a meter.  The value 1000001 shall indicate an error condition or missing value."</Definition>
    </xs:documentation>
  </xs:annotation>
  <xs:restriction base="xs:unsignedInt">
    <xs:maxInclusive value="1000001"/>
  </xs:restriction>
</xs:simpleType>

simpleType ntcip:EssVisibilitySituation
namespace http://www.dummy-ntcip-address
type union of (restriction of xs:unsignedInt, restriction of xs:string)
used by
element ESSStatus/visibility-situation
annotation
appInfo 

            other (1)
            unknown (2)
            clear (3)
            fog not patchy (4)
            patchy fog (5)
            blowing snow (6)
            smoke (7)
            sea spray (8)
            vehicle spray (9)
            blowing dust or sand (10)
            sun glare (11)
            swarms of insects (12)
         
documentation 
<Definition> Describes the travel environment in terms of visibility.  If one exists, the corresponding BUFR value is indicated for staffed (BUFRs) and automated (BUFRa) stations.</Definition>
source
<xs:simpleType name="EssVisibilitySituation">
  <xs:annotation>
    <xs:appinfo>
            other (1)
            unknown (2)
            clear (3)
            fog not patchy (4)
            patchy fog (5)
            blowing snow (6)
            smoke (7)
            sea spray (8)
            vehicle spray (9)
            blowing dust or sand (10)
            sun glare (11)
            swarms of insects (12)
         </xs:appinfo>
    <xs:documentation>
      <Definition> Describes the travel environment in terms of visibility.  If one exists, the corresponding BUFR value is indicated for staffed (BUFRs) and automated (BUFRa) stations.</Definition>
    </xs:documentation>
  </xs:annotation>
  <xs:union>
    <xs:simpleType>
      <xs:restriction base="xs:unsignedInt">
        <xs:minInclusive value="1"/>
        <xs:maxInclusive value="12"/>
      </xs:restriction>
    </xs:simpleType>
    <xs:simpleType>
      <xs:restriction base="xs:string">
        <xs:enumeration value="other"/>
        <xs:enumeration value="unknown"/>
        <xs:enumeration value="clear"/>
        <xs:enumeration value="fog not patchy"/>
        <xs:enumeration value="patchy fog"/>
        <xs:enumeration value="blowing snow"/>
        <xs:enumeration value="smoke"/>
        <xs:enumeration value="sea spray"/>
        <xs:enumeration value="vehicle spray"/>
        <xs:enumeration value="blowing dust or sand"/>
        <xs:enumeration value="sun glare"/>
        <xs:enumeration value="swarms of insects"/>
      </xs:restriction>
    </xs:simpleType>
  </xs:union>
</xs:simpleType>

simpleType ntcip:EssWaterDepth
namespace http://www.dummy-ntcip-address
type xs:unsignedShort
used by
element DataSurfaceConditions/water-depth
annotation
documentation 
<Definition> Indicates the depth of the water from a user defined point in centimeters.  The value of 65535 shall indicate an error condition or missing value.  This may be used for stream depth, depth of water over a roadway, reservoir depth, or other such uses.</Definition>
source
<xs:simpleType name="EssWaterDepth">
  <xs:annotation>
    <xs:documentation>
      <Definition> Indicates the depth of the water from a user defined point in centimeters.  The value of 65535 shall indicate an error condition or missing value.  This may be used for stream depth, depth of water over a roadway, reservoir depth, or other such uses.</Definition>
    </xs:documentation>
  </xs:annotation>
  <xs:restriction base="xs:unsignedShort"/>
</xs:simpleType>

simpleType ntcip:EssWindSituation
namespace http://www.dummy-ntcip-address
type union of (restriction of xs:unsignedInt, restriction of xs:string)
used by
element ESSStatus/wind-situation
annotation
appInfo 

            other (1)
            unknown (2)
            calm (3)
            light breeze (4)
            moderate breeze (5)
            strong breeze (6)
            gale (7)
            moderate gale (8)
            strong gale (9)
            storm winds (10)
            hurricane force winds (11)
            gusty winds (12)
         
documentation 
<Definition> Describes the weather and travel situation in terms of wind from staffed stations only.</Definition>
source
<xs:simpleType name="EssWindSituation">
  <xs:annotation>
    <xs:appinfo>
            other (1)
            unknown (2)
            calm (3)
            light breeze (4)
            moderate breeze (5)
            strong breeze (6)
            gale (7)
            moderate gale (8)
            strong gale (9)
            storm winds (10)
            hurricane force winds (11)
            gusty winds (12)
         </xs:appinfo>
    <xs:documentation>
      <Definition> Describes the weather and travel situation in terms of wind from staffed stations only.</Definition>
    </xs:documentation>
  </xs:annotation>
  <xs:union>
    <xs:simpleType>
      <xs:restriction base="xs:unsignedInt">
        <xs:minInclusive value="1"/>
        <xs:maxInclusive value="12"/>
      </xs:restriction>
    </xs:simpleType>
    <xs:simpleType>
      <xs:restriction base="xs:string">
        <xs:enumeration value="other"/>
        <xs:enumeration value="unknown"/>
        <xs:enumeration value="calm"/>
        <xs:enumeration value="light breeze"/>
        <xs:enumeration value="moderate breeze"/>
        <xs:enumeration value="strong breeze"/>
        <xs:enumeration value="gale"/>
        <xs:enumeration value="moderate gale"/>
        <xs:enumeration value="strong gale"/>
        <xs:enumeration value="storm winds"/>
        <xs:enumeration value="hurricane force winds"/>
        <xs:enumeration value="gusty winds"/>
      </xs:restriction>
    </xs:simpleType>
  </xs:union>
</xs:simpleType>

simpleType ntcip:NumericString
namespace http://www.dummy-ntcip-address
type restriction of xs:string
facets
pattern \d*
source
<xs:simpleType name="NumericString">
  <xs:restriction base="xs:string">
    <xs:pattern value="\d*"/>
  </xs:restriction>
</xs:simpleType>

simpleType ntcip:OctetStringOptions
namespace http://www.dummy-ntcip-address
type union of (xs:hexBinary, xs:base64Binary)
used by
complexType ntcip:OctetString
source
<xs:simpleType name="OctetStringOptions">
  <xs:union memberTypes="xs:hexBinary xs:base64Binary"/>
</xs:simpleType>

simpleType ntcip:PatternCycleTime
namespace http://www.dummy-ntcip-address
type xs:unsignedByte
used by
elements IntersectionDeviceStatus/cycle-time SectionStatus/cycle-time SignalControlInventory/cycle-time
annotation
documentation 
<Definition> Specifies the length of the pattern cycel in seconds.</Definition>
source
<xs:simpleType name="PatternCycleTime">
  <xs:annotation>
    <xs:documentation>
      <Definition> Specifies the length of the pattern cycel in seconds.</Definition>
    </xs:documentation>
  </xs:annotation>
  <xs:restriction base="xs:unsignedByte"/>
</xs:simpleType>

simpleType ntcip:PatternOffsetTime
namespace http://www.dummy-ntcip-address
type xs:unsignedByte
used by
elements IntersectionDeviceStatus/offset-time SignalControlInventory/offset-time
annotation
documentation 
<Definition> The PatternOffsetTime defines by how many seconds the local time zero shall lag the system time zero (synchronization pulse) for this pattern.</Definition>
source
<xs:simpleType name="PatternOffsetTime">
  <xs:annotation>
    <xs:documentation>
      <Definition> The PatternOffsetTime defines by how many seconds the local time zero shall lag the system time zero (synchronization pulse) for this pattern.</Definition>
    </xs:documentation>
  </xs:annotation>
  <xs:restriction base="xs:unsignedByte"/>
</xs:simpleType>

simpleType ntcip:PatternSequenceNumber
namespace http://www.dummy-ntcip-address
type restriction of xs:unsignedByte
used by
element SignalControlInventory/sequence-number
facets
minInclusive 1
annotation
documentation 
<Definition> This number is used to locate information in the sequence table for a specific pattern.</Definition>
source
<xs:simpleType name="PatternSequenceNumber">
  <xs:annotation>
    <xs:documentation>
      <Definition> This number is used to locate information in the sequence table for a specific pattern.</Definition>
    </xs:documentation>
  </xs:annotation>
  <xs:restriction base="xs:unsignedByte">
    <xs:minInclusive value="1"/>
  </xs:restriction>
</xs:simpleType>

simpleType ntcip:PatternSplitNumber
namespace http://www.dummy-ntcip-address
type restriction of xs:unsignedByte
used by
element SignalControlInventory/split-number
facets
minInclusive 1
annotation
documentation 
<Definition> This number is used to locate information in the split table for a specific pattern.</Definition>
source
<xs:simpleType name="PatternSplitNumber">
  <xs:annotation>
    <xs:documentation>
      <Definition> This number is used to locate information in the split table for a specific pattern.</Definition>
    </xs:documentation>
  </xs:annotation>
  <xs:restriction base="xs:unsignedByte">
    <xs:minInclusive value="1"/>
  </xs:restriction>
</xs:simpleType>

simpleType ntcip:PositionFocusLens
namespace http://www.dummy-ntcip-address
type xs:unsignedShort
used by
element CCTVDeviceStatus/cctv-position-focus-lens
annotation
documentation 
<Definition> Object is 4 bytes in length:
            Byte 1 is the mode of operation defined as stop movement, delta, absolute, or continuous movement,
            Byte 2 is speed defined as a scalar unit with positive (+) being far and negative (-) being near,
            Bytes 3 and 4 specify a position or offset measurement in scalar units with a maximum value of the specified limit."</Definition>
source
<xs:simpleType name="PositionFocusLens">
  <xs:annotation>
    <xs:documentation>
      <Definition> Object is 4 bytes in length:
            Byte 1 is the mode of operation defined as stop movement, delta, absolute, or continuous movement,
            Byte 2 is speed defined as a scalar unit with positive (+) being far and negative (-) being near,
            Bytes 3 and 4 specify a position or offset measurement in scalar units with a maximum value of the specified limit."</Definition>
    </xs:documentation>
  </xs:annotation>
  <xs:restriction base="xs:unsignedShort"/>
</xs:simpleType>

simpleType ntcip:PositionIrisLens
namespace http://www.dummy-ntcip-address
type xs:unsignedShort
used by
element CCTVDeviceStatus/cctv-position-iris-lens
annotation
documentation 
<Definition> Object is 4 bytes in length:
            Byte 1 is the mode of operation defined as stop movement, delta, absolute, or continuous movement,
            Byte 2 is speed defined as a scalar unit with positive (+) being closed and negative (-) being opened,
            Bytes 3 and 4 specify a position or offset measurement in scalar units with a maximum value of the specified limit.</Definition>
source
<xs:simpleType name="PositionIrisLens">
  <xs:annotation>
    <xs:documentation>
      <Definition> Object is 4 bytes in length:
            Byte 1 is the mode of operation defined as stop movement, delta, absolute, or continuous movement,
            Byte 2 is speed defined as a scalar unit with positive (+) being closed and negative (-) being opened,
            Bytes 3 and 4 specify a position or offset measurement in scalar units with a maximum value of the specified limit.</Definition>
    </xs:documentation>
  </xs:annotation>
  <xs:restriction base="xs:unsignedShort"/>
</xs:simpleType>

simpleType ntcip:PositionPan
namespace http://www.dummy-ntcip-address
type xs:unsignedShort
used by
element CCTVDeviceStatus/cctv-position-pan
annotation
documentation 
<Definition> Object is 4 bytes in length:
            Byte 1 is the mode of operation defined as stop movement, delta, absolute, or continuous movement,
            Byte 2 is speed defined as a scalar unit with positive (+) being clockwise and negative (#) being   counterclockwise,
            Bytes 3 and 4 specify a position or offset measurement in 1/100th degrees.
            The minimum amount of movement shall be one step as defined by the rangeMinimumPanStepAngle</Definition>
source
<xs:simpleType name="PositionPan">
  <xs:annotation>
    <xs:documentation>
      <Definition> Object is 4 bytes in length:
            Byte 1 is the mode of operation defined as stop movement, delta, absolute, or continuous movement,
            Byte 2 is speed defined as a scalar unit with positive (+) being clockwise and negative (#) being   counterclockwise,
            Bytes 3 and 4 specify a position or offset measurement in 1/100th degrees.
            The minimum amount of movement shall be one step as defined by the rangeMinimumPanStepAngle</Definition>
    </xs:documentation>
  </xs:annotation>
  <xs:restriction base="xs:unsignedShort"/>
</xs:simpleType>

simpleType ntcip:PositionTilt
namespace http://www.dummy-ntcip-address
type xs:unsignedShort
used by
element CCTVDeviceStatus/cctv-position-tilt
annotation
documentation 
<Definition> Object is 4 bytes in length:
            Byte 1 is the mode of operation defined as stop movement, delta, absolute, or continuous movement,
            Byte 2 is speed defined as a scalar unit with positive (+) being up and negative (-) being down, Bytes 3 and 4 specify a position or offset measurement in 1/100th degrees.
            The minimum amount of movement shall be one step as defined by the rangeMinimumTiltStepAngle.</Definition>
source
<xs:simpleType name="PositionTilt">
  <xs:annotation>
    <xs:documentation>
      <Definition> Object is 4 bytes in length:
            Byte 1 is the mode of operation defined as stop movement, delta, absolute, or continuous movement,
            Byte 2 is speed defined as a scalar unit with positive (+) being up and negative (-) being down, Bytes 3 and 4 specify a position or offset measurement in 1/100th degrees.
            The minimum amount of movement shall be one step as defined by the rangeMinimumTiltStepAngle.</Definition>
    </xs:documentation>
  </xs:annotation>
  <xs:restriction base="xs:unsignedShort"/>
</xs:simpleType>

simpleType ntcip:PositionZoomLens
namespace http://www.dummy-ntcip-address
type xs:unsignedShort
used by
element CCTVDeviceStatus/cctv-position-zoom-lens
annotation
documentation 
<Definition> Object is 4 bytes in length:
            Byte 1 is the mode of operation defined as stop movement, delta, absolute, or continuous movement,
            Byte 2 is speed defined as a scalar unit with positive (+) being telephoto and negative (-) being wide,
            Bytes 3 and 4 specify a position or offset measurement in scalar units with a maximum value of the specified limit</Definition>
source
<xs:simpleType name="PositionZoomLens">
  <xs:annotation>
    <xs:documentation>
      <Definition> Object is 4 bytes in length:
            Byte 1 is the mode of operation defined as stop movement, delta, absolute, or continuous movement,
            Byte 2 is speed defined as a scalar unit with positive (+) being telephoto and negative (-) being wide,
            Bytes 3 and 4 specify a position or offset measurement in scalar units with a maximum value of the specified limit</Definition>
    </xs:documentation>
  </xs:annotation>
  <xs:restriction base="xs:unsignedShort"/>
</xs:simpleType>

simpleType ntcip:SCH-TripID
namespace http://www.dummy-ntcip-address
type restriction of xs:integer
used by
element SCH-TripID/trip-reference
facets
minInclusive 0
maxInclusive 65535
source
<xs:simpleType name="SCH-TripID">
  <xs:restriction base="xs:integer">
    <xs:maxInclusive value="65535"/>
    <xs:minInclusive value="0"/>
  </xs:restriction>
</xs:simpleType>

simpleType ntcip:VmsSignHeightPixels
namespace http://www.dummy-ntcip-address
type xs:unsignedShort
used by
element DMSInventory/vmsSignHeightPixels
annotation
documentation 
<Definition> Indicates the number of rows of pixels for the entire sign.</Definition>
source
<xs:simpleType name="VmsSignHeightPixels">
  <xs:annotation>
    <xs:documentation>
      <Definition> Indicates the number of rows of pixels for the entire sign.</Definition>
    </xs:documentation>
  </xs:annotation>
  <xs:restriction base="xs:unsignedShort"/>
</xs:simpleType>

simpleType ntcip:VmsSignWidthPixels
namespace http://www.dummy-ntcip-address
type xs:unsignedShort
used by
element DMSInventory/vmsWidthPixels
annotation
documentation 
<Definition> Indicates the number of columns of pixels for the entire sign.</Definition>
source
<xs:simpleType name="VmsSignWidthPixels">
  <xs:annotation>
    <xs:documentation>
      <Definition> Indicates the number of columns of pixels for the entire sign.</Definition>
    </xs:documentation>
  </xs:annotation>
  <xs:restriction base="xs:unsignedShort"/>
</xs:simpleType>

complexType itis:ITISEventType
diagram
namespace http://www.dummy-itis-address
children trafficConditions accidentsAndIncidents closures roadwork obstruction delayStatusCancellation unusualDriving mobileSituation deviceStatus restrictionClass incidentResponseStatus disasters disturbances sportingEvents specialEvents parkingInformation systemInformation weatherConditions precipitation winds visibilityAndAirQuality temperature pavementConditions winterDrivingRestrictions winterDrivingIndex suggestionAdvice warningAdvice adviceInstructionsRecommendations adviceInstructionsMandatory laneRoadway alternateRoute transitMode vehicleGroupAffected travelerGroupAffected responderGroupAffected incidentResponseEquipment transitLocations
annotation
documentation 
<Definition> The catagory of event and ITIS codes.  A code which identifies the type of event.  This is taken from the 40-odd sub ranges of ITIS codes, and often used as a way to provide a top level sorting of the event type.</Definition>
            the set of ITIS.ITISgroups
            a single code representing the top level grouping of ITIS sub-groups
         
source
<xs:complexType name="ITISEventType">
  <xs:annotation>
    <xs:documentation>
      <Definition> The catagory of event and ITIS codes.  A code which identifies the type of event.  This is taken from the 40-odd sub ranges of ITIS codes, and often used as a way to provide a top level sorting of the event type.</Definition>
            the set of ITIS.ITISgroups
            a single code representing the top level grouping of ITIS sub-groups
         </xs:documentation>
  </xs:annotation>
  <xs:choice>
    <xs:element name="trafficConditions" type="itis:TrafficConditions"/>
    <xs:element name="accidentsAndIncidents" type="itis:AccidentsAndIncidents"/>
    <xs:element name="closures" type="itis:Closures"/>
    <xs:element name="roadwork" type="itis:Roadwork"/>
    <xs:element name="obstruction" type="itis:Obstruction"/>
    <xs:element name="delayStatusCancellation" type="itis:DelayStatusCancellation"/>
    <xs:element name="unusualDriving" type="itis:UnusualDriving"/>
    <xs:element name="mobileSituation" type="itis:MobileSituation"/>
    <xs:element name="deviceStatus" type="itis:DeviceStatus"/>
    <xs:element name="restrictionClass" type="itis:RestrictionClass"/>
    <xs:element name="incidentResponseStatus" type="itis:IncidentResponseStatus"/>
    <xs:element name="disasters" type="itis:Disasters"/>
    <xs:element name="disturbances" type="itis:Disturbances"/>
    <xs:element name="sportingEvents" type="itis:SportingEvents"/>
    <xs:element name="specialEvents" type="itis:SpecialEvents"/>
    <xs:element name="parkingInformation" type="itis:ParkingInformation"/>
    <xs:element name="systemInformation" type="itis:SystemInformation"/>
    <xs:element name="weatherConditions" type="itis:WeatherConditions"/>
    <xs:element name="precipitation" type="itis:Precipitation"/>
    <xs:element name="winds" type="itis:Winds"/>
    <xs:element name="visibilityAndAirQuality" type="itis:VisibilityAndAirQuality"/>
    <xs:element name="temperature" type="itis:Temperature"/>
    <xs:element name="pavementConditions" type="itis:PavementConditions"/>
    <xs:element name="winterDrivingRestrictions" type="itis:WinterDrivingRestrictions"/>
    <xs:element name="winterDrivingIndex" type="itis:WinterDrivingIndex"/>
    <xs:element name="suggestionAdvice" type="itis:SuggestionAdvice"/>
    <xs:element name="warningAdvice" type="itis:WarningAdvice"/>
    <xs:element name="adviceInstructionsRecommendations" type="itis:AdviceInstructionsRecommendations"/>
    <xs:element name="adviceInstructionsMandatory" type="itis:AdviceInstructionsMandatory"/>
    <xs:element name="laneRoadway" type="itis:LaneRoadway"/>
    <xs:element name="alternateRoute" type="itis:AlternateRoute"/>
    <xs:element name="transitMode" type="itis:TransitMode"/>
    <xs:element name="vehicleGroupAffected" type="itis:VehicleGroupAffected"/>
    <xs:element name="travelerGroupAffected" type="itis:TravelerGroupAffected"/>
    <xs:element name="responderGroupAffected" type="itis:ResponderGroupAffected"/>
    <xs:element name="incidentResponseEquipment" type="itis:IncidentResponseEquipment"/>
    <xs:element name="transitLocations" type="itis:TransitLocations"/>
  </xs:choice>
</xs:complexType>

element itis:ITISEventType/trafficConditions
diagram
type itis:TrafficConditions
source
<xs:element name="trafficConditions" type="itis:TrafficConditions"/>

element itis:ITISEventType/accidentsAndIncidents
diagram
type itis:AccidentsAndIncidents
source
<xs:element name="accidentsAndIncidents" type="itis:AccidentsAndIncidents"/>

element itis:ITISEventType/closures
diagram
type itis:Closures
source
<xs:element name="closures" type="itis:Closures"/>

element itis:ITISEventType/roadwork
diagram
type itis:Roadwork
source
<xs:element name="roadwork" type="itis:Roadwork"/>

element itis:ITISEventType/obstruction
diagram
type itis:Obstruction
source
<xs:element name="obstruction" type="itis:Obstruction"/>

element itis:ITISEventType/delayStatusCancellation
diagram
type itis:DelayStatusCancellation
source
<xs:element name="delayStatusCancellation" type="itis:DelayStatusCancellation"/>

element itis:ITISEventType/unusualDriving
diagram
type itis:UnusualDriving
source
<xs:element name="unusualDriving" type="itis:UnusualDriving"/>

element itis:ITISEventType/mobileSituation
diagram
type itis:MobileSituation
source
<xs:element name="mobileSituation" type="itis:MobileSituation"/>

element itis:ITISEventType/deviceStatus
diagram
type itis:DeviceStatus
source
<xs:element name="deviceStatus" type="itis:DeviceStatus"/>

element itis:ITISEventType/restrictionClass
diagram
type itis:RestrictionClass
source
<xs:element name="restrictionClass" type="itis:RestrictionClass"/>

element itis:ITISEventType/incidentResponseStatus
diagram
type itis:IncidentResponseStatus
source
<xs:element name="incidentResponseStatus" type="itis:IncidentResponseStatus"/>

element itis:ITISEventType/disasters
diagram
type itis:Disasters
source
<xs:element name="disasters" type="itis:Disasters"/>

element itis:ITISEventType/disturbances
diagram
type itis:Disturbances
source
<xs:element name="disturbances" type="itis:Disturbances"/>

element itis:ITISEventType/sportingEvents
diagram
type itis:SportingEvents
source
<xs:element name="sportingEvents" type="itis:SportingEvents"/>

element itis:ITISEventType/specialEvents
diagram
type itis:SpecialEvents
source
<xs:element name="specialEvents" type="itis:SpecialEvents"/>

element itis:ITISEventType/parkingInformation
diagram
type itis:ParkingInformation
source
<xs:element name="parkingInformation" type="itis:ParkingInformation"/>

element itis:ITISEventType/systemInformation
diagram
type itis:SystemInformation
source
<xs:element name="systemInformation" type="itis:SystemInformation"/>

element itis:ITISEventType/weatherConditions
diagram
type itis:WeatherConditions
source
<xs:element name="weatherConditions" type="itis:WeatherConditions"/>

element itis:ITISEventType/precipitation
diagram
type itis:Precipitation
source
<xs:element name="precipitation" type="itis:Precipitation"/>

element itis:ITISEventType/winds
diagram
type itis:Winds
source
<xs:element name="winds" type="itis:Winds"/>

element itis:ITISEventType/visibilityAndAirQuality
diagram
type itis:VisibilityAndAirQuality
source
<xs:element name="visibilityAndAirQuality" type="itis:VisibilityAndAirQuality"/>

element itis:ITISEventType/temperature
diagram
type itis:Temperature
source
<xs:element name="temperature" type="itis:Temperature"/>

element itis:ITISEventType/pavementConditions
diagram
type itis:PavementConditions
source
<xs:element name="pavementConditions" type="itis:PavementConditions"/>

element itis:ITISEventType/winterDrivingRestrictions
diagram
type itis:WinterDrivingRestrictions
source
<xs:element name="winterDrivingRestrictions" type="itis:WinterDrivingRestrictions"/>

element itis:ITISEventType/winterDrivingIndex
diagram
type itis:WinterDrivingIndex
source
<xs:element name="winterDrivingIndex" type="itis:WinterDrivingIndex"/>

element itis:ITISEventType/suggestionAdvice
diagram
type itis:SuggestionAdvice
source
<xs:element name="suggestionAdvice" type="itis:SuggestionAdvice"/>

element itis:ITISEventType/warningAdvice
diagram
type itis:WarningAdvice
source
<xs:element name="warningAdvice" type="itis:WarningAdvice"/>

element itis:ITISEventType/adviceInstructionsRecommendations
diagram
type itis:AdviceInstructionsRecommendations
source
<xs:element name="adviceInstructionsRecommendations" type="itis:AdviceInstructionsRecommendations"/>

element itis:ITISEventType/adviceInstructionsMandatory
diagram
type itis:AdviceInstructionsMandatory
source
<xs:element name="adviceInstructionsMandatory" type="itis:AdviceInstructionsMandatory"/>

element itis:ITISEventType/laneRoadway
diagram
type itis:LaneRoadway
source
<xs:element name="laneRoadway" type="itis:LaneRoadway"/>

element itis:ITISEventType/alternateRoute
diagram
type itis:AlternateRoute
source
<xs:element name="alternateRoute" type="itis:AlternateRoute"/>

element itis:ITISEventType/transitMode
diagram
type itis:TransitMode
source
<xs:element name="transitMode" type="itis:TransitMode"/>

element itis:ITISEventType/vehicleGroupAffected
diagram
type itis:VehicleGroupAffected
source
<xs:element name="vehicleGroupAffected" type="itis:VehicleGroupAffected"/>

element itis:ITISEventType/travelerGroupAffected
diagram
type itis:TravelerGroupAffected
source
<xs:element name="travelerGroupAffected" type="itis:TravelerGroupAffected"/>

element itis:ITISEventType/responderGroupAffected
diagram
type itis:ResponderGroupAffected
source
<xs:element name="responderGroupAffected" type="itis:ResponderGroupAffected"/>

element itis:ITISEventType/incidentResponseEquipment
diagram
type itis:IncidentResponseEquipment
source
<xs:element name="incidentResponseEquipment" type="itis:IncidentResponseEquipment"/>

element itis:ITISEventType/transitLocations
diagram
type itis:TransitLocations
source
<xs:element name="transitLocations" type="itis:TransitLocations"/>

complexType itis:OctetString
diagram
namespace http://www.dummy-itis-address
type extension of itis:OctetStringOptions
attributes
Name  Type  Use  Default  Fixed  Annotation
EncodingType  xs:NMTOKEN  required      
source
<xs:complexType name="OctetString">
  <xs:simpleContent>
    <xs:extension base="OctetStringOptions">
      <xs:attribute name="EncodingType" use="required">
        <xs:simpleType>
          <xs:restriction base="xs:NMTOKEN">
            <xs:enumeration value="hexBinary"/>
            <xs:enumeration value="base64Binary"/>
          </xs:restriction>
        </xs:simpleType>
      </xs:attribute>
    </xs:extension>
  </xs:simpleContent>
</xs:complexType>

simpleType itis:AccidentsAndIncidents
namespace http://www.dummy-itis-address
type union of (restriction of xs:unsignedShort, restriction of xs:string, LocalAccidentsAndIncidents, restriction of xs:string)
used by
elements EventType/accidentsAndIncidents itis:ITISEventType/accidentsAndIncidents
simpleTypes Event-description-type-incident itis:ITIScodes
source
<xs:simpleType name="AccidentsAndIncidents">
  <xs:union>
    <xs:simpleType>
      <xs:restriction base="xs:unsignedShort">
        <xs:minInclusive value="513"/>
        <xs:maxInclusive value="639"/>
      </xs:restriction>
    </xs:simpleType>
    <xs:simpleType>
      <xs:restriction base="xs:string">
        <xs:enumeration value="accident" id="_513"/>
        <xs:enumeration value="serious accident" id="_514"/>
        <xs:enumeration value="injury accident" id="_515"/>
        <xs:enumeration value="minor accident" id="_516"/>
        <xs:enumeration value="multi vehicle accident" id="_517"/>
        <xs:enumeration value="numerous accidents" id="_518"/>
        <xs:enumeration value="accident involving a bicycle" id="_519"/>
        <xs:enumeration value="accident involving a bus" id="_520"/>
        <xs:enumeration value="accident involving a motorcycle" id="_521"/>
        <xs:enumeration value="accident involving a pedestrian" id="_522"/>
        <xs:enumeration value="accident involving a train" id="_523"/>
        <xs:enumeration value="accident involving a truck" id="_524"/>
        <xs:enumeration value="accident involving hazardous materials" id="_525"/>
        <xs:enumeration value="earlier accident" id="_526"/>
        <xs:enumeration value="medical emergency" id="_527"/>
        <xs:enumeration value="secondary accident" id="_528"/>
        <xs:enumeration value="rescue and recovery work in progress" id="_529"/>
        <xs:enumeration value="accident investigation work" id="_530"/>
        <xs:enumeration value="incident" id="_531"/>
        <xs:enumeration value="stalled vehicle" id="_532"/>
        <xs:enumeration value="abandoned vehicle" id="_533"/>
        <xs:enumeration value="disabled vehicle" id="_534"/>
        <xs:enumeration value="disabled truck" id="_535"/>
        <xs:enumeration value="disabled semi-trailer" id="_536"/>
        <xs:enumeration value="disabled bus" id="_537"/>
        <xs:enumeration value="disabled train" id="_538"/>
        <xs:enumeration value="vehicle spun out" id="_539"/>
        <xs:enumeration value="vehicle on fire" id="_540"/>
        <xs:enumeration value="vehicle in water" id="_541"/>
        <xs:enumeration value="vehicles slowing to look at accident" id="_542"/>
        <xs:enumeration value="jackknifed semi-trailer" id="_543"/>
        <xs:enumeration value="jackknifed trailer home" id="_544"/>
        <xs:enumeration value="jackknifed trailer" id="_545"/>
        <xs:enumeration value="spillage occurring from moving vehicle" id="_546"/>
        <xs:enumeration value="acid spill" id="_547"/>
        <xs:enumeration value="chemical spill" id="_548"/>
        <xs:enumeration value="fuel spill" id="_549"/>
        <xs:enumeration value="hazardous materials spill" id="_550"/>
        <xs:enumeration value="oil spill" id="_551"/>
        <xs:enumeration value="spilled load" id="_552"/>
        <xs:enumeration value="toxic spill" id="_553"/>
        <xs:enumeration value="overturned vehicle" id="_554"/>
        <xs:enumeration value="overturned truck" id="_555"/>
        <xs:enumeration value="overturned semi-trailer" id="_556"/>
        <xs:enumeration value="overturned bus" id="_557"/>
        <xs:enumeration value="derailed train" id="_558"/>
        <xs:enumeration value="stuck vehicle" id="_559"/>
        <xs:enumeration value="truck stuck under bridge" id="_560"/>
        <xs:enumeration value="bus stuck under bridge" id="_561"/>
        <xs:enumeration value="accident cleared" id="_638"/>
        <xs:enumeration value="incident cleared" id="_639"/>
      </xs:restriction>
    </xs:simpleType>
    <xs:simpleType>
      <xs:restriction base="local:LocalAccidentsAndIncidents"/>
    </xs:simpleType>
    <xs:simpleType>
      <xs:restriction base="xs:string">
        <xs:pattern value="\[.+\].*"/>
      </xs:restriction>
    </xs:simpleType>
  </xs:union>
</xs:simpleType>

simpleType itis:AdviceInstructionsMandatory
namespace http://www.dummy-itis-address
type union of (restriction of xs:unsignedShort, restriction of xs:string, LocalAdviceInstructionMandatory, restriction of xs:string)
used by
elements EventType/adviceInstructionsMandatory itis:ITISEventType/adviceInstructionsMandatory
simpleTypes Event-description-advice-instruction-mandatory itis:ITIScodes
source
<xs:simpleType name="AdviceInstructionsMandatory">
  <xs:union>
    <xs:simpleType>
      <xs:restriction base="xs:unsignedShort">
        <xs:minInclusive value="7425"/>
        <xs:maxInclusive value="7547"/>
      </xs:restriction>
    </xs:simpleType>
    <xs:simpleType>
      <xs:restriction base="xs:string">
        <xs:enumeration value="keep to the right" id="_7425"/>
        <xs:enumeration value="keep to the left" id="_7426"/>
        <xs:enumeration value="use right lane" id="_7427"/>
        <xs:enumeration value="use left lane" id="_7428"/>
        <xs:enumeration value="heavy vehicles use right lane" id="_7429"/>
        <xs:enumeration value="heavy vehicles use left lane" id="_7430"/>
        <xs:enumeration value="observe signals" id="_7431"/>
        <xs:enumeration value="observe signs" id="_7432"/>
        <xs:enumeration value="no passing" id="_7433"/>
        <xs:enumeration value="no smoking" id="_7434"/>
        <xs:enumeration value="no open flames" id="_7435"/>
        <xs:enumeration value="use shoulder as lane" id="_7436"/>
        <xs:enumeration value="do not drive on the shoulder" id="_7437"/>
        <xs:enumeration value="allow emergency vehicles to pass" id="_7438"/>
        <xs:enumeration value="clear a lane for emergency vehicles" id="_7439"/>
        <xs:enumeration value="pull over to the edge of the roadway" id="_7440"/>
        <xs:enumeration value="wait for escort vehicle" id="_7441"/>
        <xs:enumeration value="in emergency wait for police patrol" id="_7442"/>
        <xs:enumeration value="reduce your speed" id="_7443"/>
        <xs:enumeration value="observe speed limits" id="_7444"/>
        <xs:enumeration value="checkpoint" id="_7445"/>
        <xs:enumeration value="entry requirements" id="_7446"/>
        <xs:enumeration value="insurance requirements" id="_7447"/>
        <xs:enumeration value="firearms requirements" id="_7448"/>
        <xs:enumeration value="pet requirements" id="_7449"/>
        <xs:enumeration value="shoulder travel no longer allowed" id="_7547"/>
      </xs:restriction>
    </xs:simpleType>
    <xs:simpleType>
      <xs:restriction base="local:LocalAdviceInstructionMandatory"/>
    </xs:simpleType>
    <xs:simpleType>
      <xs:restriction base="xs:string">
        <xs:pattern value="\[.+\].*"/>
      </xs:restriction>
    </xs:simpleType>
  </xs:union>
</xs:simpleType>

simpleType itis:AdviceInstructionsRecommendations
namespace http://www.dummy-itis-address
type union of (restriction of xs:unsignedShort, restriction of xs:string, LocalAdviceInstructionRecommendations, restriction of xs:string)
used by
elements EventType/adviceInstructionsRecommendations itis:ITISEventType/adviceInstructionsRecommendations
simpleTypes Event-description-advice-instruction-recommend itis:ITIScodes
source
<xs:simpleType name="AdviceInstructionsRecommendations">
  <xs:union>
    <xs:simpleType>
      <xs:restriction base="xs:unsignedShort">
        <xs:minInclusive value="7169"/>
        <xs:maxInclusive value="7196"/>
      </xs:restriction>
    </xs:simpleType>
    <xs:simpleType>
      <xs:restriction base="xs:string">
        <xs:enumeration value="drive carefully" id="_7169"/>
        <xs:enumeration value="drive with extreme caution" id="_7170"/>
        <xs:enumeration value="approach with care" id="_7171"/>
        <xs:enumeration value="keep your distance" id="_7172"/>
        <xs:enumeration value="increase normal following distance" id="_7173"/>
        <xs:enumeration value="test your brakes" id="_7174"/>
        <xs:enumeration value="cross intersection with care" id="_7175"/>
        <xs:enumeration value="pass with care" id="_7176"/>
        <xs:enumeration value="use low beam headlights" id="_7177"/>
        <xs:enumeration value="use fog lights" id="_7178"/>
        <xs:enumeration value="use hazard warning lights" id="_7179"/>
        <xs:enumeration value="do not leave your vehicle" id="_7180"/>
        <xs:enumeration value="leave your vehicle proceed to next safe place" id="_7181"/>
        <xs:enumeration value="turn off engine" id="_7182"/>
        <xs:enumeration value="close all windows turn off heater air conditioner and vents" id="_7183"/>
        <xs:enumeration value="turn off air conditioner to prevent engine overheating" id="_7184"/>
        <xs:enumeration value="turn off mobile phones and two way radios" id="_7185"/>
        <xs:enumeration value="prepare to stop" id="_7186"/>
        <xs:enumeration value="stop at next rest area" id="_7187"/>
        <xs:enumeration value="stop at next safe place" id="_7188"/>
        <xs:enumeration value="only travel if absolutely necessary" id="_7189"/>
        <xs:enumeration value="drive to another service area" id="_7190"/>
        <xs:enumeration value="use through traffic lanes" id="_7191"/>
        <xs:enumeration value="use local traffic lanes" id="_7192"/>
        <xs:enumeration value="use left hand parallel roadway" id="_7193"/>
        <xs:enumeration value="use right hand parallel roadway" id="_7194"/>
        <xs:enumeration value="use heavy vehicle lane" id="_7195"/>
        <xs:enumeration value="observe recommended speed" id="_7196"/>
      </xs:restriction>
    </xs:simpleType>
    <xs:simpleType>
      <xs:restriction base="local:LocalAdviceInstructionRecommendations"/>
    </xs:simpleType>
    <xs:simpleType>
      <xs:restriction base="xs:string">
        <xs:pattern value="\[.+\].*"/>
      </xs:restriction>
    </xs:simpleType>
  </xs:union>
</xs:simpleType>

simpleType itis:AlternateRoute
namespace http://www.dummy-itis-address
type union of (restriction of xs:unsignedShort, restriction of xs:string, LocalAlternateRoute, restriction of xs:string)
used by
elements EventType/alternateRoute itis:ITISEventType/alternateRoute
simpleTypes Event-description-advice-alternate-route itis:ITIScodes
source
<xs:simpleType name="AlternateRoute">
  <xs:union>
    <xs:simpleType>
      <xs:restriction base="xs:unsignedShort">
        <xs:minInclusive value="8449"/>
        <xs:maxInclusive value="8465"/>
      </xs:restriction>
    </xs:simpleType>
    <xs:simpleType>
      <xs:restriction base="xs:string">
        <xs:enumeration value="detour where possible" id="_8449"/>
        <xs:enumeration value="no detour available" id="_8450"/>
        <xs:enumeration value="follow signs" id="_8451"/>
        <xs:enumeration value="follow detour signs" id="_8452"/>
        <xs:enumeration value="follow special detour markers" id="_8453"/>
        <xs:enumeration value="do not follow detour signs" id="_8454"/>
        <xs:enumeration value="detour in operation" id="_8455"/>
        <xs:enumeration value="follow local detour" id="_8456"/>
        <xs:enumeration value="compulsory detour in operation" id="_8457"/>
        <xs:enumeration value="no suitable detour available" id="_8458"/>
        <xs:enumeration value="detour is no longer recommended" id="_8459"/>
        <xs:enumeration value="local drivers are recommended to avoid the area" id="_8460"/>
        <xs:enumeration value="trucks are recommended to avoid the area" id="_8461"/>
        <xs:enumeration value="consider alternate route" id="_8462"/>
        <xs:enumeration value="consider alternate parking" id="_8463"/>
        <xs:enumeration value="consider alternate destination" id="_8464"/>
        <xs:enumeration value="consider alternate area" id="_8465"/>
      </xs:restriction>
    </xs:simpleType>
    <xs:simpleType>
      <xs:restriction base="local:LocalAlternateRoute"/>
    </xs:simpleType>
    <xs:simpleType>
      <xs:restriction base="xs:string">
        <xs:pattern value="\[.+\].*"/>
      </xs:restriction>
    </xs:simpleType>
  </xs:union>
</xs:simpleType>

simpleType itis:AssetStatus
namespace http://www.dummy-itis-address
type union of (restriction of xs:unsignedShort, restriction of xs:string, LocalAssetStatus, restriction of xs:string)
used by
simpleType itis:ITIScodes
source
<xs:simpleType name="AssetStatus">
  <xs:union>
    <xs:simpleType>
      <xs:restriction base="xs:unsignedShort">
        <xs:minInclusive value="10240"/>
        <xs:maxInclusive value="10258"/>
      </xs:restriction>
    </xs:simpleType>
    <xs:simpleType>
      <xs:restriction base="xs:string">
        <xs:enumeration value="unknown" id="_10240"/>
        <xs:enumeration value="ready for use" id="_10241"/>
        <xs:enumeration value="working normally" id="_10242"/>
        <xs:enumeration value="working autonomously" id="_10243"/>
        <xs:enumeration value="working incorrectly" id="_10244"/>
        <xs:enumeration value="not working" id="_10245"/>
        <xs:enumeration value="normal maintenance" id="_10246"/>
        <xs:enumeration value="in route to use" id="_10247"/>
        <xs:enumeration value="returning from use" id="_10248"/>
        <xs:enumeration value="out of service" id="_10249"/>
        <xs:enumeration value="off duty" id="_10250"/>
        <xs:enumeration value="on patrol" id="_10251"/>
        <xs:enumeration value="on call" id="_10252"/>
        <xs:enumeration value="on break" id="_10253"/>
        <xs:enumeration value="mandatory time off" id="_10254"/>
        <xs:enumeration value="low on fuel" id="_10255"/>
        <xs:enumeration value="low on water" id="_10256"/>
        <xs:enumeration value="low charge" id="_10257"/>
        <xs:enumeration value="missing" id="_10258"/>
      </xs:restriction>
    </xs:simpleType>
    <xs:simpleType>
      <xs:restriction base="local:LocalAssetStatus"/>
    </xs:simpleType>
    <xs:simpleType>
      <xs:restriction base="xs:string">
        <xs:pattern value="\[.+\].*"/>
      </xs:restriction>
    </xs:simpleType>
  </xs:union>
</xs:simpleType>

simpleType itis:binary
namespace http://www.dummy-itis-address
type restriction of xs:string
facets
pattern [01]*
source
<xs:simpleType name="binary">
  <xs:restriction base="xs:string">
    <xs:pattern value="[01]*"/>
  </xs:restriction>
</xs:simpleType>

simpleType itis:Closures
namespace http://www.dummy-itis-address
type union of (restriction of xs:unsignedShort, restriction of xs:string, LocalClosures, restriction of xs:string)
used by
elements EventType/closures itis:ITISEventType/closures
simpleTypes Event-description-type-closure itis:ITIScodes
source
<xs:simpleType name="Closures">
  <xs:union>
    <xs:simpleType>
      <xs:restriction base="xs:unsignedShort">
        <xs:minInclusive value="769"/>
        <xs:maxInclusive value="895"/>
      </xs:restriction>
    </xs:simpleType>
    <xs:simpleType>
      <xs:restriction base="xs:string">
        <xs:enumeration value="closed to traffic" id="_769"/>
        <xs:enumeration value="closed" id="_770"/>
        <xs:enumeration value="closed ahead" id="_771"/>
        <xs:enumeration value="closed intermittently" id="_772"/>
        <xs:enumeration value="closed for repairs" id="_773"/>
        <xs:enumeration value="closed for the season" id="_774"/>
        <xs:enumeration value="blocked" id="_775"/>
        <xs:enumeration value="blocked ahead" id="_776"/>
        <xs:enumeration value="reduced to one lane" id="_777"/>
        <xs:enumeration value="reduced to two lanes" id="_778"/>
        <xs:enumeration value="reduced to three lanes" id="_779"/>
        <xs:enumeration value="collapse" id="_780"/>
        <xs:enumeration value="out" id="_781"/>
        <xs:enumeration value="open to traffic" id="_891"/>
        <xs:enumeration value="open" id="_892"/>
        <xs:enumeration value="reopened to traffic" id="_893"/>
        <xs:enumeration value="clearing" id="_894"/>
        <xs:enumeration value="cleared" id="_895"/>
      </xs:restriction>
    </xs:simpleType>
    <xs:simpleType>
      <xs:restriction base="local:LocalClosures"/>
    </xs:simpleType>
    <xs:simpleType>
      <xs:restriction base="xs:string">
        <xs:pattern value="\[.+\].*"/>
      </xs:restriction>
    </xs:simpleType>
  </xs:union>
</xs:simpleType>

simpleType itis:CompassDirection
namespace http://www.dummy-itis-address
type union of (restriction of xs:unsignedShort, restriction of xs:string)
source
<xs:simpleType name="CompassDirection">
  <xs:union>
    <xs:simpleType>
      <xs:restriction base="xs:unsignedShort">
        <xs:minInclusive value="7998"/>
        <xs:maxInclusive value="8005"/>
      </xs:restriction>
    </xs:simpleType>
    <xs:simpleType>
      <xs:restriction base="xs:string">
        <xs:enumeration value="north" id="_7998"/>
        <xs:enumeration value="south" id="_7999"/>
        <xs:enumeration value="east" id="_8000"/>
        <xs:enumeration value="west" id="_8001"/>
        <xs:enumeration value="northeast" id="_8002"/>
        <xs:enumeration value="northwest" id="_8003"/>
        <xs:enumeration value="southeast" id="_8004"/>
        <xs:enumeration value="southwest" id="_8005"/>
      </xs:restriction>
    </xs:simpleType>
  </xs:union>
</xs:simpleType>

simpleType itis:DelayStatusCancellation
namespace http://www.dummy-itis-address
type union of (restriction of xs:unsignedShort, restriction of xs:string, LocalDelayStatusCancellation, restriction of xs:string)
used by
elements EventType/delayStatusCancellation itis:ITISEventType/delayStatusCancellation
simpleTypes Event-description-type-delay-status-cancellation itis:ITIScodes
source
<xs:simpleType name="DelayStatusCancellation">
  <xs:union>
    <xs:simpleType>
      <xs:restriction base="xs:unsignedShort">
        <xs:minInclusive value="1537"/>
        <xs:maxInclusive value="1663"/>
      </xs:restriction>
    </xs:simpleType>
    <xs:simpleType>
      <xs:restriction base="xs:string">
        <xs:enumeration value="delays" id="_1537"/>
        <xs:enumeration value="short delays" id="_1538"/>
        <xs:enumeration value="long delays" id="_1539"/>
        <xs:enumeration value="very long delays" id="_1540"/>
        <xs:enumeration value="delays of uncertain duration" id="_1541"/>
        <xs:enumeration value="delayed until further notice" id="_1542"/>
        <xs:enumeration value="busy" id="_1543"/>
        <xs:enumeration value="very busy" id="_1544"/>
        <xs:enumeration value="crowded" id="_1545"/>
        <xs:enumeration value="overcrowded" id="_1546"/>
        <xs:enumeration value="cancellations" id="_1547"/>
        <xs:enumeration value="route cancelled no replacement" id="_1548"/>
        <xs:enumeration value="service cancelled" id="_1549"/>
        <xs:enumeration value="service suspended" id="_1550"/>
        <xs:enumeration value="service withdrawn" id="_1551"/>
        <xs:enumeration value="service fully booked" id="_1552"/>
        <xs:enumeration value="all services fully booked" id="_1553"/>
        <xs:enumeration value="next departure" id="_1554"/>
        <xs:enumeration value="next arrival" id="_1555"/>
        <xs:enumeration value="very frequent service" id="_1556"/>
        <xs:enumeration value="frequent service" id="_1557"/>
        <xs:enumeration value="fairly frequent service" id="_1558"/>
        <xs:enumeration value="regular service" id="_1559"/>
        <xs:enumeration value="irregular service" id="_1560"/>
        <xs:enumeration value="not operating" id="_1561"/>
        <xs:enumeration value="system busy" id="_1562"/>
        <xs:enumeration value="system very busy" id="_1563"/>
        <xs:enumeration value="system crowded" id="_1564"/>
        <xs:enumeration value="system overcrowded" id="_1565"/>
        <xs:enumeration value="travel time" id="_1566"/>
        <xs:enumeration value="headway" id="_1567"/>
        <xs:enumeration value="extra services in operation" id="_1568"/>
        <xs:enumeration value="delays clearing" id="_1660"/>
        <xs:enumeration value="delays cleared" id="_1661"/>
        <xs:enumeration value="normal services resumed" id="_1662"/>
        <xs:enumeration value="operating" id="_1663"/>
      </xs:restriction>
    </xs:simpleType>
    <xs:simpleType>
      <xs:restriction base="local:LocalDelayStatusCancellation"/>
    </xs:simpleType>
    <xs:simpleType>
      <xs:restriction base="xs:string">
        <xs:pattern value="\[.+\].*"/>
      </xs:restriction>
    </xs:simpleType>
  </xs:union>
</xs:simpleType>

simpleType itis:DeviceStatus
namespace http://www.dummy-itis-address
type union of (restriction of xs:unsignedShort, restriction of xs:string, LocalDeviceStatus, restriction of xs:string)
used by
elements EventType/deviceStatus itis:ITISEventType/deviceStatus
simpleTypes Event-description-type-device-status itis:ITIScodes
source
<xs:simpleType name="DeviceStatus">
  <xs:union>
    <xs:simpleType>
      <xs:restriction base="xs:unsignedShort">
        <xs:minInclusive value="2305"/>
        <xs:maxInclusive value="2431"/>
      </xs:restriction>
    </xs:simpleType>
    <xs:simpleType>
      <xs:restriction base="xs:string">
        <xs:enumeration value="lane control signs not working" id="_2305"/>
        <xs:enumeration value="lane control signs working incorrectly" id="_2306"/>
        <xs:enumeration value="lane control signs operating" id="_2307"/>
        <xs:enumeration value="variable message signs not working" id="_2308"/>
        <xs:enumeration value="variable message signs working incorrectly" id="_2309"/>
        <xs:enumeration value="variable message signs operating" id="_2310"/>
        <xs:enumeration value="emergency telephones not working" id="_2311"/>
        <xs:enumeration value="emergency telephone number not working" id="_2312"/>
        <xs:enumeration value="traffic lights not working" id="_2313"/>
        <xs:enumeration value="traffic lights working incorrectly" id="_2314"/>
        <xs:enumeration value="ramp control signals not working" id="_2315"/>
        <xs:enumeration value="ramp control signals working incorrectly" id="_2316"/>
        <xs:enumeration value="temporary traffic lights not working" id="_2317"/>
        <xs:enumeration value="temporary traffic lights working incorrectly" id="_2318"/>
        <xs:enumeration value="traffic signal control computer not working" id="_2319"/>
        <xs:enumeration value="traffic signal timings changed" id="_2320"/>
        <xs:enumeration value="overheight warning system triggered" id="_2321"/>
        <xs:enumeration value="equipment failure" id="_2322"/>
        <xs:enumeration value="railroad crossing equipment failure" id="_2323"/>
        <xs:enumeration value="tunnel ventilation not working" id="_2324"/>
        <xs:enumeration value="power failure" id="_2325"/>
        <xs:enumeration value="widespread power outages" id="_2326"/>
        <xs:enumeration value="technical problems" id="_2327"/>
        <xs:enumeration value="sign down" id="_2328"/>
        <xs:enumeration value="lines in road faded" id="_2329"/>
        <xs:enumeration value="damaged light standard" id="_2330"/>
        <xs:enumeration value="traffic signal stuck on flash" id="_2331"/>
        <xs:enumeration value="guide rail" id="_2332"/>
        <xs:enumeration value="fencing" id="_2333"/>
        <xs:enumeration value="light standard hanging by wires" id="_2334"/>
        <xs:enumeration value="call box" id="_2335"/>
        <xs:enumeration value="signal cabinet" id="_2336"/>
        <xs:enumeration value="detector" id="_2337"/>
        <xs:enumeration value="improper use of State vehicle/equipment" id="_2338"/>
        <xs:enumeration value="bulb out" id="_2339"/>
        <xs:enumeration value="not yet operational" id="_2340"/>
        <xs:enumeration value="not yet installed" id="_2341"/>
        <xs:enumeration value="electronic signs repaired" id="_2428"/>
        <xs:enumeration value="emergency call facilities restored" id="_2429"/>
        <xs:enumeration value="traffic signals repaired" id="_2430"/>
        <xs:enumeration value="railroad crossing equipment now working normally" id="_2431"/>
      </xs:restriction>
    </xs:simpleType>
    <xs:simpleType>
      <xs:restriction base="local:LocalDeviceStatus"/>
    </xs:simpleType>
    <xs:simpleType>
      <xs:restriction base="xs:string">
        <xs:pattern value="\[.+\].*"/>
      </xs:restriction>
    </xs:simpleType>
  </xs:union>
</xs:simpleType>

simpleType itis:Disasters
namespace http://www.dummy-itis-address
type union of (restriction of xs:unsignedShort, restriction of xs:string, LocalDisasters, restriction of xs:string)
used by
elements EventType/disasters itis:ITISEventType/disasters
simpleTypes Event-description-type-disaster itis:ITIScodes
source
<xs:simpleType name="Disasters">
  <xs:union>
    <xs:simpleType>
      <xs:restriction base="xs:unsignedShort">
        <xs:minInclusive value="3073"/>
        <xs:maxInclusive value="3199"/>
      </xs:restriction>
    </xs:simpleType>
    <xs:simpleType>
      <xs:restriction base="xs:string">
        <xs:enumeration value="flash flood" id="_3073"/>
        <xs:enumeration value="major flood" id="_3074"/>
        <xs:enumeration value="reservoir failure" id="_3075"/>
        <xs:enumeration value="levee failure" id="_3076"/>
        <xs:enumeration value="tsunami" id="_3077"/>
        <xs:enumeration value="tidal wave" id="_3078"/>
        <xs:enumeration value="volcanic eruption" id="_3079"/>
        <xs:enumeration value="ash fall" id="_3080"/>
        <xs:enumeration value="lava flow" id="_3081"/>
        <xs:enumeration value="serious fire" id="_3082"/>
        <xs:enumeration value="forest fire" id="_3083"/>
        <xs:enumeration value="wildfire" id="_3084"/>
        <xs:enumeration value="building fire" id="_3085"/>
        <xs:enumeration value="brush fire" id="_3086"/>
        <xs:enumeration value="grass fire" id="_3087"/>
        <xs:enumeration value="fire danger extreme" id="_3088"/>
        <xs:enumeration value="fire danger very high" id="_3089"/>
        <xs:enumeration value="fire danger high" id="_3090"/>
        <xs:enumeration value="fire danger medium" id="_3091"/>
        <xs:enumeration value="fire danger low" id="_3092"/>
        <xs:enumeration value="earthquake damage" id="_3093"/>
        <xs:enumeration value="air crash" id="_3094"/>
        <xs:enumeration value="rail crash" id="_3095"/>
        <xs:enumeration value="toxic release" id="_3096"/>
        <xs:enumeration value="toxic leak" id="_3097"/>
        <xs:enumeration value="radioactive release" id="_3098"/>
        <xs:enumeration value="radiation hazard" id="_3099"/>
        <xs:enumeration value="reactor leakage" id="_3100"/>
        <xs:enumeration value="explosion" id="_3101"/>
        <xs:enumeration value="major hazardous materials fire" id="_3102"/>
        <xs:enumeration value="major hazardous materials release" id="_3103"/>
        <xs:enumeration value="disaster cleared" id="_3199"/>
      </xs:restriction>
    </xs:simpleType>
    <xs:simpleType>
      <xs:restriction base="local:LocalDisasters"/>
    </xs:simpleType>
    <xs:simpleType>
      <xs:restriction base="xs:string">
        <xs:pattern value="\[.+\].*"/>
      </xs:restriction>
    </xs:simpleType>
  </xs:union>
</xs:simpleType>

simpleType itis:Disturbances
namespace http://www.dummy-itis-address
type union of (restriction of xs:unsignedShort, restriction of xs:string, LocalDisturbances, restriction of xs:string)
used by
elements EventType/disturbances itis:ITISEventType/disturbances
simpleTypes Event-description-type-disturbances itis:ITIScodes
source
<xs:simpleType name="Disturbances">
  <xs:union>
    <xs:simpleType>
      <xs:restriction base="xs:unsignedShort">
        <xs:minInclusive value="3329"/>
        <xs:maxInclusive value="3362"/>
      </xs:restriction>
    </xs:simpleType>
    <xs:simpleType>
      <xs:restriction base="xs:string">
        <xs:enumeration value="assault" id="_3329"/>
        <xs:enumeration value="crime" id="_3330"/>
        <xs:enumeration value="robbery" id="_3331"/>
        <xs:enumeration value="fare dispute" id="_3332"/>
        <xs:enumeration value="shooting" id="_3333"/>
        <xs:enumeration value="gunfire on roadway" id="_3334"/>
        <xs:enumeration value="suicide" id="_3335"/>
        <xs:enumeration value="fight" id="_3336"/>
        <xs:enumeration value="gang fight" id="_3337"/>
        <xs:enumeration value="person harassment" id="_3338"/>
        <xs:enumeration value="person injured" id="_3339"/>
        <xs:enumeration value="unruly passenger" id="_3340"/>
        <xs:enumeration value="person intoxicated" id="_3341"/>
        <xs:enumeration value="crowd control problem" id="_3342"/>
        <xs:enumeration value="demonstration" id="_3343"/>
        <xs:enumeration value="march" id="_3344"/>
        <xs:enumeration value="public disturbance" id="_3345"/>
        <xs:enumeration value="riot" id="_3346"/>
        <xs:enumeration value="civil unrest" id="_3347"/>
        <xs:enumeration value="civil emergency" id="_3348"/>
        <xs:enumeration value="strike" id="_3349"/>
        <xs:enumeration value="public transit strike" id="_3350"/>
        <xs:enumeration value="stampede" id="_3351"/>
        <xs:enumeration value="teargas used" id="_3352"/>
        <xs:enumeration value="security alert" id="_3353"/>
        <xs:enumeration value="security incident" id="_3354"/>
        <xs:enumeration value="checkpoint" id="_3355"/>
        <xs:enumeration value="bomb alert" id="_3356"/>
        <xs:enumeration value="terrorist incident" id="_3357"/>
        <xs:enumeration value="high velocity shell fire" id="_3358"/>
        <xs:enumeration value="explosives in use" id="_3359"/>
        <xs:enumeration value="air raid" id="_3360"/>
        <xs:enumeration value="weapons of mass destruction threat" id="_3361"/>
        <xs:enumeration value="military operations" id="_3362"/>
        <xs:enumeration value="sick customer" id="_3363"/>
        <xs:enumeration value="security problem cleared" id="_3454"/>
        <xs:enumeration value="traffic disturbance cleared" id="_3455"/>
      </xs:restriction>
    </xs:simpleType>
    <xs:simpleType>
      <xs:restriction base="local:LocalDisturbances"/>
    </xs:simpleType>
    <xs:simpleType>
      <xs:restriction base="xs:string">
        <xs:pattern value="\[.+\].*"/>
      </xs:restriction>
    </xs:simpleType>
  </xs:union>
</xs:simpleType>

simpleType itis:GenericLocations
namespace http://www.dummy-itis-address
type union of (restriction of xs:unsignedShort, restriction of xs:string, LocalGenericLocations, restriction of xs:string)
used by
simpleTypes Event-description-type-location-generic itis:ITIScodes
source
<xs:simpleType name="GenericLocations">
  <xs:union>
    <xs:simpleType>
      <xs:restriction base="xs:unsignedShort">
        <xs:minInclusive value="7937"/>
        <xs:maxInclusive value="8007"/>
      </xs:restriction>
    </xs:simpleType>
    <xs:simpleType>
      <xs:restriction base="xs:string">
        <xs:enumeration value="on bridges" id="_7937"/>
        <xs:enumeration value="in tunnels" id="_7938"/>
        <xs:enumeration value="entering or leaving tunnels" id="_7939"/>
        <xs:enumeration value="on ramps" id="_7940"/>
        <xs:enumeration value="in road construction area" id="_7941"/>
        <xs:enumeration value="around a curve" id="_7942"/>
        <xs:enumeration value="on minor roads" id="_7943"/>
        <xs:enumeration value="in the opposing lanes" id="_7944"/>
        <xs:enumeration value="adjacent to roadway" id="_7945"/>
        <xs:enumeration value="on bend" id="_7946"/>
        <xs:enumeration value="entire intersection" id="_7947"/>
        <xs:enumeration value="in the median" id="_7948"/>
        <xs:enumeration value="moved to side of road" id="_7949"/>
        <xs:enumeration value="moved to shoulder" id="_7950"/>
        <xs:enumeration value="on the roadway" id="_7951"/>
        <xs:enumeration value="in shaded areas" id="_7952"/>
        <xs:enumeration value="in low lying areas" id="_7953"/>
        <xs:enumeration value="in the downtown area" id="_7954"/>
        <xs:enumeration value="in the inner city area" id="_7955"/>
        <xs:enumeration value="in parts" id="_7956"/>
        <xs:enumeration value="in some places" id="_7957"/>
        <xs:enumeration value="in the ditch" id="_7958"/>
        <xs:enumeration value="in the valley" id="_7959"/>
        <xs:enumeration value="on hill top" id="_7960"/>
        <xs:enumeration value="near the foothills" id="_7961"/>
        <xs:enumeration value="at high altitudes" id="_7962"/>
        <xs:enumeration value="near the lake" id="_7963"/>
        <xs:enumeration value="near the shore" id="_7964"/>
        <xs:enumeration value="over the crest of a hill" id="_7965"/>
        <xs:enumeration value="other than on the roadway" id="_7966"/>
        <xs:enumeration value="near the beach" id="_7967"/>
        <xs:enumeration value="near beach access point" id="_7968"/>
        <xs:enumeration value="lower level" id="_7969"/>
        <xs:enumeration value="upper level" id="_7970"/>
        <xs:enumeration value="airport" id="_7971"/>
        <xs:enumeration value="concourse" id="_7972"/>
        <xs:enumeration value="gate" id="_7973"/>
        <xs:enumeration value="baggage claim" id="_7974"/>
        <xs:enumeration value="customs point" id="_7975"/>
        <xs:enumeration value="station" id="_7976"/>
        <xs:enumeration value="platform" id="_7977"/>
        <xs:enumeration value="dock" id="_7978"/>
        <xs:enumeration value="depot" id="_7979"/>
        <xs:enumeration value="EV charging point" id="_7980"/>
        <xs:enumeration value="information or welcome point" id="_7981"/>
        <xs:enumeration value="at rest area" id="_7982"/>
        <xs:enumeration value="at service area" id="_7983"/>
        <xs:enumeration value="at weigh station" id="_7984"/>
        <xs:enumeration value="picnic areas" id="_7985"/>
        <xs:enumeration value="rest area" id="_7986"/>
        <xs:enumeration value="service stations" id="_7987"/>
        <xs:enumeration value="toilets" id="_7988"/>
        <xs:enumeration value="on the right" id="_7989"/>
        <xs:enumeration value="on the left" id="_7990"/>
        <xs:enumeration value="in the center" id="_7991"/>
        <xs:enumeration value="in the opposite direction" id="_7992"/>
        <xs:enumeration value="cross traffic" id="_7993"/>
        <xs:enumeration value="northbound traffic" id="_7994"/>
        <xs:enumeration value="eastbound traffic" id="_7995"/>
        <xs:enumeration value="southbound traffic" id="_7996"/>
        <xs:enumeration value="westbound traffic" id="_7997"/>
        <xs:enumeration value="north" id="_7998"/>
        <xs:enumeration value="south" id="_7999"/>
        <xs:enumeration value="east" id="_8000"/>
        <xs:enumeration value="west" id="_8001"/>
        <xs:enumeration value="northeast" id="_8002"/>
        <xs:enumeration value="northwest" id="_8003"/>
        <xs:enumeration value="southeast" id="_8004"/>
        <xs:enumeration value="southwest" id="_8005"/>
        <xs:enumeration value="mountain pass" id="_8006"/>
        <xs:enumeration value="reservation center" id="_8007"/>
      </xs:restriction>
    </xs:simpleType>
    <xs:simpleType>
      <xs:restriction base="local:LocalGenericLocations"/>
    </xs:simpleType>
    <xs:simpleType>
      <xs:restriction base="xs:string">
        <xs:pattern value="\[.+\].*"/>
      </xs:restriction>
    </xs:simpleType>
  </xs:union>
</xs:simpleType>

simpleType itis:IncidentResponseEquipment
namespace http://www.dummy-itis-address
type union of (restriction of xs:unsignedShort, restriction of xs:string, LocalIncidentResponseEquipment, restriction of xs:string)
used by
elements EventType/incidentResponseEquipment itis:ITISEventType/incidentResponseEquipment
simpleTypes Event-description-type-incident-response-equipment itis:ITIScodes
source
<xs:simpleType name="IncidentResponseEquipment">
  <xs:union>
    <xs:simpleType>
      <xs:restriction base="xs:unsignedShort">
        <xs:minInclusive value="9985"/>
        <xs:maxInclusive value="10113"/>
      </xs:restriction>
    </xs:simpleType>
    <xs:simpleType>
      <xs:restriction base="xs:string">
        <xs:enumeration value="ground fire suppression" id="_9985"/>
        <xs:enumeration value="heavy ground equipment" id="_9986"/>
        <xs:enumeration value="aircraft" id="_9988"/>
        <xs:enumeration value="marine equipment" id="_9989"/>
        <xs:enumeration value="support equipment" id="_9990"/>
        <xs:enumeration value="medical rescue unit" id="_9991"/>
        <xs:enumeration value="other" id="_9993"/>
        <xs:enumeration value="ground fire suppression other" id="_9994"/>
        <xs:enumeration value="engine" id="_9995"/>
        <xs:enumeration value="truck or aerial" id="_9996"/>
        <xs:enumeration value="quint" id="_9997"/>
        <xs:enumeration value="tanker pumper combination" id="_9998"/>
        <xs:enumeration value="brush truck" id="_10000"/>
        <xs:enumeration value="aircraft rescue and firefighting" id="_10001"/>
        <xs:enumeration value="heavy ground equipment other" id="_10004"/>
        <xs:enumeration value="dozer or plow" id="_10005"/>
        <xs:enumeration value="tractor" id="_10006"/>
        <xs:enumeration value="tanker or tender" id="_10008"/>
        <xs:enumeration value="aircraft other" id="_10024"/>
        <xs:enumeration value="aircraft fixed wing tanker" id="_10025"/>
        <xs:enumeration value="helitanker" id="_10026"/>
        <xs:enumeration value="helicopter" id="_10027"/>
        <xs:enumeration value="marine equipment other" id="_10034"/>
        <xs:enumeration value="fire boat with pump" id="_10035"/>
        <xs:enumeration value="boat no pump" id="_10036"/>
        <xs:enumeration value="support apparatus other" id="_10044"/>
        <xs:enumeration value="breathing apparatus support" id="_10045"/>
        <xs:enumeration value="light and air unit" id="_10046"/>
        <xs:enumeration value="medical rescue unit other" id="_10054"/>
        <xs:enumeration value="rescue unit" id="_10055"/>
        <xs:enumeration value="urban search rescue unit" id="_10056"/>
        <xs:enumeration value="high angle rescue" id="_10057"/>
        <xs:enumeration value="crash fire rescue" id="_10058"/>
        <xs:enumeration value="BLS unit" id="_10059"/>
        <xs:enumeration value="ALS unit" id="_10060"/>
        <xs:enumeration value="mobile command post" id="_10075"/>
        <xs:enumeration value="chief officer car" id="_10076"/>
        <xs:enumeration value="HAZMAT unit" id="_10077"/>
        <xs:enumeration value="type i hand crew" id="_10078"/>
        <xs:enumeration value="type ii hand crew" id="_10079"/>
        <xs:enumeration value="privately owned vehicle" id="_10083"/>
        <xs:enumeration value="other apparatus resource" id="_10084"/>
        <xs:enumeration value="ambulance" id="_10085"/>
        <xs:enumeration value="bomb squad van" id="_10086"/>
        <xs:enumeration value="combine harvester" id="_10087"/>
        <xs:enumeration value="construction vehicle" id="_10088"/>
        <xs:enumeration value="farm tractor" id="_10089"/>
        <xs:enumeration value="grass cutting machines" id="_10090"/>
        <xs:enumeration value="HAZMAT containment tow" id="_10091"/>
        <xs:enumeration value="heavy tow" id="_10092"/>
        <xs:enumeration value="hedge cutting machines" id="_10093"/>
        <xs:enumeration value="light tow" id="_10094"/>
        <xs:enumeration value="mobile crane" id="_10095"/>
        <xs:enumeration value="refuse collection vehicle" id="_10096"/>
        <xs:enumeration value="resurfacing vehicle" id="_10097"/>
        <xs:enumeration value="road sweeper" id="_10098"/>
        <xs:enumeration value="roadside litter collection crews" id="_10099"/>
        <xs:enumeration value="salvage vehicle" id="_10100"/>
        <xs:enumeration value="sand truck" id="_10101"/>
        <xs:enumeration value="snowplow" id="_10102"/>
        <xs:enumeration value="steam roller" id="_10103"/>
        <xs:enumeration value="swat team van" id="_10104"/>
        <xs:enumeration value="track laying vehicle" id="_10105"/>
        <xs:enumeration value="unknown" id="_10106"/>
        <xs:enumeration value="white-lining vehicle" id="_10107"/>
        <xs:enumeration value="dump truck" id="_10108"/>
        <xs:enumeration value="supervisor vehicle" id="_10109"/>
        <xs:enumeration value="snow blower" id="_10110"/>
        <xs:enumeration value="rotary snow blower" id="_10111"/>
        <xs:enumeration value="road grader" id="_10112"/>
        <xs:enumeration value="steam truck" id="_10113"/>
      </xs:restriction>
    </xs:simpleType>
    <xs:simpleType>
      <xs:restriction base="local:LocalIncidentResponseEquipment"/>
    </xs:simpleType>
    <xs:simpleType>
      <xs:restriction base="xs:string">
        <xs:pattern value="\[.+\].*"/>
      </xs:restriction>
    </xs:simpleType>
  </xs:union>
</xs:simpleType>

simpleType itis:IncidentResponseStatus
namespace http://www.dummy-itis-address
type union of (restriction of xs:unsignedShort, restriction of xs:string, LocalIncidentResponseStatus, restriction of xs:string)
used by
elements EventType/incidentResponseStatus itis:ITISEventType/incidentResponseStatus
simpleTypes Event-description-type-incident-response-status itis:ITIScodes
source
<xs:simpleType name="IncidentResponseStatus">
  <xs:union>
    <xs:simpleType>
      <xs:restriction base="xs:unsignedShort">
        <xs:minInclusive value="2817"/>
        <xs:maxInclusive value="2833"/>
      </xs:restriction>
    </xs:simpleType>
    <xs:simpleType>
      <xs:restriction base="xs:string">
        <xs:enumeration value="unconfirmed report" id="_2817"/>
        <xs:enumeration value="initial response en-route" id="_2818"/>
        <xs:enumeration value="follow-up response en-route" id="_2819"/>
        <xs:enumeration value="initial response on scene" id="_2820"/>
        <xs:enumeration value="follow-up response on scene" id="_2821"/>
        <xs:enumeration value="confirmed report" id="_2822"/>
        <xs:enumeration value="scene is unsecured at this time" id="_2823"/>
        <xs:enumeration value="response scene secured" id="_2824"/>
        <xs:enumeration value="rescue and recovery work in progress" id="_2825"/>
        <xs:enumeration value="extraction in progress" id="_2826"/>
        <xs:enumeration value="clearance work in progress" id="_2827"/>
        <xs:enumeration value="body removal operations" id="_2828"/>
        <xs:enumeration value="fire or containment contained" id="_2829"/>
        <xs:enumeration value="fire or containment not contained" id="_2830"/>
        <xs:enumeration value="event cleared" id="_2831"/>
        <xs:enumeration value="traffic clearing" id="_2832"/>
        <xs:enumeration value="incident closed" id="_2833"/>
      </xs:restriction>
    </xs:simpleType>
    <xs:simpleType>
      <xs:restriction base="local:LocalIncidentResponseStatus"/>
    </xs:simpleType>
    <xs:simpleType>
      <xs:restriction base="xs:string">
        <xs:pattern value="\[.+\].*"/>
      </xs:restriction>
    </xs:simpleType>
  </xs:union>
</xs:simpleType>

simpleType itis:ITIScodes
namespace http://www.dummy-itis-address
type union of (itis:TrafficConditions, itis:AccidentsAndIncidents, itis:Closures, itis:Roadwork, itis:Obstruction, itis:DelayStatusCancellation, itis:UnusualDriving, itis:MobileSituation, itis:DeviceStatus, itis:RestrictionClass, itis:IncidentResponseStatus, itis:Disasters, itis:Disturbances, itis:SportingEvents, itis:SpecialEvents, itis:ParkingInformation, itis:SystemInformation, itis:WeatherConditions, itis:Precipitation, itis:Winds, itis:VisibilityAndAirQuality, itis:Temperature, itis:PavementConditions, itis:WinterDrivingRestrictions, itis:WinterDrivingIndex, itis:SuggestionAdvice, itis:WarningAdvice, itis:AdviceInstructionsRecommendations, itis:AdviceInstructionsMandatory, itis:Qualifiers, itis:GenericLocations, itis:LaneRoadway, itis:AlternateRoute, itis:Units, itis:TransitMode, itis:VehicleGroupAffected, itis:TravelerGroupAffected, itis:ResponderGroupAffected, itis:IncidentResponseEquipment, itis:AssetStatus, itis:RoadsideAssets)
source
<xs:simpleType name="ITIScodes">
  <xs:union memberTypes="TrafficConditions AccidentsAndIncidents Closures Roadwork Obstruction DelayStatusCancellation UnusualDriving MobileSituation DeviceStatus RestrictionClass IncidentResponseStatus Disasters Disturbances SportingEvents SpecialEvents ParkingInformation SystemInformation WeatherConditions Precipitation Winds VisibilityAndAirQuality Temperature PavementConditions WinterDrivingRestrictions WinterDrivingIndex SuggestionAdvice WarningAdvice AdviceInstructionsRecommendations AdviceInstructionsMandatory Qualifiers GenericLocations LaneRoadway AlternateRoute Units TransitMode VehicleGroupAffected TravelerGroupAffected ResponderGroupAffected IncidentResponseEquipment AssetStatus RoadsideAssets"/>
</xs:simpleType>

simpleType itis:ITISgroups
namespace http://www.dummy-itis-address
type union of (restriction of xs:unsignedInt, restriction of xs:string)
used by
simpleType Event-lanes-type
annotation
appInfo 

            trafficConditions (1)
            accidentsAndIncidents (2)
            closures (3)
            roadwork (4)
            obstruction (5)
            delayStatusCancellation (6)
            unusualDriving (7)
            mobileSituation (8)
            deviceStatus (9)
            restrictionClass (10)
            incidentResponseStatus (11)
            disasters (12)
            disturbances (13)
            sportingEvents (14)
            specialEvents (15)
            parkingInformation (16)
            systemInformation (17)
            weatherConditions (18)
            precipitation (19)
            winds (20)
            visibilityAndAirQuality (21)
            temperature (22)
            pavementConditions (23)
            winterDrivingRestrictions (24)
            winterDrivingIndex (25)
            suggestionAdvice (26)
            warningAdvice (27)
            adviceInstructionsRecommendations (28)
            adviceInstructionsMandatory (29)
            qualifiers (30)
            genericLocations (31)
            laneRoadway (32)
            alternateRoute (33)
            units (34)
            transitMode (35)
            vehicleGroupAffected (36)
            travelerGroupAffected (37)
            responderGroupAffected (39)
            incidentResponseEquipment (40)
            assetStatus (41)
            roadsideAssets (42)
         
documentation 
<Definition> The range of ITIS codes dealing with the division of ITIS groups defined in the entire ITIS collection.  This data element can be used to claiifiy what group a phrase or event belongs to.</Definition>
source
<xs:simpleType name="ITISgroups">
  <xs:annotation>
    <xs:appinfo>
            trafficConditions (1)
            accidentsAndIncidents (2)
            closures (3)
            roadwork (4)
            obstruction (5)
            delayStatusCancellation (6)
            unusualDriving (7)
            mobileSituation (8)
            deviceStatus (9)
            restrictionClass (10)
            incidentResponseStatus (11)
            disasters (12)
            disturbances (13)
            sportingEvents (14)
            specialEvents (15)
            parkingInformation (16)
            systemInformation (17)
            weatherConditions (18)
            precipitation (19)
            winds (20)
            visibilityAndAirQuality (21)
            temperature (22)
            pavementConditions (23)
            winterDrivingRestrictions (24)
            winterDrivingIndex (25)
            suggestionAdvice (26)
            warningAdvice (27)
            adviceInstructionsRecommendations (28)
            adviceInstructionsMandatory (29)
            qualifiers (30)
            genericLocations (31)
            laneRoadway (32)
            alternateRoute (33)
            units (34)
            transitMode (35)
            vehicleGroupAffected (36)
            travelerGroupAffected (37)
            responderGroupAffected (39)
            incidentResponseEquipment (40)
            assetStatus (41)
            roadsideAssets (42)
         </xs:appinfo>
    <xs:documentation>
      <Definition> The range of ITIS codes dealing with the division of ITIS groups defined in the entire ITIS collection.  This data element can be used to claiifiy what group a phrase or event belongs to.</Definition>
    </xs:documentation>
  </xs:annotation>
  <xs:union>
    <xs:simpleType>
      <xs:restriction base="xs:unsignedInt">
        <xs:minInclusive value="1"/>
        <xs:maxInclusive value="42"/>
      </xs:restriction>
    </xs:simpleType>
    <xs:simpleType>
      <xs:restriction base="xs:string">
        <xs:enumeration value="trafficConditions"/>
        <xs:enumeration value="accidentsAndIncidents"/>
        <xs:enumeration value="closures"/>
        <xs:enumeration value="roadwork"/>
        <xs:enumeration value="obstruction"/>
        <xs:enumeration value="delayStatusCancellation"/>
        <xs:enumeration value="unusualDriving"/>
        <xs:enumeration value="mobileSituation"/>
        <xs:enumeration value="deviceStatus"/>
        <xs:enumeration value="restrictionClass"/>
        <xs:enumeration value="incidentResponseStatus"/>
        <xs:enumeration value="disasters"/>
        <xs:enumeration value="disturbances"/>
        <xs:enumeration value="sportingEvents"/>
        <xs:enumeration value="specialEvents"/>
        <xs:enumeration value="parkingInformation"/>
        <xs:enumeration value="systemInformation"/>
        <xs:enumeration value="weatherConditions"/>
        <xs:enumeration value="precipitation"/>
        <xs:enumeration value="winds"/>
        <xs:enumeration value="visibilityAndAirQuality"/>
        <xs:enumeration value="temperature"/>
        <xs:enumeration value="pavementConditions"/>
        <xs:enumeration value="winterDrivingRestrictions"/>
        <xs:enumeration value="winterDrivingIndex"/>
        <xs:enumeration value="suggestionAdvice"/>
        <xs:enumeration value="warningAdvice"/>
        <xs:enumeration value="adviceInstructionsRecommendations"/>
        <xs:enumeration value="adviceInstructionsMandatory"/>
        <xs:enumeration value="qualifiers"/>
        <xs:enumeration value="genericLocations"/>
        <xs:enumeration value="laneRoadway"/>
        <xs:enumeration value="alternateRoute"/>
        <xs:enumeration value="units"/>
        <xs:enumeration value="transitMode"/>
        <xs:enumeration value="vehicleGroupAffected"/>
        <xs:enumeration value="travelerGroupAffected"/>
        <xs:enumeration value="responderGroupAffected"/>
        <xs:enumeration value="incidentResponseEquipment"/>
        <xs:enumeration value="assetStatus"/>
        <xs:enumeration value="roadsideAssets"/>
      </xs:restriction>
    </xs:simpleType>
  </xs:union>
</xs:simpleType>

simpleType itis:LaneRoadway
namespace http://www.dummy-itis-address
type union of (restriction of xs:unsignedShort, restriction of xs:string, LocalLaneRoadway, restriction of xs:string)
used by
elements EventType/laneRoadway itis:ITISEventType/laneRoadway
simpleTypes Event-description-type-lane-roadway itis:ITIScodes
source
<xs:simpleType name="LaneRoadway">
  <xs:union>
    <xs:simpleType>
      <xs:restriction base="xs:unsignedShort">
        <xs:minInclusive value="8193"/>
        <xs:maxInclusive value="8235"/>
      </xs:restriction>
    </xs:simpleType>
    <xs:simpleType>
      <xs:restriction base="xs:string">
        <xs:enumeration value="all roadways" id="_8193"/>
        <xs:enumeration value="through lanes" id="_8194"/>
        <xs:enumeration value="left lane" id="_8195"/>
        <xs:enumeration value="right lane" id="_8196"/>
        <xs:enumeration value="center lane" id="_8197"/>
        <xs:enumeration value="middle lanes" id="_8198"/>
        <xs:enumeration value="middle two lanes" id="_8199"/>
        <xs:enumeration value="right turning lanes" id="_8200"/>
        <xs:enumeration value="left turning lanes" id="_8201"/>
        <xs:enumeration value="right exit ramp" id="_8202"/>
        <xs:enumeration value="right entrance ramp" id="_8203"/>
        <xs:enumeration value="left exit ramp" id="_8204"/>
        <xs:enumeration value="left entrance ramp" id="_8205"/>
        <xs:enumeration value="hard shoulder" id="_8206"/>
        <xs:enumeration value="soft shoulder" id="_8207"/>
        <xs:enumeration value="right shoulder" id="_8208"/>
        <xs:enumeration value="left shoulder" id="_8209"/>
        <xs:enumeration value="right hand parallel lanes" id="_8210"/>
        <xs:enumeration value="left hand parallel lanes" id="_8211"/>
        <xs:enumeration value="connecting lanes" id="_8212"/>
        <xs:enumeration value="express lanes" id="_8213"/>
        <xs:enumeration value="local lanes" id="_8214"/>
        <xs:enumeration value="toll lanes" id="_8215"/>
        <xs:enumeration value="electronic toll lanes" id="_8216"/>
        <xs:enumeration value="toll plaza" id="_8217"/>
        <xs:enumeration value="inspection lane" id="_8218"/>
        <xs:enumeration value="HOV lanes" id="_8219"/>
        <xs:enumeration value="bus lanes" id="_8220"/>
        <xs:enumeration value="carpool lanes" id="_8221"/>
        <xs:enumeration value="truck lanes" id="_8222"/>
        <xs:enumeration value="emergency lanes" id="_8223"/>
        <xs:enumeration value="passing lanes" id="_8224"/>
        <xs:enumeration value="climbing lanes" id="_8225"/>
        <xs:enumeration value="slow lane" id="_8226"/>
        <xs:enumeration value="service road" id="_8227"/>
        <xs:enumeration value="cycle lane" id="_8228"/>
        <xs:enumeration value="bridge" id="_8229"/>
        <xs:enumeration value="overpass" id="_8230"/>
        <xs:enumeration value="elevated lanes" id="_8231"/>
        <xs:enumeration value="underpass" id="_8232"/>
        <xs:enumeration value="tunnel" id="_8233"/>
        <xs:enumeration value="escape ramp" id="_8234"/>
        <xs:enumeration value="highways" id="_8235"/>
      </xs:restriction>
    </xs:simpleType>
    <xs:simpleType>
      <xs:restriction base="local:LocalLaneRoadway"/>
    </xs:simpleType>
    <xs:simpleType>
      <xs:restriction base="xs:string">
        <xs:pattern value="\[.+\].*"/>
      </xs:restriction>
    </xs:simpleType>
  </xs:union>
</xs:simpleType>

simpleType itis:MobileSituation
namespace http://www.dummy-itis-address
type union of (restriction of xs:unsignedShort, restriction of xs:string, LocalMobileSituation, restriction of xs:string)
used by
elements EventType/mobileSituation itis:ITISEventType/mobileSituation
simpleTypes Event-description-type-mobile-situation itis:ITIScodes
source
<xs:simpleType name="MobileSituation">
  <xs:union>
    <xs:simpleType>
      <xs:restriction base="xs:unsignedShort">
        <xs:minInclusive value="2049"/>
        <xs:maxInclusive value="2175"/>
      </xs:restriction>
    </xs:simpleType>
    <xs:simpleType>
      <xs:restriction base="xs:string">
        <xs:enumeration value="abnormal load" id="_2049"/>
        <xs:enumeration value="wide load" id="_2050"/>
        <xs:enumeration value="long load" id="_2051"/>
        <xs:enumeration value="slow vehicle" id="_2052"/>
        <xs:enumeration value="farm equipment" id="_2053"/>
        <xs:enumeration value="horse drawn vehicles" id="_2054"/>
        <xs:enumeration value="overheight load" id="_2055"/>
        <xs:enumeration value="overweight load" id="_2056"/>
        <xs:enumeration value="tracked vehicle" id="_2057"/>
        <xs:enumeration value="vehicle carrying hazardous materials" id="_2058"/>
        <xs:enumeration value="slow moving maintenance vehicle" id="_2059"/>
        <xs:enumeration value="convoy" id="_2060"/>
        <xs:enumeration value="military convoy" id="_2061"/>
        <xs:enumeration value="refugee convoy" id="_2062"/>
        <xs:enumeration value="motorcade" id="_2063"/>
        <xs:enumeration value="mobile situation repositioning" id="_2064"/>
        <xs:enumeration value="winter maintenance vehicles" id="_2065"/>
        <xs:enumeration value="snowplows" id="_2066"/>
        <xs:enumeration value="slow moving maintenance vehicle warning cleared" id="_2172"/>
        <xs:enumeration value="exceptional load warning cleared" id="_2173"/>
        <xs:enumeration value="hazardous load warning cleared" id="_2174"/>
        <xs:enumeration value="convoy cleared" id="_2175"/>
      </xs:restriction>
    </xs:simpleType>
    <xs:simpleType>
      <xs:restriction base="local:LocalMobileSituation"/>
    </xs:simpleType>
    <xs:simpleType>
      <xs:restriction base="xs:string">
        <xs:pattern value="\[.+\].*"/>
      </xs:restriction>
    </xs:simpleType>
  </xs:union>
</xs:simpleType>

simpleType itis:NumericString
namespace http://www.dummy-itis-address
type restriction of xs:string
facets
pattern \d*
source
<xs:simpleType name="NumericString">
  <xs:restriction base="xs:string">
    <xs:pattern value="\d*"/>
  </xs:restriction>
</xs:simpleType>

simpleType itis:Obstruction
namespace http://www.dummy-itis-address
type union of (restriction of xs:unsignedShort, restriction of xs:string, LocalObstruction, restriction of xs:string)
used by
elements EventType/obstruction itis:ITISEventType/obstruction
simpleTypes Event-description-type-obstruction itis:ITIScodes
source
<xs:simpleType name="Obstruction">
  <xs:union>
    <xs:simpleType>
      <xs:restriction base="xs:unsignedShort">
        <xs:minInclusive value="1281"/>
        <xs:maxInclusive value="1407"/>
      </xs:restriction>
    </xs:simpleType>
    <xs:simpleType>
      <xs:restriction base="xs:string">
        <xs:enumeration value="obstruction on roadway" id="_1281"/>
        <xs:enumeration value="object on roadway" id="_1282"/>
        <xs:enumeration value="objects falling from moving vehicle" id="_1283"/>
        <xs:enumeration value="debris on roadway" id="_1284"/>
        <xs:enumeration value="storm damage" id="_1285"/>
        <xs:enumeration value="people on roadway" id="_1286"/>
        <xs:enumeration value="bicyclists on roadway" id="_1287"/>
        <xs:enumeration value="sightseers obstructing access" id="_1288"/>
        <xs:enumeration value="large numbers of visitors" id="_1289"/>
        <xs:enumeration value="animal on roadway" id="_1290"/>
        <xs:enumeration value="large animal on roadway" id="_1291"/>
        <xs:enumeration value="herd of animals on roadway" id="_1292"/>
        <xs:enumeration value="animal struck" id="_1293"/>
        <xs:enumeration value="fallen trees" id="_1294"/>
        <xs:enumeration value="downed power lines" id="_1295"/>
        <xs:enumeration value="downed cables" id="_1296"/>
        <xs:enumeration value="subsidence" id="_1297"/>
        <xs:enumeration value="road surface collapse" id="_1298"/>
        <xs:enumeration value="pavement buckled" id="_1299"/>
        <xs:enumeration value="pothole" id="_1300"/>
        <xs:enumeration value="flooding" id="_1301"/>
        <xs:enumeration value="broken water main" id="_1302"/>
        <xs:enumeration value="collapsed sewer" id="_1303"/>
        <xs:enumeration value="sewer overflow" id="_1304"/>
        <xs:enumeration value="gas leak" id="_1305"/>
        <xs:enumeration value="snowmelt" id="_1306"/>
        <xs:enumeration value="mudslide" id="_1307"/>
        <xs:enumeration value="avalanche" id="_1308"/>
        <xs:enumeration value="rockfall" id="_1309"/>
        <xs:enumeration value="landslide" id="_1310"/>
        <xs:enumeration value="overturned tree(s)" id="_1311"/>
        <xs:enumeration value="tree limb(s)" id="_1312"/>
        <xs:enumeration value="utility pole down" id="_1314"/>
        <xs:enumeration value="advertising signs" id="_1315"/>
        <xs:enumeration value="frost heave" id="_1316"/>
        <xs:enumeration value="frost jacking" id="_1317"/>
        <xs:enumeration value="washboard" id="_1318"/>
        <xs:enumeration value="wash out" id="_1319"/>
        <xs:enumeration value="clearance work" id="_1406"/>
        <xs:enumeration value="obstruction cleared" id="_1407"/>
      </xs:restriction>
    </xs:simpleType>
    <xs:simpleType>
      <xs:restriction base="local:LocalObstruction"/>
    </xs:simpleType>
    <xs:simpleType>
      <xs:restriction base="xs:string">
        <xs:pattern value="\[.+\].*"/>
      </xs:restriction>
    </xs:simpleType>
  </xs:union>
</xs:simpleType>

simpleType itis:OctetStringOptions
namespace http://www.dummy-itis-address
type union of (xs:hexBinary, xs:base64Binary)
used by
complexType itis:OctetString
source
<xs:simpleType name="OctetStringOptions">
  <xs:union memberTypes="xs:hexBinary xs:base64Binary"/>
</xs:simpleType>

simpleType itis:ParkingInformation
namespace http://www.dummy-itis-address
type union of (restriction of xs:unsignedShort, restriction of xs:string, LocalParkingInformation, restriction of xs:string)
used by
elements EventType/parkingInformation itis:ITISEventType/parkingInformation
simpleTypes Event-description-type-parking-information itis:ITIScodes
source
<xs:simpleType name="ParkingInformation">
  <xs:union>
    <xs:simpleType>
      <xs:restriction base="xs:unsignedShort">
        <xs:minInclusive value="4097"/>
        <xs:maxInclusive value="4223"/>
      </xs:restriction>
    </xs:simpleType>
    <xs:simpleType>
      <xs:restriction base="xs:string">
        <xs:enumeration value="normal parking restrictions lifted" id="_4097"/>
        <xs:enumeration value="parking meter restrictions lifted" id="_4098"/>
        <xs:enumeration value="special parking restrictions in force" id="_4099"/>
        <xs:enumeration value="full parking lot" id="_4100"/>
        <xs:enumeration value="full parking garage" id="_4101"/>
        <xs:enumeration value="all parking lots full" id="_4102"/>
        <xs:enumeration value="no parking spaces available" id="_4103"/>
        <xs:enumeration value="only a few spaces available" id="_4104"/>
        <xs:enumeration value="spaces available" id="_4105"/>
        <xs:enumeration value="no parking" id="_4106"/>
        <xs:enumeration value="parking on one side of street only" id="_4107"/>
        <xs:enumeration value="parking on both sides of street" id="_4108"/>
        <xs:enumeration value="parallel parking only" id="_4109"/>
        <xs:enumeration value="parking meters not available" id="_4110"/>
        <xs:enumeration value="use of parking meters restricted" id="_4111"/>
        <xs:enumeration value="event parking" id="_4112"/>
        <xs:enumeration value="handicapped parking" id="_4113"/>
        <xs:enumeration value="long term parking" id="_4114"/>
        <xs:enumeration value="overnight parking" id="_4115"/>
        <xs:enumeration value="short term parking" id="_4116"/>
        <xs:enumeration value="special parking restrictions lifted" id="_4222"/>
        <xs:enumeration value="no parking information available" id="_4223"/>
      </xs:restriction>
    </xs:simpleType>
    <xs:simpleType>
      <xs:restriction base="local:LocalParkingInformation"/>
    </xs:simpleType>
    <xs:simpleType>
      <xs:restriction base="xs:string">
        <xs:pattern value="\[.+\].*"/>
      </xs:restriction>
    </xs:simpleType>
  </xs:union>
</xs:simpleType>

simpleType itis:PavementConditions
namespace http://www.dummy-itis-address
type union of (restriction of xs:unsignedShort, restriction of xs:string, LocalPavementConditions, restriction of xs:string)
used by
elements EventType/pavementConditions itis:ITISEventType/pavementConditions
simpleTypes Event-description-type-pavement-condition itis:ITIScodes
source
<xs:simpleType name="PavementConditions">
  <xs:union>
    <xs:simpleType>
      <xs:restriction base="xs:unsignedShort">
        <xs:minInclusive value="5889"/>
        <xs:maxInclusive value="6015"/>
      </xs:restriction>
    </xs:simpleType>
    <xs:simpleType>
      <xs:restriction base="xs:string">
        <xs:enumeration value="impassable" id="_5889"/>
        <xs:enumeration value="almost impassable" id="_5890"/>
        <xs:enumeration value="passable with care" id="_5891"/>
        <xs:enumeration value="passable" id="_5892"/>
        <xs:enumeration value="surface water hazard" id="_5893"/>
        <xs:enumeration value="danger of hydroplaning" id="_5894"/>
        <xs:enumeration value="wet pavement" id="_5895"/>
        <xs:enumeration value="treated pavement" id="_5896"/>
        <xs:enumeration value="slippery" id="_5897"/>
        <xs:enumeration value="mud on roadway" id="_5898"/>
        <xs:enumeration value="leaves on roadway" id="_5899"/>
        <xs:enumeration value="loose sand on roadway" id="_5900"/>
        <xs:enumeration value="loose gravel" id="_5901"/>
        <xs:enumeration value="fuel on roadway" id="_5902"/>
        <xs:enumeration value="oil on roadway" id="_5903"/>
        <xs:enumeration value="road surface in poor condition" id="_5904"/>
        <xs:enumeration value="melting tar" id="_5905"/>
        <xs:enumeration value="ice" id="_5906"/>
        <xs:enumeration value="icy patches" id="_5907"/>
        <xs:enumeration value="black ice" id="_5908"/>
        <xs:enumeration value="ice pellets on roadway" id="_5909"/>
        <xs:enumeration value="ice build up" id="_5910"/>
        <xs:enumeration value="freezing rain" id="_5911"/>
        <xs:enumeration value="wet and icy roads" id="_5912"/>
        <xs:enumeration value="melting snow" id="_5913"/>
        <xs:enumeration value="slush" id="_5914"/>
        <xs:enumeration value="frozen slush" id="_5915"/>
        <xs:enumeration value="snow on roadway" id="_5916"/>
        <xs:enumeration value="packed snow" id="_5917"/>
        <xs:enumeration value="packed snow patches" id="_5918"/>
        <xs:enumeration value="plowed snow" id="_5919"/>
        <xs:enumeration value="wet snow" id="_5920"/>
        <xs:enumeration value="fresh snow" id="_5921"/>
        <xs:enumeration value="powder snow" id="_5922"/>
        <xs:enumeration value="granular snow" id="_5923"/>
        <xs:enumeration value="frozen snow" id="_5924"/>
        <xs:enumeration value="crusted snow" id="_5925"/>
        <xs:enumeration value="deep snow" id="_5926"/>
        <xs:enumeration value="snow drifts" id="_5927"/>
        <xs:enumeration value="drifting snow" id="_5928"/>
        <xs:enumeration value="expected snow accumulation" id="_5929"/>
        <xs:enumeration value="current snow accumulation" id="_5930"/>
        <xs:enumeration value="dry pavement" id="_6011"/>
        <xs:enumeration value="snow cleared" id="_6012"/>
        <xs:enumeration value="pavement conditions improved" id="_6013"/>
        <xs:enumeration value="skid hazard reduced" id="_6014"/>
        <xs:enumeration value="pavement conditions cleared" id="_6015"/>
      </xs:restriction>
    </xs:simpleType>
    <xs:simpleType>
      <xs:restriction base="local:LocalPavementConditions"/>
    </xs:simpleType>
    <xs:simpleType>
      <xs:restriction base="xs:string">
        <xs:pattern value="\[.+\].*"/>
      </xs:restriction>
    </xs:simpleType>
  </xs:union>
</xs:simpleType>

simpleType itis:Precipitation
namespace http://www.dummy-itis-address
type union of (restriction of xs:unsignedShort, restriction of xs:string, LocalPrecipitation, restriction of xs:string)
used by
elements EventType/precipitation itis:ITISEventType/precipitation
simpleTypes Event-description-type-precipitation itis:ITIScodes
source
<xs:simpleType name="Precipitation">
  <xs:union>
    <xs:simpleType>
      <xs:restriction base="xs:unsignedShort">
        <xs:minInclusive value="4865"/>
        <xs:maxInclusive value="4991"/>
      </xs:restriction>
    </xs:simpleType>
    <xs:simpleType>
      <xs:restriction base="xs:string">
        <xs:enumeration value="severe weather" id="_4865"/>
        <xs:enumeration value="blizzard" id="_4866"/>
        <xs:enumeration value="heavy snow" id="_4867"/>
        <xs:enumeration value="snow" id="_4868"/>
        <xs:enumeration value="light snow" id="_4869"/>
        <xs:enumeration value="snow showers" id="_4870"/>
        <xs:enumeration value="winter storm" id="_4871"/>
        <xs:enumeration value="ice glaze" id="_4872"/>
        <xs:enumeration value="heavy frost" id="_4873"/>
        <xs:enumeration value="frost" id="_4874"/>
        <xs:enumeration value="ice storm" id="_4875"/>
        <xs:enumeration value="sleet" id="_4876"/>
        <xs:enumeration value="rain and snow mixed" id="_4877"/>
        <xs:enumeration value="rain changing to snow" id="_4878"/>
        <xs:enumeration value="damaging hail" id="_4879"/>
        <xs:enumeration value="hail" id="_4880"/>
        <xs:enumeration value="thunderstorms" id="_4881"/>
        <xs:enumeration value="thundershowers" id="_4882"/>
        <xs:enumeration value="extremely heavy downpour" id="_4883"/>
        <xs:enumeration value="heavy rain" id="_4884"/>
        <xs:enumeration value="rain" id="_4885"/>
        <xs:enumeration value="light rain" id="_4886"/>
        <xs:enumeration value="drizzle" id="_4887"/>
        <xs:enumeration value="showers" id="_4888"/>
        <xs:enumeration value="dew" id="_4889"/>
        <xs:enumeration value="precipitation cleared" id="_4991"/>
      </xs:restriction>
    </xs:simpleType>
    <xs:simpleType>
      <xs:restriction base="local:LocalPrecipitation"/>
    </xs:simpleType>
    <xs:simpleType>
      <xs:restriction base="xs:string">
        <xs:pattern value="\[.+\].*"/>
      </xs:restriction>
    </xs:simpleType>
  </xs:union>
</xs:simpleType>

simpleType itis:Qualifiers
namespace http://www.dummy-itis-address
type union of (restriction of xs:unsignedShort, restriction of xs:string, LocalQualifiers, restriction of xs:string)
used by
simpleTypes Event-description-type-qualifier itis:ITIScodes
source
<xs:simpleType name="Qualifiers">
  <xs:union>
    <xs:simpleType>
      <xs:restriction base="xs:unsignedShort">
        <xs:minInclusive value="7681"/>
        <xs:maxInclusive value="7734"/>
      </xs:restriction>
    </xs:simpleType>
    <xs:simpleType>
      <xs:restriction base="xs:string">
        <xs:enumeration value="above" id="_7681"/>
        <xs:enumeration value="below" id="_7682"/>
        <xs:enumeration value="in" id="_7683"/>
        <xs:enumeration value="around" id="_7684"/>
        <xs:enumeration value="after" id="_7685"/>
        <xs:enumeration value="before" id="_7686"/>
        <xs:enumeration value="at" id="_7687"/>
        <xs:enumeration value="on" id="_7688"/>
        <xs:enumeration value="near" id="_7689"/>
        <xs:enumeration value="from the" id="_7690"/>
        <xs:enumeration value="terminal" id="_7691"/>
        <xs:enumeration value="falling slowly" id="_7692"/>
        <xs:enumeration value="falling" id="_7693"/>
        <xs:enumeration value="falling quickly" id="_7694"/>
        <xs:enumeration value="rising slowly" id="_7695"/>
        <xs:enumeration value="rising" id="_7696"/>
        <xs:enumeration value="rising quickly" id="_7697"/>
        <xs:enumeration value="steady" id="_7698"/>
        <xs:enumeration value="likely" id="_7699"/>
        <xs:enumeration value="changing to" id="_7700"/>
        <xs:enumeration value="mostly" id="_7701"/>
        <xs:enumeration value="partly" id="_7702"/>
        <xs:enumeration value="minus" id="_7703"/>
        <xs:enumeration value="ended" id="_7704"/>
        <xs:enumeration value="expected" id="_7705"/>
        <xs:enumeration value="low" id="_7706"/>
        <xs:enumeration value="mid" id="_7707"/>
        <xs:enumeration value="high" id="_7708"/>
        <xs:enumeration value="upper" id="_7709"/>
        <xs:enumeration value="unseasonably" id="_7710"/>
        <xs:enumeration value="reported" id="_7711"/>
        <xs:enumeration value="advice" id="_7712"/>
        <xs:enumeration value="due to" id="_7713"/>
        <xs:enumeration value="proceed to" id="_7714"/>
        <xs:enumeration value="transferred to" id="_7715"/>
        <xs:enumeration value="use" id="_7716"/>
        <xs:enumeration value="affecting" id="_7717"/>
        <xs:enumeration value="blocking" id="_7718"/>
        <xs:enumeration value="connecting" id="_7719"/>
        <xs:enumeration value="finished" id="_7720"/>
        <xs:enumeration value="for" id="_7721"/>
        <xs:enumeration value="or" id="_7722"/>
        <xs:enumeration value="and" id="_7723"/>
        <xs:enumeration value="later" id="_7724"/>
        <xs:enumeration value="level" id="_7725"/>
        <xs:enumeration value="shortly" id="_7726"/>
        <xs:enumeration value="soon" id="_7727"/>
        <xs:enumeration value="service" id="_7728"/>
        <xs:enumeration value="damaged" id="_7729"/>
        <xs:enumeration value="out of order" id="_7730"/>
        <xs:enumeration value="vandalism" id="_7731"/>
        <xs:enumeration value="on State right of way" id="_7732"/>
        <xs:enumeration value="graffiti" id="_7733"/>
        <xs:enumeration value="found property" id="_7734"/>
      </xs:restriction>
    </xs:simpleType>
    <xs:simpleType>
      <xs:restriction base="local:LocalQualifiers"/>
    </xs:simpleType>
    <xs:simpleType>
      <xs:restriction base="xs:string">
        <xs:pattern value="\[.+\].*"/>
      </xs:restriction>
    </xs:simpleType>
  </xs:union>
</xs:simpleType>

simpleType itis:ResponderGroupAffected
namespace http://www.dummy-itis-address
type union of (restriction of xs:unsignedShort, restriction of xs:string, LocalResponderGroupAffected, restriction of xs:string)
used by
elements EventType/responderGroupAffected itis:ITISEventType/responderGroupAffected
simpleTypes Event-description-type-responder-group-affected itis:ITIScodes
source
<xs:simpleType name="ResponderGroupAffected">
  <xs:union>
    <xs:simpleType>
      <xs:restriction base="xs:unsignedShort">
        <xs:minInclusive value="9729"/>
        <xs:maxInclusive value="9740"/>
      </xs:restriction>
    </xs:simpleType>
    <xs:simpleType>
      <xs:restriction base="xs:string">
        <xs:enumeration value="emergency vehicles" id="_9729"/>
        <xs:enumeration value="federal law enforcement units" id="_9730"/>
        <xs:enumeration value="state police units" id="_9731"/>
        <xs:enumeration value="county police units" id="_9732"/>
        <xs:enumeration value="local police units" id="_9733"/>
        <xs:enumeration value="ambulance units" id="_9734"/>
        <xs:enumeration value="rescue units" id="_9735"/>
        <xs:enumeration value="fire units" id="_9736"/>
        <xs:enumeration value="HAZMAT units" id="_9737"/>
        <xs:enumeration value="light tow unit" id="_9738"/>
        <xs:enumeration value="heavy tow unit" id="_9739"/>
        <xs:enumeration value="freeway service patrols" id="_9740"/>
      </xs:restriction>
    </xs:simpleType>
    <xs:simpleType>
      <xs:restriction base="local:LocalResponderGroupAffected"/>
    </xs:simpleType>
    <xs:simpleType>
      <xs:restriction base="xs:string">
        <xs:pattern value="\[.+\].*"/>
      </xs:restriction>
    </xs:simpleType>
  </xs:union>
</xs:simpleType>

simpleType itis:RestrictionClass
namespace http://www.dummy-itis-address
type union of (restriction of xs:unsignedShort, restriction of xs:string, LocalRestrictionClass, restriction of xs:string)
used by
elements EventType/restrictionClass itis:ITISEventType/restrictionClass
simpleTypes itis:ITIScodes Link-restriction-class
source
<xs:simpleType name="RestrictionClass">
  <xs:union>
    <xs:simpleType>
      <xs:restriction base="xs:unsignedShort">
        <xs:minInclusive value="2561"/>
        <xs:maxInclusive value="2687"/>
      </xs:restriction>
    </xs:simpleType>
    <xs:simpleType>
      <xs:restriction base="xs:string">
        <xs:enumeration value="restrictions" id="_2561"/>
        <xs:enumeration value="ramp restrictions" id="_2562"/>
        <xs:enumeration value="truck restriction" id="_2563"/>
        <xs:enumeration value="speed restriction" id="_2564"/>
        <xs:enumeration value="noise restriction" id="_2565"/>
        <xs:enumeration value="traffic regulations have been changed" id="_2566"/>
        <xs:enumeration value="local access only" id="_2567"/>
        <xs:enumeration value="no trailers" id="_2568"/>
        <xs:enumeration value="no high profile vehicles" id="_2569"/>
        <xs:enumeration value="hazardous materials truck restriction" id="_2570"/>
        <xs:enumeration value="no through traffic" id="_2571"/>
        <xs:enumeration value="no motor vehicles" id="_2572"/>
        <xs:enumeration value="width limit" id="_2573"/>
        <xs:enumeration value="height limit" id="_2574"/>
        <xs:enumeration value="length limit" id="_2575"/>
        <xs:enumeration value="axle load limit" id="_2576"/>
        <xs:enumeration value="gross weight limit" id="_2577"/>
        <xs:enumeration value="axle count limit" id="_2578"/>
        <xs:enumeration value="carpool lane available" id="_2579"/>
        <xs:enumeration value="carpool restrictions changed" id="_2580"/>
        <xs:enumeration value="HOV 2 no single occupant vehicles" id="_2581"/>
        <xs:enumeration value="HOV 3 no vehicles with less than three occupants" id="_2582"/>
        <xs:enumeration value="bus lane available for all vehicles" id="_2583"/>
        <xs:enumeration value="truck lane available for all vehicles" id="_2584"/>
        <xs:enumeration value="permits call in basis" id="_2585"/>
        <xs:enumeration value="permits temporarily closed" id="_2586"/>
        <xs:enumeration value="permits closed" id="_2587"/>
        <xs:enumeration value="permits open" id="_2675"/>
        <xs:enumeration value="restrictions for high profile vehicles lifted" id="_2676"/>
        <xs:enumeration value="width limit lifted" id="_2677"/>
        <xs:enumeration value="height limit lifted" id="_2678"/>
        <xs:enumeration value="length limit lifted" id="_2679"/>
        <xs:enumeration value="axle load limit lifted" id="_2680"/>
        <xs:enumeration value="weight limit lifted" id="_2681"/>
        <xs:enumeration value="axle count limit lifted" id="_2682"/>
        <xs:enumeration value="carpool restrictions lifted" id="_2683"/>
        <xs:enumeration value="lane restrictions lifted" id="_2684"/>
        <xs:enumeration value="ramp restrictions lifted" id="_2685"/>
        <xs:enumeration value="motor vehicle restrictions lifted" id="_2686"/>
        <xs:enumeration value="restrictions lifted" id="_2687"/>
      </xs:restriction>
    </xs:simpleType>
    <xs:simpleType>
      <xs:restriction base="local:LocalRestrictionClass"/>
    </xs:simpleType>
    <xs:simpleType>
      <xs:restriction base="xs:string">
        <xs:pattern value="\[.+\].*"/>
      </xs:restriction>
    </xs:simpleType>
  </xs:union>
</xs:simpleType>

simpleType itis:RoadsideAssets
namespace http://www.dummy-itis-address
type union of (restriction of xs:unsignedShort, restriction of xs:string, LocalRoadsideAssets, restriction of xs:string)
used by
simpleType itis:ITIScodes
source
<xs:simpleType name="RoadsideAssets">
  <xs:union>
    <xs:simpleType>
      <xs:restriction base="xs:unsignedShort">
        <xs:minInclusive value="10496"/>
        <xs:maxInclusive value="10562"/>
      </xs:restriction>
    </xs:simpleType>
    <xs:simpleType>
      <xs:restriction base="xs:string">
        <xs:enumeration value="none" id="_10496"/>
        <xs:enumeration value="light pole" id="_10497"/>
        <xs:enumeration value="utility pole" id="_10498"/>
        <xs:enumeration value="gantry way" id="_10499"/>
        <xs:enumeration value="sign support" id="_10500"/>
        <xs:enumeration value="signal pole" id="_10501"/>
        <xs:enumeration value="signage public" id="_10502"/>
        <xs:enumeration value="signage private" id="_10503"/>
        <xs:enumeration value="cones" id="_10504"/>
        <xs:enumeration value="cones post type" id="_10505"/>
        <xs:enumeration value="cones glue post" id="_10506"/>
        <xs:enumeration value="cones other" id="_10507"/>
        <xs:enumeration value="barriers" id="_10508"/>
        <xs:enumeration value="barriers Aframe" id="_10509"/>
        <xs:enumeration value="barriers heavy-duty" id="_10510"/>
        <xs:enumeration value="barricade type III" id="_10511"/>
        <xs:enumeration value="barricade small" id="_10512"/>
        <xs:enumeration value="barricade lights" id="_10513"/>
        <xs:enumeration value="beacon" id="_10514"/>
        <xs:enumeration value="tStand" id="_10515"/>
        <xs:enumeration value="aStand" id="_10516"/>
        <xs:enumeration value="drums" id="_10517"/>
        <xs:enumeration value="impact attenuator" id="_10518"/>
        <xs:enumeration value="barricade tape" id="_10519"/>
        <xs:enumeration value="safety fence" id="_10520"/>
        <xs:enumeration value="temp pavement markings" id="_10521"/>
        <xs:enumeration value="speed bumps" id="_10522"/>
        <xs:enumeration value="temp curbs" id="_10523"/>
        <xs:enumeration value="parking blocks" id="_10524"/>
        <xs:enumeration value="signboards fixed" id="_10525"/>
        <xs:enumeration value="signboard portable" id="_10526"/>
        <xs:enumeration value="har" id="_10527"/>
        <xs:enumeration value="har-AM" id="_10528"/>
        <xs:enumeration value="har-FM" id="_10529"/>
        <xs:enumeration value="har-DSRC" id="_10530"/>
        <xs:enumeration value="traffic light" id="_10531"/>
        <xs:enumeration value="lane control signal" id="_10532"/>
        <xs:enumeration value="traffic detector" id="_10533"/>
        <xs:enumeration value="vehicle detector" id="_10534"/>
        <xs:enumeration value="system alarm" id="_10535"/>
        <xs:enumeration value="arrow board" id="_10536"/>
        <xs:enumeration value="fixed VMS" id="_10537"/>
        <xs:enumeration value="mobile VMS" id="_10538"/>
        <xs:enumeration value="ramp control" id="_10539"/>
        <xs:enumeration value="gate control" id="_10540"/>
        <xs:enumeration value="temporary traffic light" id="_10541"/>
        <xs:enumeration value="over height warning system" id="_10542"/>
        <xs:enumeration value="over weight warning system" id="_10543"/>
        <xs:enumeration value="emergency telephones" id="_10544"/>
        <xs:enumeration value="railroad crossing equipment" id="_10545"/>
        <xs:enumeration value="tunnel ventilation" id="_10546"/>
        <xs:enumeration value="ccTV" id="_10547"/>
        <xs:enumeration value="environmental sensor" id="_10548"/>
        <xs:enumeration value="switch" id="_10549"/>
        <xs:enumeration value="signal" id="_10550"/>
        <xs:enumeration value="third rail" id="_10551"/>
        <xs:enumeration value="overhead power" id="_10552"/>
        <xs:enumeration value="concrete tie" id="_10553"/>
        <xs:enumeration value="wooden tie" id="_10554"/>
        <xs:enumeration value="escalator" id="_10555"/>
        <xs:enumeration value="elevator" id="_10556"/>
        <xs:enumeration value="track" id="_10557"/>
        <xs:enumeration value="drawbridge" id="_10558"/>
        <xs:enumeration value="manhole cover" id="_10559"/>
        <xs:enumeration value="culvert" id="_10560"/>
        <xs:enumeration value="snow poles" id="_10561"/>
        <xs:enumeration value="guide poles" id="_10562"/>
      </xs:restriction>
    </xs:simpleType>
    <xs:simpleType>
      <xs:restriction base="local:LocalRoadsideAssets"/>
    </xs:simpleType>
    <xs:simpleType>
      <xs:restriction base="xs:string">
        <xs:pattern value="\[.+\].*"/>
      </xs:restriction>
    </xs:simpleType>
  </xs:union>
</xs:simpleType>

simpleType itis:Roadwork
namespace http://www.dummy-itis-address
type union of (restriction of xs:unsignedShort, restriction of xs:string, LocalRoadwork, restriction of xs:string)
used by
elements EventType/roadwork itis:ITISEventType/roadwork
simpleTypes Event-description-type-roadwork itis:ITIScodes
source
<xs:simpleType name="Roadwork">
  <xs:union>
    <xs:simpleType>
      <xs:restriction base="xs:unsignedShort">
        <xs:minInclusive value="1025"/>
        <xs:maxInclusive value="1151"/>
      </xs:restriction>
    </xs:simpleType>
    <xs:simpleType>
      <xs:restriction base="xs:string">
        <xs:enumeration value="road construction" id="_1025"/>
        <xs:enumeration value="major road construction" id="_1026"/>
        <xs:enumeration value="long term road construction" id="_1027"/>
        <xs:enumeration value="construction work" id="_1028"/>
        <xs:enumeration value="paving operations" id="_1029"/>
        <xs:enumeration value="work in the median" id="_1030"/>
        <xs:enumeration value="road reconstruction" id="_1031"/>
        <xs:enumeration value="opposing traffic" id="_1032"/>
        <xs:enumeration value="narrow lanes" id="_1033"/>
        <xs:enumeration value="construction traffic merging" id="_1034"/>
        <xs:enumeration value="single line traffic alternating directions" id="_1035"/>
        <xs:enumeration value="road maintenance operations" id="_1036"/>
        <xs:enumeration value="road marking operations" id="_1037"/>
        <xs:enumeration value="bridge maintenance operations" id="_1038"/>
        <xs:enumeration value="bridge construction" id="_1039"/>
        <xs:enumeration value="bridge demolition work" id="_1040"/>
        <xs:enumeration value="blasting" id="_1041"/>
        <xs:enumeration value="avalanche control activities" id="_1042"/>
        <xs:enumeration value="water main work" id="_1043"/>
        <xs:enumeration value="gas main work" id="_1044"/>
        <xs:enumeration value="work on underground cables" id="_1045"/>
        <xs:enumeration value="work on underground services" id="_1046"/>
        <xs:enumeration value="new road construction layout" id="_1047"/>
        <xs:enumeration value="new road layout" id="_1048"/>
        <xs:enumeration value="temporary lane markings" id="_1049"/>
        <xs:enumeration value="temporary traffic lights" id="_1050"/>
        <xs:enumeration value="emergency maintenance" id="_1051"/>
        <xs:enumeration value="crack(s)" id="_1052"/>
        <xs:enumeration value="bump(s)" id="_1053"/>
        <xs:enumeration value="storm drain" id="_1054"/>
        <xs:enumeration value="overgrown grass" id="_1055"/>
        <xs:enumeration value="overgrown brush/shrubs" id="_1056"/>
        <xs:enumeration value="overgrown trees" id="_1057"/>
        <xs:enumeration value="crack(s)" id="_1058"/>
        <xs:enumeration value="drop off" id="_1059"/>
        <xs:enumeration value="seismic retrofit" id="_1060"/>
        <xs:enumeration value="road widening" id="_1061"/>
        <xs:enumeration value="road maintenance cleared" id="_1146"/>
        <xs:enumeration value="normal road layout restored" id="_1147"/>
        <xs:enumeration value="road work clearance in progress" id="_1148"/>
        <xs:enumeration value="road construction cleared" id="_1149"/>
        <xs:enumeration value="normal traffic lanes restored" id="_1150"/>
        <xs:enumeration value="road work cleared" id="_1151"/>
      </xs:restriction>
    </xs:simpleType>
    <xs:simpleType>
      <xs:restriction base="local:LocalRoadwork"/>
    </xs:simpleType>
    <xs:simpleType>
      <xs:restriction base="xs:string">
        <xs:pattern value="\[.+\].*"/>
      </xs:restriction>
    </xs:simpleType>
  </xs:union>
</xs:simpleType>

simpleType itis:SpecialEvents
namespace http://www.dummy-itis-address
type union of (restriction of xs:unsignedShort, restriction of xs:string, LocalSpecialEvents, restriction of xs:string)
used by
elements EventType/specialEvents itis:ITISEventType/specialEvents
simpleTypes Event-description-type-special-event itis:ITIScodes
source
<xs:simpleType name="SpecialEvents">
  <xs:union>
    <xs:simpleType>
      <xs:restriction base="xs:unsignedShort">
        <xs:minInclusive value="3841"/>
        <xs:maxInclusive value="3967"/>
      </xs:restriction>
    </xs:simpleType>
    <xs:simpleType>
      <xs:restriction base="xs:string">
        <xs:enumeration value="major event" id="_3841"/>
        <xs:enumeration value="airshow" id="_3842"/>
        <xs:enumeration value="hot air ballooning" id="_3843"/>
        <xs:enumeration value="concert" id="_3844"/>
        <xs:enumeration value="state occasion" id="_3845"/>
        <xs:enumeration value="VIP visit" id="_3846"/>
        <xs:enumeration value="show" id="_3847"/>
        <xs:enumeration value="festival" id="_3848"/>
        <xs:enumeration value="exhibition" id="_3849"/>
        <xs:enumeration value="performing arts" id="_3850"/>
        <xs:enumeration value="outdoor market" id="_3851"/>
        <xs:enumeration value="fair" id="_3852"/>
        <xs:enumeration value="carnival" id="_3853"/>
        <xs:enumeration value="fireworks display" id="_3854"/>
        <xs:enumeration value="trade expo" id="_3855"/>
        <xs:enumeration value="movie filming" id="_3856"/>
        <xs:enumeration value="presidential visit" id="_3857"/>
        <xs:enumeration value="parade" id="_3858"/>
        <xs:enumeration value="procession" id="_3859"/>
        <xs:enumeration value="funeral procession" id="_3860"/>
        <xs:enumeration value="crowd" id="_3861"/>
        <xs:enumeration value="holiday traffic" id="_3862"/>
        <xs:enumeration value="event ended" id="_3967"/>
      </xs:restriction>
    </xs:simpleType>
    <xs:simpleType>
      <xs:restriction base="local:LocalSpecialEvents"/>
    </xs:simpleType>
    <xs:simpleType>
      <xs:restriction base="xs:string">
        <xs:pattern value="\[.+\].*"/>
      </xs:restriction>
    </xs:simpleType>
  </xs:union>
</xs:simpleType>

simpleType itis:SportingEvents
namespace http://www.dummy-itis-address
type union of (restriction of xs:unsignedShort, restriction of xs:string, LocalSportingEvents, restriction of xs:string)
used by
elements EventType/sportingEvents itis:ITISEventType/sportingEvents
simpleTypes Event-description-type-sporting-events itis:ITIScodes
source
<xs:simpleType name="SportingEvents">
  <xs:union>
    <xs:simpleType>
      <xs:restriction base="xs:unsignedShort">
        <xs:minInclusive value="3585"/>
        <xs:maxInclusive value="3711"/>
      </xs:restriction>
    </xs:simpleType>
    <xs:simpleType>
      <xs:restriction base="xs:string">
        <xs:enumeration value="sports event" id="_3585"/>
        <xs:enumeration value="game" id="_3586"/>
        <xs:enumeration value="tournament" id="_3587"/>
        <xs:enumeration value="track and field event" id="_3588"/>
        <xs:enumeration value="baseball game" id="_3589"/>
        <xs:enumeration value="basketball game" id="_3590"/>
        <xs:enumeration value="boxing match" id="_3591"/>
        <xs:enumeration value="football game" id="_3592"/>
        <xs:enumeration value="soccer game" id="_3593"/>
        <xs:enumeration value="golf tournament" id="_3594"/>
        <xs:enumeration value="hockey game" id="_3595"/>
        <xs:enumeration value="tennis tournament" id="_3596"/>
        <xs:enumeration value="wrestling match" id="_3597"/>
        <xs:enumeration value="road race" id="_3598"/>
        <xs:enumeration value="automobile race" id="_3599"/>
        <xs:enumeration value="bicycle race" id="_3600"/>
        <xs:enumeration value="race event" id="_3601"/>
        <xs:enumeration value="marathon" id="_3602"/>
        <xs:enumeration value="horse show" id="_3603"/>
        <xs:enumeration value="rodeo" id="_3604"/>
        <xs:enumeration value="water sports event" id="_3605"/>
        <xs:enumeration value="winter sports event" id="_3606"/>
        <xs:enumeration value="skating event" id="_3607"/>
        <xs:enumeration value="dog sled race" id="_3608"/>
        <xs:enumeration value="sporting event ended" id="_3711"/>
      </xs:restriction>
    </xs:simpleType>
    <xs:simpleType>
      <xs:restriction base="local:LocalSportingEvents"/>
    </xs:simpleType>
    <xs:simpleType>
      <xs:restriction base="xs:string">
        <xs:pattern value="\[.+\].*"/>
      </xs:restriction>
    </xs:simpleType>
  </xs:union>
</xs:simpleType>

simpleType itis:SuggestionAdvice
namespace http://www.dummy-itis-address
type union of (restriction of xs:unsignedShort, restriction of xs:string, LocalSuggestionAdvice, restriction of xs:string)
used by
elements EventType/suggestionAdvice itis:ITISEventType/suggestionAdvice
simpleTypes Event-description-advice-suggestion itis:ITIScodes
source
<xs:simpleType name="SuggestionAdvice">
  <xs:union>
    <xs:simpleType>
      <xs:restriction base="xs:unsignedShort">
        <xs:minInclusive value="6657"/>
        <xs:maxInclusive value="6677"/>
      </xs:restriction>
    </xs:simpleType>
    <xs:simpleType>
      <xs:restriction base="xs:string">
        <xs:enumeration value="why not ride share" id="_6657"/>
        <xs:enumeration value="is this your no ride day" id="_6658"/>
        <xs:enumeration value="why not use transit" id="_6659"/>
        <xs:enumeration value="why not park and ride" id="_6660"/>
        <xs:enumeration value="why not try paratransit" id="_6661"/>
        <xs:enumeration value="why not travel by rail" id="_6662"/>
        <xs:enumeration value="why not use the subway" id="_6663"/>
        <xs:enumeration value="why not try rapid transit" id="_6664"/>
        <xs:enumeration value="why not travel by bus" id="_6665"/>
        <xs:enumeration value="your parking ticket covers the return ride" id="_6666"/>
        <xs:enumeration value="avoid the rush hour" id="_6667"/>
        <xs:enumeration value="do not allow unnecessary gaps" id="_6668"/>
        <xs:enumeration value="follow the vehicle in front smoothly" id="_6669"/>
        <xs:enumeration value="do not slow down unnecessarily" id="_6670"/>
        <xs:enumeration value="watch for muggers" id="_6671"/>
        <xs:enumeration value="watch for pickpockets" id="_6672"/>
        <xs:enumeration value="watch for thieves" id="_6673"/>
        <xs:enumeration value="sorry for any delay" id="_6674"/>
        <xs:enumeration value="thank you for your understanding" id="_6675"/>
        <xs:enumeration value="we appreciate your patience" id="_6676"/>
        <xs:enumeration value="we are grateful for your cooperation" id="_6677"/>
      </xs:restriction>
    </xs:simpleType>
    <xs:simpleType>
      <xs:restriction base="local:LocalSuggestionAdvice"/>
    </xs:simpleType>
    <xs:simpleType>
      <xs:restriction base="xs:string">
        <xs:pattern value="\[.+\].*"/>
      </xs:restriction>
    </xs:simpleType>
  </xs:union>
</xs:simpleType>

simpleType itis:SystemInformation
namespace http://www.dummy-itis-address
type union of (restriction of xs:unsignedShort, restriction of xs:string, LocalSystemInformation, restriction of xs:string)
used by
elements EventType/systemInformation itis:ITISEventType/systemInformation
simpleTypes Event-description-type-system-information itis:ITIScodes
source
<xs:simpleType name="SystemInformation">
  <xs:union>
    <xs:simpleType>
      <xs:restriction base="xs:unsignedShort">
        <xs:minInclusive value="4353"/>
        <xs:maxInclusive value="4479"/>
      </xs:restriction>
    </xs:simpleType>
    <xs:simpleType>
      <xs:restriction base="xs:string">
        <xs:enumeration value="information available on radio" id="_4353"/>
        <xs:enumeration value="information available on TV" id="_4354"/>
        <xs:enumeration value="call to get information" id="_4355"/>
        <xs:enumeration value="information available via Internet" id="_4356"/>
        <xs:enumeration value="test message" id="_4357"/>
        <xs:enumeration value="no information available" id="_4358"/>
        <xs:enumeration value="null description" id="_4359"/>
        <xs:enumeration value="information service is being suspended" id="_4360"/>
        <xs:enumeration value="information service resumed" id="_4478"/>
        <xs:enumeration value="message canceled" id="_4479"/>
      </xs:restriction>
    </xs:simpleType>
    <xs:simpleType>
      <xs:restriction base="local:LocalSystemInformation"/>
    </xs:simpleType>
    <xs:simpleType>
      <xs:restriction base="xs:string">
        <xs:pattern value="\[.+\].*"/>
      </xs:restriction>
    </xs:simpleType>
  </xs:union>
</xs:simpleType>

simpleType itis:Temperature
namespace http://www.dummy-itis-address
type union of (restriction of xs:unsignedShort, restriction of xs:string, LocalTemperature, restriction of xs:string)
used by
elements EventType/temperature itis:ITISEventType/temperature
simpleTypes Event-description-type-temperature itis:ITIScodes
source
<xs:simpleType name="Temperature">
  <xs:union>
    <xs:simpleType>
      <xs:restriction base="xs:unsignedShort">
        <xs:minInclusive value="5633"/>
        <xs:maxInclusive value="5759"/>
      </xs:restriction>
    </xs:simpleType>
    <xs:simpleType>
      <xs:restriction base="xs:string">
        <xs:enumeration value="maximum temperature" id="_5633"/>
        <xs:enumeration value="temperature" id="_5634"/>
        <xs:enumeration value="minimum temperature" id="_5635"/>
        <xs:enumeration value="current temperature" id="_5636"/>
        <xs:enumeration value="heat index" id="_5637"/>
        <xs:enumeration value="extreme heat" id="_5638"/>
        <xs:enumeration value="hot" id="_5639"/>
        <xs:enumeration value="hotter" id="_5640"/>
        <xs:enumeration value="heat" id="_5641"/>
        <xs:enumeration value="warmer" id="_5642"/>
        <xs:enumeration value="warm" id="_5643"/>
        <xs:enumeration value="mild" id="_5644"/>
        <xs:enumeration value="cool" id="_5645"/>
        <xs:enumeration value="cooler" id="_5646"/>
        <xs:enumeration value="cold" id="_5647"/>
        <xs:enumeration value="colder" id="_5648"/>
        <xs:enumeration value="very cold" id="_5649"/>
        <xs:enumeration value="extreme cold" id="_5650"/>
        <xs:enumeration value="wind chill" id="_5651"/>
        <xs:enumeration value="dewpoint" id="_5652"/>
        <xs:enumeration value="relative humidity" id="_5653"/>
        <xs:enumeration value="temperatures close to the seasonal norm" id="_5758"/>
        <xs:enumeration value="less extreme temperatures" id="_5759"/>
      </xs:restriction>
    </xs:simpleType>
    <xs:simpleType>
      <xs:restriction base="local:LocalTemperature"/>
    </xs:simpleType>
    <xs:simpleType>
      <xs:restriction base="xs:string">
        <xs:pattern value="\[.+\].*"/>
      </xs:restriction>
    </xs:simpleType>
  </xs:union>
</xs:simpleType>

simpleType itis:TrafficConditions
namespace http://www.dummy-itis-address
type union of (restriction of xs:unsignedShort, restriction of xs:string, LocalTrafficConditions, restriction of xs:string)
used by
elements EventType/trafficConditions itis:ITISEventType/trafficConditions
simpleTypes Event-description-type-traffic-conditions itis:ITIScodes
source
<xs:simpleType name="TrafficConditions">
  <xs:union>
    <xs:simpleType>
      <xs:restriction base="xs:unsignedShort">
        <xs:minInclusive value="257"/>
        <xs:maxInclusive value="383"/>
      </xs:restriction>
    </xs:simpleType>
    <xs:simpleType>
      <xs:restriction base="xs:string">
        <xs:enumeration value="stopped traffic" id="_257"/>
        <xs:enumeration value="stop and go traffic" id="_258"/>
        <xs:enumeration value="slow traffic" id="_259"/>
        <xs:enumeration value="heavy traffic" id="_260"/>
        <xs:enumeration value="traffic building" id="_261"/>
        <xs:enumeration value="long queues" id="_262"/>
        <xs:enumeration value="traffic congestion" id="_263"/>
        <xs:enumeration value="traffic lighter than normal" id="_264"/>
        <xs:enumeration value="traffic heavier than normal" id="_265"/>
        <xs:enumeration value="traffic much heavier than normal" id="_266"/>
        <xs:enumeration value="traffic flowing freely" id="_379"/>
        <xs:enumeration value="traffic easing" id="_380"/>
        <xs:enumeration value="traffic returned to normal" id="_381"/>
        <xs:enumeration value="no problems to report" id="_382"/>
        <xs:enumeration value="traffic congestion cleared" id="_383"/>
      </xs:restriction>
    </xs:simpleType>
    <xs:simpleType>
      <xs:restriction base="local:LocalTrafficConditions"/>
    </xs:simpleType>
    <xs:simpleType>
      <xs:restriction base="xs:string">
        <xs:pattern value="\[.+\].*"/>
      </xs:restriction>
    </xs:simpleType>
  </xs:union>
</xs:simpleType>

simpleType itis:TransitLocations
namespace http://www.dummy-itis-address
type union of (restriction of xs:unsignedShort, restriction of xs:string)
used by
elements EventType/transitLocations itis:ITISEventType/transitLocations
source
<xs:simpleType name="TransitLocations">
  <xs:union>
    <xs:simpleType>
      <xs:restriction base="xs:unsignedShort">
        <xs:minInclusive value="7971"/>
        <xs:maxInclusive value="7988"/>
      </xs:restriction>
    </xs:simpleType>
    <xs:simpleType>
      <xs:restriction base="xs:string">
        <xs:enumeration value="airport" id="_7971"/>
        <xs:enumeration value="concourse" id="_7972"/>
        <xs:enumeration value="gate" id="_7973"/>
        <xs:enumeration value="baggage claim" id="_7974"/>
        <xs:enumeration value="customs point" id="_7975"/>
        <xs:enumeration value="station" id="_7976"/>
        <xs:enumeration value="platform" id="_7977"/>
        <xs:enumeration value="dock" id="_7978"/>
        <xs:enumeration value="depot" id="_7979"/>
        <xs:enumeration value="EV charging point" id="_7980"/>
        <xs:enumeration value="information or welcome point" id="_7981"/>
        <xs:enumeration value="at rest area" id="_7982"/>
        <xs:enumeration value="at service area" id="_7983"/>
        <xs:enumeration value="at weigh station" id="_7984"/>
        <xs:enumeration value="picnic areas" id="_7985"/>
        <xs:enumeration value="rest area" id="_7986"/>
        <xs:enumeration value="service stations" id="_7987"/>
        <xs:enumeration value="toilets" id="_7988"/>
      </xs:restriction>
    </xs:simpleType>
  </xs:union>
</xs:simpleType>

simpleType itis:TransitMode
namespace http://www.dummy-itis-address
type union of (restriction of xs:unsignedShort, restriction of xs:string, LocalTransitMode, restriction of xs:string)
used by
elements EventType/transitMode itis:ITISEventType/transitMode
simpleTypes Event-description-type-transit-mode itis:ITIScodes
source
<xs:simpleType name="TransitMode">
  <xs:union>
    <xs:simpleType>
      <xs:restriction base="xs:unsignedShort">
        <xs:minInclusive value="8961"/>
        <xs:maxInclusive value="8984"/>
      </xs:restriction>
    </xs:simpleType>
    <xs:simpleType>
      <xs:restriction base="xs:string">
        <xs:enumeration value="travel" id="_8961"/>
        <xs:enumeration value="transit" id="_8962"/>
        <xs:enumeration value="bus" id="_8963"/>
        <xs:enumeration value="trolleybus" id="_8964"/>
        <xs:enumeration value="rail" id="_8965"/>
        <xs:enumeration value="commuter rail" id="_8966"/>
        <xs:enumeration value="subway" id="_8967"/>
        <xs:enumeration value="rapid transit" id="_8968"/>
        <xs:enumeration value="light rail" id="_8969"/>
        <xs:enumeration value="streetcar" id="_8970"/>
        <xs:enumeration value="dial-a-ride" id="_8971"/>
        <xs:enumeration value="park and ride" id="_8972"/>
        <xs:enumeration value="shuttle" id="_8973"/>
        <xs:enumeration value="free shuttle" id="_8974"/>
        <xs:enumeration value="airport shuttle" id="_8975"/>
        <xs:enumeration value="taxies" id="_8976"/>
        <xs:enumeration value="ferry" id="_8977"/>
        <xs:enumeration value="passenger ferry" id="_8978"/>
        <xs:enumeration value="vehicle ferry" id="_8979"/>
        <xs:enumeration value="aerial tramway" id="_8980"/>
        <xs:enumeration value="automated guideway" id="_8981"/>
        <xs:enumeration value="cable cars" id="_8982"/>
        <xs:enumeration value="monorail" id="_8983"/>
        <xs:enumeration value="air travel" id="_8984"/>
      </xs:restriction>
    </xs:simpleType>
    <xs:simpleType>
      <xs:restriction base="local:LocalTransitMode"/>
    </xs:simpleType>
    <xs:simpleType>
      <xs:restriction base="xs:string">
        <xs:pattern value="\[.+\].*"/>
      </xs:restriction>
    </xs:simpleType>
  </xs:union>
</xs:simpleType>

simpleType itis:TravelDirection
namespace http://www.dummy-itis-address
type union of (restriction of xs:unsignedShort, restriction of xs:string)
source
<xs:simpleType name="TravelDirection">
  <xs:union>
    <xs:simpleType>
      <xs:restriction base="xs:unsignedShort">
        <xs:minInclusive value="7989"/>
        <xs:maxInclusive value="7997"/>
      </xs:restriction>
    </xs:simpleType>
    <xs:simpleType>
      <xs:restriction base="xs:string">
        <xs:enumeration value="on the left" id="_7990"/>
        <xs:enumeration value="in the center" id="_7991"/>
        <xs:enumeration value="in the opposite direction" id="_7992"/>
        <xs:enumeration value="cross traffic" id="_7993"/>
        <xs:enumeration value="northbound traffic" id="_7994"/>
        <xs:enumeration value="eastbound traffic" id="_7995"/>
        <xs:enumeration value="southbound traffic" id="_7996"/>
        <xs:enumeration value="westbound traffic" id="_7997"/>
      </xs:restriction>
    </xs:simpleType>
  </xs:union>
</xs:simpleType>

simpleType itis:TravelerGroupAffected
namespace http://www.dummy-itis-address
type union of (restriction of xs:unsignedShort, restriction of xs:string, LocalTravelerGroupAffected, restriction of xs:string)
used by
elements EventType/travelerGroupAffected itis:ITISEventType/travelerGroupAffected
simpleTypes Event-description-type-traveler-group-affected itis:ITIScodes
source
<xs:simpleType name="TravelerGroupAffected">
  <xs:union>
    <xs:simpleType>
      <xs:restriction base="xs:unsignedShort">
        <xs:minInclusive value="9473"/>
        <xs:maxInclusive value="9487"/>
      </xs:restriction>
    </xs:simpleType>
    <xs:simpleType>
      <xs:restriction base="xs:string">
        <xs:enumeration value="through traffic" id="_9473"/>
        <xs:enumeration value="holiday traffic" id="_9474"/>
        <xs:enumeration value="residents" id="_9475"/>
        <xs:enumeration value="visitors" id="_9476"/>
        <xs:enumeration value="long distance traffic" id="_9477"/>
        <xs:enumeration value="local traffic" id="_9478"/>
        <xs:enumeration value="regional traffic" id="_9479"/>
        <xs:enumeration value="arrivals" id="_9480"/>
        <xs:enumeration value="departures" id="_9481"/>
        <xs:enumeration value="airline travelers" id="_9482"/>
        <xs:enumeration value="commuter airline travelers" id="_9483"/>
        <xs:enumeration value="domestic airline travelers" id="_9484"/>
        <xs:enumeration value="international airline travelers" id="_9485"/>
        <xs:enumeration value="pedestrians" id="_9486"/>
        <xs:enumeration value="bicyclists" id="_9487"/>
      </xs:restriction>
    </xs:simpleType>
    <xs:simpleType>
      <xs:restriction base="local:LocalTravelerGroupAffected"/>
    </xs:simpleType>
    <xs:simpleType>
      <xs:restriction base="xs:string">
        <xs:pattern value="\[.+\].*"/>
      </xs:restriction>
    </xs:simpleType>
  </xs:union>
</xs:simpleType>

simpleType itis:Units
namespace http://www.dummy-itis-address
type union of (restriction of xs:unsignedShort, restriction of xs:string, LocalUnits, restriction of xs:string)
used by
simpleType itis:ITIScodes
source
<xs:simpleType name="Units">
  <xs:union>
    <xs:simpleType>
      <xs:restriction base="xs:unsignedShort">
        <xs:minInclusive value="8705"/>
        <xs:maxInclusive value="8756"/>
      </xs:restriction>
    </xs:simpleType>
    <xs:simpleType>
      <xs:restriction base="xs:string">
        <xs:enumeration value="square feet" id="_8705"/>
        <xs:enumeration value="square meters" id="_8706"/>
        <xs:enumeration value="acres" id="_8707"/>
        <xs:enumeration value="hectares" id="_8708"/>
        <xs:enumeration value="inches" id="_8709"/>
        <xs:enumeration value="feet" id="_8710"/>
        <xs:enumeration value="mile" id="_8711"/>
        <xs:enumeration value="miles" id="_8712"/>
        <xs:enumeration value="nautical miles" id="_8713"/>
        <xs:enumeration value="millimeters" id="_8714"/>
        <xs:enumeration value="meters" id="_8715"/>
        <xs:enumeration value="kilometer" id="_8716"/>
        <xs:enumeration value="kilometers" id="_8717"/>
        <xs:enumeration value="feet per second" id="_8718"/>
        <xs:enumeration value="meters per second" id="_8719"/>
        <xs:enumeration value="MPH" id="_8720"/>
        <xs:enumeration value="KPH" id="_8721"/>
        <xs:enumeration value="knots" id="_8722"/>
        <xs:enumeration value="AM" id="_8723"/>
        <xs:enumeration value="PM" id="_8724"/>
        <xs:enumeration value="weekends" id="_8725"/>
        <xs:enumeration value="holiday" id="_8726"/>
        <xs:enumeration value="seconds" id="_8727"/>
        <xs:enumeration value="minutes" id="_8728"/>
        <xs:enumeration value="hours" id="_8729"/>
        <xs:enumeration value="days" id="_8730"/>
        <xs:enumeration value="weeks" id="_8731"/>
        <xs:enumeration value="months" id="_8732"/>
        <xs:enumeration value="degrees" id="_8733"/>
        <xs:enumeration value="degrees Celsius" id="_8734"/>
        <xs:enumeration value="degrees Fahrenheit" id="_8735"/>
        <xs:enumeration value="grams" id="_8736"/>
        <xs:enumeration value="kilograms" id="_8737"/>
        <xs:enumeration value="ounces" id="_8738"/>
        <xs:enumeration value="pounds" id="_8739"/>
        <xs:enumeration value="tons" id="_8740"/>
        <xs:enumeration value="fluid ounces" id="_8741"/>
        <xs:enumeration value="gallons" id="_8742"/>
        <xs:enumeration value="milliliters" id="_8743"/>
        <xs:enumeration value="liters" id="_8744"/>
        <xs:enumeration value="kilograms per lane mile" id="_8745"/>
        <xs:enumeration value="tons per lane mile" id="_8746"/>
        <xs:enumeration value="currency" id="_8747"/>
        <xs:enumeration value="percent" id="_8748"/>
        <xs:enumeration value="time delimiter" id="_8749"/>
        <xs:enumeration value="dollars" id="_8750"/>
        <xs:enumeration value="flight number" id="_8751"/>
        <xs:enumeration value="person or people" id="_8752"/>
        <xs:enumeration value="response plan" id="_8753"/>
        <xs:enumeration value="placard type" id="_8754"/>
        <xs:enumeration value="placard number" id="_8755"/>
        <xs:enumeration value="FM" id="_8756"/>
      </xs:restriction>
    </xs:simpleType>
    <xs:simpleType>
      <xs:restriction base="local:LocalUnits"/>
    </xs:simpleType>
    <xs:simpleType>
      <xs:restriction base="xs:string">
        <xs:pattern value="\[.+\].*"/>
      </xs:restriction>
    </xs:simpleType>
  </xs:union>
</xs:simpleType>

simpleType itis:UnusualDriving
namespace http://www.dummy-itis-address
type union of (restriction of xs:unsignedShort, restriction of xs:string, LocalUnusualDriving, restriction of xs:string)
used by
elements EventType/unusualDriving itis:ITISEventType/unusualDriving
simpleTypes Event-description-type-unusual-driving itis:ITIScodes
source
<xs:simpleType name="UnusualDriving">
  <xs:union>
    <xs:simpleType>
      <xs:restriction base="xs:unsignedShort">
        <xs:minInclusive value="1793"/>
        <xs:maxInclusive value="1919"/>
      </xs:restriction>
    </xs:simpleType>
    <xs:simpleType>
      <xs:restriction base="xs:string">
        <xs:enumeration value="vehicle traveling wrong way" id="_1793"/>
        <xs:enumeration value="reckless driver" id="_1794"/>
        <xs:enumeration value="prohibited vehicle on roadway" id="_1795"/>
        <xs:enumeration value="emergency vehicles" id="_1796"/>
        <xs:enumeration value="high speed emergency vehicles" id="_1797"/>
        <xs:enumeration value="high speed chase" id="_1798"/>
        <xs:enumeration value="dangerous vehicle warning cleared" id="_1918"/>
        <xs:enumeration value="emergency vehicle warning cleared" id="_1919"/>
      </xs:restriction>
    </xs:simpleType>
    <xs:simpleType>
      <xs:restriction base="local:LocalUnusualDriving"/>
    </xs:simpleType>
    <xs:simpleType>
      <xs:restriction base="xs:string">
        <xs:pattern value="\[.+\].*"/>
      </xs:restriction>
    </xs:simpleType>
  </xs:union>
</xs:simpleType>

simpleType itis:UVLevel
namespace http://www.dummy-itis-address
type union of (restriction of xs:unsignedInt, restriction of xs:string)
source
<xs:simpleType name="UVLevel">
  <xs:union>
    <xs:simpleType>
      <xs:restriction base="xs:unsignedInt">
        <xs:minInclusive value="4621"/>
        <xs:maxInclusive value="4625"/>
      </xs:restriction>
    </xs:simpleType>
    <xs:simpleType>
      <xs:restriction base="xs:string">
        <xs:enumeration value="UV index very high" id="_4621"/>
        <xs:enumeration value="UV index high" id="_4622"/>
        <xs:enumeration value="UV index moderate" id="_4623"/>
        <xs:enumeration value="UV index low" id="_4624"/>
        <xs:enumeration value="UV index very low" id="_4625"/>
      </xs:restriction>
    </xs:simpleType>
  </xs:union>
</xs:simpleType>

simpleType itis:VehicleGroupAffected
namespace http://www.dummy-itis-address
type union of (restriction of xs:unsignedShort, restriction of xs:string, LocalVehicleGroupAffected, restriction of xs:string)
used by
elements EventType/vehicleGroupAffected itis:ITISEventType/vehicleGroupAffected
simpleTypes Event-description-type-vehicle-group-affected itis:ITIScodes
source
<xs:simpleType name="VehicleGroupAffected">
  <xs:union>
    <xs:simpleType>
      <xs:restriction base="xs:unsignedShort">
        <xs:minInclusive value="9217"/>
        <xs:maxInclusive value="9251"/>
      </xs:restriction>
    </xs:simpleType>
    <xs:simpleType>
      <xs:restriction base="xs:string">
        <xs:enumeration value="all vehicles" id="_9217"/>
        <xs:enumeration value="bicycles" id="_9218"/>
        <xs:enumeration value="motorcycles" id="_9219"/>
        <xs:enumeration value="cars" id="_9220"/>
        <xs:enumeration value="light vehicles" id="_9221"/>
        <xs:enumeration value="cars and light vehicles" id="_9222"/>
        <xs:enumeration value="cars with trailers" id="_9223"/>
        <xs:enumeration value="cars with recreational trailers" id="_9224"/>
        <xs:enumeration value="vehicles with trailers" id="_9225"/>
        <xs:enumeration value="heavy vehicles" id="_9226"/>
        <xs:enumeration value="trucks" id="_9227"/>
        <xs:enumeration value="buses" id="_9228"/>
        <xs:enumeration value="articulated buses" id="_9229"/>
        <xs:enumeration value="school buses" id="_9230"/>
        <xs:enumeration value="vehicles with semi-trailers" id="_9231"/>
        <xs:enumeration value="vehicles with double trailers" id="_9232"/>
        <xs:enumeration value="high profile vehicles" id="_9233"/>
        <xs:enumeration value="wide vehicles" id="_9234"/>
        <xs:enumeration value="long vehicles" id="_9235"/>
        <xs:enumeration value="hazardous loads" id="_9236"/>
        <xs:enumeration value="exceptional loads" id="_9237"/>
        <xs:enumeration value="abnormal loads" id="_9238"/>
        <xs:enumeration value="convoys" id="_9239"/>
        <xs:enumeration value="maintenance vehicles" id="_9240"/>
        <xs:enumeration value="delivery vehicles" id="_9241"/>
        <xs:enumeration value="vehicles with even numbered license plates" id="_9242"/>
        <xs:enumeration value="vehicles with odd numbered license plates" id="_9243"/>
        <xs:enumeration value="vehicles with parking permits" id="_9244"/>
        <xs:enumeration value="vehicles with catalytic converters" id="_9245"/>
        <xs:enumeration value="vehicles without catalytic converters" id="_9246"/>
        <xs:enumeration value="gas powered vehicles" id="_9247"/>
        <xs:enumeration value="diesel powered vehicles" id="_9248"/>
        <xs:enumeration value="LPG vehicles" id="_9249"/>
        <xs:enumeration value="military convoys" id="_9250"/>
        <xs:enumeration value="military vehicles" id="_9251"/>
      </xs:restriction>
    </xs:simpleType>
    <xs:simpleType>
      <xs:restriction base="local:LocalVehicleGroupAffected"/>
    </xs:simpleType>
    <xs:simpleType>
      <xs:restriction base="xs:string">
        <xs:pattern value="\[.+\].*"/>
      </xs:restriction>
    </xs:simpleType>
  </xs:union>
</xs:simpleType>

simpleType itis:VisibilityAndAirQuality
namespace http://www.dummy-itis-address
type union of (restriction of xs:unsignedShort, restriction of xs:string, LocalVisibilityAndAirQuality, restriction of xs:string)
used by
elements EventType/visibilityAndAirQuality itis:ITISEventType/visibilityAndAirQuality
simpleTypes Event-description-type-visibility-air-quality itis:ITIScodes
source
<xs:simpleType name="VisibilityAndAirQuality">
  <xs:union>
    <xs:simpleType>
      <xs:restriction base="xs:unsignedShort">
        <xs:minInclusive value="5377"/>
        <xs:maxInclusive value="5503"/>
      </xs:restriction>
    </xs:simpleType>
    <xs:simpleType>
      <xs:restriction base="xs:string">
        <xs:enumeration value="dense fog" id="_5377"/>
        <xs:enumeration value="fog" id="_5378"/>
        <xs:enumeration value="patchy fog" id="_5379"/>
        <xs:enumeration value="freezing fog" id="_5380"/>
        <xs:enumeration value="mist" id="_5381"/>
        <xs:enumeration value="haze" id="_5382"/>
        <xs:enumeration value="visibility reduced" id="_5383"/>
        <xs:enumeration value="white out" id="_5384"/>
        <xs:enumeration value="blowing snow" id="_5385"/>
        <xs:enumeration value="smoke hazard" id="_5386"/>
        <xs:enumeration value="spray hazard" id="_5387"/>
        <xs:enumeration value="low sun glare" id="_5388"/>
        <xs:enumeration value="snow glare" id="_5389"/>
        <xs:enumeration value="blowing dust" id="_5390"/>
        <xs:enumeration value="blowing sand" id="_5391"/>
        <xs:enumeration value="dust storms" id="_5392"/>
        <xs:enumeration value="sandstorms" id="_5393"/>
        <xs:enumeration value="air quality good" id="_5394"/>
        <xs:enumeration value="air quality fair" id="_5395"/>
        <xs:enumeration value="air quality poor" id="_5396"/>
        <xs:enumeration value="air quality very poor" id="_5397"/>
        <xs:enumeration value="severe exhaust pollution" id="_5398"/>
        <xs:enumeration value="smog alert" id="_5399"/>
        <xs:enumeration value="pollen count high" id="_5400"/>
        <xs:enumeration value="pollen count medium" id="_5401"/>
        <xs:enumeration value="pollen count low" id="_5402"/>
        <xs:enumeration value="swarms of insects" id="_5403"/>
        <xs:enumeration value="visibility blocked" id="_5404"/>
        <xs:enumeration value="ice fog" id="_5405"/>
        <xs:enumeration value="fog clearing" id="_5499"/>
        <xs:enumeration value="visibility improved" id="_5500"/>
        <xs:enumeration value="fog forecast withdrawn" id="_5501"/>
        <xs:enumeration value="pollution alert ended" id="_5502"/>
        <xs:enumeration value="air quality improved" id="_5503"/>
      </xs:restriction>
    </xs:simpleType>
    <xs:simpleType>
      <xs:restriction base="local:LocalVisibilityAndAirQuality"/>
    </xs:simpleType>
    <xs:simpleType>
      <xs:restriction base="xs:string">
        <xs:pattern value="\[.+\].*"/>
      </xs:restriction>
    </xs:simpleType>
  </xs:union>
</xs:simpleType>

simpleType itis:WarningAdvice
namespace http://www.dummy-itis-address
type union of (restriction of xs:unsignedShort, restriction of xs:string, LocalWarningAdvice, restriction of xs:string)
used by
elements EventType/warningAdvice itis:ITISEventType/warningAdvice
simpleTypes Event-description-advice-warning itis:ITIScodes
source
<xs:simpleType name="WarningAdvice">
  <xs:union>
    <xs:simpleType>
      <xs:restriction base="xs:unsignedShort">
        <xs:minInclusive value="6913"/>
        <xs:maxInclusive value="7039"/>
      </xs:restriction>
    </xs:simpleType>
    <xs:simpleType>
      <xs:restriction base="xs:string">
        <xs:enumeration value="risk" id="_6913"/>
        <xs:enumeration value="watch" id="_6914"/>
        <xs:enumeration value="warning" id="_6915"/>
        <xs:enumeration value="alert" id="_6916"/>
        <xs:enumeration value="danger" id="_6917"/>
        <xs:enumeration value="danger of explosion" id="_6918"/>
        <xs:enumeration value="danger of fire" id="_6919"/>
        <xs:enumeration value="extra police patrols in operation" id="_6920"/>
        <xs:enumeration value="look out for vehicles stopped under bridges" id="_6921"/>
        <xs:enumeration value="increased risk of accident" id="_6922"/>
        <xs:enumeration value="rescue and recovery work in progress" id="_6923"/>
        <xs:enumeration value="police at scene" id="_6924"/>
        <xs:enumeration value="emergency vehicles at scene" id="_6925"/>
        <xs:enumeration value="traffic being directed around accident area" id="_6926"/>
        <xs:enumeration value="police directing traffic" id="_6927"/>
        <xs:enumeration value="rescue workers directing traffic" id="_6928"/>
        <xs:enumeration value="repairs in progress" id="_6929"/>
        <xs:enumeration value="pilot car in operation" id="_6930"/>
        <xs:enumeration value="look out for flagger" id="_6931"/>
        <xs:enumeration value="police checks in operation" id="_6932"/>
        <xs:enumeration value="mandatory speed limit in force" id="_6933"/>
        <xs:enumeration value="speed limit in force for heavy vehicles" id="_6934"/>
        <xs:enumeration value="lockdown" id="_6935"/>
        <xs:enumeration value="security checkpoint" id="_6936"/>
        <xs:enumeration value="truck checkpoint" id="_6937"/>
        <xs:enumeration value="single occupancy vehicle checkpoint" id="_6938"/>
        <xs:enumeration value="warning canceled" id="_7034"/>
        <xs:enumeration value="watch canceled" id="_7035"/>
        <xs:enumeration value="alert canceled" id="_7036"/>
        <xs:enumeration value="ended" id="_7037"/>
        <xs:enumeration value="cleared" id="_7038"/>
        <xs:enumeration value="canceled" id="_7039"/>
      </xs:restriction>
    </xs:simpleType>
    <xs:simpleType>
      <xs:restriction base="local:LocalWarningAdvice"/>
    </xs:simpleType>
    <xs:simpleType>
      <xs:restriction base="xs:string">
        <xs:pattern value="\[.+\].*"/>
      </xs:restriction>
    </xs:simpleType>
  </xs:union>
</xs:simpleType>

simpleType itis:WeatherConditions
namespace http://www.dummy-itis-address
type union of (restriction of xs:unsignedShort, restriction of xs:string, LocalWeatherConditions, restriction of xs:string)
used by
elements EventType/weatherConditions itis:ITISEventType/weatherConditions
simpleTypes Event-description-type-weather-condition itis:ITIScodes
source
<xs:simpleType name="WeatherConditions">
  <xs:union>
    <xs:simpleType>
      <xs:restriction base="xs:unsignedShort">
        <xs:minInclusive value="4609"/>
        <xs:maxInclusive value="4635"/>
      </xs:restriction>
    </xs:simpleType>
    <xs:simpleType>
      <xs:restriction base="xs:string">
        <xs:enumeration value="overcast" id="_4609"/>
        <xs:enumeration value="cloudy" id="_4610"/>
        <xs:enumeration value="mostly cloudy" id="_4611"/>
        <xs:enumeration value="partly cloudy" id="_4612"/>
        <xs:enumeration value="partly sunny" id="_4613"/>
        <xs:enumeration value="mostly sunny" id="_4614"/>
        <xs:enumeration value="sunny" id="_4615"/>
        <xs:enumeration value="fair" id="_4616"/>
        <xs:enumeration value="clear" id="_4617"/>
        <xs:enumeration value="mostly clear" id="_4618"/>
        <xs:enumeration value="mostly dry" id="_4619"/>
        <xs:enumeration value="dry" id="_4620"/>
        <xs:enumeration value="UV index very high" id="_4621"/>
        <xs:enumeration value="UV index high" id="_4622"/>
        <xs:enumeration value="UV index moderate" id="_4623"/>
        <xs:enumeration value="UV index low" id="_4624"/>
        <xs:enumeration value="UV index very low" id="_4625"/>
        <xs:enumeration value="barometric pressure" id="_4626"/>
        <xs:enumeration value="ozone alert" id="_4627"/>
        <xs:enumeration value="weather forecast withdrawn" id="_4735"/>
      </xs:restriction>
    </xs:simpleType>
    <xs:simpleType>
      <xs:restriction base="local:LocalWeatherConditions"/>
    </xs:simpleType>
    <xs:simpleType>
      <xs:restriction base="xs:string">
        <xs:pattern value="\[.+\].*"/>
      </xs:restriction>
    </xs:simpleType>
  </xs:union>
</xs:simpleType>

simpleType itis:Winds
namespace http://www.dummy-itis-address
type union of (restriction of xs:unsignedShort, restriction of xs:string, LocalWinds, restriction of xs:string)
used by
elements EventType/winds itis:ITISEventType/winds
simpleTypes Event-description-type-wind itis:ITIScodes
source
<xs:simpleType name="Winds">
  <xs:union>
    <xs:simpleType>
      <xs:restriction base="xs:unsignedShort">
        <xs:minInclusive value="5121"/>
        <xs:maxInclusive value="5247"/>
      </xs:restriction>
    </xs:simpleType>
    <xs:simpleType>
      <xs:restriction base="xs:string">
        <xs:enumeration value="tornado" id="_5121"/>
        <xs:enumeration value="hurricane" id="_5122"/>
        <xs:enumeration value="hurricane force winds" id="_5123"/>
        <xs:enumeration value="tropical storm" id="_5124"/>
        <xs:enumeration value="gale force winds" id="_5125"/>
        <xs:enumeration value="storm force winds" id="_5126"/>
        <xs:enumeration value="strong winds" id="_5127"/>
        <xs:enumeration value="moderate winds" id="_5128"/>
        <xs:enumeration value="light winds" id="_5129"/>
        <xs:enumeration value="calm" id="_5130"/>
        <xs:enumeration value="gusty winds" id="_5131"/>
        <xs:enumeration value="crosswinds" id="_5132"/>
        <xs:enumeration value="windy" id="_5133"/>
        <xs:enumeration value="strong winds have eased" id="_5246"/>
        <xs:enumeration value="strong wind forecast withdrawn" id="_5247"/>
      </xs:restriction>
    </xs:simpleType>
    <xs:simpleType>
      <xs:restriction base="local:LocalWinds"/>
    </xs:simpleType>
    <xs:simpleType>
      <xs:restriction base="xs:string">
        <xs:pattern value="\[.+\].*"/>
      </xs:restriction>
    </xs:simpleType>
  </xs:union>
</xs:simpleType>

simpleType itis:WinterDrivingIndex
namespace http://www.dummy-itis-address
type union of (restriction of xs:unsignedShort, restriction of xs:string, LocalWinterDrivingIndex, restriction of xs:string)
used by
elements EventType/winterDrivingIndex itis:ITISEventType/winterDrivingIndex
simpleTypes Event-description-type-winter-driving-index itis:ITIScodes
source
<xs:simpleType name="WinterDrivingIndex">
  <xs:union>
    <xs:simpleType>
      <xs:restriction base="xs:unsignedShort">
        <xs:minInclusive value="6401"/>
        <xs:maxInclusive value="6406"/>
      </xs:restriction>
    </xs:simpleType>
    <xs:simpleType>
      <xs:restriction base="xs:string">
        <xs:enumeration value="driving conditions good" id="_6401"/>
        <xs:enumeration value="driving conditions fair" id="_6402"/>
        <xs:enumeration value="difficult driving conditions" id="_6403"/>
        <xs:enumeration value="very difficult driving conditions" id="_6404"/>
        <xs:enumeration value="hazardous driving conditions" id="_6405"/>
        <xs:enumeration value="extremely hazardous driving conditions" id="_6406"/>
      </xs:restriction>
    </xs:simpleType>
    <xs:simpleType>
      <xs:restriction base="local:LocalWinterDrivingIndex"/>
    </xs:simpleType>
    <xs:simpleType>
      <xs:restriction base="xs:string">
        <xs:pattern value="\[.+\].*"/>
      </xs:restriction>
    </xs:simpleType>
  </xs:union>
</xs:simpleType>

simpleType itis:WinterDrivingRestrictions
namespace http://www.dummy-itis-address
type union of (restriction of xs:unsignedShort, restriction of xs:string, LocalWinterDrivingRestrictions, restriction of xs:string)
used by
elements EventType/winterDrivingRestrictions itis:ITISEventType/winterDrivingRestrictions
simpleTypes Event-description-type-winter-driving-restrictions itis:ITIScodes
source
<xs:simpleType name="WinterDrivingRestrictions">
  <xs:union>
    <xs:simpleType>
      <xs:restriction base="xs:unsignedShort">
        <xs:minInclusive value="6145"/>
        <xs:maxInclusive value="6157"/>
      </xs:restriction>
    </xs:simpleType>
    <xs:simpleType>
      <xs:restriction base="xs:string">
        <xs:enumeration value="winter equipment recommended" id="_6145"/>
        <xs:enumeration value="winter equipment required" id="_6146"/>
        <xs:enumeration value="snow chains recommended" id="_6147"/>
        <xs:enumeration value="snow chains required" id="_6148"/>
        <xs:enumeration value="snow chains prohibited" id="_6149"/>
        <xs:enumeration value="studded tires prohibited" id="_6150"/>
        <xs:enumeration value="snow tires recommended" id="_6151"/>
        <xs:enumeration value="snow tires required" id="_6152"/>
        <xs:enumeration value="four wheel drive recommended" id="_6153"/>
        <xs:enumeration value="four wheel drive required" id="_6154"/>
        <xs:enumeration value="snow tires or chains recommended" id="_6155"/>
        <xs:enumeration value="snow tires or chains required" id="_6156"/>
        <xs:enumeration value="winter driving requirements lifted" id="_6157"/>
      </xs:restriction>
    </xs:simpleType>
    <xs:simpleType>
      <xs:restriction base="local:LocalWinterDrivingRestrictions"/>
    </xs:simpleType>
    <xs:simpleType>
      <xs:restriction base="xs:string">
        <xs:pattern value="\[.+\].*"/>
      </xs:restriction>
    </xs:simpleType>
  </xs:union>
</xs:simpleType>

complexType lrms:OctetString
diagram
namespace http://www.dummy-lrms-address
type extension of lrms:OctetStringOptions
attributes
Name  Type  Use  Default  Fixed  Annotation
EncodingType  xs:NMTOKEN  required      
source
<xs:complexType name="OctetString">
  <xs:simpleContent>
    <xs:extension base="OctetStringOptions">
      <xs:attribute name="EncodingType" use="required">
        <xs:simpleType>
          <xs:restriction base="xs:NMTOKEN">
            <xs:enumeration value="hexBinary"/>
            <xs:enumeration value="base64Binary"/>
          </xs:restriction>
        </xs:simpleType>
      </xs:attribute>
    </xs:extension>
  </xs:simpleContent>
</xs:complexType>

simpleType lrms:binary
namespace http://www.dummy-lrms-address
type restriction of xs:string
facets
pattern [01]*
source
<xs:simpleType name="binary">
  <xs:restriction base="xs:string">
    <xs:pattern value="[01]*"/>
  </xs:restriction>
</xs:simpleType>

simpleType lrms:HorizontalDatum
namespace http://www.dummy-lrms-address
type union of (restriction of xs:unsignedInt, restriction of xs:string)
used by
element GeoLocation/datum
annotation
appInfo 

            wgs 84 (0)
            wgs 84egm 96 (1)
            nad83 (2)
            nad27 (3)
         
documentation 
<Definition> The underlying horizontal geodetic datum for a geographic coordinate</Definition>
source
<xs:simpleType name="HorizontalDatum">
  <xs:annotation>
    <xs:appinfo>
            wgs 84 (0)
            wgs 84egm 96 (1)
            nad83 (2)
            nad27 (3)
         </xs:appinfo>
    <xs:documentation>
      <Definition> The underlying horizontal geodetic datum for a geographic coordinate</Definition>
    </xs:documentation>
  </xs:annotation>
  <xs:union>
    <xs:simpleType>
      <xs:restriction base="xs:unsignedInt">
        <xs:minInclusive value="0"/>
        <xs:maxInclusive value="3"/>
      </xs:restriction>
    </xs:simpleType>
    <xs:simpleType>
      <xs:restriction base="xs:string">
        <xs:enumeration value="wgs 84"/>
        <xs:enumeration value="wgs 84egm 96"/>
        <xs:enumeration value="nad83"/>
        <xs:enumeration value="nad27"/>
      </xs:restriction>
    </xs:simpleType>
  </xs:union>
</xs:simpleType>

simpleType lrms:NumericString
namespace http://www.dummy-lrms-address
type restriction of xs:string
facets
pattern \d*
source
<xs:simpleType name="NumericString">
  <xs:restriction base="xs:string">
    <xs:pattern value="\d*"/>
  </xs:restriction>
</xs:simpleType>

simpleType lrms:OctetStringOptions
namespace http://www.dummy-lrms-address
type union of (xs:hexBinary, xs:base64Binary)
used by
complexType lrms:OctetString
source
<xs:simpleType name="OctetStringOptions">
  <xs:union memberTypes="xs:hexBinary xs:base64Binary"/>
</xs:simpleType>

complexType AdminAreaGroup
diagram
namespace http://www.dummy-local-address
children parish district province territory insert-Local-name-here
source
<xs:complexType name="AdminAreaGroup">
  <xs:choice maxOccurs="5">
    <xs:element name="parish" type="xs:string"/>
    <xs:element name="district" type="xs:string"/>
    <xs:element name="province" type="xs:string"/>
    <xs:element name="territory" type="xs:string"/>
    <xs:element name="insert-Local-name-here" type="xs:string"/>
  </xs:choice>
</xs:complexType>

element AdminAreaGroup/parish
diagram
type xs:string
source
<xs:element name="parish" type="xs:string"/>

element AdminAreaGroup/district
diagram
type xs:string
source
<xs:element name="district" type="xs:string"/>

element AdminAreaGroup/province
diagram
type xs:string
source
<xs:element name="province" type="xs:string"/>

element AdminAreaGroup/territory
diagram
type xs:string
source
<xs:element name="territory" type="xs:string"/>

element AdminAreaGroup/insert-Local-name-here
diagram
type xs:string
source
<xs:element name="insert-Local-name-here" type="xs:string"/>

complexType AirlineTravelInformation
diagram
namespace http://www.dummy-local-address
children insert-local-information-elements-here
source
<xs:complexType name="AirlineTravelInformation">
  <xs:sequence>
    <xs:element name="insert-local-information-elements-here" type="xs:string" minOccurs="0"/>
  </xs:sequence>
</xs:complexType>

element AirlineTravelInformation/insert-local-information-elements-here
diagram
type xs:string
source
<xs:element name="insert-local-information-elements-here" type="xs:string" minOccurs="0"/>

complexType EventInformation
diagram
namespace http://www.dummy-local-address
children insert-local-information-elements-here
source
<xs:complexType name="EventInformation">
  <xs:sequence>
    <xs:element name="insert-local-information-elements-here" type="xs:string" minOccurs="0"/>
  </xs:sequence>
</xs:complexType>

element EventInformation/insert-local-information-elements-here
diagram
type xs:string
source
<xs:element name="insert-local-information-elements-here" type="xs:string" minOccurs="0"/>

complexType IncidentInformation
diagram
namespace http://www.dummy-local-address
children insert-local-information-elements-here
source
<xs:complexType name="IncidentInformation">
  <xs:sequence>
    <xs:element name="insert-local-information-elements-here" type="xs:string" minOccurs="0"/>
  </xs:sequence>
</xs:complexType>

element IncidentInformation/insert-local-information-elements-here
diagram
type xs:string
source
<xs:element name="insert-local-information-elements-here" type="xs:string" minOccurs="0"/>

complexType InformationRequest
diagram
namespace http://www.dummy-local-address
children insert-local-information-elements-here
source
<xs:complexType name="InformationRequest">
  <xs:sequence>
    <xs:element name="insert-local-information-elements-here" type="xs:string" minOccurs="0"/>
  </xs:sequence>
</xs:complexType>

element InformationRequest/insert-local-information-elements-here
diagram
type xs:string
source
<xs:element name="insert-local-information-elements-here" type="xs:string" minOccurs="0"/>

complexType InformationRequestType
diagram
namespace http://www.dummy-local-address
children insert-local-information-elements-here
source
<xs:complexType name="InformationRequestType">
  <xs:sequence>
    <xs:element name="insert-local-information-elements-here" type="xs:string" minOccurs="0"/>
  </xs:sequence>
</xs:complexType>

element InformationRequestType/insert-local-information-elements-here
diagram
type xs:string
source
<xs:element name="insert-local-information-elements-here" type="xs:string" minOccurs="0"/>

complexType Itinerary
diagram
namespace http://www.dummy-local-address
children insert-local-information-elements-here
source
<xs:complexType name="Itinerary">
  <xs:sequence>
    <xs:element name="insert-local-information-elements-here" type="xs:string" minOccurs="0"/>
  </xs:sequence>
</xs:complexType>

element Itinerary/insert-local-information-elements-here
diagram
type xs:string
source
<xs:element name="insert-local-information-elements-here" type="xs:string" minOccurs="0"/>

complexType LinkTrafficInformation
diagram
namespace http://www.dummy-local-address
children insert-local-information-elements-here
source
<xs:complexType name="LinkTrafficInformation">
  <xs:sequence>
    <xs:element name="insert-local-information-elements-here" type="xs:string" minOccurs="0"/>
  </xs:sequence>
</xs:complexType>

element LinkTrafficInformation/insert-local-information-elements-here
diagram
type xs:string
source
<xs:element name="insert-local-information-elements-here" type="xs:string" minOccurs="0"/>

complexType ManeuverInstruction
diagram
namespace http://www.dummy-local-address
children insert-local-information-elements-here
source
<xs:complexType name="ManeuverInstruction">
  <xs:sequence>
    <xs:element name="insert-local-information-elements-here" type="xs:string" minOccurs="0"/>
  </xs:sequence>
</xs:complexType>

element ManeuverInstruction/insert-local-information-elements-here
diagram
type xs:string
source
<xs:element name="insert-local-information-elements-here" type="xs:string" minOccurs="0"/>

complexType ManeuverInstruction2
diagram
namespace http://www.dummy-local-address
children insert-local-information-elements-here
source
<xs:complexType name="ManeuverInstruction2">
  <xs:sequence>
    <xs:element name="insert-local-information-elements-here" type="xs:string" minOccurs="0"/>
  </xs:sequence>
</xs:complexType>

element ManeuverInstruction2/insert-local-information-elements-here
diagram
type xs:string
source
<xs:element name="insert-local-information-elements-here" type="xs:string" minOccurs="0"/>

complexType ParkingLotInformation
diagram
namespace http://www.dummy-local-address
children insert-local-information-elements-here
source
<xs:complexType name="ParkingLotInformation">
  <xs:sequence>
    <xs:element name="insert-local-information-elements-here" type="xs:string" minOccurs="0"/>
  </xs:sequence>
</xs:complexType>

element ParkingLotInformation/insert-local-information-elements-here
diagram
type xs:string
source
<xs:element name="insert-local-information-elements-here" type="xs:string" minOccurs="0"/>

complexType RequestStatus
diagram
namespace http://www.dummy-local-address
children insert-local-information-elements-here
source
<xs:complexType name="RequestStatus">
  <xs:sequence>
    <xs:element name="insert-local-information-elements-here" type="xs:string" minOccurs="0"/>
  </xs:sequence>
</xs:complexType>

element RequestStatus/insert-local-information-elements-here
diagram
type xs:string
source
<xs:element name="insert-local-information-elements-here" type="xs:string" minOccurs="0"/>

complexType ResponseGroup
diagram
namespace http://www.dummy-local-address
children insert-local-information-elements-here
source
<xs:complexType name="ResponseGroup">
  <xs:sequence>
    <xs:element name="insert-local-information-elements-here" type="xs:string" minOccurs="0"/>
  </xs:sequence>
</xs:complexType>

element ResponseGroup/insert-local-information-elements-here
diagram
type xs:string
source
<xs:element name="insert-local-information-elements-here" type="xs:string" minOccurs="0"/>

complexType Route
diagram
namespace http://www.dummy-local-address
children insert-local-information-elements-here
source
<xs:complexType name="Route">
  <xs:sequence>
    <xs:element name="insert-local-information-elements-here" type="xs:string" minOccurs="0"/>
  </xs:sequence>
</xs:complexType>

element Route/insert-local-information-elements-here
diagram
type xs:string
source
<xs:element name="insert-local-information-elements-here" type="xs:string" minOccurs="0"/>

complexType RouteError
diagram
namespace http://www.dummy-local-address
children insert-local-information-elements-here
source
<xs:complexType name="RouteError">
  <xs:sequence>
    <xs:element name="insert-local-information-elements-here" type="xs:string" minOccurs="0"/>
  </xs:sequence>
</xs:complexType>

element RouteError/insert-local-information-elements-here
diagram
type xs:string
source
<xs:element name="insert-local-information-elements-here" type="xs:string" minOccurs="0"/>

complexType RouteRequest
diagram
namespace http://www.dummy-local-address
children insert-local-information-elements-here
source
<xs:complexType name="RouteRequest">
  <xs:sequence>
    <xs:element name="insert-local-information-elements-here" type="xs:string" minOccurs="0"/>
  </xs:sequence>
</xs:complexType>

element RouteRequest/insert-local-information-elements-here
diagram
type xs:string
source
<xs:element name="insert-local-information-elements-here" type="xs:string" minOccurs="0"/>

complexType RouteStatus
diagram
namespace http://www.dummy-local-address
children insert-local-information-elements-here
source
<xs:complexType name="RouteStatus">
  <xs:sequence>
    <xs:element name="insert-local-information-elements-here" type="xs:string" minOccurs="0"/>
  </xs:sequence>
</xs:complexType>

element RouteStatus/insert-local-information-elements-here
diagram
type xs:string
source
<xs:element name="insert-local-information-elements-here" type="xs:string" minOccurs="0"/>

complexType ServerError
diagram
namespace http://www.dummy-local-address
children insert-local-information-elements-here
source
<xs:complexType name="ServerError">
  <xs:sequence>
    <xs:element name="insert-local-information-elements-here" type="xs:string" minOccurs="0"/>
  </xs:sequence>
</xs:complexType>

element ServerError/insert-local-information-elements-here
diagram
type xs:string
source
<xs:element name="insert-local-information-elements-here" type="xs:string" minOccurs="0"/>

complexType ServerStatus
diagram
namespace http://www.dummy-local-address
children insert-local-information-elements-here
source
<xs:complexType name="ServerStatus">
  <xs:sequence>
    <xs:element name="insert-local-information-elements-here" type="xs:string" minOccurs="0"/>
  </xs:sequence>
</xs:complexType>

element ServerStatus/insert-local-information-elements-here
diagram
type xs:string
source
<xs:element name="insert-local-information-elements-here" type="xs:string" minOccurs="0"/>

complexType StatusBlock
diagram
namespace http://www.dummy-local-address
children insert-local-information-elements-here
source
<xs:complexType name="StatusBlock">
  <xs:sequence>
    <xs:element name="insert-local-information-elements-here" type="xs:string" minOccurs="0"/>
  </xs:sequence>
</xs:complexType>

element StatusBlock/insert-local-information-elements-here
diagram
type xs:string
source
<xs:element name="insert-local-information-elements-here" type="xs:string" minOccurs="0"/>

complexType SubscribeError
diagram
namespace http://www.dummy-local-address
children insert-local-information-elements-here
source
<xs:complexType name="SubscribeError">
  <xs:sequence>
    <xs:element name="insert-local-information-elements-here" type="xs:string" minOccurs="0"/>
  </xs:sequence>
</xs:complexType>

element SubscribeError/insert-local-information-elements-here
diagram
type xs:string
source
<xs:element name="insert-local-information-elements-here" type="xs:string" minOccurs="0"/>

complexType TravelerSettingsReply
diagram
namespace http://www.dummy-local-address
children insert-local-information-elements-here
source
<xs:complexType name="TravelerSettingsReply">
  <xs:sequence>
    <xs:element name="insert-local-information-elements-here" type="xs:string" minOccurs="0"/>
  </xs:sequence>
</xs:complexType>

element TravelerSettingsReply/insert-local-information-elements-here
diagram
type xs:string
source
<xs:element name="insert-local-information-elements-here" type="xs:string" minOccurs="0"/>

complexType TravelerSettingsRequest
diagram
namespace http://www.dummy-local-address
children insert-local-information-elements-here
source
<xs:complexType name="TravelerSettingsRequest">
  <xs:sequence>
    <xs:element name="insert-local-information-elements-here" type="xs:string" minOccurs="0"/>
  </xs:sequence>
</xs:complexType>

element TravelerSettingsRequest/insert-local-information-elements-here
diagram
type xs:string
source
<xs:element name="insert-local-information-elements-here" type="xs:string" minOccurs="0"/>

complexType WeatherInformation
diagram
namespace http://www.dummy-local-address
children insert-local-information-elements-here
source
<xs:complexType name="WeatherInformation">
  <xs:sequence>
    <xs:element name="insert-local-information-elements-here" type="xs:string" minOccurs="0"/>
  </xs:sequence>
</xs:complexType>

element WeatherInformation/insert-local-information-elements-here
diagram
type xs:string
source
<xs:element name="insert-local-information-elements-here" type="xs:string" minOccurs="0"/>

simpleType LocalAccidentsAndIncidents
namespace http://www.dummy-local-address
type restriction of xs:string
used by
simpleType itis:AccidentsAndIncidents
facets
enumeration insert-local-values-here
source
<xs:simpleType name="LocalAccidentsAndIncidents">
  <xs:restriction base="xs:string">
    <xs:enumeration value="insert-local-values-here"/>
  </xs:restriction>
</xs:simpleType>

simpleType LocalAdviceInstructionMandatory
namespace http://www.dummy-local-address
type restriction of xs:string
used by
simpleType itis:AdviceInstructionsMandatory
facets
enumeration insert-local-values-here
source
<xs:simpleType name="LocalAdviceInstructionMandatory">
  <xs:restriction base="xs:string">
    <xs:enumeration value="insert-local-values-here"/>
  </xs:restriction>
</xs:simpleType>

simpleType LocalAdviceInstructionRecommendations
namespace http://www.dummy-local-address
type restriction of xs:string
used by
simpleType itis:AdviceInstructionsRecommendations
facets
enumeration insert-local-values-here
source
<xs:simpleType name="LocalAdviceInstructionRecommendations">
  <xs:restriction base="xs:string">
    <xs:enumeration value="insert-local-values-here"/>
  </xs:restriction>
</xs:simpleType>

simpleType LocalAlternateRoute
namespace http://www.dummy-local-address
type restriction of xs:string
used by
simpleType itis:AlternateRoute
facets
enumeration insert-local-values-here
source
<xs:simpleType name="LocalAlternateRoute">
  <xs:restriction base="xs:string">
    <xs:enumeration value="insert-local-values-here"/>
  </xs:restriction>
</xs:simpleType>

simpleType LocalAssetStatus
namespace http://www.dummy-local-address
type restriction of xs:string
used by
simpleType itis:AssetStatus
facets
enumeration insert-local-values-here
source
<xs:simpleType name="LocalAssetStatus">
  <xs:restriction base="xs:string">
    <xs:enumeration value="insert-local-values-here"/>
  </xs:restriction>
</xs:simpleType>

simpleType LocalClosures
namespace http://www.dummy-local-address
type restriction of xs:string
used by
simpleType itis:Closures
facets
enumeration insert-local-values-here
source
<xs:simpleType name="LocalClosures">
  <xs:restriction base="xs:string">
    <xs:enumeration value="insert-local-values-here"/>
  </xs:restriction>
</xs:simpleType>

simpleType LocalDelayStatusCancellation
namespace http://www.dummy-local-address
type restriction of xs:string
used by
simpleType itis:DelayStatusCancellation
facets
enumeration insert-local-values-here
source
<xs:simpleType name="LocalDelayStatusCancellation">
  <xs:restriction base="xs:string">
    <xs:enumeration value="insert-local-values-here"/>
  </xs:restriction>
</xs:simpleType>

simpleType LocalDeviceStatus
namespace http://www.dummy-local-address
type restriction of xs:string
used by
simpleType itis:DeviceStatus
facets
enumeration insert-local-values-here
source
<xs:simpleType name="LocalDeviceStatus">
  <xs:restriction base="xs:string">
    <xs:enumeration value="insert-local-values-here"/>
  </xs:restriction>
</xs:simpleType>

simpleType LocalDisasters
namespace http://www.dummy-local-address
type restriction of xs:string
used by
simpleType itis:Disasters
facets
enumeration insert-local-values-here
source
<xs:simpleType name="LocalDisasters">
  <xs:restriction base="xs:string">
    <xs:enumeration value="insert-local-values-here"/>
  </xs:restriction>
</xs:simpleType>

simpleType LocalDisturbances
namespace http://www.dummy-local-address
type restriction of xs:string
used by
simpleType itis:Disturbances
facets
enumeration insert-local-values-here
source
<xs:simpleType name="LocalDisturbances">
  <xs:restriction base="xs:string">
    <xs:enumeration value="insert-local-values-here"/>
  </xs:restriction>
</xs:simpleType>

simpleType LocalGenericLocations
namespace http://www.dummy-local-address
type restriction of xs:string
used by
simpleType itis:GenericLocations
facets
enumeration insert-local-values-here
source
<xs:simpleType name="LocalGenericLocations">
  <xs:restriction base="xs:string">
    <xs:enumeration value="insert-local-values-here"/>
  </xs:restriction>
</xs:simpleType>

simpleType LocalIncidentResponseEquipment
namespace http://www.dummy-local-address
type restriction of xs:string
used by
simpleType itis:IncidentResponseEquipment
facets
enumeration insert-local-values-here
source
<xs:simpleType name="LocalIncidentResponseEquipment">
  <xs:restriction base="xs:string">
    <xs:enumeration value="insert-local-values-here"/>
  </xs:restriction>
</xs:simpleType>

simpleType LocalIncidentResponseStatus
namespace http://www.dummy-local-address
type restriction of xs:string
used by
simpleType itis:IncidentResponseStatus
facets
enumeration insert-local-values-here
source
<xs:simpleType name="LocalIncidentResponseStatus">
  <xs:restriction base="xs:string">
    <xs:enumeration value="insert-local-values-here"/>
  </xs:restriction>
</xs:simpleType>

simpleType LocalLaneRoadway
namespace http://www.dummy-local-address
type restriction of xs:string
used by
simpleType itis:LaneRoadway
facets
enumeration insert-local-values-here
source
<xs:simpleType name="LocalLaneRoadway">
  <xs:restriction base="xs:string">
    <xs:enumeration value="insert-local-values-here"/>
  </xs:restriction>
</xs:simpleType>

simpleType LocalMobileSituation
namespace http://www.dummy-local-address
type restriction of xs:string
used by
simpleType itis:MobileSituation
facets
enumeration insert-local-values-here
source
<xs:simpleType name="LocalMobileSituation">
  <xs:restriction base="xs:string">
    <xs:enumeration value="insert-local-values-here"/>
  </xs:restriction>
</xs:simpleType>

simpleType LocalObstruction
namespace http://www.dummy-local-address
type restriction of xs:string
used by
simpleType itis:Obstruction
facets
enumeration insert-local-values-here
source
<xs:simpleType name="LocalObstruction">
  <xs:restriction base="xs:string">
    <xs:enumeration value="insert-local-values-here"/>
  </xs:restriction>
</xs:simpleType>

simpleType LocalParkingInformation
namespace http://www.dummy-local-address
type restriction of xs:string
used by
simpleType itis:ParkingInformation
facets
enumeration insert-local-values-here
source
<xs:simpleType name="LocalParkingInformation">
  <xs:restriction base="xs:string">
    <xs:enumeration value="insert-local-values-here"/>
  </xs:restriction>
</xs:simpleType>

simpleType LocalPavementConditions
namespace http://www.dummy-local-address
type restriction of xs:string
used by
simpleType itis:PavementConditions
facets
enumeration insert-local-values-here
source
<xs:simpleType name="LocalPavementConditions">
  <xs:restriction base="xs:string">
    <xs:enumeration value="insert-local-values-here"/>
  </xs:restriction>
</xs:simpleType>

simpleType LocalPrecipitation
namespace http://www.dummy-local-address
type restriction of xs:string
used by
simpleType itis:Precipitation
facets
enumeration insert-local-values-here
source
<xs:simpleType name="LocalPrecipitation">
  <xs:restriction base="xs:string">
    <xs:enumeration value="insert-local-values-here"/>
  </xs:restriction>
</xs:simpleType>

simpleType LocalQualifiers
namespace http://www.dummy-local-address
type restriction of xs:string
used by
simpleType itis:Qualifiers
facets
enumeration insert-local-values-here
source
<xs:simpleType name="LocalQualifiers">
  <xs:restriction base="xs:string">
    <xs:enumeration value="insert-local-values-here"/>
  </xs:restriction>
</xs:simpleType>

simpleType LocalResponderGroupAffected
namespace http://www.dummy-local-address
type restriction of xs:string
used by
simpleType itis:ResponderGroupAffected
facets
enumeration insert-local-values-here
source
<xs:simpleType name="LocalResponderGroupAffected">
  <xs:restriction base="xs:string">
    <xs:enumeration value="insert-local-values-here"/>
  </xs:restriction>
</xs:simpleType>

simpleType LocalRestrictionClass
namespace http://www.dummy-local-address
type restriction of xs:string
used by
simpleType itis:RestrictionClass
facets
enumeration insert-local-values-here
source
<xs:simpleType name="LocalRestrictionClass">
  <xs:restriction base="xs:string">
    <xs:enumeration value="insert-local-values-here"/>
  </xs:restriction>
</xs:simpleType>

simpleType LocalRoadsideAssets
namespace http://www.dummy-local-address
type restriction of xs:string
used by
simpleType itis:RoadsideAssets
facets
enumeration insert-local-values-here
source
<xs:simpleType name="LocalRoadsideAssets">
  <xs:restriction base="xs:string">
    <xs:enumeration value="insert-local-values-here"/>
  </xs:restriction>
</xs:simpleType>

simpleType LocalRoadwork
namespace http://www.dummy-local-address
type restriction of xs:string
used by
simpleType itis:Roadwork
facets
enumeration insert-local-values-here
source
<xs:simpleType name="LocalRoadwork">
  <xs:restriction base="xs:string">
    <xs:enumeration value="insert-local-values-here"/>
  </xs:restriction>
</xs:simpleType>

simpleType LocalSpecialEvents
namespace http://www.dummy-local-address
type restriction of xs:string
used by
simpleType itis:SpecialEvents
facets
enumeration insert-local-values-here
source
<xs:simpleType name="LocalSpecialEvents">
  <xs:restriction base="xs:string">
    <xs:enumeration value="insert-local-values-here"/>
  </xs:restriction>
</xs:simpleType>

simpleType LocalSportingEvents
namespace http://www.dummy-local-address
type restriction of xs:string
used by
simpleType itis:SportingEvents
facets
enumeration insert-local-values-here
source
<xs:simpleType name="LocalSportingEvents">
  <xs:restriction base="xs:string">
    <xs:enumeration value="insert-local-values-here"/>
  </xs:restriction>
</xs:simpleType>

simpleType LocalSuggestionAdvice
namespace http://www.dummy-local-address
type restriction of xs:string
used by
simpleType itis:SuggestionAdvice
facets
enumeration insert-local-values-here
source
<xs:simpleType name="LocalSuggestionAdvice">
  <xs:restriction base="xs:string">
    <xs:enumeration value="insert-local-values-here"/>
  </xs:restriction>
</xs:simpleType>

simpleType LocalSystemInformation
namespace http://www.dummy-local-address
type restriction of xs:string
used by
simpleType itis:SystemInformation
facets
enumeration insert-local-values-here
source
<xs:simpleType name="LocalSystemInformation">
  <xs:restriction base="xs:string">
    <xs:enumeration value="insert-local-values-here"/>
  </xs:restriction>
</xs:simpleType>

simpleType LocalTemperature
namespace http://www.dummy-local-address
type restriction of xs:string
used by
simpleType itis:Temperature
facets
enumeration insert-local-values-here
source
<xs:simpleType name="LocalTemperature">
  <xs:restriction base="xs:string">
    <xs:enumeration value="insert-local-values-here"/>
  </xs:restriction>
</xs:simpleType>

simpleType LocalTrafficConditions
namespace http://www.dummy-local-address
type restriction of xs:string
used by
simpleType itis:TrafficConditions
facets
enumeration insert-local-values-here
source
<xs:simpleType name="LocalTrafficConditions">
  <xs:restriction base="xs:string">
    <xs:enumeration value="insert-local-values-here"/>
  </xs:restriction>
</xs:simpleType>

simpleType LocalTransitMode
namespace http://www.dummy-local-address
type restriction of xs:string
used by
simpleType itis:TransitMode
facets
enumeration insert-local-values-here
source
<xs:simpleType name="LocalTransitMode">
  <xs:restriction base="xs:string">
    <xs:enumeration value="insert-local-values-here"/>
  </xs:restriction>
</xs:simpleType>

simpleType LocalTravelerGroupAffected
namespace http://www.dummy-local-address
type restriction of xs:string
used by
simpleType itis:TravelerGroupAffected
facets
enumeration insert-local-values-here
source
<xs:simpleType name="LocalTravelerGroupAffected">
  <xs:restriction base="xs:string">
    <xs:enumeration value="insert-local-values-here"/>
  </xs:restriction>
</xs:simpleType>

simpleType LocalUnits
namespace http://www.dummy-local-address
type restriction of xs:string
used by
simpleType itis:Units
facets
enumeration insert-local-values-here
source
<xs:simpleType name="LocalUnits">
  <xs:restriction base="xs:string">
    <xs:enumeration value="insert-local-values-here"/>
  </xs:restriction>
</xs:simpleType>

simpleType LocalUnusualDriving
namespace http://www.dummy-local-address
type restriction of xs:string
used by
simpleType itis:UnusualDriving
facets
enumeration insert-local-values-here
source
<xs:simpleType name="LocalUnusualDriving">
  <xs:restriction base="xs:string">
    <xs:enumeration value="insert-local-values-here"/>
  </xs:restriction>
</xs:simpleType>

simpleType LocalVehicleGroupAffected
namespace http://www.dummy-local-address
type restriction of xs:string
used by
simpleType itis:VehicleGroupAffected
facets
enumeration insert-Local-values-here
source
<xs:simpleType name="LocalVehicleGroupAffected">
  <xs:restriction base="xs:string">
    <xs:enumeration value="insert-Local-values-here"/>
  </xs:restriction>
</xs:simpleType>

simpleType LocalVisibilityAndAirQuality
namespace http://www.dummy-local-address
type restriction of xs:string
used by
simpleType itis:VisibilityAndAirQuality
facets
enumeration insert-local-values-here
source
<xs:simpleType name="LocalVisibilityAndAirQuality">
  <xs:restriction base="xs:string">
    <xs:enumeration value="insert-local-values-here"/>
  </xs:restriction>
</xs:simpleType>

simpleType LocalWarningAdvice
namespace http://www.dummy-local-address
type restriction of xs:string
used by
simpleType itis:WarningAdvice
facets
enumeration insert-local-values-here
source
<xs:simpleType name="LocalWarningAdvice">
  <xs:restriction base="xs:string">
    <xs:enumeration value="insert-local-values-here"/>
  </xs:restriction>
</xs:simpleType>

simpleType LocalWeatherConditions
namespace http://www.dummy-local-address
type restriction of xs:string
used by
simpleType itis:WeatherConditions
facets
enumeration insert-local-values-here
source
<xs:simpleType name="LocalWeatherConditions">
  <xs:restriction base="xs:string">
    <xs:enumeration value="insert-local-values-here"/>
  </xs:restriction>
</xs:simpleType>

simpleType LocalWinds
namespace http://www.dummy-local-address
type restriction of xs:string
used by
simpleType itis:Winds
facets
enumeration insert-local-values-here
source
<xs:simpleType name="LocalWinds">
  <xs:restriction base="xs:string">
    <xs:enumeration value="insert-local-values-here"/>
  </xs:restriction>
</xs:simpleType>

simpleType LocalWinterDrivingIndex
namespace http://www.dummy-local-address
type restriction of xs:string
used by
simpleType itis:WinterDrivingIndex
facets
enumeration insert-local-values-here
source
<xs:simpleType name="LocalWinterDrivingIndex">
  <xs:restriction base="xs:string">
    <xs:enumeration value="insert-local-values-here"/>
  </xs:restriction>
</xs:simpleType>

simpleType LocalWinterDrivingRestrictions
namespace http://www.dummy-local-address
type restriction of xs:string
used by
simpleType itis:WinterDrivingRestrictions
facets
enumeration insert-local-values-here
source
<xs:simpleType name="LocalWinterDrivingRestrictions">
  <xs:restriction base="xs:string">
    <xs:enumeration value="insert-local-values-here"/>
  </xs:restriction>
</xs:simpleType>


XML Schema documentation generated with
XMLSPY Schema Editor http://www.altova.com/xmlspy