Documentation for ATIS-Draft-03-00-79

Simple Type: SCH-TripType

[Table of contents]

Super-types: None
Sub-types: None
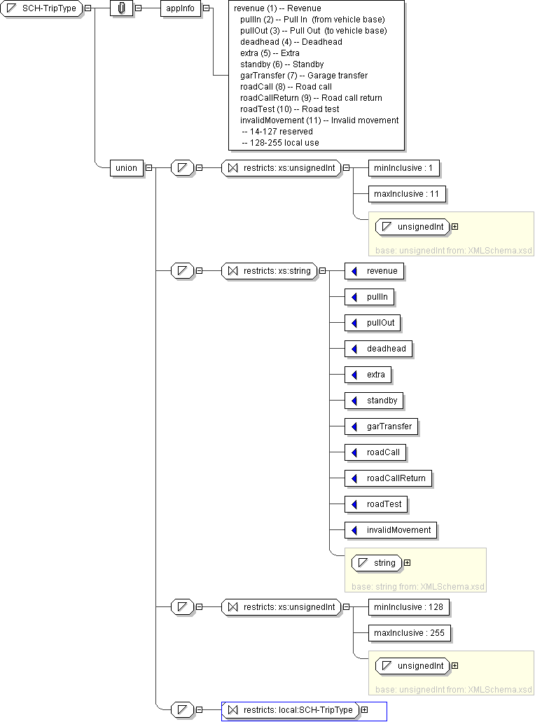
Name SCH-TripType
Used by (from the same schema document) Complex Type CCPTVTripData , Complex Type SCHTrip , Complex Type SCHTripInfo
Content
  • Union of following types:
    • Locally defined type:
      • Base XSD Type: unsignedInt
      • 1 <= value <= 11
    • Locally defined type:
      • Base XSD Type: string
      • value comes from list: {'revenue'|'pullIn'|'pullOut'|'deadhead'|'extra'|'standby'|'garTransfer'|'roadCall'|'roadCallReturn'|'roadTest'|'invalidMovement'}
    • Locally defined type:
      • Base XSD Type: unsignedInt
      • 128 <= value <= 255
    • Locally defined type:
      • Base XSD Type: string
      • value comes from list: {'insert-local-values-here'}
Application Data revenue (1) -- Revenue pullIn (2) -- Pull In (from vehicle base) pullOut (3) -- Pull Out (to vehicle base) deadhead (4) -- Deadhead extra (5) -- Extra standby (6) -- Standby garTransfer (7) -- Garage transfer roadCall (8) -- Road call roadCallReturn (9) -- Road call return roadTest (10) -- Road test invalidMovement (11) -- Invalid movement -- 14-127 reserved -- 128-255 local use
Diagram
h-1290542023
Schema Component Representation
<xs:simpleType name="SCH-TripType">
<xs:union>
<xs:simpleType>
<xs:restriction base=" xs:unsignedInt ">
<xs:minInclusive value="1"/>
<xs:maxInclusive value="11"/>
</xs:restriction>
</xs:simpleType>
<xs:simpleType>
<xs:restriction base=" xs:string ">
<xs:enumeration value="revenue"/>
<xs:enumeration value="pullIn"/>
<xs:enumeration value="pullOut"/>
<xs:enumeration value="deadhead"/>
<xs:enumeration value="extra"/>
<xs:enumeration value="standby"/>
<xs:enumeration value="garTransfer"/>
<xs:enumeration value="roadCall"/>
<xs:enumeration value="roadCallReturn"/>
<xs:enumeration value="roadTest"/>
<xs:enumeration value="invalidMovement"/>
</xs:restriction>
</xs:simpleType>
<xs:simpleType>
<xs:restriction base=" xs:unsignedInt ">
<xs:minInclusive value="128"/>
<xs:maxInclusive value="255"/>
</xs:restriction>
</xs:simpleType>
<xs:simpleType>
<xs:restriction base=" local:SCH-TripType "/>
</xs:simpleType>
</xs:union>
</xs:simpleType>