Documentation for ATIS-Draft-03-00-79

Simple Type: IM-ResponseCommands

[Table of contents]

Super-types: None
Sub-types: None
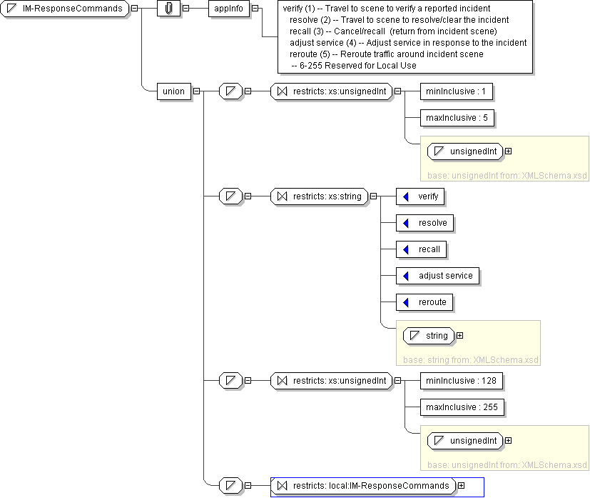
Name IM-ResponseCommands
Used by (from the same schema document) Complex Type IMIncident
Content
  • Union of following types:
    • Locally defined type:
      • Base XSD Type: unsignedInt
      • 1 <= value <= 5
    • Locally defined type:
      • Base XSD Type: string
      • value comes from list: {'verify'|'resolve'|'recall'|'adjust service'|'reroute'}
    • Locally defined type:
      • Base XSD Type: unsignedInt
      • 128 <= value <= 255
    • Locally defined type:
      • Base XSD Type: string
      • value comes from list: {'insert-local-values-here'}
Application Data verify (1) -- Travel to scene to verify a reported incident resolve (2) -- Travel to scene to resolve/clear the incident recall (3) -- Cancel/recall (return from incident scene) adjust service (4) -- Adjust service in response to the incident reroute (5) -- Reroute traffic around incident scene -- 6-255 Reserved for Local Use
Diagram
h-304473331
Schema Component Representation
<xs:simpleType name="IM-ResponseCommands">
<xs:union>
<xs:simpleType>
<xs:restriction base=" xs:unsignedInt ">
<xs:minInclusive value="1"/>
<xs:maxInclusive value="5"/>
</xs:restriction>
</xs:simpleType>
<xs:simpleType>
<xs:restriction base=" xs:string ">
<xs:enumeration value="verify"/>
<xs:enumeration value="resolve"/>
<xs:enumeration value="recall"/>
<xs:enumeration value="adjust service"/>
<xs:enumeration value="reroute"/>
</xs:restriction>
</xs:simpleType>
<xs:simpleType>
<xs:restriction base=" xs:unsignedInt ">
<xs:minInclusive value="128"/>
<xs:maxInclusive value="255"/>
</xs:restriction>
</xs:simpleType>
<xs:simpleType>
<xs:restriction base=" local:IM-ResponseCommands "/>
</xs:simpleType>
</xs:union>
</xs:simpleType>