Documentation for ATIS-Draft-03-00-79

Simple Type: CPT-PlatformType

[Table of contents]

Super-types: None
Sub-types: None
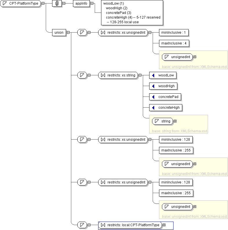
Name CPT-PlatformType
Used by (from the same schema document) Complex Type CPTStoppoint
Content
  • Union of following types:
    • Locally defined type:
      • Base XSD Type: unsignedInt
      • 1 <= value <= 4
    • Locally defined type:
      • Base XSD Type: string
      • value comes from list: {'woodLow'|'woodHigh'|'concretePad'|'concreteHigh'}
    • Locally defined type:
      • Base XSD Type: unsignedInt
      • 128 <= value <= 255
    • Locally defined type:
      • Base XSD Type: unsignedInt
      • 128 <= value <= 255
    • Locally defined type:
      • Base XSD Type: string
      • value comes from list: {'insert-local-values-here'}
Application Data woodLow (1) woodHigh (2) concretePad (3) concreteHigh (4) -- 5-127 reserved -- 128-255 local use
Diagram
h-494022824
Schema Component Representation
<xs:simpleType name="CPT-PlatformType">
<xs:union>
<xs:simpleType>
<xs:restriction base=" xs:unsignedInt ">
<xs:minInclusive value="1"/>
<xs:maxInclusive value="4"/>
</xs:restriction>
</xs:simpleType>
<xs:simpleType>
<xs:restriction base=" xs:string ">
<xs:enumeration value="woodLow"/>
<xs:enumeration value="woodHigh"/>
<xs:enumeration value="concretePad"/>
<xs:enumeration value="concreteHigh"/>
</xs:restriction>
</xs:simpleType>
<xs:simpleType>
<xs:restriction base=" xs:unsignedInt ">
<xs:minInclusive value="128"/>
<xs:maxInclusive value="255"/>
</xs:restriction>
</xs:simpleType>
<xs:simpleType>
<xs:restriction base=" xs:unsignedInt ">
<xs:minInclusive value="128"/>
<xs:maxInclusive value="255"/>
</xs:restriction>
</xs:simpleType>
<xs:simpleType>
<xs:restriction base=" local:CPT-PlatformType "/>
</xs:simpleType>
</xs:union>
</xs:simpleType>