Documentation for ATIS-Draft-03-00-79

Simple Type: CPT-PadType

[Table of contents]

Super-types: None
Sub-types: None
Name CPT-PadType
Used by (from the same schema document) Complex Type CPTShelter , Complex Type CPTStoppoint
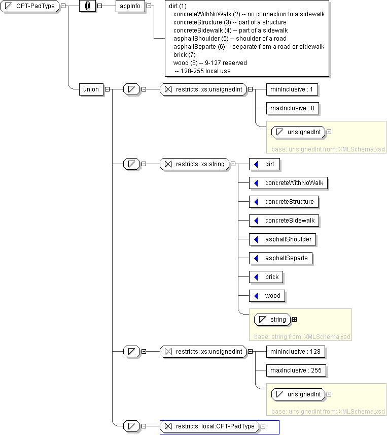
Content
  • Union of following types:
    • Locally defined type:
      • Base XSD Type: unsignedInt
      • 1 <= value <= 8
    • Locally defined type:
      • Base XSD Type: string
      • value comes from list: {'dirt'|'concreteWithNoWalk'|'concreteStructure'|'concreteSidewalk'|'asphaltShoulder'|'asphaltSeparte'|'brick'|'wood'}
    • Locally defined type:
      • Base XSD Type: unsignedInt
      • 128 <= value <= 255
    • Locally defined type:
      • Base XSD Type: string
      • value comes from list: {'insert-local-values-here'}
Application Data dirt (1) concreteWithNoWalk (2) -- no connection to a sidewalk concreteStructure (3) -- part of a structure concreteSidewalk (4) -- part of a sidewalk asphaltShoulder (5) -- shoulder of a road asphaltSeparte (6) -- separate from a road or sidewalk brick (7) wood (8) -- 9-127 reserved -- 128-255 local use
Diagram
h-546495870
Schema Component Representation
<xs:simpleType name="CPT-PadType">
<xs:union>
<xs:simpleType>
<xs:restriction base=" xs:unsignedInt ">
<xs:minInclusive value="1"/>
<xs:maxInclusive value="8"/>
</xs:restriction>
</xs:simpleType>
<xs:simpleType>
<xs:restriction base=" xs:string ">
<xs:enumeration value="dirt"/>
<xs:enumeration value="concreteWithNoWalk"/>
<xs:enumeration value="concreteStructure"/>
<xs:enumeration value="concreteSidewalk"/>
<xs:enumeration value="asphaltShoulder"/>
<xs:enumeration value="asphaltSeparte"/>
<xs:enumeration value="brick"/>
<xs:enumeration value="wood"/>
</xs:restriction>
</xs:simpleType>
<xs:simpleType>
<xs:restriction base=" xs:unsignedInt ">
<xs:minInclusive value="128"/>
<xs:maxInclusive value="255"/>
</xs:restriction>
</xs:simpleType>
<xs:simpleType>
<xs:restriction base=" local:CPT-PadType "/>
</xs:simpleType>
</xs:union>
</xs:simpleType>