Documentation for ATIS-Draft-03-00-79

Complex Type: SCHRunScheduleEntry

[Table of contents]

Super-types: None
Sub-types: None
Name SCHRunScheduleEntry
Used by (from the same schema document) Complex Type SchPushRunSchedule , Complex Type SchRunScheduleFile , Complex Type SchRunScheduleList
Abstract no
XML Instance Representation
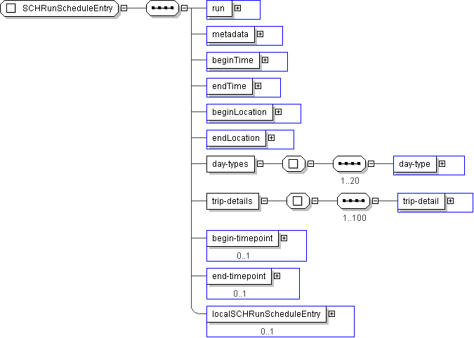
<...>
<run> SCHRunIden </run> [1]
<metadata> CPTRowMetaData </metadata> [1]
<beginTime> CPT-DateTime </beginTime> [1]
<endTime> CPT-Time </endTime> [1]
<beginLocation> lrms:GeoLocation </beginLocation> [1]
<endLocation> lrms:GeoLocation </endLocation> [1]
<day-types> [1]
Start Sequence [1..20]
<day-type> SCH-DayType </day-type> [1]
End Sequence
</day-types>
<trip-details> [1]
Start Sequence [1..100]
<trip-detail> SCHTripInfo </trip-detail> [1]
End Sequence
</trip-details>
<begin-timepoint> SCHTimepointIden </begin-timepoint> [0..1]
<end-timepoint> SCHTimepointIden </end-timepoint> [0..1]
<localSCHRunScheduleEntry> local:SCHRunScheduleEntry </localSCHRunScheduleEntry> [0..1]
</...>
Diagram
h355204924 h1503432423 h1272267302 h-1969397032 h-542031743 h-542031743 h1495630460 h-1158363898 h1668863444 h1668863444 h-876705053
Schema Component Representation
<xs:complexType name="SCHRunScheduleEntry">
<xs:sequence>
<xs:element name="run" type=" SCHRunIden "/>
<xs:element name="metadata" type=" CPTRowMetaData "/>
<xs:element name="beginTime" type=" CPT-DateTime "/>
<xs:element name="endTime" type=" CPT-Time "/>
<xs:element name="beginLocation" type=" lrms:GeoLocation "/>
<xs:element name="endLocation" type=" lrms:GeoLocation "/>
<xs:element name="day-types">
<xs:complexType>
<xs:sequence minOccurs="1" maxOccurs="20">
<xs:element name="day-type" type=" SCH-DayType "/>
</xs:sequence>
</xs:complexType>
</xs:element>
<xs:element name="trip-details">
<xs:complexType>
<xs:sequence minOccurs="1" maxOccurs="100">
<xs:element name="trip-detail" type=" SCHTripInfo "/>
</xs:sequence>
</xs:complexType>
</xs:element>
<xs:element name="begin-timepoint" type=" SCHTimepointIden " minOccurs="0"/>
<xs:element name="end-timepoint" type=" SCHTimepointIden " minOccurs="0"/>
<xs:element name="localSCHRunScheduleEntry" type=" local:SCHRunScheduleEntry " minOccurs="0"/>
</xs:sequence>
</xs:complexType>