Documentation for ATIS-Draft-03-00-79

Simple Type: SCH-DayType

[Table of contents]

Super-types: None
Sub-types: None
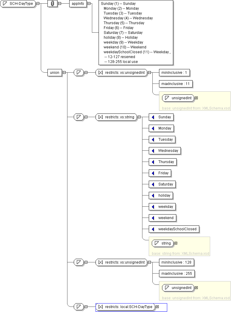
Name SCH-DayType
Used by (from the same schema document) Complex Type CCTripCancellationRecord , Complex Type FCDayDefinition , Complex Type FCFareDefinitionRecord , Complex Type FCFarePolicyRecord , Complex Type PIAvailablePeriod , Complex Type PICustSubscription , Complex Type PIPublishedScheduleTable , Complex Type PIRecurringTrip , Complex Type PIXMLTimetable , Complex Type SCHBlockScheduleEntry , Complex Type SCHCalendarEntry , Complex Type SCHOperatorAssignment , Complex Type SCHRunningTimeEntry , Complex Type SCHRunScheduleEntry , Complex Type SCHServiceAtStop , Complex Type SCHTrip , Complex Type SCHTripInfo , Complex Type SCHVehicleAssignment
Content
  • Union of following types:
    • Locally defined type:
      • Base XSD Type: unsignedInt
      • 1 <= value <= 11
    • Locally defined type:
      • Base XSD Type: string
      • value comes from list: {'Sunday'|'Monday'|'Tuesday'|'Wednesday'|'Thursday'|'Friday'|'Saturday'|'holiday'|'weekday'|'weekend'|'weekdaySchoolClosed'}
    • Locally defined type:
      • Base XSD Type: unsignedInt
      • 128 <= value <= 255
    • Locally defined type:
      • Base XSD Type: string
      • value comes from list: {'insert-local-values-here'}
Application Data Sunday (1) -- Sunday Monday (2) -- Monday Tuesday (3) -- Tuesday Wednesday (4) -- Wednesday Thursday (5) -- Thursday Friday (6) -- Friday Saturday (7) -- Saturday holiday (8) -- Holiday weekday (9) -- Weekday weekend (10) -- Weekend weekdaySchoolClosed (11) -- Weekday , -- 12-127 reserved -- 128-255 local use
Diagram
h1495630460
Schema Component Representation
<xs:simpleType name="SCH-DayType">
<xs:union>
<xs:simpleType>
<xs:restriction base=" xs:unsignedInt ">
<xs:minInclusive value="1"/>
<xs:maxInclusive value="11"/>
</xs:restriction>
</xs:simpleType>
<xs:simpleType>
<xs:restriction base=" xs:string ">
<xs:enumeration value="Sunday"/>
<xs:enumeration value="Monday"/>
<xs:enumeration value="Tuesday"/>
<xs:enumeration value="Wednesday"/>
<xs:enumeration value="Thursday"/>
<xs:enumeration value="Friday"/>
<xs:enumeration value="Saturday"/>
<xs:enumeration value="holiday"/>
<xs:enumeration value="weekday"/>
<xs:enumeration value="weekend"/>
<xs:enumeration value="weekdaySchoolClosed"/>
</xs:restriction>
</xs:simpleType>
<xs:simpleType>
<xs:restriction base=" xs:unsignedInt ">
<xs:minInclusive value="128"/>
<xs:maxInclusive value="255"/>
</xs:restriction>
</xs:simpleType>
<xs:simpleType>
<xs:restriction base=" local:SCH-DayType "/>
</xs:simpleType>
</xs:union>
</xs:simpleType>