Documentation for ATIS-Draft-03-00-79

Simple Type: PI-MarkerType

[Table of contents]

Super-types: None
Sub-types: None
Name PI-MarkerType
Used by (from the same schema document) Complex Type CPTStoppoint
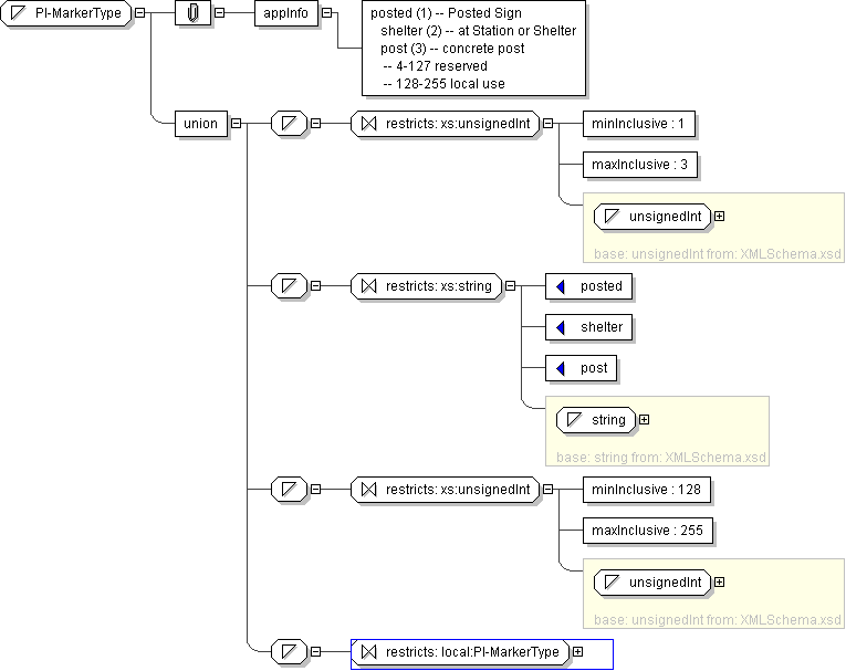
Content
  • Union of following types:
    • Locally defined type:
      • Base XSD Type: unsignedInt
      • 1 <= value <= 3
    • Locally defined type:
      • Base XSD Type: string
      • value comes from list: {'posted'|'shelter'|'post'}
    • Locally defined type:
      • Base XSD Type: unsignedInt
      • 128 <= value <= 255
    • Locally defined type:
      • Base XSD Type: string
      • value comes from list: {'insert-local-values-here'}
Application Data posted (1) -- Posted Sign shelter (2) -- at Station or Shelter post (3) -- concrete post -- 4-127 reserved -- 128-255 local use
Diagram
h-953182525
Schema Component Representation
<xs:simpleType name="PI-MarkerType">
<xs:union>
<xs:simpleType>
<xs:restriction base=" xs:unsignedInt ">
<xs:minInclusive value="1"/>
<xs:maxInclusive value="3"/>
</xs:restriction>
</xs:simpleType>
<xs:simpleType>
<xs:restriction base=" xs:string ">
<xs:enumeration value="posted"/>
<xs:enumeration value="shelter"/>
<xs:enumeration value="post"/>
</xs:restriction>
</xs:simpleType>
<xs:simpleType>
<xs:restriction base=" xs:unsignedInt ">
<xs:minInclusive value="128"/>
<xs:maxInclusive value="255"/>
</xs:restriction>
</xs:simpleType>
<xs:simpleType>
<xs:restriction base=" local:PI-MarkerType "/>
</xs:simpleType>
</xs:union>
</xs:simpleType>