Documentation for ATIS-Draft-03-00-79

Simple Type: PI-ADAAccess

[Table of contents]

Super-types: None
Sub-types: None
Name PI-ADAAccess
Used by (from the same schema document) Complex Type CPTStoppoint , Complex Type PIAccessibility
Content
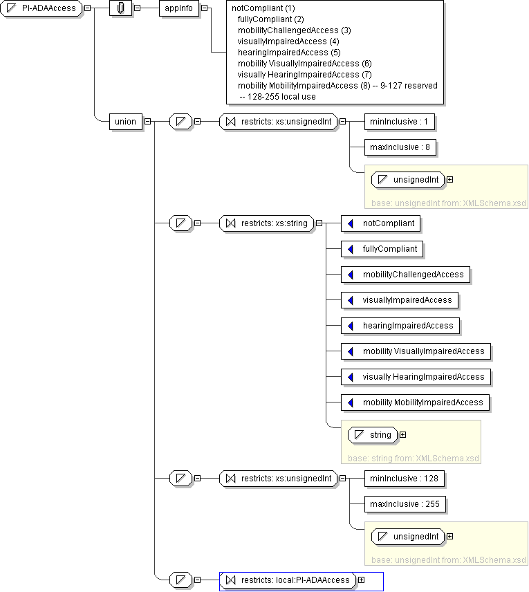
  • Union of following types:
    • Locally defined type:
      • Base XSD Type: unsignedInt
      • 1 <= value <= 8
    • Locally defined type:
      • Base XSD Type: string
      • value comes from list: {'notCompliant'|'fullyCompliant'|'mobilityChallengedAccess'|'visuallyImpairedAccess'|'hearingImpairedAccess'|'mobility VisuallyImpairedAccess'|'visually HearingImpairedAccess'|'mobility MobilityImpairedAccess'}
    • Locally defined type:
      • Base XSD Type: unsignedInt
      • 128 <= value <= 255
    • Locally defined type:
      • Base XSD Type: string
      • value comes from list: {'insert-local-values-here'}
Application Data notCompliant (1) fullyCompliant (2) mobilityChallengedAccess (3) visuallyImpairedAccess (4) hearingImpairedAccess (5) mobility VisuallyImpairedAccess (6) visually HearingImpairedAccess (7) mobility MobilityImpairedAccess (8) -- 9-127 reserved -- 128-255 local use
Diagram
h132004243
Schema Component Representation
<xs:simpleType name="PI-ADAAccess">
<xs:union>
<xs:simpleType>
<xs:restriction base=" xs:unsignedInt ">
<xs:minInclusive value="1"/>
<xs:maxInclusive value="8"/>
</xs:restriction>
</xs:simpleType>
<xs:simpleType>
<xs:restriction base=" xs:string ">
<xs:enumeration value="notCompliant"/>
<xs:enumeration value="fullyCompliant"/>
<xs:enumeration value="mobilityChallengedAccess"/>
<xs:enumeration value="visuallyImpairedAccess"/>
<xs:enumeration value="hearingImpairedAccess"/>
<xs:enumeration value="mobility VisuallyImpairedAccess"/>
<xs:enumeration value="visually HearingImpairedAccess"/>
<xs:enumeration value="mobility MobilityImpairedAccess"/>
</xs:restriction>
</xs:simpleType>
<xs:simpleType>
<xs:restriction base=" xs:unsignedInt ">
<xs:minInclusive value="128"/>
<xs:maxInclusive value="255"/>
</xs:restriction>
</xs:simpleType>
<xs:simpleType>
<xs:restriction base=" local:PI-ADAAccess "/>
</xs:simpleType>
</xs:union>
</xs:simpleType>