Documentation for ATIS-Draft-03-00-79

Simple Type: CPT-TrafficSignalType

[Table of contents]

Super-types: None
Sub-types: None
Name CPT-TrafficSignalType
Used by (from the same schema document) Complex Type CPTStoppoint , Complex Type CPTStoppoint
Content
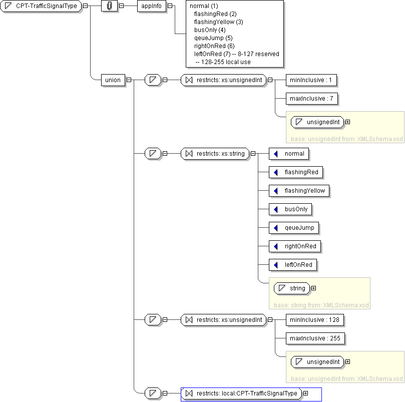
  • Union of following types:
    • Locally defined type:
      • Base XSD Type: unsignedInt
      • 1 <= value <= 7
    • Locally defined type:
      • Base XSD Type: string
      • value comes from list: {'normal'|'flashingRed'|'flashingYellow'|'busOnly'|'qeueJump'|'rightOnRed'|'leftOnRed'}
    • Locally defined type:
      • Base XSD Type: unsignedInt
      • 128 <= value <= 255
    • Locally defined type:
      • Base XSD Type: string
      • value comes from list: {'insert-local-values-here'}
Application Data normal (1) flashingRed (2) flashingYellow (3) busOnly (4) qeueJump (5) rightOnRed (6) leftOnRed (7) -- 8-127 reserved -- 128-255 local use
Diagram
h1796464052
Schema Component Representation
<xs:simpleType name="CPT-TrafficSignalType">
<xs:union>
<xs:simpleType>
<xs:restriction base=" xs:unsignedInt ">
<xs:minInclusive value="1"/>
<xs:maxInclusive value="7"/>
</xs:restriction>
</xs:simpleType>
<xs:simpleType>
<xs:restriction base=" xs:string ">
<xs:enumeration value="normal"/>
<xs:enumeration value="flashingRed"/>
<xs:enumeration value="flashingYellow"/>
<xs:enumeration value="busOnly"/>
<xs:enumeration value="qeueJump"/>
<xs:enumeration value="rightOnRed"/>
<xs:enumeration value="leftOnRed"/>
</xs:restriction>
</xs:simpleType>
<xs:simpleType>
<xs:restriction base=" xs:unsignedInt ">
<xs:minInclusive value="128"/>
<xs:maxInclusive value="255"/>
</xs:restriction>
</xs:simpleType>
<xs:simpleType>
<xs:restriction base=" local:CPT-TrafficSignalType "/>
</xs:simpleType>
</xs:union>
</xs:simpleType>